Featured Application
The proposed braking intention identification control strategy has braking stability.
Abstract
As a widely-used construction machinery, the electric loader has the potential to recover braking energy due to its large mass and frequent starts and stops. Identifying braking intention accurately is the foundation of braking energy recovery. The typical braking condition of an electric loader is analyzed; the braking intention is divided into sliding brake, mild braking, moderate braking, and emergency braking. A large number of braking data were collected under different braking intentions, which are used as the basis for fuzzy control variable partitioning, fuzzy controller parameter setting and fuzzy control rule formulation. The control strategies of deceleration intention identification based on accelerator pedal, braking intention identification based on brake pedal and sliding brake intention identification are proposed in this paper, respectively. This paper takes the hydraulic brake pressure as a feedback parameter, even if there is hysteresis or failure based on the intention of pedal identification, the system can still provide sufficient braking strength to ensure the braking safety. The AMESim(R12)-Matlab/Simulink co-simulation model and prototype are built to verify the feasibility of the control strategy under different braking intention identification. The results show that the braking strength under stronger braking intention can satisfy the braking demand whether at a speed of 2 m/s or 12 m/s, which ensures the safety of emergency braking, and the electric loader can provide stable braking strength under different braking intention and different speed. This has good braking stability.
1. Introduction
Electrification of construction machinery is an important way to reduce emission and energy consumption, as well as sustainable development [1]. Wheeled construction machinery, such as loader with larger mass, often starts and stops frequently. For traditional loader driven by internal engines, the mechanical brake is used to convert the vehicle kinetic energy into thermal energy. While for electric loader, it is convenient to recovery the braking energy into electric energy which can be reused during acceleration. This can largely reduce emissions and improve energy efficiency. Xu et al. proposed a hierarchical control strategy that considers braking intention identification and electropneumatic braking compensation. The proposed control strategy optimized the braking force in all the tests and simulations, and the energy recovery rate reached 12.75% [2]. Ahmet et al. compared the energy consumption performance of powertrain architectures by analyzing the effects of the regenerative electronic stability control system. The results demonstrated that the minimum energy consumption could be achieved by a 2G-based powertrain using the same motor [3]. Huang et al. proposed a braking intention identification strategy of the acceleration pedal and brake pedal to distinguish different braking intentions. Their research showed that the proposed strategy could improve the braking energy recovery up to 71.64% and the brake process was smooth when the loader switched between different braking modes [4]. But, the research was many on energy saving, the discussion for braking strength identification is less.
To recover braking energy, it is important to identify the braking intention. Many scholars have conducted in-depth research on braking intention identification for electric vehicles. The accurate identification of the braking intention is the basis for formulating the braking strategy [5]. To classify the braking conditions, Chen et al. proposed a target oil pressure identification algorithm based on the T-S fuzzy neural network model and built the braking conditions classification algorithm based on the sampled braking intention data. According to the braking conditions classification algorithm, the data were divided into the emergency braking condition data and the general braking condition data. The results show that fuzzy PID control could achieve precise control braking force [6]. Wang et al. built a braking intention identification model using fuzzy c-means clustering algorithm. This method could distinguish between the moderate braking intention and gentle braking intention [7].
The researches can distinguish the different braking process, which needs to be identified for further control. Zheng et al. investigated the braking intention identification model based on the neural network for commercial vehicles. And, a multi-condition identification model with respect to four typical braking conditions was developed using the fuzzy logic. The experimental results demonstrated that the proposed strategy could make good use of driver braking intention and promote vehicle safety and braking performance [8]. To identify the braking intention accurately, Li et al. proposed an identification model based on gated recurrent unit network with attention mechanism. They introduced the attention mechanism into the proposed model to improve identification accuracy by capturing valuable feature information. The proposed mechanism can achieve the accuracy of slight braking, normal braking, and emergency braking by 96.3%, 95.8%, and 100%, respectively [9]. Lv et al. classified braking intensity into three levels and proposed a novel continuous observation method based on artificial neural networks to quantitatively analyze and identify the brake intensity using the prior determined features of the vehicle states. The results demonstrated the feasibility and accuracy of the proposed methods for braking intensity classification and quantitative identification with various deceleration scenarios [10].
To identify the braking intention and braking strength to ensure safety in emergency, some researches adopted hydraulic braking system. Xing et al. developed an integrated time-series model based on multivariate deep recurrent neural networks for the dynamic estimation of the brake pressure of electric vehicles. The results demonstrated the multivariate can achieve a more reliable multistep prediction with a higher accuracy [11]. Ma et al. put forward a control strategy for the controlling of the wheel cylinder pressure and a pedal displacement estimation method. The proposed electro-hydraulic brake system had fast pressure response speed and quick pressure tracking accuracy [12]. There are also some research to use intelligent methods to identify the braking intention to more complex operating conditions. For driver intention detection algorithm of emergency braking systems, Diederichs et al. proposed an algorithm with a sequential analysis of eye gaze and pedal activity, through the data source analysis, a rule-based algorithm to detect driver’s brake intention because of pedestrians [13]. Feleke et al. collected EEG and EMG signals through hybrid brain-computer interfaces to identify the driver’s soft braking, hard braking, and normal driving intention, and the average accuracy rate of the system reached 96.37% [14].
The above researches are mainly for cars, while for the construction machinery, there are less studies. There are less classifications of braking intention and less research on braking strength. In addition to driving, electric loader also has operational functions, and the load characteristics, working conditions and driving environment of the power motor are different from cars. This leads to different considerations in braking intention identification for electric loader, for example, electric loader use acceleration to ensure the depth of the bucket when loading. Therefore, the identification strategy of cars cannot be transplanted to electric loader simply due to the complexity of the working conditions. To address the above problems, this paper proposes fuzzy identification and braking strength control strategy of sliding brake, mild braking, moderate braking and emergency braking according to braking requirements of electric loader’s drive, braking system and working cycle, which can help improving energy efficiency and increasing driving distance in the future study.
2. Analysis of Typical Working Conditions of Electric Loader
2.1. Working Mode
The working modes of electric loader can be divided into “L” rotary type, “V” semi-rotary type, “T” rotary type, and “I” shuttle type. Among them, the “V” and “T” types are the most commonly used, for which the working cycle is shown in Table 1. As seen from Table 1, electric loader has four acceleration stages and four deceleration stages in every working cycle. Therefore, the electric loader has great potential for braking energy recovery. To recover braking energy, it is important to identify the braking intention.
Table 1.
Working cycle of “V” type for electric loader.
2.2. The Test of Working Conditions under “V” and “T” Types
The vehicle speed not only reflects the dynamic demand of electric loader, but also describes the braking demand of electric loader under different working conditions. This paper takes a self-developed 5-ton electric loader as test object. The 20 loading operations were carried out under the “V” and “T” types, respectively. Two consecutive sets of data are selected to analyze the vehicle speed change under acceleration and deceleration conditions. As shown in Figure 1, the speed curve of each working cycle includes six working stages: forward with no-load, loading, backward with full-load, forward with full-load, unloading, and backward with no-load. During forward with no load, the digging depth of bucket is ensured by a short time stepping on accelerator pedal. Therefore, a small speed spike will appear when loading. In the “V” type, the speed peak will also appear when the sand is unloaded to the top of the sand pile with acceleration.

Figure 1.
The vehicle speed curves of electric loader. (a) “T” type. (b) “V” type.
Both the speed and displacement of brake pedal are important parameters for braking intention identification, the accelerator pedal displacement is also involved in the deceleration intention identification. If driver releases accelerator pedal and do not step on brake pedal, it is namely a sliding brake. If driver releases accelerator pedal and steps on brake pedal, the system will participate in braking. Therefore, the retraction of accelerator pedal is also taken as a role of braking energy recovery, which can not only improve the energy recovery rate, but also achieve the effect of deceleration or brake in advance, which further ensure the braking safety. In addition, the vehicle speed is also an important input parameter for braking intention and braking strength identifications. When the electric loader is braking, the driver’s operation of brake pedal and accelerator pedal is random and unpredictable due to the different driving conditions, the braking intention cannot be formed as an accurate mathematical model [15]. Therefore, fuzzy control method is chosen for the braking intention identification of electric loader in this paper.
3. Fuzzy Controller Design
Considering the complexity of working conditions for electric loader, the fuzzy identification rules of braking intention was proposed with the consideration of accelerator pedal, brake pedal, and hydraulic braking pressure, comprehensively, which is more detailed and comprehensive than the fuzzy identification rules of car braking intention.
3.1. Braking Conditions Analysis
The driver perceives driving speed and identifies the road working conditions with his eyes, then the driver decides the current driving demand under different combination working condition. The decision result is transmitted to electric loader through the control parts. According to the actual driving demand, the braking intention is mainly divided into follows:
- (1)
- Sliding brake. The driver releases the accelerator pedal completely and does not step on the brake pedal. The vehicle speed is only affected by the friction force of ground and air, which is named sliding brake condition.
- (2)
- Mild braking. The driver releases the accelerator pedal completely and steps on the brake pedal gently, the braking strength demand is small. The purpose is mainly to adjust speed, avoid obstacles, or brake under a small speed.
- (3)
- Moderate braking. The driver releases the accelerator pedal completely and steps on brake pedal with a moderate speed, the brake pedal displacement continues to increase or maintain at a medium value. At this time, the braking strength increases, and the braking distance is shorter.
- (4)
- Emergency braking: When there is an emergency situation during driving, it is hoped that electric loader can brake immediately, so the driver steps on the brake pedal with the fastest speed, the brake pedal displacement reaches the maximum.
To better analyze braking condition and select braking intention identification parameter, a 5-t pure electric loader is selected as the test object. The different braking intention experiments are carried out both on concrete field and sand field, a lot of data is obtained, which is used as the basis for fuzzy control variable division and fuzzy control parameter setting. Through the induction and sorting of data, it is found that even if the working conditions are similar, the actual deceleration or braking intentions of the driver are not the same, so it cannot simply use the three levels of low, medium and high to describe all intentions.
3.2. Deceleration Intention Identification Based on Accelerator Pedal
The status of the accelerator pedal can reflect braking demand to a certain extent. The deceleration intentions are divided into mild deceleration intention, moderate deceleration intention, and strong deceleration intention. It is easy to misjudge whether to decelerate only on the displacement change rate of accelerator pedal, so the accelerator pedal displacement limit is introduced which is defined as Sf. When it is less than the limit value Sf, the driver’s intention is judged as deceleration braking. The identification process is shown in Figure 2.
Figure 2.
The identification process of deceleration intention and deceleration strength.
The slight shaking of the driver’s foot when stepping on the accelerator pedal will cause a slight change in the displacement of the accelerator pedal, which is not the driver’s intention reaction. Therefore, the membership function of O is added in this paper, indicating that the braking strength is 0 when the intention is in the range of O. According to the deceleration data generated by the electric loader driving under different working conditions, combined with the rule that the smaller the speed, the stronger the intention, the deceleration intention is divided into zero intention, small intention, low intention, medium intention and high intention, which are successively defined as O, S, L, M and H. And, the domain of deceleration intention is [0, 1].
In actual driving condition, both the pedal displacement and pedal speed stepped on by drivers are not fixed even if under the same driving intention, which change within a range. Therefore, it is more suitable to the actual driving condition by using the trapezoidal upper-base as the fluctuation range of pedal speed and displacement under the same driving intention. In addition, the trapezoidal membership function calculation is simple and efficient relatively, and the fuzzy control can be realized in practical application with low calculation and time costs. Therefore, the trapezoidal membership function is chosen for most intentions or strengths in this paper. Both in the domain of O and S, the deceleration intentions are very small or even zero, so it is more appropriate to use the triangular function to describe the member function of O and S.
Combining with the rules and the engineering experience, the ranges of deceleration intentions are divided. Because of the deceleration intention domain is [0, 1] by the experiment data, the partition range of O is [0, 0.0156, 0.0312], the partition range of S is [0, 0.1, 0.2], the partition range of L is [0.15, 0.25, 0.3, 0.4], the partition range of M is [0.3, 0.5, 0.55, 0.7], and the partition range of H is [0.65, 0.9, 1, 1], respectively. Because there is a certain fuzziness in the division of intention, each intention have a small part of the intersection. In order to enhance the identification sensitivity of deceleration intention under high speed and emergency braking conditions, the range of left-diagonal is large when dividing the deceleration intention of H. The membership functions of deceleration intention are shown in Figure 3.
Figure 3.
Membership function of deceleration intention.
The raise speed of the accelerator pedal represents the driver’s intention to decelerate, so the deceleration intention fuzzy rules are formulated combined with the raised speed of the accelerator pedal as shown in Table 2.
Table 2.
The fuzzy rules of deceleration intention based on accelerator pedal.
According to the experiment data, the braking strength is obtained under different speed conditions and different intentions, correspondingly. The adjustment is made according to the rule that the higher speed, the greater intention strength demand. The deceleration strength is divided into very low deceleration strength, small low deceleration strength, low deceleration strength, medium deceleration strength, high deceleration strength, and very high deceleration strength, which are successively defined as VS, SL, L, M, H, and SH. Among them, both the medium vehicle speed M and the medium deceleration intention M are in a wide range, so the deceleration strength M occupies a wide range in the entire intention. Because of the deceleration strength domain is [0, 1] by the experiment data, the partition range of VS is [0, 0, 0.03, 0.05], the partition range of SL is [0.04, 0.06, 0.18, 0.2], the partition range of L is [0.18, 0.2, 0.35, 0.37], the partition range of M is [0.35, 0.4, 0.65, 0.7], the partition range of H is [0.65, 0.7, 0.8, 0.85], and the partition range of SH is [0.82, 0.9, 1, 1], respectively. The membership functions of different deceleration strengths are shown in Figure 4 and the fuzzy control rules of deceleration strength are formulated as shown in Table 3.
Figure 4.
Membership function of deceleration strength.
Table 3.
The fuzzy rules of deceleration strength.
3.3. Braking Intention Identification Based on Brake Pedal
The brake pedal displacement can reflect the braking strength, and the displacement change rate of brake pedal can reflect the degree of braking urgency. Considering the same braking intention needs to reflect different braking strength under different speed conditions, the displacement and displacement change rate of brake pedal are selected to deduce the braking intention through fuzzy control rules. As shown in Figure 5, the vehicle speed is introduced to deduce the fuzzy rules of braking strength too.
Figure 5.
The identification process of braking intention and braking strength.
According to the above division rule for the deceleration intention and combining with the braking data generated by electric loader under different working conditions, the brake pedal displacement is divided into zero displacement, small displacement, medium displacement, high displacement and very high displacement, which are successively defined as O, S, M, H and VH, where H and VH are defined to distinguish the emergency intention under other speed and the emergency intention under high speed.
The different combination data of brake pedal displacement and displacement change rate were collected during the experiment. Considering that the intentions were similar under some combination conditions, the paper divided the braking intention into zero intention, very low intention, low intention, medium intention, high intention and very high intention, which adjusted by actual braking condition. The braking intentions are successively defined as O, VS, S, M, H, and VH. Because of the braking intention domain is [0, 3] by the experiment data, the partition range of O is [0, 0, 0.05, 0.15], the partition range of VS is [0.1, 0.2, 0.3, 0.4], the partition range of S is [0.3, 0.5, 0.8, 1], the partition range of M is [0.8, 1.1, 1.8, 2], the partition range of H is [1.8, 2, 2.3, 2.5], the partition range of VH is [2.4, 2.5, 3, 3]. The membership functions of braking strength are shown in Figure 6 and the fuzzy control rules of braking intention are formulated as shown in Table 4.
Figure 6.
Membership function of braking intention.
Table 4.
The fuzzy rules of braking intention based on brake pedal.
When dividing the braking strength, the braking intention is considered as the main factor and the speed is considered as the secondary factor. The braking strength is divided into zero strength, very small strength, small strength, medium strength, high strength, and very high strength, which are successively defined as O, VS, S, M, H and VH. The division range of moderate braking strength M is large base on the consideration of the high probability of moderate braking intention M and moderate vehicle speed M. Because of the braking strength domain is [0, 1] by the experiment data, the partition range of O is [0, 0, 0.03, 0.06], the partition range of VS is [0.05, 0.1, 0.15, 0.2], the partition range of S is [0.15, 0.2, 0.4, 0.45], the partition range of M is [0.4, 0.45, 0.65, 0.7], the partition range of H is [0.65, 0.7, 0.8, 0.85] and the partition range of VH is [0.82, 0.9, 1, 1], respectively. The membership functions of braking strength are shown in Figure 7 and the fuzzy control rules of braking strength are formulated as shown in Table 5.
Figure 7.
Membership function of braking strength.
Table 5.
The fuzzy rules of braking strength based on brake pedal.
3.4. Sliding Brake Intention Identification
In the loading stage of electric loader, there is condition that uses sliding to shovel materials. Therefore, the braking strength should not be too large when sliding brake intention is judged. Through analyzing four groups of pedal data under sliding brake condition during loading as shown in Figure 8, the judgement time of sliding brake intention is determined as Ta = 1.3 s which is combined with engineering experience. The sliding brake identification rule is defined as: when the accelerator pedal displacement is zero, the system will enter deceleration intention identification mode, if the controller does not detect the brake pedal displacement within 1.3 s, it will be judged as sliding brake, otherwise, it will be judged as other braking conditions.
Figure 8.
The displacement curves of accelerator pedal and stepping brake pedal for four sliding braking conditions.
3.5. Emergency Braking Intention Identification Based on Hydraulic Braking Pressure
The braking intention identification does not only depend on the brake pedal displacement. In the emergency braking condition, it will lead to the brake strength lag or even cannot be output if the brake pedal voltage signal delay, acquisition failure or excessive dead zone occurs. That is not only detrimental to the vehicle braking safety, but also affects the motor regenerative braking torque to participate in the vehicle braking.
To improve braking reliability, hydraulic brake pressure is taken as a supplementary condition for braking intention identification in this paper. When the system detects hydraulic brake pressure with no brake pedal voltage signal, it identified as emergency braking intention. Considering the influence of emergency braking intention and vehicle speed on emergency braking strength, the emergency braking strength was divided into small strength, small strength, medium strength, and high strength, which were successively defined as VS, S, M and H. Figure 9 shows the membership functions of emergency braking strength identification based on hydraulic brake pressure.
Figure 9.
Membership function of emergency braking strength based on brake pressure.
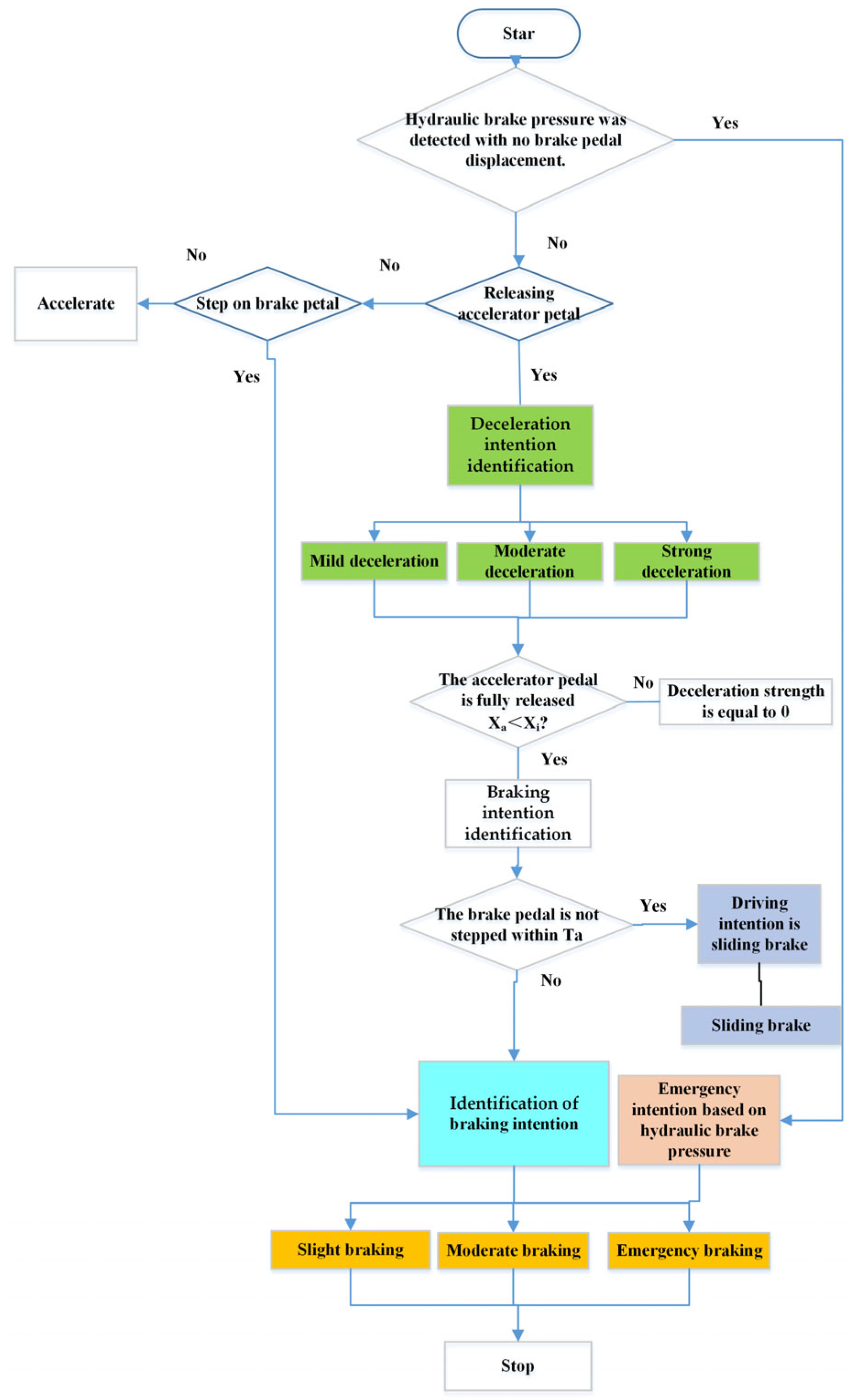
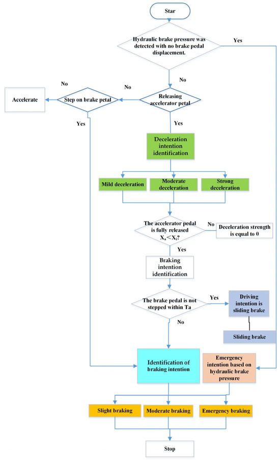
As shown in Figure 10, this paper builds a flow chart of braking intention identification based on accelerator pedal and brake pedal, and emergency intention identification strategy based on brake pressure. The vehicle speed, brake pedal speed, accelerator pedal speed, and hydraulic brake pressure are obtained through the corresponding sensors and data processing, which are used as the judgment conditions of braking intention identification strategy module.
Figure 10.
Flow chart of braking intention identification strategy for electric loader.
4. Simulation Analysis
According to the fuzzy control rules mentioned above, a simulation module of deceleration and braking intention identification strategy is built by Matlab/Simulink, as shown in Figure 11. The input parameters of intention identification strategy model mainly include vehicle speed, accelerator pedal displacement, brake pedal displacement, hydraulic brake pressure, motor speed, the state of charge (SOC), and other state parameters from the vehicle. The speed of two pedals can be obtained through differential displacement of the two pedals. The simulation model includes four types of intention identification, such as deceleration intention identification, braking intention identification, sliding brake identification, and emergency braking intention identification based on braking pressure. Among them, when the accelerator pedal is released for deceleration intention or sliding brake intention identification, if the brake pedal is not stepped within 1.3 s, the original deceleration strength is maintained within 1.3 s, and sliding brake strength will be provided after 1.3 s. The outputs of four intention identification modules are finally synthesized into vehicle braking strength, which ensures the braking fast and safety.
Figure 11.
Simulation model of control strategy for braking intention identification.
- (1)
- Simulation results of deceleration intention identification based on accelerator pedal.
As seen from the Figure 12, the deceleration intention increases with the increase in raising speed of the accelerator pedal, which satisfies that the higher raising speed of the accelerator pedal, the stronger the deceleration intention. This indicates that the strategy has good effect on different deceleration intention identification.
Figure 12.
Deceleration intention under different working conditions.
To verify the performance of braking intention identification strategy for electric loader under different braking conditions, this paper has taken simulation under low speed (2 m/s), medium speed (6 m/s), and high speed (12 m/s).
As seen from Figure 13, the deceleration strength increases with the increase in speed under the same deceleration intention, which accords with the deceleration demand in the actual driving process. Moreover, the deceleration strength under the mild deceleration intention is almost equal weather at speed of 6 m/s or 12 m/s, the speed has no amplification effect under this kind of condition.
Figure 13.
Deceleration strength under different speeds. (a) 2 m/s. (b) 6 m/s. (c) 12 m/s.
- (2)
- Simulation results of braking intention identification based on brake pedal.
As seen from Figure 14, the identification strategy is less sensitive to mild and moderate braking intentions under low speed. The braking strength has a significant difference and shows an increasing trend with the increase in speed under the same braking intention, which satisfies the driver’s braking demand. In the emergency braking intention, the braking strength under three different speeds conditions are all greater than 0.9, which is not affected by speed. This ensures the braking safety under the emergency braking intention.
Figure 14.
Braking strength under different speeds. (a) 2 m/s. (b) 6 m/s. (c) 12 m/s.
- (3)
- Simulation results of sliding brake intention identification.
Figure 15a–c shows the sliding brake strength under different braking intentions and three different speeds, respectively. Where, L represents releasing accelerator pedal only with no brake pedal displacement, namely mild braking intention. M represents releasing accelerator pedal, and then stepping on brake pedal gently after 2 s, namely moderate braking intention. H represents releasing accelerator pedal, and stepping on brake pedal quickly after 2 s, namely emergency braking intention. As seen from the L curves in three figures, when the driver releases accelerator pedal only without stepping on the brake pedal, the sliding brake strength is provided after maintaining the original deceleration strength of 1.3 s. And the sliding brake strength decreases as the speed is decreasing. As seen from M and H curves in three figures, the sliding brake strength will be provided within 1.3 s to 2 s, and the deceleration strength continues to be provided after 2 s. The strength increases with the increase in speed under the same intention. This has good performance on sliding brake identification.
Figure 15.
Sliding brake strength under different speeds. (a) 2 m/s. (b) 6 m/s. (c) 12 m/s.
- (4)
- Emergency braking intention identification based on hydraulic brake pressure
To verify the effectiveness of emergency braking intention identification based on brake pressure in the case of brake pedal signal failure or delay, the brake pedal displacement signal is set to lag behind pressure signal to simulate the brake pedal signal failure or the brake pedal dead zone is too large. Because of brake pedal is stepped faster during emergency braking under high-speed condition, coupled with the influence of brake pedal dead zone, the braking voltage signal delay is more likely to occur. Therefore, this paper takes the simulation at speed of 12 m/s, and result is shown in Figure 16.
Figure 16.
Emergency braking at speed of 12 m/s.
As seen from Figure 16, the brake pedal displacement is 0 at time 5.7 s, but the brake pressure is detected at the same time, the system begins to provide emergency braking strength, immediately, and the speed decreases accordingly. When the system detects brake pedal displacement signal exceeding 500 mV at 6.6 s, it exits emergency braking intention identification and outputs the corresponding braking strength. The vehicle speed drops to zero when the brake pedal displacement signal reaches the maximum. The whole braking logic meets the actual braking demand. Therefore, the proposed emergency braking intention identification based on braking pressure has a good effect, and the hidden trouble caused by excessive dead zone of brake pedal or signal delay are solved.
As seen from the simulation results of deceleration intention identification based on accelerator pedal, the system can react quickly and provide the corresponding deceleration strength under different braking intentions and different speeds. As seen from the simulation results that no matter what kind of braking intention, the system can provide corresponding braking strength, and the braking strength increases with the increase in braking intention.
Therefore, the proposed deceleration intention and fuzzy control rule of brake strength in this paper are reasonable and effective. Now, a corresponding prototype is built to further verify fuzzy control rules and models.
5. Prototype Test
To further verify the proposed braking intention identification strategy for electric loader, CoDeSys is used to embed the braking intention identification strategy into overall control strategy. The test was taken under low speed (4 m/s), medium speed (7 m/s), and high speed (12 m/s).
Figure 17, Figure 18 and Figure 19 show the test results of vehicle braking strength under different vehicle speeds and different braking intentions, respectively. The vehicle braking strength range is 0~0.93, which accords with the theoretic domain defined by fuzzy control strategy. As seen from Figure 17, the braking strength lasts for 5 s and the total braking strength is up to 0.12 under mild braking intention and low speed. The braking strength lasts for 6.8 s and the total braking strength is up to 0.3 under mild braking intention and medium speed. The braking strength lasts for 7 s and the total braking strength is up to 0.729 under mild braking intention and high speed. It satisfies the braking demand that the higher the speed, the longer the duration of braking strength and the greater the braking strength is required, which ensures the reliability of braking.
Figure 17.
Braking strength under different speeds and mild braking intention.
Figure 18.
Braking strength under different speeds and moderate braking intention.
Figure 19.
Braking strength under different speeds and emergency braking intention.
Taking speed of 7 m/s as an example, the braking strength lasts for 6.8 s and total braking strength is up to 0.3 under mild intention, the braking strength lasts for 5.7 s and total braking strength is up to 0.5 under moderate intention, the braking strength outputting lasts for 2.9 s and total braking strength is up to 0.7 under emergency intention. There has the same change law whether at speed of 2 m/s or 12 m/s, which satisfies the braking demands with the stronger braking intention, the greater braking strength required and the shorter complete braking time required under the same speed.
6. Conclusions
This paper describes a control strategy of braking intention identification for electric loader based on fuzzy control. The braking conditions, deceleration intention identification based on accelerator pedal, the braking intention identification based on brake pedal, identification of sliding brake intention and identification of emergency braking intention based on braking pressure are analyzed. The proposed control strategies can realize the braking intention identification and braking strength providing under different combined working conditions, there is a specific effect on the working conditions identification for electric loader. The emergency braking intention identification based on hydraulic braking pressure can ensure the braking strength demand in the emergency, and solve the braking hidden trouble caused by the brake pedal displacement signal failure or delay. Speed and intention are used as the parameters to measure the braking strength, which realizes timely braking at high speed, and increases the braking safety. This can provide reference for braking intention identification of other wheeled construction machinery.
Through the simulation and test results, the effectiveness of the proposed deceleration intention and braking intention identification strategy are verified. The braking force under stronger braking intention can satisfy the braking demand whether at speed of 2 m/s or 12 m/s, which ensures the safety of emergency braking. The electric loader can satisfy the braking force demands with the stronger braking intention, the greater braking strength required and the shorter complete braking time required under the same speed. And the vehicle has good braking stability.
On the other hand, the proposed identification of deceleration intention based on the accelerator pedal and braking intention based on the brake pedal play an important role in the braking energy recovery of electric loader, which can make motor regenerative braking intervene in vehicle braking system in advance, and provide a basis for the braking force calculation. Electric loader has four braking processes in each working cycle (As shown in Table 1), the application of braking intention identification to the braking energy recovery of electric loader can be future studies for exploring more innovations.
Author Contributions
Conceptualization, T.L. and Y.Y.; investigation, X.W. and Y.Y.; writing—original draft preparation, Y.Y. and, X.W.; writing—review and editing, T.L. and Y.Y. All authors have read and agreed to the published version of the manuscript.
Funding
This research was funded by 2020 Fujian Province young and middle-aged teacher education research project (Science and Technology category) (Grant No. JAT201042), Key projects of natural science foundation of Fujian Province (Grant No. 2021J02013), Xiamen Major Science and Technology Plan Projects (Grant No. 3502Z20231013), Undergraduate Education and Teaching Reform Research Project of Fujian Province (Grant No. FBJG20200315).
Institutional Review Board Statement
Not applicable.
Informed Consent Statement
Not applicable.
Data Availability Statement
Not applicable.
Conflicts of Interest
The authors declare no conflict of interest.
References
- Lin, Y.; Lin, T.; Chen, Q.; Li, Z.; Fu, S.; Ren, H.; Guo, T. Research Progress on Key Technologies of Electric Construction Machinery. Chin. Hydraul. Pneum. 2021, 45, 1. [Google Scholar]
- Xu, S.; Zhao, X.; Yang, N.; Bai, Z. Control Strategy of Braking Energy Recovery for Range-Extended Electric Commercial Vehicles by Considering Braking Intention Recognition and Electropneumatic Braking Compensation. Energy Technol. 2020, 8, 2000407. [Google Scholar] [CrossRef]
- Yildiz, A.; Özel, M.A. A Comparative Study of Energy Consumption and Recovery of Autonomous Fuel-Cell Hydrogen–Electric Vehicles Using Different Powertrains Based on Regenerative Braking and Electronic Stability Control System. Appl. Sci. 2021, 11, 2515. [Google Scholar] [CrossRef]
- Huang, S.; Wu, X.; Lin, T.; Chen, Q.; Ren, H. Recovery and Control Strategy of Electro-Hydraulic Composite Braking Energy for Electric Loader with Braking Intention Recognition. Appl. Sci. 2023, 13, 9853. [Google Scholar] [CrossRef]
- Yang, Y.; He, Y.; Yang, Z.; Fu, C.; Cong, Z. Torque coordination control of an electro-hydraulic composite brake system during mode switching based on braking intention. Energies 2020, 13, 2031. [Google Scholar] [CrossRef]
- Chen, L.; Yu, Y.; Luo, J.; Xu, Z. Target Oil Pressure Recognition Algorithm for Oil Pressure Following Control of Electronic Assisted Brake System. Machines 2023, 11, 183. [Google Scholar] [CrossRef]
- Wang, B.; Wang, L.; Tang, X.; Yang, S. A braking intention identification method based on data mining for electric vehicles. Math. Probl. Eng. 2019, 2019, 7543496. [Google Scholar] [CrossRef]
- Zheng, H.; Ma, S.; Fang, L.; Zhao, W.; Zhu, T. Braking Intention Recognition Algorithm Based on Electronic Braking System in Commercial Vehicles. Int. J. Heavy Veh. Syst. 2019, 26, 268–290. [Google Scholar] [CrossRef]
- Li, X.; Ma, J.; Zhao, X.; Wang, L. Research on Characteristic Parameter Selection and Attention-GRU-Based Model for Braking Intention Identification. Proc. Inst. Mech. Eng. Part D J. Automob. Eng. 2023, 09544070221145474. [Google Scholar] [CrossRef]
- Lv, C.; Xing, Y.; Lu, C.; Liu, Y.; Guo, H.; Gao, H.; Cao, D. Hybrid-Learning-Based Classification and Quantitative Inference of Driver Braking Intensity of an Electrified Vehicle. IEEE Trans. Veh. Technol. 2018, 67, 5718–5729. [Google Scholar] [CrossRef]
- Xing, Y.; Lv, C. Dynamic State Estimation for the Advanced Brake System of Electric Vehicles by Using Deep Recurrent Neural Networks. IEEE Trans. Ind. Electron. 2019, 67, 9536–9547. [Google Scholar] [CrossRef]
- Ma, C.; Wang, X.; Xu, T.; Wang, J.; Feng, P. Research on a Novel Electro-Hydraulic Brake System and Pedal Feel Control Strategy. Proc. Inst. Mech. Eng. Part D J. Automob. Eng. 2023, 237, 1681–1694. [Google Scholar] [CrossRef]
- Diederichs, F.; Schüttke, T.; Spath, D. Driver Intention Algorithm for Pedestrian Protection and Automated Emergency Braking Systems. In Proceedings of the 2015 IEEE 18th International Conference on Intelligent Transportation Systems, Gran Canaria, Spain, 15–18 September 2015; IEEE: Piscataway, NY, USA, 2015; pp. 1049–1054. [Google Scholar]
- Ju, J.; Feleke, A.G.; Luo, L.; Fan, X. Recognition of Drivers’ Hard and Soft Braking Intentions Based on Hybrid Brain-Computer Interfaces. Cyborg Bionic Syst. 2022, 2022, 9847652. [Google Scholar] [CrossRef]
- Kavala Sen, D.; Yildiz, A.; Kopmaz, O. Optimal Design of a Five-Bar Planar Manipulator and Its Controller by Using Different Algorithms for Minimum Shaking Forces and Moments for the Largest Trajectory in a Usable Workspace. Machines 2022, 10, 971. [Google Scholar] [CrossRef]
Disclaimer/Publisher’s Note: The statements, opinions and data contained in all publications are solely those of the individual author(s) and contributor(s) and not of MDPI and/or the editor(s). MDPI and/or the editor(s) disclaim responsibility for any injury to people or property resulting from any ideas, methods, instructions or products referred to in the content. |
© 2023 by the authors. Licensee MDPI, Basel, Switzerland. This article is an open access article distributed under the terms and conditions of the Creative Commons Attribution (CC BY) license (https://creativecommons.org/licenses/by/4.0/).