Next Article in Journal
Integration of Finite Element Analysis and Machine Learning for Assessing the Spatial-Temporal Conditions of Reinforced Concrete
Next Article in Special Issue
Raster Image-Based House-Type Recognition and Three-Dimensional Reconstruction Technology
Previous Article in Journal
Performance-Based Multi-Objective Optimization of Four-Limb CFST Lattice Columns
Previous Article in Special Issue
Automatic Planning Method of Construction Schedule under Multi-Dimensional Spatial Resource Constraints
 
 
Font Type:
Arial Georgia Verdana
Font Size:
Aa Aa Aa
Line Spacing:
Column Width:
Background:
Article

A Study on Guidelines for Constructing Building Digital Twin Data

1
Korea Land and Geospatial Informatix Corporation (LX), Department of Digital Twin, Jeonju 35244, Republic of Korea
2
S.fractum, Seongnam 13449, Republic of Korea
*
Author to whom correspondence should be addressed.
Buildings 2025, 15(3), 434; https://doi.org/10.3390/buildings15030434
Submission received: 1 January 2025 / Revised: 22 January 2025 / Accepted: 24 January 2025 / Published: 30 January 2025
(This article belongs to the Special Issue Information Technology in Building Construction Management)

Abstract

In South Korea, to systematically share and operate data related to the national level of the digital twin, a reference model standard for the National Digital Twin (NDT) concept was established in 2021. This was followed by the Korean Industrial Standards (KS) for buildings. Despite these efforts, the implementation of digital twin projects faces challenges owing to a low level of understanding of the standards and the absence of a standardized data construction process. Consequently, data construction that adheres to these standards is not being accomplished. Additionally, a lack of understanding of data models, semantic elements, and GML editing methods has led to the creation of appearance-focused data. To address these issues, this study proposes a digital twin data (building domain) construction guide that organizes geometric information, semantic information, and attribute information for building-related digital twin data components. This study aims to enable stakeholders to easily construct fundamental digital twin data in accordance with the standards, ensuring high-quality product creation that meets the requirements. Furthermore, the detailed data construction requirements defined in this guide will allow it to serve as a manual usable by both the public and private sectors. However, the proposed data model currently operates at a conceptual and logical level, which may limit its immediate applicability. Therefore, future research should include expert evaluations of the model and its transformation into a physical model that can be implemented and deployed on the relevant platform.

1. Introduction

The Fourth Industrial Revolution and digital transformation are driving innovative changes across multiple industries and significantly affecting society globally. The progression of innovative technologies, including the Internet of Things, artificial intelligence (AI), big data, and cloud computing, is dissolving the distinctions between physical resources and the digital realm, thereby creating novel economic, social, and technological values. Furthermore, with recent advancements in digital twin technologies, the integration (application) of digital twin technologies in urban sectors is emerging as a major subject of discourse.
This digital revolution and the global spread of the internet have given rise to concepts such as data-driven cities and smart cities [1]. A smart city can be defined as a strategic approach to integrating data and digital technologies to ensure the sustainability, welfare, and economic development of the urban environment [1]. The smart city concept defines a space in which the key components of the urban infrastructure (environment, emergency management, traffic management, and power) are integrated in such a manner that their functions and capabilities can easily be combined with each other as well as with new systems [2]. The digital twin concept ensures the development and support of virtual models of real-world objects and processes [1]. A digital twin is an integrated multiphysical, multiscale probabilistic simulation of a complex object that uses physical, mathematical, simulative, and other models to obtain the most accurate representation of the corresponding real object on the basis of analysis of data from sensors and other sources [3]. Furthermore, digital twins support the forecasting of changes in the state of urban infrastructure and offer optimal solutions by analyzing information on the dynamics of people and transport, their interdependence, and their fluctuations in time and space [1].
In this context, various applications of digital twins are gradually expanding across diverse fields. Currently, digital twins are recognized as indispensable elements (concept, technology, and system) that connect the real world and virtual world [4]. Specifically, smart city and digital twin projects in South Korea aim to collect data for specific areas or fields to achieve particular objectives or services [5]. Specifically, the Korean government had decided to establish the NDT project as part of the Korean New Deal policy (July 2020), and the scope of application was set to include a wide range of areas, such as areas above ground and underground and indoor and marine areas [6]. In addition, South Korea has defined the concept of the NDT at the public level (Ministry of Land, Infrastructure and Transport, MOLIT) and is implementing the policy. However, the absence of guidelines (manuals) for building NDT data has led to ongoing issues where ensuring the compatibility or interoperability of the constructed digital twin data with other systems is difficult [4]. In particular, despite the establishment of KS, such as KSX6807:2022 (Geographic Information—National Digital Twin—Reference Model) [7] and KSX6808-1~4:2022 (Geographic Information—National Digital Twin—Part 1: Data Model [8], Part 2: Data Quality [9], Part 3: Metadata [10], Part 4: Data Product Specification [11]), which were formulated in accordance with international standards such as the City Geography Markup Language (CityGML) from the Open Geospatial Consortium (OGC), there have been no actual cases of these standards being applied or adopted in the NDT projects [4].
In this way, South Korea’s NDT policy emphasizes digital twins as one of the key elements constituting smart cities, and it is expected to be very effective in various aspects of urban operation and management, such as urban planning and disaster safety. Moreover, because cities (or the nation) are spaces where various domains intertwine and interact, the potential applications of digital twins are expected to be limitless. However, in South Korea, users’ understanding of NDT policies or digital twin data in the urban sector (and further, standards related to data) is still vague, as the development and utilization of digital twin technology related to cities (or the nation) are still in the early stages. Therefore, it is necessary for public and private enterprises in South Korea that are preparing to build or operate urban digital twin data to have a systematic understanding, which will ensure the effectiveness and interoperability of urban digital twins in the field.
Against this backdrop, this study addresses the following research questions:
  • First, how can the current status of digital twin data construction be evaluated using sample data from a local government in South Korea?
  • Second, how can guidelines for constructing digital twin data based on international standards be proposed?
  • Third, what are the methods for empirically implementing digital twin data based on the proposed guidelines?
By exploring these questions, this study aims to ensure consistency and systematicity in the construction of building digital twin data in the urban domain. Furthermore, it seeks to establish distinct academic significance that differentiates it from prior research on data models (standards), which has predominantly remained at the conceptual level.

2. Methodology

As mentioned in the introduction, this study is composed of four stages, depicted in Figure 1.
First, in the theoretical background, the types of information content of digital twins in the context of geographic information systems, building information modeling (BIM), and NDTs in South Korea are reviewed. Next, an overview of OGC CityGML (CityGML versions, modules, etc.), which is the main reference model in this guideline study, is presented. Next, we review prior studies on the construction of digital twin data.
Subsequently, we review the current status of digital twin data in South Korea. As previously mentioned, despite South Korea utilizing OGC CityGML as a reference model, the lack of specific data construction plans has led to various issues. Therefore, we examine the current situation by comparing it with sample data from local governments to identify the main issues.
In the subsequent process for establishing data for digital twins, guidelines for the actual construction of digital twin data are presented. The guidelines propose specific methods for tasks such as defining the CityGML version related to digital twin data; defining the structure, geometry, and attributes of digital twin data; and noting important considerations when constructing digital twin data.
Finally, in the empirical implementation of data for digital twins, first, this study refers to the unified modeling language (UML)-based approach developed by van den Brink et al. [12] and proposes a UML model aligned with South Korea’s NDT policies. Afterward, on the basis of UML, we derive and modify the empirical extensible markup language (XML) schema, and finally, we present the data implemented in empirical GML.

3. Theoretical Background

3.1. Information Contents of Digital Twins

Geoinformation science has its roots in paper maps, but its modern version is focused on vector data and how to organize them [13]. One of the first requirements for organized data management is storing the collected and used datasets in a relational database management system with a spatial extension, such as PostGIS or Oracle Spatial [13]. Moreover, they can be stored in 3DcityDB [14] and DB4Geo [15]. The most widely supported data formats for 3D city digital twins are CityGML [16] and City JavaScript Object Notation (CityJSON) [17]. CityGML is an OGC standard for multi-hierarchical geographical, topological, and semantic representations [18] and is supported by widely used geospatial software such as ArcGIS and QGIS. CityJSON was proposed in 2021 for OGC as another standard and is expected to be accepted [13].
BIM models are detailed models of our built-up environment that incorporate the geometries of buildings, their spatial and topological relationships, and detailed information on their physical infrastructure [13]. Consequently, as BIM includes a large amount of data combining physical and functional building information, it requires high-level technical data storage and maintenance [19]. Here, difficulties have been observed in data transfer because the BIM domain still uses proprietary data formats, workflows, and software [20], although open data formats, so-called OpenBIM, are gaining momentum [13]. One of the most commonly used data schemes for building representation, modeling, and storage and supported by most BIM software is the Industry Foundation Class (IFC) [21]. The IFC standard supports data and model transferability and reproducibility, and considering city DTs, we see that open data formats are of paramount importance to ensure wide adaptation of intercommunicating technical solutions [13].
On the basis of the concept of digital twins and the definition of the NDT, the NDT of South Korea can include the following components: (1) the country’s land and terrain features (objects) in digital space; (2) core functions such as monitoring, analysis, simulation, or predictions based on these in physical space using the land and terrain features in digital space; and (3) the connection between the country’s land and terrain features in physical space and those in digital space [6]. The NDT platform is operated on the basis of an organic linkage and utilization system among the three platforms, as shown in Figure 2.
With respect to the roles of each platform, V-World provides digital twin services over the internet, while the Digtal Land and Geospatial Platform (DLGP or LX Platform) offers digital twin services for the administrative network. Finally, the K-Geo Platform serves as a data collection and provision system for digital twin services [22].

3.2. CityGML Overview

CityGML was developed to define a virtual 3D city model that enables information sharing and exchange among different application domains, facilitates visualization, and supports complex spatial analysis [23]. In 2002, the special interest group 3D (SIG 3D) started working on the development of CityGML [23]. In 2008, CityGML 1.0 became an OGC standard and has since been adopted by many cities worldwide. CityGML has also played a significant role in the establishment of 3D geoinformation standards and infrastructure [24]. In 2012, CityGML 2.0 was adopted as an OGC standard, and two new theme modules were introduced [25]. In 2020, the OGC released the CityGML 3.0 Conceptual Model Standard [26], but the CityGML 3.0 Encoding Standard has not yet been released. In 2023, OGC released the CityGML 3.0 GML encoding standard [27].
The 3D city model encompasses all relevant urban entities, with CityGML structured into a core module and 13 thematic extension modules (Figure 3); the core module serves as a generic framework defining the fundamental concepts and components of the CityGML model, which are referenced by each thematic extension module [23].
Thematic extension modules are organized based on the specific information needs of various application areas and operate independently; the primary purpose of this modularization is to enable the representation of only the relevant thematic modules for specific applications. Consequently, the core module can be combined with selected thematic extension modules to prevent running a redundant CityGML model containing all the modules [23].
As discussed earlier in Section 3.1, various reference models can be utilized as digital twin data, including not only CityGML but also BIM data and other models. However, as analyzed by Kim et al., CityGML has been identified as the most suitable reference model for the urban domain from the perspective of spatial information, such as building geometry and attribute information [28].
Figure 3. Overview of the CityGML 3.0 module [29].
Figure 3. Overview of the CityGML 3.0 module [29].
Buildings 15 00434 g003
CityGML enables feature representation across multiple levels of detail (LoDs), increasing the flexibility of users. This approach allows the same object to be represented at varying LoDs simultaneously, facilitating analysis and visualization of the object at different resolutions [23]. CityGML defines different LoDs to reduce software- and hardware-related difficulties in displaying large amounts of city data [30]. By adjusting the parameters and using different LoDs, the complexity of representing the geometry of objects can be reduced [31]. Users can also choose different LoDs to reduce the rendering power [32].
CityGML supports the application domain extension (ADE) mechanism to define new object types for existing CityGML models or to introduce new attributes to existing CityGML object types [23]. CityGML has the advantage of enabling efficient modeling because it supports the ADE method, which allows users to extend the model by adding the necessary information. ADE here refers to the method of adding attributes as a subclass within the ADE package of CityGML to extend CityGML, which is a main way to develop application schemas of CityGML without violating the ISO 19100 geographic information international standards and the rules of UML and OGC [33].

3.3. Prior Research

Jeong et al. [5] proposed a method for developing a building digital twin data model in South Korea by utilizing publicly available data and adhering to international standards. The research selects CityGML 2.0 as the reference model and performs a mapping process with building-related public data, using the ADE technique to extend the model and incorporate unique characteristics of Korea’s spatial information. The main steps of the study include selecting a reference model, choosing public data, mapping via CityGML, and creating UML diagrams. This research contributes to establishing a digital twin data ecosystem that ensures international interoperability while reflecting local specifics, positioning it as a key precedent for digital twin data model applications in various domains, such as smart cities.
Lehtola et al. [13] conducted a comprehensive review on the use of digital twins (DTs) for urban management, focusing on how DTs can address city needs effectively. The study identifies a city digital twin as an integrated system that encompasses real-time data updates, multilevel fidelity, and autonomous updates using AI. They emphasized that DTs should be organized into both back-end and front-end systems, allowing for different levels of data accessibility and functionality tailored to various users. Ville et al. proposed a modular DT architecture that enables efficient city planning, supports stakeholder involvement, and facilitates integration with existing urban ecosystems. This approach highlights the potential of DTs to improve urban planning, asset management, and decision-making in complex city environments.
Ahmad et al. [34] presented a study on developing a smart city platform based on digital twin technology aimed at monitoring and supporting decision-making. This platform uses DTs and augmented reality to simulate and visualize real-time urban conditions, offering a decision-support system for city management. They propose a four-layer model comprising a basic layer for fundamental city data, a 3D layer for urban assets, a digital twin layer for real-time integration, and an augmented layer to enhance data visualization. The platform allows users and city authorities to analyze real-time data, such as traffic conditions, through interactive 3D models and sensor data.
Lei et al. [35] introduced a novel approach to enhance 3D city models and urban DTs by incorporating the human perception of buildings. They developed a methodology to quantify human perceptions using street view imagery, adding attributes such as complexity, originality, and esthetic appeal to 3D models. To facilitate this integration, they extend the CityJSON format, ensuring standardization and usability for downstream applications. This integration supports new applications in socioeconomic contexts, such as participatory urban planning and esthetic assessments. The study demonstrates use cases for clustering buildings based on morphology and perception, highlighting the potential to enrich urban DTs with human-centered data for improved urban analysis and decision-making.
The Project PLATEAU document [36] highlights Japan’s efforts to develop 3D city models via CityGML, with a specific focus on the LoD 3 for urban planning and simulation. The study outlines methods for creating LoD 3 models, which include detailed representations of buildings, infrastructure, and terrain. These models support a wide range of applications, such as disaster management, urban redevelopment, and environmental analysis. In particular, the research emphasizes the use of tools such as FME Desktop for generating CityGML LoD 3 models, ensuring accuracy and compliance with international standards. The document also discusses challenges in geometry validation and offers solutions to common issues in model generation. This work serves as a foundational study for adopting high-resolution CityGML data to enhance interoperability and application in smart city initiatives.
On the basis of a review of prior and related studies, this study aims to design and propose a data construction guideline rooted in Korea’s NDT policies and standards, drawing on insights from Japan’s Project PLATEAU case.

4. Results

4.1. Current Status of Digital Twin Data in South Korea

This section analyzes the current status of digital twin data in South Korea. In relation to the previously introduced South Korean NDT policy, the focus is on five local governments among the ten pilot project local governments managed by the ’Korea Land and Geospatial Informatix Corporation’ in 2021. The themes/contents of the pilot projects carried out by the five local governments are shown in Table 1 below.
The reason for selecting the target for the current status analysis is that, in the case of digital twin data, it is difficult to share and link data in practice in South Korea because of issues related to restricted public information. Therefore, only the data that can be independently collected and operated at the institutional level (data supported by the institution as a managing body) were targeted.
Next, we reviewed and analyzed whether the data produced through the pilot project for building NDT for the respective local governments complied with the CityGML 2.0 standard mentioned in the task order related to data quality requirements. For the analysis-related tools, the open-source software FZK Viewer was used for data visualization and manual inspection, whereas Val3dity was utilized for quality verification tools such as GML and XML schema definition (XSD).
The analysis results are presented next.
First, all the pilot project construction data generated by local governments in 2021 generally contained semantic information errors in GML (Figure 4). The pilot project data revealed that while the building exterior was constructed, semantic elements such as the building’s components and boundary surfaces were not reflected. The GML of the pilot project construction data is described simply as a set of points that make up the building; thus, while the exterior of the building can be viewed by the viewer, the semantic elements representing each face or three-dimensional object cannot be identified.
Additionally, the object for the building’s ground surface (GroundSurface) was missing, as shown in Figure 5. This occurred because the ground surface was omitted because it was simply surveyed and constructed from the outside of the building. In this manner, errors originated in identifying elements such as buildings (Building), building parts (BuildingPart), external building installations (BuildingInstallation), roof surfaces (RoofSurface), wall surfaces (WallSurface), and ground surfaces (GroundSurface), which are components presented in the Building module of CityGML 2.0.
Next, it was found that there were attribute information errors in the GML of the pilot project construction data. As shown in Figure 6, the pilot project construction data did not include building attribute information in GML. The GML method included only texture (appearance) information.
This is speculated to be the result of work aimed at emphasizing an appearance-centered expression similar to an actual building. Additionally. It was observed that objects existing on the exterior of buildings, such as windows and doors, are not separately represented but are instead replaced with appearance information.
The results of this status analysis are summarized in Table 2.

4.2. Guidelines for Digital Twin Data Construction

4.2.1. Definition of CityGML Version (2.0 or 3.0)

The status analysis results suggest that the most important issue is prioritizing the preparation of guidelines (manuals) for the establishment of digital twin data. Accordingly, this section proposes a guide for distinguishing LoD via the CityGML version and the target setting of terrain features (objects) according to LoD.
LoD refers to the level of detail related to the representation of spatial objects, and according to the CityGML 2.0 standards, it is divided into five levels from LoD 0 to LoD 4. The types of terrain features and the level of detail for the construction target vary according to the CityGML version and the LoD level. Therefore, one should be aware of the differences in the definitions and classification methods of LoD according to the two versions, CityGML 2.0 and 3.0 (Table 3).
On the basis of the LoD standards for each CityGML version, it is possible to define the terrain and feature components that the digital twin building data to be constructed through various projects should apply. Similarly, by defining the LoD levels of the building data, the CityGML version applied to the project can be inferred (confirmed). The ’terrain features’ mentioned in this study refer to objects that are abstractions of real-world concepts. The types of ’building’ related terrain features by CityGML version and LoD level, which are presented in the form of guidelines in this study, are shown in Table 4. The detailed explanation of the above table is as follows. First, the ’M’ in the table above stands for Mandatory, indicating terrain features that must be constructed. Likewise, ’O’ stands for Optional, indicating terrain features that the contracting authority can designate for construction as appropriate to the situation.
On the basis of these fundamental considerations, the LoD should be defined first, taking into account the terrain features required for the project. Accordingly, if the height information of buildings is utilized, it is recommended to apply LoD 2 or higher, and if a building shape similar to reality is needed, it is recommended to apply LoD 3. Moreover, as mentioned earlier, because standards and components such as LoD differ by version in CityGML, indoor spaces are defined only at LoD 4 in CityGML 2.0, whereas in CityGML 3.0, indoor objects can be represented without distinguishing LoD. In addition, in OGC’s CityGML 2.0 standard, the definitions of building shapes and terrain features by LoD are defined in the Building module, while in the CityGML 3.0 standard, the definitions of building shapes and terrain features by LoD are defined in a separate Core module.

4.2.2. Definition of Digital Twin Data Specifications

Next, we propose a guide for the working methods regarding geometry and attribute information to define the product specifications of digital twin data.
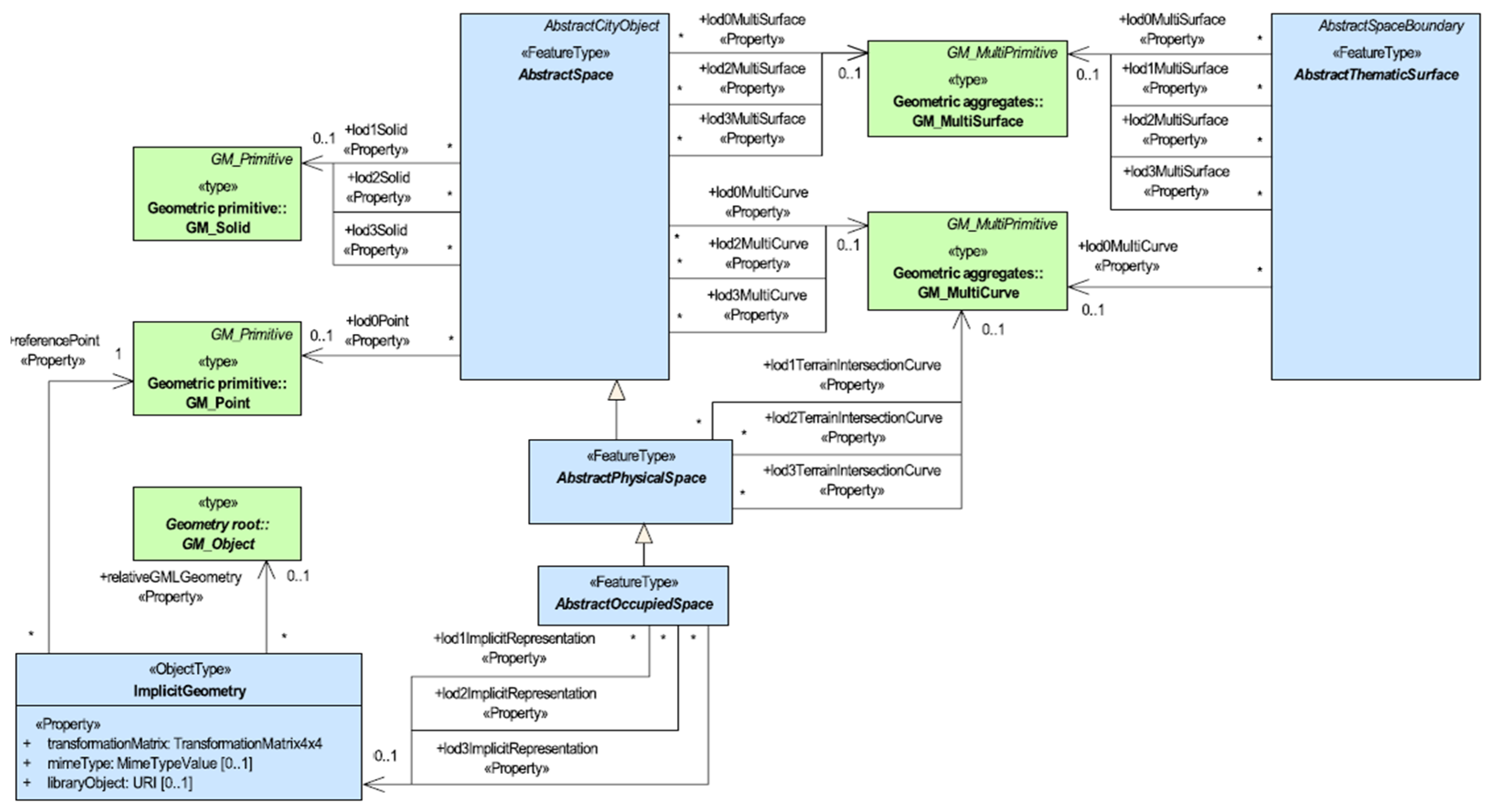
In accordance with the CityGML 3.0 standard, the geometric information of terrain features is defined in the Core module of CityGML 3.0, as shown in Figure 7. The terrain features related to buildings are set up to be inherited from the AbstractSpace class defined in the Core module of CityGML 3.0; thus, they also inherit the geometric relationships of the AbstractSpace class. This allows for the representation of geometric information by defining the role names of the associations inherited from the core:AbstractSpace, as shown in Table 5. A building can be represented with a surface (MultiSurface) geometric structure at the LoD 0 level and a solid (Solid) geometric structure at the LoD 1 to LoD 3 levels.
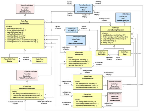
Furthermore, as shown in Figure 8, the AbstractConstruction class of the Construction module, which is the superclass of the Building module, has a relationship with the AbstractThematicSurface class of the Core module, and as the relationship name is set to ’boundary’, the external boundary of the Building module is composed of the AbstractThematicSurface class. According to these relationships and criteria, the types of AbstractThematicSurface related to building terrain features can be identified, as shown in Table 6.
To design and build digital twin data, additional configurations are needed to identify not only the geometric attributes but also the attribute information that terrain features may have or must include. Specifically, it is necessary to create additional classes alongside the classes presented in the CityGML version-specific modules or to further define code lists that represent attributes or attribute values. Here, a code list refers to a set of values that can be enumerated as possible values for an attribute.
In cases where additional attribute information needs to be extended for existing terrain features, the extended attributes must be defined according to the rules set by international standards. In other words, it must be extended according to UML diagram rules.
To illustrate this method, stereotypes such as <<DataType>> can be used to extend the existing terrain feature class, and either the attribute values within the class can be extended or a separate class can be added in the form of a subclass targeting the ’ADE of class name’ of the class you want to extend. As shown in Figure 9, if there are attribute values that need to be added/extended in the Building module, a separate class (subclass) inheriting from the ‘ADEOfAbstract’ class should be defined, and the necessary attribute values should be added within that class. It is named without spaces, with the first letter in lowercase and the first letter of each subsequent word in uppercase, and the attribute types are specified as ’character-String’ for strings, ’integer’ for integers, and ’measurement’ for measurements. In addition, if further explanation is needed or if the attribute value refers to a code list, include the class name or code list name related to the additional explanation.
As mentioned above, if the digital twin data to be built are expanded (added) with attribute values or code lists suitable for the environment/conditions of South Korea according to the characteristics of each project, the applicability of the CityGML standard, as well as the reusability of the data and interoperability between systems, could be secured.

4.2.3. Essential Considerations for Digital Twin Data Construction

Finally, we propose considerations (precautions) for building digital twin data related to terrain features to prevent geometric and topological errors and to meet quality assessments such as thematic accuracy and positional accuracy (Figure 10).
The building object that should primarily be considered during the external construction phase of digital twin data is the ‘External building installations’. This significantly affects the construction of building exteriors according to the terrain features targeted for construction on the basis of the LoD standards for each version of CityGML mentioned above. This means that, as shown in Figure 11, the appearance of the building can vary, depending on whether external installations are constructed.
Furthermore, in this study, the types of ‘external building installations’ that are subject to construction among terrain features are described in Table 7. It is a principle not to construct objects other than the ‘External building installations’ defined in the terrain feature list
Among the building objects, the connection parts should not be directly constructed during the exterior construction phase, but the connection parts should be included and constructed from the exterior construction phase by considering future LoD standards in advance. The objects corresponding to the connection parts here are ‘Door’, ‘Window’, and ‘Closure Surface’. In cases where the door and window need to be constructed as shown in Figure 12, they should be built in a way that distinguishes between the door and window from the stage of constructing the building exterior.
In addition, as shown in Figure 13, if there is an open space in the building and a closure surface needs to be constructed, the building exterior should be constructed in an open form.
In the stage of constructing the exterior, the exterior of the building being constructed must include the underground portion of the building. If it is difficult to measure or capture images from the outside because they are not visible, the building’s exterior should be constructed up to the underground lower part of the building, as shown in Figure 14, by referring to the building’s blueprints.
At this point, external installations of buildings such as underground reservoirs are not constructed if they are not defined as construction targets in the terrain feature list.
To apply the data construction method presented in this methodology, a modeling approach with characteristics similar to those of the ’object separation model’ shown in Table 8 must be used for building exterior construction.

4.3. Implementation of Empirical Data Based on CityGML

4.3.1. Overview

In this section, we build a practical data model based on the actual CityGML standard, following the aforementioned digital twin data construction guidelines. The procedure for this involves building UML data based on the CityGML 3.0 Building module; converting the UML data model into an empirical XSD that includes the contents of the UML data model; and then constructing GML data that include the geometric information, semantic information, and attribute information of the building based on the XML schema.
The UML data model is used when presenting the requirements related to the content and structure of terrain feature data. Generally, the data model should be prioritized and designed according to the objectives and requirements of the project (or research). To design an appropriate data model, it is necessary to understand and apply various foundational conceptual standards, such as domain-level data models such as CityGML, spatial object schemas, and conceptual schema languages. In this study, we present a building sector data model for digital twin data construction in UML format and design the data model through the method of extending the data model mentioned earlier. The objective of the UML presented in this study is to design and present a data model based on use cases, considering and applying the environment/conditions of South Korea.
XML schema transformation is utilized when presenting a structured standard that allows the data content and structure of a data model to be output in the form of an XML schema. In actual digital twin-related projects (or research), creating an XML schema that conforms to the previously designed data model and provides it to the data construction agency for creating (or transforming) building data are necessary. Through this, the data construction agency can use the XML schema as a reference to convert the constructed geometric data into GML. The GML data converted via the XML schema are structured to allow the insertion of attribute information. In this study, we present an XML schema that reflects the data content and structure of an extended data model based on use cases. The objective is to apply the XML schema presented in this study in the process of converting and processing GML data by understanding and utilizing the structure of the schema.
Finally, GML data constitute the final output form, which includes geometric information, semantic information, and attribute information constructed using the collected XML schema, among other information. The objective of the GML data presented in this study is to verify and compare the GML output formats transformed via the XML schema.

4.3.2. Create UML

In CityGML 3.0, as previously described, only the core data model is defined, and the data model is extended through methods such as ADE as needed. In this study, we use case-based data model extensions to understand the ADE method of extension.
The data model on the left side of Figure 15 is a UML diagram of the actual data model concerning the CityGML 3.0 Building module, and the classes marked in blue throughout the UML are the classes extended on the basis of use cases.
Additionally, the expanded content on the right side of the UML diagram allows us to verify the attribute information of the terrain features that have been extended based on the use case. Specifically, to support building permits and calculate the area for building permits, we added the administrative information of buildings, which is public data, by adding the Building2DProperty class in a subclass form, and within it, we added attribute information such as buildingToSiteRatio, siteUsage, floorAreaRatio, and landArea. Additionally, floor attribute information was added to distinguish the buildings’ windows, exterior walls, doors, etc., by floor. Windows and doors are classified as the FillingSurface class within the data model, whereas structures such as exterior walls are classified as the ConstructionSurface class within the data model. Since an error occurs if the ADE attributes of the two classes are named the same ’floor’, they are given separate names.

4.3.3. Development of XML Schema for Empirical Data Based on UML

We implement the conversion of the UML data model into a structured XML schema. This study presents an XML schema structured according to XML syntax for the previously added/extended UML data model, as shown in Figure 16.
Furthermore, in this study, we created the attribute code list referenced in the UML data model in XML format and added it to enable reference during the production of GML data based on the XML schema. Figure 17 shows part of the code list for the usage attribute in the Building section of CityGML 3.0. In other words, it is an example of expressing the code list in the form of an existing document (data definition, table definition, etc.) as ‘BuildingUsageValue.xml’.

4.3.4. Creation of GML for Empirical Data

Finally, we construct and present empirical GML data that include semantic information, following the guidelines proposed in this study. To construct such CityGML data, SketchUp, a 3D modeling software developed by Trimble, was utilized. The GML data converted on the basis of the previously presented XML schema are designed to include semantic information. Figure 18 shows an example where information about the building’s ground surface (GroundSurface), wall surface (WallSurface), and roof surface (RoofSurface) is identified.
The GML data converted on the basis of the XML schema includes attribute information, as designed earlier. This shows the attribute information extended in the ADE format in the building GML, as shown in Figure 19, and the result of inserting the code values by referencing the predefined code list XML.

5. Discussion

Defining digital twin data models allows real-world objects to be represented in various forms in the virtual world. These models significantly influence spatial analysis methods and the systems that utilize spatial data. In particular, digital twin data models demonstrate high applicability in fields requiring high-precision data, such as 3D spatial information.
This study proposes a construction guide for digital twin data aligned with South Korea’s NDT policies. By integrating semantic and attribute information, the proposed guide goes beyond traditional appearance-based data construction methods. Harmonizing South Korea’s NDT policies with international standards enhances the practical applicability of the data model. Moreover, the systematic, step-by-step approach outlined in this study spans theoretical foundations, practical implementation, and validation, offering a comprehensive framework for digital twin data construction. This framework is expected to contribute significantly to advancing South Korea’s digital twin policies and research. Following the research procedures, the study has the following implications:
  • Theoretical Background: The study adopts international standards such as OGC’s CityGML as the reference model for digital twin data. This choice supports the development of open, vendor-neutral data and ensures interoperability across different countries and heterogeneous systems. Furthermore, core concepts like Level of Detail (LoD) are systematically reviewed to establish a solid theoretical basis for digital twin data models;
  • Current Status of Digital Twin Data: Despite adopting CityGML as a reference model, South Korea’s NDT policy lacks detailed guidelines and standardized processes for data construction. This gap has resulted in challenges such as defining LoD and structuring terrain objects. The study underscores the urgent need for comprehensive guidelines to address these issues effectively;
  • Guidelines for Digital Twin Data Construction: The study introduces a detailed guide to support systematic data construction. The guidelines delineate the distinctions between CityGML 2.0 and 3.0, particularly concerning LoD definitions. By employing the Application Domain Extension (ADE) technique, the proposed data model incorporates the unique characteristics of South Korea’s spatial information. Also, UML diagrams and XML schemas are utilized to visualize and organize the data construction process;
  • Empirical Implementation and Validation: Following the proposed guidelines, the study generates GML data integrating semantic and attribute information. In addition, using 3D modeling software, data were constructed and validated in a form segmented into components such as ground surface (GroundSurface), wall surface (WallSurface), and roof surface (RoofSurface). This approach ensures data quality and reliability. The case study demonstrates the construction of digital twin data that incorporates semantic and attribute information, showcasing its applicability for both public and private sectors. This phase enhances the reusability and interoperability of digital twin data.
This study acknowledges several limitations that require further consideration. While the research focuses on CityGML as a core standard, its applicability could be expanded by exploring integration with other building data standards, such as IFC. Such integration would enhance the versatility and interoperability of digital twin data models in various contexts. Additionally, the extended attribute information proposed in this study is primarily tailored to South Korea’s basic spatial information and public data. To increase its relevance and applicability, future efforts should aim to generalize these findings for broader international and environmental contexts. Furthermore, the proposed data model currently operates at a conceptual and logical level, which limits its immediate application. Transforming the model into a physical data model that can be effectively deployed within the NDT platform (system) should be a key focus of future research. In addition, follow-up studies should include evaluations and validations of the proposed guidelines by experts in the building and spatial information domains. By addressing these limitations, this study provides a solid foundation for the continued advancement and practical implementation of digital twin technologies in South Korea and potentially other regions worldwide.

6. Conclusions

This study addresses the challenges in implementing digital twin technologies in South Korea by proposing a systematic guide for constructing building-related digital twin data. By aligning with the NDT policies and adhering to international standards such as CityGML, the study emphasizes the integration of semantic and attribute information, moving beyond traditional appearance-focused methods. The comprehensive approach spans theoretical foundations, the current status of digital twin data, guidelines for systematic data construction, and empirical implementation and validation, providing a robust framework for future digital twin applications.
The findings highlight the significance of adopting international standards, such as CityGML, as a reference model, ensuring data interoperability and vendor neutrality across diverse systems and countries. The proposed construction guide introduces practical methodologies for defining LoD and structuring digital twin data through the ADE technique, tailored to South Korea’s spatial information characteristics. Moreover, the integration of UML diagrams and XML schemas demonstrates a clear and structured approach to data modeling and implementation. Through empirical validation, the study constructs GML data that integrate semantic and attribute information, addressing data quality and usability challenges. This advancement enhances the interoperability and reusability of digital twin data, supporting both public and private sector applications. By offering a scalable and systematic framework, the study contributes to the ongoing development of South Korea’s digital twin policies and sets a precedent for future global applications. However, this study has several limitations. Broadly speaking, further research is required to explore integration with other standards such as IFC, enhance the guide into a more generalized framework applicable to international contexts, and transform the conceptual model into a physical data model that can be utilized within practical digital twin platforms such as NDT.
In conclusion, this study lays a solid foundation for advancing digital twin technologies in South Korea and beyond. By addressing the identified limitations and building on the proposed methodologies, future research can further expand the applicability and impact of digital twin systems in various domains.

Author Contributions

Conceptualization, D.J., T.J., C.L., Y.C. and D.L.; methodology, T.J. and D.L.; software, T.J.; formal analysis, D.J. and D.L.; data curation, C.L.; writing—original draft preparation, D.J., T.J., C.L., Y.C. and D.L.; visualization, D.J.; project administration, Y.C. All authors have read and agreed to the published version of the manuscript.

Funding

This Twork was supported by an Institute for Information & Communications Technology Promotion (IITP) grant funded by the Korean government (MSIP) (No. 2022-0-00622, Digital Twin Testbed Establishment).

Data Availability Statement

Data derived from public domain resources.

Conflicts of Interest

Authors Dawoon Jeong, Taeyun Jeong, Changyun Lee and Youngmin Choi were employed by the company Korea Land and Geospatial Informatix Corporation. Author Dohun Lee was employed by the company S.fractum. All authors declare that the research was conducted in the absence of any commercial or financial relationships that could be construed as a potential conflict of interest.

References

  1. Ivanov, S.; Nikolskaya, K.; Radchenko, G.; Sokolinsky, L.; Zymbler, M. Digital twin of city: Concept overview. In Proceedings of the Global Smart Industry Conference (GloSIC), Chelyabinsk, Russia, 17–19 November 2020. [Google Scholar]
  2. Nam, T.; Pardo, T.A. Conceptualizing smart city with dimensions of technology, people, and institutions. In Proceedings of the 12th Annual International Digital Government Research Conference: Digital Government Innovation in Challenging Times, College Park, MD, USA, 12–15 June 2011. [Google Scholar]
  3. Glaessgen, E.; Stargel, D. The digital twin paradigm for future NASA and U.S. Air Force Vehicles. In Proceedings of the 53rd AIAA/ASME/ASCE/AHS/ASC Structures, Structural Dynamics and Materials Conference, Honolulu, HI, USA, 23–26 April 2012. [Google Scholar]
  4. Jeong, D.; Park, J.; Seo, J.; Shin, W.; Jang, H. The progress and prospective advancements of the national digital twin pilot project. J. Korean Soc. Geospat. Inf. Sci. 2024, 32, 51–63. [Google Scholar]
  5. Jeong, D.; Lee, C.; Choi, Y.; Jeong, T. Building digital twin data model based on public data. Buildings 2024, 14, 2911. [Google Scholar] [CrossRef]
  6. MOLIT. National Spatial Information Standardization Research; Research Report; Ministry of Land, Infrastructure and Transport: Sejong, Republic of Korea, 2021. [Google Scholar]
  7. KSX6807:2022; Geographic Information—National Digital Twin—Reference Model. Korean Industrial Standards (KS): Eumseong-gun, Republic of Korea, 2022.
  8. KSX6808-1:2022; Geographic Information—National Digital Twin Building—Part1: Data Model. Korean Industrial Standards (KS): Eumseong-gun, Republic of Korea, 2022.
  9. KSX6808-2:2022; Geographic Information—National Digital Twin Building—Part2: Data Quality. Korean Industrial Standards (KS): Eumseong-gun, Republic of Korea, 2022.
  10. KSX6808-3:2022; Geographic Information—National Digital Twin Building—Part3: Metadata. Korean Industrial Standards (KS): Eumseong-gun, Republic of Korea, 2022.
  11. KSX6808-4:2022; Geographic Information—National Digital Twin Building—Part4: Data Product Specification. Korean Industrial Standards (KS): Eumseong-gun, Republic of Korea, 2022.
  12. Brink, L.; Stoter, J.; Zlatanova, S. UML-based approach to developing a CityGML application domain extension. Trans. GIS 2013, 17, 920–942. [Google Scholar] [CrossRef]
  13. Lehtola, V.V.; Koeva, M.; Elberink, S.O.; Raposo, P.; Virtanen, J.-P.; Vahdatikhaki, F.; Borsci, S. Digital twin of a city: Review of technology serving city needs. J. Appl. Earth Obs. Geoinf. 2022, 114, 102915. [Google Scholar] [CrossRef]
  14. Rossknecht, M.; Airaksinen, E. Concept and evaluation of heating demand prediction based on 3D city models and the citygml energy ADE—Case study helsinki. ISPRS Int. J. Geo.-Inf. 2020, 9, 602. [Google Scholar] [CrossRef]
  15. Breunig, M.; Schilberg, B.; Thomsen, A.; Kuper, P.V.; Jahn, M.; Butwilowski, E. Db4geo, a 3D/4D geodatabase and its application for the analysis of landslides. In Lecture Notes in Geoinformation and Cartography; Springer: Berlin/Heidelberg, Germany, 2010; pp. 83–101. [Google Scholar]
  16. Chen, S.; Zhang, W.; Wong, N.H.; Ignatius, M. Combining citygml files and data-driven models for microclimate simulations in a tropical city. Build. Environ. 2020, 185, 107314. [Google Scholar] [CrossRef]
  17. Nys, G.-A.; Poux, F.; Billen, R. CityJSON Building Generation from Airborne LiDAR 3D Point Clouds. ISPRS Int. J. Geo.-Inf. 2020, 9, 521. [Google Scholar] [CrossRef]
  18. Brasebin, M.; Perret, J.; Mustière, S.; Weber, C. 3D urban data to assess local urban regulation influence. Comput. Environ. Urban Syst. 2018, 68, 37–52. [Google Scholar] [CrossRef]
  19. Chen, K.; Lu, W.; Xue, F.; Tang, P.; Li, L.H. Automatic building information model reconstruction in high-density urban areas: Augmenting multi-source data with architectural knowledge. Automat. Constr. 2018, 93, 22–34. [Google Scholar] [CrossRef]
  20. Olfat, H.; Atazadeh, B.; Shojaei, D.; Rajabifard, A. The feasibility of a BIM-driven approach to support building subdivision workflows—Case study of victoria, Australia. ISPRS Int. J. Geo.-Inf. 2019, 8, 499. [Google Scholar] [CrossRef]
  21. Sun, J.; Mi, S.; Olsson, P.-O.; Paulsson, J.; Harrie, L. Utilizing BIM and GIS for representation and visualization of 3D cadastre. ISPRS Int. J. Geo.-Inf. 2019, 8, 503. [Google Scholar] [CrossRef]
  22. MOLIT. Revised Plan for the Operation of the National Digital Twin Platform; Research Report; Ministry of Land, Infrastructure and Transport: Sejong, Republic of Korea, 2023. [Google Scholar]
  23. Tan, Y.; Liang, Y.; Zhu, J. CityGML in the integration of BIM and the GIS: Challenges and opportunities. Buildings 2023, 13, 1758. [Google Scholar] [CrossRef]
  24. Benhamu, M.; Doytsher, Y. Toward a spatial 3D cadastre in Israel. Comput. Environ. Urban Syst. 2003, 27, 359–374. [Google Scholar] [CrossRef]
  25. OGC 12-019; OGC City Geography Markup Language (CityGML) Encoding Standard Version 2.0. Open Geospatial Consortium (OGC): Arlington, TX, USA, 2012.
  26. OGC 20-010; OGC City Geography Markup Language (CityGML) Part 1: Conceptual Model Standard. Open Geospatial Consortium (OGC): Arlington, TX, USA, 2021.
  27. OGC 21-006r2; OGC City Geography Markup Language (CityGML) Part 2: GML Encoding Standard. Open Geospatial Consortium (OGC): Arlington, TX, USA, 2023.
  28. Kim, B.; Jeong, D.; Hong, S. Constructing 3D geo-spatial model for building data. J. Korean Soc. Geospat. Inf. Sci. 2018, 26, 57–67. [Google Scholar]
  29. Kutzner, T.; Chaturvedi, K.; Kolbe, T. CityGML 3.0: New functions open up new applications. PFG—J. Photogramm. Remote Sens. Geoinf. Sci. 2020, 88, 43–61. [Google Scholar] [CrossRef]
  30. Carter, M.P. Computer graphics: Principles and practice. Color Res. Appl. 1997, 22, 65–66. [Google Scholar] [CrossRef]
  31. Mignard, C.; Nicolle, C. Merging BIM and GIS using ontologies application to urban facility management in ACTIVe3D. Comput. Ind. 2014, 65, 1276–1290. [Google Scholar] [CrossRef]
  32. Deng, Y.C.; Cheng, J.C.P.; Anumba, C. Mapping between BIM and 3D GIS in different levels of detail using schema mediation and instance comparison. Automat. Constr. 2016, 67, 1–21. [Google Scholar] [CrossRef]
  33. Kim, B.; Jeong, D.; Oh, S.; Ahn, J.; Hong, S. Design and implementation of data model for detailed 3D road data. J. Korean Soc. Geospat. Inf. Sci. 2019, 27, 13–23. [Google Scholar] [CrossRef]
  34. Dani, A.A.H.; Supangkat, S.H.; Lubis, F.F.; Nugraha, I.G.B.B.; Kinanda, R.; Rizkia, I. Development of a smart city platform based on digital twin technology for monitoring and supporting decision-making. Sustainability 2023, 15, 14002. [Google Scholar] [CrossRef]
  35. Lei, B.; Liang, X.; Biljecki, F. Integrating human perception in 3D city models and urban digital twins. ISPRS Ann. Photogramm. Remote Sens. Spatial Inf. Sci. 2024, 10, 211–218. [Google Scholar] [CrossRef]
  36. MLIT. Technical Report for Development of 3D City Models in LoD 3; Technical report; Ministry of Land, Infrastructure, Transport and Tourism PLATEAU: Tokyo, Japan, 2021. [Google Scholar]
Figure 1. Research methodology adopted in this study.
Figure 1. Research methodology adopted in this study.
Buildings 15 00434 g001
Figure 2. Construction and operation system of the NDT platform [22].
Figure 2. Construction and operation system of the NDT platform [22].
Buildings 15 00434 g002
Figure 4. Analysis results of pilot project data status: semantic error ①.
Figure 4. Analysis results of pilot project data status: semantic error ①.
Buildings 15 00434 g004
Figure 5. Analysis results of the pilot project data status: semantic error ②.
Figure 5. Analysis results of the pilot project data status: semantic error ②.
Buildings 15 00434 g005
Figure 6. Pilot project data status analysis results: attribute information errors.
Figure 6. Pilot project data status analysis results: attribute information errors.
Buildings 15 00434 g006
Figure 7. UML diagram of the Core module in CityGML 3.0 [29].
Figure 7. UML diagram of the Core module in CityGML 3.0 [29].
Buildings 15 00434 g007
Figure 8. UML diagram of the Building module in CityGML 3.0 [29].
Figure 8. UML diagram of the Building module in CityGML 3.0 [29].
Buildings 15 00434 g008
Figure 9. Example of attribute extension method in UML.
Figure 9. Example of attribute extension method in UML.
Buildings 15 00434 g009
Figure 10. Overview of precautions and considerations for building digital twin data.
Figure 10. Overview of precautions and considerations for building digital twin data.
Buildings 15 00434 g010
Figure 11. Exterior differences based on external installations.
Figure 11. Exterior differences based on external installations.
Buildings 15 00434 g011
Figure 12. Examples of door and window construction.
Figure 12. Examples of door and window construction.
Buildings 15 00434 g012
Figure 13. Example of an open building form with a closed surface.
Figure 13. Example of an open building form with a closed surface.
Buildings 15 00434 g013
Figure 14. Constructing a building exterior down to the lower section of the basement.
Figure 14. Constructing a building exterior down to the lower section of the basement.
Buildings 15 00434 g014
Figure 15. Class and attribute addition/extension for the building domain in UML.
Figure 15. Class and attribute addition/extension for the building domain in UML.
Buildings 15 00434 g015
Figure 16. Example of XML schema transformation based on a UML data model.
Figure 16. Example of XML schema transformation based on a UML data model.
Buildings 15 00434 g016
Figure 17. Example of XML schema for adding a code list.
Figure 17. Example of XML schema for adding a code list.
Buildings 15 00434 g017
Figure 18. Example of applying semantic information to buildings.
Figure 18. Example of applying semantic information to buildings.
Buildings 15 00434 g018
Figure 19. Example of GML data with added code list attribute values.
Figure 19. Example of GML data with added code list attribute values.
Buildings 15 00434 g019
Table 1. Overview of the 2021 NDT pilot project in South Korea.
Table 1. Overview of the 2021 NDT pilot project in South Korea.
Local GovernmentTheme/Content
Local government AThe digital land ‘Treasure Island’ that we want to rediscover
Local government BEstablishment of a land development permit support system
Local government CEstablishment of a Digital Twin National Infrastructure-Based ‘Regional Development G-Metaverse’
Local government DEstablishment of the DT Osiria Tourist digital twin platform
Local government EBuilding a digital twin future city for innovation cities
Table 2. Summary of the status analysis results.
Table 2. Summary of the status analysis results.
Key IssuesDetails
Issues with applying LoD by CityGML version
  • Definition of data requirements and conveying meaning that varies depending on the understanding of UML;
  • CityGML version, LoD level, and project purpose determine different target terrain features (objects) for construction.
Building shape errors and data completeness issues
  • Data construction procedures that do not reflect the requirements related to data construction;
  • Errors in geometry, topology, etc., occurring from the process of data collection and modeling.
GML data thematic accuracy issue
  • Nonreflection of GML-related data requirements;
  • Absence of XML schema and low standard understanding;
  • Absence of a method to insert attribute information within GML.
Data quality verification issue
  • There are limitations in accurately verifying the quality of digital twin data because of the practice of relying solely on visual inspections.
Table 3. Comparison of LoD by version of CityGML.
Table 3. Comparison of LoD by version of CityGML.
DivisionCityGML 2.0CityGML 3.0
LoD 0
  • Spatial objects are represented as 2D surface data.
  • Spatial objects are represented as flat data without height values.
LoD 1
  • Spatial objects are represented as 3D volumetric data with height values.
  • The spatial object’s height is represented as a three-dimensional structure data.
LoD 2
  • Representing the spatial object’s roof and other protrusions.
  • The spatial object’s interior structure and roof are represented as a three-dimensional structure reflecting the irregularities.
LoD 3
  • Reflecting and representing external textures such as windows and doors of spatial objects.
  • The external appearance of spatial objects is represented as three-dimensional structures with textures close to the real world.
LoD 4
  • Express the interior structure of the spatial object.
-
Table 4. Types of terrain features related to buildings (to be constructed).
Table 4. Types of terrain features related to buildings (to be constructed).
Types of Terrain FeaturesCityGML 2.0CityGML 3.0
LoD 0LoD 1LoD 2LoD 3LoD 0LoD 1LoD 2LoD 3
BuildingBuildingMMMMMMMM
BuildingPart MMOOMM
BuildingInstallation MOOOM
GroundSurface MMOOMM
WallSurface MMOOMM
RoofSurface MM OMM
OuterFloorSurface O OOO
OuterCellingSurface M OOM
OpeningDoor MOOOO
Window MOOOO
DoorSurface OOMM
WindowSurface OOMM
ClosureSurface OO OOO
M: mandatory; O: optional.
Table 5. Geometric relationships according to LoD.
Table 5. Geometric relationships according to LoD.
PropertiesDefinitionValue Type
core::
lod0MultiSurface
  • A surface enclosed by the outline of the building
gml::multiSurface
core::
lod1Solid
  • A three-dimensional representation of the building’s shape
gml::solid
core::
lod2Solid
  • Expression of the partial height of the building
gml::solid
core::
lod3Solid
  • Three-dimensional representation of the building’s shape
gml::solid
construction::
boundary
  • Representation of the protruding part of the roof
core::
abstractThematicSurface
Table 6. Targets of AbstractThematicSurface by terrain feature type related to buildings.
Table 6. Targets of AbstractThematicSurface by terrain feature type related to buildings.
NameConstruction or NotGeometry Type
MultiCurveMultiSurfaceSolid
Building
BuildingPart
BuildingInstallation
GroundSurface
WallSurface
RoofSurface
OuterFloorSurface
OuterCellingSurface
Door
Window
DoorSurface
WindowSurface
ClosureSurface
Table 7. Types of external building installations.
Table 7. Types of external building installations.
TypeReference ImageTypeReference Image
BalconyBuildings 15 00434 i001External
corridor
Buildings 15 00434 i002
Entrance
hall
Buildings 15 00434 i003External
staircase
Buildings 15 00434 i004
External
railing
Buildings 15 00434 i005External
installed roof
Buildings 15 00434 i006
Ventilation
opening
Buildings 15 00434 i007Solar
panels
Buildings 15 00434 i008
Table 8. Difference between a mesh model and an object-segmented model.
Table 8. Difference between a mesh model and an object-segmented model.
CategoryMesh ModelObject-Segmented Model
ImageBuildings 15 00434 i009Buildings 15 00434 i010
Definition
  • Made of multiple triangles
  • Made of individual surfaces
Surface
separation
  • Not possible (attribute information cannot be assigned)
  • Possible (attribute information can be assigned)
Automation feasibility
  • Automatic modeling
  • Manual modeling
Disclaimer/Publisher’s Note: The statements, opinions and data contained in all publications are solely those of the individual author(s) and contributor(s) and not of MDPI and/or the editor(s). MDPI and/or the editor(s) disclaim responsibility for any injury to people or property resulting from any ideas, methods, instructions or products referred to in the content.

Share and Cite

MDPI and ACS Style

Jeong, D.; Jeong, T.; Lee, C.; Choi, Y.; Lee, D. A Study on Guidelines for Constructing Building Digital Twin Data. Buildings 2025, 15, 434. https://doi.org/10.3390/buildings15030434

AMA Style

Jeong D, Jeong T, Lee C, Choi Y, Lee D. A Study on Guidelines for Constructing Building Digital Twin Data. Buildings. 2025; 15(3):434. https://doi.org/10.3390/buildings15030434

Chicago/Turabian Style

Jeong, Dawoon, Taeyun Jeong, Changyun Lee, Youngmin Choi, and Dohun Lee. 2025. "A Study on Guidelines for Constructing Building Digital Twin Data" Buildings 15, no. 3: 434. https://doi.org/10.3390/buildings15030434

APA Style

Jeong, D., Jeong, T., Lee, C., Choi, Y., & Lee, D. (2025). A Study on Guidelines for Constructing Building Digital Twin Data. Buildings, 15(3), 434. https://doi.org/10.3390/buildings15030434

Note that from the first issue of 2016, this journal uses article numbers instead of page numbers. See further details here.

Article Metrics

Back to TopTop