Hybrid Data Augmentation for Enhanced Crack Detection in Building Construction
Abstract
1. Introduction
1.1. Backgrounds
1.2. Scope and Flow of the Study
1.2.1. Scope of the Study
1.2.2. Research Flowchart
2. Literature Review
2.1. Research on Defect Detection
2.2. Research on Training with Synthetic Image Data
2.2.1. Synthetic Image Generated by GAN
2.2.2. Virtual Image Generated by Virtual Environments
3. Knowledge Gap and Research Objective
4. Methodology
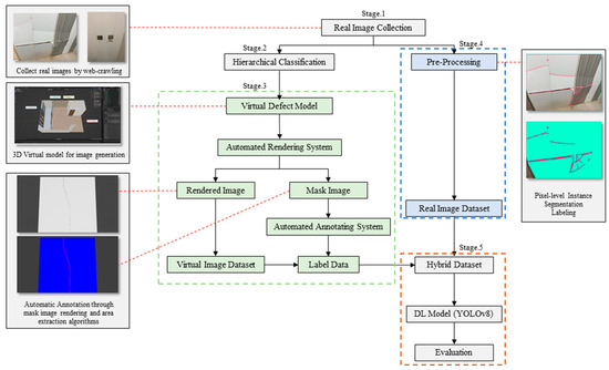
4.1. Research Framework
4.2. Real Image Collection
| Algorithm 1 Web Image Crawling |
| 1: Install and initiate a Chrome WebDriver |
| 2: Set the URL to the Google Images search page |
| 3: Navigate the driver to the specified URL |
| 4: Wait implicitly for elements to load |
| 5: Find the search input element by its CSS selector |
| 6: Enter ‘Tile cracked’ into the search input |
| 7: Send a RETURN key to initiate the search |
| 8: Wait for the search results to load |
| 9: Scroll the webpage down 60 times to load more images |
| 10: Attempt to click the ‘Show More Results’ button if present |
| 11: Scroll again 60 times after clicking the button if applicable |
| 12: Collect links to all loaded images |
| 13: Filter out and store non-empty source URLs in a list |
| 14: Print the number of found images |
| 15: Download each image by its URL and save it to the local drive under the C drive |
| 16: Print a message upon completion of downloads |
4.3. Defect Type Analysis Phase
4.4. Creation of a Virtual Environment
4.4.1. Creation of Virtual 3D Models
4.4.2. Creation of Virtual Defect Assets
4.4.3. Creation of Defect Models
4.5. Building an Automatic Rendering System
| Algorithm 2 Automated Image Rendering and Mode Switching in Blender |
| 1: Import required libraries and define global configurations |
| 2: Create ‘mode_switcher’ node group with inputs and output |
| 3: Insert ‘mode_switcher’ node in target collection materials |
| 4: Define function to toggle between ‘Ground Truth’ and ‘Realistic’ modes |
| 5: Render layers and save images for ‘real’ and ‘ground truth’ modes |
| 6: Add camera focus on the target object with constraints |
| 7: Relocate camera location for scene variation |
| 8: Automate rendering process for different scenarios |
4.6. Creating Segmentation Annotations
| Algorithm 3 Create Annotation File from Mask Images |
| 1: Import required libraries (os, cv2, numpy, json) |
| 2: Define functions for color checking and mask processing |
| 3: Initialize variables and set HSV color thresholds |
| 4: for each image file in the directory do |
| 5: Read and convert image to HSV color space |
| 6: Initialize and apply color thresholds to create masks |
| 7: Refine masks and handle overlapping areas |
| 8: for each mask (red, green, blue) do |
| 9: Extract contours and create annotations |
| 10: end for |
| 11: end for |
| 12: Append image details to the ‘images’ list |
| 13: Define categories for annotation |
| 14: Create COCO format output dictionary |
| 15: Write the output to a JSON file |
| 16: Import required libraries (os, cv2, numpy, json) |
5. Results
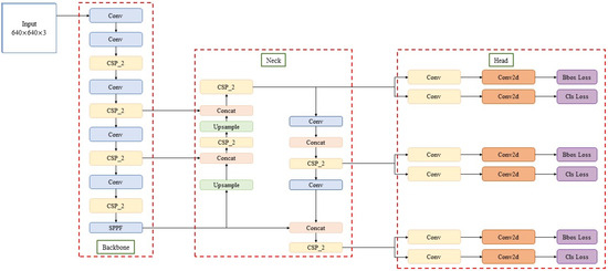
5.1. Model for Training—YOLOv8
- Backbone Network: This is the primary feature extraction module of the YOLOv8, using the CSP (CSP (Cross-Stage Partial): A network design that enhances feature propagation and reuse). Darknet, an enhanced version of the Cross-Stage Partial (CSP) architecture [95]. It processes input images to extract pivotal features for object detection, benefiting from pretraining on datasets such as ImageNet[D] [96].
- Neck Network: Employing a PAN-FPN (PAN-FPN (Path Aggregation Network—Feature Pyramid Network): Combines features at different levels to improve the detection efficacy across scales) structure inspired by PANet, this part of the model enhances the lightweight design while maintaining high performance. It facilitates efficient feature integration across different scales, crucial for detecting objects of varying sizes [97].
- Detection Head: The decoupled head in YOLOv8 separates tasks of classification and bounding box regression. It utilizes Binary Cross-Entropy (BCE) for classification and combines Distribution Focal Loss (DFL) with CIoU loss for precise bounding box predictions [96]. This modular approach optimizes both classification and localization accuracy.
5.2. Model Performance Evaluation Method
- Precision: As shown in Equation (1), it is defined as the ratio of true positive predictions to the total number of predicted positives and measures the model’s accuracy in predicting positive instances.TP (True Positives): The number of correct positive predictions made by the model.; FP (False Positives): The number of incorrect predictions where the model predicted an object as positive when it is negative.
- Recall: As shown in Equation (2), also known as sensitivity, it is the ratio of true positive predictions to the total number of actual positive instances, assessing the model’s ability to identify all relevant instances.FN (False Negatives): The number of incorrect predictions where the model predicted an object as negative when it is positive.
- F1 Score: The F1 Score calculates the harmonic mean of the model’s Precision and Recall; it is useful in assessing models with imbalanced class distributions or when it is crucial to balance both Precision and Recall [98]. The formula for the F1 Score is as follows:
- Macro F1: The Macro F1 Score averages the F1 scores of all classes, providing an equal weight to each, regardless of their frequency.
- Weighted F1: The Weighted F1 Score adjusts for class imbalance by weighting each class’s F1 score according to its prevalence in the dataset which is different from Macro F1 metrics.
- Micro F1: The Micro F1 Score aggregates outcomes across all classes to reflect overall accuracy, emphasizing the model’s total effectiveness across all instances.
- Confidence represents the degree of certainty in the model’s predictions. Typically, object detection models produce a probability value for each prediction, indicating the level of confidence in detecting the object. In this study, both confidence and F-1 scores have been used to present comprehensive learning outcomes across all classes. The F-1 score, which represents the optimal balance between precision and recall attained by the model at the given confidence threshold, is illustrated in the following section.
- The mean average precision is an aggregated measure of performance across multiple classes or over different recall levels. The Average Precision (AP) for a single class is calculated as the area under the PR curve for that class as shown in Equation (6). It can be interpreted as the weighted mean of precisions achieved at each threshold, with the increase in recall from the previous threshold used as the weight.
- where and are the precision and recall at the nth threshold. The mean AP (mAP) is obtained by averaging the APs across all classes as shown in Equation (7).
- where “N” represents the number of classes, the mean average precision (mAP) serves as a single metric summarizing the model’s performance across all classes. This metric is commonly used in object detection benchmarks where the detection threshold is varied, and detections are ranked by their predicted scores. In this research, two variants of mAP were utilized: mAP(B) and mAP(M). mAP(B) indicates the best performance achieved by the model at the stage during training for a specific intersection over the Union (IoU) threshold, while mAP(M) represents the average of the mean average precision across all classes. This provides an overview of the model’s overall performance across the dataset, without being skewed by exceptionally high or low scores in any particular class. IoU thresholds of 0.5 and 0.5–0.95 were utilized in this study.
5.3. Dataset Creation for Comparative Validation
5.4. Learning Results
5.4.1. Results of Dataset Group 1
5.4.2. Results of Dataset Group 2
6. Discussion and Limitations
6.1. Discussion
6.2. Limitation
7. Conclusions
Author Contributions
Funding
Institutional Review Board Statement
Informed Consent Statement
Data Availability Statement
Conflicts of Interest
References
- Maksym, A. Business Strategy Paradigm Shift: Building Resilience in a Disrupted Economy after the COVID-19 Pandemic. Order No. 29211349. Master’s Thesis, Webster University, Webster Groves, MO, USA, 2021. Available online: https://www.proquest.com/dissertations-theses/business-strategy-paradigm-shift-building/docview/2671699692/se-2 (accessed on 20 June 2024).
- Luo, H.; Xiong, C.; Fang, W.; Love, P.E.D.; Zhang, B.; Ouyang, X. Convolutional neural networks: Computer vision-based workforce activity assessment in construction. Autom. Constr. 2018, 94, 282–289. [Google Scholar] [CrossRef]
- Yang, J.; Shi, Z.; Wu, Z. Vision-based action recognition of construction workers using dense trajectories. Adv. Eng. Inform. 2016, 30, 327–336. [Google Scholar] [CrossRef]
- Barbosa, F.; Woetzel, J.; Mischke, J.; Ribeirinho, M.J.; Sridhar, M.; Parsons, M.; Bertram, N.; Brown, S. Reinventing Construction Through a Productivity Revolution. 2017. Available online: https://www.mckinsey.com/industries/capital-projects-and-infrastructure/our-insights/reinventing-construction-through-a-productivity-revolution (accessed on 20 June 2024).
- Ilyas, M.; Khaw, H.Y.; Selvaraj, N.M.; Jin, Y.; Zhao, X.; Cheah, C.C. Robot-Assisted Object Detection for Construction Automation: Data and Information-Driven Approach. IEEE/ASME Trans. Mechatron. 2021, 26, 2845–2856. [Google Scholar] [CrossRef]
- Busta, H. KPMG Report: Construction Industry Slow to Adopt New Technology. 14 September 2016. Available online: https://www.constructiondive.com/news/kpmg-report-construction-industry-slow-to-adopt-new-technology/426268/ (accessed on 20 June 2024).
- Manyika, J.; Ramaswamy, S.; Khanna, S.; Sarrazin, H.; Pinkus, G.; Sethupathy, G.; Yaffe, A.; Digital America: A Tale of the Haves and Have-Mores. McKinsey Global Institute 2015, pp. 1–120. Available online: https://www.mckinsey.com/industries/technology-media-and-telecommunications/our-insights/digital-america-a-tale-of-the-haves-and-have-mores (accessed on 20 June 2024).
- Construction Workers Mutual Aid Association. Monthly Statistics: Construction Progress Payment and Construction Workforce Insights Report (December 2023); Construction Workers Mutual Aid Association: Seoul, Republic of Korea, 2023. [Google Scholar]
- Sungjin, K.; Soowon, C. Castro-Lacouture Daniel Dynamic Modeling for Analyzing Impacts of Skilled Labor Shortage on Construction Project Management. J. Manag. Eng. 2020, 36, 04019035. [Google Scholar] [CrossRef]
- Alomari, O.M. Identification and categorization of building defects. Civ. Eng. Archit. 2022, 10, 438–446. [Google Scholar] [CrossRef]
- Abou Shaar, B. Adaptable Three Dimensional System for Building Inspection Management. Master’s Thesis, University of Waterloo, Waterloo, ON, Canada, 2012. Available online: http://hdl.handle.net/10012/6923 (accessed on 20 June 2024).
- Zhou, Y.; Ji, A.; Zhang, L. Sewer defect detection from 3D point clouds using a transformer-based deep learning model. Autom. Constr. 2022, 136, 104163. [Google Scholar] [CrossRef]
- Perez, H.; Tah, J.H. Deep learning smartphone application for real-time detection of defects in buildings. Sensors 2021, 28, e2751. [Google Scholar] [CrossRef]
- Choi, M.; Kim, S.; Kim, S. Semi-automated visualization method for visual inspection of buildings on BIM using 3D point cloud. J. Build. Eng. 2024, 81, 108017. [Google Scholar] [CrossRef]
- Xu, Y.; Li, D.; Xie, Q.; Wu, Q.; Wang, J. Automatic defect detection and segmentation of tunnel surface using modified Mask R-CNN. Measurement 2021, 178, 109316. [Google Scholar] [CrossRef]
- Luo, H.; Lin, L.; Chen, K.; Antwi-Afari, M.F.; Chen, L. Digital technology for quality management in construction: A review and future research directions. Dev. Built Environ. 2022, 12, 100087. [Google Scholar] [CrossRef]
- Kim, H.; Liu, X.; Ahn, E.; Shin, M.; Shin, S.W.; Sim, S. Performance assessment method for crack repair in concrete using PZT-based electromechanical impedance technique. NDT E Int. 2019, 104, 90–97. [Google Scholar] [CrossRef]
- Liu, Y.F.; Cho, S.; Spencer, B.F., Jr.; Fan, J.S. Concrete Crack Assessment Using Digital Image Processing and 3D Scene Reconstruction. J. Comput. Civ. Eng. 2016, 30, 04014124. [Google Scholar] [CrossRef]
- Gao, Y.; Mosalam, K.M. PEER Hub ImageNet: A large-scale multiattribute benchmark data set of structural images. J. Struct. Eng. 2020, 146, 04020198. [Google Scholar] [CrossRef]
- Mostafa, K.; Hegazy, T. Review of image-based analysis and applications in construction. Autom. Constr. 2021, 122, 103516. [Google Scholar] [CrossRef]
- Han, K.K.; Golparvar-Fard, M. Potential of big visual data and building information modeling for construction performance analytics: An exploratory study. Autom. Constr. 2017, 73, 184–198. [Google Scholar] [CrossRef]
- Paneru, S.; Jeelani, I. Computer vision applications in construction: Current state, opportunities & challenges. Autom. Constr. 2021, 132, 103940. [Google Scholar] [CrossRef]
- Fang, W.; Ding, L.; Love, P.E.D.; Luo, H.; Li, H.; Peña-Mora, F.; Zhong, B.; Zhou, C. Computer vision applications in construction safety assurance. Autom. Constr. 2020, 110, 103013. [Google Scholar] [CrossRef]
- Wang, T.; Gan, V.J.L. Automated joint 3D reconstruction and visual inspection for buildings using computer vision and transfer learning. Autom. Constr. 2023, 149, 104810. [Google Scholar] [CrossRef]
- Perez, H.; Tah, J.H.; Mosavi, A. Deep learning for detecting building defects using convolutional neural networks. Sensors 2019, 19, 3556. [Google Scholar] [CrossRef]
- Xu, S.; Wang, J.; Wang, X.; Shou, W. Computer vision techniques in construction, operation and maintenance phases of civil assets: A critical review, ISARC. In Proceedings of the International Symposium on Automation and Robotics in Construction, Banff, AB, Canada, 21–24 May 2019; IAARC Publications: Cambridge, UK, 2019; pp. 672–679. [Google Scholar] [CrossRef]
- Xu, S.; Wang, J.; Shou, W.; Ngo, T.; Sadick, A.; Wang, X. Computer vision techniques in construction: A critical review. Arch. Comput. Methods Eng. 2021, 28, 3383–3397. [Google Scholar] [CrossRef]
- Chai, Y.T.; Wang, T. Evaluation and decision-making framework for concrete surface quality based on computer vision and ontology. Eng. Constr. Archit. Manag. 2022, 30, 4881–4913. [Google Scholar] [CrossRef]
- Spencer, B.F., Jr.; Hoskere, V.; Narazaki, Y. Advances in computer vision-based civil infrastructure inspection and monitoring. Engineering 2019, 5, 199–222. [Google Scholar] [CrossRef]
- Fang, W.; Love, P.E.D.; Luo, H.; Ding, L. Computer vision for behaviour-based safety in construction: A review and future directions. Adv. Eng. Inform. 2020, 43, 100980. [Google Scholar] [CrossRef]
- Hamdan, A.; Taraben, J.; Helmrich, M.; Mansperger, T.; Morgenthal, G.; Scherer, R.J. A semantic modeling approach for the automated detection and interpretation of structural damage. Autom. Constr. 2021, 128, 103739. [Google Scholar] [CrossRef]
- Gao, Y.; Kong, B.; Mosalam, K.M. Deep leaf-bootstrapping generative adversarial network for structural image data aug-mentation. Comput.-Aided Civ. Infrastruct. Eng. 2019, 34, 755–773. [Google Scholar] [CrossRef]
- D’Addario, J. New Survey Finds British Businesses Are Reluctant to Proactively Share Data. 2020, Open Data Institute, 29. Available online: https://theodi.org/article/new-survey-finds-just-27-of-british-businesses-are-sharing-data/ (accessed on 20 June 2024).
- Amarù, S.; Marelli, D.; Ciocca, G.; Schettini, R. DALib: A Curated Repository of Libraries for Data Augmentation in Computer Vision. J. Imaging 2023, 9, 232. [Google Scholar] [CrossRef] [PubMed]
- Frid-Adar, M.; Klang, E.; Amitai, M.; Goldberger, J.; Greenspan, H. Synthetic data augmentation using GAN for improved liver lesion classification. In Proceedings of the 2018 IEEE 15th International Symposium on Biomedical Imaging (ISBI 2018), Washington, DC, USA, 4–7 April 2018; pp. 289–293. [Google Scholar] [CrossRef]
- Creswell, A.; White, T.; Dumoulin, V.; Arulkumaran, K.; Sengupta, B.; Bharath, A.A. Generative adversarial networks: An overview. IEEE Signal Process. Mag. 2018, 35, 53–65. [Google Scholar] [CrossRef]
- Wu, A.N.; Stouffs, R.; Biljecki, F. Generative Adversarial Networks in the built environment: A comprehensive review of the application of GANs across data types and scales. Build. Environ. 2022, 223, 109477. [Google Scholar] [CrossRef]
- Kim, D.H.; Lee, D.; Lee, H.J.; Min, Y.G.; Park, I.; Cho, H. Analysis of importance by defect type in apartment con-struction. J. Korea Inst. Build. Constr. 2020, 20, 357–365. [Google Scholar] [CrossRef]
- Lu, Q.; Lin, J.; Luo, L.; Zhang, Y.; Zhu, W. A supervised approach for automated surface defect detection in ceramic tile quality control. Adv. Eng. Inform. 2022, 53, 101692. [Google Scholar] [CrossRef]
- Huynh, N.T. An approach for classifying ceramic tile defects based on a two-dimensional Genetic CNN algorithm. Neural Comput. Appl. 2024, 36, 385–397. [Google Scholar] [CrossRef]
- Li, Y.; Fang, J. Detection of Surface Defects of Magnetic Tiles Based on Improved YOLOv5. J. Sens. 2023, 2023, 2466107. [Google Scholar] [CrossRef]
- Wang, H.; Jin, P.; Wang, J.; Wu, J.; Li, D.; Cheng, H. Research on Ceramic Tile Defect Detection Based on Enhanced YOLOv5. In Proceedings of the 2023 International Conference on the Cognitive Computing and Complex Data (ICCD), Huaian, China, 21–22 October 2023; pp. 78–83. [Google Scholar] [CrossRef]
- Kovilpillai, J.J.A.; Jayanthy, S. An optimized deep learning approach to detect and classify defective tiles in production line for efficient industrial quality control. Neural Comput. Appl. 2023, 35, 11089–11108. [Google Scholar] [CrossRef]
- Cao, X.; Yao, B.; Chen, B.; Wang, Y. Multi-defect detection for magnetic tile based on SE-U-Net. In Proceedings of the 2020 IEEE International Symposium on Product Compliance Engineering-Asia (ISPCE-CN), Chongqing, China, 6–8 November 2020; pp. 1–6. [Google Scholar] [CrossRef]
- Sioma, A. Automated control of surface defects on ceramic tiles using 3D image analysis. Materials 2020, 13, 1250. [Google Scholar] [CrossRef]
- Cao, X.; Chen, B.; He, W. Unsupervised Defect Segmentation of Magnetic Tile Based on Attention Enhanced Flexible U-Net. IEEE Trans. Instrum. Meas. 2022, 71, 5011110. [Google Scholar] [CrossRef]
- Liu, T.; He, Z.; Lin, Z.; Cao, G.Z.; Su, W.; Xie, S. An adaptive image segmentation network for surface defect detection. IEEE Trans. Neural Netw. Learn. Syst. 2022, 35, 8510–8523. [Google Scholar] [CrossRef] [PubMed]
- Cao, T.; Song, K.; Xu, L.; Feng, H.; Yan, Y.; Guo, J. Balanced multi-scale target score network for ceramic tile surface defect detection. Measurement 2024, 224, 113914. [Google Scholar] [CrossRef]
- Stephen, O.; Maduh, U.J.; Sain, M. A machine learning method for detection of surface defects on ceramic tiles using convolutional neural networks. Electronics 2021, 11, 55. [Google Scholar] [CrossRef]
- Wan, G.; Fang, H.; Wang, D.; Yan, J.; Xie, B. Ceramic tile surface defect detection based on deep learning. Ceram. Int. 2022, 48, 11085–11093. [Google Scholar] [CrossRef]
- Zhu, Z.; Zhu, P.; Zeng, J.; Qian, X. A Surface Fatal Defect Detection Method for Magnetic Tiles based on Semantic Segmentation and Object Detection: IEEE ITAIC (ISSN: 2693-2865). In Proceedings of the 2022 IEEE 10th Joint International Information Technology and Artificial Intelligence Conference (ITAIC), Chongqing, China, 17–19 June 2022; pp. 2580–2586. [Google Scholar] [CrossRef]
- Dong, G.; Sun, S.; Wu, N.; Chen, X.; Huang, P.; Wang, Z. A rapid detection method for the surface defects of mosaic ceramic tiles. Ceram. Int. 2022, 48, 15462–15469. [Google Scholar] [CrossRef]
- Zhu, H.; Hwang, B.G.; Ngo, J.; Tan, J.P.S. Applications of smart technologies in construction project management. J. Constr. Eng. Manag. 2022, 148, 04022010. [Google Scholar] [CrossRef]
- Lu, Y.; Duanmu, L.; Zhai, Z.J.; Wang, Z. Application and improvement of Canny edge-detection algorithm for exterior wall hollowing detection using infrared thermal images. Energy Build. 2022, 274, 112421. [Google Scholar] [CrossRef]
- Luo, Q.; Gao, B.; Woo, W.L.; Yang, Y. Temporal and spatial deep learning network for infrared thermal defect detection. NDT E Int. 2019, 108, 102164. [Google Scholar] [CrossRef]
- Ichi, E.; Dorafshan, S. Effectiveness of infrared thermography for delamination detection in reinforced concrete bridge decks. Autom. Constr. 2022, 142, 104523. [Google Scholar] [CrossRef]
- Chen, C.; Xiao, B.; Zhang, Y.; Zhu, Z. Automatic vision-based calculation of excavator earthmoving productivity using ze-ro-shot learning activity recognition. Autom. Constr. 2023, 146, 104702. [Google Scholar] [CrossRef]
- Lee, K.; Hong, G.; Sael, L.; Lee, S.; Kim, H.Y. MultiDefectNet: Multi-class defect detection of building façade based on deep convolutional neural network. Sustainability 2020, 12, 9785. [Google Scholar] [CrossRef]
- Dais, D.; Bal, I.E.; Smyrou, E.; Sarhosis, V. Automatic crack classification and segmentation on masonry surfaces using con-volutional neural networks and transfer learning. Autom. Constr. 2021, 125, 103606. [Google Scholar] [CrossRef]
- Wang, Y.; Han, Y.; Wang, C.; Song, S.; Tian, Q.; Huang, G. Computation-efficient deep learning for computer vision: A survey. In Cybernetics and Intelligence; IEEE: Piscataway, NJ, USA, 2024. [Google Scholar] [CrossRef]
- Høye, T.T.; Ärje, J.; Bjerge, K.; Hansen, O.L.; Iosifidis, A.; Leese, F.; Mann, H.M.; Meissner, K.; Melvad, C.; Raitoharju, J. Deep learning and computer vision will transform entomology. Proc. Natl. Acad. Sci. USA 2021, 118, e2002545117. [Google Scholar] [CrossRef]
- Brunetti, A.; Buongiorno, D.; Trotta, G.F.; Bevilacqua, V. Computer vision and deep learning techniques for pedestrian de-tection and tracking: A survey. Neurocomputing 2018, 300, 17–33. [Google Scholar] [CrossRef]
- Bao, Y.; Tang, Z.; Li, H.; Zhang, Y. Computer vision and deep learning–based data anomaly detection method for structural health monitoring. Struct. Health Monit. 2019, 18, 401–421. [Google Scholar] [CrossRef]
- Halevy, A.; Norvig, P.; Pereira, F. The unreasonable effectiveness of data. IEEE Intell. Syst. 2009, 24, 8–12. [Google Scholar] [CrossRef]
- Arora, N. Image Augmentation Using Generative Adversarial Networks. CASS Stud. 2020, 4, 2. [Google Scholar]
- Shorten, C.; Khoshgoftaar, T.M. A survey on image data augmentation for deep learning. J. Big Data 2019, 6, 1–48. [Google Scholar] [CrossRef]
- Shamsolmoali, P.; Zareapoor, M.; Granger, E.; Zhou, H.; Wang, R.; Celebi, M.E.; Yang, J. Image synthesis with adversarial networks: A comprehensive survey and case studies. Inf. Fusion 2021, 72, 126–146. [Google Scholar] [CrossRef]
- Alqahtani, H.; Kavakli-Thorne, M.; Kumar, G. Applications of generative adversarial networks (gans): An updated review. Arch. Comput. Methods Eng. 2021, 28, 525–552. [Google Scholar] [CrossRef]
- de Melo, C.M.; Torralba, A.; Guibas, L.; DiCarlo, J.; Chellappa, R.; Hodgins, J. Next-generation deep learning based on simulators and synthetic data. Trends Cogn. Sci. 2022, 26, 174–187. [Google Scholar] [CrossRef]
- Qin, Z.; Liu, Z.; Zhu, P.; Xue, Y. A GAN-based image synthesis method for skin lesion classification. Comput. Methods Programs Biomed. 2020, 195, 105568. [Google Scholar] [CrossRef]
- Sandfort, V.; Yan, K.; Pickhardt, P.J.; Summers, R.M. Data augmentation using generative adversarial networks (CycleGAN) to improve generalizability in CT segmentation tasks. Sci. Rep. 2019, 9, 16884. [Google Scholar] [CrossRef]
- Lei, Y.; Harms, J.; Wang, T.; Liu, Y.; Shu, H.; Jani, A.B.; Curran, W.J.; Mao, H.; Liu, T.; Yang, X. MRI-only based synthetic CT generation using dense cycle consistent generative adversarial networks. Med. Phys. 2019, 46, 3565–3581. [Google Scholar] [CrossRef]
- Lu, Y.; Chen, D.; Olaniyi, E.; Huang, Y. Generative adversarial networks (GANs) for image augmentation in agriculture: A systematic review. Comput. Electron. Agric. 2022, 200, 107208. [Google Scholar] [CrossRef]
- Dewi, C.; Chen, R.; Liu, Y.; Tai, S. Synthetic Data generation using DCGAN for improved traffic sign recognition. Neural Comput. Appl. 2022, 34, 21465–21480. [Google Scholar] [CrossRef]
- Li, S.; Zhao, X. High-resolution concrete damage image synthesis using conditional generative adversarial network. Autom. Constr. 2023, 147, 104739. [Google Scholar] [CrossRef]
- Bang, S.; Baek, F.; Park, S.; Kim, W.; Kim, H. Image augmentation to improve construction resource detection using generative adversarial networks, cut-and-paste, and image transformation techniques. Autom. Constr. 2020, 115, 103198. [Google Scholar] [CrossRef]
- Goodfellow, T.S.; Zaremba, W.; Ian, V.C. Improved techniques for training gans. Adv. Neural Inf. Process. Syst. 2016. [Google Scholar] [CrossRef]
- Soltani, M.M.; Zhu, Z.; Hammad, A. Automated annotation for visual recognition of construction resources using synthetic images. Autom. Constr. 2016, 62, 14–23. [Google Scholar] [CrossRef]
- Hwang, J.; Kim, J.; Chi, S. Site-optimized training image database development using web-crawled and synthetic images. Autom. Constr. 2023, 151, 104886. [Google Scholar] [CrossRef]
- Kim, J.; Kim, D.; Lee, S.; Chi, S. Hybrid DNN training using both synthetic and real construction images to overcome training data shortage. Autom. Constr. 2023, 149, 104771. [Google Scholar] [CrossRef]
- Lee, H.; Jeon, J.; Lee, D.; Park, C.; Kim, J.; Lee, D. Game engine-driven synthetic data generation for computer vision-based safety monitoring of construction workers. Autom. Constr. 2023, 155, 105060. [Google Scholar] [CrossRef]
- Barrera-Animas, A.Y.; Delgado, J.M.D. Generating real-world-like labelled synthetic datasets for construction site applications. Autom. Constr. 2023, 151, 104850. [Google Scholar] [CrossRef]
- Assadzadeh, A.; Arashpour, M.; Brilakis, I.; Ngo, T.; Konstantinou, E. Vision-based excavator pose estimation using syn-thetically generated datasets with domain randomization. Autom. Constr. 2022, 134, 104089. [Google Scholar] [CrossRef]
- Roberts, M.; Ramapuram, J.; Ranjan, A.; Kumar, A.; Bautista, M.A.; Paczan, N.; Webb, R.; Susskind, J.M. Hypersim: A photo-realistic synthetic dataset for holistic indoor scene understanding. In Proceedings of the IEEE/CVF International Conference on Computer Vision, Montreal, QC, Canada, 10–17 October 2021; pp. 10912–10922. [Google Scholar] [CrossRef]
- Schieber, H.; Demir, K.C.; Kleinbeck, C.; Yang, S.H.; Roth, D. Indoor synthetic data generation: A systematic review. Comput. Vis. Image Underst. 2024, 2024, 103907. [Google Scholar] [CrossRef]
- Ying, H.; Sacks, R.; Degani, A. Synthetic image data generation using BIM and computer graphics for building scene under-standing. Autom. Constr. 2023, 154, 105016. [Google Scholar] [CrossRef]
- Hong, Y.; Park, S.; Kim, H.; Kim, H. Synthetic data generation using building information models. Autom. Constr. 2021, 130, 103871. [Google Scholar] [CrossRef]
- Rampini, L.; Re Cecconi, F. Synthetic images generation for semantic understanding in facility management. Constr. Innov. 2024, 24, 33–48. [Google Scholar] [CrossRef]
- Neuhausen, M.; Herbers, P.; König, M. Using synthetic data to improve and evaluate the tracking performance of construction workers on site. Appl. Sci. 2020, 10, 4948. [Google Scholar] [CrossRef]
- Mailhe, C.; Ammar, A.; Chinesta, F. On the use of synthetic images in deep learning for defect recognition in industrial infrastructures. In Proceedings of the 2023 6th International Conference on Machine Vision and Applications, Singapore, 10–12 March 2023; pp. 81–87. [Google Scholar] [CrossRef]
- Siu, C.; Wang, M.; Cheng, J.C. A framework for synthetic image generation and augmentation for improving automatic sewer pipe defect detection. Autom. Constr. 2022, 137, 104213. [Google Scholar] [CrossRef]
- Qiu, S.; Cai, B.; Wang, W.; Wang, J.; Zaheer, Q.; Liu, X.; Hu, W.; Peng, J. Automated detection of railway defective fasteners based on YOLOv8-FAM and synthetic data using style transfer. Autom. Constr. 2024, 162, 105363. [Google Scholar] [CrossRef]
- Bai, R.; Wang, M.; Zhang, Z.; Lu, J.; Shen, F. Automated Construction Site Monitoring Based on Improved YOLOv8-Seg Instance Segmentation Algorithm. IEEE Access 2023, 11, 139082–139096. [Google Scholar] [CrossRef]
- Yang, T.; Zhou, S.; Xu, A.; Ye, J.; Yin, J. An approach for plant leaf image segmentation based on YOLOV8 and the improved DEEPLABV3. Plants 2023, 12, 3438. [Google Scholar] [CrossRef]
- Wang, G.; Chen, Y.; An, P.; Hong, H.; Hu, J.; Huang, T. UAV-YOLOv8: A small-object-detection model based on improved YOLOv8 for UAV aerial photography scenarios. Sensor 2023, 23, 7190. [Google Scholar] [CrossRef]
- Yang, G.; Wang, J.; Nie, Z.; Yang, H.; Yu, S. A lightweight YOLOv8 tomato detection algorithm combining feature enhancement and attention. Agronomy 2023, 13, 1824. [Google Scholar] [CrossRef]
- Wang, X.; Gao, H.; Jia, Z.; Li, Z. BL-YOLOv8: An improved road defect detection model based on YOLOv8. Sensor 2023, 23, 8361. [Google Scholar] [CrossRef]
- Powers, D.M. Evaluation: From precision, recall and F-measure to ROC, informedness, markedness and correlation. arXiv 2020, arXiv:2010.16061. [Google Scholar] [CrossRef]
- Novozámský, A.; Vit, D.; Šroubek, F.; Franc, J.; Krbálek, M.; Bílkova, Z.; Zitová, B. Automated Object Labeling For Cnn-Based Image Segmentation. In Proceedings of the 2020 IEEE International Conference on Image Processing (ICIP), Abu Dhabi, United Arab Emirates, 25–28 October 2020; pp. 2036–2040. [Google Scholar] [CrossRef]
- Adnan, M.M.; Rahim, M.S.M.; Rehman, A.; Mehmood, Z.; Saba, T.; Naqvi, R.A. Automatic Image Annotation Based on Deep Learning Models: A Systematic Review and Future Challenges. IEEE Access 2021, 9, 50253–50264. [Google Scholar] [CrossRef]

















| Sub-Work | Number of Defects | Ratio (%) | Unit Cost (Unit: KRW) | Defect Repair Cost (Unit: KRW) | |
|---|---|---|---|---|---|
| Finishing | Paper Hanging | 6839 | 14.91 | 8096 | 55,368,544 |
| Tile | 4536 | 9.89 | 18,091 | 82,060,776 | |
| Floor | 4332 | 9.45 | 15,002 | 64,988,664 | |
| Interior Finishing | 2607 | 5.68 | 121,832 | 33,453,024 | |
| Painting | 2469 | 5.38 | 5361 | 13,236,309 | |
| Cleaning | 1999 | 4.36 | 3343 | 6,682,657 | |
| Masonry | 1004 | 2.19 | 23,605 | 23,699,420 | |
| Work Type | Defect Type | Detail Defect Type | Location | Number of Defects |
|---|---|---|---|---|
| Tile | Crack | Typical Crack | Center/Side/Corner/Whole | Single/Multiple |
| Micro Crack | Center/Side/Corner/Whole | Single/Multiple | ||
| Fail | Typical Fail | Center/Side/Corner/Whole | Single/Multiple | |
| Partial Fail | Center/Side/Corner/Whole | Single/Multiple |
| Dataset | Image Combination |
|---|---|
| Dataset: group 1 | Real Image 253 |
| Virtual Image 253 | |
| Real Image 150 + Virtual Image 150 | |
| Dataset: group 2 | Real Image 253 + Virtual Image 800 |
| Real Image 800 | |
| Real Image 800 + Virtual Image 800 |
| Dataset | mAP 50(B) | mAP 50-95(B) | mAP 50(M) | mAP 50-95(M) | Precision | Recall | F-1 Score (Confidence) |
|---|---|---|---|---|---|---|---|
| Real Image 253 | 0.4895 | 0.370 | 0.451 | 0.312 | 0.345 | 0.345 | 0.45 (0.609) |
| Virtual Image 253 | 0.184 | 0.0844 | 0.155 | 0.0714 | 0.199 | 0.199 | 0.2 (0.279) |
| Real Image 150 Virtual Image 150 | 0.497 | 0.399 | 0.474 | 0.282 | 0.430 | 0.430 | 0.5 (0.704) |
| Dataset | Precision | Recall | F-1 Score (0.25) |
|---|---|---|---|
| Real Image 253 | 0.862 | 0.769 | 0.813 |
| Virtual Image 253 | 0.4655 | 0.628 | 0.535 |
| Real Image 150 Virtual Image 150 | 0.879 | 0.8226 | 0.85 |
| Dataset | Precision | Recall | F-1 Score (0.25) |
|---|---|---|---|
| Real Image 253 | 0.356 | 0.256 | 0.2984 |
| Virtual Image 253 | 0.01695 | 0.25 | 0.03175 |
| Real Image 150 Virtual Image 150 | 0.3729 | 0.373 | 0.3729 |
| Dataset | mAP 50(B) | mAP 50-95(B) | mAP 50(M) | mAP 50-95(M) | Precision | Recall | F1 score (Confidence) |
|---|---|---|---|---|---|---|---|
| Real 253 Virtual 800 | 0.49417 | 0.36563 | 0.47184 | 0.319 | 0.4123 | 0.413 | 0.5 (0.698) |
| Real 800 | 0.51672 | 0.37936 | 0.45243 | 0.30378 | 0.38 | 0.38 | 0.55 (0.489) |
| Real 800 Virtual 800 | 0.52284 | 0.42912 | 0.47946 | 0.31572 | 0.46 | 0.46 | 0.57 (0.627) |
| Dataset | Precision | Recall | F-1 Score (0.25) |
|---|---|---|---|
| Real 253 Virtual 800 | 0.862 | 0.926 | 0.893 |
| Real 800 | 0.8772 | 0.794 | 0.833 |
| Real 800 Virtual 800 | 0.8597 | 0.891 | 0.875 |
| Dataset | Precision | Recall | F-1 Score (0.25) |
|---|---|---|---|
| Real 253 Virtual 800 | 0.339 | 0.3704 | 0.354 |
| Real 800 | 0.424 | 0.27174 | 0.331 |
| Real 800 Virtual 800 | 0.322 | 0.432 | 0.369 |
Disclaimer/Publisher’s Note: The statements, opinions and data contained in all publications are solely those of the individual author(s) and contributor(s) and not of MDPI and/or the editor(s). MDPI and/or the editor(s) disclaim responsibility for any injury to people or property resulting from any ideas, methods, instructions or products referred to in the content. |
© 2024 by the authors. Licensee MDPI, Basel, Switzerland. This article is an open access article distributed under the terms and conditions of the Creative Commons Attribution (CC BY) license (https://creativecommons.org/licenses/by/4.0/).
Share and Cite
Choi, S.-M.; Cha, H.-S.; Jiang, S. Hybrid Data Augmentation for Enhanced Crack Detection in Building Construction. Buildings 2024, 14, 1929. https://doi.org/10.3390/buildings14071929
Choi S-M, Cha H-S, Jiang S. Hybrid Data Augmentation for Enhanced Crack Detection in Building Construction. Buildings. 2024; 14(7):1929. https://doi.org/10.3390/buildings14071929
Chicago/Turabian StyleChoi, Seung-Mo, Hee-Sung Cha, and Shaohua Jiang. 2024. "Hybrid Data Augmentation for Enhanced Crack Detection in Building Construction" Buildings 14, no. 7: 1929. https://doi.org/10.3390/buildings14071929
APA StyleChoi, S.-M., Cha, H.-S., & Jiang, S. (2024). Hybrid Data Augmentation for Enhanced Crack Detection in Building Construction. Buildings, 14(7), 1929. https://doi.org/10.3390/buildings14071929

