A Framework for Real-Time Autonomous Robotic Sorting and Segregation of Nuclear Waste: Modelling, Identification and Control of DexterTM Robot
Abstract
1. Introduction
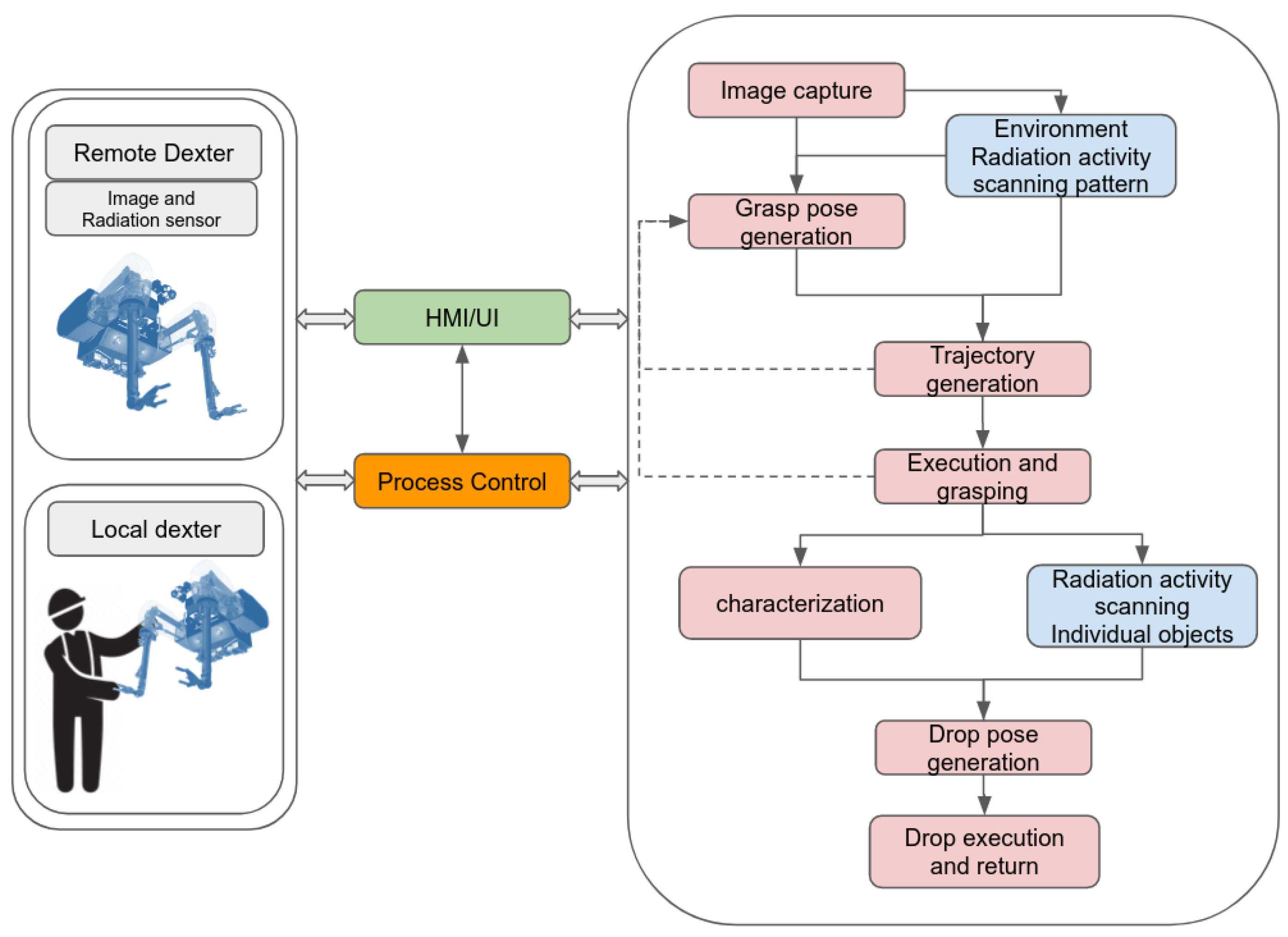
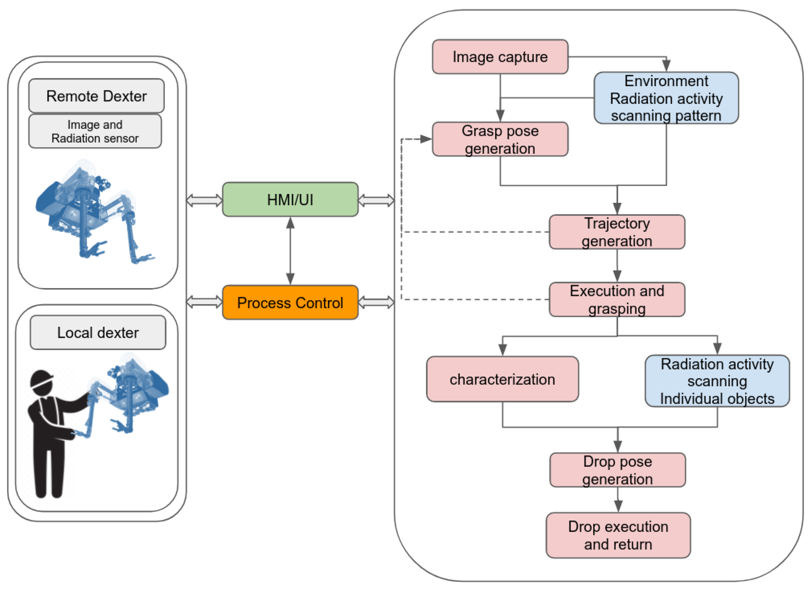
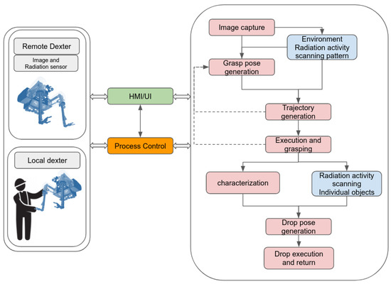
2. Preliminaries and System Overview
2.1. DexterTM Teleoperation System
2.2. Sort and Segregation Experimental Setup Overview
3. Outline of Proposed Framework
4. Robot Modelling, Identification and Control
4.1. DexterTM Kinematic and Dynamic Model
4.2. Dynamic Model Parameter Identification
4.2.1. Identification by Minimization
- The mass of the links must be positive definite: ;
- The inertia tensors must be positive definite ,;
- Eigenvalues of the inertia tensors () must satisfy triangle inequality conditions , as in [31];
- The mass center should remain in its convex hull that is and [32], where and represents lower and upper bounds of the , respectively;
- The stiffness of the spring is positive definite: .
4.2.2. Optimal Excitation Trajectory Generation
4.3. Position Control System Design of DexterTM
4.4. Motion Planning and Trajectory Generation
5. Autonomous Object Grasping and Packing
5.1. Object Detection, Material Characterization and Grasp Point Generation
5.2. Geometry Characterisation and Mass Estimation
5.3. Radiological Surveying and Decision
5.4. Bin Packing
6. Experimental Evaluation
6.1. Parameter Identification and Model Validation
6.2. Sort and Segregation Subsystems
6.2.1. 3D Instant Segmentation and Classification
6.2.2. Radialogical Surveying
6.2.3. Grasp Pose Generation
6.2.4. Object Characterisation
6.3. Bin Packing Evaluation
6.4. Full System Demonstration
7. Conclusions
Author Contributions
Funding
Data Availability Statement
Acknowledgments
Conflicts of Interest
Abbreviations
| ROS | Robot Operating System |
| AI | Artificial Intelligence |
| NDA | Nuclear Decommissioning Authority |
| UK | United Kingdom |
| NDA | Nuclear Decommissioning Authority |
| HLW | High-Level Waste |
| ILW | Intermediate-Level Waste |
| LLW | Low-Level Waste |
| VLLW | Very Low-Level Waste |
| JET | Joint European Torus |
| DoF | Degrees of Freedom |
| VNS | Veolia Nuclear Solution |
| TG | Task Group |
| GUI | Graphical User Interface |
| DH | Denavit–Hartenberg |
| PID | Proportional–Integral–Derivative |
| RRT | Rapidly Exploring Random Tree |
| MDA | Minimum Detectable Activity |
| CAD | Computer Aided Design |
| MVS | l Multi-View Stereo |
| OMPL | Open Motion Planning Library |
| PPE | Personal Protective Equipment |
References
- Yuldashev, N.; Saidov, M. The Economy of the Countries of the World is Experiencing the Need for Nuclear Power Plants. Am. J. Econ. Bus. Manag. 2023, 6, 86–99. [Google Scholar]
- Deng, D.; Zhang, L.; Dong, M.; Samuel, R.E.; Ofori-Boadu, A.; Lamssali, M. Radioactive waste: A review. Water Environ. Res. 2020, 92, 1818–1825. [Google Scholar] [CrossRef]
- Baldwin, N. Remediating Sellafield: A New Focus for the Site. In Proceedings of the International Conference on Radioactive Waste Management and Environmental Remediation, Tucson, AZ, USA, 23–27 February 2003; Volume 37327, pp. 35–40. [Google Scholar]
- Nagatani, K.; Kiribayashi, S.; Okada, Y.; Otake, K.; Yoshida, K.; Tadokoro, S.; Nishimura, T.; Yoshida, T.; Koyanagi, E.; Fukushima, M.; et al. Emergency response to the nuclear accident at the Fukushima Daiichi Nuclear Power Plants using mobile rescue robots. J. Field Robot. 2013, 30, 44–63. [Google Scholar] [CrossRef]
- NDA. UK Radioactive Waste Inventory. Available online: https://ukinventory.nda.gov.uk/ (accessed on 31 January 2024).
- NDA. Integrated Waste Strategy. Available online: https://assets.publishing.service.gov.uk/government/uploads/system/uploads/attachment_data/file/838828/Radioactive_Waste_Strategy_September_2019.pdf/ (accessed on 31 January 2024).
- Teunckens, L.; Walthéry, R.; Lewandowski, P.; Millen, D.; Baumann, S. Individual Protection Equipment and Ergonomics Associated with Dismantling Operations in a Hostile Environment. In Proceedings of the International Conference on Radioactive Waste Management and Environmental Remediation; American Society of Mechanical Engineers, Bruges, Belgium, 30 September–4 October 2001; Volume 80166, pp. 583–587. [Google Scholar]
- Tokatli, O.; Das, P.; Nath, R.; Pangione, L.; Altobelli, A.; Burroughes, G.; Jonasson, E.T.; Turner, M.F.; Skilton, R. Robot-assisted glovebox teleoperation for nuclear industry. Robotics 2021, 10, 85. [Google Scholar] [CrossRef]
- Buckingham, R.; Graham, A. Dexterous manipulators for nuclear inspection and maintenance—Case study. In Proceedings of the 2010 1st International Conference on Applied Robotics for the Power Industry, Montreal, QC, Canada, 5–7 October 2010; pp. 1–6. [Google Scholar]
- Iqbal, J.; Tahir, A.M.; ul Islam, R.; Riaz-un-Nabi. Robotics for nuclear power plants—Challenges and future perspectives. In Proceedings of the 2012 2nd International Conference on Applied Robotics for the Power Industry (CARPI), Zurich, Switzerland, 11–13 September 2012; pp. 151–156. [Google Scholar]
- Kim, C.H.; Seo, Y.C.; Lee, S.U.; Choi, B.S.; Moon, J.K. Design of a heavy-duty manipulator for dismantling of a nuclear power plant. In Proceedings of the 2015 15th International Conference on Control, Automation and Systems (ICCAS), Busan, Republic of Korea, 13–16 October 2015; pp. 1154–1158. [Google Scholar]
- Tsitsimpelis, I.; Taylor, C.J.; Lennox, B.; Joyce, M.J. A review of ground-based robotic systems for the characterization of nuclear environments. Prog. Nucl. Energy 2019, 111, 109–124. [Google Scholar] [CrossRef]
- Sanders, S. Remote operations for fusion using teleoperation. Ind. Robot. Int. J. Robot. Res. Appl. 2006, 33, 174–177. [Google Scholar] [CrossRef]
- Bakari, M.J.; Zied, K.M.; Seward, D.W. Development of a multi-arm mobile robot for nuclear decommissioning tasks. Int. J. Adv. Robot. Syst. 2007, 4, 387–406. [Google Scholar] [CrossRef]
- Montazeri, A.; Ekotuyo, J. Development of dynamic model of a 7DOF hydraulically actuated tele-operated robot for decommissioning applications. In Proceedings of the 2016 American control conference (ACC), Boston, MA, USA, 6–8 July 2016; pp. 1209–1214. [Google Scholar]
- Trevelyan, J.; Hamel, W.R.; Kang, S.C. Robotics in hazardous applications. In Springer Handbook of Robotics; Springer: Berlin/Heidelberg, Germany, 2016; pp. 1521–1548. [Google Scholar]
- Han, Z.; Tian, H.; Meng, F.; Wen, H.; Ma, R.; Duan, X.; Zhang, Y.; Liu, C. Design and experimental validation of a robotic system for reactor core detector removal. In Proceedings of the 2021 IEEE International Conference on Robotics and Automation (ICRA), Xi’an, China, 30 May–5 June 2021; pp. 2473–2479. [Google Scholar]
- Lu, W.; Chen, J. Computer vision for solid waste sorting: A critical review of academic research. Waste Manag. 2022, 142, 1023–1040. [Google Scholar] [CrossRef]
- Bohg, J.; Morales, A.; Asfour, T.; Kragic, D. Data-driven grasp synthesis—A survey. IEEE Trans. Robot. 2013, 30, 289–309. [Google Scholar] [CrossRef]
- Xie, C.; Xiang, Y.; Mousavian, A.; Fox, D. Unseen object instance segmentation for robotic environments. IEEE Trans. Robot. 2021, 37, 1343–1359. [Google Scholar] [CrossRef]
- Kiyokawa, T.; Katayama, H.; Tatsuta, Y.; Takamatsu, J.; Ogasawara, T. Robotic waste sorter with agile manipulation and quickly trainable detector. IEEE Access 2021, 9, 124616–124631. [Google Scholar] [CrossRef]
- Leveziel, M.; Laurent, G.J.; Haouas, W.; Gauthier, M.; Dahmouche, R. A 4-DoF parallel robot with a built-in gripper for waste sorting. IEEE Robot. Autom. Lett. 2022, 7, 9834–9841. [Google Scholar] [CrossRef]
- Pan, Z.; Zeng, A.; Li, Y.; Yu, J.; Hauser, K. Algorithms and systems for manipulating multiple objects. IEEE Trans. Robot. 2022, 39, 2–20. [Google Scholar] [CrossRef]
- Kiyokawa, T.; Takamatsu, J.; Koyanaka, S. Challenges for Future Robotic Sorters of Mixed Industrial Waste: A Survey. IEEE Trans. Autom. Sci. Eng. 2022, 21, 29–43. [Google Scholar] [CrossRef]
- Hamilton, D.; Preece, G. Development of the MASCOT Telemanipulator Control System; European Fusion Development Agreement: Cultham, UK, 2001. [Google Scholar]
- Argin, O.F.; Moccia, R.; Iacono, C.; Ficuciello, F. daVinci Research Kit Patient Side Manipulator Dynamic Model Using Augmented Lagrangian Particle Swarm Optimization. IEEE Trans. Med. Robot. Bionics 2024, 6, 589–599. [Google Scholar] [CrossRef]
- Armstrong-Hélouvry, B.; Dupont, P.; De Wit, C.C. A survey of models, analysis tools and compensation methods for the control of machines with friction. Automatica 1994, 30, 1083–1138. [Google Scholar] [CrossRef]
- Han, Y.; Wu, J.; Liu, C.; Xiong, Z. An iterative approach for accurate dynamic model identification of industrial robots. IEEE Trans. Robot. 2020, 36, 1577–1594. [Google Scholar] [CrossRef]
- Siciliano, B.; Sciavicco, L.; Villani, L.; Oriolo, G. Robotics: Modelling, Planning and Control; Springer-Verlag: New York, NY, USA, 2009. [Google Scholar]
- Gautier, M. Numerical calculation of the base inertial parameters of robots. J. Robot. Syst. 1991, 8, 485–506. [Google Scholar] [CrossRef]
- Gaz, C.; Cognetti, M.; Oliva, A.; Giordano, P.R.; De Luca, A. Dynamic identification of the franka emika panda robot with retrieval of feasible parameters using penalty-based optimization. IEEE Robot. Autom. Lett. 2019, 4, 4147–4154. [Google Scholar] [CrossRef]
- Sousa, C.D.; Cortesao, R. Physical feasibility of robot base inertial parameter identification: A linear matrix inequality approach. Int. J. Robot. Res. 2014, 33, 931–944. [Google Scholar] [CrossRef]
- Argin, O.F.; Bayraktaroglu, Z.Y. Consistent dynamic model identification of the Stäubli RX-160 industrial robot using convex optimization method. J. Mech. Sci. Technol. 2021, 35, 2185–2195. [Google Scholar] [CrossRef]
- Khalil, W.; Dombre, E. Modeling Identification and Control of Robots; CRC Press: Boca Raton, FL, USA, 2002. [Google Scholar]
- Sucan, I.A.; Moll, M.; Kavraki, L.E. The open motion planning library. IEEE Robot. Autom. Mag. 2012, 19, 72–82. [Google Scholar] [CrossRef]
- Vu, T.; Kim, K.; Luu, T.M.; Nguyen, T.; Yoo, C.D. Softgroup for 3d instance segmentation on point clouds. In Proceedings of the IEEE/CVF Conference on Computer Vision and Pattern Recognition, New Orleans, LA, USA, 18–24 June 2022; pp. 2708–2717. [Google Scholar]
- Newbury, R.; Gu, M.; Chumbley, L.; Mousavian, A.; Eppner, C.; Leitner, J.; Bohg, J.; Morales, A.; Asfour, T.; Kragic, D.; et al. Deep learning approaches to grasp synthesis: A review. IEEE Trans. Robot. 2023, 39, 3994–4015. [Google Scholar] [CrossRef]
- Sundermeyer, M.; Mousavian, A.; Triebel, R.; Fox, D. Contact-graspnet: Efficient 6-DoF grasp generation in cluttered scenes. In Proceedings of the IEEE International Conference on Robotics and Automation (ICRA), Xi’an, China, 30 May–5 June 2021; pp. 13438–13444. [Google Scholar]
- Zhou, Q.Y.; Park, J.; Koltun, V. Open3D: A modern library for 3D data processing. arXiv 2018, arXiv:1801.09847. [Google Scholar]
- Shippen, B.A.; Adams, J.; Joyce, M.J.; Mellor, M.P. Inverse radiation modelling for plant characterisation. In Proceedings of the IEEE Nuclear Science Symposium and Medical Imaging Conference Record (NSS/MIC), Anaheim, CA, USA, 27 October–3 November 2012; pp. 284–294. [Google Scholar]
- Hilsabeck, J. 3D Gamma Source Mapping and Intervention Analysis-19243; WM Symposia, Inc.: Tempe, AZ, USA, 2019. [Google Scholar]
- Shome, R.; Tang, W.N.; Song, C.; Mitash, C.; Kourtev, H.; Yu, J.; Boularias, A.; Bekris, K.E. Towards Robust Product Packing with a Minimalistic End-Effector. In Proceedings of the International Conference on Robotics and Automation (ICRA), Montreal, QC, Canada, 20–24 May 2019; pp. 9007–9013. [Google Scholar] [CrossRef]
- Scharstein, D.; Szeliski, R. A taxonomy and evaluation of dense two-frame stereo correspondence algorithms. Int. J. Comput. Vis. 2002, 47, 7–42. [Google Scholar] [CrossRef]
- Korf, R.E. A new algorithm for optimal bin packing. In Proceedings of the Eighteenth National Conference on Artificial Intelligence, Edmonton, AB, Canada, 28 July– 1 August 2002; pp. 731–736. [Google Scholar]
- Martello, S.; Pisinger, D.; Vigo, D. The three-dimensional bin packing problem. Oper. Res. 2000, 48, 256–267. [Google Scholar] [CrossRef]
- Xing, X.; Burdet, E.; Si, W.; Yang, C.; Li, Y. Impedance learning for human-guided robots in contact with unknown environments. IEEE Trans. Robot. 2023, 39, 3705–3721. [Google Scholar] [CrossRef]



















| Joint | ||||
|---|---|---|---|---|
| 1 | 0 | 0 | ||
| 2 | 0 | |||
| 3 | 0 | |||
| 4 | 0 | |||
| 5 | 0 | |||
| 6 | 0 |
| Joint | Torque Tracking (Nm) | Position Tracking (rad) | ||||||
|---|---|---|---|---|---|---|---|---|
| Train | Test | Train | Test | |||||
| % | Std. | % | Std. | % | Std. | % | Std. | |
| Object Name | Object Category |
|---|---|
| Safety Hard Hat, Plastic Scrap, Glove, Electronic Scrap | Plastic |
| Man-Made Fibres | Man-Made Fibres |
| Wellington Boot | Rubber |
| Steel Rod/Bar | Steel |
| Can | Metal |
| Steel Scrap | Plastic + Metal |
| Algorithm | Center | Random | Lower | Orth. Low | Tetris |
|---|---|---|---|---|---|
| Total Packed Object | 22.2 | 27.6 | 31.0 | 34.8 | 38.4 |
| Total Objects Volume | 12.567 | 14.465 | 15.708 | 18.453 | 20.408 |
| Container Voidage | 30.686 | 28.796 | 27.553 | 24.808 | 22.853 |
| % of Container Voidage | 70.933 | 66.564 | 63.69 | 57.345 | 52.826 |
| Average pose gen run time | 0.00052 | 0.00428 | 0.0047 | 0.00909 | 0.74237 |
| Category | Material | Category Probability (%) | Material Probability (%) | Estimated Volume (cm3) | Surface Area (cm2) | Length (cm) | Width (cm) | Height (cm) | Alpha Activity (MBq/kg) | Beta Activity (MBq/kg) | Estimated Mass (g) | Density Avg. (g/cm3) | Destination |
|---|---|---|---|---|---|---|---|---|---|---|---|---|---|
| Safety Hard Hat | Plastic | 96.7 | 98.6 | 3050 | 5650 | 31.6 | 28.6 | 18.2 | 1.44 | 10.1 | 484 | 159 | ILW |
| Man-Made Fibres | Man-Made Fibres | 95.2 | 95.3 | 1130 | 2590 | 26.2 | 23.8 | 18.2 | 4.9 | 34.2 | 74.1 | 656 | ILW |
| Plastic Scrap | Plastic | 52.8 | 53.1 | 1780 | 2420 | 36 | 30.4 | 9.4 | 7.02 | 48.9 | 436 | 244 | ILW |
| Safety Hard Hat | Plastic | 97.2 | 99.1 | 2410 | 4620 | 31 | 27.4 | 19.2 | 4.9 | 34.2 | 469 | 195 | ILW |
| Man-Made Fibres | Man-Made Fibres | 95.8 | 96.0 | 2370 | 2160 | 28 | 21.4 | 15 | 2.51 | 17.5 | 18.1 | 765 | ILW |
| Wellington Boot | Rubber | 58.6 | 60.0 | 3190 | 8810 | 46.4 | 36 | 15.8 | 4.9 | 34.2 | 222 | 694 | ILW |
| Steel Rod/Bar | Steel | 87.4 | 99.5 | 31.6 | 150 | 22.4 | 4.2 | 2.6 | 2.51 | 17.5 | 254 | 8.03 | ILW |
| Coke can | Metal | 79.9 | 80.1 | 209 | 429 | 13 | 7.2 | 6.6 | 1.12 | 7.83 | 30 | 143 | Recycle |
| Steel Scrap | Plastic + Metal | 99 | 48.4 | 113 | 536 | 24 | 10.6 | 6.4 | 4.9 | 34.2 | 334 | 2.95 | Recycle |
| Wood Scrap | Stone | 99 | 38.4 | 66.2 | 336 | 16 | 15.2 | 4.6 | 2.51 | 17.5 | 95.8 | 1.45 | Recycle |
| Medical Glove | Plastic | 99 | 49.5 | 401 | 1270 | 27.6 | 12.4 | 10 | 1.12 | 7.83 | 37.1 | 927 | Recyc. |
| Electronic Scrap | Plastic | 99 | 24.2 | 56.6 | 278 | 11.2 | 7.2 | 6 | 858 | 5.98 | 42.4 | 749 | Recycle |
| Plastic Scrap | Plastic | 51.5 | 53.3 | 330 | 1330 | 26 | 22.8 | 7.6 | 1.12 | 7.83 | 121 | 366 | LLW |
| Container | ILW | LLW | Recyclable |
|---|---|---|---|
| Total number items | 7 | 1 | 5 |
| Total mass (kg) | 2.41 | 0.121 | 0.539 |
| Total net volume (m3) | 0.0148 | 0.00033 | 0.000846 |
| Total surface area (m2) | 2.85 | 0.133 | 0.285 |
| Total alpha activity (MBq/kg) | 38 | 1.12 | 10.5 |
| Total beta/gamma activity (MBq/kg) | 264 | 7.83 | 73.3 |
| Container fill level (%) | 23.4 | 2.2 | 7.9 |
| Container voidage (%) | 13.5 | 77.0 | 83.6 |
Disclaimer/Publisher’s Note: The statements, opinions and data contained in all publications are solely those of the individual author(s) and contributor(s) and not of MDPI and/or the editor(s). MDPI and/or the editor(s) disclaim responsibility for any injury to people or property resulting from any ideas, methods, instructions or products referred to in the content. |
© 2025 by the authors. Licensee MDPI, Basel, Switzerland. This article is an open access article distributed under the terms and conditions of the Creative Commons Attribution (CC BY) license (https://creativecommons.org/licenses/by/4.0/).
Share and Cite
Poozhiyil, M.; Argin, O.F.; Rai, M.; Esfahani, A.G.; Hanheide, M.; King, R.; Saunderson, P.; Moulin-Ramsden, M.; Yang, W.; García, L.P.; et al. A Framework for Real-Time Autonomous Robotic Sorting and Segregation of Nuclear Waste: Modelling, Identification and Control of DexterTM Robot. Machines 2025, 13, 214. https://doi.org/10.3390/machines13030214
Poozhiyil M, Argin OF, Rai M, Esfahani AG, Hanheide M, King R, Saunderson P, Moulin-Ramsden M, Yang W, García LP, et al. A Framework for Real-Time Autonomous Robotic Sorting and Segregation of Nuclear Waste: Modelling, Identification and Control of DexterTM Robot. Machines. 2025; 13(3):214. https://doi.org/10.3390/machines13030214
Chicago/Turabian StylePoozhiyil, Mithun, Omer F. Argin, Mini Rai, Amir G. Esfahani, Marc Hanheide, Ryan King, Phil Saunderson, Mike Moulin-Ramsden, Wen Yang, Laura Palacio García, and et al. 2025. "A Framework for Real-Time Autonomous Robotic Sorting and Segregation of Nuclear Waste: Modelling, Identification and Control of DexterTM Robot" Machines 13, no. 3: 214. https://doi.org/10.3390/machines13030214
APA StylePoozhiyil, M., Argin, O. F., Rai, M., Esfahani, A. G., Hanheide, M., King, R., Saunderson, P., Moulin-Ramsden, M., Yang, W., García, L. P., Mackay, I., Mishra, A., Okamoto, S., & Yeung, K. (2025). A Framework for Real-Time Autonomous Robotic Sorting and Segregation of Nuclear Waste: Modelling, Identification and Control of DexterTM Robot. Machines, 13(3), 214. https://doi.org/10.3390/machines13030214

