Dynamic Forecasting and Operation Mechanism of Reservoir Considering Multi-Time Scales
Abstract
1. Introduction
2. Methodologies
2.1. Main Ideas
2.2. Rolling Correction Mechanism Mode
- (1)
- The rolling process of forecast: suppose that the coming water at a certain time is used to forecast the coming water at the time , and is selected as the sample datum of the forecast model, then when it is necessary to forecast the coming water at the time , the sample data increase and becomes . At this time, in order to forecast, a new sample must be used, which can be the same length as . At this time, the sample value which is far away from time is removed, and the new sample is , thus forming a rolling forecast.
- (2)
- For the rolling process with measured data, it is necessary to revise the previous forecasting process. The rolling correction principle of forecast in an operation period is shown in Figure 2. The yellow part represents the historical data, the purple part represents the measured data, the orange part represents the short-term forecast results, and the red part represents the whole operation cycle. Suppose that there is a measured value at a time , it needs to modify the forecasting at time , then the sample changes from the original to . At this time, the measured value is added to the sample, and the new sample is used for subsequent forecasting, so as to modify the forecasting in the process of rolling. In this way, the measured value can improve the accuracy of forecasting.
2.3. Multi-Scale Rolling Nested Mutual Feedback Mode
- (1)
- According to the actual inflow situation, if the real-time operation in the operation period is consistent with the operation plan, then at the end of an operation period, under the rolling nested forecasting mechanism, it is only necessary to judge whether the forecast sample data are increased. If it is increased, it will be forecasted again, and then the subsequent operation plan is formulated.
- (2)
- The change in operation conditions leads to a deviation between the operation and the planned operation during the operation period. If an emergency occurs: an oil leakage water pollution incident occurs in the downstream of the reservoir, and the discharge flow needs to be increased for the purpose of diluting pollutants, or in management of floods, the currently implemented operation plan needs to respond to changes and make adjustments. After an operation period (as shown in t1 in Figure 4), because the reservoir does not carry out the operation according to the original plan, the follow-up operation of this period will be delayed. The operation plan should also be changed and reformulated. The actual boundary conditions (i.e., the current reservoir water level) are fed back to the upper short-term operation. Based on the rolling forecast results and the new boundary conditions, the operation model is modified, and the short-term operation plan after t1 period (as shown in the yellow part of the figure, which is updated after t1 period) is formulated again. The new operation plan is implemented for the next period (t2 period) and the new operation plan is implemented in the whole period. According to this method, the operation period is recursively extended to medium-term operation and long-term operation until the end of the reservoir operation period.
2.4. Forecasting and Operation Models
3. Implementation Means
3.1. Technical Support
- (1)
- Technical basis: The integrated platform is a platform developed based on the National 863 project in China. The platform is designed and constructed according to the requirements of the water conservancy industry standard of the People’s Republic of China “technical regulations for water conservancy information processing platform” (SL538-2011). The comprehensive integration platform can integrate Web information, XML information, report information, GIS information, statistical graphics, word documents, PPT and other information, and the user layer is mainly for users with login permissions to access the platform. The overall framework is shown in Figure 5.
- (2)
- Technical means: Based on the comprehensive integration platform, this paper uses the key technologies such as knowledge graph technology [26], component technology, web service technology, database technology and integrated application technology to develop and realize the dynamic decision-making system of the forecast operation process.
3.2. Implementation Process
4. Case Study
4.1. Study Area
4.2. Models Application and System Simulation
4.3. Scenario Settings
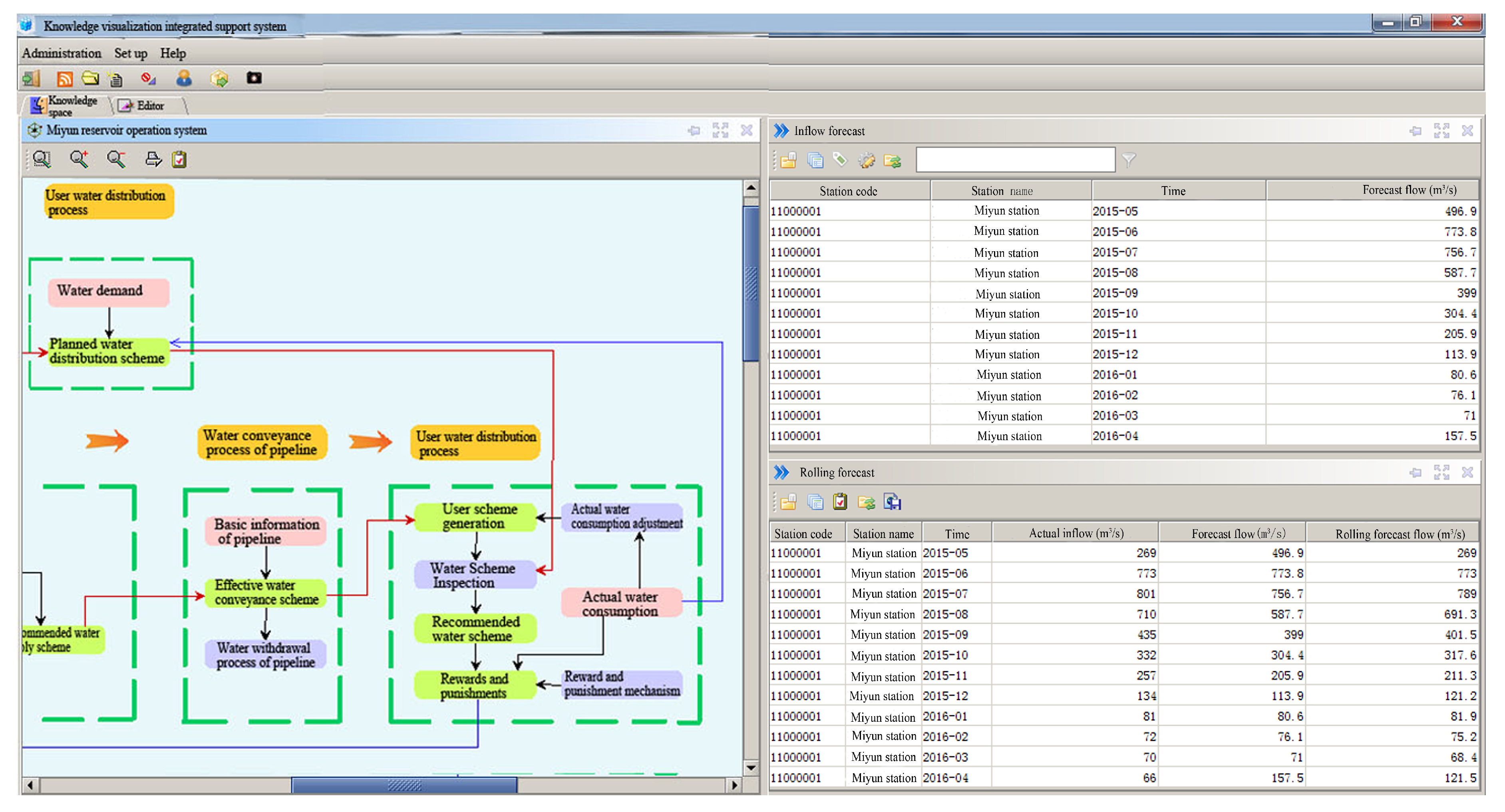
4.3.1. Scenario 1: Rolling Forecast
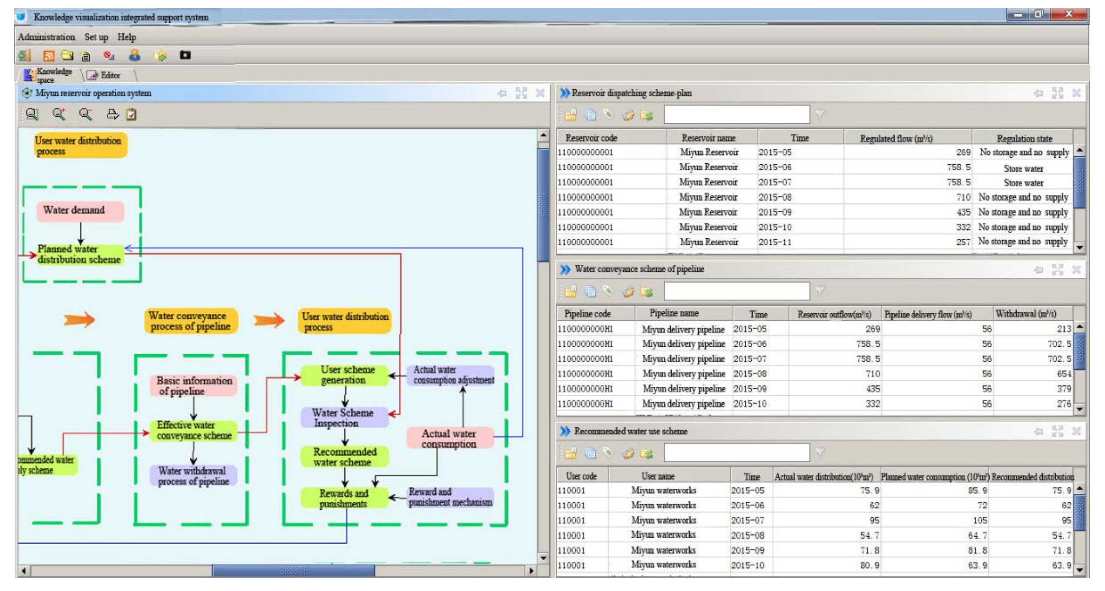
4.3.2. Scenario 2: Water Distribution Plan
4.3.3. Scenario 3: Water Use Plan Inspection
5. Results and Conclusions
Author Contributions
Funding
Data Availability Statement
Acknowledgments
Conflicts of Interest
References
- Bozorg-Haddad, O.; Moravej, M.; Loaiciga, H.A. Application of the Water Cycle Algorithm to the Optimal Operation of Reservoir Systems. J. Irrig. Drain. Eng. ASCE 2015, 141, 04014064. [Google Scholar] [CrossRef]
- Ming, B.; Chang, J.X.; Huang, Q.; Wang, Y.M.; Huang, S.Z. Optimal Operation of Multi-Reservoir System Based-On Cuckoo Search Algorithm. Water Resour. Manag. 2015, 29, 5671–5687. [Google Scholar] [CrossRef]
- Noori, R.; Maghrebi, M.; Mirchi, A.; Tang, Q.; Bhattarai, R.; Sadegh, M.; Noury, M.; Torabi Haghighi, A.; Kløve, B.; Madani, K. Anthropogenic depletion of Iran’s aquifers. Proc. Natl. Acad. Sci. USA 2020, 118, e2024221118. [Google Scholar] [CrossRef] [PubMed]
- Zhang, W.; Liu, P.; Chen, X.; Wang, L.; Ai, X.; Feng, M.; Liu, D.; Liu, Y. Optimal Operation of Multi-reservoir Systems Considering Time-lags of Flood Routing. Water Resour. Manag. 2016, 30, 523–540. [Google Scholar] [CrossRef]
- Basu, M. Artificial immune system for dynamic economic dispatch. Electr. Power Energy Syst. 2011, 33, 131–136. [Google Scholar] [CrossRef]
- Xiaohua, X.; Jiangfeng, Z.; Elaiw, A. An application of model predictive control to the dynamic economic dispatch of power generation. Control. Eng. Pract. 2011, 19, 638–648. [Google Scholar] [CrossRef]
- Ilich, N. WEB.BM—A Web Based River Basin Management Model with Multiple Time Step Optimization and 47 the SSARR Channel Routing Options. Hydrol. Sci. J. 2021, 6, 175–190. [Google Scholar]
- Alsumait, J.S.; Qasem, M.; Sykulski, J.K. An improved Pattern Search based algorithm to solve the Dynamic Economic Dispatch problem with valve-point effect. Energy Convers. Manag. 2010, 51, 2062–2067. [Google Scholar] [CrossRef]
- Shengping, Y.; Ruixia, L.; Binglin, Z. Simulation system for logistics in steelmaking process based on Flexsim. J. Syst. Simul. 2009, 21, 5145–5149. [Google Scholar] [CrossRef]
- Guo, X.; Hu, T.; Zhang, T.; Lv, Y. Bilevel model for multi-reservoir operating policy in inter-basin water transfer-supply project. J. Hydrol. 2012, 424–425, 252–263. [Google Scholar] [CrossRef]
- Wurbs, R.A. Reservoir-system simulation and optimization models. J. Water Resour. Plan. Manag. 1993, 119, 455–472. [Google Scholar] [CrossRef]
- Abbaspour, K.C.; Schulin, R.; van Genuchten, M.T. Estimating unsaturated soil hydraulic parameters using ant colony optimization. Adv. Water Resour. 2001, 24, 827–933. [Google Scholar] [CrossRef]
- Lei, X.H.; Tan, Q.F.; Wang, X.; Wang, H.; Wen, X.; Wang, C.; Zhang, J.W. Stochastic optimal operation of reservoirs based on copula functions. J. Hydrol. 2018, 557, 265–275. [Google Scholar] [CrossRef]
- Celeste, A.B.; Billib, M. Evaluation of stochastic reservoir operation optimization models. Adv. Water Resour. 2009, 32, 1429–1443. [Google Scholar] [CrossRef]
- Cervellera, C.; Chen, V.C.P.; Wen, A. Optimization of a large-scale water reservoir network by stochastic dynamic programming with efficient state space discretization. Eur. J. Oper. Res. 2006, 171, 1139–1151. [Google Scholar] [CrossRef]
- Dariane, A.B.; Sarani, S. Application of Intelligent Water Drops Algorithm in Reservoir Operation. Water Resour. Manag. 2013, 27, 4827–4843. [Google Scholar] [CrossRef]
- Ahmed, J.A.; Sarma, A.K. Genetic Algorithm for Optimal Operating Policy of a Multipurpose Reservoir. Water Resour. Manag. 2005, 19, 145–161. [Google Scholar] [CrossRef]
- Moeini, R.; Afshar, A.; Afshar, M.H. Fuzzy rule-based model for hydropower reservoirs operation. Int. J. Electr. Power Energy Syst. 2011, 33, 171–178. [Google Scholar] [CrossRef]
- Afshar, M.H. Large scale reservoir operation by constrained particle swarm optimization algorithms. J. Hydroenviron. Res. 2012, 6, 75–87. [Google Scholar] [CrossRef]
- Sharma, S.; Siddique, R.; Reed, S.; Ahnert, P.; Mendoza, P.; Mejia, A. Relative effects of statistical preprocessing and postprocessing on a regional hydrological ensemble forecasting system. Hydrol. Earth Syst. Sci. 2018, 22, 1831–1849. [Google Scholar] [CrossRef]
- Maggioni, V.; Massari, C. On the performance of satellite precipitation products in riverine flood modeling: A review. J. Hydrol. 2018, 558, 214–224. [Google Scholar] [CrossRef]
- Radigan, W.J.; Carlson, A.K.; Fincel, M.J.; Graeb, B.D.S. Otolith chemistry as a fisheries management tool after flooding: The case of Missouri River gizzard shad. River Res. Appl. 2018, 34, 270–278. [Google Scholar] [CrossRef]
- Peng, A.; Peng, Y.; Zhou, H.; Zhang, C. Multi-reservoir joint operating rule in inter-basin water transfer-supply project. Sci. China Technol. Sci. 2015, 58, 123–137. [Google Scholar] [CrossRef]
- Bistline, W.G., Sr.; Banerjee, S.; Banerjee, A. RTSS: An interactive decision support system for solving real time scheduling problems considering customer and job priorities with schedule interruptions. Comput. Oper. Res. 1998, 25, 981–995. [Google Scholar] [CrossRef]
- Noori, R.; Ansari, E.; Bhattarai, R.; Tang, Q.; Aradpour, S.; Maghrebi, M.; Haghighi, A.T.; Bengtsson, L.; Kløve, B. Complex dynamics of water quality mixing in a warm mono-mictic reservoir. Sci. Total Environ. 2021, 777, 146097. [Google Scholar] [CrossRef]
- Liu, X.; Li, X.; Lei, Z. Summary of knowledge map. J. Eng. Math. 2000, 17, 33–40. (In Chinese) [Google Scholar]
- Bao, C.; He, D.M. Spatiotemporal characteristics of water resources exploitation and policy implications in the Beijing-Tianjin-Hebei Urban Agglomeration. Prog. Geogr. 2017, 36, 58–67. (In Chinese) [Google Scholar] [CrossRef]
- Huang, S.; Chang, J.; Huang, Q.; Chen, Y. Monthly streamflow prediction using modified EMD-based support vector machine. J. Hydrol. 2014, 511, 764–775. [Google Scholar] [CrossRef]
- Lima, A.R.; Cannon, A.J.; Hsieh, W.W. Forecasting daily streamflow using online sequential extreme learning machines. J. Hydrol. 2016, 537, 431–443. [Google Scholar] [CrossRef]
- Shiri, J.; Kisi, O. Short-term and long-term streamflow forecasting using a wavelet and neuro-fuzzy conjunction model. J. Hydrol. 2010, 394, 486–493. [Google Scholar] [CrossRef]











| No. | Forecasting Models | Operation Models |
|---|---|---|
| 00001 | BP | DP |
| 00002 | GM(1,1) model | POA |
| 00003 | AR_P model | Particle swarm optimization |
| 00004 | SVR model | Genetic algorithm |
| 00005 | XinAnjiang model | NSGA-II |
| 00006 | Tank madel | MOEA/D |
| 00007 | NASH unit hydrograph model | MOEA/D-AWA |
| … | … | … |
| Miyun Reservoir Characters | Water Level (m) | Corresponding Water Surface Area (km2) | Storage Capacity (108 m3) |
|---|---|---|---|
| flood level | 158.5 m | 183.6 | 41.9 |
| normal water level | 157.5 m | 179.33 | 40.08 |
| flood limit water level | 147.0 m | 137.54 | 23.38 |
| dead water level | 126.0 m | 46.154 | 4.37 |
Disclaimer/Publisher’s Note: The statements, opinions and data contained in all publications are solely those of the individual author(s) and contributor(s) and not of MDPI and/or the editor(s). MDPI and/or the editor(s) disclaim responsibility for any injury to people or property resulting from any ideas, methods, instructions or products referred to in the content. |
© 2023 by the authors. Licensee MDPI, Basel, Switzerland. This article is an open access article distributed under the terms and conditions of the Creative Commons Attribution (CC BY) license (https://creativecommons.org/licenses/by/4.0/).
Share and Cite
Han, C.; Guo, Z.; Sun, X.; Zhang, Y. Dynamic Forecasting and Operation Mechanism of Reservoir Considering Multi-Time Scales. Water 2023, 15, 2472. https://doi.org/10.3390/w15132472
Han C, Guo Z, Sun X, Zhang Y. Dynamic Forecasting and Operation Mechanism of Reservoir Considering Multi-Time Scales. Water. 2023; 15(13):2472. https://doi.org/10.3390/w15132472
Chicago/Turabian StyleHan, Chengyu, Zhen Guo, Xiaomei Sun, and Yuquan Zhang. 2023. "Dynamic Forecasting and Operation Mechanism of Reservoir Considering Multi-Time Scales" Water 15, no. 13: 2472. https://doi.org/10.3390/w15132472
APA StyleHan, C., Guo, Z., Sun, X., & Zhang, Y. (2023). Dynamic Forecasting and Operation Mechanism of Reservoir Considering Multi-Time Scales. Water, 15(13), 2472. https://doi.org/10.3390/w15132472

