A Novel Method of Evaluating Highway Traffic Prosperity Based on Nighttime Light Remote Sensing
Abstract
1. Introduction
2. Study Area and Data
2.1. Study Area
2.2. Data
2.2.1. Highway Data
2.2.2. Nighttime Light Data
2.2.3. Road Density
2.2.4. Traffic Flow Data
2.2.5. Socio-Economic Data
2.2.6. Auxiliary Data
3. Methods
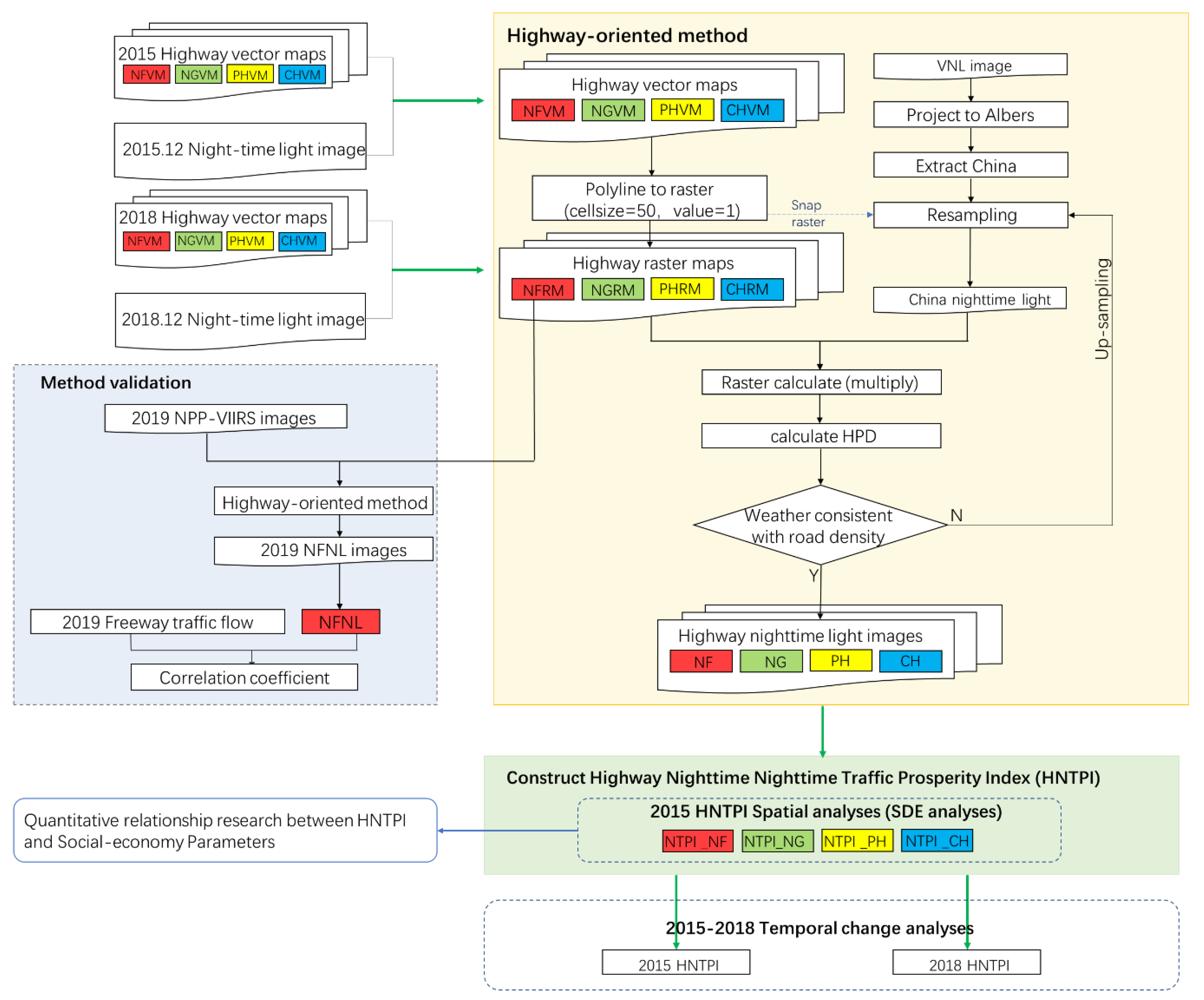
3.1. Highway-Oriented Extraction Method
3.1.1. Highway Nighttime Light Extraction
- Rasterized the electronic vector mapTaking the highway width into consideration, the national electronic vector maps of highways were converted into raster images with a 50 m resolution and the grid values were set to 1. Then the national electronic raster maps of highways were produced, which are national freeway raster map (NFRM), national general highway raster map (NGRM), provincial highway raster map (PHRM) and county highway raster map (CHRM).
- Nighttime light imagery processingTo avoid the impact of image mesh deformation and facilitate calculating the pixel area of study regions accurately, the VNL nighttime light image and administrative boundaries were converted into an Albers equal-area projection, with the central longitude set to 105°E, standard parallel to 47°N and 25°N. Then VNL images were clipped by the China boundary and resampled.
- Extract the highways nighttime lightThe national electronic raster maps obtained from step one were applied to intersect with the VNL at different spatial resolutions. The pixels with the highway grids will remain as the original value and the rest pixels will be removed. Consequently, the highway nighttime light grid images of China were generated.
- Sample size identificationTo ascertain the desired resampling resolution of nighttime light images, we proposed highway pixel densities (HPD) at different spatial resolutions to fit the road density in this study. HPD refers to the ratio of the number of the pixels from the highway nighttime light image at different spatial resolutions to the total pixel number of the corresponding region. The formula is:where denotes the number of pixels from the highway nighttime light image at a certain resolution and denotes the total number of the corresponding nighttime light image.
3.1.2. Optimal Resampling Size
3.2. Highway Nighttime Traffic Indices
3.2.1. Highway Nighttime Lights
3.2.2. Highway Nighttime Traffic Prosperity Index
3.3. Spatial-Temporal Analysis Method
4. Results
4.1. Highway Nighttime Light Extraction Results
4.1.1. Highway Nighttime Lightmaps
4.1.2. Validation
4.2. Highway Nighttime Traffic Prosperity Index
Spatial Pattern of HNTPI
5. Discussion
5.1. Relationship with Socio-Economy Parameters
5.1.1. Relationship between HNL and GDP
5.1.2. Relationship between HNTPI and Socio-Economic Parameters
5.2. Time Transformation of NTPI
6. Conclusions
Author Contributions
Funding
Acknowledgments
Conflicts of Interest
References
- Forkenbrock, D.J.; Foster, N.S.J. Economic benefits of a corridor highway investment. Transp. Res. Part A Gen. 1990, 24, 303–312. [Google Scholar] [CrossRef]
- Arbués, P.; Baños, J.F.; Mayor, M. The spatial productivity of transportation infrastructure. Transp. Res. Part A Policy Pract. 2015, 75, 166–177. [Google Scholar] [CrossRef]
- Jiwattanakulpaisarn, P.; Noland, R.B.; Graham, D.J. Causal linkages between highways and sector-level employment. Transp. Res. Part A Policy Pract. 2010, 44, 265–280. [Google Scholar] [CrossRef]
- Kawasaki, S. The challenges of transportation/traffic statistics in Japan and directions for the future. IATSS Res. 2015, 39, 1–8. [Google Scholar] [CrossRef]
- Vickerman, R. Location, accessibility and regional development: The appraisal of trans-European networks. Transp. Policy 1995, 2, 225–234. [Google Scholar] [CrossRef]
- Huarong, Q. Comparative Study of Freeway Transportation in China and United States. Transp. Enterp. Manag. 2009, 24, 69–70. [Google Scholar]
- Hoogendoorn, S.P.; Van Zuylen, H.J.; Schreuder, M.; Gorte, B.; Vosselman, G. Microscopic Traffic Data Collection by Remote Sensing. Transp. Res. Rec. 2003, 1855, 121–128. [Google Scholar] [CrossRef]
- Atzberger, C. Advances in Remote Sensing of Agriculture: Context Description, Existing Operational Monitoring Systems and Major Information Needs. Remote Sens. 2013, 5, 949–981. [Google Scholar] [CrossRef]
- Rogan, J.; Chen, D. Remote sensing technology for mapping and monitoring land-cover and land-use change. Prog. Plan. 2004, 61, 301–325. [Google Scholar] [CrossRef]
- Li, X.; Elvidge, C.; Zhou, Y.; Cao, C.; Warner, T. Remote sensing of night-time light. Int. J. Remote Sens. 2017, 38, 5855–5859. [Google Scholar] [CrossRef]
- Amaral, S.; Câmara, G.; Monteiro, A.M.V.; Quintanilha, J.A.; Elvidge, C.D. Estimating population and energy consumption in Brazilian Amazonia using DMSP night-time satellite data. Comput. Environ. Urban Syst. 2005, 29, 179–195. [Google Scholar] [CrossRef]
- Bennie, J.; Davies, T.W.; Duffy, J.P.; Inger, R.; Gaston, K.J. Contrasting trends in light pollution across Europe based on satellite observed night time lights. Sci. Rep. 2014, 4, 3789. [Google Scholar] [CrossRef] [PubMed]
- Sutton, P.; Roberts, D.; Elvidge, C.; Baugh, K. Census from Heaven: An estimate of the global human population using night-time satellite imagery. Int. J. Remote Sens. 2010, 22, 3061–3076. [Google Scholar] [CrossRef]
- Zhizhin, M.N.; Poyda, А.А.; Tyutlyaeva, E.O.; Konoplev, V.V.; Elvidge, C.D. Monitoring of night fishing boat lights with VIIRS. Curr. Probl. Remote Sens. Earth Space 2018, 15, 101–119. [Google Scholar] [CrossRef]
- Keola, S.; Andersson, M.; Hall, O. Monitoring Economic Development from Space: Using Nighttime Light and Land Cover Data to Measure Economic Growth. World Dev. 2015, 66, 322–334. [Google Scholar] [CrossRef]
- Li, X.; Xu, H.; Chen, X.; Li, C. Potential of NPP-VIIRS Nighttime Light Imagery for Modeling the Regional Economy of China. Remote Sens. 2013, 5, 3057–3081. [Google Scholar] [CrossRef]
- Levin, N.; Zhang, Q. A global analysis of factors controlling VIIRS nighttime light levels from densely populated areas. Remote Sens. Environ. 2017, 190, 366–382. [Google Scholar] [CrossRef]
- Zhu, X.; Ma, M.; Yang, H.; Ge, W. Modeling the Spatiotemporal Dynamics of Gross Domestic Product in China Using Extended Temporal Coverage Nighttime Light Data. Remote Sens. 2017, 9. [Google Scholar] [CrossRef]
- Ma, T. An Estimate of the Pixel-Level Connection between Visible Infrared Imaging Radiometer Suite Day/Night Band (VIIRS DNB) Nighttime Lights and Land Features across China. Remote Sens. 2018, 10. [Google Scholar] [CrossRef]
- Zhang, B.; Wang, J. Highway traffic performance and the development of service industry: Empolyment effects of the national trunk highways in western China. Financ. Trade Econ. 2016, 37, 131–145. [Google Scholar]
- McDonald, J.F.; d’Ouville, E.L.; Liu, L.N. Economics of Urban Highway Congestion and Pricing; Springer: Boston, MA, USA, 1999; pp. 67–83. [Google Scholar]
- Elvidge, C.D.; Baugh, K.; Zhizhin, M.; Hsu, F.C.; Ghosh, T. VIIRS night-time lights. Int. J. Remote Sens. 2017, 38, 5860–5879. [Google Scholar] [CrossRef]
- Xu, H.; Li, J.; Yang, Y. Relationship between highway transportation and economic development in China. J. Chang’an Univ. 2007, 9, 8–13. [Google Scholar]
- Croft, T.A. The Brightness of Lights on Earth at Night, Digitally Recorded by DMSP Satellite; US Geological Survey: Reston, VA, USA, 1979; pp. 80–167.
- Baugh, K.; Hsu, F.-C.; Elvidge, C.D.; Zhizhin, M. Nighttime Lights Compositing Using the VIIRS Day-Night Band: Preliminary Results. Proc. Asia Pac. Adv. Netw. 2013, 35, 70–86. [Google Scholar] [CrossRef]
- Elvidge, C.; Zhizhin, M.; Baugh, K.; Hsu, F.-C. Automatic Boat Identification System for VIIRS Low Light Imaging Data. Remote Sens. 2015, 7, 3020–3036. [Google Scholar] [CrossRef]
- Elvidge, C.D.; Ghosh, T.; Baugh, K.; Zhizhin, M.; Hsu, F.-C.; Katada, N.S.; Penalosa, W.; Hung, B.Q. Rating the Effectiveness of Fishery Closures With Visible Infrared Imaging Radiometer Suite Boat Detection Data. Front. Mar. Sci. 2018, 5, 132. [Google Scholar] [CrossRef]
- Elvidge, C.D.; Baugh, K.E.; Zhizhin, M.; Hsu, F.-C. Why VIIRS data are superior to DMSP for mapping nighttime lights. Proc. Asia Pac. Adv. Netw. 2013, 35, 62. [Google Scholar] [CrossRef]
- Miller, S.D.; Mills, S.P.; Elvidge, C.D.; Lindsey, D.T.; Lee, T.F.; Hawkins, J.D. Suomi satellite brings to light a unique frontier of nighttime environmental sensing capabilities. Proc. Natl. Acad. Sci. USA 2012, 109, 15706–15711. [Google Scholar] [CrossRef]
- Jiang, W.; He, G.; Long, T.; Liu, H. Ongoing Conflict Makes Yemen Dark: From the Perspective of Nighttime Light. Remote Sens. 2017, 9, 798. [Google Scholar] [CrossRef]
- Huang, Q.; Yang, X.; Gao, B.; Yang, Y.; Zhao, Y. Application of DMSP/OLS Nighttime Light Images: A Meta-Analysis and a Systematic Literature Review. Remote Sens. 2014, 6, 6844–6866. [Google Scholar] [CrossRef]
- Chen, Z.; Yu, B.; Ta, N.; Shi, K.; Yang, C.; Wang, C.; Zhao, X.; Deng, S.; Wu, J. Delineating Seasonal Relationships Between Suomi NPP-VIIRS Nighttime Light and Human Activity Across Shanghai, China. IEEE J. Sel. Top. Appl. Earth Obs. Remote Sens. 2019, 1–9. [Google Scholar] [CrossRef]
- Briggs, D.J.; Gulliver, J.; Fecht, D.; Vienneau, D.M. Dasymetric modelling of small-area population distribution using land cover and light emissions data. Remote Sens. Environ. 2007, 108, 451–466. [Google Scholar] [CrossRef]
- Gong, J. Clarifying the Standard Deviational Ellipse. Geogr. Anal. 2002, 34, 155–167. [Google Scholar] [CrossRef]
- Wang, B.; Shi, W.; Miao, Z. Confidence Analysis of Standard Deviational Ellipse and Its Extension into Higher Dimensional Euclidean Space. PLoS ONE 2015, 10, e0118537. [Google Scholar] [CrossRef] [PubMed]
- Li, D.; Yu, H.; Li, X. The Sparial Temporal Pattern Analysis of City Development in Countries along the Belt and Road Initiative Based on Nighttime Light Data. Geomat. Inf. Sci. Wuhan Univ. 2017, 42, 711–720. [Google Scholar] [CrossRef]
- Zenglin, H.; Fei, Y.; Xiaojun, Z. Formation and evolution mechanism of economic zones along expressways and their allocation and planning. Geogr. Res. 2001, 20, 471–478. [Google Scholar]
- Cinzano, P. The growth of light pollution in North-Eastern Italy from 1960 to 1995. Mem. Della Soc. Astron. Ital. 2000, 71, 159. [Google Scholar]
- Lawrence, W.T.; Imhoff, M.L.; Kerle, N.; Stutzer, D. Quantifying urban land use and impact on soils in Egypt using diurnal satellite imagery of the Earth surface. Int. J. Remote Sens. 2002, 23, 3921–3937. [Google Scholar] [CrossRef]
- Button, K. Infrastructure investment, endogenous growth and economic convergence. Ann. Reg. Sci. 1998, 32, 145–162. [Google Scholar] [CrossRef]
- Cohen, J.P.; Paul, C.J.M. Public Infrastructure Investment, Interstate Spatial Spillovers, and Manufacturing Costs. Rev. Econ. Stat. 2004, 86, 551–560. [Google Scholar] [CrossRef]

















| Datasets | Resolution | Time | Source |
|---|---|---|---|
| National Freeway/expressway Electronic vector map (NFVM) | Country level | 2015 2018 | Ministry of transport of China |
| National General Highway Electronic vector map (NGVM) | Country level | 2015 2018 | Ministry of transport of China |
| Provincial Highway Electronic vector map (PHVM) | Country level | 2015 2018 | Ministry of transport of China |
| County Highway Electronic vector map (CHVM) | Country level | 2015 2018 | Ministry of transport of China |
| Administrative boundary maps | County level | 2015 | NFGIS, CHN |
| VIIRS Cloud Mask—nighttime lights (VNL) | about 500 m | 2015 | NOAA/NCEL |
| Monthly average NPP-VIIRS nighttime light data | about 500 m | 2015–2019 | NOAA/NCEL |
| Census data(GRDP; GRDP per capita; Consumption per capita; Population) | Provincial and prefectural level | 2015 | National Bureau of Statistics of China |
| Density of road | National and provincial level | 2015 | Ministry of transport of China |
| Traffic flow | Provincial level | 2019 | Ministry of transport of China |
| Points of interest (POIs) | - | Google Map | |
| Resample Size | Count | Sum | Mean | Std. Dev. | |
|---|---|---|---|---|---|
| VNL | China | 38,194,708 | 8,236,237 | 0.216 | 2.669 |
| (Original image) | NFNL | 274,800 | 560,970 | 2.041 | 5.605 |
| - | NGNL | 260,047 | 738,061 | 2.838 | 7.557 |
| - | PHNL | 590,673 | 1,406,010 | 2.380 | 7.395 |
| - | CHNL | 984,862 | 1,559,816 | 1.584 | 6.244 |
| VNL_100 | China | 921,701,358 | 201,031,936 | 0.218 | 2.472 |
| (Resample to 100 m) | NFNL | 7,302,145 | 14,290,057 | 1.957 | 5.611 |
| - | NGNL | 6,905,859 | 19,351,407 | 2.802 | 7.512 |
| - | PHNL | 15,706,409 | 36,126,596 | 2.300 | 7.328 |
| - | CHNL | 26,250,119 | 41,864,136 | 1.595 | 6.126 |
| VNL_50 | China | 3,783,460,666 | 1,137,817,395 | 0.301 | 2.668 |
| (Resample to 50 m) | NFNL | 3,686,057 | 8,815,206 | 2.311 | 5.982 |
| - | NGNL | 2,826,415 | 9,050,142 | 3.202 | 8.093 |
| - | PHNL | 6,408,907 | 18,015,294 | 2.811 | 8.252 |
| - | CHNL | 10,661,262 | 21,008,913 | 1.971 | 6.808 |
| - | National Freeway | General Highway | Provincial Highway | County Highway |
|---|---|---|---|---|
| The Maximum Coordinate LocationImage | 155.759 (116.580309, 40.076508) Beijing Airporta1 | 120.156 (114.25123, 30.616909) Hankou Stationb1 | 264.468 (113.301991, 23.388259) Guangzhou Airportc1 | 259.611 (108.085206, 35.879778) X020 highwayd1 |
| - | ![]() | ![]() | ![]() | ![]() |
| - | Median Center | Mean Center | |||
|---|---|---|---|---|---|
| Grade | X Coordinate | Y Coordinate | Center X | Center Y | Std. Dist. |
| National freeway | 115.280 | 30.887 | 113.629 | 31.485 | 10.338 |
| National general highway | 115.315 | 30.816 | 113.483 | 31.483 | 10.612 |
| Provincial highway | 115.262 | 30.955 | 114.008 | 31.474 | 10.260 |
| County highway | 116.007 | 30.984 | 114.422 | 31.646 | 10.867 |
| Index | - | GDP per Capita | Consumption per Capita | Population |
|---|---|---|---|---|
| MNL | Pearson correlation | 0.736 ** | 0.849 ** | 0.979 ** |
| - | significance | < 0.0001 | < 0.0001 | < 0.0001 |
| HNTPI | Pearson correlation | 0.772 ** | 0.895 ** | 0.968 ** |
| - | significance | < 0.0001 | < 0.0001 | < 0.0001 |
© 2019 by the authors. Licensee MDPI, Basel, Switzerland. This article is an open access article distributed under the terms and conditions of the Creative Commons Attribution (CC BY) license (http://creativecommons.org/licenses/by/4.0/).
Share and Cite
Chang, Y.; Wang, S.; Zhou, Y.; Wang, L.; Wang, F. A Novel Method of Evaluating Highway Traffic Prosperity Based on Nighttime Light Remote Sensing. Remote Sens. 2020, 12, 102. https://doi.org/10.3390/rs12010102
Chang Y, Wang S, Zhou Y, Wang L, Wang F. A Novel Method of Evaluating Highway Traffic Prosperity Based on Nighttime Light Remote Sensing. Remote Sensing. 2020; 12(1):102. https://doi.org/10.3390/rs12010102
Chicago/Turabian StyleChang, Ying, Shixin Wang, Yi Zhou, Litao Wang, and Futao Wang. 2020. "A Novel Method of Evaluating Highway Traffic Prosperity Based on Nighttime Light Remote Sensing" Remote Sensing 12, no. 1: 102. https://doi.org/10.3390/rs12010102
APA StyleChang, Y., Wang, S., Zhou, Y., Wang, L., & Wang, F. (2020). A Novel Method of Evaluating Highway Traffic Prosperity Based on Nighttime Light Remote Sensing. Remote Sensing, 12(1), 102. https://doi.org/10.3390/rs12010102




