Assessment of the Impact of Basic Public Service Facility Configuration on Social–Spatial Differentiation: Taking the Zhaomushan District of Chongqing, China
Abstract
:1. Introduction
1.1. Background
1.2. Literature Review
1.3. Knowledge Gaps, Novelty, and Significance
2. Methods
2.1. Research Ideas
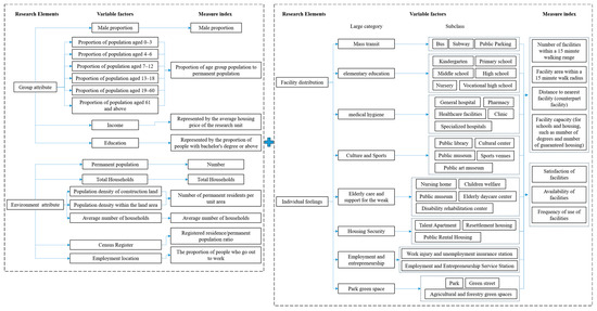
2.2. Elements and Measurement System
2.3. Data
2.4. Calculation and Analysis Methods
3. Study Area
4. Results
4.1. Characteristics of Two Types of Differentiation
4.2. Correlation between Two Types of Differentiation
4.3. Difference Position after Stacking
4.4. Boundary Changes after Stacking
4.5. New Social Zone after Stacking
5. Discussion
5.1. Coexistence of Positive and Negative Impacts
5.2. Multicenter and Composite
6. Conclusions
Author Contributions
Funding
Institutional Review Board Statement
Informed Consent Statement
Data Availability Statement
Conflicts of Interest
References and Note
- Yunitsyna, A.; Shtepani, E. Investigating the socio-spatial relations of the built environment using the Space Syntax analysis—A case study of Tirana City. Cities 2023, 133, 104147. [Google Scholar] [CrossRef]
- Sako, M.; Szymon, M.; Maarten, V.H.; Tiit, T. Socioeconomic segregation in European capital cities. Increasing separation between poor and rich. Popul. Space Place 2017, 25, 1062–1083. [Google Scholar] [CrossRef]
- Henri, L. The Production of Space; Blackwell Ltd.: Oxford, UK, 1992. [Google Scholar]
- Paul, K.; Steven, P. Introduction to Urban Social Geography; The Commercial Press: Beijing, China, 2005. (In Chinese) [Google Scholar]
- Gu, H.; Lin, Y.; Shen, T. Do you feel accepted? Perceived acceptance and its spatially varying determinants of migrant workers among Chinese cities. Cities 2022, 125, 103626. [Google Scholar] [CrossRef]
- Wu, Q.; Cheng, J.; Young, C. Social differentiation and spatial mixture in a transitional city—Kunming in southwest China. Habitat Int. 2017, 64, 11–21. [Google Scholar] [CrossRef]
- Park, R.E. Human Ecology. Am. J. Sociol. 1936, 42, 1–15. [Google Scholar] [CrossRef]
- Castells, M. Local and Global: Cities in the Network Society. Tijdschr. Voor Econ. Soc. Geogr. 2002, 93, 548–558. [Google Scholar] [CrossRef]
- Hemach, M.; Yu, W. Classification of functional regions in Iran. Prog. Geogr. 1986, 04, 12–17. (In Chinese) [Google Scholar]
- Xu, X.; Hu, H.; Ye, J. Factor ecological analysis of social spatial structure in Guangzhou city. Acta Geogr. Sin. 1989, 385–399. (In Chinese) [Google Scholar]
- Yu, W. Research and planning of urban social space. City Plan. Rev. 1986, 6, 25–28. (In Chinese) [Google Scholar]
- Guo, W. The reason, connotations and significance of the new paradigm of western social and cultural geography. Geogr. Res. 2020, 39, 508–526. (In Chinese) [Google Scholar] [CrossRef]
- Silva, E.B. Homologies of social space and elective affinities: Researching cultural capital. Sociology 2006, 40, 1171–1189. [Google Scholar] [CrossRef]
- Bofulin, M. Family-making in the transnational social field the child-raising practices of Chinese migrants in Slovenia. J. Chin. Overseas 2017, 13, 94–118. [Google Scholar] [CrossRef]
- Kidokoro, T.; Sho, K.; Fukuda, R. Urban suburbia: Gentrification and spatial inequality in workers’ communities in Tokyo. Cities 2023, 136, 104247. [Google Scholar] [CrossRef]
- Huang, S.; Liu, L.; Ye, L. The pattern and coupling model of residential socio-spatial differentiation in metropolis: A comparative study of Nanjing and Hangzhou. Geogr. Res. 2022, 41, 2125–2141. (In Chinese) [Google Scholar] [CrossRef]
- Qiang, H.; Wu, X. A study on the differentiation and evolution of the living space of migrant workers in the main urban area of Nanjing. City Plan. Rev. 2023, 47. (In Chinese) [Google Scholar] [CrossRef]
- Sheng, M. Spatial differentiation in employment of low-income graduates in Beijing: An empirical study on Shijiazhuang area. City Plan. Rev. 2016, 40, 52–58. (In Chinese) [Google Scholar]
- Bi, B.; Lin, W.; Chen, Q. Exploring Socio-spatial Equity in Basic Educational Service Distribution in Beijing Municipality. Urban Dev. Stud. 2017, 24, 70–78. (In Chinese) [Google Scholar]
- Xie, M.; Huang, G.; Zhang, X. Spatial structure and impacting factors of the urban networks in China based on the perspective of cultural performance consumption. World Reg. Stud. World Reg. Stud. 2022, 31, 1332–1344. [Google Scholar] [CrossRef]
- Zhen, Z. Analyzing urban socio-spatial segregation through space-time behavioral big data. Hum. Geogr. 2022, 37, 72–80. (In Chinese) [Google Scholar] [CrossRef]
- Emily, T. Sense of Community and neighbourhood form: An assessment of the social doctrine of New Urbanism. Urban Stud. 1999, 36, 1361–1379. [Google Scholar] [CrossRef]
- Tijs, N.; Steven, F.; Matthias, D.; Kobe, B. Spatial variation in the potential for social interaction: A case study in Flanders (Belgium). Comput. Environ. Urban Syst. 2013, 41, 318–331. [Google Scholar] [CrossRef]
- Xiao, W. Actuality and future of middle class in China. Sociol. Stud. 2001, 0, 93–98. [Google Scholar] [CrossRef]
- Dipeolu, A.A.; Ibem, E.O.; Fadamiro, J.A. Determinants of residents’ preferences for Urban Green infrastructure in Nigeria: Evidence from Lagos Metropolis. Urban For. Urban Green. 2021, 57, 126931. [Google Scholar] [CrossRef]
- Kong, L. Spatial interpretation and countermeasures of traffic problems in large cities in China. Urban Transp. China 2017, 15, 10–17. (In Chinese) [Google Scholar] [CrossRef]
- Lucia, E. A Justified Plan Graph Analysis of Social Housing in Mexico (1974–2019): Spatial Transformations and Social Implications. Nexus Netw. J. 2022, 24, 25–53. [Google Scholar] [CrossRef]
- Ma, X.; Yuan, Q.; Zhao, J. Sociospatial characteristics of Guangzhou’s indemnificatory communities. Geogr. Res. 2012, 31, 2080–2093. (In Chinese) [Google Scholar]
- Sanín, S.; Juan, D.D. Hogar en tránsito apropiaciones domésticas de la vivienda de interés social (VIS) y reconfiguraciones del sentido de hogar. Antípoda Rev. Antropol. Arqueol. 2008, 1, 31–61. [Google Scholar] [CrossRef]
- Song, W.; Tu, T.; Yin, S.; Xu, Y.; Liu, C. The differentiation and effects of social-spatial accessibility in compulsory education resources in Nanjing. Geogr. Res. 2019, 38, 2008–2026. (In Chinese) [Google Scholar] [CrossRef]
- Yin, W.; Shao, D.; Wu, D. Effect of residential space differentiation on park green space pattern: A Study of Suzhou city. Areal Res. Dev. 2023, 42, 81–87. (In Chinese) [Google Scholar] [CrossRef]
- Wang, D.; Zhu, H.; Qian, L. Can equalization of basic public services alleviate the relative poverty of migrant workers? Chin. Rural. Econ. 2022, 8, 16–34. (In Chinese) [Google Scholar]
- Carvalho, C.; Netto, V.M. Segregation within segregation: Informal settlements beyond socially homogenous areas. Cities 2023, 134, 104152. [Google Scholar] [CrossRef]
- Zheng, J.; Hu, M.; Wang, C.; Wang, S.; Han, B.; Wang, H. Spatial patterns of residents’ daily activity space and its influencing factors based on the CatBoost model: A case study of Nanjing, China. Front. Archit. Res. 2022, 11, 104152. [Google Scholar] [CrossRef]
- Zhang, X.; Chai, Y. A research framework on social differentiation of housing mix neighbourhoods based on residents’ spatial-temporal behavior analysis. Hum. Geogr. 2022, 37, 39–46. (In Chinese) [Google Scholar] [CrossRef]
- Levene, M.; Fenner, T. A problem in human dynamics: Modelling the population density of a social space. J. Build. Perform. Simul. 2020, 13, 112–121. [Google Scholar] [CrossRef]
- Lynam, A.; Li, F.; Xiao, G.; Fei, L.; Huang, H.; Utzig, L. Capturing socio-spatial inequality in planetary urbanization: A multi-dimensional methodological framework. Cities 2023, 132, 104076. [Google Scholar] [CrossRef]
- Li, Z.; He, S.; Liu, Y. Social Space in Chinese Cities; Science Press: Beijing, China, 2021; Volume 18. (In Chinese) [Google Scholar]
- Li, Z.; Zhen, F.; Zhang, S.; Yang, Y. Characteristics of elderly activity space by public transport and influencing factors: Based on the comparative analysis of daily and occasional activities. Prog. Geogr. 2022, 41, 648–659. (In Chinese) [Google Scholar] [CrossRef]
- National Development and Reform Commission. National Basic Public Service Standards (2023). 2023. (In Chinese)
- Shao, T.; Yang, P.; Jiang, H.; Shao, Q. An analysis of public service satisfaction of tourists at scenic spots: The case of Xiamen city. Sustainability 2023, 15, 2752. [Google Scholar] [CrossRef]













| Type | Source and Name | Use |
|---|---|---|
| Statistical data | 2020 Village and Town Planning Information Database | Obtain demographic data for each community |
| Spatial data | 2020 National Land Change Survey Database | Obtain current land use status |
| Bigemap GIS Office (v25.5.0.1) | Obtain high-definition satellite images and road networks | |
| Baidu Map Open Platform: AOI and POI | Obtain distribution of residential quarter and facilities | |
| Anjuke website: housing prices, number of households | Obtain housing prices and number of households in residential quarter | |
| Behavioral data | Survey questionnaire: 451 valid questionnaires | Obtain facility satisfaction and accessibility |
| Visits and discussions: 32 people | Auxiliary data analysis | |
| Check-in on Weibo | Obtain facility usage frequency | |
| Other information | “Chongqing Local Treasure” official account and school enrollment tweets | Obtaining school district information |
| Comprehensive Indicators (F′) | Elderly Care and Housing Security (F′1) | Public Transportation and Green Space Acquisition (F′2) | Compulsory Education and Employment Security (F′3) | Small Medical and Health Facilities (F′4) | ||
|---|---|---|---|---|---|---|
| Comprehensive indicators (F) | correlation coefficient | −0.134 ** | 0.114 * | 0.198 ** | −0.477 ** | −0.016 |
| Significance (2-tailed) | 0.008 | 0.024 | 0.000 | 0.000 | 0.747 | |
| N | 189 | 189 | 189 | 189 | 189 | |
| Children aged 0–12 (F1) | correlation coefficient | −0.395 ** | −0.208 ** | −0.172 ** | −0.199 ** | −0.244 ** |
| Significance (2-tailed) | 0.000 | 0.000 | 0.001 | 0.000 | 0.000 | |
| N | 189 | 189 | 189 | 189 | 189 | |
| Income and Residential Density (F2) | correlation coefficient | 0.392 ** | −0.035 | 0.422 ** | −0.040 | 0.402 ** |
| Significance (2-tailed) | 0.000 | 0.494 | 0.000 | 0.431 | 0.000 | |
| N | 189 | 189 | 189 | 189 | 189 | |
| On-site employment (F3) | correlation coefficient | −0.217 ** | 0.289 ** | 0.099 * | −0.413 ** | −0.129 * |
| Significance (2-tailed) | 0.000 | 0.000 | 0.049 | 0.000 | 0.011 | |
| N | 189 | 189 | 189 | 189 | 189 | |
| Principal Factor Pair | The Mediating Role of Social–Spatial Differentiation Indicators | Inspection Conclusion |
|---|---|---|
| On-site employment (F3) and elderly care and housing security (F′2) | F3 → registered residence/permanent population ratio → F′2 | complete mediation |
| F3 → Proportion of migrant workers → F′2 | complete mediation | |
| F3 → Proportion of labor force population aged 19–60 → F′2 | The mediating effect is not significant. | |
| F3 → Income level → F′2 | complete mediation | |
| On-site employment (F3) and compulsory education and employment security (F′4) | F3 → registered residence/permanent population ratio → F′4 | complete mediation |
| F3 → Proportion of migrant workers → F′4 | The mediating effect is not significant. | |
| F3 → Proportion of labor force population aged 19–60 → F′4 | The mediating effect is not significant. | |
| F3 → Income level → F′4 | complete mediation | |
| Income and Residential Density (F2) and Public Transport and Green Space Acquisition (F′3) | F2 → Income Level → F′3 | masking effect |
| F2 → Land use area population density → F′3 | partial mediation | |
| F2 → Population density of construction land → F′3 | masking effect | |
| F2 → Proportion of labor force population aged 19–60 → F′3 | partial mediation | |
| Income and Residential Density (F2) and Small Healthcare Facility Factor (F′4) | F2 → Income Level → F′4 | The mediating effect is not significant. |
| F2 → Land use area population density → F′4 | partial mediation | |
| F2 → Population density of construction land → F′4 | masking effect | |
| F2 → Proportion of labor force population aged 19–60 → F′4 | masking effect |
| Principal Factor Pair | Number of Spatial Units (Differentiation State) | Number of Spatial Units (Degree of Differentiation) | |||
|---|---|---|---|---|---|
| Low Society High Service | Social Matching Services | High Society Low Service | Intensified Spatial Differentiation | Weakening of Spatial Differentiation | |
| Children aged 0–12 (F1) and Elderly Care and Housing Security (F′1) | 4 | 92 | 112 | 80 | 128 |
| On-site employment factor (F3) and Elderly Care and Housing Security (F′2) | 57 | 90 | 61 | 100 | 108 |
| Children aged 0–12 (F1) and Public Transport and Green Space Access (F′2) | 78 | 59 | 71 | 75 | 133 |
| Income and Residential Density (F2) and Public Transport and Green Space Acquisition (F′3) | 59 | 97 | 52 | 119 | 89 |
| Children aged 0–12 (F1) and Compulsory Education and Employment Security (F′3) | 58 | 79 | 71 | 84 | 124 |
| On-site employment (F3) and Compulsory Education and Employment Security (F′4) | 74 | 70 | 64 | 75 | 133 |
| Children aged 0–12 (F1) and Small Healthcare Facilities (F′4) | 55 | 78 | 75 | 76 | 132 |
| Income and Residential Density (F2) and Small Healthcare Facilities (F′4) | 113 | 54 | 41 | 127 | 81 |
| Basic Public Service Facilities | The Main Factor of Social–Spatial Differentiation | |||
|---|---|---|---|---|
| Income | Residential Density | Children Aged 0–12 | Employment Location | |
| Mass transit | exacerbate | exacerbate | mitigation | no significant impact |
| Compulsory education | no significant impact | no significant impact | mitigation | mitigation |
| Elderly care and support for the weak | no significant impact | no significant impact | mitigation | no significant impact |
| Culture and sports | no significant impact | no significant impact | no significant impact | no significant impact |
| Employment security | no significant impact | no significant impact | mitigation | mitigation |
| Housing security | no significant impact | no significant impact | mitigation | no significant impact |
| Medical hygiene | exacerbate | exacerbate | mitigation | no significant impact |
| Park green space | exacerbate | exacerbate | mitigation | no significant impact |
| Basic Public Service Facilities | Types of Social–Spatial Differentiation Boundaries | ||||
|---|---|---|---|---|---|
| Income | Residential Density | Non-Child Population | Child Population | Employment Location | |
| Mass transit | weaken | weaken | weakened/added | weakened/added | weakened/added |
| Compulsory education | no significant impact | no significant impact | no significant impact | weakened/added | weakened/added |
| Elderly care and support for the weak | no significant impact | no significant impact | no significant impact | no significant impact | no significant impact |
| Culture and sports | no significant impact | no significant impact | no significant impact | no significant impact | no significant impact |
| Employment security | no significant impact | no significant impact | no significant impact | weakened/added | weakened/added |
| Housing security | no significant impact | no significant impact | no significant impact | no significant impact | no significant impact |
| Medical hygiene | no significant impact | no significant impact | added | no significant impact | no significant impact |
| Park green space | weaken | weaken | weakened/added | weakened/added | weakened/added |
Disclaimer/Publisher’s Note: The statements, opinions and data contained in all publications are solely those of the individual author(s) and contributor(s) and not of MDPI and/or the editor(s). MDPI and/or the editor(s) disclaim responsibility for any injury to people or property resulting from any ideas, methods, instructions or products referred to in the content. |
© 2023 by the authors. Licensee MDPI, Basel, Switzerland. This article is an open access article distributed under the terms and conditions of the Creative Commons Attribution (CC BY) license (https://creativecommons.org/licenses/by/4.0/).
Share and Cite
Sun, A.; Huang, Y.; Yang, L.; Huang, C.; Xiang, H. Assessment of the Impact of Basic Public Service Facility Configuration on Social–Spatial Differentiation: Taking the Zhaomushan District of Chongqing, China. Sustainability 2024, 16, 196. https://doi.org/10.3390/su16010196
Sun A, Huang Y, Yang L, Huang C, Xiang H. Assessment of the Impact of Basic Public Service Facility Configuration on Social–Spatial Differentiation: Taking the Zhaomushan District of Chongqing, China. Sustainability. 2024; 16(1):196. https://doi.org/10.3390/su16010196
Chicago/Turabian StyleSun, Ao, Yong Huang, Li Yang, Chen Huang, and Hengling Xiang. 2024. "Assessment of the Impact of Basic Public Service Facility Configuration on Social–Spatial Differentiation: Taking the Zhaomushan District of Chongqing, China" Sustainability 16, no. 1: 196. https://doi.org/10.3390/su16010196
APA StyleSun, A., Huang, Y., Yang, L., Huang, C., & Xiang, H. (2024). Assessment of the Impact of Basic Public Service Facility Configuration on Social–Spatial Differentiation: Taking the Zhaomushan District of Chongqing, China. Sustainability, 16(1), 196. https://doi.org/10.3390/su16010196

