An Appropriate Model for the Prediction of Rock Mass Deformation Modulus among Various Artificial Intelligence Models
Abstract
1. Introduction
2. Various Artificial Intelligence Models
2.1. Multiple Linear Regression Model
2.2. Artificial Neural Networks (ANNs) Model
Development of Code for ANNs in MATLAB
2.3. Random Forest Regression (RFR)
2.4. K-Nearest Neighbor (KNN)
- KNN is simple to understand and use.
- KNN is uncomplicated to comprehend and implement.
- KNN, when used for classification and regression, learns non-linear decision boundaries, and by adjusting the value of K, it also produces a very adaptable choice limit.
- There is no stage in the KNN design that is primarily devoted to the training stage.
- Since there is only one hyperparameter, denoted by the letter K, modifying the other hyperparameters is simple.
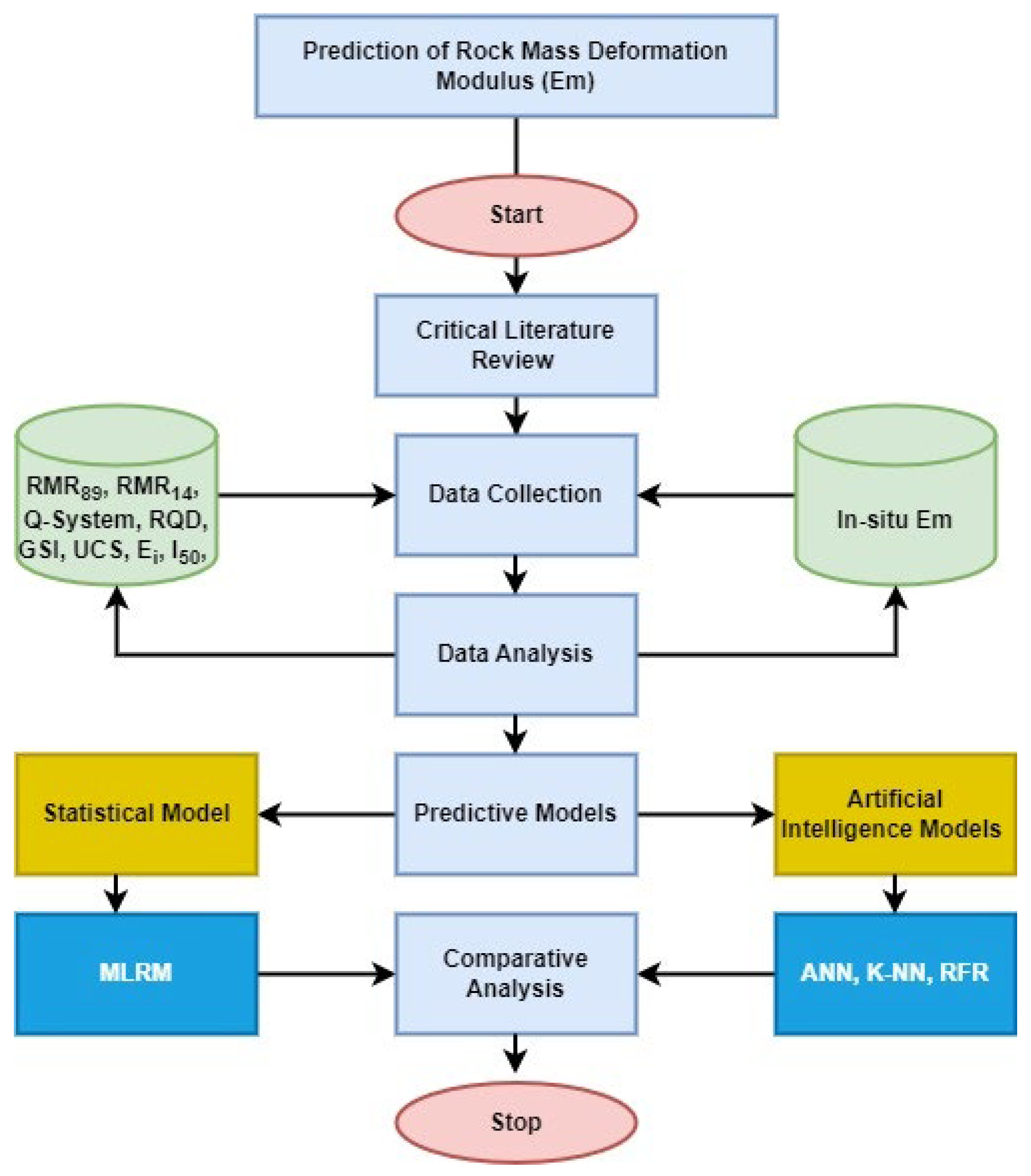
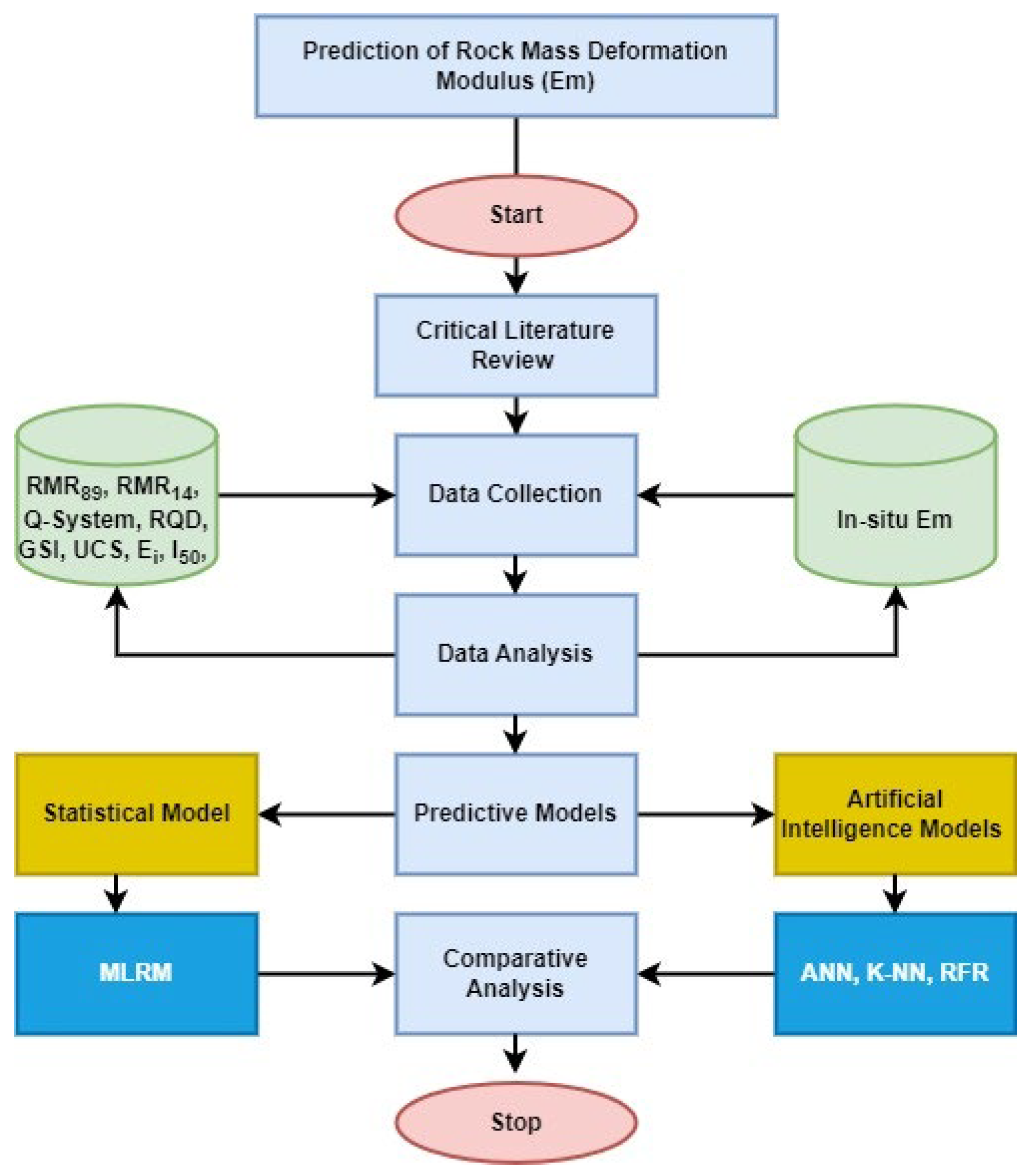
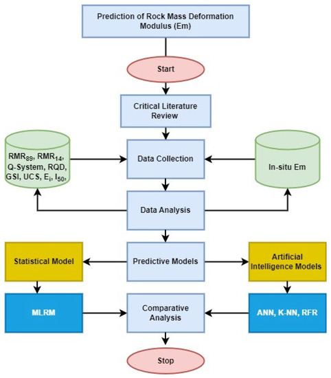
3. Development of a Database for the Prediction of Em
3.1. Geo-Mechanical Properties
3.2. In Situ Rock Mass Deformation Modulus (Em)
3.3. Rock Mass Classification Data
4. Analysis of Results
4.1. Selection of Appropriate Input Variables for Predictive Modeling
4.2. MLR Model
4.3. Prediction of Em Using the ANN Model
4.4. ANN Performance and Accuracy
4.5. Prediction of Em Using the RFR Model
4.6. Prediction of Em Using the KNN Model
4.7. Comparative Analysis of MR, ANN, RFR, and KNN Models
5. Discussion
- (1)
- The in situ methods for determining the rock mass deformation modulus (Em) require complex testing procedures in the field. Additionally, for Em determination, specific dimensions of the pit need to be excavated through drilling and blasting, which disturb and fracture the surrounding rock for placement of the necessary equipment and displacement measurement sensors. Due to the fractured surrounding rock mass, the Em results may be questionable. Therefore, most researchers now prefer to use the alternate method for Em determination rather than to determine it through in situ methods. Several alternate methods have been devised to predict Em; however, RFR, and KNN were not applied in the prediction of Em. Furthermore, the performance of ANN in the literature was not up to the mark. Therefore, in this research, RFR and KNN applications were explored in Em prediction. Moreover, ANN performance was improved by selecting the most appropriate input variables and optimizing neuron numbers.
- (2)
- The selection of appropriate input variables is essential to increase the model’s efficacy in predicting the required output. This is very important for the development of all predictive models that use independent input variables instead of dependent variables. The dependent input variables can cause multilinearity, directly decreasing the efficacy of predictive models. The appropriate input variables among the eight were selected using correlation matrix analysis. The RMR89, RQD, GSI, RMR14, and Q systems have a strong correlation with output, while point load index and UCS have a moderate correlation with output, and Ei has a weak correlation with output due to which Ei was dropped to be used as input variables, as presented in Figure 4. Furthermore, the pairwise correlation of RMR89 has a strong correlation with RQD, GSI, RMR14, and the Q system; hence RMR89 is dependent on these input variables. Therefore, RMR89 was selected, and others were dropped in order to neglect multicollinearity in the input variables. The UCS was dropped due to its determination based on destructive techniques or complex laboratory testing and negative correlation with the point load index. Therefore, among the eight different input variables, only RMR89 and the point load index were observed as suitable input variables for the prediction of Em.
- (3)
- The Em was predicted using three artificial intelligence techniques (ANN, RFR, KNN). and one statistical technique (MLRM). The results reveal that the prediction performance of MLRM is less than KNN, while the prediction performance of KNN is less than RFR, whereas the prediction performance of RFR is less than ANN. Therefore, based on the performance indicators, the prediction performance of ANN is greater than all other predictive models. Hence, the ANN model is proposed as the most appropriate model for the prediction of Em.
6. Conclusions
- The independent input variables were selected as input variables for the prediction of Em using correlation matrix analysis. The comparative analysis of the results reveals that the RMR89 and point load index are the most suitable input variables due to their maximum contribution to the prediction of Em.
- Em is predicted using the selected input variables based on the MLRM, ANN, RFR, and KNN models. Furthermore, it was observed that the efficacy of the ANN model is much improved by using the optimized neuron the Em prediction.
- The prediction performance of the developed models was determined using R2, MAE, MSE, and MEAE. Results reveal that the prediction performance of ANN is remarkably greater than MLRM, and KNN, however slightly greater than RFR.
- The ANN model is proposed to be used as the most appropriate model for predicting the rock mass deformation modulus (Em) compared to the other models.
- This research will provide a better understanding and foundation for field professionals working on rock engineering projects to predict various engineering parameters, especially Em for sustainable design.
Author Contributions
Funding
Institutional Review Board Statement
Informed Consent Statement
Acknowledgments
Conflicts of Interest
References
- Yang, D.; Ning, Z.; Li, Y.; Lv, Z.; Qiao, Y. In situ stress measurement and analysis of the stress accumulation levels in coal mines in the northern Ordos Basin, China. Int. J. Coal Sci. Technol. 2021, 8, 1316–1335. [Google Scholar] [CrossRef]
- Yang, S.-Q.; Huang, Y.-H.; Ranjith, P.G. Failure mechanical and acoustic behavior of brine saturated-sandstone containing two pre-existing flaws under different confining pressures. Eng. Fract. Mech. 2018, 193, 108–121. [Google Scholar] [CrossRef]
- Yuan, Y.; Wang, S.; Wang, W.; Zhu, C. Numerical simulation of coal wall cutting and lump coal formation in a fully mechanized mining face. Int. J. Coal Sci. Technol. 2021, 8, 1371–1383. [Google Scholar] [CrossRef]
- Zhou, J.; Lin, H.; Jin, H.; Li, S.; Yan, Z.; Huang, S. Cooperative prediction method of gas emission from mining face based on feature selection and machine learning. Int. J. Coal Sci. Technol. 2022, 9, 51. [Google Scholar] [CrossRef]
- Hoek, E.; Diederichs, M.S. Empirical estimation of rock mass modulus. Int. J. Rock Mech. Min. 2006, 43, 203–215. [Google Scholar] [CrossRef]
- Sonmez, H.; Gokceoglu, C.; Nefeslioglu, H.A.; Kayabasi, A. Estimation of rock modulus: For intact rocks with an artificial neural network and for rock masses with a new empirical equation. Int. J. Rock Mech. Min. 2006, 43, 224–235. [Google Scholar] [CrossRef]
- Hussain, S.; Khan, M.; Rahman, Z.U.; Mohammad, N.; Raza, S.; Tahir, M.; Ahmad, I.; Sherin, S.; Khan, N.M. Evaluating the predicting performance of indirect methods for estimation of rock mass deformation modulus using inductive modelling techniques. J. Himal. Earth Sci. 2018, 51, 61–74. [Google Scholar]
- Wang, C.F.; Chen, X.F.; Xu, X.; Jin, W. Financing and operating strategies for blockchain technology-driven accounts receivable chains. Eur. J. Oper. Res. 2023, 304, 1279–1295. [Google Scholar] [CrossRef]
- Patel, R.; Migliavacca, M.; Oriani, M.E. Blockchain in banking and finance: A bibliometric review. Res. Int. Bus. Financ. 2022, 62, 101718. [Google Scholar] [CrossRef]
- Mohammadi, H.; Rahmannejad, R. The Estimation of Rock Mass Deformation Modulus Using Regression and Artificial Neural Networks Analysis. Arab. J. Sci. Eng. 2010, 35, 205–217. [Google Scholar]
- Asem, P. Prediction of unconfined compressive strength and deformation modulus of weak argillaceous rocks based on the standard penetration test. Int. J. Rock Mech. Min. 2020, 133, 104397. [Google Scholar] [CrossRef]
- Gholamnejad, J.; Bahaaddini, H.; Rastegar, M. Prediction of the deformation modulus of rock masses using Artificial Neural Networks and Regression methods. J. Min. Environ. 2013, 4, 35–43. [Google Scholar]
- Dong, X.; Wu, Y.; Cao, K.; Muhammad Khan, N.; Hussain, S.; Lee, S.; Ma, C.J.S. Analysis of mudstone fracture and precursory characteristics after corrosion of acidic solution based on dissipative strain energy. Sustainability 2021, 13, 4478. [Google Scholar] [CrossRef]
- Khan, N.M.; Ahmad, M.; Cao, K.; Ali, I.; Liu, W.; Rehman, H.; Hussain, S.; Rehman, F.U.; Ahmed, T.J.S. Developing a new bursting liability index based on energy evolution for coal under different loading rates. Sustainability 2022, 14, 1572. [Google Scholar] [CrossRef]
- Wu, R.; Zhang, P.; Kulatilake, P.H.S.W.; Luo, H.; He, Q. Stress and deformation analysis of gob-side pre-backfill driving procedure of longwall mining: A case study. Int. J. Coal Sci. Technol. 2021, 8, 1351–1370. [Google Scholar] [CrossRef]
- Xie, J.; Ge, F.; Cui, T.; Wang, X. A virtual test and evaluation method for fully mechanized mining production system with different smart levels. Int. J. Coal Sci. Technol. 2022, 9, 41. [Google Scholar] [CrossRef]
- Xue, D.; Lu, L.; Zhou, J.; Lu, L.; Liu, Y. Cluster modeling of the short-range correlation of acoustically emitted scattering signals. Int. J. Coal Sci. Technol. 2021, 8, 575–589. [Google Scholar] [CrossRef]
- Batugin, A.; Wang, Z.; Su, Z.; Sidikovna, S.S. Combined support mechanism of rock bolts and anchor cables for adjacent roadways in the external staggered split-level panel layout. Int. J. Coal Sci. Technol. 2021, 8, 659–673. [Google Scholar] [CrossRef]
- Gao, R.; Kuang, T.; Zhang, Y.; Zhang, W.; Quan, C.J. Technology. Controlling mine pressure by subjecting high-level hard rock strata to ground fracturing. Int. J. Coal Sci. Technol. 2021, 8, 1336–1350. [Google Scholar] [CrossRef]
- Li, C.; Guo, D.; Zhang, Y.; An, C.J. Compound-mode crack propagation law of PMMA semicircular-arch roadway specimens under impact loading. Int. J. Coal Sci. Technol. 2021, 8, 1302–1315. [Google Scholar] [CrossRef]
- Liu, B.; Zhao, Y.; Zhang, C.; Zhou, J.; Li, Y.; Sun, Z.J. Characteristic strength and acoustic emission properties of weakly cemented sandstone at different depths under uniaxial compression. Int. J. Coal Sci. Technol. 2021, 8, 1288–1301. [Google Scholar] [CrossRef]
- Chen, B.J. Stress-induced trend: The clustering feature of coal mine disasters and earthquakes in China. Int. J. Coal Sci. Technol. 2020, 7, 676–692. [Google Scholar] [CrossRef]
- Chen, Y.; Zuo, J.; Liu, D.; Li, Y.; Wang, Z.J. Experimental and numerical study of coal-rock bimaterial composite bodies under triaxial compression. Int. J. Coal Sci. Technol. 2021, 8, 908–924. [Google Scholar] [CrossRef]
- Zhang, S.; Lu, L.; Wang, Z.; Wang, S.J. A physical model study of surrounding rock failure near a fault under the influence of footwall coal mining. Int. J. Coal Sci. Technol. 2021, 8, 626–640. [Google Scholar] [CrossRef]
- Chi, X.; Yang, K.; Wei, Z.J. Breaking and mining-induced stress evolution of overlying strata in the working face of a steeply dipping coal seam. Int. J. Coal Sci. Technol. 2021, 8, 614–625. [Google Scholar] [CrossRef]
- Chang, J.; He, K.; Pang, D.; Li, D.; Li, C.; Sun, B.J. Influence of anchorage length and pretension on the working resistance of rock bolt based on its tensile characteristics. Int. J. Coal Sci. Technol. 2021, 8, 1384–1399. [Google Scholar] [CrossRef]
- Gokceoglu, C.; Yesilnacar, E.; Sonmez, H.; Kayabasi, A. A neuro-fuzzy model for modulus of deformation of jointed rock masses. Comput. Geotech. 2004, 31, 375–383. [Google Scholar] [CrossRef]
- Ravandi, E.G.; Rahmannejad, R. Application of numerical modeling and genetic programming to estimate rock mass modulus of deformation. Int. J. Min. Sci. Technol. 2013, 23, 733–737. [Google Scholar] [CrossRef]
- Hua, D.J.; Jiang, Q.H.; Liu, R.Y.; Gao, Y.C.; Yu, M. Rock mass deformation modulus estimation models based on in situ tests. Rock Mech. Rock Eng. 2021, 54, 5683–5702. [Google Scholar] [CrossRef]
- Aksoy, C.O.; Genis, M.; Aldas, G.U.; Ozacar, V.; Ozer, S.C.; Yilmaz, O. A comparative study of the determination of rock mass deformation modulus by using different empirical approaches. Eng. Geol. 2012, 131, 19–28. [Google Scholar] [CrossRef]
- Aksoy, C.O.; Kantarci, O.; Ozacar, V. An example of estimating rock mass deformation around an underground opening using numerical modeling. Int. J. Rock Mech. Min. 2010, 47, 272–278. [Google Scholar] [CrossRef]
- Cai, M.; Kaiser, P.K.; Uno, H.; Tasaka, Y.; Minami, M. Estimation of rock mass deformation modulus and strength of jointed hard rock masses using the GSI system. Int. J. Rock Mech. Min. 2004, 41, 3–19. [Google Scholar] [CrossRef]
- Federspiel, F.; Borghi, J.; Martinez-Alvarez, M. Growing debt burden in low- and middle-income countries during COVID-19 may constrain health financing. Glob. Health Action 2022, 15, 2072461. [Google Scholar] [CrossRef] [PubMed]
- Jangara, H.; Ozturk, C.A. Longwall top coal caving design for thick coal seam in very poor strength surrounding strata. Int. J. Coal Sci. Technol. 2021, 8, 641–658. [Google Scholar] [CrossRef]
- Kim, B.-H.; Walton, G.; Larson, M.K.; Berry, S. Investigation of the anisotropic confinement-dependent brittleness of a Utah coal. Int. J. Coal Sci. Technol. 2021, 8, 274–290. [Google Scholar] [CrossRef]
- Li, Y.; Yang, R.; Fang, S.; Lin, H.; Lu, S.; Zhu, Y.; Wang, M. Failure analysis and control measures of deep roadway with composite roof: A case study. Int. J. Coal Sci. Technol. 2022, 9, 2. [Google Scholar] [CrossRef]
- Lian, X.; Hu, H.; Li, T.; Hu, D. Main geological and mining factors affecting ground cracks induced by underground coal mining in Shanxi Province, China. Int. J. Coal Sci. Technol. 2020, 7, 362–370. [Google Scholar] [CrossRef]
- Ma, D.; Duan, H.; Zhang, J.; Bai, H. A state-of-the-art review on rock seepage mechanism of water inrush disaster in coal mines. Int. J. Coal Sci. Technol. 2022, 9, 50. [Google Scholar] [CrossRef]
- Nikolenko, P.V.; Epshtein, S.A.; Shkuratnik, V.L.; Anufrenkova, P.S. Experimental study of coal fracture dynamics under the influence of cyclic freezing–thawing using shear elastic waves. Int. J. Coal Sci. Technol. 2021, 8, 562–574. [Google Scholar] [CrossRef]
- Pan, W.; Pan, W.; Luo, J.; Fan, L.; Li, S.; Erdenebileg, U. Slope stability of increasing height and expanding capacity of south dumping site of Hesgoula coal mine: A case study. Int. J. Coal Sci. Technol. 2021, 8, 427–440. [Google Scholar] [CrossRef]
- Pang, Y.; Wang, H.; Lou, J.; Chai, H. Longwall face roof disaster prediction algorithm based on data model driving. Int. J. Coal Sci. Technol. 2022, 9, 11. [Google Scholar] [CrossRef]
- Wang, G.; Ren, H.; Zhao, G.; Zhang, D.; Wen, Z.; Meng, L.; Gong, S. Research and practice of intelligent coal mine technology systems in China. Int. J. Coal Sci. Technol. 2022, 9, 24. [Google Scholar] [CrossRef]
- Wei, C.; Zhang, C.; Canbulat, I.; Song, Z.; Dai, L. A review of investigations on ground support requirements in coal burst-prone mines. Int. J. Coal Sci. Technol. 2022, 9, 13. [Google Scholar] [CrossRef]
- Wu, H.; Chen, Y.; Lv, H.; Xie, Q.; Chen, Y.; Gu, J. Stability analysis of rib pillars in highwall mining under dynamic and static loads in open-pit coal mine. Int. J. Coal Sci. Technol. 2022, 9, 38. [Google Scholar] [CrossRef]
- Fu, J.; Cao, B.C.; Wang, X.L.; Zeng, P.J.; Liang, W.; Liu, Y.Z. BFS: A blockchain-based financing scheme for logistics company in supply chain finance. Connect. Sci. 2022, 34, 1929–1955. [Google Scholar] [CrossRef]
- He, G.; Lu, X.L. Good point set and double attractors based-QPSO and application in portfolio with transaction fee and financing cost. Expert. Syst. Appl. 2022, 209, 118339. [Google Scholar] [CrossRef]
- Sun, B.; Zeng, S.; Ding, D.X. Study and application of reliability analysis method in open-pit rock slope project. In Geotechnical Engineering for Disaster Mitigation and Rehabilitation; Springer: Berlin/Heidelberg, Germany, 2008; pp. 899–906. [Google Scholar] [CrossRef]
- Sampath, K.H.S.M.; Perera, M.S.A.; Ranjith, P.G.; Matthai, S.K.; Tao, X.; Wu, B. Application of neural networks and fuzzy systems for the intelligent prediction of CO2-induced strength alteration of coal. Measurement 2019, 135, 47–60. [Google Scholar] [CrossRef]
- Cabalar, A.F.; Cevik, A.; Gokceoglu, C. Some applications of Adaptive Neuro-Fuzzy Inference System (ANFIS) in geotechnical engineering. Comput. Geotech. 2012, 40, 14–33. [Google Scholar] [CrossRef]
- Jalalifar, H.; Mojedifar, S.; Sahebi, A.A.; Nezamabadi-Pour, H. Application of the adaptive neuro-fuzzy inference system for prediction of a rock engineering classification system. Comput. Geotech. 2011, 38, 783–790. [Google Scholar] [CrossRef]
- Singh, T.N.; Verma, A.K. Comparative analysis of intelligent algorithms to correlate strength and petrographic properties of some schistose rocks. Eng. Comput. 2012, 28, 1–12. [Google Scholar] [CrossRef]
- Singh, R.; Kainthola, A.; Singh, T.N. Estimation of elastic constant of rocks using an ANFIS approach. Appl. Soft Comput. 2012, 12, 40–45. [Google Scholar] [CrossRef]
- Khan, N.M.; Cao, K.; Emad, M.Z.; Hussain, S.; Rehman, H.; Shah, K.S.; Rehman, F.U.; Muhammad, A.J.M. Development of Predictive Models for Determination of the Extent of Damage in Granite Caused by Thermal Treatment and Cooling Conditions Using Artificial Intelligence. Mathematics 2022, 10, 2883. [Google Scholar] [CrossRef]
- Khan, N.M.; Cao, K.; Yuan, Q.; Bin Mohd Hashim, M.H.; Rehman, H.; Hussain, S.; Emad, M.Z.; Ullah, B.; Shah, K.S.; Khan, S. Application of Machine Learning and Multivariate Statistics to Predict Uniaxial Compressive Strength and Static Young’s Modulus Using Physical Properties under Different Thermal Conditions. Sustainability 2022, 14, 9901. [Google Scholar] [CrossRef]
- Abdalla, A.; Mohammed, A.S. Hybrid MARS-, MEP-, and ANN-based prediction for modeling the compressive strength of cement mortar with various sand size and clay mineral metakaolin content. Arch. Civ. Mech. Eng. 2022, 22, 194. [Google Scholar] [CrossRef]
- Ahmed, H.U.; Mostafa, R.R.; Mohammed, A.; Sihag, P.; Qadir, A. Support vector regression (SVR) and grey wolf optimization (GWO) to predict the compressive strength of GGBFS-based geopolymer concrete. Neural Comput. Appl. 2022, 1–18. [Google Scholar] [CrossRef]
- Mahmood, W.; Mohammed, A.S.; Asteris, P.G.; Ahmed, H.J.S.C. Soft computing technics to predict the early-age compressive strength of flowable ordinary Portland cement. Soft Comput. 2022, 1–18. [Google Scholar] [CrossRef]
- Wang, J.; Mohammed, A.S.; Macioszek, E.; Ali, M.; Ulrikh, D.V.; Fang, Q.J.B. A Novel Combination of PCA and Machine Learning Techniques to Select the Most Important Factors for Predicting Tunnel Construction Performance. Buildings 2022, 12, 919. [Google Scholar] [CrossRef]
- Tzamos, S.; Sofianos, A.I. A correlation of four rock mass classification systems through their fabric indices. Int. J. Rock Mech. Min. 2007, 44, 477–495. [Google Scholar] [CrossRef]
- Ceryan, N. Application of support vector machines and relevance vector machines in predicting uniaxial compressive strength of volcanic rocks. J. Afr. Earth Sci. 2014, 100, 634–644. [Google Scholar] [CrossRef]
- Sonmez, H.; Gokceoglu, C.; Ulusay, R. Indirect determination of the modulus of deformation of rock masses based on the GSI system. Int. J. Rock Mech. Min. 2004, 41, 849–857. [Google Scholar] [CrossRef]
- Kayabasi, A.; Gokceoglu, C.; Ercanoglu, M. Estimating the deformation modulus of rock masses: A comparative study (vol 40, pg 55, 2003). Int. J. Rock Mech. Min. 2003, 40, 607. [Google Scholar] [CrossRef]
- Ma, L.; Khan, N.M.; Cao, K.; Rehman, H.; Salman, S.; Rehman, F.U.J.L. Prediction of Sandstone Dilatancy Point in Different Water Contents Using Infrared Radiation Characteristic: Experimental and Machine Learning Approaches. Lithosphere 2022, 2021, 3243070. [Google Scholar] [CrossRef]
- Ali, Z.; Karakus, M.; Nguyen, G.D.; Amrouch, K. Effect of loading rate and time delay on the tangent modulus method (TMM) in coal and coal measured rocks. Int. J. Coal Sci. Technol. 2022, 9, 81. [Google Scholar] [CrossRef]
- Li, Y.; Mitri, H.S. Determination of mining-induced stresses using diametral rock core deformations. Int. J. Coal Sci. Technol. 2022, 9, 80. [Google Scholar] [CrossRef]
- Tavarani, N.S.; Jamali, S.; Zadeh, M.M. Combination of Artificial Neural Networks and Numerical Modeling for Predicting Deformation Modulus of Rock Masses. Arch. Min. Sci. 2020, 65, 337–346. [Google Scholar] [CrossRef]
- Rutherford, A. Applied multiple regression/correlation analysis for the behavioral sciences. Br. J. Math. Stat. Psychol. 2003, 56, 185–186. [Google Scholar]
- Jing, H.J.; Rad, H.N.; Hasanipanah, M.; Armaghani, D.J.; Qasem, S.N. Design and implementation of a new tuned hybrid intelligent model to predict the uniaxial compressive strength of the rock using SFS-ANFIS. Eng. Comput. 2021, 37, 2717–2734. [Google Scholar] [CrossRef]
- Shahri, A.A.; Moud, F.M.; Lialestani, S.P.M. A hybrid computing model to predict rock strength index properties using support vector regression. Eng. Comput. 2022, 38, 579–594. [Google Scholar] [CrossRef]
- Kumar, R.; Aggarwal, R.K.; Sharma, J.D. Energy analysis of a building using artificial neural network: A review. Energy Build. 2013, 65, 352–358. [Google Scholar] [CrossRef]
- Fidan, S.; Oktay, H.; Polat, S.; Ozturk, S. An Artificial Neural Network Model to Predict the Thermal Properties of Concrete Using Different Neurons and Activation Functions. Adv. Mater. Sci. Eng. 2019, 2019, 3831813. [Google Scholar] [CrossRef]
- Lawal, A.I.; Kwon, S. Application of artificial intelligence to rock mechanics: An overview. J. Rock Mech. Geotech. 2021, 13, 248–266. [Google Scholar] [CrossRef]
- Zhang, M.; Zhang, X.L.; Song, Y.; Zhu, J. Exploring the impact of green credit policies on corporate financing costs based on the data of Chinese A-share listed companies from 2008 to 2019. J. Clean. Prod. 2022, 375, 134012. [Google Scholar] [CrossRef]
- Armaghani, D.J.; Mohamad, E.T.; Momeni, E.; Monjezi, M.; Narayanasamy, M.S. Prediction of the strength and elasticity modulus of granite through an expert artificial neural network. Arab. J. Geosci. 2016, 9, 48. [Google Scholar] [CrossRef]
- Suthar, M. Applying several machine learning approaches for prediction of unconfined compressive strength of stabilized pond ashes. Neural Comput. Appl. 2020, 32, 9019–9028. [Google Scholar] [CrossRef]
- Matin, S.S.; Farahzadi, L.; Makaremi, S.; Chelgani, S.C.; Sattari, G. Variable selection and prediction of uniaxial compressive strength and modulus of elasticity by random forest. Appl. Soft Comput. 2018, 70, 980–987. [Google Scholar] [CrossRef]
- Breiman, L. Random forests. Mach. Learn. 2001, 45, 5–32. [Google Scholar] [CrossRef]
- Akbulut, Y.; Sengur, A.; Guo, Y.H.; Smarandache, F. NS-k-NN: Neutrosophic Set-Based k-Nearest Neighbors Classifier. Symmetry 2017, 9, 179. [Google Scholar] [CrossRef]
- Pedregosa, F.; Varoquaux, G.; Gramfort, A.; Michel, V.; Thirion, B.; Grisel, O.; Blondel, M.; Prettenhofer, P.; Weiss, R.; Dubourg, V.; et al. Scikit-learn: Machine Learning in Python. J. Mach. Learn. Res. 2011, 12, 2825–2830. [Google Scholar]
- Hussain, S.; Ur Rehman, Z.; Mohammad, N.; Tahir, M.; Shahzada, K.; Wali Khan, S.; Salman, M.; Khan, M.; Gul, A. Numerical modeling for engineering analysis and designing of optimum support systems for headrace tunnel. Adv. Civ. Eng. 2018, 2018, 7159873. [Google Scholar] [CrossRef]
- Spasenic, Z.; Makajic-Nikolic, D.; Benkovic, S. Risk assessment of financing renewable energy projects: A case study of financing a small hydropower plant project in Serbia. Energy Rep. 2022, 8, 8437–8450. [Google Scholar] [CrossRef]

















| Statistical Parameters | Input Data Variables | Output | |||||||
|---|---|---|---|---|---|---|---|---|---|
| RMR89 | UCS (MPa) | Ei (GPa) | RQD | RMR14 | Q System | GSI | Point Load Index | Em | |
| Data points | 146 | 146 | 146 | 146 | 146 | 146 | 146 | 146 | 146 |
| Mean | 67.81 | 75.93 | 39.04 | 73.34 | 82.62 | 11.80 | 69.94 | 7.50 | 30.86 |
| Standard Deviation | 8.51 | 36.52 | 11.55 | 7.06 | 21.22 | 9.19 | 8.88 | 4.44 | 13.60 |
| Minimum | 47.20 | 43.00 | 15.30 | 56.20 | 0.00 | 0.30 | 44.00 | 1.70 | 4.29 |
| Median | 69.80 | 57.90 | 37.50 | 75.30 | 89.00 | 10.30 | 69.80 | 9.00 | 33.75 |
| Maximum | 78.40 | 154.40 | 57.60 | 82.60 | 100.00 | 49.50 | 84.50 | 13.60 | 51.72 |
| The Parameters | Details | Numeric Values |
|---|---|---|
| n_estimators | Number of trees in RFR | 100.0 |
| max_depth | Maximum depth of tree | 12.0 |
| random_state | Random state | 32.0 |
| Parameters | Details | Numeric Values |
|---|---|---|
| n_neighbors | Number neighbors | 5.0 |
| Metric | The distance metric to use | Minkowski |
| AI Models | Performance Indicators | |||
|---|---|---|---|---|
| R2 | MAE | MSE | MEAE | |
| MLRM | 0.973 | 1.2343 | 2.4873 | 0.7884 |
| ANN | 0.999 | 0.2343 | 0.2873 | 0.0814 |
| RFR | 0.998 | 0.2998 | 0.3354 | 0.0836 |
| KNN | 0.988 | 1.0319 | 2.3886 | 0.6885 |
Publisher’s Note: MDPI stays neutral with regard to jurisdictional claims in published maps and institutional affiliations. |
© 2022 by the authors. Licensee MDPI, Basel, Switzerland. This article is an open access article distributed under the terms and conditions of the Creative Commons Attribution (CC BY) license (https://creativecommons.org/licenses/by/4.0/).
Share and Cite
Hussain, S.; Muhammad Khan, N.; Emad, M.Z.; Naji, A.M.; Cao, K.; Gao, Q.; Ur Rehman, Z.; Raza, S.; Cui, R.; Salman, M.; et al. An Appropriate Model for the Prediction of Rock Mass Deformation Modulus among Various Artificial Intelligence Models. Sustainability 2022, 14, 15225. https://doi.org/10.3390/su142215225
Hussain S, Muhammad Khan N, Emad MZ, Naji AM, Cao K, Gao Q, Ur Rehman Z, Raza S, Cui R, Salman M, et al. An Appropriate Model for the Prediction of Rock Mass Deformation Modulus among Various Artificial Intelligence Models. Sustainability. 2022; 14(22):15225. https://doi.org/10.3390/su142215225
Chicago/Turabian StyleHussain, Sajjad, Naseer Muhammad Khan, Muhammad Zaka Emad, Abdul Muntaqim Naji, Kewang Cao, Qiangqiang Gao, Zahid Ur Rehman, Salim Raza, Ruoyu Cui, Muhammad Salman, and et al. 2022. "An Appropriate Model for the Prediction of Rock Mass Deformation Modulus among Various Artificial Intelligence Models" Sustainability 14, no. 22: 15225. https://doi.org/10.3390/su142215225
APA StyleHussain, S., Muhammad Khan, N., Emad, M. Z., Naji, A. M., Cao, K., Gao, Q., Ur Rehman, Z., Raza, S., Cui, R., Salman, M., & Alarifi, S. S. (2022). An Appropriate Model for the Prediction of Rock Mass Deformation Modulus among Various Artificial Intelligence Models. Sustainability, 14(22), 15225. https://doi.org/10.3390/su142215225

