Research on Speeds at Roundabouts for the Needs of Sustainable Traffic Management
Abstract
1. Introduction
2. Previous Research Studies
3. Methodology
3.1. Key Roundabout Dimensions
- Inscribed circle diameter (D1), basic parameter used to define the size of a roundabout. It is measured between the outer edges of the circulatory roadway.
- Central island circle diameter (D2), measured between the internal edges of the circulatory roadway.
- Circulatory roadway width (W_cr), defines the roadway width for vehicle circulation around the central island. It is measured as the width between the outer edge of this roadway and the central island. It does not include the width of any mountable apron, which is defined to be part of the central island. For speed and traffic conditions, the number of traffic lanes in circulatory zone (N_cr), also matters, as well as width of the lane on circulatory roadway (W_lnc). Accordingly, radius of center line of circulatory lane (R_lnc) is also a parameter that can influence movement speed in the circulatory zone.
- Approach width, the width of the roadway used by approaching traffic upstream of any changes in width associated with the roundabout. This parameter depends on the number of lanes on the approach (N_lne) and width of the lane on the approach (W_lne).
- Departure width, width of the roadway used by departing traffic downstream of any changes in width associated with the roundabout. This parameter depends on the number of lanes on the departure (N_lnx) and width of the lane on departure (W_lnx).
- Entry width (W_en), defines the width of the entry where it meets the inscribed circle. It is measured perpendicularly from the right edge of the entry to the intersection point of the left edge line and the inscribed circle.
- Exit width (W_ex), defines the width of the exit where it meets the inscribed circle. It is measured perpendicularly from the right edge of the exit to the intersection point of the left edge line and the inscribed circle.
- Entry radius (R_en) the minimum radius of curvature of the outside curb at the entry.
- Exit radius (R_ex) the minimum radius of curvature of the outside curb at the exit.
3.2. Description of the Research Location
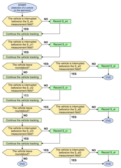
3.3. Data Collection Method
- Vehicles’ speed at the inflow leg (approach)to the roundabout, entry speed (S_en),
- Vehicles’ speed in the roundabout, circulatory speed (S_cr),
- Vehicles’ speed at the outflow leg of the roundabout, exiting speed (S_el).
- Vehicles stopping or deceleration, which occurs as a consequence of the change in the movement of the preceding vehicle;
- Vehicles stopping or deceleration on the entry leg to the intersection with the aim of giving way to a pedestrian or a vehicle which is within the roundabout;
- Circulating vehicles stopping or deceleration with the aim of speed adjustment to the speed of the vehicle that is leaving the roundabout flow or which is changing lanes within the roundabout with two traffic lanes;
- Vehicles stopping or deceleration at the exit leg of the intersection with the aim of giving way to a pedestrian;
- Vehicles stopping or deceleration, which occurs as the consequence of unforeseen actions in the intersection zone (improper pedestrians going across the road outside the pedestrian crossing, improper stopping and parking on the roadway, etc.)
4. Research Results and Discussion
- N—Total number of observations;
- Mean—The sum of all the observations divided by the number of observations (arithmetic average);
- SEMean—Standard error of the mean;
- StDev—Standard deviation of data;
- Min—Lowest value in observed data set;
- Q1—First quartile of observed data set, 25% of the data are less than or equal to this value;
- Median—The middle of the range of data, 50% of the data are less than or equal to this value;
- Q3—Third quartile of observed data set, 75% of the data are less than or equal to this value;
- Max—Highest value in observation data set.
4.1. Vehicles Speed at the Entry Leg
4.2. Vehicles Speed in the Roundabout
4.3. Vehicles Speed at Exit Leg
- If there are two intersections that are identical in all characteristics, except for parameter D1, there may be a difference in speeds S_en and S_cr, (p-value = 0.000), whilst this parameter will not have a significant impact on S_el (p-value = 0.026).
- If there are two intersections that are identical in all characteristics, except for parameter D2, there may be a difference in speed S_cr, (p-value = 0.000), whilst in the case of S_en and S_el it would have no effect (p-value = 0.269 and 0.753 respectively).
5. Application of the Research Results in the Procedure of Analysis of the Parameters of the Sustainable Functioning of Roundabouts
- Scenario SC1- Analysis of traffic conditions by default values of access speeds on approaches to roundabouts and in the circulatory zone.
- Scenario SC2- Analysis of traffic conditions by the values of access speeds on approaches to roundabouts and in the circulatory zone, which have been established in the research (Figure 11).
6. Conclusions
Author Contributions
Funding
Institutional Review Board Statement
Informed Consent Statement
Data Availability Statement
Conflicts of Interest
References
- Transportation Research Board of The National Research Council. Highway Capacity Manual; Transportation Research Board of The National Research Council: Washington, DC, USA, 2010; Volume 2. [Google Scholar]
- Transportation Research Board of The National Research Council. Highway Capacity Manual; Transportation Research Board of The National Research Council: Washington, DC, USA, 2010; Volume 3, Chapter 18. [Google Scholar]
- Harders, J. Die Leistungsfähigkeit nicht Signalregelter Städtischer Verkshrsknoten (Capacity of Unsignalized Urban Intersections); Bundesminister für Verkehr: Bonn, Germany, 1968. [Google Scholar]
- Siegloch, W. Die Leistungsermittlung an Knotenpunkten ohne Lichtsignalanlagen (Capacity Calculations at Unsignalized Intersections); Series Strassenbau und Strassenverkehrstechnik; Bundesminister für Verkehr: Bonn, Germany, 1973; Volume 154. [Google Scholar]
- Bassani, M.; Sacchi, E. The effect of road geometrics and traffic regulations on driver—Preferred speeds in northern Italy. An exploratory analyses. Transp. Res. Part A 2014, 25, 10–26. [Google Scholar] [CrossRef]
- Hyden, C.; Varheyli, A. The Effects on Safety, Time Consumption and Environment of Large Scale Use of Roundabouts in an Urban Area: A Case Study. Accid. Anal. Prev. 2000, 32, 11–23. [Google Scholar] [CrossRef]
- Varheyli, A. The Effects of Small Roundabout on Emissions and Fuel Consumption: A Case Study. Transp. Res. D Trans. Environ. 2002, 7, 65–71. [Google Scholar] [CrossRef]
- Coelho, M.C.; Farias, T.L.; Rouphail, N.M. Effect of Roundabout Operations on Pollutant Emissions. Transp. Res. D Trans. Environ. 2006, 11, 333–343. [Google Scholar] [CrossRef]
- Al-Ohmari, B.H.; Ghuzlan, K.A.; Al-Helo, L.B. Modeling through Traffic Speed at Roundabouts along Urban and Suburban Street Arterials. J. Trans. Res. Forum 2014, 53, 7–19. [Google Scholar] [CrossRef]
- Pešić, D.; Antić, B.; Smajlović, E.; Todosijević, B. The impact of the average traffic flow speed on occurrence risk of road crash. J. Road Traffic Eng. 2019, 65, 29–36. [Google Scholar] [CrossRef]
- Daniels, S.; Wets, G. Traffic Safety Effects of Roundabouts: A Review with Emphasis on Bicyclist’s Safety. In Proceedings of the 18th ICTCT Workshop, Helsinki, Finland, 27–28 October 2005. [Google Scholar]
- Waddell, E. Evolution of Roundabout Technology: A History-Based Literature Review. In Proceedings of the Institute of Transportation Engineers 67th Annual Meeting, Boston, MA, USA, 3–7 August 1997. [Google Scholar]
- Gazzarri, A.; Martello, M.T.; Pratelli, A.; Souleyrette, R.R. Gap Acceptance Parameters for HCM 2010 Roundabout Capacity Model Applications in Italy. Transport Systems and Traffic Engineering, 1st ed.; WIT Press: Southampton, UK, 2013; pp. 1–6. [Google Scholar]
- Rodegerdts, L.A.; Malinge, A.; Marnell, P.S.; Beaird, S.G.; Kittelson, M.J.; Mereszczak, Y.S. Assessment of Roundabout Capacity Models for the Highway Capacity Manual: Volume 2 of Accelerating Roundabout Implementation in the United States; Report FHWA-SA-15-070; Federal Highway Administration: Washington, DC, USA, 2015. [Google Scholar]
- Vaiana, R.; Gallelli, V.; Iuele, T. Methodological Approach for Evaluation of Roundabout Performances trought Microsimulation. Appl. Mech. Mater. 2013, 1956, 253–255. [Google Scholar]
- Vincenzo, G.; Rosolino, V.; Teresa, I. Comparison between simulated and experimental crossing speed profiles on roundabout with different geometric features. In Proceedings of the EWGT2013—16th Meeting of the EURO Working Group on Transportation, Porto, Portugal, 4–6 September 2013. [Google Scholar]
- Rodegerdts, L.; Bansen, J.; Tiesler, C.; Knudsen, J.; Myers, E.; Johnson, M.; O’Brien, A. National Cooperative Highway Research Program (NCHRP) Report 672 Roundabouts: An Informational Guide, 2nd ed.; Transportation Research Board of the National Academies: Washington, DC, USA, 2010. [Google Scholar]
- Brilon, W. Studies on Roundabouts in Germany: Lessons Learned. In Proceedings of the 3rd International TRB Roundabout Conference, Carmel, IN, USA, 17–20 May 2011. [Google Scholar]
- Yongsheng, C.; Bhagwant, P.; Lyon, C. Effect of Speed on Roundabout Safety Performance: Implications for Use of Speed as Surrogate Measure. In Proceedings of the Transportation Research Board 90th Annual Meeting, Washington, DC, USA, 23–27 January 2011. [Google Scholar]
- Trueblood, M.; Dale, J. Simulating Roundabouts with VISSIM. In Proceedings of the 2nd Urban Street Symposium: Uptown, Downtown, or Small Town: Designing Urban Streets that Work, Anaheim, CA, USA, 28–30 July 2003. [Google Scholar]
- Arndt, O. Speed control at roundabouts. In Proceedings of the 23rd ARRB Conference, Adelaide, Australia, 30 July–1 August 2008. [Google Scholar]
- Bassani, M.; Sacchi, E. Ivestigation into speed performance and consistency of urban roundabouts: An Italian case study. In Proceedings of the TRB 3rd International Roundabout Conference, Carmel, IN, USA, 28–20 May 2011. [Google Scholar]
- Aashto, A. Policy on Geometric Design of Highways and Streets; American Association of State Highway and Transportation Officials: Washington, DC, USA, 2004. [Google Scholar]
- Wanga, W.; Yangb, X. Research on Capacity of Roundabouts in Beijing. Procedia Soc. Behav. Sci. 2012, 43, 157–168. [Google Scholar] [CrossRef][Green Version]
- Robinson, B.; Rodegerdts, L. Capacity and Performance of Roundabouts: A Summary of Recommendations in the FHWA Roundabout Guide; Kittelson & Associated, Inc: San Francisco, CA, USA, 2000. [Google Scholar]
- Akçelik, R. Some common and differing aspects of alternative models for roundabout capacity and performance estimation. Proceedings of International Roundabout Conference, Transportation Research Board, Carmel, IN, USA, 17–20 May 2011. [Google Scholar]
- Nikolic, G.; Pringle, R.; Bragg, K. Evaluation of analytical tools used for the operational analysis of roundabouts. In Proceedings of the Annual Conference of the Transportation Association of Canada, Halifax, NS, Canada, 26–29 September 2010. [Google Scholar]
- Pilko, H.; Brčić, D.; Šubić, N. Study of vehicle speed in the design of roundabouts. Građevinar 2014, 4, 407–416. [Google Scholar]
- Šurdonja, S.; Dragčević, V.; Deluka-Tibljaš, A.; Korlaet, Ž. Model of vehicle path radius at roundabout center. Građevinar 2010, 71, 163–175. [Google Scholar]
- Pratelli, A.; Sechi, P.; Souleyrette, R.R. Upgrading traffic circles to modern roundabouts to improve safety and efficiency—Case studies from Italy. Promet Traffic Transp. 2018, 30, 217–229. [Google Scholar] [CrossRef]
- Kulović, M.; Drašković, D.; Petrović, T. Upravljanje brzinama na putevima primjenom ITS-a. In Proceedings of the IX Međunarodni Naučni Skup Saobraćajne Nezgode, Zlatibor, Serbia, 14–16 May 2015. [Google Scholar]
- Giuffrè, O.; Granà, A.; Tumminello, M.L.; Giuffrè, T.; Trubia, S.; Sferlazza, A.; Rencelj, M. Evaluation of Roundabout Safety Performance through Surrogate Safety Measures from Microsimulation. Hindawi J. Adv. Transp. 2018, 2018, 1–14. [Google Scholar] [CrossRef]
- Mitrović Simić, J.; Stević, Ž.; Zavadskas, E.K.; Bogdanović, V.; Subotić, M.; Mardani, A. A Novel CRITIC-Fuzzy FUCOM-DEA-Fuzzy MARCOS Model for Safety Evaluation of Road Sections Based on Geometric Parameters of Road. Symmetry 2020, 12, 2006. [Google Scholar] [CrossRef]
- Stanimirović, D.; Bogdanović, V.; Davidović, S.; Zavadskas, E.K.; Stević, Ž. The Influence of the Participation of Non-Resident Drivers on Roundabout Capacity. Sustainability 2019, 11, 3896. [Google Scholar] [CrossRef]
- Robinson, B.W.; Rodegerds, L.; Scarborough, W.; Kittelson, W.; Troutbeck, R.; Brilon, W.; Bondizo, L.; Courage, K.; Kyte, M.; Mason, J.; et al. Roundabouts: An Informational Guide; Report No. FHWA-RD-00-067; U.S. Department of Transportation—Federal Highway Administration: Washington, DC, USA, 2000. [Google Scholar]
- Bogdanović, V.; Ruškić, N.; Kulović, M.; Han, L. Toward a Capacity Analysis Procedure for Nonstandard Two-Way Stop-Controlled Intersections. Transp. Res. Rec. J. Transp. Res. Board 2013, 2395, 132–138. [Google Scholar] [CrossRef]
- Bogdanović, V.; Papić, Z.; Ruškić, N.; Jeftić, N. Karakteristike brzina na signalisanim raskrižjima. Suvremeni Promet 2011, 31, 196–200. [Google Scholar]
- Petz, B. Osnovne Statističke Metode za Nematematičare; Udžbenici Sveučilišta u Zagrebu: Zagreb, Croatia, 1985; Volume 2. [Google Scholar]
- Bunevska Talevska, J.; Ristov, M.; Malenkovska Todorova, M. Development of Methodology for the Selection of the Optimal Type of Pedestrian Crossing. Decis. Mak. Appl. Manag. Eng. 2019, 2, 105–114. [Google Scholar] [CrossRef]
- Precup, R.-E.; Preitl, S.; Petriu, E.; Bojan-Dragos, C.-A.; Szedlak-Stinean, A.-I.; Roman, R.-C.; Hedrea, E.-L. Model-Based Fuzzy Control Results for Networked Control Systems. Rep. Mech. Eng. 2020, 1, 10–25. [Google Scholar] [CrossRef]
- Blagojević, A.; Vesković, S.; Kasalica, S.; Gojić, A.; Allamani, A. The application of the fuzzy AHP and DEA for measuring the efficiency of freight transport railway undertakings. Oper. Res. Eng. Sci. Theor. Appl. 2020, 3, 1–23. [Google Scholar] [CrossRef]
- Petrovic, G.; Mihajlovic, J.; Cojbasic, Z.; Madic, M.; Marinkovic, D. Comparison of three fuzzy MCDM methods for solving the supplier selection problem. FU Mech. Eng. 2019, 17, 455–469. [Google Scholar] [CrossRef]












| Position of Intersection in WGS-84 Coordinate System | R1 | R2 | R3 | R4 |
|---|---|---|---|---|
| Latitude Longitude | 44.773963 17.199593 | 44.762172 17.201245 | 44.765897 17.187834 | 44.766366 17.209049 |
| Geometrical Characteristics | R1 | R2 | R3 | R4 |
|---|---|---|---|---|
| D1—Inscribed circle diameter (m) | 33.60 | 32.00 | 43.00 | 57.20 |
| D2—Central island circle diameter (m) | 22.00 | 16.00 | 31.00 | 34.80 |
| W_cr—Circulatory roadway width (m) | 5.80 | 8.00 | 6.00 | 9.40 |
| N_cr—Number of lane on circulatory roadway | 1 | 2 | 1 | 2 |
| W_lnc—Width of lane on the circulatory roadway (m) | 5.80 | 4.00 | 6.00 | 4.70 |
| W_en—Entry width (m) | 5.00 | 7.50 | 5.10 | 7.50 |
| N_lne—Number of lane on approach | 1 | 2 | 1 | 2 |
| W_lne—Width of lane on approach (m) | 4.00 | 3.50 | 4.50 | 3.75 |
| W_ex—Exit width (m) | 5.20 | 8.40 | 5.00 | 9.00 |
| N_lnx—Number of lane on departure | 1 | 2 | 1 | 2 |
| W_lnx—Width of lane on departure (m) | 4.00 | 3.50 | 4.50 | 3.80 |
| R_en—Entry radius (m) | 15.00 | 12.00 | 13.00 | 23.00 |
| R_ex—Exit radius (m) | 15.00 | 16.00 | 40.00 | 26.00 |
| Variable 1/Roundabout | Descriptive Statistic Parameters | ||||||||
|---|---|---|---|---|---|---|---|---|---|
| N | Mean | SEMean | StDev | Min | Q1 | Median | Q3 | Max | |
| S_en/R1 | 104 | 23.03 | 0.35 | 3.59 | 15.31 | 20.96 | 22.94 | 24.92 | 32.05 |
| S_en/R2 | 171 | 28.67 | 0.39 | 5.16 | 16.02 | 24.99 | 28.79 | 32.14 | 46.09 |
| S_en/R3 | 103 | 25.29 | 0.38 | 3.89 | 18.06 | 22.50 | 24.77 | 26.87 | 39.13 |
| S_en/R4 | 159 | 29.26 | 0.44 | 5.61 | 12.49 | 25.20 | 28.80 | 32.63 | 52.17 |
| Factor | D1 | D2 | R_en | W_en | N_lne | W_lne |
|---|---|---|---|---|---|---|
| Pearson correlation | 0.191 | 0.048 | 0.172 | 0.437 | 0.434 | −0.303 |
| p-Value | 0.000 | 0.269 | 0.000 | 0.000 | 0.000 | 0.000 |
| Variable 1/Roundabout | Descriptive Statistic Parameters | ||||||||
|---|---|---|---|---|---|---|---|---|---|
| N | Mean | SEMean | StDev | Min | Q1 | Median | Q3 | Max | |
| S_cr/R1 | 235 | 20.49 | 0.19 | 2.95 | 9.35 | 18.65 | 20.22 | 22.25 | 29.33 |
| S_cr/R2/inter. lane | 142 | 19.28 | 0.31 | 3.67 | 9.82 | 16.86 | 18.91 | 21.45 | 34.87 |
| S_cr/R2/exter. lane | 180 | 21.36 | 0.27 | 3.68 | 7.85 | 18.98 | 21.29 | 23.68 | 30.90 |
| S_cr/R3 | 249 | 22.40 | 0.20 | 3.15 | 15.15 | 20.22 | 22.09 | 24.05 | 33.86 |
| S_cr/R4/inter. lane | 163 | 25.15 | 0.28 | 3.55 | 16.33 | 22.50 | 25.23 | 27.38 | 37.44 |
| S_cr/R4/exter. lane | 126 | 26.15 | 0.38 | 4.23 | 5.64 | 23.14 | 26.26 | 28.92 | 35.01 |
| Factor | D1 | D2 | R_lnc | W_cr | N_lnc | W_lnc |
|---|---|---|---|---|---|---|
| Pearson correlation | 0.518 | 0.467 | 0.527 | 0.331 | 0.169 | 0.000 |
| p-Value | 0.000 | 0.000 | 0.000 | 0.000 | 0.000 | 0.996 |
| Number of Predictors | Multiple Regression Equation | S | R2 | R2-Adjusted |
|---|---|---|---|---|
| 2 | S_cr_aver = −32.41 + 2.378 R_lnc − 0.468 W_cr | 1.377 | 96.8 | 94.6 |
| 2 | S_cr_aver = −33.8 + 2.366 R_lnc − 0.046 D1 | 1.493 | 96.2 | 93.7 |
| 3 | S_cr_aver = −40.6 + 2.94 R_lnc − 0.354 D1 + 0.270 D2 | 1.515 | 97.4 | 93.5 |
| 3 | S_cr_aver = −40.0 + 3.05 R_lnc − 0.133 D1 − 0.694 W_cr | 1.532 | 97.3 | 93.4 |
| 4 | S_cr_aver = −41.2 + 2.72 R_lnc − 0.73 D1 + 0.74 D2 + 1.2 W_cr | 1.127 | 97.4 | 87.2 |
| Variable 1/Roundabout | Descriptive Statistic Parameters | ||||||||
|---|---|---|---|---|---|---|---|---|---|
| N | Mean | SEMean | StDev | Min | Q1 | Median | Q3 | Max | |
| S_el/R1 | 180 | 27.66 | 0.47 | 6.31 | 4.33 | 24.12 | 27.45 | 30.77 | 65.16 |
| S_el/R2 | 193 | 29.62 | 0.43 | 6.02 | 15.55 | 25.47 | 29.75 | 33.72 | 44.55 |
| S_el/R3 | 224 | 27.15 | 0.38 | 5.72 | 3.09 | 23.58 | 26.18 | 29.92 | 49.09 |
| S_el/R4 | 176 | 30.24 | 0.34 | 4.55 | 14.75 | 27.34 | 30.25 | 32.80 | 42.60 |
| Factor | D1 | D2 | R_ex | W_ex | N_lnx | W_lnx |
|---|---|---|---|---|---|---|
| Pearson correlation | 0.080 | −0.011 | −0.099 | 0.221 | 0.217 | −0.192 |
| p-Value | 0.026 | 0.753 | 0.006 | 0.000 | 0.000 | 0.000 |
| Measured Factors | R1 | R2 | R3 | R4 | ||||
|---|---|---|---|---|---|---|---|---|
| on Analyzed Approach | SC1 | SC2 | SC1 | SC2 | SC1 | SC2 | SC1 | SC2 |
| Volume (pc/h) | 611 | 371 | 718 | 306 | ||||
| V/C Ratio | 0.98 | 0.21 | 1.27 | 0.39 | ||||
| Denied Delay (hr) | 40.9 | 71.6 | 0 | 0 | 83.7 | 111 | 0 | 0 |
| Denied Del/Veh (s) | 225.6 | 393.4 | 0.2 | 0.3 | 418.8 | 552.8 | 0.2 | 0.2 |
| Total Delay (hr) | 3.8 | 3.5 | 0.5 | 0.8 | 3.1 | 3.0 | 0.2 | 0.2 |
| Total Del/Veh (s) | 22.3 | 22.6 | 4.2 | 6.8 | 18.9 | 19.8 | 2.6 | 2.3 |
| Stop Delay (hr) | 4.2 | 4.3 | 0.3 | 0.8 | 3.4 | 3.5 | 0.1 | 0.1 |
| Stop Del/Veh (s) | 24.6 | 27.1 | 2.1 | 6.3 | 21 | 23.3 | 1.2 | 1.6 |
| Travel Time (hr) | 45.1 | 75.9 | 0.9 | 1.4 | 87.1 | 114.5 | 0.4 | 0.4 |
| Avg Speed (kph) | 4 | 4 | 16 | 10 | 4 | 4 | 16 | 15 |
| Fuel Used (l) | 40 | 66.7 | 1.7 | 1.8 | 76.4 | 100.1 | 1 | 0.8 |
| Fuel Eff. (kpl) | 0.4 | 0.2 | 7.9 | 7.8 | 0.2 | 0.1 | 6.1 | 7.1 |
| CO Emissions (g) | 556 | 884 | 87 | 44 | 997 | 1290 | 55 | 34 |
| NOx Emissions (g) | 9 | 9 | 13 | 6 | 8 | 7 | 9 | 6 |
Publisher’s Note: MDPI stays neutral with regard to jurisdictional claims in published maps and institutional affiliations. |
© 2021 by the authors. Licensee MDPI, Basel, Switzerland. This article is an open access article distributed under the terms and conditions of the Creative Commons Attribution (CC BY) license (http://creativecommons.org/licenses/by/4.0/).
Share and Cite
Davidović, S.; Bogdanović, V.; Garunović, N.; Papić, Z.; Pamučar, D. Research on Speeds at Roundabouts for the Needs of Sustainable Traffic Management. Sustainability 2021, 13, 399. https://doi.org/10.3390/su13010399
Davidović S, Bogdanović V, Garunović N, Papić Z, Pamučar D. Research on Speeds at Roundabouts for the Needs of Sustainable Traffic Management. Sustainability. 2021; 13(1):399. https://doi.org/10.3390/su13010399
Chicago/Turabian StyleDavidović, Slavko, Vuk Bogdanović, Nemanja Garunović, Zoran Papić, and Dragan Pamučar. 2021. "Research on Speeds at Roundabouts for the Needs of Sustainable Traffic Management" Sustainability 13, no. 1: 399. https://doi.org/10.3390/su13010399
APA StyleDavidović, S., Bogdanović, V., Garunović, N., Papić, Z., & Pamučar, D. (2021). Research on Speeds at Roundabouts for the Needs of Sustainable Traffic Management. Sustainability, 13(1), 399. https://doi.org/10.3390/su13010399

