Studying Acoustic Behavior of BFRP Laminated Composite in Dual-Chamber Muffler Application Using Deep Learning Algorithm
Abstract
1. Introduction
1.1. Related Work
1.1.1. Acoustic Transmission Loss (TL)
1.1.2. Mufflers Design Optimization
1.1.3. Deep Neural Networks (DNNs)
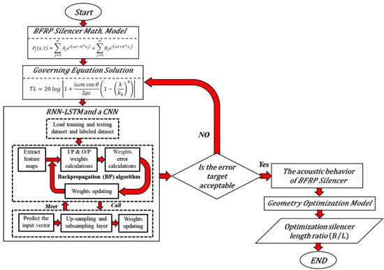
1.2. Contribution
2. Methods and Materials
2.1. Case Study
2.1.1. Basic Acoustic Equations of the Dual-Chamber Muffler
2.1.2. Acoustic Properties of Composite Laminated Muffler
2.1.3. Acoustic Transmission Loss (TL)
2.2. Artificial Neural Networks
2.2.1. Convolutional Neural Network (CNN)
2.2.2. Recurrent Neural Network with Long Short-Term Memory Blocks (RNN-LSTM)
2.2.3. Bayesian Genetic Algorithms (BGA) Optimization
2.2.4. The Work Description
- (1)
- Data Collecting: The ability and accuracy of the designed ANN are based on the volume of feeding data to the ANN; this accuracy will be improved when there are more data for training. In the present work, the data were computed via MATLAB from a DCLCM model. This dataset was used for training, validation, and test for the ANN.
- (2)
- The Established Algorithm: from the data collected in the previous step, via Python, an RNN-LSTM and CNN are developed and then, using BGA, we are training parameters and tuning models.
3. Results and Discussion
3.1. Validation of the Proposed Method
3.2. Data Collecting
3.3. The Established Algorithm
| Algorithm 1. Training and evaluating of CNN and or RNN. |
| 1: algorithm CNN or RNN 2: input: d: TL datasetl: S/C ratio (B/L)W: Network parameter matrix weight and bias 3: output: score of CNN or RNN trained model on test dataset to predict TL for various S/C ratio (B/L) 4: let f be the feature set 3d matrix 5: for i in dataset do 6: let be the feature set matrix of sample I 7: for j in i do 8: ← vectorize (j, w) 9: append to 10: append to 11: ,,,← split feature set and prediction into train subset and test subset 12: M ← CNN (,) or RNN (,) 13: score ← evaluate (I,, M) 14: return score 15: end for 16: end for |
3.4. ANN Models Development
3.5. Final Results and Discussion
3.5.1. Performance Evaluation of ANN Models
3.5.2. Acoustic DCLCM Geometry Design Optimization
4. Conclusions
5. Future Work
Author Contributions
Funding
Data Availability Statement
Conflicts of Interest
Abbreviations
| AI | Artificial intelligence. |
| ANNs | Artificial neural networks |
| B.C | Boundary conditions |
| BFRP | Basalt fiber reinforced polymer |
| BGA | Bayesian genetic algorithms |
| BP | Backpropagation |
| CNN | Convolutional neural network |
| DCLCM | Dual-chamber laminated composite muffler |
| FC | Full connection |
| I/P | Input |
| LSTM | Long short-term memory |
| OBCF | Octave band center frequency |
| O/P | Output |
| PTC | Power transmission coefficient |
| ReLU | Rectified linear unit |
| RNN | Recurrent neural network |
| RNN-LSTM | Recurrent neural network with long short-term memory |
| S/C | Muffler to chamber length |
| TL | Transmission loss |
References
- Tracor Inc. Guidelines on Noise; American Petroleum Institute: Washington, DC, USA, 1973; p. 111. [Google Scholar]
- Guo, R.; Tang, W. Transfer matrix methods for sound attenuation in resonators with perforated intruding inlets. Appl. Acoust. 2017, 116, 14–23. [Google Scholar] [CrossRef]
- Yu, X.; Cheng, L. Duct noise attenuation using reactive silencer with various internal configurations. Sound Vib. 2015, 335, 229–244. [Google Scholar] [CrossRef]
- Oh, K.S.; Lee, J.W. Topology optimization for enhancing the acoustical and thermal characteristics of acoustic devices simultaneously. Sound Vib. 2017, 401, 54–75. [Google Scholar] [CrossRef]
- Lee, J.W.; Jang, G.W. Topology design of reactive mufflers for enhancing their acoustic attenuation performance and flow characteristics simultaneously. Int. J. Numer. Methods Eng. 2012, 91, 552–570. [Google Scholar] [CrossRef]
- Lee, J.W. Optimal topology of reactive muffler achieving target transmission loss values: Design and experiment. Appl. Acoust. 2015, 88, 104–113. [Google Scholar] [CrossRef]
- Altabey, W.A. An exact solution for acoustic simulation based transmission loss optimization of double-chamber silencer. Sound Vib. 2020, 54, 215–224. [Google Scholar] [CrossRef]
- Sastry, J.S.; Munjal, M.L. A transfer matrix approach for evaluation of the response of a multi-layer infinite plate to a two-dimensional pressure excitation. Sound Vib. 1995, 182, 109–128. [Google Scholar] [CrossRef]
- Beranek, L.L.; Mellow, T. Acoustics: Sound Fields and Transducers; Academic Press: Cambridge, MA, USA, 2012. [Google Scholar]
- Reixach, R.; Del Rey, R.; Alba, J.; Arbat, G.; Espinach, F.X.; Mutjé, P. Acoustic properties of agroforestry waste orange pruning fibers reinforced polypropylene composites as an alternative to laminated gypsum boards. Constr. Build. Mater. 2015, 77, 124–129. [Google Scholar] [CrossRef]
- Tsai, Y.T.; Pawar, S.J.; Huang, J.H. Optimizing material properties of composite plates for sound transmission problem. Sound Vib. 2015, 335, 174–186. [Google Scholar] [CrossRef]
- Peat, K.S.; Rathi, K.L. A finite element analysis of the convected acoustic wave motion in dissipative silencers. Sound Vib. 1995, 184, 529–545. [Google Scholar] [CrossRef]
- Ji, Z.L. Acoustic attenuation performance analysis of multi-chamber reactive silencers. Sound Vib. 2005, 283, 459–466. [Google Scholar] [CrossRef]
- Ji, Z.L. Boundary element analysis of straight-through hybrid silencer. Sound Vib. 2006, 292, 415–423. [Google Scholar] [CrossRef]
- Levine, H.; Schwinger, J. On the radiation of sound from an unflanged circular pipe. Phys. Rev. 1948, 73, 383–406. [Google Scholar] [CrossRef]
- Norris, A.N.; Sheng, I.C. Acoustic Radiation from a circular pipe with an infinite flange. J. Sound Vib. 1989, 135, 85–93. [Google Scholar] [CrossRef]
- Silva, F.; Guillemain, P.; Kergomard, J.; Mallaroni, B.; Norris, A.N. Approximation formulae for the acoustic radiation impedance of a cylindrical pipe. J. Sound Vib. 2009, 322, 255–263. [Google Scholar] [CrossRef]
- Polack, J.D.; Meynial, X.; Kergomard, J.; Cosnard, C.; Bruneau, M. Reflection function of a plane sound wave in a cylindrical tube. Rev. Phys. Appl. 1987, 22, 331–337. [Google Scholar] [CrossRef]
- Dalmont, J.P. Acoustic impedance measurement, part I: A review. J. Sound Vib. 2001, 243, 427–439. [Google Scholar] [CrossRef]
- Dalmont, J.P.; Nederveen, C.J.; Joly, N. Radiation impedance of tubes with different flanges: Numerical and experimental investigations. J. Sound Vib. 2001, 244, 505–534. [Google Scholar] [CrossRef]
- Huang, L. Parametric study of a drum-like silencer. J. Sound Vib. 2004, 269, 467–488. [Google Scholar] [CrossRef]
- Barbieri, R.; Barbieri, N. Finite element acoustic simulation based shape optimization of a muffler. Appl. Acoust. 2006, 67, 346–357. [Google Scholar] [CrossRef]
- Barbieri, R.; Barbieri, N. The technique of active/inactive finite elements for the analysis and optimization of acoustical chambers. Appl. Acoust. 2012, 73, 184–189. [Google Scholar] [CrossRef]
- Lee, S.; Bolton, J.S.; Martinson, P.A. Design of multi-chamber cylindrical silencers with microperforated elements. Noise Control Eng. 2016, 64, 532–543. [Google Scholar] [CrossRef]
- Munjal, M.L. Tuning a Two-Chamber Muffler for Wide-Band Transmission Loss. Int. J. Acoust. Vib. 2020, 25, 248–253. [Google Scholar] [CrossRef]
- Lee, J.K.; Oh, S.K.; Lee, J.W. Methods for evaluating in-duct noise attenuation performance in a muffler design problem. Sound Vib. 2020, 464, 114982. [Google Scholar] [CrossRef]
- Shi, X.F.; Mak, C.M. Sound attenuation of a periodic array of micro-perforated tube mufflers. Appl. Acoust. 2016, 115, 15–22. [Google Scholar] [CrossRef]
- Du, T.; Lee, S.Y.; Liu, J.T.; Wu, D.Z. Acoustic performance of a water muffler. Noise Control Eng. 2015, 63, 239–248. [Google Scholar] [CrossRef]
- Altabey, W.A. The Damage Identification in Laminated Composite Plate under Fatigue Load through Wavelet Packet Energy Curvature Difference Method. Compos. Part C Open Access 2022, 9, 100304. [Google Scholar] [CrossRef]
- Selameta, A.; Deniab, F.D.; Besa, A.J. Acoustic behavior of circular dual-chamber mufflers. Sound Vib. 2003, 265, 967–985. [Google Scholar] [CrossRef]
- Sheng, M.; Wang, M.; Sun, J. The Basis of Noise and Vibration Control Technology; Science Press: Beijing, China, 2001. [Google Scholar]
- Selamet, A.; Ji, Z.L. Acoustic attenuation performance of circular expansion chambers with extended inlet/outlet. Sound Vib. 1999, 223, 197–212. [Google Scholar] [CrossRef]
- Altabey, W.A. Applying deep learning and wavelet transform for predicting the vibration behavior in variable thickness skew composite plates with intermediate elastic support. J. Vibroeng. 2021, 23, 770–783. [Google Scholar] [CrossRef]
- Li, Z.; Noori, M.; Wan, C.; Yu, B.; Wang, B.; Altabey, W.A. A Deep Learning-Based Approach for the Identification of a Multi-Parameter BWBN Model. Appl. Sci. 2022, 12, 9440. [Google Scholar] [CrossRef]
- Ramachandran, P.; Zoph, B.; Quoc, V.L. Searching for Activation Functions. arXiv 2017. [Google Scholar] [CrossRef]
- Noori, M.; Altabey, W.A. Hysteresis in Engineering Systems. Appl. Sci. 2022, 12, 9428. [Google Scholar] [CrossRef]
- Altabey, W.A.; Noori, M.; Wang, T.; Ghiasi, R.; Kuok, S.-C.; Wu, Z. Deep learning-based crack identification for steel pipelines by extracting features from 3d shadow modeling. Appl. Sci. 2021, 11, 6063. [Google Scholar] [CrossRef]
- Olah, C. Understanding LSTM Networks. 2015. Available online: https://colah.github.io/posts/2015-08-Understanding-LSTMs/ (accessed on 5 October 2022).
- Wang, T.; Li, H.; Noori, M.; Ghiasi, R.; Kuok, S.-C.; Altabey, W.A. Probabilistic Seismic Response Prediction of Three-Dimensional Structures Based on Bayesian Convolutional Neural Network. Sensors 2022, 22, 3775. [Google Scholar] [CrossRef] [PubMed]
- Zachary, C.L.; John, B.; Charles, E. A Critical Review of Recurrent Neural Networks for Sequence Learning. arXiv 2015. [Google Scholar] [CrossRef]
- Hutter, F.; Hoos, H.H.; Leyton-Brown, K. Sequential model-based optimization for general algorithm configuration. In Learning and Intelligent Optimization; Springer: Berlin/Heidelberg, Germany, 2011; pp. 507–523. [Google Scholar]
- Diederik, P.K.; Jimmy, B. Adam: A Method for Stochastic Optimization. arXiv 2014. [Google Scholar] [CrossRef]
- Martinez-Cantin, R. Bayesopt: A bayesian optimization library for nonlinear optimization, experimental design and bandits. Mach. Learn. Res. 2014, 15, 3735–3739. [Google Scholar]
- Mohebian, P.; Aval, S.B.B.; Noori, M.; Lu, N.; Altabey, W.A. Visible Particle Series Search Algorithm and Its Application in Structural Damage Identification. Sensors 2022, 22, 1275. [Google Scholar] [CrossRef]
- Bergstra, J.; Bardenet, R.; Bengio, Y.; Kégl, B. Algorithms for hyper-parameter optimization. In Proceedings of the Advances in Neural Information Processing Systems, Granada, Spain, 12–15 December 2011; pp. 2546–2554. [Google Scholar]
- Bergstra, J.; Yamins, D.; Cox, D. Making a science of model search: Hyperparameter optimization in hundreds of dimensions for vision architectures. In Proceedings of the 30th International Conference on Machine Learning, Atlanta, GA, USA, 16–21 June 2013; pp. 115–123. [Google Scholar]
- Liu, H.; Lin, J.; Hua, R.; Dong, L. Structural Optimization of a Muffler for a Marine Pumping System Based on Numerical Calculation. J. Mar. Sci. Eng. 2022, 10, 937. [Google Scholar] [CrossRef]



















| E11 (GPa) | E22 (GPa) | G12 (GPa) | G21 (GPa) | υ12 | υ21 | |
|---|---|---|---|---|---|---|
| 96.74 | 22.55 | 10.64 | 8.73 | 0.3 | 0.6 | 2700 |
| Symbol | Description | Value (Unit) | ||||||
|---|---|---|---|---|---|---|---|---|
| A muffler to chamber length (S/C) ratio | 0 | 0.1 | 0.2 | 0.4 | 0.6 | 0.8 | 1.0 | |
| Chamber radius | 0.1 (m) | |||||||
| Inlet pipe radius | 0.05 (m) | |||||||
| Total chamber length | 0.2 (m) | |||||||
| Octave Band Center Frequency (OBCF) (Hz) | Expansion Angle of the Flow Channel 145° | |
|---|---|---|
| Liu et al. [47] | Proposed Method | |
| 11.1 | 96.5 | 98.2 |
| 31.5 | 94.7 | 97.1 |
| 43.2 | 79.2 | 81.4 |
| 53.1 | 98.4 | 100 |
| 74.4 | 76.3 | 73.7 |
| 84.8 | 69.9 | 72.2 |
| 95.7 | 65.4 | 63.5 |
| 106 | 87.5 | 89.6 |
| 115 | 63.9 | 61.3 |
| 136 | 69.1 | 67.4 |
| 148 | 67.5 | 65.2 |
| 159 | 98.5 | 96.1 |
| 169 | 64.3 | 62.6 |
| 180 | 63.9 | 66.2 |
| 191 | 48.6 | 47.3 |
| 200 | 54.1 | 57.5 |
| Model | Training Time (Second) | Testing Time (Second) |
|---|---|---|
| RNN-LSTM | 87.45 | 0.1 |
| CNN | 18.46 | 0.001 |
Publisher’s Note: MDPI stays neutral with regard to jurisdictional claims in published maps and institutional affiliations. |
© 2022 by the authors. Licensee MDPI, Basel, Switzerland. This article is an open access article distributed under the terms and conditions of the Creative Commons Attribution (CC BY) license (https://creativecommons.org/licenses/by/4.0/).
Share and Cite
Altabey, W.A.; Noori, M.; Wu, Z.; Al-Moghazy, M.A.; Kouritem, S.A. Studying Acoustic Behavior of BFRP Laminated Composite in Dual-Chamber Muffler Application Using Deep Learning Algorithm. Materials 2022, 15, 8071. https://doi.org/10.3390/ma15228071
Altabey WA, Noori M, Wu Z, Al-Moghazy MA, Kouritem SA. Studying Acoustic Behavior of BFRP Laminated Composite in Dual-Chamber Muffler Application Using Deep Learning Algorithm. Materials. 2022; 15(22):8071. https://doi.org/10.3390/ma15228071
Chicago/Turabian StyleAltabey, Wael A., Mohammad Noori, Zhishen Wu, Mohamed A. Al-Moghazy, and Sallam A. Kouritem. 2022. "Studying Acoustic Behavior of BFRP Laminated Composite in Dual-Chamber Muffler Application Using Deep Learning Algorithm" Materials 15, no. 22: 8071. https://doi.org/10.3390/ma15228071
APA StyleAltabey, W. A., Noori, M., Wu, Z., Al-Moghazy, M. A., & Kouritem, S. A. (2022). Studying Acoustic Behavior of BFRP Laminated Composite in Dual-Chamber Muffler Application Using Deep Learning Algorithm. Materials, 15(22), 8071. https://doi.org/10.3390/ma15228071

