Short-Term Forecasting of Photovoltaic Power Generation Based on Feature Selection and Bias Compensation–LSTM Network
Abstract
1. Introduction
- (1)
- Unlike the existing research, improved forward feature selection is proposed to obtain the optimal feature set.
- (2)
- An LSTM network, in consideration of bias compensation, called BC–LSTM, is proposed to optimize the performance of the model.
- (3)
- A framework with a hybrid method combining feature selection and the BC–LSTM network is used to perform the PV power forecasting.
- (4)
- In addition to the RMSE and MAE indicators, the variance and skewness indicators are introduced to evaluate the prediction model.
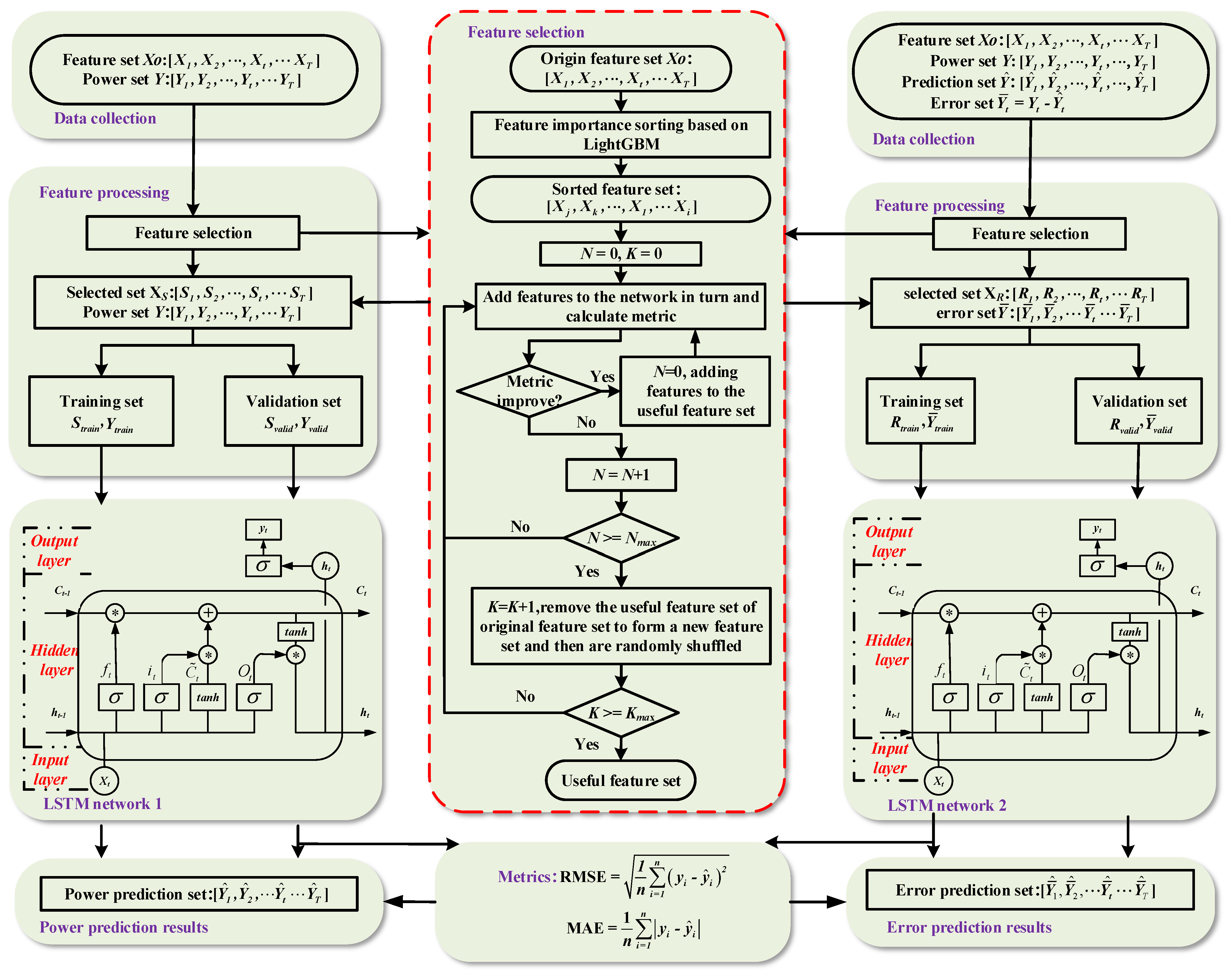
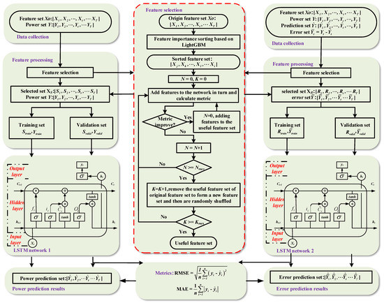
2. Methods and Evaluation
2.1. Improved Forward Feature Selection
- (1)
- Discretize continuous features into k values and then generate a histogram with k bins.
- (2)
- Calculate the initial gradient, sort in descending order, select the first a × 100% large gradient sample, and randomly select the remaining small gradient samples of (b × (1−a)) as a new sample (small gradient samples multiplied by [1−a]/b weight coefficient).
- (3)
- Repeat the process in Step 2 until the specified number of iterations or convergence is reached.
- (4)
- Among all of the current leaves, split the leaf with the largest split gain until the leaf nodes are no longer split. The formula for calculating the split gain is shown in Equations (1) and (2).where Vj(d) represents the split gain of the jth feature at node d, A represents the large gradient sample set obtained in step 2.3, B represents the small gradient sample set obtained in step 2.3, d represents the node, a and b both represent the sampling rate, and gi represents the gradient.
- F is the feature set sorted using LightGBM, and the more important features are more likely to be useful features. Thus, n is the number of times of successively adding features without improving metrics instead of cumulatively adding features without improving metrics. This enables the more important features to be preferentially selected, which can effectively improve the calculation efficiency while ensuring the efficiency of the feature set.
- The two thresholds Nmax and Kmax are used to control the calculation efficiency of the algorithm. Reasonably selecting the threshold can ensure the validity of the feature set while improving the calculation efficiency.
- If the network’s metrics have not improved after a new feature is added, this feature is not abandoned directly. Instead, it is saved to the useless feature set. Then, the useless feature set and unselected feature set together form a new feature set and enter the next cycle, which ensures the selected feature set is more useful to some extent.
- When K increases, the candidate feature set is randomly shuffled so that the probability of all of the features to be selected is the same. This can consider the combination relationship between strong and weak features, which ensures the feature selection result is further optimized.
| Algorithm 1: Feature selection in consideration of the feature combination relationship |
| Input: F: List of candidate features sorted by LightGBM algorithm; X: Historical feature data set Y: Historical power data set Model: Training model Metric: Evaluation metric Nmax, Kmax: Threshold used for stopping feature selection Output: Fuseful: List of selected features Initialize: L = size (F) // Total number of candidate features. Fuseful = Ø // List of selected features. Funsel = Ø // List of unused features. N = 0, K = 0 // Counter for feature selection. numFeatureSel = 0 // Number of the features selected. metricMin = MAX_NUM // Minimum metric. while numFeatureSel <= L do // Get the first feature from the candidate features. f = F.getHead() // Add this feature and evaluate the model’s performance. Feval = Fuseful.addTail(f) // Train the forecasting model with the selected features. Model.fit (X[Feval], Y, metric = Metric) Ypred = Model.predict(X[Feval]) // Evaluate the forecasted output. metricEval = Metric(Y, Ypred) // Calculate the model’s performance. if metricEval <= metricMin then // If the metric is improved, select this new feature for the useful features. Fuseful = Feval // Increase the number of features selected. numFeatureSel = numFeatureSel + 1 // Remove the selected feature from the candidate features. F.removeHead() metricMin = metricEval // Update the minimum metric. N = 0 // Clear the counter. else // The new feature does not improve the model’s performance. Funsel.addTail(f) // Save it to the unselected features. N = N + 1 // Count the number of unselected features. // If each of Nmax consecutive features does not improve, if N >= Nmax then if K <= Kmax then // merge the unselected features into the rest of the candidates. F.merge(Funsel) Funsel = Ø // Clear the unselected features. N = 0 // Clear the counter of unselected features. // Randomly change the new candidate features’ order. Shuffle(F) // Count the number of times the candidate features are shuffled. K = K + 1 Else // The Kmax times of shuffling do not improve. break // The exit feature selection (while loop). end if end if end while // End while loop. return Fuseful |
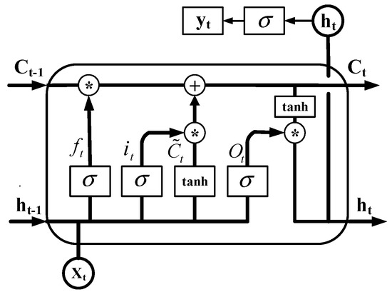
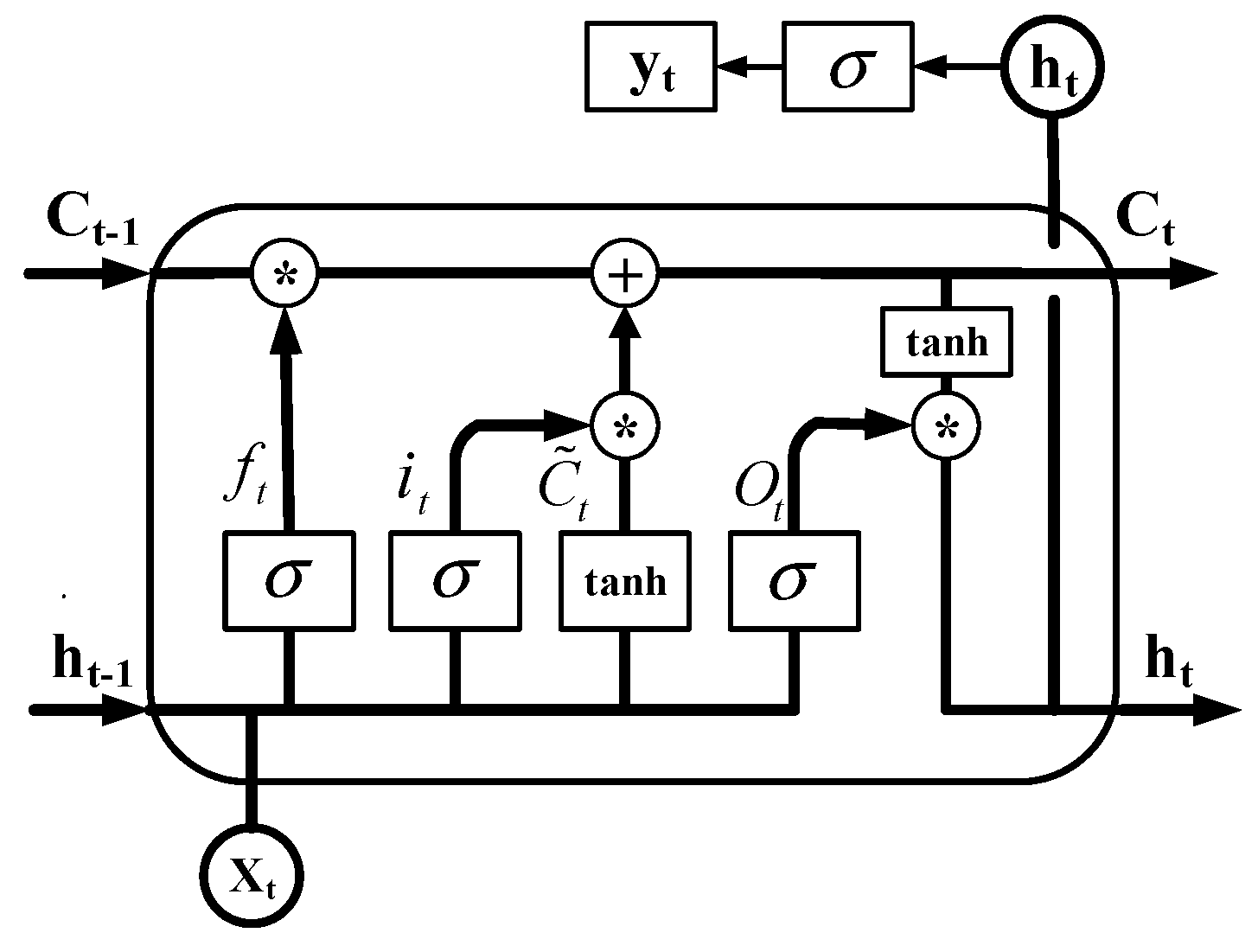
2.2. BC–LSTM Network
3. Performance of the Hybrid Method
4. Case Study
4.1. Data Description and Implementation Environment
- (1)
- Verify the effectiveness of IFFS.
- (2)
- Verify the superiority of the BC–LSTM network compared to the traditional LSTM network.
- (3)
- Verify the superiority of the hybrid method compared to the BC–LSTM network.
4.2. Feature Selection
4.2.1. Feature Selection Result—LightGBM
4.2.2. Feature Selection Result—IFFS
- Feature set XO containing 29 original features.
- Feature set XI containing 23 original features selected from the LightGBM feature importance sorting results.
- Feature set XS obtained using IFFS.
4.3. Comparing Different Methods
- (1)
- The x-axis represents the period, and the y-axis denotes the normalized power values. To better illustrate the comparison of the effects between the different models, the data from different months are selected for display, which is shown in Figure 6.
- (2)
- The histogram is used to show the forecast error distribution, and its skewness and variance are calculated, which is shown in Figure 7. The calculation formula is shown as follows:where σx represents the variance of x, E represents expectations, and S(x) represents skewness.
5. Conclusions
- (1)
- The optimal feature set for PV power prediction could be selected based on IFFS. Compared with LightGBM, IFFS can improve the prediction accuracy by 0.67% and the calculation efficiency by 20%;
- (2)
- The BC–LSTM network is an effevtive method for predicting fluctuating PV power. Using the same feature set as input, the BC–LSTM performs better than traditional LSTM networks in terms of prediction accuracy by about 0.27%, and the BC–LSTM network is more conducive to power system dispatch and reserve capacity reduction, but it takes more time for training and prediction than the LSTM method.
- (3)
- The hybrid method combining IFFS feature selection and the BC–LSTM network demonstrates significant advantages for PV power prediction, which can achieve improving the prediction accuracy by 0.9% and the calculation efficiency by 10% compared with the BC–LSTM network.
- (1)
- In this article, IFFS is applied to a feature selection for PV power prediction, and the prediction accuracy is improved. In the future, more transformation features for PV power prediction could be constructed, and further feature selection could be carried out based on the proposed method.
- (2)
- Positive results have been achieved for PV power prediction based on the proposed hybrid model. The hybrid model could also be applied to the forecast of photovoltaic power plant clusters in the future.
Author Contributions
Funding
Institutional Review Board Statement
Informed Consent Statement
Data Availability Statement
Conflicts of Interest
Nomenclature
| XO | Original feature set |
| XI | Original feature set after feature importance sorting |
| XS | Original feature set after feature selection |
| XR | Feature set selected for error network using feature selection method |
| Y | Historical power set |
| m | Number of feature input |
| d | Number of hidden layer nodes |
| e | Number of hidden layer |
| η | Decayed learning rate parameter: initial learning rate |
| ηmin | Decayed learning rate parameter: minimum of learning rate |
| dr | Decayed learning rate parameter: decay rate |
| ds | Decayed learning rate parameter: decay steps |
| dp | Dropout parameter: dropout rate |
| bs | Mini-batch parameter: batch size |
| Es | EarlyStopping rounds |
| Ep | Mini-batch parameter: epochs of training |
| NWP | Numeric Weather Prediction |
| tanh | Activation function of tanh |
| σ(x) | Activation function of sigmoid |
| ht | Output of the hidden layer |
| ft | Forget gates in the t-th period |
| it | Input gates in the t-th period |
| Ct | Neuron states in the t-th period |
| W | Weight matrix |
| b | Bias vector |
| GBDT | Gradient Boosting Decision Tree |
| Kmax | Threshold of feature selection |
| Nmax | Threshold of feature selection |
| RNN | Recurrent Neural Network |
| LSTM | Long Short-Term Memory Network |
| BC–LSTM | Bias Compensation–Long Short-Term Memory Network |
| CNN | Convolutional Neural Network |
| IFFS | Improved Forward Feature Selection |
| MAE | Mean absolute error |
| RMSE | Root-mean-square error |
References
- Chai, M.; Xia, F.; Hao, S.; Peng, D.; Cui, C.; Liu, W. PV power prediction based on LSTM with adaptive hyperparameter adjustment. IEEE Access 2019, 7, 115473–115486. [Google Scholar] [CrossRef]
- Sobri, S.; Koohi-Kamali, S.; Rahim, N.A. Solar photovoltaic generation forecasting methods: A review. Energy Convers. Manag. 2018, 156, 459–497. [Google Scholar] [CrossRef]
- Akhter, N.M.; Mekhilef, S.; Mokhlis, H.; Shah, N.M. Review on forecasting of photovoltaic power generation based on machine learning and metaheuristic techniques. IET Renew. Power Gener. 2019. [Google Scholar] [CrossRef]
- Wan, C.; Zhao, J.; Song, Y.; Xu, Z.; Lin, J.; Hu, Z. Photovoltaic and solar power forecasting for smart grid energy management. CSEE J. Power Energy Syst. 2015, 1, 38–46. [Google Scholar] [CrossRef]
- Wang, F.; Zhen, Z.; Mi, Z.; Sun, H.; Su, S.; Yang, G. Solar irradiance feature extraction and support vector machines based weather status pattern recognition model for short-term photovoltaic power forecasting. Energy Build. 2015, 86, 427–438. [Google Scholar] [CrossRef]
- Wang, F.; Zhen, Z.; Liu, C.; Mi, Z.; Hodge, B.-M.; Shafie-khah, M.; Catalão, J.P.S. Image phase shift invariance based cloud motion displacement vector calculation method for ultra-short-term solar PV power forecasting. Energy Convers. Manag. 2018, 157, 123–135. [Google Scholar] [CrossRef]
- Wang, F.; Zhang, Z.; Chai, H.; Yu, Y.; Lu, X.; Wang, T.; Lin, Y. Deep Learning Based Irradiance Mapping Model for Solar PV Power Forecasting Using Sky Image. IEEE Ind. Appl. Soc. Annu. Meet. 2019, 1–9. [Google Scholar] [CrossRef]
- Tang, J.; Lv, Z.; Zhang, Y.; Yu, N.; Wei, W. An improved cloud recognition and classification method for photovoltaic power prediction based on total-sky-images. J. Eng. 2019, 18, 4922–4926. [Google Scholar] [CrossRef]
- Massucco, S.; Mosaico, G.; Saviozzi, M.; Silvestro, F. A hybrid technique for day-ahead PV generation forecasting using clear-sky models or ensemble of artificial neural networks according to a decision tree approach. Energies 2019, 12, 1298. [Google Scholar] [CrossRef]
- Wang, F.; Pang, S.; Zhen, Z.; Li, K.; Ren, H.; Shafie-Khah, M.; Catalão, J.P.S. Pattern Classification and PSO Optimal Weights Based Sky Images Cloud Motion Speed Calculation Method for Solar PV Power Forecasting. In Proceedings of the 2018 IEEE Industry Applications Society Annual Meeting (IAS), Portland, OR, USA, 23–27 September 2018. [Google Scholar] [CrossRef]
- Sun, Y.; Wang, F.; Mi, Z.; Sun, H.; Liu, C.; Wang, B.; Lu, J.; Zhen, Z.; Li, K. Short-term prediction model of module temperature for photovoltaic power forecasting based on support vector machine. In Proceedings of the International Conference on Renewable Power Generation (RPG 2015), Beijing, China, 17–18 October 2015. [Google Scholar] [CrossRef]
- Pierro, M.; Bucci, F.; De Felice, M.; Maggioni, E.; Moser, D.; Perotto, A.; Spada, F.; Cornaro, C. Multi-Model Ensemble for day ahead prediction of photovoltaic power generation. Sol. Energy 2016, 134, 132–146. [Google Scholar] [CrossRef]
- Massidda, L.; Marrocu, M. Use of Multilinear Adaptive Regression Splines and numerical weather prediction to forecast the power output of a PV plant in Borkum, Germany. Sol. Energy 2017, 146, 141–149. [Google Scholar] [CrossRef]
- Zhou, H.; Zhang, Y.; Yang, L.; Liu, Q.; Yan, K.; Du, Y. Short-Term Photovoltaic Power Forecasting Based on Long Short-Term Memory Neural Network and Attention Mechanism. IEEE Access 2019, 7, 78063–78074. [Google Scholar] [CrossRef]
- Zang, H.; Cheng, L.; Ding, T.; Cheung, K.W.; Liang, Z.; Wei, Z.; Sun, G. Hybrid method for short-term photovoltaic power forecasting based on deep convolutional neural network. IET Gener. Transm. Distrib. 2018, 12, 4557–4567. [Google Scholar] [CrossRef]
- Wang, H.; Liu, Y.; Zhou, B.; Li, C.; Cao, G.; Voropai, N.; Barakhtenko, E. Taxonomy research of artificial intelligence for deterministic solar power forecasting. Energy Convers. Manag. 2020, 214, 12909. [Google Scholar] [CrossRef]
- Rana, M.; Koprinska, I.; Agelidis, V.G. Univariate and multivariate methods for very short-term solar photovoltaic power forecasting. Energy Convers. Manag. 2016, 121, 380–390. [Google Scholar] [CrossRef]
- Yuan, X.; Li, L.; Shardt, Y.; Wang, Y.; Yang, C. Deep learning with spatiotemporal attention-based LSTM for industrial soft sensor model development. IEEE Trans. Ind. Electron. 2020. [Google Scholar] [CrossRef]
- Rana, M.; Rahman, A. Multiple steps ahead solar photovoltaic power forecasting based on univariate machine learning models and data re-sampling. Sustain. Energy Grids Netw. 2020, 21, 100286. [Google Scholar] [CrossRef]
- Yu, D.; Lee, S.; Lee, S.; Choi, W.; Liu, L. Forecasting Photovoltaic Power Generation Using Satellite Images. Energies 2020, 13, 6603. [Google Scholar] [CrossRef]
- Jiang, Y.; Yang, Y.; Wu, Q.; Chi, X.; Miao, J. Research on Predicting the Short-term Output of Photovoltaic (PV) Based on Extreme Learning Machine Model and Improved Similar Day. In Proceedings of the 2019 Innovative Smart Grid Technologies Asia (ISGT Asia), Chengdu, China, 21–24 May 2019. [Google Scholar] [CrossRef]
- Eseye, A.T.; Lehtonen, M.; Tukia, T.; Uimonen, S.; Millar, R.J. Adaptive Predictor Subset Selection Strategy for Enhanced Forecasting of Distributed PV Power Generation. IEEE Access 2019, 7, 90652–90665. [Google Scholar] [CrossRef]
- Eseye, A.T.; Zhang, J.; Zheng, D. Short-term photovoltaic solar power forecasting using a hybrid Wavelet-PSO-SVM model based on SCADA and Meteorological information. Renew. Energy 2018, 118, 357–367. [Google Scholar] [CrossRef]
- Zang, H.; Cheng, L.; Ding, T.; Cheung, K.W.; Wei, Z.; Sun, G. Day-ahead photovoltaic power forecasting approach based on deep convolutional neural networks and meta learning. Int. J. Electr. Power Energy Syst. 2020, 118, 105790. [Google Scholar] [CrossRef]
- Behera, M.K.; Majumder, I.; Nayak, N. Solar photovoltaic power forecasting using optimized modified extreme learning machine technique. Eng. Sci. Technol. Int. J. 2018, 21, 428–438. [Google Scholar] [CrossRef]
- Wang, K.; Qi, X.; Liu, H. A comparison of day-ahead photovoltaic power forecasting models based on deep learning neural network. Appl. Energy 2019, 251, 13315. [Google Scholar] [CrossRef]
- Behera, M.K.; Nayak, N. A comparative study on short-term PV power forecasting using decomposition based optimized extreme learning machine algorithm. Eng. Sci. Technol. Int. J. 2019. [Google Scholar] [CrossRef]
- VanDeventer, W.; Jamei, E.; Thirunavukkarasu, G.S.; Seyedmahmoudian, M.; Soon, T.K.; Horan, B.; Mekhilef, S.; Stojcevski, A. Short-term PV power forecasting using hybrid GASVM technique. Renew. Energy 2019, 140, 367–379. [Google Scholar] [CrossRef]
- Aprillia, H.; Yang, H.T.; Huang, C.M. Short-Term Photovoltaic Power Forecasting Using a Convolutional Neural Network–Salp Swarm Algorithm. Energies 2020, 13, 1879. [Google Scholar] [CrossRef]
- Ahn, H.K.; Park, N. Deep RNN-Based Photovoltaic Power Short-Term Forecast Using Power IoT Sensors. Energies 2021, 14, 436. [Google Scholar] [CrossRef]
- Wang, K.; Qi, X.; Liu, H. Photovoltaic power forecasting based LSTM-Convolutional Network. Energies 2019, 189, 116225. [Google Scholar] [CrossRef]
- Mao, M.; Cao, Y.; Chang, L. Improved fast short-term wind power prediction model based on superposition of predicted error. In Proceedings of the 2013 4th IEEE International Symposium on Power Electronics for Distributed Generation Systems (PEDG), Rogers, AR, USA, 8–11 July 2013; p. 116225. [Google Scholar] [CrossRef]
- Ke, G.; Meng, Q.; Finley, T.; Wang, T.; Chen, W.; Ma, W.; Ye, Q.; Liu, T.-Y. Lightgbm: A highly efficient gradient boosting decision tree. Adv. Neural Inf. Process. Syst. 2017, 3146–3154. [Google Scholar] [CrossRef]
- Hochreiter, S.; Schmidhuber, J. Long short-term memory. Neural Comput. 1997, 9, 1735–1780. [Google Scholar] [CrossRef]







| Feature Label | Meaning | Unit/Scale | Data Category/Raw Data or Not |
|---|---|---|---|
| F1 | Hour | 1–24 | time/yes |
| F2 | Day | 1–31 | |
| F3 | Month | 1–12 | |
| F4 | Numerical forecast time | s | |
| F5 | Period (15 min = 1 period) | 1–96 | time/yes |
| F6 | Temperature | °C | temperature/yes |
| F7 | Sensible heat flux | W/m2 | |
| F8 | Latent heat flux | W/m2 | |
| F9 | Temperature forward difference | °C | temperature forward difference/no |
| F10 | Sensible heat flux forward difference | W/m2 | |
| F11 | Latent heat flux forward difference | W/m2 | |
| F12 | Surface wind speed | m/s | wind/yes |
| F13 | Surface wind direction | degree | |
| F14 | Momentum flux | Kg/s2m | |
| F15 | Surface wind speed forward difference | m/s | wind forward difference/no |
| F16 | Momentum flux forward difference | Kg/s2m | |
| F17 | Surface pressure | Pa | pressure/yes |
| F18 | Shortwave radiation | W/m2 | radiation/yes |
| F19 | Lone-wave radiation | W/m2 | |
| F20 | Shortwave radiation forward difference | W/m2 | radiation forward difference/yes |
| F21 | Lone-wave radiation forward difference | W/m2 | |
| F22 | Large-scale precipitation | mm | precipitation/yes |
| F23 | Convective precipitation | mm | |
| F24 | Humidity | RH | |
| F25 | Large-scale precipitation forward difference | mm | precipitation forward/no |
| F26 | Convective precipitation forward difference | mm | |
| F27 | Humidity forward difference | RH | |
| F28 | Cloud | 0–100 | cloud/yes |
| F29 | Cloud forward difference | −100–100 | cloud forward difference/no |
| Y | Power unit value | 0–1 | output/no |
| Feature Set | Features |
|---|---|
| XO | F1–F29 |
| XI | F2, F3, F4, F5, F6, F7, F8, F9, F10, F11, F12, F13, F14, F15, F17, F18, F19, F20, F21, F24, F25, F27, F28, F29 |
| XS | F2, F3, F4, F5, F6, F7, F8, F12, F13, F14, F17, F18, F19, F20, F27, F28 |
| Parameter Settings | Evaluation Metrics | ||||
|---|---|---|---|---|---|
| MAE | RMSE | R2_Adjusted | Training Time (s) | ||
| LSTM (XO) | e:2, d:128, 64, η:0.01, dr:0.9, ds:10, ηmin:1 × 10−4, Ep:100, dp:0.2, Es:10 | 0.0742 | 0.1318 | 0.5792 | 121.53 |
| LSTM (XI) | e:2, d:96, 64, η:0.01, dr:0.9, ds:10, ηmin:1 × 10−4, Ep:100, dp:0.2, Es:10 | 0.0676 | 0.1257 | 0.6646 | 110.88 |
| LSTM (XS) | e:2, d:80, 32, η:0.01, dr:0.9, ds:10, ηmin:1 × 10−4, Ep:100, dp:0.1, Es:10 | 0.0602 | 0.1190 | 0.7542 | 97.61 |
| BC–LSTM (XS) | LSTM network 1: e:2, d:80, 32, η:0.01, dr:0.9, ds:10, ηmin:1 × 10−4, Ep:100, dp:0.1, Es:10LSTM network 2: e:2, d: 64,48, η:0.01, dr:0.9, ds:10, ηmin:1 × 10−4, Ep:100, dp:0.1, Es:10 | 0.0593 | 0.1163 | 0.7829 | 203.27 |
| BC–LSTM (XS + XR) | LSTM network 1: e:2, d:80, 32, η:0.01, dr:0.9, ds:10, ηmin:1 × 10−4, Ep:100, dp:0.1, Es:10LSTM network 2: e:2, d:32, 16, η:0.01, dr:0.9, ds:10, ηmin:1 × 10−4, Ep:100, dp:0.1, Es:10 | 0.0577 | 0.1075 | 0.8483 | 185.46 |
Publisher’s Note: MDPI stays neutral with regard to jurisdictional claims in published maps and institutional affiliations. |
© 2021 by the authors. Licensee MDPI, Basel, Switzerland. This article is an open access article distributed under the terms and conditions of the Creative Commons Attribution (CC BY) license (https://creativecommons.org/licenses/by/4.0/).
Share and Cite
Tao, C.; Lu, J.; Lang, J.; Peng, X.; Cheng, K.; Duan, S. Short-Term Forecasting of Photovoltaic Power Generation Based on Feature Selection and Bias Compensation–LSTM Network. Energies 2021, 14, 3086. https://doi.org/10.3390/en14113086
Tao C, Lu J, Lang J, Peng X, Cheng K, Duan S. Short-Term Forecasting of Photovoltaic Power Generation Based on Feature Selection and Bias Compensation–LSTM Network. Energies. 2021; 14(11):3086. https://doi.org/10.3390/en14113086
Chicago/Turabian StyleTao, Cai, Junjie Lu, Jianxun Lang, Xiaosheng Peng, Kai Cheng, and Shanxu Duan. 2021. "Short-Term Forecasting of Photovoltaic Power Generation Based on Feature Selection and Bias Compensation–LSTM Network" Energies 14, no. 11: 3086. https://doi.org/10.3390/en14113086
APA StyleTao, C., Lu, J., Lang, J., Peng, X., Cheng, K., & Duan, S. (2021). Short-Term Forecasting of Photovoltaic Power Generation Based on Feature Selection and Bias Compensation–LSTM Network. Energies, 14(11), 3086. https://doi.org/10.3390/en14113086
