Optimizing Helmet Use Detection in Construction Sites via Fuzzy Logic-Based State Tracking
Abstract
1. Introduction
2. Related Works
2.1. Helmet Wearing Detection
2.2. Object Tracking Algorithms
3. Methodology
3.1. Helmet Detection Algorithm Design
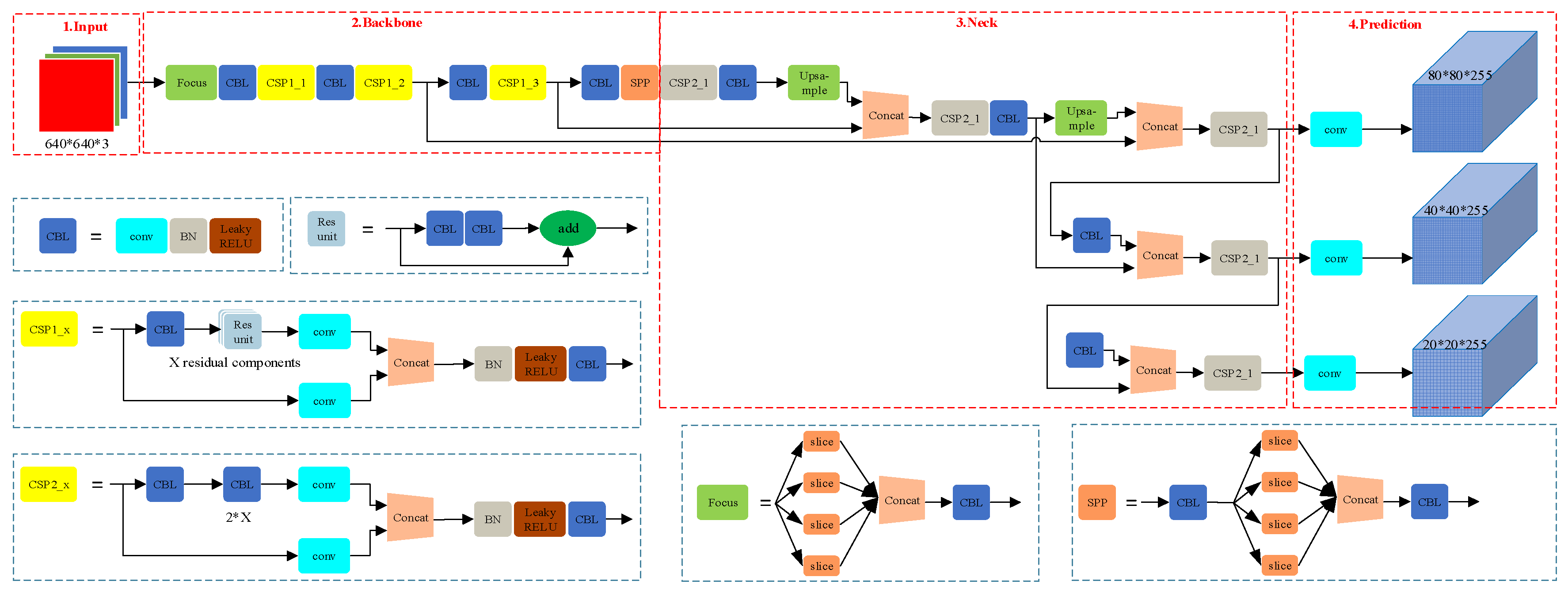
3.1.1. YOLOv5 Algorithm Overview
3.1.2. SACA
3.2. Multi-Object Tracking Algorithm Design
3.3. Time Processing Method
4. Dataset Description and Experimental Setup
4.1. Helmet Detection Dataset
4.2. Helmet-Wearing Worker Tracking
4.3. Experimental Setup
5. Experimental Results
5.1. Helmet Detection Experimental Results
5.2. Multi-Object Tracking for Helmet Detection
6. Conclusions and Discussion
6.1. Conclusions
6.2. Discussion
Author Contributions
Funding
Data Availability Statement
Conflicts of Interest
References
- Halabi, Y.; Xu, H.; Long, D.B.; Chen, Y.H.; Yu, Z.X.; Alhaek, F.; Alhaddad, W. Causal factors and risk assessment of fall accidents in the US construction industry: A comprehensive data analysis (2000–2020). Saf. Sci. 2022, 146, 105537. [Google Scholar] [CrossRef]
- Cheng, M.Y.; Soegiono, D.V.N.; Khitam, A.F.K. Automated fall risk classification for construction workers using wearable devices, BIM, and optimized hybrid deep learning. Autom. Constr. 2025, 172, 106072. [Google Scholar] [CrossRef]
- Liang, H.; Seo, S. UAV Low-Altitude Remote Sensing Inspection System Using a Small Target Detection Network for Helmet Wear Detection. Remote. Sens. 2023, 15, 196. [Google Scholar] [CrossRef]
- Song, R.J.; Wang, Z.M. RBFPDet: An anchor-free helmet wearing detection method. Appl. Intell. 2022, 53, 5013–5028. [Google Scholar] [CrossRef]
- Jing, W.Y.; Zhu, Z.J.; Chen, H.W.; Wang, H.Z.; Shao, F. Toward Large-Scale Non-Motorized Vehicle Helmet Wearing Detection: A New Benchmark and Beyond. IEEE Trans. Consum. Electron. 2025, 71, 594–607. [Google Scholar] [CrossRef]
- Lee, J.Y.; Choi, W.S.; Choi, S.H. Verification and performance comparison of CNN-based algorithms for two-step helmet-wearing detection. Expert Syst. Appl. 2023, 225, 120096. [Google Scholar] [CrossRef]
- Ren, H.G.; Fan, A.N.; Zhao, J.; Song, H.R.; Wen, Z.G.; Lu, S. A dynamic weighted feature fusion lightweight algorithm for safety helmet detection based on YOLOv8. Measurement 2025, 253, 117572. [Google Scholar] [CrossRef]
- Li, J.P.; Yang, B.S.; Yang, Y.D.; Zhao, X.; Liao, Y.Q.; Zhu, N.N.; Dai, W.; Liu, R.; Chen, R.; Dong, Z. Real-time automated forest field inventory using a compact low-cost helmet-based laser scanning system. Int. J. Appl. Earth Obs. Geoinf. 2023, 118, 103299. [Google Scholar] [CrossRef]
- Zhang, Y.; Huang, S.Z.; Qin, J.Z.; Li, X.Y.; Zhang, Z.X.; Fan, Q.H.; Tan, Q. Detection of helmet use among construction workers via helmet-head region matching and state tracking. Autom. Constr. 2025, 171, 105987. [Google Scholar] [CrossRef]
- Shi, Y.M.; Du, J.; Ahn, C.R.; Ragan, E. Impact assessment of reinforced learning methods on construction workers’ fall risk behavior using virtual reality. Autom. Constr. 2019, 104, 197–214. [Google Scholar] [CrossRef]
- Peir, G.H. Slips, trips, and falls: A quality improvement initiative. Pediatr. Qual. Saf. 2022, 7, e550. [Google Scholar] [CrossRef]
- Wan, H.P.; Zhang, W.J.; Ge, H.B.; Luo, Y.Z.; Todd, M.D. Improved Vision-Based Method for Detection of Unauthorized Intrusion by Construction Sites Workers. J. Constr. Eng. Manag. 2023, 149, 04023040. [Google Scholar] [CrossRef]
- Lee, Y.R.; Jung, S.H.; Kang, K.S.; Ryu, H.C.; Ryu, H.G. Deep learning-based framework for monitoring wearing personal protective equipment on construction sites. J. Comput. Des. Eng. 2023, 10, 905–917. [Google Scholar] [CrossRef]
- Mei, X.Y.; Xu, F.; Zhang, Z.P.; Tao, Y. Unsafe behavior identification on construction sites by combining computer vision and knowledge graph-based reasoning. Eng. Constr. Arch. Manag. 2024; ahead of print. [Google Scholar] [CrossRef]
- Kim, K.; Kim, K.; Jeong, S. Application of YOLO v5 and v8 for Recognition of Safety Risk Factors at Construction Sites. Sustainability 2023, 15, 15179. [Google Scholar] [CrossRef]
- Wu, H.; Zhao, J. An intelligent vision-based approach for helmet identification for work safety. Comput. Ind. 2018, 100, 267–277. [Google Scholar] [CrossRef]
- He, G.; Qi, D. A Keypoint-guided Pipeline for Safety Violation Identification. In Proceedings of the 2020 39th Chinese Control Conference (CCC), Shenyang, China, 27–29 July 2020; pp. 7223–7228. [Google Scholar]
- Shen, J.; Xiong, X.; Li, Y.; He, W.; Li, P.; Zheng, X. Detecting safety helmet wearing on construction sites with bounding-box regression and deep transfer learning. Comput. Aided Civ. Infrastruct. Eng. 2021, 36, 180–196. [Google Scholar] [CrossRef]
- Farooq, M.U.; Bhutto, M.A.; Kazi, A.K. Real-Time Safety Helmet Detection Using Yolov5 at Construction Sites. Intell. Autom. Soft Comput. 2023, 36, 911–927. [Google Scholar] [CrossRef]
- Hayat, A.; Morgado-Dias, F. Deep learning-based automatic safety helmet detection system for construction safety. Appl. Sci. 2022, 12, 8268. [Google Scholar] [CrossRef]
- Ngoc-Thoan, N.; Bui, D.-Q.T.; Tran, C.N.; Tran, D.-H. Improved detection network model based on YOLOv5 for warning safety in construction sites. Int. J. Constr. Manag. 2024, 24, 1007–1017. [Google Scholar] [CrossRef]
- Cai, J.; Yang, L.; Zhang, Y.; Li, S.; Cai, H. Multitask learning method for detecting the visual focus of attention of construction workers. J. Constr. Eng. Manag. 2021, 147, 04021063. [Google Scholar] [CrossRef]
- Zhao, S.X.; Zhong, R.Y.; Jiang, Y.S.; Besklubova, S.; Tao, J.; Yin, L. Hierarchical spatial attention-based cross-scale detection network for Digital Works Supervision System (DWSS). Comput. Ind. Eng. 2024, 192, 110220. [Google Scholar] [CrossRef]
- Liang, H.; Cho, J.; Seo, S. Construction Site Multi-Category Target Detection System Based on UAV Low-Altitude Remote Sensing. Remote. Sens. 2023, 15, 1560. [Google Scholar] [CrossRef]
- Kim, B.; An, E.J.; Kim, S.; Preethaa, K.R.S.; Lee, D.E.; Lukacs, R.R. SRGAN-enhanced unsafe operation detection and classification of heavy construction machinery using cascade learning. Artif. Intell. Rev. 2024, 57, 206. [Google Scholar] [CrossRef]
- Ma, P.; He, X.Y.; Chen, Y.Y.; Liu, Y. ISOD: Improved small object detection based on extended scale feature pyramid network. Vis. Comput. 2024, 41, 465–479. [Google Scholar] [CrossRef]
- Wang, M.P.; Yao, G.; Yang, Y.; Sun, Y.J.; Yan, M.; Deng, R. Deep learning-based object detection for visible dust and prevention measures on construction sites. Dev. Built Environ. 2023, 16, 100245. [Google Scholar] [CrossRef]
- Zhang, Y.F.; Ren, W.Q.; Zhang, Z.; Jia, Z.; Wang, L.; Tan, T.N. Focal and efficient IOU loss for accurate bounding box regression. Neurocomputing 2022, 506, 146–157. [Google Scholar] [CrossRef]
- Jia, X.J.; Zhou, X.X.; Shi, Z.H.; Xu, Q.; Zhang, G.M. GeoIoU-SEA-YOLO: An Advanced Model for Detecting Unsafe Behaviors on Construction Sites. Sensors 2025, 25, 1238. [Google Scholar] [CrossRef]
- Pisu, A.; Elia, N.; Pompianu, L.; Barchi, F.; Acquaviva, A.; Carta, S. Enhancing workplace safety: A flexible approach for personal protective equipment monitoring. Expert Syst. Appl. 2024, 238, 122285. [Google Scholar] [CrossRef]
- Ahmed, M.I.B.; Saraireh, L.; Rahman, A.; Al-Qarawi, S.; Mhran, A.; Al-Jalaoud, J.; AI-Mudaifer, D.; AI-Haidar, F.; AlKhulaifi, D.; Youldash, M.; et al. Personal Protective Equipment Detection: A Deep-Learning-Based Sustainable Approach. Sustainability 2023, 15, 13990. [Google Scholar] [CrossRef]
- Ke, X.; Chen, W.Y.; Guo, W.Z. 100+FPS detector of personal protective equipment for worker safety: A deep learning approach for green edge computing. Peer Peer Netw. Appl. 2022, 15, 950–972. [Google Scholar] [CrossRef]
- Fang, Q.; Li, H.; Luo, X.C.; Ding, L.Y.; Luo, H.B.; Rose, T.M.; An, W. Detecting non-hardhat-use by a deep learning method from far -field surveillance videos. Autom. Constr. 2018, 85, 1–9. [Google Scholar] [CrossRef]
- Li, K.S.; Wang, J.C.; Jalil, H.; Wang, H. A fast and lightweight detection algorithm for passion fruit pests based on improved YOLOv5. Comput. Electron. Agric. 2022, 204, 107534. [Google Scholar] [CrossRef]
- Li, J.Q.; Zhao, X.F.; Zhou, G.Y.; Zhang, M.Y. Standardized use inspection of workers’ personal protective equipment based on deep learning. Saf. Sci. 2022, 150, 105689. [Google Scholar] [CrossRef]
- Maji, D.; Nagori, S.; Mathew, M.; Poddar, D. YOLO-Pose: Enhancing YOLO for Multi Person Pose Estimation Using Object Keypoint Similarity Loss. In Proceedings of the IEEE/CVF Conference on Computer Vision and Pattern Recognition (CVPR), New Orleans, LA, USA, 18–24 June 2022. [Google Scholar]
- Gu, Y.W.; Wang, Y.S.; Shi, L.; Li, N.; Zhuang, L.H.; Xu, S.K. Automatic detection of safety helmet wearing based on head region location. Iet Image Process. 2021, 15, 2441–2453. [Google Scholar] [CrossRef]
- Cao, Z.; Hidalgo, G.; Simon, T.; Wei, S.E.; Sheikh, Y. OpenPose: Realtime Multi-Person 2D Pose Estimation Using Part Affinity Fields. IEEE Trans. Pattern Anal. Mach. Intell. 2021, 43, 172–186. [Google Scholar] [CrossRef]
- Chou, J.S.; Chen, C.J.; Liu, C.Y. Amodal instance segmentation optimized by metaheuristics for enhanced safety behavior detection on construction sites. Autom. Constr. 2025, 178, 106412. [Google Scholar] [CrossRef]
- Kim, H.S.; Seong, J.; Jung, H.J. Optimal domain adaptive object detection with self-training and adversarial-based approach for construction site monitoring. Autom. Constr. 2024, 158, 105244. [Google Scholar] [CrossRef]
- Rasouli, S.; Alipouri, Y.; Chamanzad, S. Smart Personal Protective Equipment (PPE) for construction safety: A literature review. Saf. Sci. 2024, 170, 106368. [Google Scholar] [CrossRef]
- Park, S.; Kim, J.; Wang, S.; Kim, J. Effectiveness of Image Augmentation Techniques on Non-Protective Personal Equipment Detection Using YOLOv8. Appl. Sci. 2025, 15, 2631. [Google Scholar] [CrossRef]
- Jin, X.; Ahn, C.R.; Kim, J.; Park, M. Welding Spark Detection on Construction Sites Using Contour Detection with Automatic Parameter Tuning and Deep-Learning-Based Filters. Sensors 2023, 23, 6826. [Google Scholar] [CrossRef]
- Hong, Y.J.; Chern, W.C.; Nguyen, T.V.; Cai, H.B.; Kim, H. Semi-supervised domain adaptation for segmentation models on different monitoring settings. Autom. Constr. 2023, 149, 104773. [Google Scholar] [CrossRef]
- Huang, C.; Zeng, Q.L.; Xiong, F.Y.; Xu, J.Z. Space dynamic target tracking method based on five-frame difference and Deepsort. Sci. Rep. 2024, 14, 6020. [Google Scholar] [CrossRef] [PubMed]
- Fang, W.L.; Ma, L.; Love, P.E.D.; Luo, H.B.; Ding, L.Y.; Zhou, A.O. Knowledge graph for identifying hazards on construction sites: Integrating computer vision with ontology. Autom. Constr. 2020, 119, 103310. [Google Scholar] [CrossRef]
- Jeon, Y.; Tran, D.Q.; Kulinan, A.S.; Kim, T.; Park, M.; Park, S. Vision-based motion prediction for construction workers safety in real-time multi-camera system. Adv. Eng. Inform. 2024, 62, 102898. [Google Scholar] [CrossRef]
- Xu, X.B.; Hu, J.C.; Yang, J.; Ran, Y.Y.; Tan, Z.Y. A Fish Detection and Tracking Method Based on Improved Interframe Difference and YOLO-CTS. EEE Trans. Instrum. Meas. 2024, 73, 1–13. [Google Scholar] [CrossRef]
- Zhang, Y.H.; Li, J.C.; Cao, L.C.; Zhou, Q.; Cai, W.; Yu, L.Q.; Li, W.H. Two-staged attention-based identification of the porosity with the composite features of spatters during the laser powder bed fusion. J. Manuf. Process. 2024, 131, 2310–2322. [Google Scholar] [CrossRef]
- Wang, Z.; Zhu, Y.; Zhang, Y.J.; Liu, S.Y. An effective deep learning approach enabling miners’ protective equipment detection and tracking using improved YOLOv7 architecture. Comput. Electr. Eng. 2025, 123, 110173. [Google Scholar] [CrossRef]
- Xu, K.; Li, F.; Chen, D.J.; Zhu, L.L.; Wang, Q. Fusion of Lightweight Networks and DeepSort for Fatigue Driving Detection Tracking Algorithm. IEEE Access 2024, 12, 56991–57003. [Google Scholar] [CrossRef]
- Qureshi, A.M.; Alotaibi, M.; Alotaibi, S.R.; AlHammadi, D.A.; Jamal, M.A.; Jalal, A.; Lee, B. Autonomous vehicle surveillance through fuzzy C-means segmentation and DeepSORT on aerial images. PeerJ Comput. Sci. 2025, 11, e2835. [Google Scholar] [CrossRef]
- Dabash, M.S. Applications of Computer Vision to Improve Construction Site Safety and Monitoring. Ph.D. Thesis, University of Delaware, Newark, Delaware, 2022. [Google Scholar]
- Li, Z.-X.; Wang, Y.-L.; Wang, F. DI-YOLOv5: An Improved Dual-Wavelet-Based YOLOv5 for Dense Small Object Detection. IEEE/CAA J. Autom. Sin. 2025, 12, 457–459. [Google Scholar] [CrossRef]
- Li, F.; Zheng, Y.; Liu, S.; Sun, F.; Bai, H. A multi-objective apple leaf disease detection algorithm based on improved TPH-YOLOV5. Appl. Fruit Sci. 2024, 66, 399–415. [Google Scholar] [CrossRef]
- Yu, Q.; Han, Y.; Han, Y.; Gao, X.; Zheng, L. Enhancing YOLOv5 Performance for Small-Scale Corrosion Detection in Coastal Environments Using IoU-Based Loss Functions. J. Mar. Sci. Eng. 2024, 12, 2295. [Google Scholar] [CrossRef]
- Wu, S.; Wang, J.; Wei, W.; Ji, X.; Yang, B.; Chen, D.; Lu, H.; Liu, L. On the Study of Joint YOLOv5-DeepSort Detection and Tracking Algorithm for Rhynchophorus ferrugineus. Insects 2025, 16, 219. [Google Scholar] [CrossRef] [PubMed]
- Njvisionpower. Safety-Helmet-Wearing-Dataset (SHWD); Github: San Francisco, CA, USA, 2024. [Google Scholar]
















| Component | Parameters |
|---|---|
| CPU | 13th Gen Intel(R) Core(TM)i7-14700KF |
| RAM | 32 G |
| GPU | NVIDA GeForce RTX 4070 12 GB |
| Programing language | Python 3.8 |
| Deep learning framework | PyTorch 2.3.1 |
| CUDA | 11.8 |
| Model | Precision | Recall | mAP@0.5 |
|---|---|---|---|
| YOLOv5 | 0.931 | 0.849 | 0.907 |
| YOLOV7 | 0.935 | 0.852 | 0.912 |
| YOLOV8 | 0.933 | 0.857 | 0.919 |
| YOLOV9 | 0.934 | 0.864 | 0.924 |
| YOLOv5 + SE | 0.936 | 0.872 | 0.926 |
| YOLOv5 + CBAM | 0.938 | 0.878 | 0.931 |
| YOLOv5 + ECA | 0.937 | 0.874 | 0.928 |
| Improved YOLOv5 | 0.924 | 0.890 | 0.940 |
| Model | Params (M) | FLOPs (G) | Inference FPS (RTX 4070) | mAP@0.5 |
|---|---|---|---|---|
| YOLOv5s (baseline) | 7.2 | 16.5 | 34 | 0.907 |
| YOLOv5s + CBAM | 7.8 | 17.9 | 30 | 0.931 |
| YOLOv5s + SACA | 8.0 | 18.2 | 28 | 0.940 |
| YOLOv8n | 3.2 | 8.7 | 40 | 0.919 |
| Tracker | MOTA | IDF1 | IDS |
|---|---|---|---|
| StrongSORT | 85.2% | 80.3% | 12 |
| BoT-SORT | 88.7% | 83.6% | 10 |
| ByteTrack | 91.0% | 85.1% | 9 |
| OC-SORT | 87.2% | 82.0% | 11 |
| FairMOT (joint MOT) | 86.1% | 81.5% | 14 |
| DeepSORT | 86.3% | 82.4% | 8 |
| DeepSORT + Fuzzy + Time processing | 90.5% | 84.2% | 5 |
| Detector | MOTA | IDF1 | IDS |
|---|---|---|---|
| YOLOv5 (baseline) | 85.1% | 81.0% | 11 |
| YOLOv8 | 88.2% | 83.5% | 9 |
| YOLOv9 | 91.3% | 85.6% | 8 |
| CenterNet (anchor-free) | 87.0% | 82.2% | 12 |
| Deformable DETR (transformer) | 90.1% | 84.5% | 10 |
| YOLOv5-SACA (proposed) | 90.5% | 84.2% | 5 |
Disclaimer/Publisher’s Note: The statements, opinions and data contained in all publications are solely those of the individual author(s) and contributor(s) and not of MDPI and/or the editor(s). MDPI and/or the editor(s) disclaim responsibility for any injury to people or property resulting from any ideas, methods, instructions or products referred to in the content. |
© 2025 by the authors. Licensee MDPI, Basel, Switzerland. This article is an open access article distributed under the terms and conditions of the Creative Commons Attribution (CC BY) license (https://creativecommons.org/licenses/by/4.0/).
Share and Cite
Zhou, X.; Jia, X.; Bai, J.; Lv, X.; Lv, X.; Zhang, G. Optimizing Helmet Use Detection in Construction Sites via Fuzzy Logic-Based State Tracking. Sensors 2025, 25, 6487. https://doi.org/10.3390/s25206487
Zhou X, Jia X, Bai J, Lv X, Lv X, Zhang G. Optimizing Helmet Use Detection in Construction Sites via Fuzzy Logic-Based State Tracking. Sensors. 2025; 25(20):6487. https://doi.org/10.3390/s25206487
Chicago/Turabian StyleZhou, Xiaoxiong, Xuejun Jia, Jian Bai, Xiang Lv, Xiaodong Lv, and Guangming Zhang. 2025. "Optimizing Helmet Use Detection in Construction Sites via Fuzzy Logic-Based State Tracking" Sensors 25, no. 20: 6487. https://doi.org/10.3390/s25206487
APA StyleZhou, X., Jia, X., Bai, J., Lv, X., Lv, X., & Zhang, G. (2025). Optimizing Helmet Use Detection in Construction Sites via Fuzzy Logic-Based State Tracking. Sensors, 25(20), 6487. https://doi.org/10.3390/s25206487

