Sorghum Spike Detection Method Based on Gold Feature Pyramid Module and Improved YOLOv8s
Abstract
1. Introduction
2. Materials and Methods
2.1. Image Acquisition
2.2. Construction of a Sorghum Spike Detection Model
2.2.1. YOLOv8
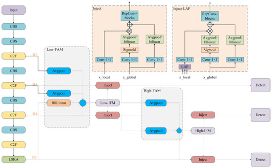
2.2.2. Gold Feature Pyramid Module
2.2.3. LSKA Attention Mechanisms
2.2.4. Focal-EIOU Loss
2.3. Improved Modeling
3. Results and Discussion
3.1. Evaluation of Indicators
3.2. Ablation Experiments
3.3. Comparison of Model Performance
4. Conclusions
Author Contributions
Funding
Institutional Review Board Statement
Informed Consent Statement
Data Availability Statement
Acknowledgments
Conflicts of Interest
References
- Somegowda, V.K.; Reddy, S.D.; Gaddameedi, A.; Kiranmayee, K.U.; Naravula, J.; Kishor, P.K.; Penna, S. Genomics breeding approaches for developing Sorghum bicolor lines with stress resilience and other agronomic traits. Curr. Plant Biol. 2024, 37, 100314. [Google Scholar] [CrossRef]
- Wagaw, K. Review on mechanisms of drought tolerance in sorghum (Sorghum bicolor (L.) Moench) basis and breeding methods. Acad. Res. J. Agric. Sci. Res. 2019, 7, 87–99. [Google Scholar]
- Hadebe, S.T.; Modi, A.T.; Mabhaudhi, T. Drought tolerance and water use of cereal crops: A focus on sorghum as a food security crop in Sub-Saharan Africa. J. Agron. Crop Sci. 2017, 203, 177–191. [Google Scholar] [CrossRef]
- Sun, H.; Li, S.; Li, M.; Liu, H.; Qiao, L.; Zhang, Y. Research progress of image sensing and deep learning in agriculture. Trans. Chin. Soc. Agric. Mach. 2020, 51, 1–17. [Google Scholar]
- Fu, L.; Song, Z.; Zhang, X.; Li, R.; Wang, D.; Cui, Y. Application and research progress of deep learning in agriculture. J. China Agric. Univ. 2020, 25, 105–120. [Google Scholar]
- Ren, S.; He, K.; Girshick, R.; Sun, J. Faster R-CNN: Towards Real-Time Object Detection with Region Proposal Networks. IEEE Trans. Pattern Anal. Mach. Intell. 2017, 39, 1137–1149. [Google Scholar] [CrossRef]
- Redmon, J.; Divvala, S.; Girshick, R.; Farhadi, A. You only look once: Unified, real-time object detection. In Proceedings of the IEEE Conference on Computer Vision and Pattern Recognition, Las Vegas, NV, USA, 27–30 June 2016. [Google Scholar]
- Redmon, J.; Farhadi, A. YOLO9000: Better, faster, stronger. In Proceedings of the IEEE Conference on Computer Vision and Pattern Recognition, Honolulu, HI, USA, 21–26 July 2017. [Google Scholar]
- Redmon, J.; Farhadi, A. Yolov3: An incremental improvement. arXiv 2018, arXiv:1804.02767. [Google Scholar]
- Bochkovskiy, A.; Wang, C.-Y.; Liao, H.-Y.M. Yolov4: Optimal speed and accuracy of object detection. arXiv 2020, arXiv:2004.10934. [Google Scholar]
- Liu, W.; Anguelov, D.; Erhan, D.; Szegedy, C.; Reed, S.; Fu, C.-Y.; Berg, A.C. Ssd: Single shot multibox detector. In Computer Vision—ECCV 2016; Springer: Cham, Switzerland, 2016. [Google Scholar]
- He, K.; Gkioxari, G.; Dollár, P.; Girshick, R. Mask r-cnn. In Proceedings of the IEEE International Conference on Computer Vision, Venice, Italy, 22–29 October 2017. [Google Scholar]
- Deng, Y.; Wu, H.; Zhu, H. Recognition and counting of citrus flowers based on instance segmentation. Trans. Chin. Soc. Agric. Eng. 2020, 36, 200–207. [Google Scholar]
- Yang, Q.; LI, W.; Yang, X.; Yue, L.; LI, H. Improved YOLOv5’s method for detecting the growth status of apple flowers. Comput. Eng. Appl. 2022, 58, 237–246. [Google Scholar]
- Kalampokas, T.; Vrochidou, E.; Papakostas, G.A.; Pachidis, T.; Kaburlasos, V.G. Grape stem detection using regression convolutional neural networks. Comput. Electron. Agric. 2021, 186, 106220. [Google Scholar] [CrossRef]
- Fu, L.; Wu, F.; Zou, X.; Jiang, Y.; Lin, J.; Yang, Z.; Duan, J. Fast detection of banana bunches and stalks in the natural environment based on deep learning. Comput. Electron. Agric. 2022, 194, 106800. [Google Scholar] [CrossRef]
- Zhu, H.; Li, X.; Meng, Y.; Yang, H.; Xu, Z.; Li, Z. Tea Bud Detection Based on Faster R-CNN Network. Trans. Chin. Soc. Agric. Mach. 2022, 5, 217–224. [Google Scholar]
- Xu, W.; Zhao, L.; Li, J.; Shang, S.; Ding, X.; Wang, T. Detection and classification of tea buds based on deep learning. Comput. Electron. Agric. 2022, 192, 106547. [Google Scholar] [CrossRef]
- He, B.; Zhang, Y.; Gong, J.; Fu, G.; Zhao, Y.; Wu, R. Fast recognition of tomato fruit in greenhouse at night based on improved YOLO v5. Trans. Chin. Soc. Agric. Mach. 2022, 53, 201–208. [Google Scholar]
- Ren, R.; Zhang, S.; Sun, H.; Gao, T. Research on Pepper External Quality Detection Based on Transfer Learning Integrated with Convolutional Neural Network. Sensors 2021, 21, 5305. [Google Scholar] [CrossRef] [PubMed]
- Ma, N.; Su, Y.; Yang, L.; Li, Z.; Yan, H. Wheat Seed Detection and Counting Method Based on Improved YOLOv8 Model. Sensors 2024, 24, 1654. [Google Scholar] [CrossRef] [PubMed]
- Yang, G.; Wang, J.; Nie, Z.; Yang, H.; Yu, S. A lightweight YOLOv8 tomato detection algorithm combining feature enhancement and attention. Agronomy 2023, 13, 1824. [Google Scholar] [CrossRef]
- Yang, S.; Wang, W.; Gao, S.; Deng, Z. Strawberry ripeness detection based on YOLOv8 algorithm fused with LW-Swin Transformer. Comput. Electron. Agric. 2023, 215, 108360. [Google Scholar] [CrossRef]
- Chen, W.; Liu, M.; Zhao, C.; Li, X.; Wang, Y. MTD-YOLO: Multi-task deep convolutional neural network for cherry tomato fruit bunch maturity detection. Comput. Electron. Agric. 2024, 216, 108533. [Google Scholar] [CrossRef]
- Xu, D.; Xiong, H.; Liao, Y.; Wang, H.; Yuan, Z.; Yin, H. EMA-YOLO: A Novel Target-Detection Algorithm for Immature Yellow Peach Based on YOLOv8. Sensors 2024, 24, 3783. [Google Scholar] [CrossRef]
- Wang, D.; He, D. Fusion of Mask RCNN and attention mechanism for instance segmentation of apples under complex background. Comput. Electron. Agric. 2022, 196, 106864. [Google Scholar] [CrossRef]
- Yan, B.; Fan, P.; Lei, X.; Liu, Z.; Yang, F. A real-time apple targets detection method for picking robot based on improved YOLOv5. Remote Sens. 2021, 13, 1619. [Google Scholar] [CrossRef]
- Huang, T.; Huang, H.; Li, Z.; Lü, S.; Xue, X.; Dai, Q.; Wen, W. Citrus fruit recognition method based on the improved model of YOLOv5. J. Huazhong Agric. Univ. 2022, 41, 170–177. [Google Scholar]
- Zhang, Q.; Hu, S.; Shu, W.; Cheng, H. Wheat Spikes Detection Based on Pyramidal Network of Channel Space Attention Mechanism. Trans. Chin. Soc. Agric. Mach. 2021, 52, 253–262. [Google Scholar]
- Zhang, Y.; Xiao, D.; Chen, H.; Liu, Y. Rice panicle detection method based on improved faster R-CNN. Trans. Chin. Soc. Agric. Mach. 2021, 52, 231–240. [Google Scholar]
- Xiao, Z.; Luo, L.; Chen, M.; Wang, J.; Lu, Q.; Luo, S. Grape detection in orchard environment based on improved YOLOv4. J. Intell. Agric. Equip. 2023, 4, 35–43, (In English and Chinese). [Google Scholar]
- Zhao, J.; Zhang, X.; Yan, J.; Qiu, X.; Yao, X.; Tian, Y.; Zhu, Y.; Cao, W. A wheat spike detection method in UAV images based on improved YOLOv5. Remote Sens. 2021, 13, 3095. [Google Scholar] [CrossRef]
- Wang, Y.; Yang, Z.; Wang, Q.; Lu, J.; Gao, J. Tea bud recognition method and recognition system light source design and test based on YOLOv5s-SPD. J. Intell. Agric. Equip. 2024, 5, 33–43, (In English and Chinese). [Google Scholar]
- Zhang, Z.; Zhang, Z.; Li, J.; Wang, H.; Li, Y.; Li, D. Potato detection in complex environment based on improved YoloV4 model. Trans. Chin. Soc. Agric. Eng. 2021, 37, 170–178. [Google Scholar]
- Zhai, C.; Fu, H.; Zheng, K.; Zheng, S.; Wu, H.; Zhao, X. Establishment and Experimental Verification of Deep Learning Model for On-line recognition of Field Cabbage. Trans. Chin. Soc. Agric. Mach. 2022, 53, 293–303. [Google Scholar]
- Chen, J.; Li, Q.; Tan, Q.; Gui, S.; Wang, X.; Yi, F.; Jiang, D.; Zhou, J. Combining lightweight wheat spikes detecting model and offline Android software development for in-field wheat yield prediction. Trans. Chin. Soc. Agric. Eng. 2021, 37, 156–164. [Google Scholar]
- Wu, X.; Qi, Z.; Wang, L.; Yang, J.; Xia, X. Apple detection method based on light-YOLOv3 convolutional neural network. Trans. Chin. Soc. Agric. Mach. 2020, 51, 17–25. [Google Scholar]
- Wu, D.; Lv, S.; Jiang, M.; Song, H. Using channel pruning-based YOLO v4 deep learning algorithm for the real-time and accurate detection of apple flowers in natural environments. Comput. Electron. Agric. 2020, 178, 105742. [Google Scholar] [CrossRef]
- Yang, F.; Lei, X.; Liu, Z.; Fan, P.; Yan, B. Fast Recognition Method for Multiple Apple Targets in Dense Scenes Based on CenterNet. Trans. Chin. Soc. Agric. Mach. 2022, 53, 265–273. [Google Scholar]
- Li, X.; Pan, J.; Xie, F.; Zeng, J.; Li, Q.; Huang, X.; Liu, D.; Wang, X. Fast and accurate green pepper detection in complex backgrounds via an improved Yolov4-tiny model. Comput. Electron. Agric. 2021, 191, 106503. [Google Scholar] [CrossRef]
- Wang, L.; Qin, M.; Lei, J.; Wang, X.; Tan, K. Blueberry maturity recognition method based on improved YOLOv4-Tiny. Trans. Chin. Soc. Agric. Eng. 2021, 37, 170–178. [Google Scholar]
- Qiang, H. Research on Improved YOLOv8 Algorithm for Small Target Detection; Jilin University: Changchun, China, 2023. [Google Scholar]
- Lei, B.; Yu, A.; Yu, K. An Improved Small Target Detection Algorithm Based on YOLOv8s. Radio Eng. 2024, 54, 857–870. [Google Scholar]












| Designation | Releases |
|---|---|
| Operating system | Windows 10 (x64) |
| CPU | AMD Ryzen 7 5800H |
| GPU | NVIDIA GeForce RTX3060 latop |
| RAM | 32 GB |
| PyCharm | 2022.2 |
| CUDA | 11.4 |
| CuDNN | 8.2.4 |
| Python | 3.8.5 |
| Gold | LSKA | Focal-EIOU Loss | P/% | R/% | F1/% | mAP/% | Average Detection Time per Image/s | Model Size/MB |
|---|---|---|---|---|---|---|---|---|
| - | - | - | 89.81 | 65.53 | 75.77 | 79.23 | 0.0165 | 9.61 |
| √ | - | - | 90.19 | 69.73 | 78.65 | 81.58 | 0.0181 | 9.43 |
| - | √ | - | 89.24 | 66.85 | 76.50 | 79.36 | 0.0158 | 8.82 |
| - | - | √ | 87.40 | 69.91 | 77.68 | 78.29 | 0.0165 | 7.74 |
| √ | √ | - | 90.65 | 70.96 | 79.61 | 82.52 | 0.0180 | 8.47 |
| √ | - | √ | 91.14 | 75.23 | 82.42 | 85.06 | 0.0159 | 8.06 |
| - | √ | √ | 90.45 | 73.10 | 80.86 | 83.51 | 0.0172 | 7.79 |
| √ | √ | √ | 90.71 | 76.81 | 81.19 | 85.86 | 0.0168 | 7.48 |
| Model | P/% | R/% | F1/% | mAP/% | Average Detection Time per Image/s | Model Size/MB |
|---|---|---|---|---|---|---|
| YOLOv5s | 86.22 | 60.47 | 71.08 | 73.08 | 0.0183 | 10.45 |
| SSD | 88.35 | 63.14 | 73.65 | 77.74 | 0.0187 | 11.26 |
| YOLOv8 | 89.81 | 65.53 | 75.77 | 79.23 | 0.0165 | 9.61 |
| YOLOv8s-Gold-LSKA | 90.72 | 76.81 | 81.19 | 85.86 | 0.0168 | 7.48 |
Disclaimer/Publisher’s Note: The statements, opinions and data contained in all publications are solely those of the individual author(s) and contributor(s) and not of MDPI and/or the editor(s). MDPI and/or the editor(s) disclaim responsibility for any injury to people or property resulting from any ideas, methods, instructions or products referred to in the content. |
© 2024 by the authors. Licensee MDPI, Basel, Switzerland. This article is an open access article distributed under the terms and conditions of the Creative Commons Attribution (CC BY) license (https://creativecommons.org/licenses/by/4.0/).
Share and Cite
Qiu, S.; Gao, J.; Han, M.; Cui, Q.; Yuan, X.; Wu, C. Sorghum Spike Detection Method Based on Gold Feature Pyramid Module and Improved YOLOv8s. Sensors 2025, 25, 104. https://doi.org/10.3390/s25010104
Qiu S, Gao J, Han M, Cui Q, Yuan X, Wu C. Sorghum Spike Detection Method Based on Gold Feature Pyramid Module and Improved YOLOv8s. Sensors. 2025; 25(1):104. https://doi.org/10.3390/s25010104
Chicago/Turabian StyleQiu, Shujin, Jian Gao, Mengyao Han, Qingliang Cui, Xiangyang Yuan, and Cuiqing Wu. 2025. "Sorghum Spike Detection Method Based on Gold Feature Pyramid Module and Improved YOLOv8s" Sensors 25, no. 1: 104. https://doi.org/10.3390/s25010104
APA StyleQiu, S., Gao, J., Han, M., Cui, Q., Yuan, X., & Wu, C. (2025). Sorghum Spike Detection Method Based on Gold Feature Pyramid Module and Improved YOLOv8s. Sensors, 25(1), 104. https://doi.org/10.3390/s25010104

