Ultrasonic Phased Array Imaging Approach Using Omni-Directional Velocity Correction for Quantitative Evaluation of Delamination in Composite Structure
Abstract
:1. Introduction
2. Theory and Method
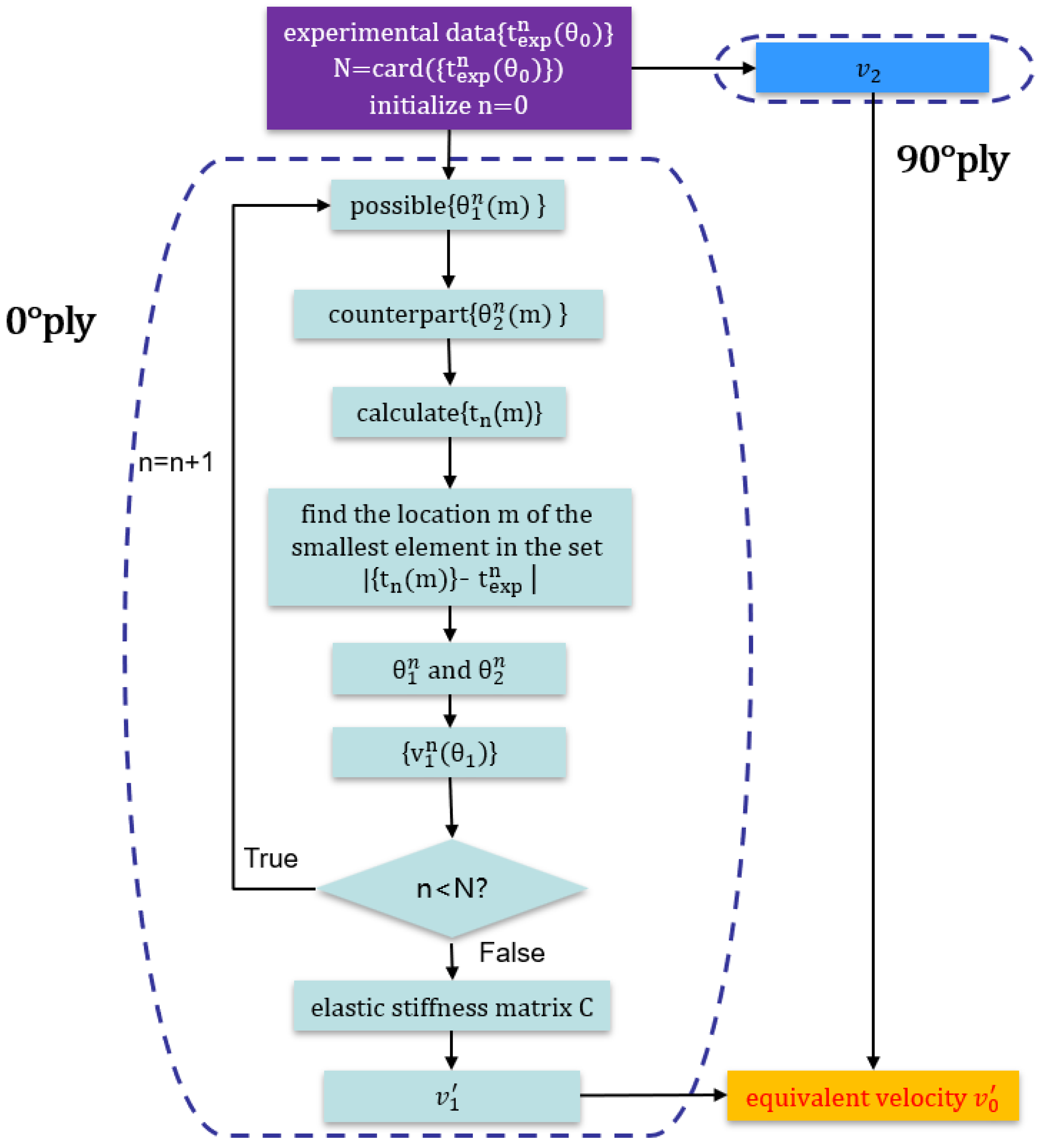
2.1. BRM (Low-Angle Velocity Measurement)
2.2. High-Angle Velocity Measurement
3. Experimental Setup
4. Results and Discussion
5. Conclusions
Author Contributions
Funding
Institutional Review Board Statement
Informed Consent Statement
Data Availability Statement
Acknowledgments
Conflicts of Interest
References
- Oliveira, T.L.L.; Zitoune, R.; Ancelotti, A.C., Jr.; da Cunha, S.S., Jr. Smart machining: Monitoring of CFRP milling using AE and IR. Compos. Struct. 2020, 249, 112611. [Google Scholar] [CrossRef]
- Nsengiyumva, W.; Zhong, S.; Lin, J.; Zhang, Q.; Zhong, J.; Huang, Y. Advances, limitations and prospects of nondestructive testing and evaluation of thick composites and sandwich structures: A state-of-the-art review. Compos. Struct. 2021, 256, 112951. [Google Scholar] [CrossRef]
- Ma, X.; Bian, K.; Liu, H.; Wang, Y.; Xiong, K. Numerical and experimental investigation of the interface properties and failure strength of CFRP T-Stiffeners subjected to pull-off load. Mater. Des. 2020, 185, 108231. [Google Scholar] [CrossRef]
- Kot, P.; Muradov, M.; Gkantou, M.; Kamaris, G.S.; Hashim, K.; Yeboah, D. Recent Advancements in Non-Destructive Testing Techniques for Structural Health Monitoring. Appl. Sci. 2021, 11, 2750. [Google Scholar] [CrossRef]
- Fan, C.; Caleap, M.; Pan, M.; Drinkwater, B.W. A comparison between ultrasonic array beamforming and super resolution imaging algorithms for non-destructive evaluation. Ultrasonics 2014, 54, 1842–1850. [Google Scholar] [CrossRef]
- Rabbi, M.S.; Teramoto, K.; Ishibashi, H.; Roshid, M.M. Imaging of sub-surface defect in CFRP laminate using A(0)-mode Lamb wave: Analytical, numerical and experimental studies. Ultrasonics 2023, 127, 106849. [Google Scholar] [CrossRef]
- Luo, Z.; Zhang, S.; Jin, S.; Liu, Z.; Lin, L. Heterogeneous ultrasonic time-of-flight distribution in multidirectional CFRP corner and its implementation into total focusing method imaging. Compos. Struct. 2022, 294, 115789. [Google Scholar] [CrossRef]
- Zhou, H.; Han, Z.; Du, D.; Chen, Y. A combined marching and minimizing ray-tracing algorithm developed for ultrasonic array imaging of austenitic welds. NDT & E Int. 2018, 95, 45–56. [Google Scholar]
- Nowers, O.; Duxbury, D.J.; Zhang, J.; Drinkwater, B.W. Novel ray-tracing algorithms in NDE: Application of Dijkstra and A⁎ algorithms to the inspection of an anisotropic weld. NDT & E Int. 2014, 61, 58–66. [Google Scholar]
- Lukomski, T. Full-matrix capture with phased shift migration for flaw detection in layered objects with complex geometry. Ultrasonics 2016, 70, 241–247. [Google Scholar] [CrossRef]
- Ji, K.; Zhao, P.; Zhuo, C.; Jin, H.; Chen, M.; Chen, J.; Ye, S.; Fu, J. Efficient phase shift migration for ultrasonic full-matrix imaging of multilayer composite structures. Mech. Syst. Signal Process. 2022, 174, 109114. [Google Scholar] [CrossRef]
- Jin, H.; Chen, J. An efficient wavenumber algorithm towards real-time ultrasonic full-matrix imaging of multi-layered medium. Mech. Syst. Signal Process. 2021, 149, 107149. [Google Scholar] [CrossRef]
- Mohammadkhani, R.; Zanotti Fragonara, L.; Padiyar, M.J.; Petrunin, I.; Raposo, J.; Tsourdos, A.; Gray, I. Improving Depth Resolution of Ultrasonic Phased Array Imaging o Inspect Aerospace Composite Structures. Sensors 2020, 20, 559. [Google Scholar] [CrossRef] [PubMed]
- Luo, Z.; Kang, J.; Cao, H.; Lin, L. Enhanced ultrasonic total focusing imaging of CFRP corner with ray theory-based homogenization technique. Chin. J. Aeronaut. 2022, 36, 434–443. [Google Scholar] [CrossRef]
- Deydier, S.; Gengembre, N.; Calmon, P.; Mengeling, V.; Pétillon, O. Ultrasonic field computation into multilayered composite materials using a homogenization method based on ray theory. AIP Conf. Proc. 2005, 760, 1057. [Google Scholar]
- Li, C.; Pain, D.; Wilcox, P.D.; Drinkwater, B.W. Imaging composite material using ultrasonic arrays. NDT & E Int. 2013, 53, 8–17. [Google Scholar]
- Yan, D.; Sutcliffe, M.; Wright, B.; Cooper, I. Ultrasonic imaging of full matrix capture acquired data for carbon fibre-reinforced polymer. Insight-Non-Destr. Test. Cond. Monit. 2013, 55, 477–481. [Google Scholar] [CrossRef]
- Grager, J.C.; Schrapp, M.; Mooshofer, H.; Sause, M.G.; Zelenyak, A.M.; Grosse, C.U. Ultrasonic imaging of carbon fiber-reinforced plastics using the full matrix capture data acquisition technique. In Proceedings of the 19th World Conference on Non-Destructive Testing 2016, Munich, Germany, 13–17 March 2016. [Google Scholar]
- Cao, H.; Guo, S.; Zhang, S.; Xie, Y.; Feng, W. Ray tracing method for ultrasonic array imaging of CFRP corner part using homogenization method. NDT & E Int. 2021, 122, 102493. [Google Scholar]
- Cao, H.; Guo, S.; He, Z.; Xie, Y.; Zhang, T.; Feng, W. In situ elastic constant determination of unidirectional CFRP composites via backwall reflected multi-mode ultrasonic bulk waves using a linear array probe. Compos. Part B Eng. 2022, 238, 109953. [Google Scholar] [CrossRef]
- Lin, L.; Cao, H.; Luo, Z. Total focusing method imaging of multidirectional CFRP laminate with model-based time delay correction. NDT & E Int. 2018, 97, 51–58. [Google Scholar]
- Castellano, A.; Foti, P.; Fraddosio, A.; Marzano, S.; Piccioni, M.D. Mechanical characterization of CFRP composites by ultrasonic immersion tests: Experimental and numerical approaches. Compos. Part B Eng. 2014, 66, 299–310. [Google Scholar] [CrossRef]
- Teng, D.; Liu, L.; Xiang, Y.; Xuan, F.Z. An optimized total focusing method based on delay-multiply-and-sum for nondestructive testing. Ultrasonics 2023, 128, 106881. [Google Scholar] [CrossRef] [PubMed]
- Guan, S.; Wang, X.; Hua, L.; Li, Y. TFM imaging of aeroengine casing ring forgings with curved surfaces using acoustic field threshold segmentation and vector coherence factor. Chin. J. Aeronaut. 2022, 35, 401–415. [Google Scholar] [CrossRef]
- Drinkwater, B.W.; Wilcox, P.D. Ultrasonic arrays for non-destructive evaluation: A review. NDT & E Int. 2006, 39, 525–541. [Google Scholar]
- Cantero-Chinchilla, S.; Wilcox, P.D.; Croxford, A.J. A deep learning based methodology for artefact identification and suppression with application to ultrasonic images. NDT & E Int. 2022, 126, 102575. [Google Scholar]
- Marston, P.L.; Daniel, T.D.; Fortuner, A.R.; Kirsteins, I.P.; Abawi, A.T. Amplitude and time-dependence of ultrasonic radiation force on modulation frequency computed from specular reflection contributions. J. Acoust. Soc. Am. 2022, 151, A89. [Google Scholar] [CrossRef]
- Felice, M.V.; Velichko, A.; Wilcox, P.D. Accurate depth measurement of small surface-breaking cracks using an ultrasonic array post-processing technique. NDT & E Int. 2014, 68, 105–112. [Google Scholar]
- Ye, J.; Kim, H.J.; Song, S.J.; Kang, S.S.; Kim, K.; Song, M.H. The far-field scattering response of a side drilled hole in single/layered anisotropic media in ultrasonic pulse-echo setup. Wave Motion 2011, 48, 275–289. [Google Scholar] [CrossRef]
- Lopez-Sanchez, A.L.; Kim, H.J.; Schmerr, L.W.; Sedov, A. Measurement Models and Scattering Models for Predicting the Ultrasonic Pulse-Echo Response From Side-Drilled Holes. J. Nondestruct. Eval. 2005, 24, 83–96. [Google Scholar] [CrossRef]











| Constant Velocity (C) | Piecewise Constant Velocity (P) | Linear Velocity (L) | Linear Velocity (L) | |
|---|---|---|---|---|
| Average intensity | −14.4254 | −8.0159 | −6.0752 | −5.0412 |
| Std of intensity | 3.8881 | 1.5922 | 0.94358 | 0.86467 |
| Average intensity | −20.4436 | −22.1136 | −20.7535 | −21.0696 |
| Std of intensity | 5.5022 | 5.9473 | 5.6156 | 6.2298 |
| Constant Velocity (C) | Piecewise Constant Velocity (P) | Linear Velocity (L) | Linear Velocity (L) | |
|---|---|---|---|---|
| Average intensity | −12.0681 | −3.7233 | −2.6446 | −1.5202 |
| Std of intensity | 1.5661 | 0.8938 | 0.8842 | 0.9431 |
| Average intensity | −23.4903 | −25.8872 | −24.3567 | −23.473 |
| Std of intensity | 5.6004 | 7.1157 | 7.7815 | 7.4145 |
Disclaimer/Publisher’s Note: The statements, opinions and data contained in all publications are solely those of the individual author(s) and contributor(s) and not of MDPI and/or the editor(s). MDPI and/or the editor(s) disclaim responsibility for any injury to people or property resulting from any ideas, methods, instructions or products referred to in the content. |
© 2023 by the authors. Licensee MDPI, Basel, Switzerland. This article is an open access article distributed under the terms and conditions of the Creative Commons Attribution (CC BY) license (https://creativecommons.org/licenses/by/4.0/).
Share and Cite
Xu, X.; Fan, Z.; Chen, X.; Cheng, J.; Bu, Y. Ultrasonic Phased Array Imaging Approach Using Omni-Directional Velocity Correction for Quantitative Evaluation of Delamination in Composite Structure. Sensors 2023, 23, 1777. https://doi.org/10.3390/s23041777
Xu X, Fan Z, Chen X, Cheng J, Bu Y. Ultrasonic Phased Array Imaging Approach Using Omni-Directional Velocity Correction for Quantitative Evaluation of Delamination in Composite Structure. Sensors. 2023; 23(4):1777. https://doi.org/10.3390/s23041777
Chicago/Turabian StyleXu, Xiangting, Zhichao Fan, Xuedong Chen, Jingwei Cheng, and Yangguang Bu. 2023. "Ultrasonic Phased Array Imaging Approach Using Omni-Directional Velocity Correction for Quantitative Evaluation of Delamination in Composite Structure" Sensors 23, no. 4: 1777. https://doi.org/10.3390/s23041777
APA StyleXu, X., Fan, Z., Chen, X., Cheng, J., & Bu, Y. (2023). Ultrasonic Phased Array Imaging Approach Using Omni-Directional Velocity Correction for Quantitative Evaluation of Delamination in Composite Structure. Sensors, 23(4), 1777. https://doi.org/10.3390/s23041777
