Field-Deployable Determinations of Peroxide Index and Total Phenolic Content in Olive Oil Using a Promising Portable Sensor System
Abstract
1. Introduction
2. Materials and Methods
2.1. Olive Oil Samples
2.2. Solvents and Reagents
2.3. Measurement Principle
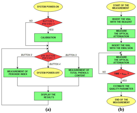
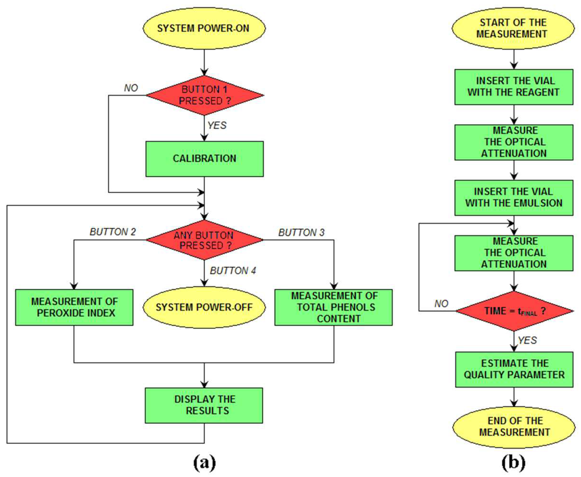
2.4. Portable Sensor System
2.5. Statistical Analysis
3. Results and Discussion
3.1. Determination of the Optimal Measurement Time
3.2. Accuracy of the Estimated Quality Parameters
4. Conclusions
Author Contributions
Funding
Institutional Review Board Statement
Informed Consent Statement
Data Availability Statement
Conflicts of Interest
References
- Tulipani, S.; Huelamo, M.M.; Ribalta, M.R.; Estruch, R.; Ferrer, E.E.; Andres-Lacueva, C.; Montserrat Illan, R.; Lamuela-Raventós, R.M. Oil matrix effects on plasma exposure and urinary excretion of phenolic compounds from tomato sauces: Evidence from a human pilot study. Food Chem. 2012, 130, 581–590. [Google Scholar] [CrossRef]
- Kalua, C.M.; Bedgood, D.R.; Bishop, A.G.; Prenzler, P.D. Discrimination of storage conditions and freshness in virgin olive oil. J. Agric. Food Chem. 2006, 54, 7144–7151. [Google Scholar] [CrossRef] [PubMed]
- Notarnicola, M.; Pisanti, S.; Tutino, V.; Bocale, D.; Rotelli, M.T.; Gentile, A.; Memeo, V.; Bifulco, M.; Perri, E.; Caruso, M.G. Effects of olive oil polyphenols on fatty acid synthase gene expression and activity in human colorectal cancer cells. Genes Nutr. 2011, 6, 63–69. [Google Scholar] [CrossRef] [PubMed]
- Lerma-García, M.J.; Simo-Alfonso, E.F.; Chiavaro, E.; Bendini, A.; Lercker, G.; Cerretani, L. Study of chemical changes produced in virgin olive oils with different phenolic contents during an accelerated storage treatment. J. Agric. Food Chem. 2009, 57, 7834–7840. [Google Scholar] [CrossRef] [PubMed]
- International Olive Council. COI/T.20/Doc. No. 35/Rev. 1—Determination of Peroxide Value—Decision DEC-III-12/106-VI/2017. Available online: https://www.internationaloliveoil.org/what-we-do/chemistry-standardisation-unit/standards-and-methods/ (accessed on 12 May 2023).
- Tasioula-Margari, M.; Okogeri, O. Isolation and characterization of virgin olive oil phenolic compounds by HPLC/UV and GC-MS. J. Food Sci. 2001, 66, 530–534. [Google Scholar] [CrossRef]
- Grossi, M.; Valli, E.; Glicerina, V.T.; Rocculi, P.; Gallina Toschi, T.; Riccò, B. Practical determination of solid fat content in fats and oils by single-wavelength near-infrared analysis. IEEE Trans. Instrum. Meas. 2019, 69, 585–592. [Google Scholar] [CrossRef]
- Grossi, M.; Valli, E.; Glicerina, V.T.; Rocculi, P.; Gallina Toschi, T.; Riccò, B. Optical Determination of Solid Fat Content in Fats and Oils: Effects of Wavelength on Estimated Accuracy. Eur. J. Lipid Sci. Technol. 2022, 124, 2100071. [Google Scholar] [CrossRef]
- Peamaroon, N.; Jakmunee, J.; Moonrungsee, N. A Simple Colorimetric Procedure for the Determination of Iodine Value of Vegetable Oils Using a Smartphone Camera. J. Anal. Test. 2021, 5, 379–386. [Google Scholar] [CrossRef]
- Calabria, D.; Mirasoli, M.; Guardigli, M.; Simoni, P.; Zangheri, M.; Severi, P.; Caliceti, C.; Roda, A. Paper-based smartphone chemosensor for reflectometric on-site total polyphenols quantification in olive oil. Sens. Actuators B Chem. 2020, 305, 127522. [Google Scholar] [CrossRef]
- Grossi, M.; Palagano, R.; Bendini, A.; Riccò, B.; Servili, M.; García-González, D.L.; Gallina Toschi, T. Design and in-house validation of a portable system for the determination of free acidity in virgin olive oil. Food Control 2019, 104, 208–216. [Google Scholar] [CrossRef]
- Grossi, M.; Valli, E.; Bendini, A.; Gallina Toschi, T.; Riccò, B. A Portable Battery-Operated Sensor System for Simple and Rapid Assessment of Virgin Olive Oil Quality Grade. Chemosensors 2022, 10, 102. [Google Scholar] [CrossRef]
- Radovanović, M.; Ilić, M.; Pastor, K.; Ačanski, M.; Panić, S.; Srdić, V.V.; Randjelović, D.; Kojić, T.; Stojanović, G.M. Rapid detection of olive oil blends using a paper-based portable microfluidic platform. Food Control 2021, 124, 107888. [Google Scholar] [CrossRef]
- Jiang, H.; He, Y.; Chen, Q. Qualitative identification of the edible oil storage period using a homemade portable electronic nose combined with multivariate analysis. J. Sci. Food Agric. 2021, 101, 3448–3456. [Google Scholar] [CrossRef] [PubMed]
- Weesepoel, Y.; Alewijn, M.; Wijtten, M.; Müller-Maatsch, J. Detecting food fraud in extra virgin olive oil using a prototype portable hyphenated photonics sensor. J. AOAC Int. 2021, 104, 7–15. [Google Scholar] [CrossRef] [PubMed]
- Singleton, V.L.; Rossi, J.A. Colorimetry of total phenolics with phosphomolibdic-phosphotungstic acid reagents. Am. J. Enol. Viticul. 1965, 16, 144–158. [Google Scholar] [CrossRef]
- Reboredo-Rodríguez, P.; Valli, E.; Bendini, A.; Di Lecce, G.; Simal-Gándara, J.; Gallina Toschi, T. A widely used spectrophotometric assay to quantify olive oil biophenols according to the health claim (EU Reg. 432/2012). Eur. J. Lipid Sci. Technol. 2016, 118, 1593–1599. [Google Scholar] [CrossRef]
- Meisner, P.; Gebicki, J.L. Determination of hydroperoxides in aqueous solutions containing surfactants by the ferrous oxidation-xylenol orange method. Acta Biochim. Pol. 2009, 56, 523–527. [Google Scholar] [CrossRef] [PubMed]
- Kamboj, A.; Gupta, R.; Rana, A.; Kaur, R. Application and analysis of the Folin Ciocalteu method for the determination of the total phenolic content from extracts of Terminalia bellerica. Eur. J. Biomed. Pharm. Sci. 2015, 2, 201–215. [Google Scholar]
- KiCAD. Electronic Design Automation Suite. Available online: https://www.kicad.org/ (accessed on 7 February 2023).
- LTSpice Circuit Simulator Software. Available online: https://www.analog.com/en/design-center/design-tools-and-calculators/ltspice-simulator.html (accessed on 7 February 2023).
- Montedoro, G.; Servili, M.; Baldioli, M.; Miniati, E. Simple and hydrolyzable phenolic compounds in virgin olive oil. 1. Their extraction, separation, and quantitative and semiquantitative evaluation by HPLC. J. Agric. Food Chem. 1992, 40, 1571–1576. [Google Scholar] [CrossRef]









| Measurement Type | 0 s | 100 s | 200 s | 300 s | 400 s | 500 s | 600 s |
|---|---|---|---|---|---|---|---|
| Peroxide index | 98.9 | 31.8 | 21.6 | 17.5 | 13.5 | 12.6 | 11.7 |
| Total phenolic content | 3403.7 | 2493.3 | 2046.2 | 1840.3 | 1725.8 | 1699.0 | 1723.7 |
| Olive Oil Sample | PI (Proposed Sensor System) | PI (Reference Technique) |
|---|---|---|
| #1 | 3.0 ± 1.9 | 5.3 ± 0.4 |
| #2 | 15.7 ± 1.5 | 15.9 ± 1.1 |
| #3 | 30.2 ± 2.7 | 28.4 ± 2.0 |
| #4 | 8.2 ± 1.7 | 7.0 ± 0.5 |
| #5 | 13.1 ± 1.7 | 17.8 ± 1.2 |
| #6 | 27.7 ± 0.5 | 23.9 ± 1.7 |
| #7 | 13.9 ± 4.5 | 14.6 ± 1.0 |
| #8 | 29.9 ± 1.7 | 31.9 ± 2.2 |
| Olive Oil Sample | TPC (Proposed Sensor System) | TPC (Reference Technique) |
|---|---|---|
| #1 | 443.5 ± 18.0 | 483.1 ± 19.3 |
| #2 | 261.8 ± 2.4 | 274.2 ± 11.0 |
| #3 | 105.0 ± 12.2 | 141.5 ± 5.7 |
| #4 | 440.6 ± 50.0 | 408.1 ± 16.3 |
| #5 | 294.1 ± 11.4 | 310.8 ± 12.4 |
| #6 | 75.9 ± 11.8 | 69.5 ± 2.8 |
| #7 | 497.2 ± 5.4 | 496.1 ± 19.8 |
| #8 | 297.3 ± 20.0 | 251.9 ± 10.1 |
| Olive Oil Sample | PI (Proposed Sensor System) | PI (Reference Technique) |
|---|---|---|
| #A | 4.1 ± 1.5 | 7.6 ± 0.5 |
| #B | 10.3 ± 2.1 | 17.8 ± 1.2 |
| #C | 17.2 ± 1.8 | 15.9 ± 1.1 |
| #D | 45.8 ± 5.6 | 31.0 ± 2.2 |
| Olive Oil Sample | TPC (Proposed Sensor System) | TPC (Reference Technique) |
|---|---|---|
| #A | 124.2 ± 12.3 | 140.5 ± 5.6 |
| #B | 421.7 ± 23.7 | 387.4 ± 15.5 |
| #C | 229.8 ± 7.4 | 229.9 ± 9.2 |
| #D | 120.4 ± 9.8 | 175.4 ± 7.0 |
Disclaimer/Publisher’s Note: The statements, opinions and data contained in all publications are solely those of the individual author(s) and contributor(s) and not of MDPI and/or the editor(s). MDPI and/or the editor(s) disclaim responsibility for any injury to people or property resulting from any ideas, methods, instructions or products referred to in the content. |
© 2023 by the authors. Licensee MDPI, Basel, Switzerland. This article is an open access article distributed under the terms and conditions of the Creative Commons Attribution (CC BY) license (https://creativecommons.org/licenses/by/4.0/).
Share and Cite
Grossi, M.; Bendini, A.; Valli, E.; Gallina Toschi, T. Field-Deployable Determinations of Peroxide Index and Total Phenolic Content in Olive Oil Using a Promising Portable Sensor System. Sensors 2023, 23, 5002. https://doi.org/10.3390/s23115002
Grossi M, Bendini A, Valli E, Gallina Toschi T. Field-Deployable Determinations of Peroxide Index and Total Phenolic Content in Olive Oil Using a Promising Portable Sensor System. Sensors. 2023; 23(11):5002. https://doi.org/10.3390/s23115002
Chicago/Turabian StyleGrossi, Marco, Alessandra Bendini, Enrico Valli, and Tullia Gallina Toschi. 2023. "Field-Deployable Determinations of Peroxide Index and Total Phenolic Content in Olive Oil Using a Promising Portable Sensor System" Sensors 23, no. 11: 5002. https://doi.org/10.3390/s23115002
APA StyleGrossi, M., Bendini, A., Valli, E., & Gallina Toschi, T. (2023). Field-Deployable Determinations of Peroxide Index and Total Phenolic Content in Olive Oil Using a Promising Portable Sensor System. Sensors, 23(11), 5002. https://doi.org/10.3390/s23115002

