A Low-Power High-Accuracy Urban Waterlogging Depth Sensor Based on Millimeter-Wave FMCW Radar
Abstract
:1. Introduction
- A new algorithm based on cross correlation, called SFCC, is invented where the frequency and phase information are combined to achieve high distance detection resolution, which is less than 5 mm with time complexity being , while that is for FFT and for cross correlation;
- A prototype low-cost system with edge computing embedded is designed to demonstrate the potential of using SFCC in the IoT device to automatically monitor urban floods;
- Event-driven operation is implemented in the prototype system so that standby mode and measuring mode can be switched automatically according to the environmental change, achieving more than 100× power consumption reduction compared to always-on mode operation.
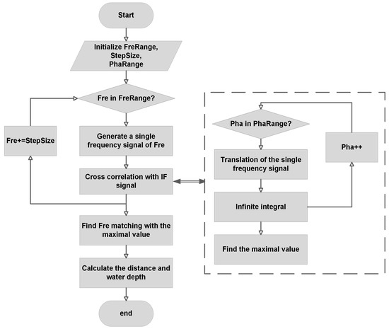
2. SFCC Algorithm
2.1. SFCC Algorithm Introduction
2.2. Algorithm Initialization
2.2.1. Frequency Range
2.2.2. Phase Range
2.3. Modification of the SFCC Algorithm
2.4. General Description
3. Event-Driven Scheme
4. Measurement System
4.1. FMCW Radar Configuration
4.2. System Description
4.2.1. Overview
4.2.2. Data Transmission Based on UDP
4.3. System Verification
5. Conclusions
- Wide range—frequency-modulated continuous-wave millimeter wave radar, which can detect aims far away;
- Low error—original distance calculation algorithm SFCC with measurement error of less than 5 mm;
- Real-time monitoring and display on a cloud platform based on narrowband Internet of things technology;
- Bandwidth saving—in accordance with edge computing and low bandwidth requirements, convenient for multi-channel networking.
- Stability—the radar and anti-radiation processor ensuring stable operation in various conditions;
- Low power consumption—event-driven monitoring actualizing high efficiency and energy saving;
- Small volume—possible for the volume of the core module to be reduced to within 10 cm × 10 cm × 5 cm;
- Low cost—after further optimization, possible for the installation cost to be within 100 dollars.
Author Contributions
Funding
Institutional Review Board Statement
Informed Consent Statement
Conflicts of Interest
References
- Miller, J.D.; Hutchins, M. The impacts of urbanisation and climate change on urban flooding and urban water quality: A review of the evidence concerning the United Kingdom. J. Hydrol. 2017, 12, 345–362. [Google Scholar] [CrossRef] [Green Version]
- Crabit, A.; Colin, F.; Bailly, J.S.; Ayroles, H.; Garnier, F. Soft water level sensors for characterizing the hydrological behaviour of agricultural catchments. Sensors 2011, 11, 4656–4673. [Google Scholar] [CrossRef] [PubMed]
- Mousa, M.; Zhang, X.; Claudel, C. Flash flood detection in urban cities using ultrasonic and infrared sensors. IEEE Sens. J. 2016, 16, 7204–7216. [Google Scholar] [CrossRef] [Green Version]
- Li, L.; Xu, T.; Chen, Y. Improved urban flooding mapping from remote sensing images using generalized regression neural network-based super-resolution algorithm. Remote Sens. 2016, 8, 625. [Google Scholar] [CrossRef] [Green Version]
- Byun, Y.; Han, Y.; Chae, T. Image fusion-based change detection for flood extent extraction using bi-temporal very high-resolution satellite images. Remote Sens. 2015, 7, 10347–10363. [Google Scholar] [CrossRef] [Green Version]
- Perks, M.T.; Russell, A.J.; Large, A.R. Advances in flash flood monitoring using unmanned aerial vehicles (UAVs). Hydrol. Earth Syst. Sci. 2016, 20, 4005–4015. [Google Scholar] [CrossRef] [Green Version]
- Rosser, J.F.; Leibovici, D.G.; Jackson, M.J. Rapid flood inundation mapping using social media, remote sensing and topographic data. Nat. Hazards 2017, 87, 103–120. [Google Scholar] [CrossRef] [Green Version]
- Wang, Y.; Chen, A.S.; Fu, G.; Djordjevi’c, S.; Zhang, C.; Savi´c, D.A. An integrated framework for high-resolution urban flood modelling considering multiple information sources and urban features. Environ. Modell. Softw. 2018, 107, 85–95. [Google Scholar] [CrossRef]
- Le Coz, J.; Patalano, A.; Collins, D.; Guillén, N.F.; García, C.M.; Smart, G.M.; Bind, J.; Chiaverini, A.; Le Boursicaud, R.; Dramais, G.; et al. Crowdsourced data for flood hydrology: Feedback from recent citizen science projects in Argentina, France and New Zealand. J. Hydrol. 2016, 541, 766–777. [Google Scholar] [CrossRef] [Green Version]
- Wang, R.Q.; Mao, H.; Wang, Y.; Rae, C.; Shaw, W. Hyper-resolution monitoring of urban flooding with social media and crowdsourcing data. Comput. Geosci. 2018, 111, 139–147. [Google Scholar] [CrossRef] [Green Version]
- Bhola, P.K.; Nair, B.B.; Leandro, J.; Rao, S.N.; Disse, M. Flood inundation forecasts using validation data generated with the assistance of computer vision. J. Hydroinform. 2019, 21, 240–256. [Google Scholar] [CrossRef] [Green Version]
- De Vitry, M.M.; Kramer, S.; Wegner, J.D.; Leitão, J.P. Scalable flood level trend monitoring with surveillance cameras using a deep convolutional neural network. Hydrol. Earth Syst. Sci. 2019, 23, 4621–4634. [Google Scholar] [CrossRef] [Green Version]
- Jiang, J.; Liu, J.; Cheng, C.; Huang, J.; Xue, A. Automatic Estimation of Urban Waterlogging Depths from Video Images Based on Ubiquitous Reference Objects. Remote Sens. 2019, 11, 587. [Google Scholar] [CrossRef] [Green Version]
- Jiang, J.; Qin, C.-Z.; Yu, J.; Cheng, C.; Liu, J.; Huang, J. Obtaining Urban Waterlogging Depths from Video Images Using Synthetic Image Data. Remote Sens. 2020, 12, 1014. [Google Scholar] [CrossRef] [Green Version]
- Lo, S.-W.; Wu, J.-H.; Lin, F.-P.; Hsu, C.-H. Cyber Surveillance for Flood Disasters. Sensors 2015, 15, 2369–2387. [Google Scholar] [CrossRef] [Green Version]
- Steinbaeck, J.; Steger, C.; Holweg, G.; Druml, N. Next generation radar sensors in automotive sensor fusion systems. In Proceedings of the 2017 Sensor Data Fusion: Trends, Solutions, Applications (SDF), Bonn, Germany, 10–12 October 2017; pp. 1–6. [Google Scholar]
- Ozcan, M.O.; Odaci, F.; Ari, I. Remote Debugging for Containerized Applications in Edge Computing Environments. In Proceedings of the 2019 IEEE International Conference on Edge Computing (EDGE), Milan, Italy, 8–13 July 2019; pp. 30–32. [Google Scholar]
- Shi, W.; Cao, J.; Zhang, Q.; Li, Y.; Xu, L. Edge Computing: Vision and Challenges. IEEE Internet Things J. 2016, 3, 637–646. [Google Scholar] [CrossRef]
- Kaur, K.; Garg, S.; Aujla, G.S.; Kumar, N.; Rodrigues, J.J.P.C.; Guizani, M. Edge Computing in the Industrial Internet of Things Environment: Software-Defined-Networks-Based Edge-Cloud Interplay. IEEE Commun. Mag. 2018, 56, 44–51. [Google Scholar] [CrossRef]
- Bhutani, A.; Marahrens, S.; Gehringer, M.; Göttel, B.; Pauli, M.; Zwick, T. The Role of Millimeter-Waves in the Distance Measurement Accuracy of an FMCW Radar Sensor. Sensors 2019, 19, 3938. [Google Scholar] [CrossRef] [Green Version]
- Baek, S.; Jung, Y.; Lee, S. Signal Expansion Method in Indoor FMCW Radar Systems for Improving Range Resolution. Sensors 2021, 21, 4226. [Google Scholar] [CrossRef]
- Park, K.-E.; Lee, J.-P.; Kim, Y. Deep Learning-Based Indoor Distance Estimation Scheme Using FMCW Radar. Information 2021, 12, 80. [Google Scholar] [CrossRef]
- Kim, B.; Kim, S.; Lee, J. A Novel DFT-based DOA Estimation by A Virtual Array Extension Using Simple Multiplications for FMCW Radar. Sensors 2018, 18, 1560. [Google Scholar] [CrossRef] [Green Version]
- Kim, B.-s.; Jin, Y.; Lee, J.; Kim, S. High-Efficiency Super-Resolution FMCW Radar Algorithm Based on FFT Estimation. Sensors 2021, 21, 4018. [Google Scholar] [CrossRef]
- Nie, W.; Xu, K.; Feng, D.; Wu, C.Q.; Hou, A.; Yin, X. A Fast Algorithm for 2D DOA Estimation Using An Omnidirectional Sensor Array. Sensors 2017, 17, 515. [Google Scholar] [CrossRef] [PubMed] [Green Version]
- Nam, H.; Li, Y.; Choi, B.; Oh, D. 3D-Subspace-Based Auto-Paired Azimuth Angle, Elevation Angle, and Range Estimation for 24G FMCW Radar with an L-Shaped Array. Sensors 2018, 4, 1113. [Google Scholar] [CrossRef] [PubMed] [Green Version]
- Li, Y.; Choi, B.; Chong, J.; Oh, D. 3D Target Localization of Modified 3D MUSIC for a Triple-Channel K-Band Radar. Sensors 2018, 5, 1634. [Google Scholar] [CrossRef] [Green Version]
- Kim, B.; Kim, S.; Jin, Y.; Lee, J. Low-complexity Joint Range and Doppler FMCW Radar Algorithm Based on Number of Targets. Sensors 2020, 20, 51. [Google Scholar] [CrossRef] [Green Version]
- Li, J.; Jiang, D.; Zhang, X. DOA Estimation Based on Combined Unitary ESPRIT for Coprime MIMO Radar. IEEE Commnun. Lett. 2017, 21, 96–99. [Google Scholar] [CrossRef]
- Oh, D.; Lee, J. Low-complexity Range-azimuth FMCW Radar Sensor Using Joint Angle and Delay EstimationWithout SVD and EVD. IEEE Sens. J. 2015, 15, 4799–4811. [Google Scholar] [CrossRef]
- Dong, H.; Wang, M.; Luo, Y.; Zheng, M.; An, M.; Ha, Y.; Pan, H. PLAC: Piecewise Linear Approximation Computation for All Nonlinear Unary Functions. IEEE Trans. Very Large Scale Integr. (VLSI) Syst. 2020, 28, 2014–2027. [Google Scholar] [CrossRef]
- IWR1443BOOST Evaluation Module mmWave Sensing Solution. May 2017. Available online: https://www.ti.com/lit/ug/swru518d/swru518d.pdf?ts=1642580910333&ref_url=https%253A%252F%252Fwww.ti.com%252Ftool%252FIWR1443BOOST (accessed on 23 December 2021).
- DCA1000EVM Data Capture Card. May 2018. Available online: https://www.ti.com/lit/ug/spruij4a/spruij4a.pdf?ts=1642580965263&ref_url=https%253A%252F%252Fwww.ti.com%252Ftool%252FDCA1000EVM (accessed on 23 December 2021).










| S. No. | Configuration Parameter | Value |
|---|---|---|
| 1 | Starting Frequency | 77 GHz |
| 2 | BW | 3.8991 GHz |
| 3 | Slope | 64.985 MHz/μs |
| 4 | Number of RX | 4 |
| 5 | Number of TX | 3 |
| 6 | Number of ADC samples | 256 |
| 7 | Number of chirp loops | 128 |
| 8 | Number of the frame | 32 |
| 9 | ADC sampling rate | 5120 MHz |
| No. | Measuring Result (cm) | Ture Depth (cm) | Mean Error (mm) |
|---|---|---|---|
| 1 | 16.6058 | 16.6 | 0.058 |
| 2 | 14.6032 | 14.4 | 2.032 |
| 3 | 12.365 | 12.5 | 1.35 |
| 4 | 3.53 | 4 | 4.7 |
| 5 | 2.2342 | 2.2 | 0.342 |
| 6 | 0.3494 | 0 | 3.494 |
Publisher’s Note: MDPI stays neutral with regard to jurisdictional claims in published maps and institutional affiliations. |
© 2022 by the authors. Licensee MDPI, Basel, Switzerland. This article is an open access article distributed under the terms and conditions of the Creative Commons Attribution (CC BY) license (https://creativecommons.org/licenses/by/4.0/).
Share and Cite
Shui, H.; Geng, H.; Li, Q.; Du, L.; Du, Y. A Low-Power High-Accuracy Urban Waterlogging Depth Sensor Based on Millimeter-Wave FMCW Radar. Sensors 2022, 22, 1236. https://doi.org/10.3390/s22031236
Shui H, Geng H, Li Q, Du L, Du Y. A Low-Power High-Accuracy Urban Waterlogging Depth Sensor Based on Millimeter-Wave FMCW Radar. Sensors. 2022; 22(3):1236. https://doi.org/10.3390/s22031236
Chicago/Turabian StyleShui, Hanyue, Haoran Geng, Qiong Li, Li Du, and Yuan Du. 2022. "A Low-Power High-Accuracy Urban Waterlogging Depth Sensor Based on Millimeter-Wave FMCW Radar" Sensors 22, no. 3: 1236. https://doi.org/10.3390/s22031236
APA StyleShui, H., Geng, H., Li, Q., Du, L., & Du, Y. (2022). A Low-Power High-Accuracy Urban Waterlogging Depth Sensor Based on Millimeter-Wave FMCW Radar. Sensors, 22(3), 1236. https://doi.org/10.3390/s22031236

