Rank and Wormhole Attack Detection Model for RPL-Based Internet of Things Using Machine Learning
Abstract
:1. Introduction
- A novel ML-based model is proposed for RPL-specific RA attack and SN-inherited WHA attack detection which is trained on a self-generated dataset. The parameters are optimized and characterized by high accuracy, a high detection rate, and high performance, which is assessed through standard ML evaluation metrics as well as multiclass classification evaluation metrics.
- A novel dataset is generated that consists of both RPL-specific and SN-inherited attacks in the static and mobile state of IoT nodes. The dataset is produced to address the lack of recent datasets in the RPL-based IoT domain.
- The light gradient boosting machine model is leveraged to perform multiclass classification for attack detection in RPL-based IoT.
- An in-depth evaluation of the MC-MLGBM model is carried out based on different evaluation metrics in the training (for learning purposes) and testing phases.
2. Related Work
3. Methodology
3.1. Network Model Setup, Simulation, and Network Scenarios for Data Collection
3.2. Simulation of Benign Network Models, Protocol-Specific Attack Models, and SN-Inherited Attack Models
3.2.1. Benign Network Model Simulation
3.2.2. Protocol-Specific (RA) Attack Model Simulation
| Algorithm 1: Protocol-specific RA Scenario | |
| 1. | Input: rank attack building block, DIO control message |
| 2. | Output: DIO message with the decreased rank |
| 3. | Begin |
| 4. | True: DIO with an illegitimately decreased rank |
| 5. | If |
| 6. | RPL_Conf_Min_HopRankInc = 0, |
| 7. | RPL_Max_RankInc = 0, |
| 8. | Infinite_Rank limited to 256, and |
| 9. | Rpl_recalculate_ranks = null, then |
| 10. | Child nodes select the parent, |
| 11. | Attack instigated |
| 12. | Else |
| 13. | False: node = benign |
| 14. | Until decreased rank attack is launched |
| 15. | Network = attacked |
| 16. | End |
3.2.3. SN-Inherited (WHA) Attack Model Simulation
| Algorithm 2: SN-Inherited WHA Scenario | |
| 1. | Input: wormhole attack building block |
| 2. | Output: attacked RPL network |
| 3. | Begin |
| 4. | True: malicious nodes form tunnel via probing using DIS |
| 5. | If |
| 6. | Receive route requests, |
| 7. | Broadcast high-level capability, |
| 8. | Neighbor nodes overhear fake credentials, |
| 9. | Join the node as child nodes, |
| 10. | Drop the child node packets, then |
| 11. | Nodes = malicious |
| 12. | Else |
| 13. | False: node = benign |
| 14. | Until wormhole attack launched |
| 15. | Network = attacked |
| 16. | End |
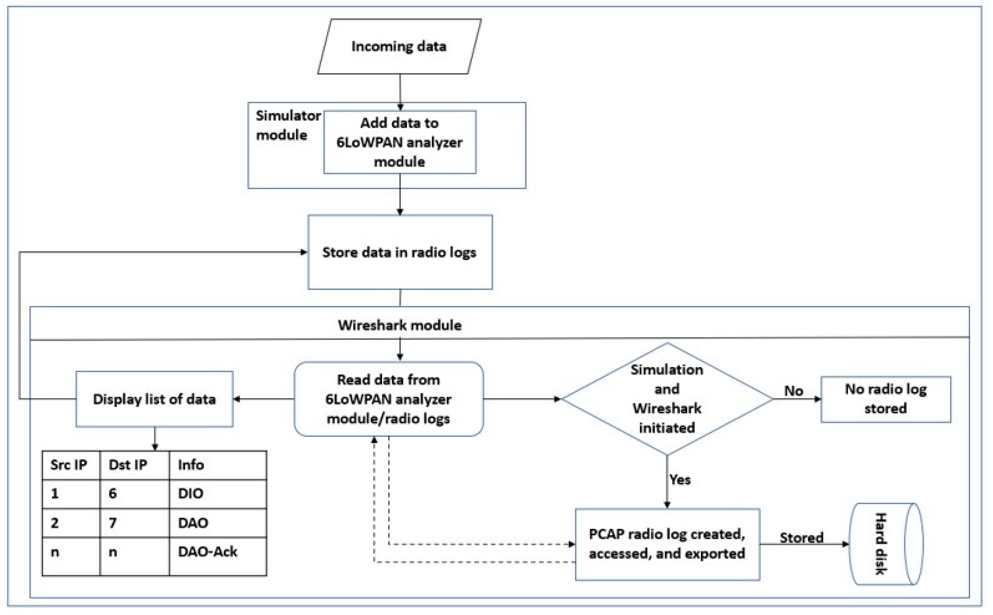
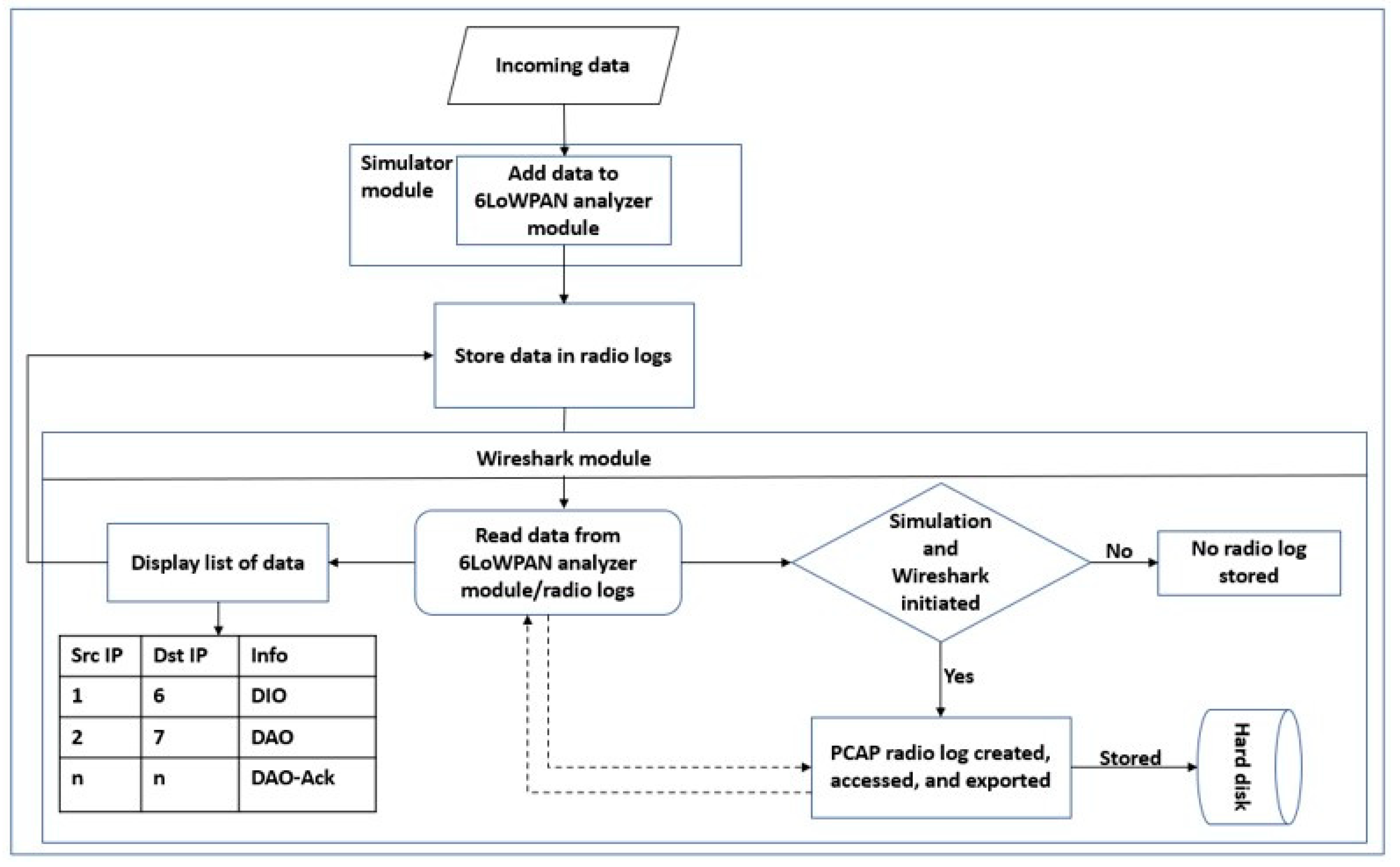
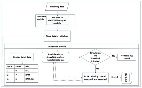
3.3. Raw Data Collection
3.4. LIoTN-RPL Dataset Creation and Data Preparation
Feature Engineering
3.5. Multiclass Classification Model
4. Results and Discussion
4.1. Performance Evaluation Metrics
4.2. Results and Findings
- The results obtained from the experiments illustrate that the proposed model performs well in terms of addressing both the RPL-specific RA and SN-inherited WHA with respect to overall accuracy (99.7%), precision (99%), and detection rate (99.7%).
- The advanced metrics used for evaluating the multiclass classification show promising results where the model achieves low cross-entropy value (0.116), which indicates high accuracy. The high values of Cohn’s Kappa and MCC indicate that the model performs comparatively better.
- The above metrics also confirm the unbiased accuracy, which might have been present if only overall accuracy was used for evaluation.
- The proposed model outperforms benchmark research and classifiers in terms of accuracy, precision, and recall for two different types of attacks, that is, RPL-specific RA and SN-inherited WHA.
- The model achieves high performance during the learning phase, which is presented through the assessment of the model through the training set after fine tuning. The final evaluation conducted on the testing set shows enhanced performance in terms of attack detection through multiclass classification.
5. Conclusions
Author Contributions
Funding
Institutional Review Board Statement
Informed Consent Statement
Data Availability Statement
Conflicts of Interest
References
- Almusaylim, Z.A.; Zaman, N. A Review on Smart Home Present State and Challenges: Linked to Context-Awareness Internet of Things (IoT). Wirel. Netw. 2019, 25, 3193–3204. [Google Scholar] [CrossRef]
- Chithaluru, P.; Al-Turjman, F.; Kumar, M.; Stephan, T. I-AREOR: An Energy-Balanced Clustering Protocol for Implementing Green IoT in Smart Cities. Sustain. Cities Soc. 2020, 61, 102254. [Google Scholar] [CrossRef]
- Selvaraj, S.; Sundaravaradhan, S. Challenges and Opportunities in IoT Healthcare Systems: A Systematic Review. SN Appl. Sci. 2020, 2, 139. [Google Scholar] [CrossRef]
- Hussain, S.J.; Irfan, M.; Jhanjhi, N.Z.; Hussain, K.; Humayun, M. Performance Enhancement in Wireless Body Area Networks with Secure Communication. Wirel. Pers. Commun. 2020, 116, 1–22. [Google Scholar] [CrossRef]
- Sahu, A.K.; Sharma, S.; Puthal, D. Lightweight Multi-Party Authentication and Key Agreement Protocol in IoT-Based E-Healthcare Service. ACM Trans. Multimed. Comput. Commun. Appl. 2021, 17, 1–20. [Google Scholar] [CrossRef]
- Noor, M.B.M.; Hassan, W.H. Current Research on Internet of Things (IoT) Security: A Survey. Comput. Netw. 2019, 148, 283–294. [Google Scholar] [CrossRef]
- el Tanab, M.; Hamouda, W. Machine-to-Machine Communications with Massive Access: Congestion Control. IEEE Internet Things J. 2019, 6, 3545–3557. [Google Scholar] [CrossRef]
- Ghasri, M.A.G.; Hemmatyar, A.M.A. A New Dynamic Optimal M2M RF Interface Setting in Relay Selection Algorithm (DORSA) for IoT Applications. IEEE Access 2022, 10, 5327–5342. [Google Scholar] [CrossRef]
- Gaddour, O.; Koubâa, A. RPL in a Nutshell: A Survey. Comput. Netw. 2012, 56, 3163–3178. [Google Scholar] [CrossRef]
- Raoof, A.; Matrawy, A.; Lung, C.H. Routing Attacks and Mitigation Methods for RPL-Based Internet of Things. IEEE Commun. Surv. Tutor. 2019, 21, 1582–1606. [Google Scholar] [CrossRef]
- Muzammal, S.M.; Murugesan, R.K.; Jhanjhi, N.Z. Introducing Mobility Metrics in Trust-Based Security of Routing Protocol for Internet of Things. In Proceedings of the 2021 IEEE 4th National Computing Colleges Conference, NCCC 2021, Taif, Saudi Arabia, 27 March 2021. [Google Scholar]
- Triantafyllou, A.; Sarigiannidis, P.; Lagkas, T.D. Network Protocols, Schemes, and Mechanisms for Internet of Things (IoT): Features, Open Challenges, and Trends. Wirel. Commun. Mob. Comput. 2018, 2018, 5349894. [Google Scholar] [CrossRef]
- Osman, M.; He, J.; Mokbal, F.M.M.; Zhu, N.; Qureshi, S. ML-LGBM: A Machine Learning Model Based on Light Gradient Boosting Machine for the Detection of Version Number Attacks in RPL-Based Networks. IEEE Access 2021, 9, 83654–83665. [Google Scholar] [CrossRef]
- Cakir, S.; Toklu, S.; Yalcin, N. Rpl Attack Detection and Prevention in the Internet of Things Networks Using a Gru Based Deep Learning. IEEE Access 2020, 8, 183678–183689. [Google Scholar] [CrossRef]
- Kfoury, E.; Saab, J.; Younes, P.; Achkar, R. A Self Organizing Map Intrusion Detection System for RPL Protocol Attacks. Int. J. Interdiscip. Telecommun. Netw. 2018, 11, 30–43. [Google Scholar] [CrossRef]
- Yavuz, F.Y.; Ünal, D.; Gül, E. Deep Learning for Detection of Routing Attacks in the Internet of Things. Int. J. Comput. Intell. Syst. 2018, 12, 39–58. [Google Scholar] [CrossRef]
- Djedjig, N.; Tandjaoui, D.; Medjek, F.; Romdhani, I. Trust-Aware and Cooperative Routing Protocol for IoT Security. J. Inf. Secur. Appl. 2020, 52, 102467. [Google Scholar] [CrossRef]
- He, Y.; Yu, F.R.; Wei, Z.; Leung, V. Trust Management for Secure Cognitive Radio Vehicular Ad Hoc Networks. Ad Hoc Netw. 2019, 86, 154–165. [Google Scholar] [CrossRef]
- Thigale, S.B.; Pandey, R.K.; Gadekar, P.R.; Dhotre, V.A.; Junnarkar, A.A. Lightweight Novel Trust Based Framework for IoT Enabled Wireless Network Communications. Period. Eng. Nat. Sci. PEN 2019, 7, 1126–1137. [Google Scholar] [CrossRef]
- Al-Amiedy, T.A.; Anbar, M.; Belaton, B.; Kabla, A.H.H.; Hasbullah, I.H.; Alashhab, Z.R. A Systematic Literature Review on Machine and Deep Learning Approaches for Detecting Attacks in RPL-Based 6LoWPAN of Internet of Things. Sensors 2022, 22, 3400. [Google Scholar] [CrossRef]
- Bang, A.O.; Rao, U.P.; Kaliyar, P.; Conti, M. Assessment of Routing Attacks and Mitigation Techniques with RPL Control Messages: A Survey. ACM Comput. Surv. CSUR 2022, 55, 44. [Google Scholar] [CrossRef]
- Adewuyi, A.A.; Cheng, H.; Shi, Q.; Cao, J.; MacDermott, A.; Wang, X. CTRUST: A Dynamic Trust Model for Collaborative Applications in the Internet of Things. IEEE Internet Things J. 2019, 6, 5432–5445. [Google Scholar] [CrossRef]
- Arış, A.; Örs Yalçın, S.B.; Oktuğ, S.F. New Lightweight Mitigation Techniques for RPL Version Number Attacks. Ad Hoc Netw. 2019, 85, 81–91. [Google Scholar] [CrossRef]
- Sahay, R.; Geethakumari, G.; Mitra, B.; Sahoo, I. Efficient Framework for Detection of Version Number Attack in Internet of Things. In Advances in Intelligent Systems and Computing; Springer: Berlin/Heidelberg, Germany, 2020; Volume 941. [Google Scholar]
- Patel, N.D.; Mehtre, B.M.; Wankar, R. Simulators, Emulators, and Test-Beds for Internet of Things: A Comparison. In Proceedings of the 3rd International Conference on I-SMAC IoT in Social, Mobile, Analytics and Cloud, I-SMAC 2019, Palladam, India, 12–14 December 2019; pp. 139–145. [Google Scholar] [CrossRef]
- White Paper/Oracle VM VirtualBox Overview/Version 2.0 Oracle VM VirtualBox Overview. 2021. Available online: https://www.oracle.com/assets/oracle-vm-virtualbox-overview-2981353.pdf (accessed on 15 April 2022).
- Al-Shargabi, B.; Aleswid, M. Performance of RPL in Healthcare Wireless Sensor Network. Int. J. Emerg. Trends Eng. Res. 2020, 8, 797–803. [Google Scholar] [CrossRef]
- Said, A.M.; Yahyaoui, A.; Yaakoubi, F.; Abdellatif, T. Machine Learning Based Rank Attack Detection for Smart Hospital Infrastructure; Lecture Notes in Computer Science LNCS; Springer: Berlin/Heidelberg, Germany, 2020; Volume 12157, pp. 28–40. [Google Scholar] [CrossRef]
- Hariharakrishnan, J.; Bhalaji, N. Adaptability Analysis of 6LoWPAN and RPL for Healthcare Applications of Internet-of-Things. J. ISMAC 2021, 3, 69–81. [Google Scholar] [CrossRef]
- Al-shehari, T.; Alsowail, R.A. An Insider Data Leakage Detection Using One-hot Encoding, Synthetic Minority Oversampling and Machine Learning Techniques. Entropy 2021, 23, 1258. [Google Scholar] [CrossRef]
- Rodríguez, P.; Bautista, M.A.; Gonzàlez, J.; Escalera, S. Beyond One-Hot Encoding: Lower Dimensional Target Embedding. Image Vis. Comput. 2018, 75, 21–31. [Google Scholar] [CrossRef]
- Ke, G.; Meng, Q.; Finley, T.; Wang, T.; Chen, W.; Ma, W.; Ye, Q.; Liu, T.Y. LightGBM: A Highly Efficient Gradient Boosting Decision Tree. In Proceedings of the Advances in Neural Information Processing Systems, Long Beach, CA, USA, 4–9 December 2017; Volume 2017. [Google Scholar]
- Meidan, Y.; Sachidananda, V.; Peng, H.; Sagron, R.; Elovici, Y.; Shabtai, A. A Novel Approach for Detecting Vulnerable IoT Devices Connected behind a Home NAT. Comput. Secur. 2020, 97, 101968. [Google Scholar] [CrossRef]
- Arbia, D.B.; Alam, M.M.; Attia, R.; Hamida, E.B. Wearable D2D Routing Strategies for Urban Disaster Management—A Case Study; Hamad bin Khalifa University Press: Doha, Quatar, 2016. [Google Scholar]
- Aschenbruck, N.; Ernst, R.; Gerhards-Padilla, E.; Schwamborn, M. BonnMotion—A Mobility Scenario Generation and Analysis Tool. In Proceedings of the SIMUTools 2010—3rd International ICST Conference on Simulation Tools and Techniques, Malaga, Spain, 15–19 March 2010. [Google Scholar]







| Ref. | Dataset | Methodology | Evaluation Method(s)/Result | Limitation/Gap |
|---|---|---|---|---|
| [13] | Self-generated | An ML-based model for the detection of version number attacks in RPL-based IoT | Accuracy, precision, recall, F1 score, log loss | SN-inherited attacks were not considered, and mobility was not considered |
| [14] | Self-generated | A DL model using a gated recurrent unit network-based method to detect hello flooding attacks in the IoT network | Accuracy, mean squared error, mean absolute error, root mean square error | Protocol-specific attacks were not considered, mobility was not considered, DL-based methods require high computation and memory, scalability issues |
| [17] | Doesn’t apply/simulation study | Proposed to employ expected transmission count as a metric and developed trust-based technique for securing the routing topology | Packet delivery ratio, energy consumption, throughput, rank change | Mobility was not considered, uses security in the form of a chip with every node, and additional hardware required |
| [18] | Simulation study | A framework for securing vehicular ad hoc networks from data transmission attacks | False alarm probability, missing detection probability, velocity, end-to-end delay | Routing attacks were not considered, limited to vehicular ad hoc networks |
| [19] | Simulation study | Proposed a protocol to address jamming attacks and identify attacker nodes in vehicular ad hoc and IoT networks | Routing overhead, precision, recall, throughput | RPL-specific attacks were not considered |
| [22] | Simulation study | A security model based on dynamic and parametrized trust for IoT systems | Trust accuracy, trust value convergence, model resilience to change | Not suitable for routing attacks, RPL-specific and SN-inherited attacks were not considered, and mobility was not considered |
| [23] | Simulation study | Proposed two lightweight methods based on elimination and shielding strategies to address version number attacks in RPL networks | Power consumption, control message overhead, packet delivery ratio | SN-inherited attacks were not considered, and mobility was not considered |
| [15] | Self-generated | An intrusion detection-based technique using neural networks to address routing attacks in RPL-based wireless sensor networks | Not mentioned | Mobility was not considered; placement strategy was not discussed; evaluation metrics were not mentioned |
| [24] | Self-generated | Proposed to address RPL-specific attack called version number attack using a beacon, routing metric, and ML classification-based framework | Accuracy, precision, recall, specificity | SN-inherited attacks were not considered, and mobility was not addressed |
| Network Models for Simulation | Scenarios | Dataset | Total | |
|---|---|---|---|---|
| No. of Nodes | Node State | |||
| Benign network model | 1st case: 20 nodes; 1 sink node, 19 sender nodes, all benign 2nd case: 50 nodes; 1 sink node, 49 sender nodes, all benign | 1st case: static 2nd case: mobile | 1st case: 6250 2nd case: 7512 | 13,762 |
| Protocol-specific attack network model (rank attack) | 1st case: 20 nodes; 1 attacker node, 19 benign nodes with 1 sink node 2nd case: 50 nodes; 2 attacker nodes, 48 benign nodes with 1 sink node | 1st case: static 2nd case: mobile | 1st case: 7732 2nd case: 3457 | 11,189 |
| SN-inherited attack network model (wormhole attack) | 1st case: 20 nodes; 2 attacker nodes, 18 benign nodes with 1 sink node 2nd case: 50 nodes; 2 attacker nodes, 48 benign nodes with 1 sink node | 1st case: static 2nd case: mobile | 1st case: 3754 2nd case: 2357 | 6111 Total static: Total static: 13,326 |
| No. | Selected Features | Feature Name |
|---|---|---|
| 1 | src.6lowpan | Source ID |
| 2 | dst.6lowpan | Destination ID |
| 3 | dio.rank | DIO rank |
| 4 | dao.ack | DAO acknowledgment |
| 5 | ack | Acknowledgment |
| 6 | udp | UDP |
| 7 | maxrankinc | Maximum Rank Increase |
| 8 | minhoprankinc | Minimum Hop Rank Increase |
| 9 | rerr | Rank error |
| 10 | diointervalmin | Minimum DIO interval |
| 11 | dioredconst | DIO redundancy constant |
| 12 | protocol | ICMPv6, UDP, and IEEE 802.15.4 protocols |
| 13 | rank | Rank value |
| 14 | lost | Lost packets |
| 15 | hopcount | Hop count |
| 16 | ipv6hoplim | Hop limit |
| 17 | wpanseq.no | 6LoWPAN sequence number |
| 18 | dio.dst | DIO destination |
| 19 | mesgs | Message type |
| 20 | dis | DIS |
| 21 | diointervalmin | Minimum DIO interval |
| Evaluation Metric | Train/Test | Result |
|---|---|---|
| Accuracy | Training | 0.998 |
| Testing | 0.997 | |
| Precision | Training | 0.997 |
| Testing | 0.99 | |
| Recall | Training | 0.998 |
| Testing | 0.997 | |
| Cross entropy | 0.116 | |
| Cohn’s Kappa | 0.93 | |
| MCC | 0.927 | |
| Model | Attack | Accuracy | Precision | Recall | Cross Entropy | Cohn’s Kappa | MCC | |
|---|---|---|---|---|---|---|---|---|
| Protocol-Specific | SN-Inherited | |||||||
| Proposed MC-MLGBM | ✓ | ✓ | 0.998 | 0.997 | 0.998 | 0.116 | 0.93 | 0.927 |
| ML-LGBM | ✓ | ✗ | 0.981 | 0.97 | 0.96 | 0.1289 log loss | - | - |
| GRU-DL | ✗ | ✓ | 0.99 for selective features | - | - | - | - | - |
| MC-SVM | ✓ | ✓ | 0.965 | 0.95 | 0.962 | 0.159 | 0.89 | 0.90 |
| GB | ✓ | ✗ | 0.99 | 0.98 | 0.98 | - | - | - |
| XGBoost | ✓ | ✗ | 0.988 | 0.977 | 0.983 | - | - | - |
Publisher’s Note: MDPI stays neutral with regard to jurisdictional claims in published maps and institutional affiliations. |
© 2022 by the authors. Licensee MDPI, Basel, Switzerland. This article is an open access article distributed under the terms and conditions of the Creative Commons Attribution (CC BY) license (https://creativecommons.org/licenses/by/4.0/).
Share and Cite
Zahra, F.; Jhanjhi, N.; Brohi, S.N.; Khan, N.A.; Masud, M.; AlZain, M.A. Rank and Wormhole Attack Detection Model for RPL-Based Internet of Things Using Machine Learning. Sensors 2022, 22, 6765. https://doi.org/10.3390/s22186765
Zahra F, Jhanjhi N, Brohi SN, Khan NA, Masud M, AlZain MA. Rank and Wormhole Attack Detection Model for RPL-Based Internet of Things Using Machine Learning. Sensors. 2022; 22(18):6765. https://doi.org/10.3390/s22186765
Chicago/Turabian StyleZahra, F., NZ Jhanjhi, Sarfraz Nawaz Brohi, Navid Ali Khan, Mehedi Masud, and Mohammed A. AlZain. 2022. "Rank and Wormhole Attack Detection Model for RPL-Based Internet of Things Using Machine Learning" Sensors 22, no. 18: 6765. https://doi.org/10.3390/s22186765
APA StyleZahra, F., Jhanjhi, N., Brohi, S. N., Khan, N. A., Masud, M., & AlZain, M. A. (2022). Rank and Wormhole Attack Detection Model for RPL-Based Internet of Things Using Machine Learning. Sensors, 22(18), 6765. https://doi.org/10.3390/s22186765

