A Fault-tolerant Steering Prototype for X-rudder Underwater Vehicles
Abstract
1. Introduction
- (1)
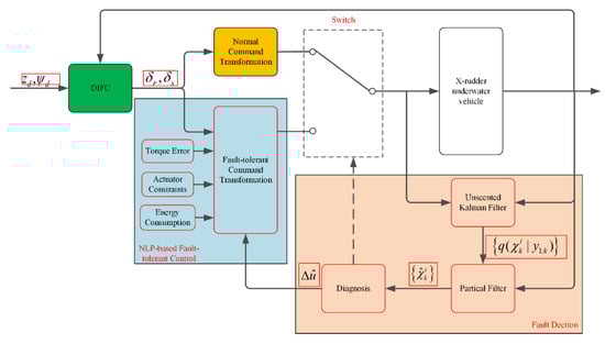
- In order to validate the fault-tolerant steering prototype system, an xAUV will be developed for experimental tests. With modularity and expansibility taken into consideration, monitor software is designed based on factory method, while onboard software is based on finite state machine (FSM). Compared to the existing research, the proposed steering prototype system is unprecedented for xAUVs because of the integration of dynamics control, fault detection and fault-tolerant control. Besides, field tests are conducted firstly for validation.
- (2)
- As for rudder faults detection, the standard particle filter is modified to estimate rudder effect deduction due to faults, where UKF is adopted for providing proposal distribution. Based on the estimation, fault detection can be achieved by analyzing related indicators. To the best of the authors’ knowledge, there is no previous literature about rudder fault detection of the xAUVs.
- (3)
- In the case of rudder failure, fault-tolerant control of xAUVs is addressed by solving multi-objective optimization in this paper. In this optimization problem, minimization of allocation errors and control efforts are considered as optimization objectives, whereas saturation, actuators limitations, and rudder faults are considered as constraints. Compared to previous literatures, this problem is addressed in the control allocation process, rather than in the design of dynamics controller dealing with disturbance.
2. Vehicle Platform Development
2.1. Hardware Components
2.2. Software Development
2.2.1. Monitor Software Based on Factory Method
2.2.2. Onboard Software Based on Finite State Machine
- Ready: Ready to work and feedback states periodically;
- Remote-working: Work under the operator’s commands from the surface monitor;
- Auto-working: Work according to predefined tasks autonomously;
- Escaping: Try to escape if the thruster is twined by ropes or fishing net;
- Floating: Float up to the surface if major failure happens;
- Silent: Keep silent and do not feedback states.
3. Fault-Tolerant Steering Algorithms
3.1. Steering Under Normal Condition
3.1.1. Dual-Loop Increment Feedback Control
3.1.2. Normal Command Transformation
3.2. Rudder Faults Detection
3.3. Fault-Tolerant Control Based on Nonlinear Programming
4. Numerical Simulation
5. Field Tests
5.1. Dynamics Control Performance Test
5.2. Fault Detection Test
5.3. Fault-Tolerant Control Test
6. Conclusions
Author Contributions
Funding
Acknowledgments
Conflicts of Interest
References
- Kim, H.; Hong, S.K. Numerical Study on the Hydrodynamic Control Derivatives of a High-Speed Underwater Vehicle with X-Stern Configuration. J. Mech. Sci. Technol. 2012, 25, 3075–3082. [Google Scholar] [CrossRef]
- Dubbioso, G.; Broglia, R.; Zaghi, S. CFD Analysis of Turning Abilities of a Submarine Model. Ocean Eng. 2017, 129, 459–479. [Google Scholar] [CrossRef]
- Zhang, Y.H.; Li, Y.M.; Zhang, G.C.; Zeng, J.F.; Wan, L. Design of X-rudder Autonomous Underwater Vehicle’s Quadruple-Rudder Allocation With Levy Flight Character. Int. J. Adv. Robot Syst. 2017, 14, 15. [Google Scholar] [CrossRef]
- Yoshida, H.; Hyakudome, T.; Ishibashi, S.; Sawa, T.; Nakano, Y.; Ochi, H.; Watanabe, Y.; Nakatani, T.; Ota, Y.; Sugesawa, M.; et al. An Autonomous Underwater Vehicle with a Canard Rudder for Underwater Minerals Exploration. In Proceedings of the 2013 IEEE International Conference on Mechatronics and Automation, Takamatsu, Japan, 4–7 August 2013; pp. 1571–1576. [Google Scholar]
- Carrica, P.; Kerkvliet, M.; Quadvlieg, F.; Pontarelli, M.; Martin, J. CFD Simulations and Experiments of A Maneuvering Generic Submarine and Prognosis for Simulation of Near Surface Operation. In Proceedings of the 31st Symposium on Naval Hydrodynamics, Monterey, CA, USA, 11–16 September 2016. [Google Scholar]
- Overpelt, B.; Nienhuis, B.; Anderson, B. Free Running Manoeuvring Model Tests on a Modern Generic SSK Class Submarine (BB2). In Proceedings of the Pacific 2015 International Maritime Conference, Sydney, Australia, 6–8 October 2015; p. 14. [Google Scholar]
- Nakamura, M.; Hyakudome, T. Motion Simulations of AUV “YUMEIRUKA” with X-rudder. In Proceedings of the 29th International Ocean and Polar Engineering Conference, Honolulu, HI, USA, 16–21 July 2019. [Google Scholar]
- Zhang, Y.H.; Li, Y.M.; Sun, Y.S.; Zeng, J.F.; Wan, L. Design and Simulation of X-rudder AUV’s Motion Control. Ocean Eng. 2017, 137, 204–214. [Google Scholar] [CrossRef]
- Fagogenis, G.; Carolis, V.D.; Lane, D.M. Online Fault Detection and Model Adaptation for Underwater Vehicles in The Case of Thruster Failures. In Proceedings of the 2016 IEEE International Conference on Robotics and Automation (ICRA), Stockholm, Sweden, 16–21 May 2016; pp. 2625–2630. [Google Scholar]
- Raanan, B.; Bellingham, J.; Zhang, Y.W.; Kemp, M.; Kieft, B.; Singh, H.; Girdhar, Y. Detection of Unanticipated Faults for Autonomous Underwater Vehicles Using Online Topic Models. J. Field Rob. 2018, 35, 705–716. [Google Scholar] [CrossRef]
- Baldini, A.; Ciabattoni, L.; Felicetti, R.; Ferracuti, F.; Freddi, A.; Monteriu, A. Dynamic Surface Fault Tolerant Control for Underwater Remotely Operated Vehicles. ISA Trans. 2018, 78, 10–20. [Google Scholar] [CrossRef]
- Jiang, Y.; He, B.; Lv, P.; Guo, J.; Wan, J.; Feng, C.; Yu, F. Actuator Fault Diagnosis in Autonomous Underwater Vehicle Based on Principal Component Analysis. In Proceedings of the 2019 IEEE Underwater Technology (UT), Kaohsiung, Taiwan, 16–19 April 2019; pp. 1–5. [Google Scholar]
- Wang, Y.J.; Zhang, M.J.; Wilson, P.A.; Liu, X. Adaptive Neural Network-Based Backstepping Fault Tolerant Control For Underwater Vehicles With Thruster Fault. Ocean Eng. 2015, 110, 15–24. [Google Scholar] [CrossRef]
- Liu, X.; Zhang, M.J.; Wang, Y.J.; Rogers, E. Design and Experimental Validation of an Adaptive Sliding Mode Observer-Based Fault-Tolerant Control for Underwater Vehicles. IEEE Trans. Control Syst. Technol. 2019, 27, 2655–2662. [Google Scholar] [CrossRef]
- Chen, M.; Shi, P.; Lim, C.C. Adaptive Neural Fault-Tolerant Control of a 3-DOF Model Helicopter System. IEEE Trans. Syst. Man Cybern. Part A Syst. Humans: Systems 2016, 46, 260–270. [Google Scholar] [CrossRef]
- Yu, C.Y.; Xiang, X.B.; Maurelli, F.; Zhang, Q.; Zhao, R.; Xu, G.H. Onboard System of Hybrid Underwater Robotic Vehicles: Integrated Software Architecture and Control Algorithm. Ocean Eng. 2019, 187, 106121. [Google Scholar] [CrossRef]
- Gamma, E.; Helm, R.; Johnson, R.; Vlissides, J. Design Patterns: Elements of Reusable Object-Oriented Software, 1st ed.; Addison-Wesley Professional: Boston, MA, USA, 1994. [Google Scholar]
- Bonfè, M.; Fantuzzi, C.; Secchi, C. Design Patterns for Model-Based Automation Software Design and Implementation. Control Eng. Pract. 2013, 21, 1608–1619. [Google Scholar] [CrossRef]
- Valavanis, K.P.; Gracanin, D.; Matijasevic, M.; Kolluru, R.; Demetriou, G.A. Control Architectures for Autonomous Underwater Vehicles. IEEE Control Syst. Mag. 1997, 17, 48–64. [Google Scholar]
- Cousins, S. Exponential Growth of Ros [Ros Topics]. IEEE Rob. Autom. Mag. 2011, 1, 19–20. [Google Scholar]
- Benjamin, M.R.; Schmidt, H.; Newman, P.M.; Leonard, J.J. Nested Autonomy for Unmanned Marine Vehicles with MOOS-IvP. J. Field Rob. 2010, 27, 834–875. [Google Scholar] [CrossRef]
- Wagner, F.; Schmuki, R.; Wagner, T.; Wolstenholme, P. Modeling Software with Finite State Machines: A Practical Approach; CRC Press: Boca Raton, FL, USA, 2006. [Google Scholar]
- Benetazzo, F.; Ippoliti, G.; Longhi, S.; Raspa, P.; Sørensen, A.J. Dynamic Positioning of a Marine Vessel Using Dtvsc and Robust Control Allocation. In Proceedings of the 2012 20th Mediterranean Conference on Control Automation (MED), Barcelona, Spain, 3–6 July 2012; pp. 1211–1216. [Google Scholar]
- Chen, M.; Jiang, B.; Cui, R.X. Actuator Fault-Tolerant Control of Ocean Surface Vessels with Input Saturation. Int. J. Robust Nonlin. 2016, 26, 542–564. [Google Scholar] [CrossRef]
- Liu, Q.; Zhu, D.Q.; Yang, S.X. Unmanned Underwater Vehicles Fault Identification and Fault-Tolerant Control Method Based on FCA-CMAC Neural Networks, Applied on an Actuated Vehicle. J. Intell. Rob. Syst. 2012, 66, 463–475. [Google Scholar] [CrossRef]
- Tanakitkorn, K.; Wilson, P.A.; Turnock, S.R.; Phillips, A.B. Depth Control for an Over-Actuated, Hover-Capable Autonomous Underwater Vehicle with Experimental Verification. Mechatronics 2017, 41, 67–81. [Google Scholar] [CrossRef]
- Matamoros, I.; de Visser, C.C. Incremental Nonlinear Control Allocation for a Tailless Aircraft with Innovative Control Effectors. In Proceedings of the 2018 AIAA Guidance, Navigation, and Control Conference, Kissimmee, FL, USA, 8–12 January 2018; p. 1116. [Google Scholar]
- Stolk, R. Minimum Drag Control Allocation for the Innovative Control Effector Aircraft: Optimal Use of Control Redundancy on Modern Fighters. Master’s Thesis, Delft University of Technology, Delft, The Netherlands, 2017. [Google Scholar]
- Yuh, J. Design and Control of Autonomous Underwater Robots: A Survey. Auton. Robots 2000, 8, 7–24. [Google Scholar] [CrossRef]
- Cui, R.X.; Chen, L.P.; Yang, C.G.; Chen, M. Extended State Observer-Based Integral Sliding Mode Control for an Underwater Robot with Unknown Disturbances and Uncertain Nonlinearities. IEEE Trans. Ind. Electron. 2017, 64, 6785–6795. [Google Scholar] [CrossRef]
- Fossen, T.I.; Lekkas, A.M. Direct and Indirect Adaptive Integral Line-of-sight Path-following Controllers for Marine Craft Exposed to Ocean Currents. Int. J. Adaptive Control Signal Process. 2017, 31, 445–463. [Google Scholar] [CrossRef]
- Sidzina, M.; Kwiecień, B. The Algorithms of Transmission Failure Detection in Master-Slave Networks. In Proceedings of the International Conference on Computer Networks, Szczyrk, Poland, 19–23 June 2012; pp. 289–298. [Google Scholar]
- Shariff, F.; Abd Rahim, N.; Ping, H.W. Zigbee-based Data Acquisition System for Online Monitoring of Grid-Connected Photovoltaic System. Expert Syst. Appl. 2015, 42, 1730–1742. [Google Scholar] [CrossRef]
- Fossen, T.I. Handbook of Marine Craft Hydrodynamics and Motion Control; John Wiley & Sons: Hoboken, NJ, USA, 2011. [Google Scholar]
- Allotta, B.; Caiti, A.; Chisci, L.; Costanzi, R.; Di Corato, F.; Fantacci, C.; Fenucci, D.; Meli, E.; Ridolfi, A. An Unscented Kalman Filter Based Navigation Algorithm for Autonomous Underwater Vehicles. Mechatronics 2016, 39, 185–195. [Google Scholar] [CrossRef]
- Thrun, S.; Burgard, W.; Fox, D. Probabilistic Robotics; Intelligent Robotics and Autonomous Agents; MIT Press: Cambridge, MA, USA, 2005. [Google Scholar]
- Li, T.; Bolic, M.; Djuric, P.M. Resampling Methods for Particle Filtering: Classification, Implementation, and Strategies. IEEE Signal Process. Mag. 2015, 32, 70–86. [Google Scholar] [CrossRef]
- Vezzani, G.; Pattacini, U.; Battistelli, G.; Chisci, L.; Natale, L. Memory Unscented Particle Filter for 6-DOF Tactile Localization. IEEE Trans. Rob. 2017, 33, 1139–1155. [Google Scholar] [CrossRef]
- Bazaraa, M.S.; Sherali, H.D.; Shetty, C.M. Nonlinear Programming: Theory and Algorithms; John Wiley & Sons: Hoboken, NJ, USA, 2013. [Google Scholar]
- Granas, A.; Dugundji, J. Fixed Point Theory; Springer Science & Business Media: Berlin/Heidelberg, Germany, 2013. [Google Scholar]
























| Fault Type | Description |
|---|---|
| Communication failure | The steering actuator can’t communicate with onboard software normally. |
| Rudder Jam | Rudder gets stuck at a fixed position and affects maneuverability. |
| Control surface damage | Control surfaces get damaged due to strike or scratch and rudder effect degraded. |
| Misalignment | The neutral position changed due to mechanical looseness or structural deformation. |
| Method | Subsystem | Parameters |
|---|---|---|
| DIFC | Heading Control | , , , , , |
| Depth Control | , , , , , , , | |
| LQR | Heading Control | , |
| Depth Control | , | |
| PID | Heading Control | , , |
| Depth Control | , , |
| Case no. | Jammed Rudder no. | Stuck Angle |
|---|---|---|
| 4 | Rudder 1 | 0° |
| 5 | Rudder 1 | −5° |
| 6 | Rudder 1 | −10° |
© 2020 by the authors. Licensee MDPI, Basel, Switzerland. This article is an open access article distributed under the terms and conditions of the Creative Commons Attribution (CC BY) license (http://creativecommons.org/licenses/by/4.0/).
Share and Cite
Wang, W.; Chen, Y.; Xia, Y.; Xu, G.; Zhang, W.; Wu, H. A Fault-tolerant Steering Prototype for X-rudder Underwater Vehicles. Sensors 2020, 20, 1816. https://doi.org/10.3390/s20071816
Wang W, Chen Y, Xia Y, Xu G, Zhang W, Wu H. A Fault-tolerant Steering Prototype for X-rudder Underwater Vehicles. Sensors. 2020; 20(7):1816. https://doi.org/10.3390/s20071816
Chicago/Turabian StyleWang, Wenjin, Ying Chen, Yingkai Xia, Guohua Xu, Wei Zhang, and Hongming Wu. 2020. "A Fault-tolerant Steering Prototype for X-rudder Underwater Vehicles" Sensors 20, no. 7: 1816. https://doi.org/10.3390/s20071816
APA StyleWang, W., Chen, Y., Xia, Y., Xu, G., Zhang, W., & Wu, H. (2020). A Fault-tolerant Steering Prototype for X-rudder Underwater Vehicles. Sensors, 20(7), 1816. https://doi.org/10.3390/s20071816

