Sleep Information Gathering Protocol Using CoAP for Sleep Care
Abstract
1. Introduction
2. Related Studies
2.1. Sleep Care Service
2.2. IoT Application Protocol
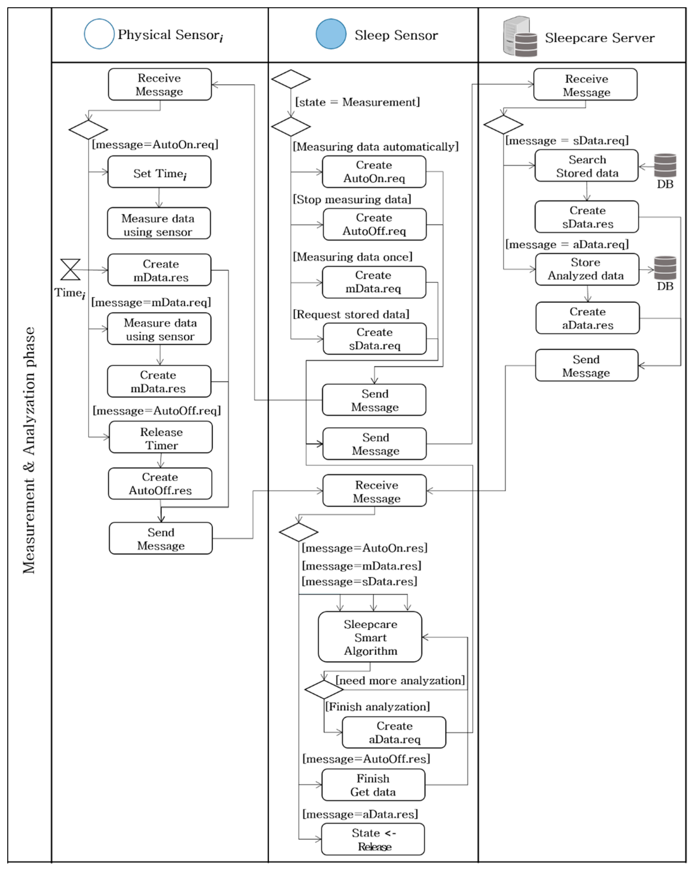
3. Sleep Information Gathering Protocol
3.1. Smart Model for Sleep Care Service
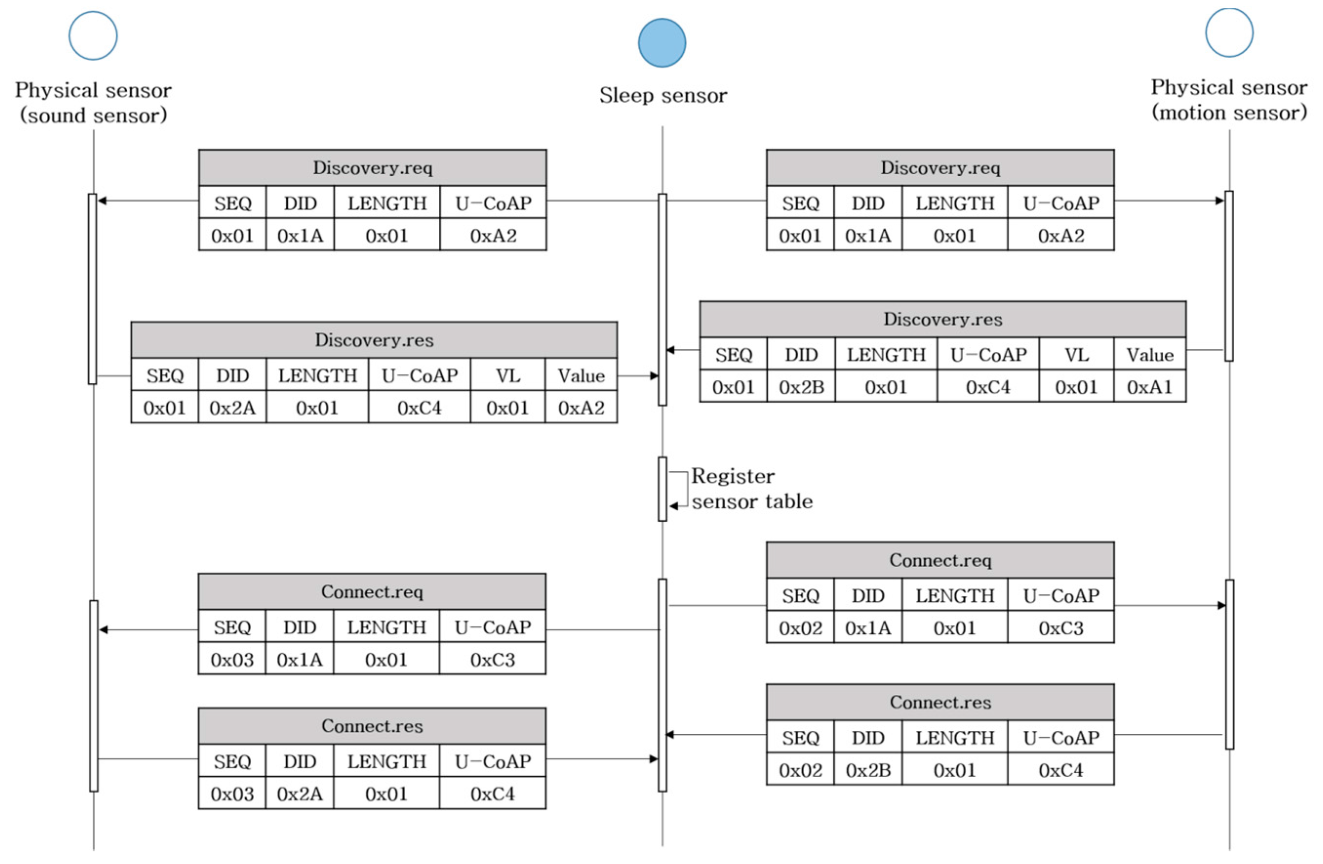
3.2. Protocol Design for the Model
3.3. Interface Design
4. Experiment Protocols
4.1. Testbed and Its Scenarios
4.2. Result and Evaluation
5. Conclusions
Acknowledgments
Author Contributions
Conflicts of Interest
References
- Datta, S.K.; Bonnet, C.; Gyrard, A.; Ferreira da Costa, R.P.; Boudaoud, K. Applying Internet of Things for personalized healthcare in smart homes. In Proceedings of the Wireless and Optical Communication Conference, Taipei, Taiwan, 23–24 October 2015. [Google Scholar]
- Pantelopoulos, A.; Bourbakis, N.G. A Survey on Wearable Sensor-Based Systems for Health Monitoring and Prognosis. IEEE Trans. Syst. Man Cybern. 2009, 40, 1–12. [Google Scholar] [CrossRef]
- Choi, J.H.; Kang, U.K.; Lee, B.M. IoT Service Model for Measuring Sleep Disorder using CoAP. Int. J. Mob. Device Eng. 2017, 1, 9–14. [Google Scholar] [CrossRef]
- Dhawan, A.P.; Heetderks, W.J.; Pavel, M.; Acharya, S.; Akay, M.; Mairal, A.; Wheeler, B.; Dacso, C.C.; Sunder, T.; Lovell, N.; et al. Current and Future Challenges in Point-of-Care Technologies: A Paradigm-Shift in Affordable Global Healthcare With Personalized and Preventive Medicine. IEEE J. Transl. Eng. Health Med. 2015, 3, 2800110. [Google Scholar] [CrossRef] [PubMed]
- Perez, A.J.; Leff, D.R.; Ip, H.M.D.; Yang, G.Z. From Wearable Sensors to Smart Implants—Toward Pervasive and Personalized Healthcare. IEEE Trans. Biomed. Eng. 2015, 62, 2750–2762. [Google Scholar] [CrossRef] [PubMed]
- Chang, D.W.; Liu, Y.D.; Young, C.P.; Chen, J.J.; Chen, Y.H.; Chen, C.Y.; Hsu, Y.C.; Shaw, F.Z.; Liang, S.F. Design and Implementation of a Modular-ized Polysomnography System. IEEE Trans. Instrum. Meas. 2012, 61, 1933–1944. [Google Scholar] [CrossRef]
- Chen, Z.; Lin, M.; Chen, F.; Lane, N.D.; Cardone, G.; Wang, R.; Li, T.; Chen, Y.; Choudhury, T.; Campbell, A.T. Unobtrusive Sleep Monitoring using Smartphones. In Proceedings of the 2013 7th International Conference on Pervasive Computing Technologies for Healthcare, Venice, Italy, 5–8 May 2013. [Google Scholar]
- Shin, H.; Cho, J. Unconstrained snoring detection using a smartphone during ordinary sleep. BioMed. Eng. OnLine 2014, 13, 116. [Google Scholar] [CrossRef] [PubMed]
- Fuqaha, A.A.; Guizani, M.; Mohammadi, M.; Aledhari, M.; Ayyash, M. Internet of Things: A Survey on Enabling Technologies, Protocols and Applications. IEEE Commun. Surv. Tutor. 2015, 17, 2347–2376. [Google Scholar] [CrossRef]
- Shelby, Z.; Hartke, K.; Bormann, C. The Constrained Application Protocol (CoAP); Internet Engineering Task Force: California, CA, USA, 2014. [Google Scholar]
- Celesti, A.; Fazio, M.; Giacobbe, M.; Puliafito, A.; Villari, M. Characterizing Cloud Federation in IoT. In Proceedings of the 2016 30th International Conference on Advanced Information Networking and Applications Workshops (WAINA), Crans-Montana, Switzerland, 23–25 March 2016. [Google Scholar]
- Agarwal, R.; Fernandez, D.G.; Elsaleh, T.; Gyrard, A.; Lanza, A.; Sanchez, L.; Georagntas, N.; Issarny, V. Unified IoT ontology to enable interoperability and federation of testbeds. In Proceedings of the 2016 IEEE 3rd World Forum on Internet of Things (WF-IoT), Reston, VA, USA, 12–13 December 2016. [Google Scholar]
- Sense. Available online: http://www.hello.is/ (accessed on 30 April 2017).
- Lin, F.; Zhuang, Y.; Song, C.; Wang, A.; Li, Y.; Gu, C.; Li, C.; Xu, W. SleepSense: A Noncontact and Cost-Effective Sleep Monitoring System. IEEE Trans. Biomed. Circuits Syst. 2016, 11, 189–202. [Google Scholar] [CrossRef] [PubMed]
- Fitbit. Available online: http://www.fitbit.com/ (accessed on 30 April 2017).
- Jowbone. Available online: http://www.jawbone.com/ (accessed on 30 April 2017).
- Zhang, J.; Zhang, Q.; Wang, Y.; Qiu, C. A real-time auto-adjustable smart pillow system for sleep apnea detection and treatment. In Proceedings of the 2013 ACM/IEEE International Conference on Information Processing in Sensor Networks (IPSN), Philadelphia, PA, USA, 8–11 April 2013. [Google Scholar]
- Behar, J.; Roebuck, A.; Shahid, M.; Daly, J.; Hallack, A.; Palmius, N.; Stradling, J.; Clifford, G.D. SleepAp: An Automated Obstructive Sleep Apnoea Screening Application for Smartphones. IEEE J. Biomed. Health Inf. 2014, 19, 325–331. [Google Scholar] [CrossRef] [PubMed]
- Cao, L.; Zheng, G.; Shen, Y. Research on design of military ammunition container monitoring system based on IoT. In Proceedings of the Prognostics and System Health Management Conference, Chengdu, China, 19–21 October 2016. [Google Scholar]
- Celesti, A.; Mulfari, D.; Fazio, M.; Villari, M.; Puliafito, A. Exploring Container Virtualization in IoT Clouds. In Proceedings of the 2016 IEEE International Conference on Smart Computing (SMARTCOMP), St. Louis, MO, USA, 18–20 May 2016. [Google Scholar]
- Morabito, R. Virtualization on Internet of Things Edge Devices with Container Technologies: A Performance Evaluation. IEEE Access 2017, 5, 8835–8850. [Google Scholar] [CrossRef]
- Krejcar, O.; Jirka, J.; Janckulik, D. Use of Mobile Phones as Intelligent Sensors for Sound Input Analysis and Sleep State Detection. Sensors 2011, 11, 6037–6055. [Google Scholar] [CrossRef] [PubMed]
- Sulaeman, A.B.; Ekadiyanto, F.A.; Sari, R.F. Performance evaluation of HTTP-CoAP proxy for wireless sensor and actuator networks. In Proceedings of the 2016 IEEE Asia Pacific Conference on Wireless and Mobile (AP-WiMob), Bandung, Indonesia, 13–15 September 2016. [Google Scholar]
- Ludovici, A.; Calveras, A. A Proxy Design to Leverage the Interconnection of CoAP Wireless Sensor Networks with Web Applications. Sensors 2015, 15, 1217–1244. [Google Scholar] [CrossRef] [PubMed]
- Sommer, N.L.; Touseau, L.; Mahéo, Y.; Auzias, M.; Raimbault, F. A Disrup-tion-Tolerant RESTful Support for the Web of Things. In Proceedings of the 2016 IEEE 4th International Conference on Future Internet of Things and Cloud (FiCloud), Vienna, Austria, 22–24 August 2016. [Google Scholar]
- Teklemariam, G.K.; Hoebeke, J.; Abeele, F.V.D.; Moerman, I.; Demeester, P. Simple RESTful sensor application development model using CoAP. In Proceedings of the 2014 IEEE 39th Conference on Local Computer Networks Workshops (LCN Workshops), Edmonton, AB, Canada, 8–11 September 2014. [Google Scholar]
- Lee, K. IEEE 1451: A standard in support of smart transducer networking. In Proceedings of the Instrumentation and Measurement Technology Conference, Baltimore, MD, USA, 1–4 May 2000. [Google Scholar]















| Method | SIGP Data Format | URI | Internal Protocol |
|---|---|---|---|
| GET | Discovery.req/Discovery.res | /sensor/discovery | CoAP |
| Connect.req/Connect.res | /sensor/connection | CoAP | |
| mData.req/mData.res | /sensor/measurement | CoAP | |
| sData.req/sData.res | /server/storage | HTTP | |
| AutoOn.req/Auto.res | /sensor/automaticon | CoAP | |
| POST | AutoOff.req/AutoOff.res | /sensor/automaticoff | CoAP |
| aData.req/aData.res | /sensor/analysis | HTTP |
© 2017 by the authors. Licensee MDPI, Basel, Switzerland. This article is an open access article distributed under the terms and conditions of the Creative Commons Attribution (CC BY) license (http://creativecommons.org/licenses/by/4.0/).
Share and Cite
Choi, J.H.; Kang, U.G.; Lee, B.M. Sleep Information Gathering Protocol Using CoAP for Sleep Care. Entropy 2017, 19, 450. https://doi.org/10.3390/e19090450
Choi JH, Kang UG, Lee BM. Sleep Information Gathering Protocol Using CoAP for Sleep Care. Entropy. 2017; 19(9):450. https://doi.org/10.3390/e19090450
Chicago/Turabian StyleChoi, Joo Ho, Un Gu Kang, and Byung Mun Lee. 2017. "Sleep Information Gathering Protocol Using CoAP for Sleep Care" Entropy 19, no. 9: 450. https://doi.org/10.3390/e19090450
APA StyleChoi, J. H., Kang, U. G., & Lee, B. M. (2017). Sleep Information Gathering Protocol Using CoAP for Sleep Care. Entropy, 19(9), 450. https://doi.org/10.3390/e19090450
