Sign in to use this feature.

Years

Between: -

Subjects

remove_circle_outline
remove_circle_outline
remove_circle_outline
remove_circle_outline
remove_circle_outline
remove_circle_outline
remove_circle_outline
remove_circle_outline
remove_circle_outline

Journals

remove_circle_outline
remove_circle_outline
remove_circle_outline
remove_circle_outline
remove_circle_outline
remove_circle_outline
remove_circle_outline
remove_circle_outline
remove_circle_outline
remove_circle_outline

Article Types

Countries / Regions

remove_circle_outline
remove_circle_outline
remove_circle_outline
remove_circle_outline
remove_circle_outline
remove_circle_outline
remove_circle_outline
remove_circle_outline

Search Results (1,147)

Search Parameters:
Keywords = urban art

Order results
Result details
Results per page
Select all
Export citation of selected articles as:
21 pages, 1964 KB  
Article
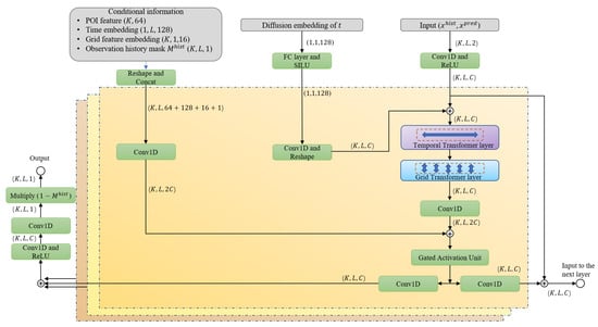
Urban Grid Population Inflow Prediction via POI-Enhanced Conditional Diffusion with Dual-Dimensional Attention
by Zhiming Gui, Yuanchao Zhong and Zhenji Gao
ISPRS Int. J. Geo-Inf. 2025, 14(11), 448; https://doi.org/10.3390/ijgi14110448 (registering DOI) - 15 Nov 2025
Abstract
Accurate prediction of urban grid-scale population inflow is crucial for smart city management and emergency response. However, existing methods struggle to model spatial heterogeneity and quantify prediction uncertainty, limiting their accuracy and decision-support capabilities. This paper proposes PDCDM (POI-enhanced Dual-Dimensional Conditional Diffusion Model), [...] Read more.
Accurate prediction of urban grid-scale population inflow is crucial for smart city management and emergency response. However, existing methods struggle to model spatial heterogeneity and quantify prediction uncertainty, limiting their accuracy and decision-support capabilities. This paper proposes PDCDM (POI-enhanced Dual-Dimensional Conditional Diffusion Model), which integrates urban functional semantic awareness with conditional diffusion modeling. The model captures urban functional attributes through multi-scale Point of Interest (POI) feature representations and incorporates them into the diffusion generation process. A dual-dimensional Transformer architecture is employed to decouple the modeling of temporal dependencies and inter-grid interactions, enabling adaptive fusion of grid-level features with dynamic temporal patterns. Building upon this dual-dimensional modeling framework, the conditional diffusion mechanism generates probabilistic predictions with explicit uncertainty quantification. Real-world urban dataset validation demonstrates that PDCDM significantly outperforms existing state-of-the-art methods in prediction accuracy and uncertainty quantification. Comprehensive ablation studies validate the effectiveness of each component and confirm the model’s practicality in complex urban scenarios. Full article
(This article belongs to the Special Issue Spatial Data Science and Knowledge Discovery)
Show Figures

Figure 1

28 pages, 36285 KB  
Article
Biophilic Architecture of the 21st Century as an Immersive Art: New Urban Atmospheres
by Renata Jóźwik
Arts 2025, 14(6), 140; https://doi.org/10.3390/arts14060140 - 13 Nov 2025
Abstract
Contemporary architecture is undergoing a transformation from the modernist techno-functional paradigm towards practices that integrate technology with humanistic, cultural, and environmental values. Biophilia—understood as the innate human need for contact with nature—is becoming an important design category that supports health, well-being, and ecological [...] Read more.
Contemporary architecture is undergoing a transformation from the modernist techno-functional paradigm towards practices that integrate technology with humanistic, cultural, and environmental values. Biophilia—understood as the innate human need for contact with nature—is becoming an important design category that supports health, well-being, and ecological awareness, yet it can also convey additional narratives. In this context, immersion plays a significant role: it is a process of deep engagement of the user with space, involving the senses, emotions, and imagination, while simultaneously fostering relationships between humans and their surroundings. The concept of immersiveness, originating in art theory and digital media studies, is now applied in architecture as a tool for creating spatial narratives and cultural experiences. Biophilic architecture employs immersive strategies to transform buildings into environments that support sensory, behavioural, and social practices. This article analyses selected examples of such projects (including the Rooftop Garden—Warsaw University Library, Musée du quai Branly, and apartment buildings Bosco Verticale) and proposes a Multi-criteria Method for Assessing Architectural Immersiveness (MMAAI). The findings indicate that the integration of nature, technology, and spatial narrative enables architecture to act as a mediator between humans and the environment, generating new qualities of spatial experience in the Anthropocene epoch. Full article
Show Figures

Figure 1

30 pages, 3473 KB  
Article
The Impact of Ecological Public Art on Public Pro-Environmental Behavior: Evidence from a Serial Multiple Mediation Model
by Suhui Zhang, Ran Tan, Yitong Shen and Dan Wu
Sustainability 2025, 17(22), 10125; https://doi.org/10.3390/su172210125 - 12 Nov 2025
Viewed by 184
Abstract
This study examines the mechanisms through which ecological public art influences pro-environmental behavior, addressing the urgent challenges of the global ecological crisis and sustainable urban development. Using the 5th Shanghai Urban Space Art Season (SUSAS) as a case study, a serial multiple mediation [...] Read more.
This study examines the mechanisms through which ecological public art influences pro-environmental behavior, addressing the urgent challenges of the global ecological crisis and sustainable urban development. Using the 5th Shanghai Urban Space Art Season (SUSAS) as a case study, a serial multiple mediation model was established, with ecological public art perception as the independent variable, environmental psychological ownership and ecological awareness as mediators, and pro-environmental behavior as the dependent variable. Based on 326 valid responses, structural equation modeling (SEM), which integrates confirmatory factor analysis (CFA) and path analysis, demonstrates that ecological public art perception significantly enhances pro-environmental behavior. Environmental psychological ownership and ecological awareness function not only as independent mediators but also jointly constitute a serial mediation pathway. The findings reveal a multidimensional process whereby ecological public art enhances pro-environmental behavior through “perceptual activation–emotional identification–cognitive enhancement–behavioral transformation”. Building on these insights, the study proposes intervention strategies focusing on multi-sensory integration, emotional narrative, digital technology application, and community-based practices to reinforce the role of ecological public art in urban environmental governance and sustainable development. Overall, this research advances the theoretical understanding of the social functions of public art and offers a valuable perspective for fostering ecological awareness and action. Full article
Show Figures

Figure 1

28 pages, 1047 KB  
Article
Urban Dimensions and Indicators for Smart Tourist Destinations from a State of the Art
by Thaís Siqueira Garcia and Luciano Torres Tricárico
Urban Sci. 2025, 9(11), 471; https://doi.org/10.3390/urbansci9110471 - 11 Nov 2025
Viewed by 225
Abstract
Smart Tourism Destinations (DTIs) represent innovative places established on the basis of an infrastructure of advanced technology, whose objective is to promote accessible, sustainable development for tourist regions to enrich tourist’s experiences and inhabitants’ quality of life. Therefore, the main objective of this [...] Read more.
Smart Tourism Destinations (DTIs) represent innovative places established on the basis of an infrastructure of advanced technology, whose objective is to promote accessible, sustainable development for tourist regions to enrich tourist’s experiences and inhabitants’ quality of life. Therefore, the main objective of this research is to verify whether the phenomenon indicators of existing smart tourist destinations fit within all dimensions of a smart tourist destination. For data collection, the bibliographic survey method was used in renowned databases. Data analysis comprises two approaches, bibliometric and content analysis, applied sequentially. The results of the bibliometric analysis identify three main pillars in the current perspectives on DTIs: Management and Tourism Experience, Technology, and Sustainability, in addition, it revealed a duality between approaches from the Far East and Western Europe. The content analysis culminates in the proposition of two theoretical-conceptual models for the dimensions and indicators of DTIs, encompassing elements: Information and Communication Technologies (TICs), Governance, Innovation, Accessibility, Performance, Mobility and Infrastructure, as well as Segmented Sustainability in its economic, social, and environmental dimensions. However, the analysis highlights the lack of consensus among studies, especially DTI indicators. The results of the research highlight the insufficiency of these indicators for a comprehensive assessment, notably in the environmental dimension of sustainability. Full article
Show Figures

Figure 1

28 pages, 2424 KB  
Article
A Novel Application of Choquet Integral for Multi-Model Fusion in Urban PM10 Forecasting
by Houria Bouzghiba, Amine Ajdour, Najiya Omar, Abderrahmane Mendyl and Gábor Géczi
Atmosphere 2025, 16(11), 1274; https://doi.org/10.3390/atmos16111274 - 10 Nov 2025
Viewed by 273
Abstract
Air pollution forecasting remains a critical challenge for urban public health management, with traditional approaches struggling to balance accuracy and interpretability. This study introduces a novel PM10 forecasting framework combining physics-informed feature engineering with interpretable ensemble fusion using the Choquet integral, the [...] Read more.
Air pollution forecasting remains a critical challenge for urban public health management, with traditional approaches struggling to balance accuracy and interpretability. This study introduces a novel PM10 forecasting framework combining physics-informed feature engineering with interpretable ensemble fusion using the Choquet integral, the first application of this non-linear aggregation operator for air quality forecasting. Using hourly data from 11 monitoring stations in Budapest (2021–2023), we developed four specialized feature sets capturing distinct atmospheric processes: short-term dynamics, long-term patterns, meteorological drivers, and anomaly detection. We evaluated machine learning models including Random Forest variants (RF), Gradient Boosting (GBR), Support Vector Regression (SVR), K-Nearest Neighbors (KNN), and Long Short-Term Memory (LSTM) architectures across six identified pollution regimes. Results revealed the critical importance of feature engineering over architectural complexity. While sophisticated models failed when trained on raw data, the KNN model with 5-dimensional anomaly features achieved exceptional performance, representing an 86.7% improvement over direct meteorological input models. Regime-specific modeling proved essential, with GBR-Regime outperforming GBR-Stable by a remarkable effect size. For ensemble fusion, we compared the novel Choquet integral approach against conventional methods (mean, median, Bayesian Model Averaging, stacking). The Choquet integral achieved near-equivalent performance to state-of-the-art stacking while providing complete mathematical interpretability through interaction coefficients. Analysis revealed predominantly redundant interactions among models, demonstrating that sophisticated fusion must prevent information over-counting rather than merely combining predictions. Station-specific interaction patterns showed selective synergy exploitation at complex urban locations while maintaining redundancy management at simpler sites. This work establishes that combining domain-informed feature engineering with interpretable Choquet integral aggregation can match black-box ensemble performance while maintaining the transparency essential for operational deployment and regulatory compliance in air quality management systems. Full article
Show Figures

Figure 1

25 pages, 2896 KB  
Article
A Multi-Scale Windowed Spatial and Channel Attention Network for High-Fidelity Remote Sensing Image Super-Resolution
by Xiao Xiao, Xufeng Xiang, Jianqiang Wang, Liwen Wang, Xingzhi Gao, Yang Chen, Jun Liu, Peng He, Junhui Han and Zhiqiang Li
Remote Sens. 2025, 17(21), 3653; https://doi.org/10.3390/rs17213653 - 6 Nov 2025
Viewed by 418
Abstract
Remote sensing image super-resolution (SR) plays a crucial role in enhancing the quality and resolution of satellite and aerial imagery, which is essential for various applications, including environmental monitoring and urban planning. While recent image super-resolution networks have achieved strong results, remote-sensing images [...] Read more.
Remote sensing image super-resolution (SR) plays a crucial role in enhancing the quality and resolution of satellite and aerial imagery, which is essential for various applications, including environmental monitoring and urban planning. While recent image super-resolution networks have achieved strong results, remote-sensing images present domain-specific challenges—complex spatial distribution, large cross-scale variations, and dynamic topographic effects—that can destabilize multi-scale fusion and limit the direct applicability of generic SR models. These features make it difficult for single-scale feature extraction methods to fully capture the complex structure, leading to the presence of artifacts and structural distortion in the reconstructed remote sensing images. Therefore, new methods are needed to overcome these challenges and improve the accuracy and detail fidelity of remote sensing image super-resolution reconstruction. This paper proposes a novel Multi-scale Windowed Spatial and Channel Attention Network (MSWSCAN) for high-fidelity remote sensing image super-resolution. The proposed method combines multi-scale feature extraction, window-based spatial attention, and channel attention mechanisms to effectively capture both global and local image features while addressing the challenges of fine details and structural distortion. The network is evaluated on several benchmark datasets, including WHU-RS19, UCMerced and RSSCN7, where it demonstrates superior performance in terms of peak signal-to-noise ratio (PSNR) and structural similarity index (SSIM) compared to state-of-the-art methods. The results show that the MSWSCAN not only enhances texture details and edge sharpness but also reduces reconstruction artifacts. To address cross-scale variations and dynamic topographic effects that cause texture drift in multi-scale SR, we combine windowed spatial attention to preserve local geometry with a channel-aware fusion layer (FFL) that reweights multi-scale channels. This stabilizes cross-scale aggregation at a runtime comparable to DAT and yields sharper details on heterogeneous land covers. Averaged over WHU–RS19, RSSCN7, and UCMerced_LandUse at ×2/×3/×4, MSWSCAN improves PSNR (peak signal-to-noise ratio, dB)/SSIM (structural similarity index measure, 0–1) by +0.10 dB/+0.0038 over SwinIR and by +0.05 dB/+0.0017 over DAT. In conclusion, the proposed MSWSCAN achieves state-of-the-art performance in remote sensing image SR, offering a promising solution for high-quality image enhancement in remote sensing applications. Full article
(This article belongs to the Special Issue Artificial Intelligence for Optical Remote Sensing Image Processing)
Show Figures

Figure 1

21 pages, 8098 KB  
Article
Multi-Sensor AI-Based Urban Tree Crown Segmentation from High-Resolution Satellite Imagery for Smart Environmental Monitoring
by Amirmohammad Sharifi, Reza Shah-Hosseini, Danesh Shokri and Saeid Homayouni
Smart Cities 2025, 8(6), 187; https://doi.org/10.3390/smartcities8060187 - 6 Nov 2025
Viewed by 459
Abstract
Urban tree detection is fundamental to effective forestry management, biodiversity preservation, and environmental monitoring—key components of sustainable smart city development. This study introduces a deep learning framework for urban tree crown segmentation that exclusively leverages high-resolution satellite imagery from GeoEye-1, WorldView-2, and WorldView-3, [...] Read more.
Urban tree detection is fundamental to effective forestry management, biodiversity preservation, and environmental monitoring—key components of sustainable smart city development. This study introduces a deep learning framework for urban tree crown segmentation that exclusively leverages high-resolution satellite imagery from GeoEye-1, WorldView-2, and WorldView-3, thereby eliminating the need for additional data sources such as LiDAR or UAV imagery. The proposed framework employs a Residual U-Net architecture augmented with Attention Gates (AGs) to address major challenges, including class imbalance, overlapping crowns, and spectral interference from complex urban structures, using a custom composite loss function. The main contribution of this work is to integrate data from three distinct satellite sensors with varying spatial and spectral characteristics into a single processing pipeline, demonstrating that such well-established architectures can yield reliable, high-accuracy results across heterogeneous resolutions and imaging conditions. A further advancement of this study is the development of a hybrid ground-truth generation strategy that integrates NDVI-based watershed segmentation, manual annotation, and the Segment Anything Model (SAM), thereby reducing annotation effort while enhancing mask fidelity. In addition, by training on 4-band RGBN imagery from multiple satellite sensors, the model exhibits generalization capabilities across diverse urban environments. Despite being trained on a relatively small dataset comprising only 1200 image patches, the framework achieves state-of-the-art performance (F1-score: 0.9121; IoU: 0.8384; precision: 0.9321; recall: 0.8930). These results stem from the integration of the Residual U-Net with Attention Gates, which enhance feature representation and suppress noise from urban backgrounds, as well as from hybrid ground-truth generation and the combined BCE–Dice loss function, which effectively mitigates class imbalance. Collectively, these design choices enable robust model generalization and clear performance superiority over baseline networks such as DeepLab v3 and U-Net with VGG19. Fully automated and computationally efficient, the proposed approach delivers cost-effective, accurate segmentation using satellite data alone, rendering it particularly suitable for scalable, operational smart city applications and environmental monitoring initiatives. Full article
Show Figures

Figure 1

20 pages, 3138 KB  
Article
Resilience and Liveability as Drivers of Sustainability: The Case of UBC’s Public Spaces
by Marichela Sepe
Sustainability 2025, 17(21), 9878; https://doi.org/10.3390/su17219878 - 5 Nov 2025
Viewed by 414
Abstract
Environmental sustainability and resilience have become urgent priorities in contemporary urban planning as cities confront the disruptive impacts of climate change, extreme weather, and global health crises. Within this framework, university campuses increasingly act as catalysts for sustainable urban transformation. This research, developed [...] Read more.
Environmental sustainability and resilience have become urgent priorities in contemporary urban planning as cities confront the disruptive impacts of climate change, extreme weather, and global health crises. Within this framework, university campuses increasingly act as catalysts for sustainable urban transformation. This research, developed within the LOVE Sapienza and NARRATES projects, seeks to identify the key factors that enhance the liveability of campus public spaces and to propose a dedicated methodology, supported by the case study of the University of British Columbia (UBC) in Vancouver. The proposed approach integrates spatial analyses, field observations, and perceptual mapping aligned with the principles of the Charter for Resilient and Liveable Public Spaces. UBC exemplifies how biophilic design, inclusive governance, and art-based placemaking can strengthen resilience, social cohesion, and cultural identity. The study contributes a transferable framework for designing and managing campus public spaces as drivers of sustainability and urban regeneration. Full article
Show Figures

Figure 1

22 pages, 1959 KB  
Article
GSF-LLM: Graph-Enhanced Spatio-Temporal Fusion-Based Large Language Model for Traffic Prediction
by Honggang Wang, Ye Li, Wenzhi Zhao, Haozhe Zhu, Jin Zhang and Xuening Wu
Sensors 2025, 25(21), 6698; https://doi.org/10.3390/s25216698 - 2 Nov 2025
Viewed by 732
Abstract
Accurate traffic prediction is essential for intelligent transportation systems, urban mobility management, and traffic optimization. However, existing deep learning approaches often struggle to jointly capture complex spatial dependencies and temporal dynamics, and they are prone to overfitting when modeling large-scale traffic networks. To [...] Read more.
Accurate traffic prediction is essential for intelligent transportation systems, urban mobility management, and traffic optimization. However, existing deep learning approaches often struggle to jointly capture complex spatial dependencies and temporal dynamics, and they are prone to overfitting when modeling large-scale traffic networks. To address these challenges, we propose the GSF-LLM (graph-enhanced spatio-temporal fusion-based large language model), a novel framework that integrates large language models (LLMs) with graph-based spatio-temporal learning. GSF-LLM employs a spatio-temporal fusion module to jointly encode spatial and temporal correlations, combined with a partially frozen graph attention (PFGA) mechanism to model topological dependencies while mitigating overfitting. Furthermore, a low-rank adaptation (LoRA) strategy is adopted to fine-tune a subset of LLM parameters, improving training efficiency and generalization. Experiments on multiple real-world traffic datasets demonstrate that GSF-LLM consistently outperforms state-of-the-art baselines, showing strong potential for extension to related tasks such as data imputation, trajectory generation, and anomaly detection. Full article
(This article belongs to the Section Intelligent Sensors)
Show Figures

Figure 1

28 pages, 2713 KB  
Article
Melomaniacs: How Independent Musicians Influence West Hollywood’s Cosmopolitanism
by Caroline E. Nagy
Arts 2025, 14(6), 133; https://doi.org/10.3390/arts14060133 - 31 Oct 2025
Viewed by 473
Abstract
This article brackets the sociology of music and urban arts by exploring how independent musicians derive creative meaning and connections within the musically diverse place of West Hollywood, CA (WeHo), and describes the existing municipal conditions that enable professional musicians to experience their [...] Read more.
This article brackets the sociology of music and urban arts by exploring how independent musicians derive creative meaning and connections within the musically diverse place of West Hollywood, CA (WeHo), and describes the existing municipal conditions that enable professional musicians to experience their career trajectories as authentic to their selves. Findings from in-depth interviews and ethnographic observations with 23 local, professional musicians emphasize (i) the artists’ authentic expression through innate musicality and live performances; (ii) feelings of acceptance and validation from connections to culturally hybrid audiences; and (iii) appreciation for the city’s diverse musical stages with storied histories. In further analyses, original insights are generated into how musicians continue influencing WeHo’s cosmopolitanism through their cultural omnivore attitudes and postmaterialist lifestyles. I conclude that the interconnectedness between these independent musicians and the structure of West Hollywood coevolves moral capital, contributing to a more legitimate and musically equitable urban space for artists to be recognized. Full article
(This article belongs to the Special Issue The Arts and Urban Development)
Show Figures

Graphical abstract

19 pages, 1895 KB  
Article
Cross-Context Aggregation for Multi-View Urban Scene and Building Facade Matching
by Yaping Yan and Yuhang Zhou
ISPRS Int. J. Geo-Inf. 2025, 14(11), 425; https://doi.org/10.3390/ijgi14110425 - 31 Oct 2025
Viewed by 370
Abstract
Accurate and robust feature matching across multi-view urban imagery is fundamental for urban mapping, 3D reconstruction, and large-scale spatial alignment. Real-world urban scenes involve significant variations in viewpoint, illumination, and occlusion, as well as repetitive architectural patterns that make correspondence estimation challenging. To [...] Read more.
Accurate and robust feature matching across multi-view urban imagery is fundamental for urban mapping, 3D reconstruction, and large-scale spatial alignment. Real-world urban scenes involve significant variations in viewpoint, illumination, and occlusion, as well as repetitive architectural patterns that make correspondence estimation challenging. To address these issues, we propose the Cross-Context Aggregation Matcher (CCAM), a detector-free framework that jointly leverages multi-scale local features, long-range contextual information, and geometric priors to produce spatially consistent matches. Specifically, CCAM integrates a multi-scale local enhancement branch with a parallel self- and cross-attention Transformer, enabling the model to preserve detailed local structures while maintaining a coherent global context. In addition, an independent positional encoding scheme is introduced to strengthen geometric reasoning in repetitive or low-texture regions. Extensive experiments demonstrate that CCAM outperforms state-of-the-art methods, achieving up to +31.8%, +19.1%, and +11.5% improvements in AUC@{5°, 10°, 20°} over detector-based approaches and up to 1.72% higher precision compared with detector-free counterparts. These results confirm that CCAM delivers reliable and spatially coherent matches, thereby facilitating downstream geospatial applications. Full article
Show Figures

Figure 1

18 pages, 13712 KB  
Article
Integrating Multiple Semantics of Street View Imagery for Semi-Supervised Building Function Identification
by Fang Fang, Nan Min, Shengwen Li, Yuxiang Zhao, Sishi Gong, Yu Wang and Shunping Zhou
ISPRS Int. J. Geo-Inf. 2025, 14(11), 423; https://doi.org/10.3390/ijgi14110423 - 29 Oct 2025
Viewed by 309
Abstract
Building function identification plays a crucial role in providing basic data for urban planning, management, and various intelligent applications. Today, building function identification methods using Street View Images (SVIs) have made significant progress. However, these methods use the visual features of SVIs to [...] Read more.
Building function identification plays a crucial role in providing basic data for urban planning, management, and various intelligent applications. Today, building function identification methods using Street View Images (SVIs) have made significant progress. However, these methods use the visual features of SVIs to infer building functions, which ignores the contributions of the multiple potential semantics of SVIs, resulting in suboptimal identification accuracy. To address this issue, this study proposes a multi-semantic semi-supervised building function identification (MS-SS-BFI) method, which integrates multi-level visual semantics and spatial contextual semantics to improve building function identification from SVIs. Specifically, a location mapping module was designed to align SVIs with buildings. Additionally, a multi-level visual semantic extraction module was developed to integrate the visual semantics and visual-textual semantics of SVIs. In addition, a semi-supervised spatial interaction module was designed to characterize the spatial context of buildings. Extensive experiments on the Brooklyn dataset show that the proposed method achieves 7.98% improvement in F1-score over the state-of-the-art baseline, demonstrating superior performance and robustness. This work explores a novel approach to building function identification and provides a methodological reference for various SVI-based applications. Full article
Show Figures

Figure 1

24 pages, 1517 KB  
Article
The “Invisible” Heritage of Women in NeSpoon’s Lace Murals: A Symbolic and Educational Three-Case Study
by Elżbieta Perzycka-Borowska, Lidia Marek, Kalina Kukielko and Anna Watola
Arts 2025, 14(6), 129; https://doi.org/10.3390/arts14060129 - 27 Oct 2025
Viewed by 395
Abstract
Street art increasingly reshapes aesthetic hierarchies by introducing previously marginalised media into the public sphere. A compelling example is the artistic practice of the Polish artist NeSpoon (Elżbieta Dymna), whose work merges the visual language of traditional lace with the communicative strategies of [...] Read more.
Street art increasingly reshapes aesthetic hierarchies by introducing previously marginalised media into the public sphere. A compelling example is the artistic practice of the Polish artist NeSpoon (Elżbieta Dymna), whose work merges the visual language of traditional lace with the communicative strategies of contemporary urban art. Active since the late 2000s, NeSpoon combines stencils, ceramic lace imprints, and large-scale murals to translate the intimacy of handcraft into the visibility of public space. Her works function as both aesthetic interventions and acts of civic pedagogy. This study employs a qualitative visual research design combining multi-site digital inquiry, iconological and semiotic analysis, and mini focus group (N = 22). Three purposefully selected cases: Łódź, Belorado, and Fundão, were examined to capture the site-specific and cultural variability of lace murals across Europe. The analysis demonstrates that lace functions as an agent of cultural negotiation and a medium of heritage literacy, understood here as embodied and place-based learning. In Łódź, it monumentalises textile memory and women’s labour embedded in the city’s industrial palimpsest. In Belorado, micro-scale responsiveness operates, strengthening the local semiosphere. In Fundão, lace enters an intermedial dialogue with azulejos, negotiating the boundary between craft and art while expanding local visual grammars. The study introduces the conceptualisation of the monumentalisation of intimacy in public art and frames heritage literacy as an embodied, dialogic, and community-oriented educational practice. Its implications extend to feminist art history, place-based pedagogy, urban cultural policy, and the preventive conservation of murals. The research elucidates how domestic craft once confined to the private interior operates in public space as a medium of memory, care, and inclusive aesthetics. Full article
(This article belongs to the Section Visual Arts)
Show Figures

Figure 1

16 pages, 813 KB  
Review
A Review of Urban Path Planning Algorithms in Intelligent Transportation Systems
by Zhenyu Tian, Huaqi Yao and Yu Shao
Algorithms 2025, 18(11), 676; https://doi.org/10.3390/a18110676 - 23 Oct 2025
Viewed by 418
Abstract
With the accelerating pace of urbanization and the increasing complexity of traffic systems, urban transportation faces growing challenges such as congestion, inefficiency, and environmental strain. Path planning algorithms—key components in intelligent transportation systems—have evolved from classical graph-based methods like Dijkstra and A* to [...] Read more.
With the accelerating pace of urbanization and the increasing complexity of traffic systems, urban transportation faces growing challenges such as congestion, inefficiency, and environmental strain. Path planning algorithms—key components in intelligent transportation systems—have evolved from classical graph-based methods like Dijkstra and A* to modern approaches leveraging metaheuristics and deep learning. This paper systematically reviews the development of urban path planning algorithms, tracing their progression from foundational methods to state-of-the-art techniques such as Ant Colony Optimization, Probabilistic Roadmaps, and Rapidly Exploring Random Trees. Recent innovations, including improved genetic algorithms, hybrid A* variants, and reinforcement learning models, are analyzed in terms of adaptability, efficiency, and real-time performance. Furthermore, the review highlights ongoing challenges in scalability, dynamic adaptation, and algorithmic fairness, while discussing future directions that integrate technical innovation with policy and ethical considerations to support sustainable and equitable urban mobility. Full article
Show Figures

Figure 1

25 pages, 4755 KB  
Article
DA-GSGTNet: Dynamic Aggregation Gated Stratified Graph Transformer for Multispectral LiDAR Point Cloud Segmentation
by Qiong Ding, Runyuan Zhang, Alex Hay-Man Ng, Long Tang, Bohua Ling, Dan Wang and Yuelin Hou
Remote Sens. 2025, 17(21), 3515; https://doi.org/10.3390/rs17213515 - 23 Oct 2025
Viewed by 451
Abstract
Multispectral LiDAR point clouds, which integrate both geometric and spectral information, offer rich semantic content for scene understanding. However, due to data scarcity and distributional discrepancies, existing methods often struggle to balance accuracy and efficiency in complex urban environments. To address these challenges, [...] Read more.
Multispectral LiDAR point clouds, which integrate both geometric and spectral information, offer rich semantic content for scene understanding. However, due to data scarcity and distributional discrepancies, existing methods often struggle to balance accuracy and efficiency in complex urban environments. To address these challenges, we propose DA-GSGTNet, a novel segmentation framework that integrates Gated Stratified Graph Transformer Blocks (GSGT-Block) with Dynamic Aggregation Transition Down (DATD). The GSGT-Block employs graph convolutions to enhance the local continuity of windowed attention in sparse neighborhoods and adaptively fuses these features via a gating mechanism. The DATD module dynamically adjusts k-NN strides based on point density, while jointly aggregating coordinates and feature vectors to preserve structural integrity during downsampling. Additionally, we introduce a relative position encoding scheme using quantized lookup tables with a Euclidean distance bias to improve recognition of elongated and underrepresented classes. Experimental results on a benchmark multispectral point cloud dataset demonstrate that DA-GSGTNet achieves 86.43% mIoU, 93.74% mAcc, and 90.78% OA, outperforming current state-of-the-art methods. Moreover, by fine-tuning from source-domain pretrained weights and using only ~30% of the training samples (4 regions) and 30% of the training epochs (30 epochs), we achieve over 90% of the full-training segmentation accuracy (100 epochs). These results validate the effectiveness of transfer learning for rapid convergence and efficient adaptation in data-scarce scenarios, offering practical guidance for future multispectral LiDAR applications with limited annotation. Full article
Show Figures

Figure 1

Back to TopTop