Sign in to use this feature.

Years

Between: -

Subjects

remove_circle_outline
remove_circle_outline
remove_circle_outline
remove_circle_outline
remove_circle_outline
remove_circle_outline
remove_circle_outline
remove_circle_outline
remove_circle_outline

Journals

remove_circle_outline
remove_circle_outline
remove_circle_outline
remove_circle_outline
remove_circle_outline
remove_circle_outline
remove_circle_outline

Article Types

Countries / Regions

remove_circle_outline
remove_circle_outline
remove_circle_outline
remove_circle_outline

Search Results (458)

Search Parameters:
Keywords = tGBS

Order results
Result details
Results per page
Select all
Export citation of selected articles as:
20 pages, 2591 KB  
Article
SENS: Semantic-Aware Coalescing for High-Performance NVMe over TCP Storage Networks
by Xinghan Qiao, Lei Tian, Ge Hu and Xuchao Xie
Electronics 2026, 15(9), 1801; https://doi.org/10.3390/electronics15091801 - 23 Apr 2026
Abstract
In HPC systems and hyper-scale data centers, the adoption of high-performance NVMe SSDs and high-speed networks has shifted storage bottlenecks to the network stack. Under high-concurrency workloads, frequent interrupt processing exhausts CPU resources while protocol-level control–data dependencies in the NVMe over TCP write [...] Read more.
In HPC systems and hyper-scale data centers, the adoption of high-performance NVMe SSDs and high-speed networks has shifted storage bottlenecks to the network stack. Under high-concurrency workloads, frequent interrupt processing exhausts CPU resources while protocol-level control–data dependencies in the NVMe over TCP write path introduce additional serialization penalties. Existing optimizations either require specialized hardware, dedicate CPU cores to user-space polling, or apply semantically blind batching that delays time-sensitive control messages. We present SENS, a Semantic-aware NVMe over TCP Scheduler embedded within the NVMe over TCP driver of the Linux kernel. SENS combines two mechanisms: (1) PDU vectorization, which aggregates discrete Protocol Data Units into memory vectors before network transmission, amortizing per-I/O system call overhead and reducing soft-interrupt frequency; and (2) instruction-aware dispatch, which detects control PDUs such as R2T and triggers an early flush of the aggregation window, mitigating the serialization penalty on the write path. A prototype evaluation with physical NVMe SSDs and 100 GbE networks shows that SENS saturates the SSD throughput ceiling using 4–5 CPU cores, halving the host-side core budget compared to the native TCP driver. With a RAMDisk backend that removes storage-media constraints, SENS sustains up to 2.5× higher concurrent IOPS. These results show that exposing storage-protocol semantics to the batching layer improves the scalability of NVMe over TCP without additional hardware. Full article
(This article belongs to the Section Computer Science & Engineering)
Show Figures

Figure 1

19 pages, 2185 KB  
Article
Sintering Evolution, Mechanical Performance and Heavy-Metal Environmental Safety of Coal Gasification Slag-Based Ceramsite
by Xinlin Zhai, Weiwei Zhang, Yi Xing, Hao Wang and Chen Hong
Appl. Sci. 2026, 16(9), 4147; https://doi.org/10.3390/app16094147 - 23 Apr 2026
Abstract
Coal gasification slag (CGS) is rich in Si-Al-Ca components and thus has potential for ceramic utilization, but associated heavy metals may pose environmental risks. In this study, CGS from Yili (Xinjiang, China) was used as the major raw material (80 wt%), with clay [...] Read more.
Coal gasification slag (CGS) is rich in Si-Al-Ca components and thus has potential for ceramic utilization, but associated heavy metals may pose environmental risks. In this study, CGS from Yili (Xinjiang, China) was used as the major raw material (80 wt%), with clay and waste glass as additives, to prepare ceramsite by firing green pellets (8–12 mm) at 1000–1200 °C. The phase evolution, microstructure, and heavy-metal migration were characterized, and the leaching safety was evaluated. Increasing temperature leads to progressive quartz consumption, enrichment of feldspar-type crystalline phases, and liquid-phase sintering, which together enhance densification. The apparent density and single-particle compressive strength exhibit an “increase-then-decrease” trend with temperature and reach maxima at 1150 °C, where the compressive strength is 15.38 MPa. Heavy-metal behavior is element-specific: As and Zn show stronger volatilization, whereas Mn, Ba, Ni, and Cu are largely retained in the solid phase; Cr shows intermediate, temperature-dependent volatilization. After firing at ≥1150 °C, the leached concentrations of Cr, Mn, Ni, Cu, Zn, As, and Ba under the sulfuric acid–nitric acid test (HJ/T 299-2007) are below the Class III limits of the Chinese Groundwater Quality Standard (GB/T 14848-2017). Considering phase/structure evolution, mechanical performance, and short-term heavy-metal leaching, 1150 °C is identified as the preferred firing temperature in this work. Full article
(This article belongs to the Special Issue Advancements in Sustainable Silicate Materials and Their Applications)
18 pages, 701 KB  
Article
PatternStudio: A Neuro-Symbolic Framework for Dynamic and High-Throughput Complex Event Processing
by Jesús Rosa-Bilbao
IoT 2026, 7(2), 36; https://doi.org/10.3390/iot7020036 - 22 Apr 2026
Viewed by 73
Abstract
Complex Event Processing (CEP) is essential for real-time analytics in domains such as industrial IoT, cybersecurity, and financial monitoring, yet CEP adoption is still hindered by the difficulty of authoring temporal rules and by rigid redeployment workflows. This paper presents PatternStudio, a neuro-symbolic [...] Read more.
Complex Event Processing (CEP) is essential for real-time analytics in domains such as industrial IoT, cybersecurity, and financial monitoring, yet CEP adoption is still hindered by the difficulty of authoring temporal rules and by rigid redeployment workflows. This paper presents PatternStudio, a neuro-symbolic CEP framework that translates natural language specifications into validated event-processing patterns and executes them on a deterministic Apache Flink-based runtime without interrupting service. The generative layer is constrained to produce a typed intermediate representation, while the symbolic layer enforces validation and runtime execution guarantees. We evaluate the prototype as a single-node system-characterization study on commodity hardware representative of edge and near-edge gateways rather than microcontroller-class devices. Under this setting, PatternStudio reaches 47,910 events per second at 250 active rules while maintaining a bounded memory footprint between 1.6 GB and 1.9 GB during the reported runs. Beyond 500 active rules, throughput degradation is driven primarily by CPU saturation and alert amplification, which also explains the sharp increase in tail latency. Additional measurements with parallelism 4, a static baseline, and a two-stage NL-to-IR evaluation further show that the architecture remains functional under partitioned execution, incurs moderate dynamic-orchestration overhead, preserves rule structure reliably under natural-language authoring, and supports interchangeable LLM backends at the semantic front end. Full article
17 pages, 1828 KB  
Article
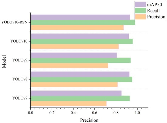
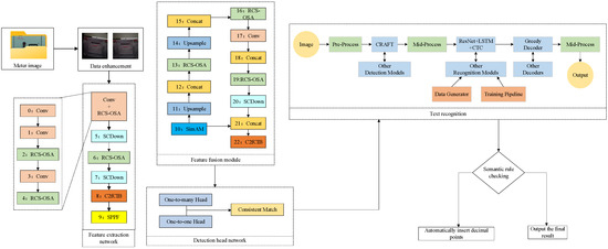
Recognition of Electricity Meter Digits Based on Improved YOLOv10n and Cascaded Visual-Semantic Processing
by Yan Li and Yanfei Bai
Symmetry 2026, 18(4), 694; https://doi.org/10.3390/sym18040694 - 21 Apr 2026
Viewed by 95
Abstract
Digital electricity meters display readings via digits, but accurate image-based recognition faces a key challenge: the frequent omission of decimal points creates a critical asymmetry between the visual image and its true semantic meaning. To address this visual-semantic asymmetry, we propose an improved [...] Read more.
Digital electricity meters display readings via digits, but accurate image-based recognition faces a key challenge: the frequent omission of decimal points creates a critical asymmetry between the visual image and its true semantic meaning. To address this visual-semantic asymmetry, we propose an improved YOLOv10n approach incorporating cascaded Visual-Semantic processing. We introduce a Reparameterized Convolution Single-Shot Aggregation (RCSOSA) module and a SimAM attention mechanism to enhance feature extraction, and employ Normalized Wasserstein Distance (NWD) Loss to boost small-target detection. To rectify the visual-semantic asymmetry, we introduce domain-specific format rules based on power industry standards (taking GB/T 17215-2018 as an example) to provide structural constraints for digit recognition. Experimental results show superior performance with 0.870 precision, 0.932 mAP50, and 116 FPS inference speed, outperforming reference models in both precision and efficiency for real-time meter inspection. Full article
Show Figures

Figure 1

23 pages, 6444 KB  
Article
Structural Behaviour of Aluminium Alloy Angle Sections After Elevated Temperatures
by Ziheng Ding, Fei Wang, Neng Wang, Shuai Li and Xuanyi Xue
Buildings 2026, 16(8), 1565; https://doi.org/10.3390/buildings16081565 - 16 Apr 2026
Viewed by 229
Abstract
This study investigated the post-fire resistances of 6063-T5 aluminium alloy angle section stub columns (SCs). The post-fire mechanical properties of 6063-T5 aluminium alloy were assessed using tensile coupon tests. Instead of exhibiting a yield plateau, the stress–strain curves indicated a shift from an [...] Read more.
This study investigated the post-fire resistances of 6063-T5 aluminium alloy angle section stub columns (SCs). The post-fire mechanical properties of 6063-T5 aluminium alloy were assessed using tensile coupon tests. Instead of exhibiting a yield plateau, the stress–strain curves indicated a shift from an elastic to a strain-hardening phase. The impacts of elevated-temperature exposure on the residual elastic modulus were negligible. Strength properties decreased while ductile properties increased within the elevated-temperature range of 200 to 450 °C, with a subsequent strength increase observed beyond 450 °C. After the SC tests, gradual decreases in ultimate resistance were observed within 200–450 °C, followed by an increase beyond 450–500 °C. These trends in the ultimate resistance closely paralleled those strength characteristics observed in the stress–strain curves. As regards the failure mode, all specimens experienced local buckling after exposure to the range of elevated temperatures. The failure mode, ultimate resistance, and load–end shortening curve were used to evaluate a numerical modelling approach that was created to simulate the residual resistance of SCs after exposure to different elevated temperatures was applied. The EC9, ADM-2020, AS/NZS 1664, and GB 50429-2007 were among the design approaches that were evaluated using the experimental and numerical data. Due to the increased strain-hardening behaviour caused by elevated temperatures, the existing design methods proved excessively conservative when applied to the direct prediction of ultimate resistances of 6063-T5 aluminium alloy angle section SCs. The modified design provisions in light of the observed post-fire strain-hardening behaviour improved the accuracy in predicting the residual bearing capacity of 6063-T5 aluminium alloy angle section SCs, which showed better agreement with test and numerical results, offering enhanced applicability for post-fire design. Full article
(This article belongs to the Section Building Materials, and Repair & Renovation)
Show Figures

Figure 1

23 pages, 3252 KB  
Article
Norm-Driven Generative BIM Design: Semantic Parsing and Automated Layout for Small-Scale Power Infrastructure
by Yulong Chen, Chunli Ying, Hao Zhu, Jun Chen and Daguang Han
Appl. Sci. 2026, 16(8), 3804; https://doi.org/10.3390/app16083804 - 14 Apr 2026
Viewed by 312
Abstract
To deal with the high standards, strong restrictions, and high repeatability that are inside State Grid small-scale infrastructure projects, this research puts forward a norm-driven generative design method, which conquers the low efficiency, compliance dangers, and semantic breakage that are usual in manual [...] Read more.
To deal with the high standards, strong restrictions, and high repeatability that are inside State Grid small-scale infrastructure projects, this research puts forward a norm-driven generative design method, which conquers the low efficiency, compliance dangers, and semantic breakage that are usual in manual modeling. Taking standards such as Q/GDW 11382.3-2015 as the knowledge origin, we construct an ALBERT-BiLSTM-CRF semantic parsing model and change natural-language clauses into executable design restrictions via normative text pre-processing, BIO sequence marking, and rule triplet mapping. Therefore, model training and assessment produce Accuracy, Precision, Recall, and F1 of 98.05%, 95.49%, 95.88%, and 95.59% separately, with 100% precision for logical comparison and conjunction labels; thus, this provides a steady semantic base for the rule base. At the component level, a three-part coding plan and unit module collection are built based on OmniClass and GB/T 51269, which makes semantic consistency and traceability between components and space functions possible. At the system level, a continuous work process is carried out through the Revit API, which covers scheme making, automatic arrangement, and deliverable output. Hence, validation on a real case in a digital operation center for the power system shows that the design time for the third-floor administrative office area was cut from about 20 h to around 4 h, and the first-time solution met all code restrictions, which improves efficiency and compliance in a significant way. The results point out that norm-driven generative design can supply deployable automation and high-quality outputs for small-scale power infrastructure, which provides a sustainable database for digital twins and smart O&M. Full article
(This article belongs to the Section Civil Engineering)
Show Figures

Figure 1

26 pages, 5479 KB  
Article
Regional and Temporal Patterns of Long-Term Pseudorabies Virus Detection and Neuropathology in the Murine CNS
by Viktoria Korff, Issam El-Debs, Barbara G. Klupp, Conrad M. Freuling, Jens P. Teifke, Thomas C. Mettenleiter and Julia Sehl-Ewert
Pathogens 2026, 15(4), 395; https://doi.org/10.3390/pathogens15040395 - 7 Apr 2026
Viewed by 373
Abstract
Alphaherpesviruses, including Herpes Simplex Virus 1 (HSV-1) and Pseudorabies Virus (PrV), establish lifelong latency in the nervous system and can cause recurrent disease. While latency has classically been attributed to peripheral sensory ganglia, accumulating evidence indicates that the central nervous system (CNS) may [...] Read more.
Alphaherpesviruses, including Herpes Simplex Virus 1 (HSV-1) and Pseudorabies Virus (PrV), establish lifelong latency in the nervous system and can cause recurrent disease. While latency has classically been attributed to peripheral sensory ganglia, accumulating evidence indicates that the central nervous system (CNS) may also serve as a site of long-term viral persistence and reactivation. Here, we investigated the CNS as a viral reservoir using the attenuated mutant PrV-∆UL21/US3∆kin, which preferentially targets mesiotemporal brain regions. Following intranasal inoculation, mice were analyzed at 11–14, 21, 28, 42, 105, and 190 days post-infection (dpi). To assess the reactivation potential, a subset of animals received cyclophosphamide/dexamethasone at 170 dpi. Viral transcripts were detected by RNAscope™ in situ hybridization and RT-qPCR targeting the lytic gene UL19 encoding the major capsid protein and the latency-associated transcript (LAT). Histopathology included hematoxylin and eosin staining and immunohistochemistry for CD3, Iba1, GFAP, cleaved caspase-3 and viral glycoprotein gB. UL19 RNA signals displayed marked regional and temporal heterogeneity, with prominent detection in mesiotemporal structures. In contrast, LAT RNA levels remained low overall, with a transient peak during the acute phase. RT-qPCR confirmed high UL19 and LAT transcript levels during early infection, while LAT transcription returned to baseline levels thereafter. Histopathology showed a transition from acute necrotizing meningoencephalitis to prolonged low-grade inflammation with glial activation and focal apoptosis. Notably, UL19 RNA signals strongly correlated with T-cell infiltration, particularly at 42 dpi. Together, these findings define regional and temporal patterns of long-term PrV transcriptional activity and associated neuropathology in the murine CNS. Full article
(This article belongs to the Section Viral Pathogens)
Show Figures

Figure 1

35 pages, 4925 KB  
Article
Defect-Mask2Former: An Improved Semantic Segmentation Model for Precise Small-Sized Defect Detection on Large-Sized Timbers
by Mingming Qin, Hongxu Li, Yuxiang Huang, Xingyu Tong and Zhihong Liang
Sensors 2026, 26(7), 2254; https://doi.org/10.3390/s26072254 - 6 Apr 2026
Viewed by 567
Abstract
The precise segmentation of small-sized defects on wood surfaces is critical for the quality grading of glued laminated timber (GLT). Existing semantic segmentation models face core bottlenecks in this context: high miss rates, blurred boundary localization, and excessive size measurement errors. To address [...] Read more.
The precise segmentation of small-sized defects on wood surfaces is critical for the quality grading of glued laminated timber (GLT). Existing semantic segmentation models face core bottlenecks in this context: high miss rates, blurred boundary localization, and excessive size measurement errors. To address these issues, this paper proposes an improved Defect-Mask2Former model that integrates an Attention-Guided Pyramid Enhancement (AGPE) module and a Defect Boundary Calibration and Correction (DBCC) module. Through synergistic optimization, the model achieved pixel-level precise segmentation. To support model training and validation, a custom image acquisition device was designed, and the PlankDefSeg dataset was constructed, comprising 3500 pixel-level annotated images covering five defect types across six industrial wood species. Experimental results demonstrate that on the PlankDefSeg dataset, Defect-Mask2Former achieved a mean Intersection over Union (mIoU) of 85.34% for small-sized defects, a 17.84% improvement over the baseline Mask2Former. The miss rate was reduced from 20.78% to 5.83%, and the size measurement error was only 2.86%, strictly meeting the ≤3% accuracy requirement of the GB/T26899-2022 standard. The model achieved an inference speed of 27.6 FPS, satisfying real-time detection needs. By integrating the model into the GLT grading workflow, a grading accuracy of 94.3% was achieved, and the processing time per timber was reduced from 30 s to 1.5 s, a 20-fold efficiency improvement. This study provides reliable technical support for intelligent GLT quality grading and offers a reference solution for other industrial surface defect segmentation tasks. Full article
(This article belongs to the Section Smart Agriculture)
Show Figures

Figure 1

11 pages, 14031 KB  
Case Report
Extracranial Metastases in Glioblastoma, IDH-Wildtype: A Case Series
by Valèria Richart, Marta García de Herreros, Juan Andrés Mora, Camilo Pineda, Iban Aldecoa, Estela Pineda, Izaskun Valduvieco, José Juan González, Laura Oleaga and Sofía González-Ortiz
Diagnostics 2026, 16(7), 1094; https://doi.org/10.3390/diagnostics16071094 - 5 Apr 2026
Viewed by 483
Abstract
Background: Extracranial metastasis (EM) from glioblastoma (GB), IDH-wildtype (WHO CNS 2021 grade 4) is rare and often under-recognized, yet it has immediate implications for staging and management. We report a case series integrating advanced neuroimaging, whole-body imaging, and pathology/biomarkers to characterize imaging–pathology [...] Read more.
Background: Extracranial metastasis (EM) from glioblastoma (GB), IDH-wildtype (WHO CNS 2021 grade 4) is rare and often under-recognized, yet it has immediate implications for staging and management. We report a case series integrating advanced neuroimaging, whole-body imaging, and pathology/biomarkers to characterize imaging–pathology correlates of EM and highlight practical clinical triggers that should prompt systemic evaluation. Case presentation: We report three patients with adult-type, IDH-wildtype GB who developed EM confirmed by cytology/histology and/or concordant multimodality imaging. Brain MRI (1.5T/3T) demonstrated aggressive primary tumors with qualitative elevation of DSC-perfusion and frequent tumor–surface contact (dural, ependymal/leptomeningeal contact). Intratumoral susceptibility signal reached grade 3 where assessed. All patients underwent surgical resection followed by temozolomide-based chemoradiation; two received fotemustine and bevacizumab, and one underwent re-irradiation. EM presented with clinical triggers including severe axial/back pain, palpable cervical masses, and/or cytopenias. Initial EM sites were bone marrow/vertebrae (n = 1) and cervical lymph nodes (n = 2); staging revealed additional osseous disease in both nodal cases and a small pulmonary nodule in one. Nodal and osseous lesions were FDG-avid on 18F-FDG PET/CT. OLIG2-positive cytology confirmed cervical nodal metastases, and bone marrow aspiration with GFAP/OLIG2 positivity confirmed medullary infiltration. All tumors shared a molecular profile of TERT-promoter mutation, ATRX wild-type, TP53 mutation, and MGMT-promoter methylation. Despite attempts at second- and third-line therapies, disease progression was rapid, and all patients succumbed within 8–16 months of diagnosis. Discussion: This series underscores that EM can occur despite MGMT-promoter methylation and supports the concept of heterogeneous metastatic phenotypes in GB. Our cases reinforce that new axial/back pain or hematologic abnormalities may signal osseous or marrow involvement, and necrotic cervical lymphadenopathy in GB patients warrants dedicated imaging and tissue confirmation with glial markers. Integrating brain MRI features (high perfusion, surface contact, susceptibility burden) with FDG-PET/CT and targeted cytology/pathology can expedite diagnosis and inform multidisciplinary care. Conclusions: EM can arise despite MGMT-promoter methylation in IDH-wildtype GBM. Imaging red flags (high perfusion, surface contact, necrotic/FDG-avid cervical nodes) and clinical cues (axial pain, cytopenias, neck masses) should prompt early systemic staging (CT/PET-CT) and targeted tissue confirmation to advance management. Full article
(This article belongs to the Special Issue Clinical Advances and Applications in Neuroradiology: 2nd Edition)
Show Figures

Figure 1

14 pages, 4790 KB  
Article
A Glyoxal Based Co-Condensation Adhesive with Excellent Water Resistance Using Chitosan and Starch as Enhanced Agents
by Jiawei Li, Lele Lu, Liangjun Xiao and Hui Wang
Polymers 2026, 18(7), 853; https://doi.org/10.3390/polym18070853 - 31 Mar 2026
Viewed by 334
Abstract
To address the hazards posed by formaldehyde emissions from wood-based products to human health and the indoor environment, research on wood adhesives has focused on developing green and eco-friendly alternatives. However, the limited water resistance and bonding strength of bio-based or glyoxal-based adhesives [...] Read more.
To address the hazards posed by formaldehyde emissions from wood-based products to human health and the indoor environment, research on wood adhesives has focused on developing green and eco-friendly alternatives. However, the limited water resistance and bonding strength of bio-based or glyoxal-based adhesives have hindered their practical application. In this work, a co-condensation method was employed to prepare glyoxal-based co-condensation adhesive incorporating starch and a small amount of chitosan as synergistic reinforcing agents to enhance their cross-linking extent. Considering cost control, the starch content was varied to adjust the adhesive properties. When the molar ratio of glyoxal to urea was 2:1 and the mass ratio of starch to urea was 0.5:1, the adhesive exhibited optimal bonding strength, reaching 1.48 MPa after immersion in cold water for 24 h and 0.91 MPa after treatment in 63 °C hot water for 3 h. These values exceeded the requirements of the Chinese national standard (GB/T 9846-2015, ≥0.7 MPa). Structural analysis indicated Schiff base and aldol condensation reactions among amino groups in chitosan and urea and hydroxyl and aldehyde groups in starch and glyoxal, forming chemical covalent cross-links that contributed to improved water resistance and bonding strength of plywood samples. Furthermore, the excellent penetration ability of the adhesive could promote the formation of a uniform and dense cross-linked network under hot-pressing conditions, thereby enhancing the overall performance of the plywood. Full article
(This article belongs to the Section Biobased and Biodegradable Polymers)
Show Figures

Figure 1

11 pages, 1104 KB  
Article
Enhancement of Drying Performance of Biologic Paint Using Cellulose Nanocrystals and Chitosan
by Rathan Duggirala, Prasamsi Mikkilineni and Venkateswarlu Kondragunta
Coatings 2026, 16(4), 412; https://doi.org/10.3390/coatings16040412 - 29 Mar 2026
Viewed by 302
Abstract
Conventional paints pose major environmental and health concerns due to their reliance on heavy-metal pigments and volatile organic compound (VOC)-emitting binders, emphasizing the need for sustainable alternatives. Previous formulations of biologic paints that combined bacteria-derived dsRED pigment protein and casein-based binders, while devoid [...] Read more.
Conventional paints pose major environmental and health concerns due to their reliance on heavy-metal pigments and volatile organic compound (VOC)-emitting binders, emphasizing the need for sustainable alternatives. Previous formulations of biologic paints that combined bacteria-derived dsRED pigment protein and casein-based binders, while devoid of toxic components, suffered from prolonged drying times (~16 min), limiting their practical applicability. The present study addresses this key limitation by incorporating cellulose nanocrystals (CNC) and chitosan as biologic additives to enhance drying kinetics. Paint formulations containing 2%, 5%, and 10% of each additive were tested under controlled environmental conditions (20 °C, 60% relative humidity) following the GB/T 1728–2020 standard. Both CNC and chitosan significantly reduced drying time in a concentration-dependent manner (p < 0.001). The 10% CNC and 10% chitosan formulations achieved 61% and 44% reductions in drying time, respectively, relative to the unmodified biologic paint (12.96 ± 1.07 min at baseline). Regression analyses indicated that each 1% increase in CNC or chitosan concentration reduced drying time by 0.77 min and 0.58 min, respectively. The optimized paints exhibited acceptable drying times (5–7 min). These findings demonstrate an advancement in the development of biologically derived coatings, providing a feasible pathway toward safe and sustainable alternatives to conventional synthetic paints. Full article
(This article belongs to the Section Bioactive Coatings and Biointerfaces)
Show Figures

Figure 1

27 pages, 7661 KB  
Article
Seismic Resilience Assessment of High-Rise RC Frame–Shear Wall Structure Under Long-Period Ground Motions
by Bo Wang, Mingchao Tian, Aofei Jia and Xingli Pi
Buildings 2026, 16(6), 1268; https://doi.org/10.3390/buildings16061268 - 23 Mar 2026
Viewed by 306
Abstract
Long-period ground motions (LPGMs), rich in low-frequency content, can resonate with long-period structures like high-rise buildings, leading to severe damage. As seismic design shifts from safety toward resilience, limited attention to LPGMs makes it difficult to ensure the seismic resilience of long-period structures. [...] Read more.
Long-period ground motions (LPGMs), rich in low-frequency content, can resonate with long-period structures like high-rise buildings, leading to severe damage. As seismic design shifts from safety toward resilience, limited attention to LPGMs makes it difficult to ensure the seismic resilience of long-period structures. This study used Perform-3D software to model three high-rise reinforced concrete (RC) frame–shear wall structures with varying periods and one with infill walls for resilience assessment. The resilience indicators and seismic resilience grades under LPGMs and ordinary ground motions (OGMs) were compared using the Standard for Seismic Resilience Assessment of Buildings (GB/T38591-2020) and the Guideline for Evaluation of Seismic Resilience Assessment of Urban Engineering Systems (RISN-TG041-2022), which are national standards in China. The results show that the structural response under LPGMs is significantly different from that under OGMs. In particular, the influence of LPGMs on displacement-sensitive non-structural components is much greater than OGMs. Resilience indicators were higher under LPGMs. The presence of infill walls notably reduced resilience indicators, with a stronger effect under OGMs. Based on GB/T38591-2020, the seismic resilience of each structure generally decreases by 1–2 grades under LPGMs, while evaluations based on RISN-TG041-2022 show similar ratings under both LPGMs and OGMs. Full article
(This article belongs to the Special Issue Seismic Analysis and Design of Building Structures—2nd Edition)
Show Figures

Figure 1

21 pages, 3291 KB  
Article
Influence of Various Intercropping Ratios on Arsenic Absorption and Remediation Efficiency in Maize/Peanut on Farmland Contaminated by Arsenic
by Zhansheng Kou, Wanlin Li, Ye Wei, Yisheng Tang, Miao Li, Zipeng Chen and Huashou Li
Agronomy 2026, 16(6), 638; https://doi.org/10.3390/agronomy16060638 - 18 Mar 2026
Viewed by 320
Abstract
Phytoremediation is a prevalent approach for addressing remediation and production goals in polluted agricultural land. In this study, we examined the impact of four distinct planting ratios on crop growth, accumulation of arsenic (As), and rhizosphere soil dynamics of peanut and maize. The [...] Read more.
Phytoremediation is a prevalent approach for addressing remediation and production goals in polluted agricultural land. In this study, we examined the impact of four distinct planting ratios on crop growth, accumulation of arsenic (As), and rhizosphere soil dynamics of peanut and maize. The results revealed that intercropping significantly reduced grain As accumulation (42.11–63.16% in maize; 62.28% in peanut under the 1:2 ratio, T2), achieving compliance with Chinese food safety standards (GB 2762-2017, 0.05 mg kg−1). Meanwhile, the T2 treatment exhibited a significantly higher As bioconcentration factor (BCF) and the lowest translocation factor (TF). The metal removal equivalent ratio (MRER) under different planting systems was 1.09, 2.41, 1.07, and 1.46. Additionally, while intercropping did not increase grain biomass per plant, the LER values > 1 for T1 (1.88) and T2 (1.25) demonstrated that complementary resource use enhanced total productivity. Intercropping treatments significantly affected soil properties in both maize and peanut rhizospheres. For maize, intercropping lowered soil pH and available As content but increased dissolved organic carbon (DOC). Notably, only the T1 treatment significantly reduced the cation exchange capacity (CEC) of maize soil. Peanut’s rhizosphere experienced increases in both pH and CEC due to intercropping, with only the T2 treatment yielding a slight rise in DOC. The findings suggest that the maize–peanut intercropping system, especially the T2 system, effectively alters the soil–plant interface to limit As uptake while maintaining productivity, demonstrating its promise for safe utilization of As-contaminated land. Full article
(This article belongs to the Topic Effect of Heavy Metals on Plants, 2nd Volume)
Show Figures

Figure 1

13 pages, 1191 KB  
Article
Real-World Effectiveness and Safety of Eliglustat in Adult Patients with Gaucher Disease Type 1: A Multicenter Retrospective Study in China
by Yongxin Zhou, Zijian Hao, Qilin Zhuang and Bing Han
J. Clin. Med. 2026, 15(6), 2323; https://doi.org/10.3390/jcm15062323 - 18 Mar 2026
Viewed by 399
Abstract
Background/Objectives: Eliglustat is an oral therapy for Gaucher disease type 1 (GD1) that may reduce infusion-related logistical burden, particularly in resource-constrained settings. Post-approval evidence from routine clinical practice in China remains limited. This study evaluated its real-world effectiveness and safety in Chinese adults [...] Read more.
Background/Objectives: Eliglustat is an oral therapy for Gaucher disease type 1 (GD1) that may reduce infusion-related logistical burden, particularly in resource-constrained settings. Post-approval evidence from routine clinical practice in China remains limited. This study evaluated its real-world effectiveness and safety in Chinese adults with GD1. Methods: This retrospective, multicenter study included adults with GD1 receiving eliglustat monotherapy for ≥6 months. Outcomes included plasma glucosylsphingosine (lyso-Gb1), hemoglobin (HGB), platelet count (PLT), liver and spleen volumes, and adverse events (AEs). Depending on distribution, paired changes were analyzed using paired t tests or Wilcoxon signed-rank tests. p < 0.05 was considered statistically significant. Results: Nineteen patients were included in the effectiveness analysis, with a median follow-up of 7 months (range, 6–9). Lyso-Gb1 decreased from 468 to 210 ng/mL (p < 0.0001). HGB increased from 123 to 131 g/L (p = 0.147); among six patients with baseline anemia, 83.3% improved and 33.3% normalized. PLT increased from 109 to 132 × 109/L (p = 0.019); among 12 patients with baseline thrombocytopenia, 58.3% improved. Liver volume decreased from 1808 to 1747 mL (p = 0.016) (1.22 to 1.01 multiples of normal; p < 0.001). Spleen volume decreased from 473 to 452 mL (p = 0.016) (4.69 to 5.17 multiples of normal; p = 0.015). Lyso-Gb1 reduction was greater in patients without prior enzyme replacement therapy (ERT) exposure than in those with prior ERT exposure (−55.1% vs. −43.1%; p = 0.049). In the safety analysis group (n = 90), suspected drug-related AEs occurred in 27.8% of patients, mainly gastrointestinal or skin-related, and were limited to grade I/II. No serious AE or treatment discontinuation occurred. Conclusions: In routine clinical practice in China, eliglustat was associated with rapid substantial reductions in plasma lyso-Gb1, early improvements in hematologic and visceral parameters, and favorable short-term tolerability in adults with GD1. Full article
(This article belongs to the Section Pharmacology)
Show Figures

Figure 1

17 pages, 1880 KB  
Article
A Two-Stage Hybrid Bioleaching Process for Selective Copper Extraction from Low-Grade, High-Arsenic Enargite Concentrates
by Jiehua Hu, Guidi Yang, Yue Qiu, Wenbin Xu, Binze Shao, Jiao Li, Yuhan Wang, Yixuan Cheng and Haibin He
Processes 2026, 14(6), 923; https://doi.org/10.3390/pr14060923 - 13 Mar 2026
Viewed by 524
Abstract
This study addresses the dual challenges of low copper recovery and persistent arsenic pollution in the bioleaching of low-grade, high-arsenic copper ores containing enargite (Cu3AsS4). Through integrated electrochemical, chemical, and biological investigations, a selective and environmentally sustainable two-stage hybrid [...] Read more.
This study addresses the dual challenges of low copper recovery and persistent arsenic pollution in the bioleaching of low-grade, high-arsenic copper ores containing enargite (Cu3AsS4). Through integrated electrochemical, chemical, and biological investigations, a selective and environmentally sustainable two-stage hybrid leaching process was developed. Electrochemical analysis identified a critical oxidation threshold of ~750 mV governing enargite dissolution. Chemical leaching and X-ray Photoelectron Spectroscopy (XPS) analysis revealed a temperature-dependent sulfur transformation pathway, enabling a staged thermal strategy: flotation below 40 °C to maximize hydrophobic elemental sulfur (S0) formation, and bioleaching at 40–55 °C to promote complete sulfur oxidation to sulfate. Optimization produced a two-stage process comprising 10-day chemical pre-leaching with FeSO4 (10.0 g/L Fe2+) followed by bioleaching, achieving 78.3% copper extraction while suppressing arsenic dissolution to approximately 10%. The use of FeSO4 instead of Fe2(SO4)3 reduces reagent costs by ~70%, saving an estimated CNY 47,250 daily at 1000 t/d scale. Leaching toxicity tests confirm residue As < 0.10 mg/L, meeting non-hazardous waste standards (GB5085.3-2007). This work provides the first integrated demonstration of electrochemical threshold control combined with temperature-dependent sulfur speciation for selective copper extraction from arsenic-bearing enargite ores, offering a scalable, reagent-economical, and environmentally sustainable metallurgical route. Full article
(This article belongs to the Section Environmental and Green Processes)
Show Figures

Figure 1

Back to TopTop