Sign in to use this feature.

Years

Between: -

Subjects

remove_circle_outline
remove_circle_outline
remove_circle_outline
remove_circle_outline
remove_circle_outline
remove_circle_outline
remove_circle_outline
remove_circle_outline
remove_circle_outline

Journals

remove_circle_outline
remove_circle_outline
remove_circle_outline
remove_circle_outline
remove_circle_outline
remove_circle_outline
remove_circle_outline
remove_circle_outline
remove_circle_outline
remove_circle_outline

Article Types

Countries / Regions

remove_circle_outline
remove_circle_outline
remove_circle_outline
remove_circle_outline
remove_circle_outline

Search Results (999)

Search Parameters:
Keywords = subsystem analysis

Order results
Result details
Results per page
Select all
Export citation of selected articles as:
35 pages, 43326 KB  
Article
A Hybrid LoRa/ZigBee IoT Mesh Architecture for Real-Time Performance Monitoring in Orienteering Sport Competitions: A Measurement Campaign on Different Environments
by Romeo Giuliano, Stefano Alessandro Ignazio Mocci De Martis, Antonello Tomeo, Francesco Terlizzi, Marco Gerardi, Francesca Fallucchi, Lorenzo Felli and Nicola Dall’Ora
Future Internet 2026, 18(2), 105; https://doi.org/10.3390/fi18020105 - 16 Feb 2026
Abstract
The sport of orienteering requires athletes to reach specific points marked on a map (called “punching stations”) in the shortest possible time. Currently, the recording of athletes’ passages through the stations is performed offline. In addition to delays in generating intermediate and final [...] Read more.
The sport of orienteering requires athletes to reach specific points marked on a map (called “punching stations”) in the shortest possible time. Currently, the recording of athletes’ passages through the stations is performed offline. In addition to delays in generating intermediate and final rankings, this approach often leads to detection errors and potential cheating related to the lack of authentication of an athlete’s actual passage at a given station. This paper aims to define and design a system enabling three main functionalities: 1. real-time monitoring of athletes’ trajectories through a sensor network connected to control stations; 2. multi-modal authentication of athletes at each station; and 3. immutable certification of each athlete’s passage through blockchain-based recording. System performance is evaluated in terms of wireless network coverage and data collection efficiency across three representative environments: urban, rural, and forested areas. Results are obtained through a measurement campaign for two dedicated wireless technologies: ZigBee for local mesh network and LoRa for long-range links to connect local mesh networks to the cloud over the Internet, which is then accessed by the race organizers. Furthermore, two supporting subsystems are described, addressing athlete authentication and data integrity assurance, as well as a blockchain recording for the overall event management framework. Results are in terms of coverage distances for both technologies, proving highly effective across varied terrains. Field tests demonstrated significant communication capabilities, achieving distances of up to 1800 m in open spaces. Even in challenging, dense wooded environments, the system maintained reliable coverage, reaching transmission distances of up to 600 m. Local ZigBee links between punching stations achieved ranges between 70 and 150 m in forested areas. These findings validate the use of a wireless multi-hop network designed to minimize packet loss and ensure reliable data delivery in competitive scenarios. The feasibility is also investigated in terms of WSN performance, delay analysis and power consumption evaluation. Full article
Show Figures

Figure 1

21 pages, 2219 KB  
Article
Costmap Tuning for Autonomous Navigation: A Simulation and Real-World Study on the Hiwonder JetAcker
by Dušan Mlinarček, Rudolf Jánoš, Marek Málik, Jozef Svetlík, Ján Semjon and Štefan Ondočko
Appl. Sci. 2026, 16(4), 1923; https://doi.org/10.3390/app16041923 - 14 Feb 2026
Viewed by 80
Abstract
The pursuit of reliable mobile robot autonomy continues to hinge on the nuanced configuration of its navigation subsystems. Within the widely adopted Robot Operating System (ROS), the layered costmap serves as the critical environmental representation, yet its numerous parameters are notoriously difficult to [...] Read more.
The pursuit of reliable mobile robot autonomy continues to hinge on the nuanced configuration of its navigation subsystems. Within the widely adopted Robot Operating System (ROS), the layered costmap serves as the critical environmental representation, yet its numerous parameters are notoriously difficult to tune by hand. This empirical struggle often leads to deployments that are either overly cautious or dangerously optimistic. Our investigation focuses on demystifying this process through a structured analysis of two pivotal parameters, the inflation radius and the robot radius. We conducted a series of simulated navigation trials using the Hiwonder JetAcker platform in ROS Noetic, meticulously measuring outcomes related to path success, efficiency, and adherence to safety margins. These simulation findings were then cautiously validated through a set of targeted hardware experiments. Our results demonstrate that empirically best-performing inflation radius of 0.3 m for the Hiwonder JetAcker platform reduces failure rates in constrained spaces by 40% compared to the conventional default of 0.6 m. Furthermore, our work quantifies the gap between simulated and real-world navigation. The resulting framework offers practitioners a more informed methodology for systematic parameter tuning and underscores the non-trivial consequences of seemingly minor configuration changes. Full article
(This article belongs to the Special Issue Advanced Digital Design and Intelligent Manufacturing, 2nd Edition)
Show Figures

Figure 1

30 pages, 4218 KB  
Article
The Numerical Model of a PV System Supported by Experimental Validation
by Adrian-Emanuel Magheț, Simona Ilie and Dumitru Toader
Appl. Sci. 2026, 16(4), 1891; https://doi.org/10.3390/app16041891 - 13 Feb 2026
Viewed by 82
Abstract
Photovoltaic (PV) module manufacturers typically provide electrical parameters at Standard Test Conditions (STCs), while real operation is strongly influenced by irradiance and module temperature. This paper presents a MATLAB-based numerical model that simulates the operation of a real PV string composed of 19 [...] Read more.
Photovoltaic (PV) module manufacturers typically provide electrical parameters at Standard Test Conditions (STCs), while real operation is strongly influenced by irradiance and module temperature. This paper presents a MATLAB-based numerical model that simulates the operation of a real PV string composed of 19 series-connected modules (8.645 kWp). Each module has 72 PV cells arranged as two parallel cell groups, each group consisting of 36 cells connected in series, and a rated maximum power of 455 Wp. The validated string belongs to a PV site comprising 140 modules (63.7 kWp); however, the experimental verification is intentionally performed at the string level to avoid aggregation effects. The model implements the single-diode equivalent circuit and computes the I–V and P–V characteristics at any time step, using 500 points for curve plotting. Measured irradiance and module temperature are used as inputs, while DC voltage, current, and power recorded at the inverter MPPT are used as reference quantities. Model performance is evaluated over two representative operating days, and the verification includes point-by-point comparisons between measured and simulated electrical quantities at 25 operating points, with accuracy quantified through MAE, RMSE, and MRE. The obtained errors are: MAE—power 92.94 W (1.08% of maximum power), voltage 8.33 V (1.07% of maximum voltage), current 0.12 A (1.17% of maximum current); RMSE—power 111.78 W (1.29%), voltage 10.15 V (1.30%), current 0.15 A (1.46%); and MRE—power 2.6%, voltage 1.18%, current 2.57%. These results indicate close agreement between simulated and measured string behavior under the tested conditions, supporting the use of the proposed approach for string-level performance analysis and diagnostic assessment when irradiance and temperature are available from measurements or scenario inputs, without extending conclusions to plant-level generalization beyond the validated subsystem. Photovoltaic panel manufacturers usually provide electrical parameters in a single operating condition, but in reality, PV cells operate under very diverse weather conditions. For this reason, the manufacturer’s information is not sufficient to determine the performance of PV plants. Full article
Show Figures

Figure 1

34 pages, 1861 KB  
Systematic Review
Technology Readiness and System-Level Maturity of Aerospace Development in Peru: An Engineering-Based Systematic Review
by Brayan Espinoza-Garcia, Oswaldo R. Banda-Sayco, Gerson Márquez and Stamber Alvaro Ramírez-Revilla
Technologies 2026, 14(2), 118; https://doi.org/10.3390/technologies14020118 - 12 Feb 2026
Viewed by 131
Abstract
This paper presents a comprehensive technology-oriented review of aerospace development in Peru, integrating historical scientific infrastructure, suborbital experimentation, orbital satellite missions, and a systematic literature review of contemporary engineering research. Beyond a descriptive historical account, the study evaluates national aerospace capabilities from a [...] Read more.
This paper presents a comprehensive technology-oriented review of aerospace development in Peru, integrating historical scientific infrastructure, suborbital experimentation, orbital satellite missions, and a systematic literature review of contemporary engineering research. Beyond a descriptive historical account, the study evaluates national aerospace capabilities from a system-engineering perspective, emphasizing technology readiness levels (TRL), subsystem integration, and validation environments. A regional comparison based on UNOOSA, CelesTrak, and nanosatellite databases contextualizes Peru’s orbital activity within South America. Furthermore, a systematic literature review using the PRISMA 2020 methodology was performed covering the period 2000–2025. The systematic literature review identifies nine major aerospace research lines, quantifies institutional participation through bibliometric analysis, and assigns TRLs using consistent criteria derived from reported experimental and operational evidence. The results reveal a fragmented yet progressively maturing ecosystem, characterized by strong analytical and laboratory-level capabilities (TRL 2–5) but limited system-level integration and flight-qualified developments (TRLs N6). These findings highlight structural gaps in program continuity, test infrastructure, and transition mechanisms from academic prototyping to operational aerospace systems. Overall, this work establishes a technology assessment baseline for an emerging space nation, providing evidence-based insights relevant to aerospace engineering, technology management, and capacity-building strategies in developing space ecosystems. Full article
(This article belongs to the Section Information and Communication Technologies)
Show Figures

Figure 1

17 pages, 1843 KB  
Article
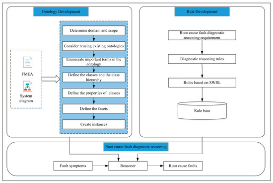
Ontology-Based Root Cause Fault Diagnostic Reasoning for Airborne Systems
by Zhiyu She, Cunbao Ma, Jin Zhao and Jing Qu
Aerospace 2026, 13(2), 167; https://doi.org/10.3390/aerospace13020167 - 10 Feb 2026
Viewed by 113
Abstract
Root cause fault diagnostic reasoning is critical for ensuring the safety and reliability of airborne systems, where timely and accurate fault isolation can significantly reduce downtime and maintenance costs. However, the inherent complexity of fault propagation within airborne systems makes root cause fault [...] Read more.
Root cause fault diagnostic reasoning is critical for ensuring the safety and reliability of airborne systems, where timely and accurate fault isolation can significantly reduce downtime and maintenance costs. However, the inherent complexity of fault propagation within airborne systems makes root cause fault diagnostic reasoning difficult. To address this challenge, an integrated framework that systematically combines a formal ontology model with rule-based reasoning is proposed in this paper. The ontology model is established to represent structural and functional knowledge of the system. Furthermore, explicit causal semantics are introduced into the ontology model to encode fault-related knowledge. Building upon the ontology model, a set of semantic web rule language (SWRL) rules is established to perform causal deduction from fault symptoms to root cause faults. The effectiveness of the proposed framework is validated through case studies on a communication receiver subsystem. Comparative analysis against a baseline ontology model, which is constructed via a direct and structural mapping of the failure mode and effects analysis (FMEA) table, demonstrates the superior diagnostic reasoning precision of the proposed framework. This advantage is most evident in complex scenarios involving multiple potential fault propagation paths, where the baseline ontology model can only generate a list of fault candidates due to its lack of explicit causal reasoning. By enabling more accurate and interpretable localization of root cause faults, this ontology-driven diagnostic reasoning framework not only enhances diagnostic reasoning accuracy but also contributes to the development of more intelligent and maintainable airborne systems. Full article
Show Figures

Figure 1

36 pages, 4643 KB  
Article
System Readiness Assessment for Emerging Multimodal Mobility Systems Using a Hybrid Qualitative–Quantitative Framework
by Fabiana Carrión, Gregorio Romero, Jose-Manuel Mira and Jesus Félez
Vehicles 2026, 8(2), 35; https://doi.org/10.3390/vehicles8020035 - 9 Feb 2026
Viewed by 319
Abstract
This paper presents a hybrid qualitative–quantitative framework for assessing the technical feasibility and system readiness of emerging multimodal mobility concepts, with specific application to the Pods4Rail project. The methodology integrates expert-based Technology Readiness Level (TRL) assessment with a probabilistic System Readiness Level (SRL) [...] Read more.
This paper presents a hybrid qualitative–quantitative framework for assessing the technical feasibility and system readiness of emerging multimodal mobility concepts, with specific application to the Pods4Rail project. The methodology integrates expert-based Technology Readiness Level (TRL) assessment with a probabilistic System Readiness Level (SRL) estimation that incorporates uncertainties in both TRLs and Integration Readiness Levels (IRLs). The qualitative component uses expert judgment and visual heat maps to identify subsystem-specific maturity gaps, particularly in automation, digitalization, and sustainability. The quantitative component explicitly separates three methodological layers often treated implicitly in prior research: (i) the probabilistic model representing uncertainties in TRL and IRL, (ii) the uncertainty-propagation problem linking these variables to system-level readiness, and (iii) the Monte Carlo algorithm employed to solve this problem. This structure enables the derivation of SRL distributions that reflect uncertainty more realistically than deterministic approaches, allowing statistical analysis of different characteristics of these distributions and exploratory sensitivity analysis. Results show that the Pods4Rail system is positioned between SRL 1 and SRL 2, corresponding to concept refinement and technology development stages. While hardware-related subsystems such as the Transport Unit and Rail Carrier Unit exhibit relatively higher maturity, planning, logistics, and operational management functionalities remain at early development stages. By combining interpretative insight with statistical rigor, the proposed framework offers a transparent and reproducible approach to early-phase readiness assessment. Its transferability makes it suitable for other innovative mobility systems facing similar challenges of incomplete information, uncertain integration pathways, and high conceptual complexity. Full article
Show Figures

Figure 1

55 pages, 4838 KB  
Article
Can Regulatory Sandboxes Enhance Financial System Resilience: A Systems Perspective on Regional Risk Mitigation Evidence from China
by Jiajia Yan and Yuxuan Zhou
Systems 2026, 14(2), 185; https://doi.org/10.3390/systems14020185 - 8 Feb 2026
Viewed by 159
Abstract
Financial systems are quintessential complex adaptive systems, where stability emerges from the dynamic interactions among multiple subsystems and regulatory components. Grounded in systems theory, this study re-frames the establishment of China’s fintech regulatory sandbox as a systemic intervention within the broader financial governance [...] Read more.
Financial systems are quintessential complex adaptive systems, where stability emerges from the dynamic interactions among multiple subsystems and regulatory components. Grounded in systems theory, this study re-frames the establishment of China’s fintech regulatory sandbox as a systemic intervention within the broader financial governance framework. Utilizing this policy as a quasi-natural experiment, we employ a difference-in-differences (DID) model integrated with spatial econometric modeling to evaluate its impact on regional financial system risk—an emergent property of the system. The benchmark regression results indicate that this systemic policy innovation significantly enhances regional financial resilience, with effects that are both continuous and robust. Mechanism tests, analyzed through the lens of subsystem coordination, demonstrate that the policy curbs systemic risk by improving the synergy within economic inner cycles, outer cycles, and their dual-cycle integration, thereby optimizing the system’s internal structure and feedback loops. Further analysis reveals a significant negative spatial spillover effect, evidencing the policy’s role in reshaping inter-regional systemic linkages: it reduces financial risk in both implementing and neighboring regions, with the effect’s intensity following an inverted U-shaped pattern relative to distance. Heterogeneity analysis shows that the policy’s inhibitory effect varies significantly across different systemic configurations, including risk circulation patterns, macro–micro risk perspectives, financial inclusion coverage, government–market relationships, and the north–south regional divide. These findings provide critical insights for developing synergistic macro-prudential and micro-behavioral regulatory mechanisms, contributing to a more robust and adaptive financial security framework from a systems governance perspective. Full article
(This article belongs to the Special Issue Complex Financial Systems: Dynamics, Risk, and Resilience)
Show Figures

Figure 1

20 pages, 2725 KB  
Article
Heritage Decorative Wooden Flooring Restoration—Systemotechnical Approach and Risk Analysis
by Michał Juszczyk, Leonas Ustinovichius, Michał Pyzalski, Piotr Buda and Paweł Murzyn
Materials 2026, 19(3), 631; https://doi.org/10.3390/ma19030631 - 6 Feb 2026
Viewed by 277
Abstract
Decorative wooden floorings in heritage interiors require restoration strategies that balance material authenticity, technical reliability, and environmental sensitivity. This study presents a conservation-oriented restoration of a historic parquet floor in the Monastery at Kalwaria Zebrzydowska (Lesser Poland Voivodeship, Poland), originating from the late [...] Read more.
Decorative wooden floorings in heritage interiors require restoration strategies that balance material authenticity, technical reliability, and environmental sensitivity. This study presents a conservation-oriented restoration of a historic parquet floor in the Monastery at Kalwaria Zebrzydowska (Lesser Poland Voivodeship, Poland), originating from the late nineteenth and early twentieth centuries, and focuses on the role of structured risk analysis in technological decision-making. A systemotechnical framework was applied to analyse the restoration as a sequence of interrelated stages governed by material, structural, environmental, technological, and organisational subsystems. Qualitative and semi-quantitative risk classification was integrated with diagnostic investigation, workshop renovation, subfloor reconstruction, reinstallation, and post-intervention monitoring. The results show that dominant risk categories shift across stages and can be progressively reduced through targeted mitigation measures, particularly those addressing moisture variability, material compatibility, and organisational coordination. Early-stage diagnostics combined with active microclimate control proved critical to process reliability and long-term performance, enabling the retention of approximately 85% of the original wooden material. The findings demonstrate the broader applicability of phase-based, risk-informed decision-making in heritage conservation, offering a transferable framework for sustainable restoration of historic wooden floors across diverse cultural and climatic contexts. Full article
Show Figures

Figure 1

18 pages, 389 KB  
Article
Asymptotic Stability of Time-Varying Nonlinear Cascade Systems with Delay via Lyapunov–Razumikhin Approach
by Natalia Sedova and Olga Druzhinina
Mathematics 2026, 14(3), 576; https://doi.org/10.3390/math14030576 - 5 Feb 2026
Viewed by 183
Abstract
This paper addresses nonlinear time-varying cascade systems governed by differential equations with finite delay. Several sufficient conditions for asymptotic stability are derived, based on differing assumptions regarding the isolated subsystems and their interconnection. The cascade structure enables the treatment of a broad class [...] Read more.
This paper addresses nonlinear time-varying cascade systems governed by differential equations with finite delay. Several sufficient conditions for asymptotic stability are derived, based on differing assumptions regarding the isolated subsystems and their interconnection. The cascade structure enables the treatment of a broad class of systems while simplifying stability analysis compared to conventional approaches. Moreover, it allows the stabilization problem to be decoupled: under suitable conditions, the asymptotic stability of the overall cascade system follows from the stability properties of its individual subsystems. These properties are typically verified using the direct Lyapunov method. In contrast to existing results, the theorems presented herein apply to an extended class of systems and impose relaxed conditions on the Lyapunov functions employed to establish uniform asymptotic stability. Additionally, new results are provided on semiglobal exponential stability and (non-uniform) asymptotic stability for time-varying cascade systems with delay. Collectively, these contributions broaden the applicability of the direct Lyapunov method to delayed cascade systems. Full article
(This article belongs to the Special Issue Research on Delay Differential Equations and Their Applications)
Show Figures

Figure 1

20 pages, 3156 KB  
Article
Environmental Impact of a Portable Nature-Based Solution (NBS) Coupled with Solar Photocatalytic Oxidation for Decentralized Wastewater Treatment
by Lobna Mansouri, Sabrine Saadellaoui, Riccardo Bresciani, Khaoula Masmoudi, Hanen Jarray, Thuraya Mellah, Ahmed Ghrabi, Hanene Akrout, Latifa Bousselmi and Fabio Masi
Water 2026, 18(3), 422; https://doi.org/10.3390/w18030422 - 5 Feb 2026
Viewed by 283
Abstract
This study presents a life cycle assessment of a low-cost pilot-scale wastewater treatment system that combines solar photocatalytic oxidation with Nature-based Solutions (NBSs) for a specially constructed wetland (CW). The prototype was designed and assessed for its efficiency in treating urban wastewater and [...] Read more.
This study presents a life cycle assessment of a low-cost pilot-scale wastewater treatment system that combines solar photocatalytic oxidation with Nature-based Solutions (NBSs) for a specially constructed wetland (CW). The prototype was designed and assessed for its efficiency in treating urban wastewater and its environmental impact on agricultural irrigation reuse. Evaluations were performed with the SimaPro software, applying the Impact ReCiPe Medpoint methodology, which includes characterization and selection of the relevant environmental issues steps. The results demonstrate the potential of this hybrid system for providing high-quality treated wastewater suitable for agricultural reuse in water-scarce regions. The analysis reveals that the operational phase, mainly driven by energy consumption for pumping, aeration, and photocatalytic processes, accounts for over 85–98% of the total global warming potential (GWP), primarily due to reliance on fossil-based electricity. Conversely, the construction phase significantly impacts land use and toxicity categories, with concrete and substrate production contributing around 95% to land occupation and 97% to human toxicity. The photocatalytic subsystem also contributes notably to embodied carbon at 42.4%, owing to energy-intensive manufacturing. The results underscore the importance of optimizing operational energy efficiency and selecting sustainable materials to mitigate environmental burdens. The integrated system demonstrates promising potential for producing high-quality treated effluent suitable for agricultural reuse in water-scarce regions, supporting sustainable water management. These findings provide important insights for reducing ecological impacts and advancing environmentally sustainable wastewater treatment solutions. Full article
(This article belongs to the Section Wastewater Treatment and Reuse)
Show Figures

Figure 1

24 pages, 1191 KB  
Article
Systemic–CFD Framework for Performance Optimization of R-Candy Propulsion Systems
by Alejandro Pisil-Carmona, Emilio-Noe Jimenez-Navarro, Diego-Alfredo Padilla-Pérez, Jhonatan-Fernando Eulopa-Hernandez, Pablo-Alejandro Arizpe-Carreon and Carlos Couder-Castañeda
Appl. Sci. 2026, 16(3), 1592; https://doi.org/10.3390/app16031592 - 5 Feb 2026
Viewed by 253
Abstract
This study used a Systemic Modeling technique, based on the methodologies of Churchman and Ackoff, to integrate and assess the subsystems regulating the functionality of a Rocket Candy (R-Candy) motor. The nozzle and combustion chamber design was improved using a five-phase systemic architecture [...] Read more.
This study used a Systemic Modeling technique, based on the methodologies of Churchman and Ackoff, to integrate and assess the subsystems regulating the functionality of a Rocket Candy (R-Candy) motor. The nozzle and combustion chamber design was improved using a five-phase systemic architecture to assure the coherent interplay of essential factors, including pressure, temperature, and velocity fields. The principles of experimental rocketry are elucidated through the examination of impulse performance throughout class A to class C engines. A preliminary design was developed in SolidWorks 2024, incorporating the engine’s three main components: the igniter, the combustion chamber, and a convergent–divergent nozzle that enhances the acceleration of the exhaust gases. The system model was validated using simulations in FEATool and verified through experimentation. This allowed for the analysis of fluid behavior, as well as the geometry of the structures, initial parameters, and boundary conditions. The results demonstrate a strong correlation between the simulations and the experimental data, with discrepancies of less than 1.5%, confirming the reliability and feasibility of the nozzle design. The findings indicate that systemic modeling, in conjunction with CFD and experimentation, can provide a strategic framework for iterative refinement, optimization of key performance metrics, and the development of cost-effective, high-performance R-Candy engines for educational and experimental purposes. Full article
Show Figures

Figure 1

32 pages, 1836 KB  
Article
A Systems Perspective on Enhancing Operator Workload and Situational Awareness in Small Unmanned Aircraft Systems Through First-Person View Integration
by Ross Stephenson, Dothang Truong and Bill Deng Pan
Systems 2026, 14(2), 167; https://doi.org/10.3390/systems14020167 - 4 Feb 2026
Viewed by 107
Abstract
The safe and efficient integration of small unmanned aircraft systems (sUAS) into the National Airspace System (NAS) requires a systems-based understanding of the interrelations among human, technological, and regulatory components. Existing Federal Aviation Administration (FAA) guidelines restrict most operations to visual line of [...] Read more.
The safe and efficient integration of small unmanned aircraft systems (sUAS) into the National Airspace System (NAS) requires a systems-based understanding of the interrelations among human, technological, and regulatory components. Existing Federal Aviation Administration (FAA) guidelines restrict most operations to visual line of sight (VLOS), which constrains operational scalability and underscores the need for system-level innovations supporting beyond-visual-line-of-sight (BVLOS) operations. This study adopted a socio-technical systems approach to evaluate how first-person view (FPV) technologies influence operator workload and situational awareness (SA), key human performance elements within the broader sUAS safety system. Participants meeting FAA Part 107 eligibility criteria were assigned to one of three visual configurations: (a) traditional VLOS, (b) FPV using a 21-inch monitor, or (c) FPV with immersive goggles. Workload was measured with the NASA Task Load Index (NASA-TLX), and Level 1 SA was assessed via post-task recall. ANOVA results revealed no statistically significant differences across visual conditions, indicating no evidence that FPV integration either increased cognitive load or impaired perceptual awareness compared to traditional methods. Complementary analysis of NASA’s Aviation Safety Reporting System (ASRS) identified SA as the most recurrent human-factor issue, suggesting system-level implications for human–machine interaction and training design. These findings contribute to the systemic understanding of human factors in UAS operations, supporting FPV’s potential as a viable subsystem for achieving safe and effective BVLOS integration within complex socio-technical aviation systems. Full article
(This article belongs to the Section Systems Practice in Social Science)
Show Figures

Figure 1

28 pages, 11890 KB  
Article
Anti-Coronavirus Activity of Extracts from Scenedesmus acutus cf. acutus Meyen Cultivated in Innovative Photobioreactor Systems
by Maya Margaritova Zaharieva, Dimitrina Zheleva-Dimitrova, Pelagia Foka, Eirini Karamichali, Tanya Chan Kim, Vessela Balabanova-Bozushka, Yana Ilieva, Anna Brachkova, Reneta Gevrenova, Stanislav Philipov, Sevda Naydenska, Urania Georgopoulou, Alexander Kroumov and Hristo Najdenski
Fermentation 2026, 12(2), 85; https://doi.org/10.3390/fermentation12020085 - 3 Feb 2026
Viewed by 415
Abstract
Coronaviruses are worldwide-distributed RNA viruses with zoonotic potential and the ability to jump from one host species to another, including humans. Even after the COVID-19 pandemic, the search for new, biologically active substances with anti-coronavirus activity continues to be a critical milestone for [...] Read more.
Coronaviruses are worldwide-distributed RNA viruses with zoonotic potential and the ability to jump from one host species to another, including humans. Even after the COVID-19 pandemic, the search for new, biologically active substances with anti-coronavirus activity continues to be a critical milestone for human health protection. In the framework of a complex engineering strategy, we cultivated the microalgal species Scenedesmus acutus in two different innovative types of flat-plate photobioreactors (PBR1 and K1) for CO2 utilization and biomass production with special features. Isolated extracts from the microalgal biomass of each one were compared for their anti-coronavirus potential. The design of both PBRs allows a hydrodynamic regime to achieve best fluid flow distribution in their sections, therefore providing the optimal so-called flashing light effect. Of course, this is achieved under well-controlled operational conditions. A strain of beta coronavirus 1 (BCoV, bovine coronavirus) replicated in MDBK cells was used as an in vitro model for the evaluation of the antiviral activity of both extracts. The cell viability, number of survived BCoV particles, and cytopathic effect were evaluated after pre-incubation of the virus with the extracts or direct treatment. The extracts’ samples exhibited evident antiviral activity—extract 1 (from PBR1) in concentrations ≥ 200 µg/mL and extract 2 (from K1) in concentrations ≥150 µg/mL. The ddPCR result revealed significant diminishment of the BCoV particles in samples treated with higher concentrations of the extracts. The phytochemical analysis for certain main groups of compounds (flavonoids, polyphenols, carotenoids, and lipids) showed some differences for both extracts, which could be a possible reason for the observed difference in the antiviral activity. In conclusion, the innovative PBRs are a good platform for studying microalgal growth kinetics by applying different stress conditions from hydrodynamics and mass transfer subsystems. Both extracts showed promising potential for the isolation of metabolites with antiviral activity against BCoV and could be an object for future pharmacological investigations. Full article
(This article belongs to the Section Fermentation Process Design)
Show Figures

Figure 1

20 pages, 1721 KB  
Review
Research Progress on Energy Consumption Throughout the Life Cycle of Machine Tools
by Cong Ma, Zhifeng Liu, Xiaojun Ding and Yang Gao
Appl. Sci. 2026, 16(3), 1462; https://doi.org/10.3390/app16031462 - 31 Jan 2026
Viewed by 160
Abstract
Machine tools are the major consumers of industrial energy, but their energy efficiency remains low, posing a serious challenge to sustainable manufacturing. The current literature predominantly focuses on isolated subsystems or specific operational phases (e.g., cutting parameters), lacking systematic evaluations of how different [...] Read more.
Machine tools are the major consumers of industrial energy, but their energy efficiency remains low, posing a serious challenge to sustainable manufacturing. The current literature predominantly focuses on isolated subsystems or specific operational phases (e.g., cutting parameters), lacking systematic evaluations of how different methodologies interact within the Life Cycle Assessment (LCA) framework. This paper provides a critical synthesis of three core methodologies—modeling methods, system parameter optimization, and machine learning (ML)—across the design/production, usage, and recycling stages. Unlike descriptive reviews, this study highlights the scientific contribution by defining the applicability boundaries and complementary mechanisms of these approaches. The analysis reveals that while modeling lays the theoretical basis for eco-design and remanufacturing assessments, and optimization effectively resolves multi-objective trade-offs, these static methods struggle with the dynamic complexity of real-time operations where ML excels. However, ML is identified to be constrained by high data dependency and poor generalization in heterogeneous environments. Consequently, this review shows that the ‘cross-application’ of modeling methods and machine learning to construct hybrid models is essential for addressing complex nonlinear relationships and achieving accurate energy prediction throughout the entire life cycle. Finally, future directions such as transfer learning and digital twins are proposed to overcome current generalization bottlenecks, providing a theoretical foundation for the industry’s transition from passive energy assessment to active, intelligent energy management. Full article
Show Figures

Figure 1

28 pages, 665 KB  
Article
Study on Coupling Coordination Between Ecotourism and Economic Development in Hainan Free Trade Port
by Gang Liu, Jingyao Chen and Shaohui Wang
Sustainability 2026, 18(3), 1403; https://doi.org/10.3390/su18031403 - 30 Jan 2026
Viewed by 268
Abstract
Coordinating ecotourism development with economic growth is central to achieving sustainability in regions where natural assets are both a comparative advantage and a binding constraint. This study assesses the ecotourism economy coupling coordination in Hainan Free Trade Port (China) during 2017–2023. Building on [...] Read more.
Coordinating ecotourism development with economic growth is central to achieving sustainability in regions where natural assets are both a comparative advantage and a binding constraint. This study assesses the ecotourism economy coupling coordination in Hainan Free Trade Port (China) during 2017–2023. Building on sustainable development theory, systems theory, and the tourism-led growth hypothesis, we conceptualize three coordination pathways, industrial structure upgrading, clustering effects, and urban–rural linkages, and operationalize them through an 18-indicator evaluation system covering ecotourism and economic subsystems. Indicator weights are determined using the entropy weight method, and the coupling coordination degree model is applied to quantify the interaction intensity and coordination level. Gray Relational Analysis is further used as a robustness-oriented complement to identify the factors most associated with coordination changes. Results show that both subsystems improved overall with noticeable fluctuations: the ecotourism index rose from 0.239 to 0.719, while the economic development index increased from 0.370 to 0.610. The coupling coordination degree advanced from moderate dysregulation (0.230 in 2017) to near quality coordination (0.995 in 2023), while shock-sensitive years highlight the vulnerability of tourism-related performance. The findings suggest that improving industrial structure and strengthening tourism-related productive capacity and external connectivity are key levers for sustaining coordination without compromising ecological efficiency. Full article
Show Figures

Figure 1

Back to TopTop