Sign in to use this feature.

Years

Between: -

Subjects

remove_circle_outline
remove_circle_outline
remove_circle_outline
remove_circle_outline
remove_circle_outline
remove_circle_outline
remove_circle_outline
remove_circle_outline
remove_circle_outline

Journals

Article Types

Countries / Regions

Search Results (53)

Search Parameters:
Keywords = smart TV

Order results
Result details
Results per page
Select all
Export citation of selected articles as:
26 pages, 4563 KB  
Article
Personalized Smart Home Automation Using Machine Learning: Predicting User Activities
by Mark M. Gad, Walaa Gad, Tamer Abdelkader and Kshirasagar Naik
Sensors 2025, 25(19), 6082; https://doi.org/10.3390/s25196082 - 2 Oct 2025
Cited by 2 | Viewed by 2008
Abstract
A personalized framework for smart home automation is introduced, utilizing machine learning to predict user activities and allow for the context-aware control of living spaces. Predicting user activities, such as ‘Watch_TV’, ‘Sleep’, ‘Work_On_Computer’, and ‘Cook_Dinner’, is essential for improving occupant comfort, optimizing energy [...] Read more.
A personalized framework for smart home automation is introduced, utilizing machine learning to predict user activities and allow for the context-aware control of living spaces. Predicting user activities, such as ‘Watch_TV’, ‘Sleep’, ‘Work_On_Computer’, and ‘Cook_Dinner’, is essential for improving occupant comfort, optimizing energy consumption, and offering proactive support in smart home settings. The Edge Light Human Activity Recognition Predictor, or EL-HARP, is the main prediction model used in this framework to predict user behavior. The system combines open-source software for real-time sensing, facial recognition, and appliance control with affordable hardware, including the Raspberry Pi 5, ESP32-CAM, Tuya smart switches, NFC (Near Field Communication), and ultrasonic sensors. In order to predict daily user activities, three gradient-boosting models—XGBoost, CatBoost, and LightGBM (Gradient Boosting Models)—are trained for each household using engineered features and past behaviour patterns. Using extended temporal features, LightGBM in particular achieves strong predictive performance within EL-HARP. The framework is optimized for edge deployment with efficient training, regularization, and class imbalance handling. A fully functional prototype demonstrates real-time performance and adaptability to individual behavior patterns. This work contributes a scalable, privacy-preserving, and user-centric approach to intelligent home automation. Full article
(This article belongs to the Special Issue Sensor-Based Human Activity Recognition)
Show Figures

Graphical abstract

17 pages, 7292 KB  
Article
QP-Adaptive Dual-Path Residual Integrated Frequency Transformer for Data-Driven In-Loop Filter in VVC
by Cheng-Hsuan Yeh, Chi-Ting Ni, Kuan-Yu Huang, Zheng-Wei Wu, Cheng-Pin Peng and Pei-Yin Chen
Sensors 2025, 25(13), 4234; https://doi.org/10.3390/s25134234 - 7 Jul 2025
Viewed by 857
Abstract
As AI-enabled embedded systems such as smart TVs and edge devices demand efficient video processing, Versatile Video Coding (VVC/H.266) becomes essential for bandwidth-constrained Multimedia Internet of Things (M-IoT) applications. However, its block-based coding often introduces compression artifacts. While CNN-based methods effectively reduce these [...] Read more.
As AI-enabled embedded systems such as smart TVs and edge devices demand efficient video processing, Versatile Video Coding (VVC/H.266) becomes essential for bandwidth-constrained Multimedia Internet of Things (M-IoT) applications. However, its block-based coding often introduces compression artifacts. While CNN-based methods effectively reduce these artifacts, maintaining robust performance across varying quantization parameters (QPs) remains challenging. Recent QP-adaptive designs like QA-Filter show promise but are still limited. This paper proposes DRIFT, a QP-adaptive in-loop filtering network for VVC. DRIFT combines a lightweight frequency fusion CNN (LFFCNN) for local enhancement and a Swin Transformer-based global skip connection for capturing long-range dependencies. LFFCNN leverages octave convolution and introduces a novel residual block (FFRB) that integrates multiscale extraction, QP adaptivity, frequency fusion, and spatial-channel attention. A QP estimator (QPE) is further introduced to mitigate double enhancement in inter-coded frames. Experimental results demonstrate that DRIFT achieves BD rate reductions of 6.56% (intra) and 4.83% (inter), with an up to 10.90% gain on the BasketballDrill sequence. Additionally, LFFCNN reduces the model size by 32% while slightly improving the coding performance over QA-Filter. Full article
(This article belongs to the Special Issue Multimodal Sensing Technologies for IoT and AI-Enabled Systems)
Show Figures

Figure 1

21 pages, 8059 KB  
Article
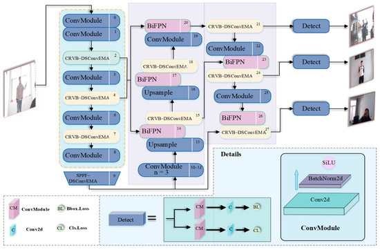
YOLOv8n-RF: A Dynamic Remote Control Finger Recognition Method for Suppressing False Detection
by Yawen Wang, Gaofeng Wang and Yining Yao
Sensors 2025, 25(9), 2768; https://doi.org/10.3390/s25092768 - 27 Apr 2025
Viewed by 831
Abstract
Gesture interaction is one of the novel human-computer interaction methods for smart TVs. Addressing the issues of false detection and high detection costs in gesture recognition algorithms for gesture interaction, this paper proposes the YOLOv8n-Remote Finger (YOLOv8n-RF) algorithm for dynamic remote control finger [...] Read more.
Gesture interaction is one of the novel human-computer interaction methods for smart TVs. Addressing the issues of false detection and high detection costs in gesture recognition algorithms for gesture interaction, this paper proposes the YOLOv8n-Remote Finger (YOLOv8n-RF) algorithm for dynamic remote control finger detection. This algorithm utilizes the CRVB-DSConvEMA module in the feature extraction network, adopts the SPPF-DSConvEMA module in the downsampling process, and introduces BiFPN in the Neck layer. Experiments conducted on the self-made Remote Finger dataset and the public HaGRID dataset demonstrated that, compared to the YOLOv8n algorithm, the proposed YOLOv8n-RF algorithm achieved an improvement in mean Average Precision (mAP) by 1.23% and 0.84%, respectively. Additionally, the model size was reduced by 2.49 M, the GFLOPs were decreased by 1.7, and the false detection rate was lowered by 22%. The YOLOv8n-RF algorithm meets the requirements of low cost and low complexity, which contributes to reducing false control operations on smart TVs. Full article
(This article belongs to the Section Intelligent Sensors)
Show Figures

Figure 1

19 pages, 285 KB  
Article
How Screen Time Affects Greek Schoolchildren’s Eating Habits and Functional Food Consumption?—A Cross-Sectional Study
by Irene Chrysovalantou Votsi and Antonios Ε. Koutelidakis
Nutrients 2025, 17(8), 1311; https://doi.org/10.3390/nu17081311 - 9 Apr 2025
Cited by 2 | Viewed by 4294
Abstract
Background: Television (TV), video games, PC and devices such as tablets and smart phones have become part of everyday life at an ever-younger age. Increased screen time correlates with unhealthy eating habits among children. Methods: 374 children aged 9–12 years and their parents [...] Read more.
Background: Television (TV), video games, PC and devices such as tablets and smart phones have become part of everyday life at an ever-younger age. Increased screen time correlates with unhealthy eating habits among children. Methods: 374 children aged 9–12 years and their parents (n = 159), from 3 schools in Lemnos and 5 schools in Thessaloniki, Greece, took part in this cross-sectional study. The children completed the KIDMED score and a questionnaire about their physical activity, time spent watching TV, PC and playing electronic games, the frequency of cooking or shopping with their parents, the frequency of eating fast food, soft drinks and Functional Foods (FFs). Statistical analysis was performed with SPSS-29.0, using One Way ANOVA and Pearson chi-square. Results: As the hours of TV viewing increased, so did the percentage of children who consumed soft drinks (p = 0.03). A statistically significant association detected between television (p = 0.024), video games (p = 0.028), all screen categories (p = 0.011) and fast-food consumption. Increased screen time is associated with a higher weekly consumption of fast food (p = 0.011). The more hours children spent in front of screens, the less adherence they had to the Mediterranean Diet (p = 0.001) and less natural FFs consumption (p = 0.001). Conclusions: The results suggest that screen time seems to affect children’s eating behaviors. The study concluded that the longer the screen time, the unhealthier the dietary habits of schoolchildren become. Future research should focus on reducing screen time, as a means of improving dietary patterns and potentially reducing childhood obesity. Full article
(This article belongs to the Section Nutrition and Public Health)
19 pages, 959 KB  
Article
Is Malware Detection Needed for Android TV?
by Gokhan Ozogur, Zeynep Gurkas-Aydin and Mehmet Ali Erturk
Appl. Sci. 2025, 15(5), 2802; https://doi.org/10.3390/app15052802 - 5 Mar 2025
Cited by 2 | Viewed by 3208
Abstract
The smart TV ecosystem is rapidly expanding, allowing developers to publish their applications on TV markets to provide a wide array of services to TV users. However, this open nature can lead to significant cybersecurity concerns by bringing unauthorized access to home networks [...] Read more.
The smart TV ecosystem is rapidly expanding, allowing developers to publish their applications on TV markets to provide a wide array of services to TV users. However, this open nature can lead to significant cybersecurity concerns by bringing unauthorized access to home networks or leaking sensitive information. In this study, we focus on the security of Android TVs by developing a lightweight malware detection model specifically for these devices. We collected various Android TV applications from different markets and injected malicious payloads into benign applications to create Android TV malware, which is challenging to find on the market. We proposed a machine learning approach to detecting malware and evaluated our model. We compared the performance of nine classifiers and optimized the hyperparameters. Our findings indicated that the model performed well in rare malware cases on Android TVs. The most successful model classified malware with an F1-Score of 0.9789 in 0.1346 milliseconds per application. Full article
Show Figures

Figure 1

34 pages, 1884 KB  
Article
SIMECK-T: An Ultra-Lightweight Encryption Scheme for Resource-Constrained Devices
by Alin-Adrian Anton, Petra Csereoka, Eugenia-Ana Capota and Răzvan-Dorel Cioargă
Appl. Sci. 2025, 15(3), 1279; https://doi.org/10.3390/app15031279 - 26 Jan 2025
Cited by 3 | Viewed by 2297
Abstract
The Internet of Things produces vast amounts of data that require specialized algorithms in order to secure them. Lightweight cryptography requires ciphers designed to work on resource-constrained devices like sensors and smart things. A new encryption scheme is introduced based on a blend [...] Read more.
The Internet of Things produces vast amounts of data that require specialized algorithms in order to secure them. Lightweight cryptography requires ciphers designed to work on resource-constrained devices like sensors and smart things. A new encryption scheme is introduced based on a blend of the best-performing algorithms, SIMECK and TEA. A selection of software-oriented Addition–Rotation–XOR (ARX) block ciphers are augmented with a dynamic substitution security layer. The performance is compared against other lightweight approaches. The US National Institute of Standards and Technology (NIST) SP800-22 Statistical Test Suite for Random and Pseudorandom Number Generators for Cryptographic Applications and the German AIS.31 of the Federal Office for Information Security (BSI) are used to validate the output of the proposed encryption scheme. The law of iterated logarithm (LIL) for randomness is verified in all three forms. The total variance (TV), the Hellinger Distance (HD), and the root-mean-square deviation (RMSD) show values smaller than the required limit for 10.000 sequences of ciphertext. The performance evaluation is analyzed on a Raspberry PICO 2040. Several security metrics are compared against other ciphers, like χ2 and encryption quality (EQ). The results show that SIMECK-T is a powerful and fast, software-oriented, lightweight cryptography solution. Full article
(This article belongs to the Section Computing and Artificial Intelligence)
Show Figures

Figure 1

32 pages, 954 KB  
Article
LightGBM-, SHAP-, and Correlation-Matrix-Heatmap-Based Approaches for Analyzing Household Energy Data: Towards Electricity Self-Sufficient Houses
by Nitin Kumar Singh and Masaaki Nagahara
Energies 2024, 17(17), 4518; https://doi.org/10.3390/en17174518 - 9 Sep 2024
Cited by 10 | Viewed by 7181
Abstract
The rapidly growing global energy demand, environmental concerns, and the urgent need to reduce carbon footprints have made sustainable household energy consumption a critical priority. This study aims to analyze household energy data to predict the electricity self-sufficiency rate of households and extract [...] Read more.
The rapidly growing global energy demand, environmental concerns, and the urgent need to reduce carbon footprints have made sustainable household energy consumption a critical priority. This study aims to analyze household energy data to predict the electricity self-sufficiency rate of households and extract meaningful insights that can enhance it. For this purpose, we use LightGBM (Light Gradient Boosting Machine)-, SHAP (SHapley Additive exPlanations)-, and correlation-heatmap-based approaches to analyze 12 months of energy and questionnaire survey data collected from over 200 smart houses in Kitakyushu, Japan. First, we use LightGBM to predict the ESSR of households and identify the key features that impact the prediction model. By using LightGBM, we demonstrated that the key features are the housing type, average monthly electricity bill, presence of floor heating system, average monthly gas bill, electricity tariff plan, electrical capacity, number of TVs, cooking equipment used, number of washing and drying machines, and the frequency of viewing home energy management systems (HEMSs). Furthermore, we adopted the LightGBM classifier with 1 regularization to extract the most significant features and established a statistical correlation between these features and the electricity self-sufficiency rate. This LightGBM-based model can also predict the electricity self-sufficiency rate of households that did not participate in the questionnaire survey. The LightGBM-based model offers a global view of feature importance but lacks detailed explanations for individual predictions. For this purpose, we used SHAP analysis to identify the impact-wise order of key features that influence the electricity self-sufficiency rate (ESSR) and evaluated the contribution of each feature to the model’s predictions. A heatmap is also used to analyze the correlation among household variables and the ESSR. To evaluate the performance of the classification model, we used a confusion matrix showing a good F1 score (Weighted Avg) of 0.90. The findings discussed in this article offer valuable insights for energy policymakers to achieve the objective of developing energy-self-sufficient houses. Full article
(This article belongs to the Special Issue New and Future Progress for Low-Carbon Energy Policy)
Show Figures

Figure 1

35 pages, 1125 KB  
Review
Review of Smart-Home Security Using the Internet of Things
by George Vardakis, George Hatzivasilis, Eleftheria Koutsaki and Nikos Papadakis
Electronics 2024, 13(16), 3343; https://doi.org/10.3390/electronics13163343 - 22 Aug 2024
Cited by 38 | Viewed by 39991
Abstract
As the Internet of Things (IoT) continues to revolutionize the way we interact with our living spaces, the concept of smart homes has become increasingly prevalent. However, along with the convenience and connectivity offered by IoT-enabled devices in smart homes comes a range [...] Read more.
As the Internet of Things (IoT) continues to revolutionize the way we interact with our living spaces, the concept of smart homes has become increasingly prevalent. However, along with the convenience and connectivity offered by IoT-enabled devices in smart homes comes a range of security challenges. This paper explores the landscape of smart-home security. In contrast to similar surveys, this study also examines the particularities of popular categories of smart devices, like home assistants, TVs, AR/VR, locks, sensors, etc. It examines various security threats and vulnerabilities inherent in smart-home ecosystems, including unauthorized access, data breaches, and device tampering. Additionally, the paper discusses existing security mechanisms and protocols designed to mitigate these risks, such as encryption, authentication, and intrusion-detection systems. Furthermore, it highlights the importance of user awareness and education in maintaining the security of smart-home environments. Finally, the paper proposes future research directions and recommendations for enhancing smart-home security with IoT, including the development of robust security best practices and standards, improved device authentication methods, and more effective intrusion-detection techniques. By addressing these challenges, the potential of IoT-enabled smart homes to enhance convenience and efficiency while ensuring privacy, security, and cyber-resilience can be realized. Full article
Show Figures

Figure 1

19 pages, 3559 KB  
Article
LSTM Networks for Home Energy Efficiency
by Zurisaddai Severiche-Maury, Wilson Arrubla-Hoyos, Raul Ramirez-Velarde, Dora Cama-Pinto, Juan Antonio Holgado-Terriza, Miguel Damas-Hermoso and Alejandro Cama-Pinto
Designs 2024, 8(4), 78; https://doi.org/10.3390/designs8040078 - 9 Aug 2024
Cited by 8 | Viewed by 3193
Abstract
This study aims to develop and evaluate an LSTM neural network for predicting household energy consumption. To conduct the experiment, a testbed was created consisting of five common appliances, namely, a TV, air conditioner, fan, computer, and lamp, each connected to individual smart [...] Read more.
This study aims to develop and evaluate an LSTM neural network for predicting household energy consumption. To conduct the experiment, a testbed was created consisting of five common appliances, namely, a TV, air conditioner, fan, computer, and lamp, each connected to individual smart meters within a Home Energy Management System (HEMS). Additionally, a meter was installed on the distribution board to measure total consumption. Real-time data were collected at 15-min intervals for 30 days in a residence that represented urban energy consumption in Sincelejo, Sucre, inhabited by four people. This setup enabled the capture of detailed and specific energy consumption data, facilitating data analysis and validating the system before large-scale implementation. Using the detailed power consumption information of these devices, an LSTM model was trained to identify temporal connections in power usage. Proper data preparation, including normalisation and feature selection, was essential for the success of the model. The results showed that the LSTM model was effective in predicting energy consumption, achieving a mean squared error (MSE) of 0.0169. This study emphasises the importance of continued research on preferred predictive models and identifies areas for future research, such as the integration of additional contextual data and the development of practical applications for residential energy management. Additionally, it demonstrates the potential of LSTM models in smart-home energy management and serves as a solid foundation for future research in this field. Full article
(This article belongs to the Special Issue Smart Home Design, 2nd Edition)
Show Figures

Figure 1

17 pages, 3361 KB  
Article
Impact of Electronic Waste Glass on the Properties of Cementitious Materials
by Jurgita Malaiškienė and Karolina Bekerė
Buildings 2024, 14(5), 1218; https://doi.org/10.3390/buildings14051218 - 25 Apr 2024
Cited by 9 | Viewed by 1744
Abstract
The article analyses the impact of two different types of dispersive glass on cement hydration and compressive strength at 7 and 28 days. The study employed dispersive glass from various LCDs (TV sets, computer monitors, smart phones), characterised by a composition of approximately [...] Read more.
The article analyses the impact of two different types of dispersive glass on cement hydration and compressive strength at 7 and 28 days. The study employed dispersive glass from various LCDs (TV sets, computer monitors, smart phones), characterised by a composition of approximately 8% SrO, and dispersive glass from washing machines, which consists mainly of SiO2, Na2O, and CaO. The chemical composition and particle-size distribution of different types of dispersive glass were analysed. The study compares the effect of electronic waste glass on cement hydration by evaluating the amount and rate of heat released during the process. In addition, the results of X-ray diffraction (XRD), thermogravimetric analysis (TG), and scanning electron microscopy (SEM) are provided. Different types of glass were determined to have a similar effect on the physical and mechanical properties as well as the mineral composition of cementitious samples: density and UPV decrease up to 6% and compressive strength decreases by about 30%, when 5–20% of cement was replaced by glass waste. However, more prominent differences were observed in the workability of the mixtures: the waste glass from home appliances increased the spread by up to 25%, while the waste glass from electronic devices decreased the spread compared to the reference sample by approximately 20%. The mixtures modified with the waste glass of electronic devices had a higher degree of early hydration (96%) due to the higher water absorption of the mixtures compared to the waste glass of home appliances (88%). Full article
(This article belongs to the Special Issue Study on Concrete Structures)
Show Figures

Figure 1

17 pages, 17364 KB  
Article
Vehicle Activity Dataset: A Multimodal Dataset to Understand Vehicle Emissions with Road Scenes for Eco-Routing
by Firas Jendoubi, Vishnu Pradeep, Redouane Khemmar, Tahar Berradia, Romain Rossi, Benjamin Sibbille, Jérémy Fourre, Avigaël Ohayon and Mohammad Jouni
Appl. Sci. 2024, 14(1), 338; https://doi.org/10.3390/app14010338 - 29 Dec 2023
Cited by 1 | Viewed by 5191
Abstract
In the field of smart mobility, Artificial Intelligence (AI) approaches are influential and can make a highly beneficial contribution. Our project aims to develop a real-time ecological map of road traffic. This map will allow electric vehicles (EVs) and thermal vehicles (TVs) to [...] Read more.
In the field of smart mobility, Artificial Intelligence (AI) approaches are influential and can make a highly beneficial contribution. Our project aims to develop a real-time ecological map of road traffic. This map will allow electric vehicles (EVs) and thermal vehicles (TVs) to display the cost of energy consumption and CO2 emissions on different road sections. In urban environments, road traffic emissions are a significant contributor to environmental pollution, with vehicle emissions being a major component. Addressing these impacts requires a thorough understanding of the operational behavior of vehicles on different road infrastructures within the region. This paper presents a novel, comprehensive dataset, the Vehicle Activity Dataset (VAD), designed to assess the emissions and fuel consumption characteristics of vehicles about their actual operating environment. Constructed from a large number of real-world driving scenarios, VAD incorporates emission data collected by an industrial Portable Emission Measurement System (PEMS), road scenes captured by an RGB camera, and the detection of different object classes within these images. The primary objective of VAD is to provide a comprehensive understanding of the relationship between vehicle emissions and the diverse range of objects present on the road. Experimental results in real road traffic environments through different studies demonstrate the robustness of the developed dataset. Full article
(This article belongs to the Special Issue Future Autonomous Vehicles and Their Systems)
Show Figures

Figure 1

11 pages, 479 KB  
Article
Sleep Quality and Perceived Stress among Health Science Students during Online Education—A Single Institution Study
by Flóra Busa, Melinda Petőné Csima, Johanna Andrea Márton, Nóra Rozmann, Attila András Pandur, Luca Anna Ferkai, Krisztina Deutsch, Árpád Kovács and Dávid Sipos
Healthcare 2024, 12(1), 75; https://doi.org/10.3390/healthcare12010075 - 29 Dec 2023
Cited by 13 | Viewed by 6370
Abstract
Recently, online education has been gaining prominence in university life. Our survey aimed to examine sleep quality and perceived stress levels among students at the University of Pécs Faculty of Health Sciences. A cross-sectional, quantitative, descriptive survey was conducted between February and March [...] Read more.
Recently, online education has been gaining prominence in university life. Our survey aimed to examine sleep quality and perceived stress levels among students at the University of Pécs Faculty of Health Sciences. A cross-sectional, quantitative, descriptive survey was conducted between February and March 2023. The online survey included the Hungarian versions of the internationally validated Athens Insomnia Scale (AIS) and Perceived Stress Scale (PSS). Statistical analysis involved descriptive statistics, independent t-tests, analysis of variance (ANOVA), and Mann–Whitney and Kruskal–Wallis tests (p < 0.05). We analyzed 304 responses, and females dominated (n = 270; 88.8%). Students in a relationship had significantly higher AIS scores (t = −2.470; p = 0.014). Medium average (2.50–3.49) students and those who rarely/never exercise showed significantly higher AIS and PSS (p ≤ 0.05). Students on the phone/watching a series during online education, daily laptop/TV use for more than 2 h, and pre-sleep use of smart devices for more than 60 min also negatively affected AIS and PSS scores (p ≤ 0.05). Nursing, physiotherapy, and radiography students were the most affected regarding insomnia and perceived stress (p ≤ 0.05). Our survey shows that excessive smart device use and lack of exercise are associated with higher stress levels and poorer sleep quality. Full article
(This article belongs to the Special Issue Development of Stress, Burnout and Occupational Hygiene)
Show Figures

Figure 1

15 pages, 5155 KB  
Article
Smartphone-Based Electrochemical Biosensor for On-Site Nutritional Quality Assessment of Coffee Blends
by Cristine D’Agostino, Claudia Chillocci, Francesca Polli, Luca Surace, Federica Simonetti, Marco Agostini, Sergio Brutti, Franco Mazzei, Gabriele Favero and Rosaceleste Zumpano
Molecules 2023, 28(14), 5425; https://doi.org/10.3390/molecules28145425 - 15 Jul 2023
Cited by 4 | Viewed by 2713
Abstract
This work aimed to develop an easy-to-use smartphone-based electrochemical biosensor to quickly assess a coffee blend’s total polyphenols (Phs) content at the industrial and individual levels. The device is based on a commercial carbon-based screen-printed electrode (SPE) modified with multi-walled carbon nanotubes (CNTs) [...] Read more.
This work aimed to develop an easy-to-use smartphone-based electrochemical biosensor to quickly assess a coffee blend’s total polyphenols (Phs) content at the industrial and individual levels. The device is based on a commercial carbon-based screen-printed electrode (SPE) modified with multi-walled carbon nanotubes (CNTs) and gold nanoparticles (GNPs). At the same time, the biological recognition element, Laccase from Trametes versicolor, TvLac, was immobilized on the sensor surface by using glutaraldehyde (GA) as a cross-linking agent. The platform was electrochemically characterized to ascertain the influence of the SPE surface modification on its performance. The working electrode (WE) surface morphology characterization was obtained by scanning electron microscopy (SEM) and Fourier-transform infrared (FT-IR) imaging. All the measurements were carried out with a micro-potentiostat, the Sensit Smart by PalmSens, connected to a smartphone. The developed biosensor provided a sensitivity of 0.12 μA/μM, a linear response ranging from 5 to 70 μM, and a lower detection limit (LOD) of 2.99 μM. Afterward, the biosensor was tested for quantifying the total Phs content in coffee blends, evaluating the influence of both the variety and the roasting degree. The smartphone-based electrochemical biosensor’s performance was validated through the Folin–Ciocâlteu standard method. Full article
Show Figures

Figure 1

27 pages, 3040 KB  
Article
A Three-Phased Fuzzy Logic Multi-Criteria Decision-Making Model for Evaluating Operation Systems for Smart TVs
by Amy H. I. Lee and He-Yau Kang
Appl. Sci. 2023, 13(13), 7869; https://doi.org/10.3390/app13137869 - 4 Jul 2023
Cited by 5 | Viewed by 2556
Abstract
Within the competitive global market and fast-advancing technology environment, in order to survive and to succeed, firms need to spontaneously respond to market changes and the uncertainty of customer needs. Therefore, New Product Development (NPD) is extremely important for the success of firms. [...] Read more.
Within the competitive global market and fast-advancing technology environment, in order to survive and to succeed, firms need to spontaneously respond to market changes and the uncertainty of customer needs. Therefore, New Product Development (NPD) is extremely important for the success of firms. Artificial Intelligence (AI) has gradually entered people’s lives, and consumer demand for AI products is increasing. Firms need to understand the AI development trend and consider the preferences of consumers for AI-related products under social changes so that suitable consumer AI products can be properly developed. In this study, the evaluation and selection of operation systems for a commercially available AI product (smart TV) is studied, and a Multi-Criteria Decision-Making (MCDM) model for facilitating the selection of the most suitable operation system for product development is constructed. The proposed model consists of three phases: Interpretative Structural Modelling (ISM) to construct a decision-making network, Fuzzy Analytic Network Process (FANP) to obtain the weights of factors, and Fuzzy Technique for Order of Preference by Similarity to Ideal Solution (fuzzy TOPSIS) to rank the operation systems. The proposed model is applied to select an operation system that companies can use to develop a smart TV. The results show that the proposed model can provide a systematic method that helps companies make appropriate operation system selection decisions. Full article
(This article belongs to the Special Issue Smart Service Technology for Industrial Applications II)
Show Figures

Figure 1

17 pages, 1909 KB  
Article
Evaluating Consumer Behavior, Decision Making, Risks, and Challenges for Buying an IoT Product
by Majid Nasirinejad and Srinivas Sampalli
IoT 2023, 4(2), 78-94; https://doi.org/10.3390/iot4020005 - 25 Mar 2023
Cited by 1 | Viewed by 8081
Abstract
Home appliance manufacturers have been adding Wi-Fi modules and sensors to devices to make them ‘smart’ since the early 2010s. However, consumers are still largely unaware of what kind of sensors are used in these devices. In fact, they usually do not even [...] Read more.
Home appliance manufacturers have been adding Wi-Fi modules and sensors to devices to make them ‘smart’ since the early 2010s. However, consumers are still largely unaware of what kind of sensors are used in these devices. In fact, they usually do not even realize that smart devices require an interaction of hardware and software since the smart device software is not immediately apparent. In this paper, we explore how providing additional information on these misunderstood smart device features (such as lists of sensors, software updates, and warranties) can influence consumers’ purchase decisions. We analyze how additional information on software update warranty (SUW) and the type of sensors in smart devices (which draw attention to potential financial and privacy risks) mediates consumer purchase behavior. We also examine how other moderators, such as brand trust and product price, affect consumers’ purchase decisions when considering which smart product option to buy. In the first qualitative user study, we conducted interviews with 20 study participants, and the results show that providing additional information about software updates and lists of sensors had a significant impact on consumer purchase preference. In our second quantitative study, we surveyed 323 participants to determine consumers’ willingness to pay for a SUW. From this, we saw that users were more willing to pay for Lifetime SUW on a smart TV than to pay for a 5-year SUW. These results provide important information to smart device manufacturers and designers on elements that improve trust in their brand, thus increasing the likelihood that consumers will purchase their smart devices. Furthermore, addressing the general consumer smart device knowledge gap by providing this relevant information could lead to a significant increase in consumer adoption of smart products overall, which would benefit the industry as a whole. Full article
Show Figures

Figure 1

Back to TopTop