Sign in to use this feature.

Years

Between: -

Subjects

remove_circle_outline
remove_circle_outline
remove_circle_outline
remove_circle_outline
remove_circle_outline
remove_circle_outline
remove_circle_outline
remove_circle_outline
remove_circle_outline

Journals

remove_circle_outline
remove_circle_outline
remove_circle_outline

Article Types

Countries / Regions

remove_circle_outline
remove_circle_outline
remove_circle_outline

Search Results (347)

Search Parameters:
Keywords = moving average filters

Order results
Result details
Results per page
Select all
Export citation of selected articles as:
33 pages, 4998 KB  
Article
ESG-SDG Nexus: Research Trends Through Descriptive and Predictive Bibliometrics
by Iulia Diana Costea, Rodica-Gabriela Blidisel, Camelia-Daniela Hategan and Carmen-Mihaela Imbrescu
Sustainability 2025, 17(24), 11313; https://doi.org/10.3390/su172411313 - 17 Dec 2025
Abstract
Integrating environmental, social, and governance (ESG) reporting with the Sustainable Development Goals (SDGs) is important for achieving corporate sustainability. The rapid evolution of regulations like the Corporate Sustainability Reporting Directive (CSRD), and the fragmented research landscape create uncertainty for strategic planning. This paper [...] Read more.
Integrating environmental, social, and governance (ESG) reporting with the Sustainable Development Goals (SDGs) is important for achieving corporate sustainability. The rapid evolution of regulations like the Corporate Sustainability Reporting Directive (CSRD), and the fragmented research landscape create uncertainty for strategic planning. This paper addresses the critical gap related to the lack of predictive data into future research trends at the ESG-SDG nexus. The research begins with a bibliometric analysis using two software programs R-Biblioshiny 5.2.0 and VOSviewer 1.6.20, to process data extracted from the Web of Science (Clarivate). Selected key terms regarding sustainability reporting concepts and reporting standards, as well as the engagements of auditors were used to filter the database information. Starting from the bibliometric analysis of 361 publications completed during January 2015–September 2025, the study performs further a quantitative measurement bibliometrics using RStudio 4.5.2 and provides a novel ensemble forecasting model (AutoRegressive Integrated Moving Average, Error, Trend, Seasonal Components, and Linear regression with SDG factors) that cartograph the alignment of the current research field and forecast its evolution. The results reveal that terms regarding reporting “CSRD” and sustainability assurance, “ISSA 5000” are the most dominant research fronts, strongly aligned with SDG 12, 13 and 17. The forecasting model predicts sustained growth in this area. The study contributes by providing a forward-thinking strategic map for researchers, policymakers and businesses, transforming sustainability integration from a compliance task into systematic, data-driven approach for priority setting strategy. Full article
Show Figures

Figure 1

26 pages, 14864 KB  
Article
A PHIL Controller Design Automation Method for Grid-Forming Inverters with Much Reduced Computational Delay
by Jian Yu, Hao Wu, Yulong Hao, Xuanxuan Liang and Zixiang Zhang
Machines 2025, 13(12), 1108; https://doi.org/10.3390/machines13121108 - 29 Nov 2025
Viewed by 276
Abstract
Within a power hardware-in-the-loop (PHIL) controller design automation (CDA) framework for voltage feedback grid-forming inverters, a scaled-down inverter system is developed for time-domain response solving. This hardware-based approach effectively addresses the conflicting demands of accuracy, computational efficiency, and modeling cost that are commonly [...] Read more.
Within a power hardware-in-the-loop (PHIL) controller design automation (CDA) framework for voltage feedback grid-forming inverters, a scaled-down inverter system is developed for time-domain response solving. This hardware-based approach effectively addresses the conflicting demands of accuracy, computational efficiency, and modeling cost that are commonly encountered in simulation-based methods. Conventional synchronous sampling in digitally controlled pulse-width modulation (PWM) inverters introduces severe low-frequency distortion and significant ripple components in the step response, leading to non-decaying oscillations that compromise the extraction of settling time and steady-state error. By analyzing the sideband aliasing mechanism in capacitor-voltage sampling and associated harmonic-cancellation conditions, aliasing-free sampling is achieved using 90° phase-shifted anti-aliasing filters combined with synchronous sampling. Although Fast Fourier Transform (FFT) filtering offers the highest fidelity, it suffers from window-boundary distortions and is unsuitable for online use; therefore, four practical filtering schemes are evaluated against the FFT benchmark, among which oversampling with moving-average filtering (MAF) retains dynamics closest to the FFT result while avoiding its distortions. An objective function incorporating step-response metrics is constructed to optimize single-variable active damping and multiple resonant controllers, mitigating severe overshoot encountered in conventional integral-based approaches. Experimental results verify the aliasing mechanism and the effectiveness of the proposed CDA method. Full article
(This article belongs to the Section Electrical Machines and Drives)
Show Figures

Figure 1

26 pages, 4166 KB  
Article
A Family of Fundamental Positive Sequence Detectors Based on Repetitive Schemes
by Glendy Anyali Catzin-Contreras, Gerardo Escobar, Luis Ibarra and Andres Alejandro Valdez-Fernandez
Energies 2025, 18(23), 6283; https://doi.org/10.3390/en18236283 - 29 Nov 2025
Viewed by 253
Abstract
In electrical power systems, the extraction of the fundamental positive sequence (FPS) is paramount for synchronization, power calculation, and a wide variety of metering and control tasks. This work shows that a moving average filter (MAF) used in the synchronous reference frame to [...] Read more.
In electrical power systems, the extraction of the fundamental positive sequence (FPS) is paramount for synchronization, power calculation, and a wide variety of metering and control tasks. This work shows that a moving average filter (MAF) used in the synchronous reference frame to extract the FPS from electrical systems is equivalent to the cascade connection of a comb filter (CF) with a second-order harmonic oscillator (SOHO), with all its variables expressed in fixed reference frame coordinates. On the one hand, the CF introduces an infinite number of notches tuned at all integer harmonics of the fundamental frequency ω0, thus suppressing harmonic distortion in the incoming signal and acting as a repetitive-based pre-filter (RPF). On the other hand, the SOHO is responsible for delivering the fundamental component of the input signal with a unitary gain, while additionally reducing the effect of harmonic distortion. Then, it is shown that other RPFs built from previously reported repetitive schemes (all-harmonics, odd-harmonics, and the 6±1 harmonics) can be placed instead of the CF, giving rise to a family of FPS detectors. In particular, this work also shows that the CF-SOHO is a special case of the FPS detector based on the all-harmonics RPF. This work provides the mathematical derivation of the FPS detector structure, tuning rules for the SOHO gain associated with each FPS detector, as well as experimental results under a reference signal subject to perturbations such as unbalance, harmonic distortion, phase, and amplitude jumps, exhibiting convergence in only half the fundamental period in most carried out tests. Full article
(This article belongs to the Section F1: Electrical Power System)
Show Figures

Figure 1

26 pages, 5764 KB  
Article
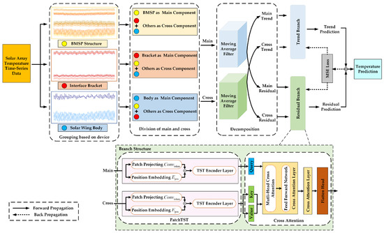
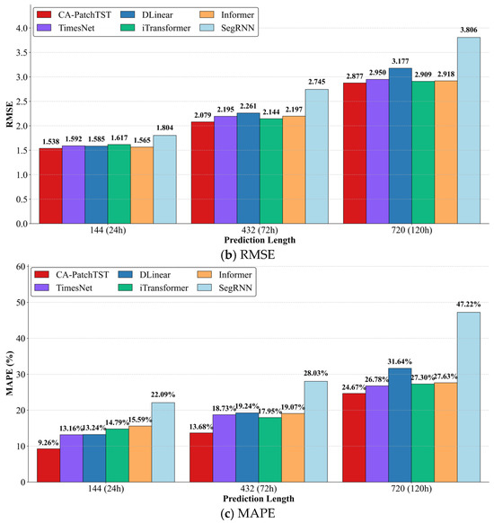
A Solar Array Temperature Multivariate Trend Forecasting Method Based on the CA-PatchTST Model
by Yunhai Wang, Xiaoran Shi, Zhenxi Zhang and Feng Zhou
Sensors 2025, 25(23), 7199; https://doi.org/10.3390/s25237199 - 25 Nov 2025
Viewed by 395
Abstract
System reliability, which is essential for the normal operation of satellites in orbit, is decisively governed by the performance of solar array, making accurate temperature forecasting of solar array imperative. Reliable solar array temperature forecasting is essential for predictive maintenance and autonomous power-system [...] Read more.
System reliability, which is essential for the normal operation of satellites in orbit, is decisively governed by the performance of solar array, making accurate temperature forecasting of solar array imperative. Reliable solar array temperature forecasting is essential for predictive maintenance and autonomous power-system management. Forecasting relies on temperature telemetry data, which provide comprehensive thermal information. This task remains challenging due to the high-dimensional, long-horizon temperature sequences with inherent cross-variable coupling, whose dynamics exhibit nonlinear and non-stationary behaviors owing to orbital transitions and varying operational modes. In this context, multi-step forecasting is essential, as it better characterizes long-term dynamics of temperature and provides forward-looking trends that are beyond the capability of single-step forecasting. To tackle these issues, we propose a solar array temperature multivariate trend forecasting method based on Cross-Attention Patch Time Series Transformer (CA-PatchTST). Specifically, we decompose temperature variables into trend and residual components using a moving average filter to suppress noise and highlight the dominant component. In addition, the PatchTST model extracts local features and long-term dependencies of the trend and residual components separately through the patching encoders and channel-independent mechanisms. The cross-attention mechanism is designed to capture the correlation between temperature variables of different devices in solar array. Extensive experiments on the real solar array temperature dataset demonstrate that the CA-PatchTST surpasses mainstream baselines in root mean square error (RMSE), mean absolute error (MAE), and mean absolute percentage error (MAPE), with ablation studies further confirming the complementary roles of sequence decomposition and cross-attention. Full article
(This article belongs to the Section Electronic Sensors)
Show Figures

Figure 1

19 pages, 4223 KB  
Article
A Six-Degree-of-Freedom (6-DOF) Simultaneous Measurement Method Using Dual-Wavelength Laser Sources for Compensation of Air-Turbulence-Induced Beam Deviation
by Fei Long, Xing Xia, Bin Zhang and Qibo Feng
Sensors 2025, 25(23), 7122; https://doi.org/10.3390/s25237122 - 21 Nov 2025
Viewed by 349
Abstract
Linear guides are fundamental components of high-end precision equipment, and their geometric errors directly affect the measurement and machining accuracy. To achieve efficient and accurate measurement of geometric motion errors in linear guides, this paper proposes a 6-DOF simultaneous measurement method that integrates [...] Read more.
Linear guides are fundamental components of high-end precision equipment, and their geometric errors directly affect the measurement and machining accuracy. To achieve efficient and accurate measurement of geometric motion errors in linear guides, this paper proposes a 6-DOF simultaneous measurement method that integrates heterodyne interferometry, collimation/autocollimation, and polarization principles. To address the degradation of straightness measurement accuracy under long-distance conditions caused by air turbulence, a dual-wavelength laser-based compensation method is developed to suppress turbulence-induced beam deviation. A turbulence compensation model based on a dual-wavelength proportional cancellation principle is established, and its effectiveness is verified through COMSOL (v6.3) simulations and experimental studies. Experimental results show that the proposed approach significantly outperforms the traditional simple moving-average (SMA) filter. It improves straightness measurement stability by more than 56%. Under a 3200 mm measurement range and ordinary laboratory conditions, the repeatabilities (k = 2) of the 6-DOF motion-error measurements are 6.4 μm for positioning error, 6.4 μm and 5.5 μm for straightness errors, 1.7″ and 2.1″ for yaw and pitch errors, and 4.3″ for roll error. The proposed method exhibits high measurement accuracy and robustness, making it suitable for simultaneous 6-DOF motion-error measurement of long linear guides. Full article
(This article belongs to the Special Issue Optical Sensors for Industrial Inspection and Quality Control)
Show Figures

Figure 1

24 pages, 2454 KB  
Article
Low-Cost Eye-Tracking Fixation Analysis for Driver Monitoring Systems Using Kalman Filtering and OPTICS Clustering
by Jonas Brandstetter, Eva-Maria Knoch and Frank Gauterin
Sensors 2025, 25(22), 7028; https://doi.org/10.3390/s25227028 - 17 Nov 2025
Viewed by 541
Abstract
Driver monitoring systems benefit from fixation-related eye-tracking features, yet dedicated eye-tracking hardware is costly and difficult to integrate at scale. This study presents a practical software pipeline that extracts fixation-related features from conventional RGB video. Facial and pupil landmarks obtained with MediaPipe are [...] Read more.
Driver monitoring systems benefit from fixation-related eye-tracking features, yet dedicated eye-tracking hardware is costly and difficult to integrate at scale. This study presents a practical software pipeline that extracts fixation-related features from conventional RGB video. Facial and pupil landmarks obtained with MediaPipe are denoised using a Kalman filter, fixation centers are identified with the OPTICS algorithm within a sliding window, and an affine normalization compensates for head motion and camera geometry. Fixation segments are derived from smoothed velocity profiles based on a moving average. Experiments with laptop camera recordings show that the combined Kalman and OPTICS pipeline reduces landmark jitter and yields more stable fixation centroids, while the affine normalization further improves referential pupil stability. The pipeline operates with minimal computational overhead and can be implemented as a software update in existing driver monitoring or advanced driver assistance systems. This work is a proof of concept that demonstrates feasibility in a low-cost RGB setting with a limited evaluation scope. Remaining challenges include sensitivity to lighting conditions and head motion that future work may address through near-infrared sensing, adaptive calibration, and broader validation across subjects, environments, and cameras. The extracted features are relevant for future studies on cognitive load and attention, although cognitive state inference is not validated here. Full article
(This article belongs to the Section Sensing and Imaging)
Show Figures

Figure 1

2177 KB  
Proceeding Paper
Hand Gesture to Sound: A Real-Time DSP-Based Audio Modulation System for Assistive Interaction
by Laiba Khan, Hira Mariam, Marium Sajid, Aymen Khan and Zehra Fatima
Eng. Proc. 2025, 118(1), 27; https://doi.org/10.3390/ECSA-12-26516 - 7 Nov 2025
Viewed by 60
Abstract
This paper presents the design, development, and evaluation of an embedded hardware and digital signal processing (DSP)-based real-time gesture-controlled system. The system architecture utilizes an MPU6050 inertial measurement unit (IMU), Arduino Uno microcontroller, and Python-based audio interface to recognize and classify directional hand [...] Read more.
This paper presents the design, development, and evaluation of an embedded hardware and digital signal processing (DSP)-based real-time gesture-controlled system. The system architecture utilizes an MPU6050 inertial measurement unit (IMU), Arduino Uno microcontroller, and Python-based audio interface to recognize and classify directional hand gestures and transform them into auditory commands. Wrist tilts, i.e., left, right, forward, and backward, are recognized using a hybrid algorithm that uses thresholding, moving average filtering, and low-pass smoothing to remove sensor noise and transient errors. Hardware setup utilizes I2C-based sensor acquisition, onboard preprocessing on Arduino, and serial communication with a host computer running a Python script to trigger audio playing using the playsound library. Four gestures are programmed for basic needs: Hydration Request, Meal Support, Restroom Support, and Emergency Alarm. Experimental evaluation, conducted over more than 50 iterations per gesture in a controlled laboratory setup, resulted in a mean recognition rate of 92%, with system latency of 120–150 milliseconds. The approach has little calibration costs, is low-cost, and offers low-latency performance comparable to more advanced camera-based or machine learning-based methods, and is therefore suitable for portable assistive devices. Full article
Show Figures

Figure 1

17 pages, 2325 KB  
Article
Stabilizing and Optimizing of Automatic Leaf Area Index Estimation in Temporal Forest
by Junghee Lee, Nanghyun Cho, Woohyeok Kim, Jungho Im and Kyungmin Kim
Forests 2025, 16(11), 1691; https://doi.org/10.3390/f16111691 - 6 Nov 2025
Viewed by 411
Abstract
Under climate change, the importance of ecosystem monitoring has been repeatedly emphasized over the past decades. Leaf Area Index (LAI), a key ecosystem variable linking the atmosphere and rhizosphere, has been widely studied through various LAI measurement methods. As satellite-based LAI products continue [...] Read more.
Under climate change, the importance of ecosystem monitoring has been repeatedly emphasized over the past decades. Leaf Area Index (LAI), a key ecosystem variable linking the atmosphere and rhizosphere, has been widely studied through various LAI measurement methods. As satellite-based LAI products continue to advance, the demand for extensive and periodic in situ LAI observations has also increased. In this study, we evaluated the combinations of binarization techniques and temporal filtering to reduce variability in an automatic in situ LAI observation network using fisheye lens imagery, which was established by the National Institute of Forest Science (NIFoS). Compared to the widely used methods such as Otsu thresholding (Otsu) and K-means clustering (K-means), the deep learning (DL) method showed more stable LAI time series under field conditions. Under different illumination conditions, mean LAI values fluctuated significantly—from 0.89 to 3.15—depending on image acquisition time. Furthermore, sixteen temporal filtering methods were tested to identify a reasonable range of LAI values, with optimal post-processing strategies suggested: seven-day moving average for maximum LAI (LAI different range among filtering methods −6.1~−1.5) and a three-day moving average excluding rainy days for minimum LAI (LAI different range among filtering methods 0~0.9). This study highlights uncertainties in canopy classification methods, the effects of acquisition timing and lighting, and the necessity of outlier filtering in automatic LAI networks. Despite these challenges, the need for automated LAI observation system is growing, particularly in complex and fragmented forests such as those found in South Korea. Full article
(This article belongs to the Section Forest Ecology and Management)
Show Figures

Figure 1

16 pages, 1252 KB  
Article
HAR-RV-CARMA: A Kalman Filter-Weighted Hybrid Model for Enhanced Volatility Forecasting
by Chigozie Andy Ngwaba
Risks 2025, 13(11), 223; https://doi.org/10.3390/risks13110223 - 6 Nov 2025
Viewed by 1197
Abstract
This paper introduces a new hybrid model, HAR-RV-CARMA, which combines the Heterogeneous Autoregressive model for Realized Volatility (HAR-RV) with the Continuous Autoregressive Moving Average (CARMA) model. The key innovation of this study lies in the use of a Kalman filter-based dynamic state weighting [...] Read more.
This paper introduces a new hybrid model, HAR-RV-CARMA, which combines the Heterogeneous Autoregressive model for Realized Volatility (HAR-RV) with the Continuous Autoregressive Moving Average (CARMA) model. The key innovation of this study lies in the use of a Kalman filter-based dynamic state weighting mechanism to optimally combine the predictive capabilities of both models while mitigating overfitting. The proposed model is applied to five major Covered Call Exchange-Traded Funds (ETFs), QYLD, XYLD, RYLD, JEPI, and JEPQ, utilizing daily realized volatility data from 2019 to 2024. Model performance is evaluated against standalone HAR-RV and CARMA models using metrics such as Mean Absolute Error (MAE), Root Mean Squared Error (RMSE), Quasi-Likelihood (QLIKE), Akaike Information Criterion (AIC), and Bayesian Information Criterion (BIC). Additionally, the study assesses directional accuracy and conducts a Diebold-Mariano test to compare forecast performance against the standalone models statistically. Empirical results suggest that the HAR-RV-CARMA hybrid model significantly outperforms both HAR-RV and CARMA in volatility forecasting across all evaluation criteria. It achieves lower forecast errors, superior goodness-of-fit, and higher directional accuracy, with Diebold-Mariano test outcomes rejecting the null hypothesis of equal predictive ability at significant levels. These findings highlight the effectiveness of dynamic model weighting in improving predictive accuracy and offer a strong framework for volatility modeling in financial markets. Full article
(This article belongs to the Special Issue Risk Management in Financial and Commodity Markets)
Show Figures

Figure 1

16 pages, 6124 KB  
Article
FPGA-Parallelized Digital Filtering for Real-Time Linear Envelope Detection of Surface Electromyography Signal on cRIO Embedded System
by Abdelouahad Achmamad, Atman Jbari and Nourdin Yaakoubi
Sensors 2025, 25(21), 6770; https://doi.org/10.3390/s25216770 - 5 Nov 2025
Viewed by 513
Abstract
Surface electromyography (sEMG) signal processing has been the subject of many studies for many years now. These studies had the main objective of providing pertinent information to medical experts to help them make correct interpretations and medical diagnoses. Beyond its clinical relevance, sEMG [...] Read more.
Surface electromyography (sEMG) signal processing has been the subject of many studies for many years now. These studies had the main objective of providing pertinent information to medical experts to help them make correct interpretations and medical diagnoses. Beyond its clinical relevance, sEMG plays a critical role in human–machine interface systems by monitoring skeletal muscle activity through analysis of the signal’s amplitude envelope. Achieving accurate envelope detection, however, demands a robust and efficient signal processing pipeline. This paper presents the implementation of an optimized processing framework for the real-time linear envelope detection of sEMG signals. The proposed pipeline comprises three main stages, namely data acquisition, full-wave rectification, and low-pass filtering, where the deterministic execution time of the algorithm on the FPGA (98 ns per sample) is two orders of magnitude faster than the data acquisition sample interval (200 µs), guaranteeing real-time performance. The entire algorithm is designed for deployment on the FPGA core of a CompactRIO embedded controller, with emphasis on achieving high accuracy while minimizing hardware resource consumption. For this purpose, a parallel second-order structure of the Butterworth low-pass (LP) filter is proposed. The designed filter is tested and compared practically to the conventional method, which is the moving average (MAV) filter. The mean square error (MSE) is used as a metric for performance evaluation. From the analysis, it is observed that the proposed design LP filter shows an improved MSE and reduced hardware resources than the MAV filter. Furthermore, the comparative analysis and the results show that our proposed design LP filter is a valid and reliable method for linear envelope detection. Full article
(This article belongs to the Section Electronic Sensors)
Show Figures

Figure 1

10 pages, 40138 KB  
Article
Scatter Removal in Photon-Counting Dual-Energy Chest X-Ray Imaging Using a Moving Block Method: A Simulation Phantom Study
by Bahaa Ghammraoui and Yee Lam Elim Thompson
Sensors 2025, 25(21), 6734; https://doi.org/10.3390/s25216734 - 3 Nov 2025
Viewed by 560
Abstract
This work investigates the impact of scatter correction on photon-counting dual-energy chest radiography using a moving block method, focusing on quantifying improvements with the IEC 62220-2-1 dual-energy metrics. A modified LucAl-based chest phantom with PMMA and aluminum inserts was modeled in three sizes [...] Read more.
This work investigates the impact of scatter correction on photon-counting dual-energy chest radiography using a moving block method, focusing on quantifying improvements with the IEC 62220-2-1 dual-energy metrics. A modified LucAl-based chest phantom with PMMA and aluminum inserts was modeled in three sizes (small, standard, large) to represent different patient sizes. Monte Carlo simulations with MC-GPU and the Photon Counting Toolkit were used to simulate a CdTe photon-counting detector with two energy thresholds at 30 and 70 keV. Scatter was estimated from blocker shadows at 25 positions, interpolated across the field of view, and smoothed with a Gaussian filter (σ=5.0 mm), then subtracted separately from low- and high-energy images. Performance was evaluated using the per-feature dual-energy contrast (DEC) and the kerma-normalized dual-energy subtraction efficiency (DSE) with all acquisitions normalized to an entrance air kerma of 1 mGy to reflect clinical exposure conditions. In simulations, the moving block estimate reproduced the true scatter distribution with an average pixel-wise error of 0.4%. Scatter contamination introduced visible artifacts in the dual-energy subtraction images, particularly in aluminum-enhanced (Al-enhanced) images, and reduced contrast for target materials by up to 25%, as reflected in both DEC and DSE values at a fixed dose. Scatter correction restored image contrast, increased DEC for target materials while keeping non-target DEC low, and reduced edge artifacts across phantom sizes with the largest gains in the large phantom. These results support the moving block method as a dose-neutral strategy to improve dual-energy subtraction performance in photon-counting chest radiography. Full article
(This article belongs to the Special Issue Recent Advances in X-Ray Sensing and Imaging)
Show Figures

Figure 1

18 pages, 4521 KB  
Article
An Adaptive Variable-Parameter MAF-MATCH Algorithm for Grid-Voltage Detection Under Non-Ideal Conditions
by Xielin Shen, Yanqiang Lin, Bo Yuan, Dongdong Chen and Zhenyu Li
Electronics 2025, 14(21), 4288; https://doi.org/10.3390/electronics14214288 - 31 Oct 2025
Viewed by 292
Abstract
With the increasing penetration of renewable energy and the rising demand for power quality, the dynamic performance and accuracy of grid-voltage detection have become crucial for the control of grid-following devices such as dynamic voltage restorers (DVRs). However, the conventional moving average filter [...] Read more.
With the increasing penetration of renewable energy and the rising demand for power quality, the dynamic performance and accuracy of grid-voltage detection have become crucial for the control of grid-following devices such as dynamic voltage restorers (DVRs). However, the conventional moving average filter (MAF) in grid-voltage detection suffers from inherent limitations in dynamic response. To address this issue, this paper proposes a voltage-detection method, which is based on an adaptive variable-parameter filtering algorithm termed MAF-MATCH-V. First, a cascaded filter model is constructed by integrating a zero-pole matcher (MATCH) with the MAF. Frequency-domain analysis demonstrates that the MATCH compensates for the mid- and high-frequency magnitude attenuation and reduces the phase delay of the MAF, thereby accelerating the dynamic response while preserving its harmonic-rejection capability. Second, the influence of the matching coefficient on the time-domain response is investigated, and a time-varying adaptive strategy is designed to balance rapid disturbance recognition with steady-state convergence. Finally, experimental results under various non-ideal grid conditions demonstrate that the proposed method achieves superior overall performance compared with conventional approaches. Specifically, MAF-MATCH-V realizes millisecond-level event recognition and zero steady-state error convergence, making it a practical solution for the real-time control of grid-following equipment in modern power systems. Full article
(This article belongs to the Section Power Electronics)
Show Figures

Figure 1

24 pages, 1800 KB  
Article
A Smart Optimization Model for Reliable Signal Detection in Financial Markets Using ELM and Blockchain Technology
by Deepak Kumar, Priyanka Pramod Pawar, Santosh Reddy Addula, Mohan Kumar Meesala, Oludotun Oni, Qasim Naveed Cheema and Anwar Ul Haq
FinTech 2025, 4(4), 56; https://doi.org/10.3390/fintech4040056 - 23 Oct 2025
Viewed by 831
Abstract
This study proposes a novel approach to improve the reliability of trading signals for gold market prediction by integrating technical analysis indicators, Moving Averages (MAs), MACD, and Ichimoku Cloud, with a Particle Swarm-Optimized Extreme Learning Machine (PSO-ELM). Traditional time-series models often fail to [...] Read more.
This study proposes a novel approach to improve the reliability of trading signals for gold market prediction by integrating technical analysis indicators, Moving Averages (MAs), MACD, and Ichimoku Cloud, with a Particle Swarm-Optimized Extreme Learning Machine (PSO-ELM). Traditional time-series models often fail to capture the complex, non-linear dynamics of financial markets, whereas technical indicators combined with machine learning enhance predictive accuracy. Using daily gold prices from January–October 2020, the PSO-ELM model demonstrated superior performance in filtering false signals, achieving high precision, recall, and overall accuracy. The results highlight the effectiveness of combining technical analysis with machine learning for robust signal validation, providing a practical framework for traders and investors. While focused on gold, this methodology can be extended to other financial assets and market conditions. The integration of machine learning and blockchain enhances both predictive reliability and operational trust, offering traders, investors, and institutions a robust framework for decision support in dynamic financial environments. Full article
Show Figures

Figure 1

20 pages, 3517 KB  
Article
On the Use of Machine Learning Methods for EV Battery Pack Data Forecast Applied to Reconstructed Dynamic Profiles
by Joaquín de la Vega, Jordi-Roger Riba and Juan Antonio Ortega-Redondo
Appl. Sci. 2025, 15(20), 11291; https://doi.org/10.3390/app152011291 - 21 Oct 2025
Viewed by 530
Abstract
Lithium-ion batteries are essential to electric vehicles, so it is crucial to continuously monitor and control their health. However, since today’s battery packs consist of hundreds or thousands of cells, monitoring all of them is challenging. Additionally, the performance of the entire battery [...] Read more.
Lithium-ion batteries are essential to electric vehicles, so it is crucial to continuously monitor and control their health. However, since today’s battery packs consist of hundreds or thousands of cells, monitoring all of them is challenging. Additionally, the performance of the entire battery pack is often limited by the weakest cell. Therefore, developing effective monitoring techniques that can reliably forecast the remaining time to depletion (RTD) of lithium-ion battery cells is essential for safe and efficient battery management. However, even in robust systems, this data can be lost due to electromagnetic interference, microcontroller malfunction, failed contacts, and other issues. Gaps in voltage measurements compromise the accuracy of data-driven forecasts. This work systematically evaluates how different voltage reconstruction methods affect the performance of recurrent neural network (RNN) forecast models trained to predict RTD through quantile regression. The paper uses experimental battery pack data based on the behavior of an electric vehicle under dynamic driving conditions. Artificial gaps of 500 s were introduced at the beginning, middle, and end of each discharge phase, resulting in over 4300 reconstruction cases. Four reconstruction methods were considered: a zero-order hold (ZOH), an autoregressive integrated moving average (ARIMA) model, a gated recurrent unit (GRU) model, and a hybrid unscented Kalman filter (UKF) model. The results presented here reveal that the UKF model, followed by the GRU model, outperform alternative reconstruction methods. These models minimize signal degradation and provide forecasts similar to the original past data signal, thus achieving the highest coefficient of determination and the lowest error indicators. The reconstructed signals were fed into LSTM and GRU RNNs to estimate RTD, which produced confidence intervals and median values for decision-making purposes. Full article
(This article belongs to the Special Issue AI-Based Machinery Health Monitoring)
Show Figures

Figure 1

19 pages, 875 KB  
Article
A Comparative Analysis of Preprocessing Filters for Deep Learning-Based Equipment Power Efficiency Classification and Prediction Models
by Sang-Ha Sung, Chang-Sung Seo, Michael Pokojovy and Sangjin Kim
Appl. Sci. 2025, 15(20), 11277; https://doi.org/10.3390/app152011277 - 21 Oct 2025
Viewed by 484
Abstract
The quality of input data is critical to the performance of time-series classification models, particularly in the domain for industrial sensor data where noise and anomalies are frequent. This study investigates how various filtering-based preprocessing techniques impact the accuracy and robustness of a [...] Read more.
The quality of input data is critical to the performance of time-series classification models, particularly in the domain for industrial sensor data where noise and anomalies are frequent. This study investigates how various filtering-based preprocessing techniques impact the accuracy and robustness of a Transformer model that predicts power efficiency states (Normal, Caution, Warning) from minute-level IIoT sensor data. We evaluated five techniques: a baseline, Simple Moving Average, Median filter, Hampel filter, and Kalman filter. For each technique, we conducted systematic experiments across time windows (360 and 720 min) that reflect real-world industrial inspection cycles, along with five prediction offsets (up to 2880 min). To ensure statistical robustness, we repeated each experiment 20 times with different random seeds. The results show that the Simple Moving Average filter, combined with a 360 min window and a short-term prediction offset, yielded the best overall performance and stability. While other techniques such as the Kalman and Median filters showed situational strengths, methods focused on outlier removal, like the Hampel filter, adversely affected performance. This study provides empirical evidence that a simple and efficient filtering strategy such as Simple Moving Average, can significantly and reliably enhance model performance for power efficiency prediction tasks. Full article
Show Figures

Figure 1

Back to TopTop