Sign in to use this feature.

Years

Between: -

Subjects

remove_circle_outline
remove_circle_outline
remove_circle_outline
remove_circle_outline
remove_circle_outline
remove_circle_outline
remove_circle_outline
remove_circle_outline
remove_circle_outline

Journals

remove_circle_outline
remove_circle_outline
remove_circle_outline
remove_circle_outline
remove_circle_outline
remove_circle_outline
remove_circle_outline

Article Types

Countries / Regions

remove_circle_outline
remove_circle_outline
remove_circle_outline
remove_circle_outline
remove_circle_outline
remove_circle_outline
remove_circle_outline

Search Results (727)

Search Parameters:
Keywords = local planners

Order results
Result details
Results per page
Select all
Export citation of selected articles as:
36 pages, 3276 KB  
Article
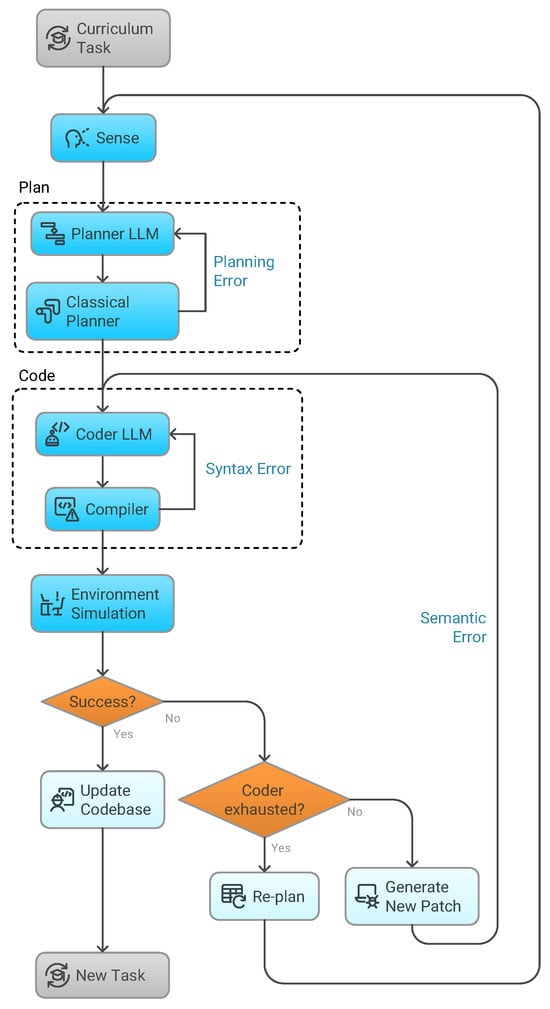
Robot Planning via LLM Proposals and Symbolic Verification
by Drejc Pesjak and Jure Žabkar
Mach. Learn. Knowl. Extr. 2026, 8(1), 22; https://doi.org/10.3390/make8010022 - 16 Jan 2026
Abstract
Planning in robotics represents an ongoing research challenge, as it requires the integration of sensing, reasoning, and execution. Although large language models (LLMs) provide a high degree of flexibility in planning, they often introduce hallucinated goals and actions and consequently lack the formal [...] Read more.
Planning in robotics represents an ongoing research challenge, as it requires the integration of sensing, reasoning, and execution. Although large language models (LLMs) provide a high degree of flexibility in planning, they often introduce hallucinated goals and actions and consequently lack the formal reliability of deterministic methods. In this paper, we address this limitation by proposing a hybrid Sense–Plan–Code–Act (SPCA) framework that combines perception, LLM-based reasoning, and symbolic planning. Within the proposed approach, sensory information is first transformed into a symbolic description of the world in Planning Domain Definition Language (PDDL) using an LLM. A heuristic planner is then used to generate a valid plan, which is subsequently converted to code by a second LLM. The generated code is first validated syntactically through compilation and then semantically in simulation. When errors are detected, local corrections can be applied and the process is repeated as necessary. The proposed method is evaluated in the OpenAI Gym MiniGrid reinforcement learning environment and in a Gazebo simulation on a UR5 robotic arm using a curriculum of tasks with increasing complexity. The system successfully completes approximately 71–75% of tasks across environments with a relatively low number of simulation iterations. Full article
Show Figures

Figure 1

20 pages, 7030 KB  
Article
Latency-Aware Benchmarking of Large Language Models for Natural-Language Robot Navigation in ROS 2
by Murat Das, Zawar Hussain and Muhammad Nawaz
Sensors 2026, 26(2), 608; https://doi.org/10.3390/s26020608 - 16 Jan 2026
Abstract
A growing challenge in mobile robotics is the reliance on complex graphical interfaces and rigid control pipelines, which limit accessibility for non-expert users. This work introduces a latency-aware benchmarking framework that enables natural-language robot navigation by integrating multiple Large Language Models (LLMs) with [...] Read more.
A growing challenge in mobile robotics is the reliance on complex graphical interfaces and rigid control pipelines, which limit accessibility for non-expert users. This work introduces a latency-aware benchmarking framework that enables natural-language robot navigation by integrating multiple Large Language Models (LLMs) with the Robot Operating System 2 (ROS 2) Navigation 2 (Nav2) stack. The system allows robots to interpret and act upon free-form text instructions, replacing traditional Human–Machine Interfaces (HMIs) with conversational interaction. Using a simulated TurtleBot4 platform in Gazebo Fortress, we benchmarked a diverse set of contemporary LLMs, including GPT-3.5, GPT-4, GPT-5, Claude 3.7, Gemini 2.5, Mistral-7B Instruct, DeepSeek-R1, and LLaMA-3.3-70B, across three local planners, namely Dynamic Window Approach (DWB), Timed Elastic Band (TEB), and Regulated Pure Pursuit (RPP). The framework measures end-to-end response latency, instruction-parsing accuracy, path quality, and task success rate in standardised indoor scenarios. The results show that there are clear trade-offs between latency and accuracy, where smaller models respond quickly but have less spatial reasoning, while larger models have more consistent navigation intent but take longer to respond. The proposed framework is the first reproducible multi-LLM system with multi-planner evaluations within ROS 2, supporting the development of intuitive and latency-efficient natural-language interfaces for robot navigation. Full article
Show Figures

Figure 1

19 pages, 2837 KB  
Article
An Open-Source System for Public Transport Route Data Curation Using OpenTripPlanner in Australia
by Kiki Adhinugraha, Yusuke Gotoh and David Taniar
Computers 2026, 15(1), 58; https://doi.org/10.3390/computers15010058 - 14 Jan 2026
Viewed by 28
Abstract
Access to large-scale public transport journey data is essential for analysing accessibility, equity, and urban mobility. Although digital platforms such as Google Maps provide detailed routing for individual users, their licensing and access restrictions prevent systematic data extraction for research purposes. Open-source routing [...] Read more.
Access to large-scale public transport journey data is essential for analysing accessibility, equity, and urban mobility. Although digital platforms such as Google Maps provide detailed routing for individual users, their licensing and access restrictions prevent systematic data extraction for research purposes. Open-source routing engines such as OpenTripPlanner offer a transparent alternative, but are often limited to local or technical deployments that restrict broader use. This study evaluates the feasibility of deploying a publicly accessible, open-source routing platform based on OpenTripPlanner to support large-scale public transport route simulation across multiple cities. Using Australian metropolitan areas as a case study, the platform integrates GTFS and OpenStreetMap data to enable repeatable journey queries through a web interface, an API, and bulk processing tools. Across eight metropolitan regions, the system achieved itinerary coverage above 90 percent and sustained approximately 3000 routing requests per minute under concurrent access. These results demonstrate that open-source routing infrastructure can support reliable, large-scale route simulation using open data. Beyond performance, the platform enables public transport accessibility studies that are not feasible with proprietary routing services, supporting reproducible research, transparent decision-making, and evidence-based transport planning across diverse urban contexts. Full article
(This article belongs to the Special Issue Computational Science and Its Applications 2025 (ICCSA 2025))
Show Figures

Figure 1

29 pages, 2810 KB  
Article
PAIR: A Hybrid A* with PPO Path Planner for Multi-UAV Navigation in 2-D Dynamic Urban MEC Environments
by Bahaa Hussein Taher, Juan Luo, Ying Qiao and Hussein Ridha Sayegh
Drones 2026, 10(1), 58; https://doi.org/10.3390/drones10010058 - 13 Jan 2026
Viewed by 78
Abstract
Emerging multi-unmanned aerial vehicle (multi-UAV) applications in smart cities must navigate cluttered airspace while meeting tight mobile edge computing (MEC) deadlines. Classical grid planners, including A-star (A*), D-star Lite (D* Lite), and conflict-based search with D-star Lite (CBS-D*) and metaheuristics such asparticle swarm [...] Read more.
Emerging multi-unmanned aerial vehicle (multi-UAV) applications in smart cities must navigate cluttered airspace while meeting tight mobile edge computing (MEC) deadlines. Classical grid planners, including A-star (A*), D-star Lite (D* Lite), and conflict-based search with D-star Lite (CBS-D*) and metaheuristics such asparticle swarm optimization (PSO), either replan too slowly in dynamic scenes or waste energy on long detours. This paper presents PPO-adjusted incremental refinement (PAIR), a decentralized hybrid planner that couples an A* global backbone with a continuous PPO refinement module for multi-UAV navigation on two-dimensional (2-D) urban grids. A* produces feasible waypoint routes, while a shared risk-aware PPO policy applies local offsets from a compact state encoding. MEC tasks are allocated by a separate heterogeneous scheduler; PPO optimizes geometric objectives (path length, risk, and a normalized propulsion-energy surrogate). Across nine benchmark scenarios with static and Markovian dynamic obstacles, PAIR achieves 100% mission success (matching the strongest baselines) while delivering the best energy surrogate (104.9 normalized units) and shortest mean travel time (207.8 s) on a reproducible 100×100 grid at fixed UAV speed. Relative to the strongest non-learning baseline (PSO), PAIR reduces energy by about 4% and travel time by about 3%, and yields roughly 10–20% gains over the remaining planners. An obstacle-density sweep with 5–30 moving obstacles further shows that PAIR maintains shorter paths and the lowest cumulative replanning time, supporting real-time multi-UAV navigation in dynamic urban MEC environments. Full article
(This article belongs to the Special Issue Path Planning, Trajectory Tracking and Guidance for UAVs: 3rd Edition)
Show Figures

Figure 1

23 pages, 12759 KB  
Article
Mapping Urban Vitality: Geospatial Analysis of Commercial Diversity and Tourism
by Sié Cyriac Noufe, Rachid Belaroussi, Francis Dupin and Pierre-Olivier Vandanjon
Urban Sci. 2026, 10(1), 21; https://doi.org/10.3390/urbansci10010021 - 1 Jan 2026
Viewed by 237
Abstract
Business diversity in proximity-based environments is emerging as an important requirement in urban planning, especially with the rise of concepts such as the 15-min city, which aim to enhance urban vitality. While many studies have focused on assessing vitality through the conditions defined [...] Read more.
Business diversity in proximity-based environments is emerging as an important requirement in urban planning, especially with the rise of concepts such as the 15-min city, which aim to enhance urban vitality. While many studies have focused on assessing vitality through the conditions defined by Jane Jacobs, few have specifically measured commercial diversity and analyzed its relationship with place popularity, attendance, and tourism activity. Using geo-localized data on businesses and Google Maps reviews in Paris, a diversity index was constructed based on Shannon entropy derived from business categories—Culture and leisure, Food and beverage, Retail stores, Local services—and explored its correlations through statistical analysis. The study reveals a higher level of commercial diversity in central areas compared to the outskirts, as indicated by spatial clustering analysis, along with a positive association between diversity and attendance. However, no significant relationship was observed between commercial diversity and the popularity of the selected establishments. These findings may inform policymakers and urban planners in designing more locally diversified cities and, more broadly, in promoting sustainable urban vitality. Full article
(This article belongs to the Special Issue GIS in Urban Planning and Spatial Analysis)
Show Figures

Figure 1

26 pages, 2268 KB  
Systematic Review
Waste-to-Energy in India: A Decompositional Analysis
by Pravin Kokane, Ganesh Shete, Komal Handore, Rakshit Jakhar and Katarzyna Styszko
Appl. Sci. 2026, 16(1), 377; https://doi.org/10.3390/app16010377 - 29 Dec 2025
Viewed by 317
Abstract
This study presents a comprehensive decomposition analysis of waste-to-energy (WtE) in India through a systematic literature review (SLR) employing the PRISMA guidelines. The findings underscore the immense potential of WtE technologies in addressing India’s escalating municipal solid waste (MSW) generation amid rapid urbanization [...] Read more.
This study presents a comprehensive decomposition analysis of waste-to-energy (WtE) in India through a systematic literature review (SLR) employing the PRISMA guidelines. The findings underscore the immense potential of WtE technologies in addressing India’s escalating municipal solid waste (MSW) generation amid rapid urbanization while simultaneously contributing to sustainable energy production and circular economy goals. The thematic analysis reveals four key themes: global trends in MSW generation, MSW as an alternative energy source, WtE approaches within a circular economy framework, and the impact of India’s urban expansion on MSW generation. Despite significant potential, India’s current WtE initiatives face substantial challenges, including inadequate waste segregation, policy gaps, public resistance, technological limitations, and insufficient financial investment. To effectively harness WtE technologies, strategic efforts must focus on robust policy implementation, indigenous technology advancement tailored to India’s waste characteristics, fostering public–private partnerships, and enhancing community engagement to mitigate public concerns. Future research should aim to quantify the economic, environmental, and social impacts of localized WtE interventions to guide scalable solutions. This study contributes valuable insights to policymakers, urban planners, and stakeholders aiming to transition India toward sustainable waste management and energy systems. Full article
(This article belongs to the Special Issue Feature Review Papers in Environmental Sciences)
Show Figures

Figure 1

21 pages, 4823 KB  
Article
QL-HIT2F: A Q-Learning-Aided Adaptive Fuzzy Path Planning Algorithm with Enhanced Obstacle Avoidance
by Nana Zhou, Fengjun Zhou, Changming Li and Jianning Zhong
Sensors 2026, 26(1), 200; https://doi.org/10.3390/s26010200 - 27 Dec 2025
Viewed by 373
Abstract
There has been significant interest in solving robot path planning problems using fuzzy logic-based methods. Recently, the Genetic Algorithm-based Hierarchical Interval Type-2 Fuzzy (GA-HIT2F) system has been introduced as a novel planner in this domain. However, this method lacks adaptability to changes in [...] Read more.
There has been significant interest in solving robot path planning problems using fuzzy logic-based methods. Recently, the Genetic Algorithm-based Hierarchical Interval Type-2 Fuzzy (GA-HIT2F) system has been introduced as a novel planner in this domain. However, this method lacks adaptability to changes in target points, and insufficient flexibility can lead to planning failures in local minimum traps, making it difficult to apply to complex scenarios. In this paper, we identify the limitations of the original GA-HIT2F approach and propose an enhanced Q-Learning-aided Adaptive Hierarchical Interval Type-2 Fuzzy (QL-HIT2F) algorithm for path planning. The proposed planner incorporates reinforcement learning to improve a robot’s capability to avoid collisions with special obstacles. Additionally, the average obstacle orientation (AOO) is introduced to optimize the robot’s angular adjustments. Two supplementary robot parameters are integrated into the reinforcement learning action space, along with fuzzy membership parameters. The training process also introduces the concepts of meta-map and sub-training. Simulation results from a series of path planning experiments validate the feasibility and effectiveness of the proposed QL-HIT2F approach. Full article
Show Figures

Figure 1

22 pages, 7393 KB  
Article
Interpreting Regional Functions Around Urban Rail Stations by Integrating Dockless Bike Sharing and POI Patterns: Case Study of Beijing, China
by Siyang Liu, Jian Rong, Chenjing Zhou, Miao Guo and Haodong Sun
Urban Sci. 2026, 10(1), 1; https://doi.org/10.3390/urbansci10010001 - 19 Dec 2025
Viewed by 367
Abstract
Identifying area functions around urban rail transit (URT) stations is crucial for optimizing urban planning and infrastructure allocation. Traditional methods relying on static land-use data fail to capture dynamic human–environment interactions, while emerging mobility datasets suffer from spatial granularity limitations. This study bridges [...] Read more.
Identifying area functions around urban rail transit (URT) stations is crucial for optimizing urban planning and infrastructure allocation. Traditional methods relying on static land-use data fail to capture dynamic human–environment interactions, while emerging mobility datasets suffer from spatial granularity limitations. This study bridges this gap by integrating spatiotemporal patterns of dockless bike sharing (DBS) with Point of Interest (POI) configurations to characterize station functions. Taking Beijing as a case study, we develop a cluster analysis framework that synthesizes DBS density fluctuations, parking distribution shifts between day/night periods, and POI features. Cluster results reveal functionally distinct station groups with statistically significant differences in both DBS usage patterns and POI distributions. Critically, high-density urban cores exhibit concentrated bicycle usage aligned with mixed POI agglomerations, while suburban zones demonstrate commuter-oriented fluctuations with evening residential surges. This alignment between DBS-derived activity signatures and POI-based land-use features provides actionable insights: planners can optimize bicycle parking in residential clusters, calibrate last-mile connections in employment cores, and adapt infrastructure to localized functional transitions—ultimately enhancing URT-integrated sustainable development. Full article
(This article belongs to the Special Issue Transit-Oriented Land Development and/or 15-Minute Cities)
Show Figures

Figure 1

23 pages, 874 KB  
Systematic Review
A Systematic Review of GIS-Driven Road Traffic Accident Evaluation
by Basha Fayissa Deressa, Kidanemariam Alula Habtegiogis, Destaw Kifile Endashaw, Baqer Muhammad Al-Ramadan and Hassan Musaed Al-Ahmadi
Vehicles 2025, 7(4), 161; https://doi.org/10.3390/vehicles7040161 - 16 Dec 2025
Viewed by 652
Abstract
The review has explored the application of Geographic Information Systems (GIS) in evaluating road traffic crashes, stressing its role in identifying crash spatial patterns and hotspots. GIS offers a framework for integrating spatial and non-spatial data, allowing scholars and planners to visualize crash-prone [...] Read more.
The review has explored the application of Geographic Information Systems (GIS) in evaluating road traffic crashes, stressing its role in identifying crash spatial patterns and hotspots. GIS offers a framework for integrating spatial and non-spatial data, allowing scholars and planners to visualize crash-prone areas and understand their distribution. A total of 77 research articles from the publication period of 2010–2025 were included for final reviews. A Systematic Reviews and Meta-Analyses (PRISMA) approach is followed to provide well-structured, transparent, and standardized information on articles. The intention is to assess how different GIS techniques contribute to road safety analysis and to the development of effective intervention strategies. The review focused particularly on four key GIS-based spatial analysis methods: Kernel Density Estimation (KDE), Network KDE, Moran’s I (Global and Local), and Getis-Ord Gi*. Among these, KDE and Moran’s I were the most frequently adopted techniques, covering about 31.17% and 23.38% of reviewed articles, respectively. These techniques are essential for identifying statistically significant clusters and crash concentration. Despite their promising results, the studies also reveal limitations, including inconsistent data quality, high computational demands, and limited use of variables such as road geometry characteristics. Although GIS is an effective tool for planning and analyzing road safety, these deficiencies might be addressed by future studies that advance the use of real-time spatial analytics and incorporate more diversified information. Overall, the review has reinforced the critical role of GIS in improving traffic safety through real-time data-driven interventions. Full article
Show Figures

Figure 1

19 pages, 2492 KB  
Article
Integrating Remote Sensing, GIS, and Citizen Science to Map Illegal Waste Dumping Susceptibility in Dakar, Senegal
by Norma Scharf, Bénédicte Ducry, Bocar Sy, Abdoulaye Djim and Pierre Lacroix
Sustainability 2025, 17(24), 11137; https://doi.org/10.3390/su172411137 - 12 Dec 2025
Viewed by 638
Abstract
Solid waste management remains a critical challenge in rapidly urbanizing regions of the Global South, where limited infrastructure and informal disposal practices compromise environmental and public health. This study addresses the issue of illegal waste dumping in Dakar, Senegal, by integrating remote sensing, [...] Read more.
Solid waste management remains a critical challenge in rapidly urbanizing regions of the Global South, where limited infrastructure and informal disposal practices compromise environmental and public health. This study addresses the issue of illegal waste dumping in Dakar, Senegal, by integrating remote sensing, geographic information systems, and citizen science into a multi-criteria framework to identify areas most susceptible to dumping. Using Landsat 8 and Sentinel-2 imagery, indicators such as land surface temperature, vegetation, soil, and water indices were combined with demographic and infrastructural data. A citizen survey involving local university students provided social perception scores and criterion weights through the Analytic Hierarchy Process. The resulting susceptibility maps revealed that high and very high dumping probabilities are concentrated around the Mbeubeuss landfill and densely populated areas of Keur Massar, while Malika showed lower susceptibility. Sensitivity analysis confirmed the model’s robustness but highlighted the influence of thermal and social perception variables. The results show that 28–35% of the study area falls under high or very high susceptibility, with hotspots concentrated near wetlands, informal settlements, and poorly serviced road networks. The weighted model demonstrates stronger spatial coherence compared to the unweighted version, offering improved interpretability for waste monitoring. These findings provide actionable insights for the Société Nationale de Gestion Intégrée des Déchets (SONAGED) and for municipal planners to prioritize interventions in high-susceptibility zones. Rather than being entirely novel, this study builds on existing remote sensing, geographic information systems and citizen science approaches by integrating them within a multi-criteria framework specifically adapted to a West African context. Full article
Show Figures

Figure 1

34 pages, 6823 KB  
Article
Three-Dimensional Autonomous Navigation of Unmanned Underwater Vehicle Based on Deep Reinforcement Learning and Adaptive Line-of-Sight Guidance
by Jianya Yuan, Hongjian Wang, Bo Zhong, Chengfeng Li, Yutong Huang and Shaozheng Song
J. Mar. Sci. Eng. 2025, 13(12), 2360; https://doi.org/10.3390/jmse13122360 - 11 Dec 2025
Viewed by 374
Abstract
Unmanned underwater vehicles (UUVs) face significant challenges in achieving safe and efficient autonomous navigation in complex marine environments due to uncertain perception, dynamic obstacles, and nonlinear coupled motion control. This study proposes a hierarchical autonomous navigation framework that integrates improved particle swarm optimization [...] Read more.
Unmanned underwater vehicles (UUVs) face significant challenges in achieving safe and efficient autonomous navigation in complex marine environments due to uncertain perception, dynamic obstacles, and nonlinear coupled motion control. This study proposes a hierarchical autonomous navigation framework that integrates improved particle swarm optimization (PSO) for 3D global route planning, and a deep deterministic policy gradient (DDPG) algorithm enhanced by noisy networks and proportional prioritized experience replay (PPER) for local collision avoidance. To address dynamic sideslip and current-induced deviations during execution, a novel 3D adaptive line-of-sight (ALOS) guidance method is developed, which decouples nonlinear motion in horizontal and vertical planes and ensures robust tracking. The global planner incorporates a multi-objective cost function that considers yaw and pitch adjustments, while the improved PSO employs nonlinearly synchronized adaptive weights to enhance convergence and avoid local minima. For local avoidance, the proposed DDPG framework incorporates a memory-enhanced state–action representation, GRU-based temporal processing, and stratified sample replay to enhance learning stability and exploration. Simulation results indicate that the proposed method reduces route length by 5.96% and planning time by 82.9% compared to baseline algorithms in dynamic scenarios, it achieves an up to 11% higher success rate and 10% better efficiency than SAC and standard DDPG. The 3D ALOS controller outperforms existing guidance strategies under time-varying currents, ensuring smoother tracking and reduced actuator effort. Full article
(This article belongs to the Special Issue Design and Application of Underwater Vehicles)
Show Figures

Figure 1

35 pages, 5505 KB  
Article
Assessing Positive Energy District Potential: A Case Study in Central Italy
by Giuseppina Ciulla, Mario Miranna, Francesco Guarino, Maurizio Cellura, Sonia Longo, Paolo Civiero, Ilaria Montella and Paola Marrone
Energies 2025, 18(24), 6431; https://doi.org/10.3390/en18246431 - 9 Dec 2025
Viewed by 418
Abstract
This study investigates the application of the Positive Energy District paradigm to two existing and morphologically diverse urban districts in Rome: Testaccio and Valco San Paolo. The research aims to evaluate the feasibility and effectiveness of district-scale energy retrofitting strategies, integrating dynamic simulation [...] Read more.
This study investigates the application of the Positive Energy District paradigm to two existing and morphologically diverse urban districts in Rome: Testaccio and Valco San Paolo. The research aims to evaluate the feasibility and effectiveness of district-scale energy retrofitting strategies, integrating dynamic simulation tools to model current energy behavior and assess future scenarios. The methodology combines a range of interventions including envelope insulation, high-performance glazing, HVAC system upgrades, efficient lighting solutions, and large-scale photovoltaic deployment. Additionally, the study explores the potential benefits of energy storage systems, with particular focus on the optimal sizing of lithium-ion battery solutions to enhance local self-consumption and reduce grid dependency. Key performance indicators are used to analyze the alignment between renewable energy generation and district demand, as well as the interaction with the electrical grid. By calibrating simulation models with real thermophysical and consumption data, the research ensures methodological robustness and enables the replicability of the proposed approach in other urban contexts. The study offers a comprehensive framework for planners and policymakers seeking to support the decarbonization and resilience of urban districts through the implementation of PEDs. Future developments will focus on optimizing storage management, assessing the environmental impact of battery life cycles, and integrating PEDs within broader urban energy ecosystems. Full article
Show Figures

Figure 1

22 pages, 3280 KB  
Article
A Novel Scenario-Based Comparative Framework for Short- and Medium-Term Solar PV Power Forecasting Using Deep Learning Models
by Elif Yönt Aydın, Kevser Önal, Cem Haydaroğlu, Heybet Kılıç, Özal Yıldırım, Oğuzhan Katar and Hüseyin Erdoğan
Appl. Sci. 2025, 15(24), 12965; https://doi.org/10.3390/app152412965 - 9 Dec 2025
Viewed by 584
Abstract
Accurate short- and medium-term forecasting of photovoltaic (PV) power generation is vital for grid stability and renewable energy integration. This study presents a comparative scenario-based approach using Long Short-Term Memory (LSTM), Convolutional Neural Network (CNN), and Gated Recurrent Unit (GRU) models trained with [...] Read more.
Accurate short- and medium-term forecasting of photovoltaic (PV) power generation is vital for grid stability and renewable energy integration. This study presents a comparative scenario-based approach using Long Short-Term Memory (LSTM), Convolutional Neural Network (CNN), and Gated Recurrent Unit (GRU) models trained with one year of real-time meteorological and production data from a 250 kWp grid-connected PV system located at Dicle University in Diyarbakır, Southeastern Anatolia, Turkey. The dataset includes hourly measurements of solar irradiance (average annual GHI 5.4 kWh/m2/day), ambient temperature, humidity, and wind speed, with missing data below 2% after preprocessing. Six forecasting scenarios were designed for different horizons (6 h to 1 month). Results indicate that the LSTM model achieved the best performance in short-term scenarios, reaching R2 values above 0.90 and lower MAE and RMSE compared to CNN and GRU. The GRU model showed similar accuracy with faster training time, while CNN produced higher errors due to the dominant temporal nature of PV output. These results align with recent studies that emphasize selecting suitable deep learning architectures for time-series energy forecasting. This work highlights the benefit of integrating real local meteorological data with deep learning models in a scenario-based design and provides practical insights for regional grid operators and energy planners to reduce production uncertainty. Future studies can improve forecast reliability by testing hybrid models and implementing real-time adaptive training strategies to better handle extreme weather fluctuations. Full article
Show Figures

Figure 1

18 pages, 4406 KB  
Article
Enhancing Urban Health Through a Community of Practice to Promote Active Lifestyle in a Population with Chronic Diseases: The +ACTIU Project
by Mercedes Gil-Lespinard, Olga Canet-Vélez, Júlia Ollé-Gonzalez, Assumpta Casas-Camí, Celia García Albertos, Marta Rofín Serrà, Jordi Vilaró Casamitjana and Paula Jakszyn
Int. J. Environ. Res. Public Health 2025, 22(12), 1833; https://doi.org/10.3390/ijerph22121833 - 7 Dec 2025
Viewed by 441
Abstract
Urban environments play an important influence in influencing healthy lifestyles and reducing sedentary behaviour (SB), particularly as facilitators of physical activity (PA). Urban spaces often do not support healthy lifestyles. A Community of Practice (CoP) could be a valuable strategy for co-designing proposals [...] Read more.
Urban environments play an important influence in influencing healthy lifestyles and reducing sedentary behaviour (SB), particularly as facilitators of physical activity (PA). Urban spaces often do not support healthy lifestyles. A Community of Practice (CoP) could be a valuable strategy for co-designing proposals to enhance healthy and active urban environments. We aimed to develop strategies through a CoP to promote PA and reduce SB in the urban setting of a multicultural population based in the Barcelona Metropolitan Area, with a particular focus on people with chronic diseases. A three-session CoP involving 25 participants (community members with chronic conditions, health professionals, urban planners, and local authorities) was implemented as a participatory research approach to identify barriers and facilitators to PA and co-design feasible urban improvement proposals. Ethical approval was obtained from Bellvitge University Hospital’s Ethics Committee. Participants provided informed consent and image release forms. Participants highlighted the importance of accessible, adaptable, and interconnected urban spaces to address barriers and leverage facilitators to PA. Proposed interventions targeted four selected areas of the neighbourhood and included expanding shaded areas, creating pedestrian-friendly routes and enhancing green spaces. This study highlights the effectiveness of a CoP in identifying and addressing barriers to PA within urban environments for people with chronic diseases. Findings emphasise the impact of neighbourhood design and accessibility on reducing SB and promoting active lifestyles. The participatory approach offers a replicable model for other urban settings aiming to foster health, although its qualitative and local nature limits generalisability. Full article
Show Figures

Figure 1

27 pages, 2470 KB  
Article
Modeling Health-Supportive Urban Environments: The Role of Mixed Land Use, Socioeconomic Factors, and Walkability in U.S. ZIP Codes
by Maged Zagow, Ahmed Mahmoud Darwish and Sherif Shokry
Sustainability 2025, 17(23), 10873; https://doi.org/10.3390/su172310873 - 4 Dec 2025
Viewed by 461
Abstract
Over recent decades, planners in the U.S. have increasingly adopted mixed-use projects to reduce automobile dependency and strengthen local community identity, although results remain inconsistent across cities. Urban health and fitness outcomes are shaped by complex interactions between the built environment, socioeconomic factors, [...] Read more.
Over recent decades, planners in the U.S. have increasingly adopted mixed-use projects to reduce automobile dependency and strengthen local community identity, although results remain inconsistent across cities. Urban health and fitness outcomes are shaped by complex interactions between the built environment, socioeconomic factors, and demographic characteristics. This study introduces a Health and Fitness Index (HFI) for 28,758 U.S. ZIP codes, derived from normalized measures of walkability, healthcare facility density, and carbon emissions, to assess spatial disparities in health-supportive environments. Using four modeling approaches—lasso regression, multiple linear regression, decision trees, and k-nearest neighbor classifiers—we evaluated the predictive importance of 15 urban and socioeconomic variables. Multiple linear regression produced the strongest generalization performance (R2 = 0.60, RMSE = 0.04). Key positive predictors included occupied housing units, business density, land-use mix, household income, and racial diversity, while income inequality and population density were negatively associated with health outcomes. This study evaluates five statistical formulations (Metropolis Hybrid Models) that incorporate different combinations of walkability, land-use mix, environmental variables, and socioeconomic indicators to test whether relationships between urban form and socioeconomic conditions remain consistent under different variable combinations. In cross-sectional multivariate regression, although mixed-use development in high-density areas is strongly associated with healthcare facilities, these areas tend to serve younger and more racially diverse populations. Decision tree feature importance rankings and clustering profiles highlight structural inequalities across regions, suggesting that enhancing business diversity, land-use integration, and income equity could significantly improve health-supportive urban design. This research provides a data-driven framework for urban planners to identify underserved neighborhoods and develop targeted interventions that promote walkability, accessibility to health infrastructure, and sustainability. It contributes to the growing literature on urban health analytics, integrating machine learning, spatial clustering, and multidimensional urban indicators to advance equitable and resilient city planning. Full article
(This article belongs to the Section Sustainable Urban and Rural Development)
Show Figures

Figure 1

Back to TopTop