Sign in to use this feature.

Years

Between: -

Subjects

remove_circle_outline
remove_circle_outline
remove_circle_outline
remove_circle_outline
remove_circle_outline
remove_circle_outline
remove_circle_outline
remove_circle_outline

Journals

Article Types

Countries / Regions

Search Results (41)

Search Parameters:
Keywords = high-dimensional multi-peak optimization

Order results
Result details
Results per page
Select all
Export citation of selected articles as:
22 pages, 2792 KB  
Article
Compression of High-Component Gaussian Mixture Model (GMM) Based on Multi-Scale Mixture Compression Model
by Linwei Zhang, Jin Zhang, Mingye Tan and Shi Liang
Electronics 2025, 14(24), 4858; https://doi.org/10.3390/electronics14244858 - 10 Dec 2025
Viewed by 1
Abstract
This study addresses the redundancy problem caused by an excessive number of components in Gaussian mixture models (GMMs) in practical applications, as well as the derivative issues such as overfitting and exponential growth of computational complexity, and proposes a component reduction method based [...] Read more.
This study addresses the redundancy problem caused by an excessive number of components in Gaussian mixture models (GMMs) in practical applications, as well as the derivative issues such as overfitting and exponential growth of computational complexity, and proposes a component reduction method based on the GMM multi-scale mixture compression model (GMMultiMixer). Traditional GMM compression methods are limited by local optima, which can lead to model distortion and difficulty in handling complex multi-peak distributions. This paper draws on the multi-scale hybrid architecture and dynamic feature extraction capabilities of the TimeMixer++ model to propose the GMMultiMixer model for reconstructing the weights, means, and covariance parameters of GMM, thereby achieving optimal approximation of the original model. Experimental results demonstrate that this method significantly outperforms traditional strategies in terms of KL divergence metrics, particularly when fitting multi-modal, high-dimensional complex distributions, and it can also handle the compression task of two-dimensional GMM. Additionally, when combined with Kalman filtering for unmanned aerial vehicle (UAV) state estimation, this compression strategy effectively improves the system’s computational efficiency and state estimation accuracy. Full article
Show Figures

Figure 1

26 pages, 1426 KB  
Article
TAN-FGBMLE: Tree-Augmented Naive Bayes Structure Learning Based on Fast Generative Bootstrap Maximum Likelihood Estimation for Continuous-Variable Classification
by Chenghao Wei, Tianyu Zhang, Chen Li, Pukai Wang and Zhiwei Ye
Entropy 2025, 27(12), 1216; https://doi.org/10.3390/e27121216 - 28 Nov 2025
Viewed by 212
Abstract
Tree-Augmented Naive Bayes (TAN) is an interpretable graphical structure model. However, its structure learning for continuous attributes depends on the class-conditional mutual information, which is sensitive to one-dimensional or two-dimensional density estimation. Accurate estimation is challenging under complex distributions such as multi-peak, long-tailed [...] Read more.
Tree-Augmented Naive Bayes (TAN) is an interpretable graphical structure model. However, its structure learning for continuous attributes depends on the class-conditional mutual information, which is sensitive to one-dimensional or two-dimensional density estimation. Accurate estimation is challenging under complex distributions such as multi-peak, long-tailed and heteroscedastic cases. To address this issue, we propose a structure learning method for TAN based on Fast Generative Bootstrap Maximum Likelihood Estimation (TAN-FGBMLE). FGBMLE consists of two stages of work. In the first stage, resampling weights and random noise are input into a network generator to rapidly produce candidate parameters, efficiently covering the latent density space without repeated independent optimization. In the second stage, optimal mixture weights are estimated by maximum likelihood estimation, assigning appropriate contributions to each candidate component. This design enables fast and accurate complex density estimation for both single and joint attributes, providing reliable computation of class-conditional mutual information. The TAN structure is then constructed using Prim’s maximum spanning tree algorithm. Experiments show that our estimation method attains higher fitting accuracy and lower runtime compared with traditional nonparametric estimators. By using open-source datasets, the TAN-FGBMLE achieves superior accuracy and recall compared to classic methods, demonstrating good robustness and interpretability. On publicly available real air quality data, it has a high classification result and produces graph structures that more accurately capture dependencies among continuous attributes. Full article
Show Figures

Figure 1

20 pages, 5146 KB  
Article
Multi-Objective Robust Design of Segmented Thermoelectric–Thermal Protection Structures for Hypersonic Vehicles Using a High-Fidelity Thermal Network
by Yidi Zhao, Hao Dong, Keming Cheng, Kongjun Zhu and Tianyu Xia
Appl. Sci. 2025, 15(23), 12482; https://doi.org/10.3390/app152312482 - 25 Nov 2025
Viewed by 181
Abstract
Long-endurance hypersonic vehicles face the dual challenge of withstanding extreme aerodynamic heating while meeting onboard power requirements. Integrating thermoelectric generators within thermal protection systems offers a solution by converting thermal loads into electrical power. However, accurate prediction requires resolving coupled multiphysics, where three-dimensional [...] Read more.
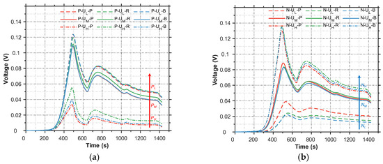
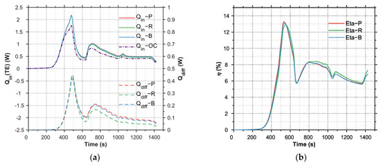
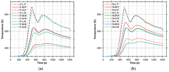
Long-endurance hypersonic vehicles face the dual challenge of withstanding extreme aerodynamic heating while meeting onboard power requirements. Integrating thermoelectric generators within thermal protection systems offers a solution by converting thermal loads into electrical power. However, accurate prediction requires resolving coupled multiphysics, where three-dimensional simulations are computationally prohibitive and existing one-dimensional models lack accuracy. This study develops a quasi-two-dimensional distributed thermal network incorporating shape-factor corrections for rapid, high-fidelity prediction. Multi-objective optimization is performed to balance specific power, thermal expansion mismatch, and thermal margin. Analysis reveals fundamental trade-offs: a maximum-power design achieves 28.1 W/kg but only a 0.8% thermal margin, whereas a balanced design delivers 24.5 W/kg with a 5.1% thermal margin and significantly reduced thermal stress. Despite geometric variations, peak conversion efficiency converges to approximately 13%. This indicates that efficiency is primarily governed by material properties, while geometric optimization effectively tunes temperature and thermal strain distributions, providing guidelines for reliable system development. Full article
Show Figures

Figure 1

31 pages, 807 KB  
Review
A Review of Key Technologies for Active Midpoint Clamping (ANPC) Topology in Energy Storage Converters: Modulation Strategies, Redundant Control, and Multi-Physics Field Co-Optimization
by Hui Huang, Shuai Cao, Bin Yi, Lianghe Zhu, Pandian Luo, Wei Xu, Gouyi Chen and Dake Li
Energies 2025, 18(23), 6169; https://doi.org/10.3390/en18236169 - 25 Nov 2025
Viewed by 316
Abstract
To enhance the operational efficiency of energy storage converters in grid-connected systems with high renewable penetration, this study systematically investigates key technologies of active neutral-point clamped (ANPC) topology under “electrical–thermal–mechanical” multi-physical field coupling. The study reviews recent progress in structural design, modulation strategies, [...] Read more.
To enhance the operational efficiency of energy storage converters in grid-connected systems with high renewable penetration, this study systematically investigates key technologies of active neutral-point clamped (ANPC) topology under “electrical–thermal–mechanical” multi-physical field coupling. The study reviews recent progress in structural design, modulation strategies, and fault-tolerant control, highlighting their impact on efficiency, reliability, and power density. At the structural stage, a hybrid SiC/IGBT device configuration combined with a three-dimensional stacked bus reduces conduction loss and achieves parasitic inductance. In the modulation stage, improved finite-set model predictive control and adaptive space vector modulation shorten computation time to 20 µs and keep total harmonic distortion (THD) within 2.8%. System-level evaluations demonstrate that a 250 kW ANPC converter attains a peak efficiency of 99.1%, a power density of 4.5 kW/kg, and a mean time between failure exceeding 150,000 h. These findings reveal a clear transition from single-objective performance improvement toward integrated multi-physics co-design. By unifying advanced modulation, intelligent fault-tolerant control, and multi-field coupling optimization, ANPC-based converters advance converters to a new stage of higher efficiency, reliability, and stability. The results provide essential technical support for next-generation power conversion systems in renewable-rich grids. Full article
(This article belongs to the Special Issue Advancements in Power Electronics for Power System Applications)
Show Figures

Figure 1

20 pages, 8079 KB  
Article
How Do Spectral Scales and Machine Learning Affect SPAD Monitoring at Different Growth Stages of Winter Wheat?
by Xueqing Zhu, Jun Li, Yali Sheng, Weiqiang Wang, Haoran Wang, Hui Yang, Ying Nian, Jikai Liu and Xinwei Li
Agriculture 2025, 15(23), 2410; https://doi.org/10.3390/agriculture15232410 - 22 Nov 2025
Viewed by 267
Abstract
Chlorophyll serves as a crucial indicator for crop growth monitoring and reflects the health status of crops. Hyperspectral remote sensing technology, leveraging its advantages of repeated observations and high-throughput analysis, provides an effective approach for non-destructive chlorophyll monitoring. However, determining the optimal spectral [...] Read more.
Chlorophyll serves as a crucial indicator for crop growth monitoring and reflects the health status of crops. Hyperspectral remote sensing technology, leveraging its advantages of repeated observations and high-throughput analysis, provides an effective approach for non-destructive chlorophyll monitoring. However, determining the optimal spectral scale remains the primary bottleneck constraining the widespread application of hyperspectral remote sensing in crop chlorophyll estimation: excessively fine spectral scale readily introduces redundant information, leading to dramatically increased data dimensions and reduced computational efficiency; conversely, overly coarse spectral scale risks losing critical spectral features such as absorption peaks and reflection troughs, thereby compromising model accuracy. Therefore, establishing an appropriate spectral scale that effectively preserves spectral feature information while maintaining computational efficiency is crucial for enhancing the accuracy and practicality of chlorophyll remote sensing estimation. To address this, this study proposes a three-dimensional analytical framework integrating “spectral scale—machine learning algorithm—crop growth stage” to systematically solve the scale optimization problem. Ground-truth measurements and hyperspectral data from five growth stages of winter wheat in Fengyang County, Anhui Province, were collected. Spectral bands sensitive to chlorophyll were analyzed, and four modeling methods—Ridge Regression (RR), K-Nearest Neighbors (KNN), Random Forest (RF), and Support Vector Regression (SVR)—were employed to integrate data from different spectral scales with respective bandwidths of 2, 3, 5, 7, 10, 20, and 50 nanometers (nm). The results evaluated the response characteristics of raw band reflectance to chlorophyll values and its impact on machine learning-based chlorophyll estimation across different spectral scales. Results indicate: (1) Canopy spectra significantly correlated with winter wheat chlorophyll primarily reside in the red and red-edge bands; (2) For single-scale analysis, larger spectral scales (10, 20 nm) enhance monitoring accuracy compared to 1 nm high-resolution data, while medium and small scales (5, 7 nm) may degrade accuracy due to redundant noise introduction. (3) Integrating growth stages, spectral scales, and machine learning revealed optimal monitoring accuracy during the jointing and heading stages using 1–5 nm spectral scales combined with the KNN algorithm. For the booting, flowering, and grain filling stages, the highest accuracy was achieved using 20–50 nm spectral scales combined with either the KNN or RF algorithm. The results indicate that high-precision chlorophyll inversion for winter wheat does not rely on a single fixed model or scale, but rather on the dynamic adaptation of the “scale-model-growth stage” triad. The proposed systematic framework not only provides a theoretical basis for chlorophyll monitoring using multi-platform remote sensing data, but also offers methodological support for future crop-sensing sensor design and data processing strategy optimization. Full article
(This article belongs to the Section Artificial Intelligence and Digital Agriculture)
Show Figures

Figure 1

22 pages, 11121 KB  
Article
Comprehensive Performance Evaluation of Conductive Asphalt Mixtures Using Multi-Phase Carbon Fillers
by Xiao Zhang, Yafeng Pang, Hongwei Lin and Xiaobo Du
Processes 2025, 13(11), 3752; https://doi.org/10.3390/pr13113752 - 20 Nov 2025
Viewed by 293
Abstract
This study explores the synergistic effects of recycled carbon fiber (RCF) and recycled carbon fiber powder (RCFP) on the performance of conductive asphalt mixtures (CAMs). Laboratory tests were conducted to evaluate optimal asphalt content (OAC), electrical and heating behavior, and key pavement properties, [...] Read more.
This study explores the synergistic effects of recycled carbon fiber (RCF) and recycled carbon fiber powder (RCFP) on the performance of conductive asphalt mixtures (CAMs). Laboratory tests were conducted to evaluate optimal asphalt content (OAC), electrical and heating behavior, and key pavement properties, including rutting, cracking, and freeze–thaw resistance. Results showed that OAC increased with RCF and RCFP dosage due to their high surface area and strong asphalt absorption. The composite achieved stable conductivity, where RCF formed a macro-scale skeleton and RCFP established a micro-bridging network, reducing resistivity to a minimum of 1.60 Ω·m. This dual conductive mechanism significantly enhanced heating efficiency, with a peak rate of 4.85 °C/min at 0.5% RCF + 3% RCFP. Mechanically, RCF provided three-dimensional reinforcement while RCFP improved cohesion, together enhancing high-temperature and freeze–thaw performance. However, low-temperature cracking resistance exhibited a parabolic trend due to the risk of material agglomeration at excessive dosages. Multi-indicator TOPSIS analysis identified 0.4% RCF + 3% RCFP as the optimal composition. Critically, this optimal mixture is also technically and economically feasible, demonstrating an excellent balance characterized by a low specific energy consumption of 2.38 W·h/°C and a competitive cost (≈CNY 528.4/t). This study provides a sustainable, energy-efficient, and multi-functional solution for pavement heating and de-icing in cold regions. Full article
(This article belongs to the Section Materials Processes)
Show Figures

Figure 1

25 pages, 1974 KB  
Article
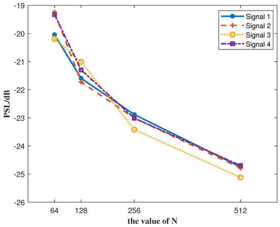
MIMO-OFDM JSAC Waveform Design Based on Phase Perturbation and Hybrid Optimization
by Zheming Guo, Baixiao Chen and Shuai Peng
Sensors 2025, 25(22), 7010; https://doi.org/10.3390/s25227010 - 17 Nov 2025
Viewed by 458
Abstract
With the increasing sophistication of electromagnetic environments in modern combat platforms, joint sensing and communication (JSAC) technology has emerged as a critical research frontier. Among these, JSAC waveform design plays a crucial role, as it enables the simultaneous achievement of both sensing and [...] Read more.
With the increasing sophistication of electromagnetic environments in modern combat platforms, joint sensing and communication (JSAC) technology has emerged as a critical research frontier. Among these, JSAC waveform design plays a crucial role, as it enables the simultaneous achievement of both sensing and communication functions using the same transmit waveform. This paper presents a novel waveform design for a multi-input multi-output (MIMO) JSAC system. The proposed design leverages orthogonal frequency division multiplexing (OFDM) to reduce signal interference through low cross-correlation characteristics. Linear frequency modulation (LFM) is used as the carrier waveform, effectively narrowing the main lobe width of the autocorrelation function. We introduce phase perturbation into binary phase shift keying (BPSK) signals to enhance waveform performance, formulating the resulting problem as a high-dimensional, non-convex optimization challenge. To address this, we propose a hybrid optimization algorithm QGPV combining a quantum genetic algorithm (QGA), quantum particle swarm optimization (QPSO), and variable neighborhood search (VNS). The simulation results demonstrate that the proposed algorithm achieves superior performance compared with several typical methods. Notably, the peak sidelobe level (PSL) can be suppressed to around −21 dB with five iterations, highlighting the efficiency of the optimization process. These results validate the effectiveness of the proposed approach, showing improved waveform characteristics with an acceptable trade-off in communication performance. Full article
(This article belongs to the Section Communications)
Show Figures

Figure 1

19 pages, 1856 KB  
Article
Multiscale Texture Fractal Analysis of Thermo-Mechanical Coupling in Micro-Asperity Contact Interfaces
by Jiafu Ruan, Xigui Wang, Yongmei Wang and Weiqiang Zou
Symmetry 2025, 17(11), 1799; https://doi.org/10.3390/sym17111799 - 25 Oct 2025
Viewed by 384
Abstract
The line contact behavior of multiscale meshing interfaces necessitates synergistic investigation spanning nano-to centimeter-scale ranges. When nominally smooth gear teeth surfaces come into contact, the mechanical–thermal coupling effect at the meshing interface actually occurs over a collection of microscale asperities (roughness peaks) exhibiting [...] Read more.
The line contact behavior of multiscale meshing interfaces necessitates synergistic investigation spanning nano-to centimeter-scale ranges. When nominally smooth gear teeth surfaces come into contact, the mechanical–thermal coupling effect at the meshing interface actually occurs over a collection of microscale asperities (roughness peaks) exhibiting hierarchical distribution characteristics. The emergent deformation phenomena across multiple asperity scales govern the self-organized evolution of interface conformity, thereby regulating both the load transfer efficiency and thermal transport properties within the contact zone. The fractal nature of the roughness topography on actual meshing interfaces calls for the development of a cross-scale theoretical framework that integrates micro-texture optimization with multi-physics coupling contact behavior. Conventional roughness characterization methods based on statistical parameters suffer from inherent limitations: their parameter values are highly dependent on measurement scale, lacking uniqueness under varying sampling intervals and instrument resolutions, and failing to capture the scale-invariant nature of meshing interface topography. A scale-independent parameter system grounded in fractal geometry theory enables essential feature extraction and quantitative characterization of three-dimensional interface morphology. This study establishes a progressive deformation theory for gear line contact interfaces with fractal geometric characteristics, encompassing elastic, elastoplastic transition, and perfectly plastic stages. By systematically investigating the force–thermal coupling mechanisms in textured meshing interfaces under multiscale conditions, the research provides a theoretical foundation and numerical implementation pathways for high-precision multiscale thermo-mechanical analysis of meshing interfaces. Full article
(This article belongs to the Section Engineering and Materials)
Show Figures

Figure 1

16 pages, 3008 KB  
Article
Lithium-Ion Battery State of Health Estimation Based on Multi-Dimensional Health Characteristics and GAPSO-BiGRU
by Lv Zhou, Yu Zhang, Kuiting Pan and Xiongfan Cheng
Energies 2025, 18(20), 5456; https://doi.org/10.3390/en18205456 - 16 Oct 2025
Viewed by 499
Abstract
The state of health (SOH) of lithium-ion batteries (LIBs) is a key parameter that is crucial for delaying their lifespan degradation and ensuring safe use. To further explore the potential of charge curves in SOH estimation for LIBs, this paper proposes a method [...] Read more.
The state of health (SOH) of lithium-ion batteries (LIBs) is a key parameter that is crucial for delaying their lifespan degradation and ensuring safe use. To further explore the potential of charge curves in SOH estimation for LIBs, this paper proposes a method based on multi-dimensional health features and a genetic algorithm–particle swarm optimization (GAPSO)–bidirectional gated recurrent unit (BiGRU) neural network for SOH estimation. First, we extracted differential thermal voltammetry curves from the charging curve and defined the peak, valley, and their positions. Then, based on the charging temperature curve, we defined the time at which the maximum charging temperature occurs and the average charging temperature. Subsequently, we validated the correlation between the aforementioned six health features and SOH using the Pearson correlation coefficient. Finally, we used the multi-dimensional health features as model inputs to construct the BiGRU estimation model and employed the GAPSO hybrid strategy to achieve global adaptive optimization of the model’s hyperparameters. Experimental results on different LIBs show that the proposed method has relatively high accuracy, with an average absolute error and root mean square error of no more than 0.2771%. The comparison results with various methods further verify the superiority of the proposed method. Full article
(This article belongs to the Special Issue Advances in Battery Management Systems for Lithium-Ion Batteries)
Show Figures

Figure 1

34 pages, 1960 KB  
Article
Quantum-Inspired Hybrid Metaheuristic Feature Selection with SHAP for Optimized and Explainable Spam Detection
by Qusai Shambour, Mahran Al-Zyoud and Omar Almomani
Symmetry 2025, 17(10), 1716; https://doi.org/10.3390/sym17101716 - 13 Oct 2025
Viewed by 699
Abstract
The rapid growth of digital communication has intensified spam-related threats, including phishing and malware, which employ advanced evasion tactics. Traditional filtering methods struggle to keep pace, driving the need for sophisticated machine learning (ML) solutions. The effectiveness of ML models hinges on selecting [...] Read more.
The rapid growth of digital communication has intensified spam-related threats, including phishing and malware, which employ advanced evasion tactics. Traditional filtering methods struggle to keep pace, driving the need for sophisticated machine learning (ML) solutions. The effectiveness of ML models hinges on selecting high-quality input features, especially in high-dimensional datasets where irrelevant or redundant attributes impair performance and computational efficiency. Guided by principles of symmetry to achieve an optimal balance between model accuracy, complexity, and interpretability, this study proposes an Enhanced Hybrid Quantum-Inspired Firefly and Artificial Bee Colony (EHQ-FABC) algorithm for feature selection in spam detection. EHQ-FABC leverages the Firefly Algorithm’s local exploitation and the Artificial Bee Colony’s global exploration, augmented with quantum-inspired principles to maintain search space diversity and a symmetrical balance between exploration and exploitation. It eliminates redundant attributes while preserving predictive power. For interpretability, Shapley Additive Explanations (SHAPs) are employed to ensure symmetry in explanation, meaning features with equal contributions are assigned equal importance, providing a fair and consistent interpretation of the model’s decisions. Evaluated on the ISCX-URL2016 dataset, EHQ-FABC reduces features by over 76%, retaining only 17 of 72 features, while matching or outperforming filter, wrapper, embedded, and metaheuristic methods. Tested across ML classifiers like CatBoost, XGBoost, Random Forest, Extra Trees, Decision Tree, K-Nearest Neighbors, Logistic Regression, and Multi-Layer Perceptron, EHQ-FABC achieves a peak accuracy of 99.97% with CatBoost and robust results across tree ensembles, neural, and linear models. SHAP analysis highlights features like domain_token_count and NumberOfDotsinURL as key for spam detection, offering actionable insights for practitioners. EHQ-FABC provides a reliable, transparent, and efficient symmetry-aware solution, advancing both accuracy and explainability in spam detection. Full article
(This article belongs to the Section Computer)
Show Figures

Figure 1

44 pages, 9238 KB  
Article
SZOA: An Improved Synergistic Zebra Optimization Algorithm for Microgrid Scheduling and Management
by Lihong Cao and Qi Wei
Biomimetics 2025, 10(10), 664; https://doi.org/10.3390/biomimetics10100664 - 1 Oct 2025
Cited by 3 | Viewed by 590
Abstract
To address the challenge of coordinating economic cost control and low-carbon objectives in microgrid scheduling, while overcoming the performance limitations of the traditional Zebra Optimization Algorithm (ZOA) in complex problems, this paper proposes a Synergistic Zebra Optimization Algorithm (SZOA) and integrates it with [...] Read more.
To address the challenge of coordinating economic cost control and low-carbon objectives in microgrid scheduling, while overcoming the performance limitations of the traditional Zebra Optimization Algorithm (ZOA) in complex problems, this paper proposes a Synergistic Zebra Optimization Algorithm (SZOA) and integrates it with innovative management concepts to enhance the microgrid scheduling process. The SZOA incorporates three core strategies: a multi-population cooperative search mechanism to strengthen global exploration, a vertical crossover–mutation strategy to meet high-dimensional scheduling requirements, and a leader-guided boundary control strategy to ensure variable feasibility. These strategies not only improve algorithmic performance but also provide technical support for innovative management in microgrid scheduling. Extensive experiments on the CEC2017 (d = 30) and CEC2022 (d = 10, 20) benchmark sets demonstrate that the SZOA achieves higher optimization accuracy and stability compared with those of nine state-of-the-art algorithms, including IAGWO and EWOA. Friedman tests further confirm its superiority, with the best average rankings of 1.20 for CEC2017 and 1.08/1.25 for CEC2022 (d = 10, 20). To validate practical applicability, the SZOA is applied to grid-connected microgrid scheduling, where the system model integrates renewable energy sources such as photovoltaic (PV) generation and wind turbines (WT); controllable sources including fuel cells (FC), microturbines (MT), and gas engines (GS); a battery (BT) storage unit; and the main grid. The optimization problem is formulated as a bi-objective model minimizing both economic costs—including fuel, operation, pollutant treatment, main-grid interactions, and imbalance penalties—and carbon emissions, subject to constraints on generation limits and storage state-of-charge safety ranges. Simulation results based on typical daily data from Guangdong, China, show that the optimized microgrid achieves a minimum operating cost of USD 5165.96, an average cost of USD 6853.07, and a standard deviation of only USD 448.53, consistently outperforming all comparison algorithms across economic indicators. Meanwhile, the SZOA dynamically coordinates power outputs: during the daytime, it maximizes PV utilization (with peak output near 35 kW) and WT contribution (30–40 kW), while reducing reliance on fossil-based units such as FC and MT; at night, BT discharges (−20 to −30 kW) to cover load deficits, thereby lowering fossil fuel consumption and pollutant emissions. Overall, the SZOA effectively realizes the synergy of “economic efficiency and low-carbon operation”, offering a reliable and practical technical solution for innovative management and sustainable operation of microgrid scheduling. Full article
Show Figures

Figure 1

19 pages, 2445 KB  
Article
Prediction of Multi-Hole Copper Electrodes’ Influence on Form Tolerance and Machinability Using Grey Relational Analysis and Adaptive Neuro-Fuzzy Inference System in Electrode Discharge Machining Process
by Sandeep Kumar, Subramanian Dhanabalan, Wilma Polini and Andrea Corrado
Appl. Sci. 2025, 15(19), 10445; https://doi.org/10.3390/app151910445 - 26 Sep 2025
Viewed by 371
Abstract
Electric discharge machining processes are prominent in the fastest-growing industries because of their accuracy, achievable complex workpiece shapes, and cost-effectiveness. Furthermore, the machining of high-quality difficult-to-machine alloys is becoming critical in the aerospace, manufacturing, and defence industries. While the optimisation of EDM parameters [...] Read more.
Electric discharge machining processes are prominent in the fastest-growing industries because of their accuracy, achievable complex workpiece shapes, and cost-effectiveness. Furthermore, the machining of high-quality difficult-to-machine alloys is becoming critical in the aerospace, manufacturing, and defence industries. While the optimisation of EDM parameters is essential for improving machining outcomes, it is also important to consider the trade-offs between different performances metrics, such as material removal rate and part accuracy. Part accuracy in terms of dimensional and geometric deviations from nominal values was rarely considered in the literature, if not by the authors. Balancing these factors remains a challenge in the field of EDM. Therefore, this work aims to carry out a multi-objective optimisation of both MRR and part accuracy. A Ni-based alloy (Inconel-625) was used that is widely used in creep-resistant turbine blades and vanes and turbine disks in gas turbine engines for aerospace and defence industries. Four performance indices were optimised simultaneously: two related to the performance of the EDM process and two connected with the form deviations of the manufactured surfaces. Multi-hole copper electrodes having different diameters and three process parameters were varied during the experimental tests. Grey relational analysis and the Adaptive Neuro-Fuzzy Inference System method were used for optimisation. Grey relational analysis found that the following values of the process parameter—0.16 mm of multi-hole electrode diameter, 12 Amperes of Peak current, 200 µs of pulse on time and 0.2 kg/m2 as dielectric pressure—produce the optimal performance, i.e., a material removal rate of 0.099 mm3/min, an electrode wear rate of 0.0002 g/min, a circularity deviation of 0.0043 mm and a cylindricity deviation of 0.027 mm. From the experimental examination using multi-hole electrodes, it is concluded that the material removal rate increases and the electrode wear rate decreases because of the availability of higher spark discharge areas between the electrode and work material interface. The Adaptive Neuro-Fuzzy Inference System models showed minimum mean percentage error and, therefore, better performance in comparison with regression models. Full article
Show Figures

Figure 1

43 pages, 16029 KB  
Article
Research on Trajectory Planning for a Limited Number of Logistics Drones (≤3) Based on Double-Layer Fusion GWOP
by Jian Deng, Honghai Zhang, Yuetan Zhang and Yaru Sun
Drones 2025, 9(10), 671; https://doi.org/10.3390/drones9100671 - 24 Sep 2025
Viewed by 548
Abstract
Trajectory planning for logistics UAVs in complex environments faces a key challenge: balancing global search breadth with fine constraint accuracy. Traditional algorithms struggle to simultaneously manage large-scale exploration and complex constraints, and lack sufficient modeling capabilities for multi-UAV systems, limiting cluster logistics efficiency. [...] Read more.
Trajectory planning for logistics UAVs in complex environments faces a key challenge: balancing global search breadth with fine constraint accuracy. Traditional algorithms struggle to simultaneously manage large-scale exploration and complex constraints, and lack sufficient modeling capabilities for multi-UAV systems, limiting cluster logistics efficiency. To address these issues, we propose a GWOP algorithm based on dual-layer fusion of GWO and GRPO and incorporate a graph attention network (GAT). First, CEC2017 benchmark functions evaluate GWOP convergence accuracy and balanced exploration in multi-peak, high-dimensional environments. A hierarchical collaborative architecture, “GWO global coarse-grained search + GRPO local fine-tuning”, is used to overcome the limitations of single-algorithm frameworks. The GAT model constructs a dynamic “environment–UAV–task” association network, enabling environmental feature quantification and multi-constraint adaptation. A multi-factor objective function and constraints are integrated with multi-task cascading decoupling optimization to form a closed-loop collaborative optimization framework. Experimental results show that in single UAV scenarios, GWOP reduces flight cost (FV) by over 15.85% on average. In multi-UAV collaborative scenarios, average path length (APL), optimal path length (OPL), and FV are reduced by 4.08%, 14.08%, and 24.73%, respectively. In conclusion, the proposed method outperforms traditional approaches in path length, obstacle avoidance, and trajectory smoothness, offering a more efficient planning solution for smart logistics. Full article
Show Figures

Figure 1

24 pages, 4788 KB  
Article
Research on the FSW-GWO Algorithm for UAV Swarm Task Scheduling Under Uncertain Information Conditions
by Xiaopeng Bao, Huihui Xu, Zhangsong Shi, Weiqiang Hu and Guoliang Zhang
Drones 2025, 9(10), 670; https://doi.org/10.3390/drones9100670 - 24 Sep 2025
Viewed by 595
Abstract
In maritime target search missions, UAV swarm task scheduling faces several challenges. These include uncertainties in target states, the high-dimensional multimodal characteristic of the solution space, and dynamic constraints on swarm collaboration. In terms of target position estimation, existing methods ignore the spatiotemporal [...] Read more.
In maritime target search missions, UAV swarm task scheduling faces several challenges. These include uncertainties in target states, the high-dimensional multimodal characteristic of the solution space, and dynamic constraints on swarm collaboration. In terms of target position estimation, existing methods ignore the spatiotemporal correlation of target movement. At the level of optimization algorithms, existing algorithms struggle to balance global exploration and local exploitation, and they tend to fall into local optima. To address the above shortcomings, this paper constructs a technical system of “state perception-strategy optimization-collaborative execution”. First, a Serial Memory Iterative Method (GMMIM) integrated with the Gaussian–Markov model is proposed. This method recursively corrects the probability distribution of target positions using historical state data, thereby providing accurate situational support for decision-making. As a result, task scheduling efficiency is improved by 5.36%. Second, the sliding window technique is introduced to improve the Grey Wolf Optimizer (GWO). Based on the convergence of the population’s optimal fitness, the decay rate of the convergence factor is dynamically and adaptively adjusted. This balances the capabilities of global exploration and local exploitation to ensure swarm scheduling efficiency. Simulations demonstrate that the optimization performance of the proposed FSW-GWO algorithm is 16.95% higher than that of the IPSO method. Finally, a dynamic task weight update mechanism is designed. By combining resource load and task timeliness requirements, this mechanism achieves complementary adaptation between swarm resources and tasks. Full article
(This article belongs to the Section Artificial Intelligence in Drones (AID))
Show Figures

Figure 1

28 pages, 5958 KB  
Article
Numerical Assessment of Thermal Effects in Bundled Overhead Conductors for Dynamic Line Rating
by Ziauddin Zia and Celal Fadil Kumru
Appl. Sci. 2025, 15(18), 10210; https://doi.org/10.3390/app151810210 - 19 Sep 2025
Viewed by 1694
Abstract
Dynamic Line Rating (DLR) is increasingly important for maximizing capacity of existing overhead transmission lines. Conventional thermal rating methods, such as IEEE 738 and model conductors as single, isothermal cylinders and offer limited guidance for multi-conductor bundles, not fully capturing the complex aerodynamic [...] Read more.
Dynamic Line Rating (DLR) is increasingly important for maximizing capacity of existing overhead transmission lines. Conventional thermal rating methods, such as IEEE 738 and model conductors as single, isothermal cylinders and offer limited guidance for multi-conductor bundles, not fully capturing the complex aerodynamic and thermal interactions present in high-voltage networks. This study addresses these limitations by presenting a high-fidelity, two-dimensional coupled thermal-fluid model developed in COMSOL Multiphysics 4.3b. Single and bundled configurations (two-conductor, three-conductor and four-conductor) are analyzed under steady-state conditions using the Shear Stress Transport (SST) turbulence model, accounting for sub-conductor spacing, wind speed, and interactions between temperature distribution and airflow. Simulation results are compared with ampacity calculations from relevant standards to evaluate limitations of simplified models. Results show that leeward conductors reach temperatures up to ~4 °C higher than windward conductors, forming the thermal bottleneck, with peak temperatures of ~103.3 °C versus ~99 °C for single conductors. For bundled conductors, the current required to keep the maximum temperature at 100 °C was calculated, and this value was found to be approximately 3% lower than the current predicted by IEEE 738. The study emphasizes the importance of multiphysics, position-aware simulations to prevent overloading and optimize transmission line utilization. Full article
(This article belongs to the Special Issue Research on and Application of Power Systems)
Show Figures

Figure 1

Back to TopTop