Sign in to use this feature.

Years

Between: -

Subjects

remove_circle_outline
remove_circle_outline
remove_circle_outline
remove_circle_outline
remove_circle_outline
remove_circle_outline
remove_circle_outline
remove_circle_outline
remove_circle_outline

Journals

Article Types

Countries / Regions

Search Results (39)

Search Parameters:
Keywords = braking intention

Order results
Result details
Results per page
Select all
Export citation of selected articles as:
33 pages, 2750 KB  
Article
Real-Time Detection of Rear Car Signals for Advanced Driver Assistance Systems Using Meta-Learning and Geometric Post-Processing
by Vasu Tammisetti, Georg Stettinger, Manuel Pegalajar Cuellar and Miguel Molina-Solana
Appl. Sci. 2025, 15(22), 11964; https://doi.org/10.3390/app152211964 - 11 Nov 2025
Viewed by 547
Abstract
Accurate identification of rear light signals in preceding vehicles is pivotal for Advanced Driver Assistance Systems (ADAS), enabling early detection of driver intentions and thereby improving road safety. In this work, we present a novel approach that leverages a meta-learning-enhanced YOLOv8 model to [...] Read more.
Accurate identification of rear light signals in preceding vehicles is pivotal for Advanced Driver Assistance Systems (ADAS), enabling early detection of driver intentions and thereby improving road safety. In this work, we present a novel approach that leverages a meta-learning-enhanced YOLOv8 model to detect left and right turn indicators, as well as brake signals. Traditional radar and LiDAR provide robust geometry, range, and motion cues that can indirectly suggest driver intent (e.g., deceleration or lane drift). However, they do not directly interpret color-coded rear signals, which limits early intent recognition from the taillights. We therefore focus on a camera-based approach that complements ranging sensors by decoding color and spatial patterns in rear lights. This approach to detecting vehicle signals poses additional challenges due to factors such as high reflectivity and the subtle visual differences between directional indicators. We address these by training a YOLOv8 model with a meta-learning strategy, thus enhancing its capability to learn from minimal data and rapidly adapt to new scenarios. Furthermore, we developed a post-processing layer that classifies signals by the geometric properties of detected objects, employing mathematical principles such as distance, area calculation, and Intersection over Union (IoU) metrics. Our approach increases adaptability and performance compared to traditional deep learning techniques, supporting the conclusion that integrating meta-learning into real-time object detection frameworks provides a scalable and robust solution for intelligent vehicle perception, significantly enhancing situational awareness and road safety through reliable prediction of vehicular behavior. Full article
(This article belongs to the Special Issue Convolutional Neural Networks and Computer Vision)
Show Figures

Figure 1

16 pages, 3440 KB  
Article
Optimisation and Evaluation of a Fuzzy-Based One-Pedal Driving Strategy for Enhancing Energy Efficiency and Driving Comfort
by Tim Hammer, Thomas Mitsching, Marius Heydrich and Valentin Ivanov
World Electr. Veh. J. 2025, 16(11), 608; https://doi.org/10.3390/wevj16110608 - 4 Nov 2025
Viewed by 406
Abstract
Electric Vehicles (EVs) are still facing prejudices about limited range, making them unattractive for many customers. However, their locally emission-free operation and the ability to recover kinetic energy during braking manoeuvres are significant advances against conventional drivetrains. Especially the function of one-pedal driving [...] Read more.
Electric Vehicles (EVs) are still facing prejudices about limited range, making them unattractive for many customers. However, their locally emission-free operation and the ability to recover kinetic energy during braking manoeuvres are significant advances against conventional drivetrains. Especially the function of one-pedal driving (OPD) can further reduce the energy consumption of EVs if properly realized and tuned. In this research, the optimisation and evaluation of an adaptive OPD strategy for a battery electric vehicle (BEV) with the aim of improving energy efficiency and driving comfort, which was previously introduced by the authors, is presented. Therefore, an adaptive pedal curve was designed first and extended through the integration of a fuzzy controller that considers the trade-off between efficient operation and driver intention based on vehicle speed and the drive pedal position signals. The strategy was extended by the incorporation of another input to represent the traffic area. The efficiency was evaluated in a proband study using virtual driving tests in a static simulator, in which different configurations were analysed and rated. It was found that the optimised strategy achieved the best overall result. Compared to pure regenerative braking as the benchmark, energy consumption as well as the amount of pedal changes were reduced by 8.45% as well as 62.27%, respectively, and the rate of energy recovery was increased by 67.8%. Full article
Show Figures

Figure 1

35 pages, 15234 KB  
Article
Assessment of the Potential of a Front Brake Light to Prevent Crashes and Mitigate the Consequences of Crashes at Junctions
by Ernst Tomasch, Bernhard Kirschbaum and Wolfgang Schubert
Vehicles 2025, 7(2), 40; https://doi.org/10.3390/vehicles7020040 - 29 Apr 2025
Viewed by 5314
Abstract
Safe vehicles are an important pillar in reducing the number of accidents or mitigating the consequences of a collision. Although the number of autonomous safety systems in vehicles is increasing, retrofitted systems could also help reduce road accidents. A new retrofit assistance system [...] Read more.
Safe vehicles are an important pillar in reducing the number of accidents or mitigating the consequences of a collision. Although the number of autonomous safety systems in vehicles is increasing, retrofitted systems could also help reduce road accidents. A new retrofit assistance system called Front Brake Light (FBL) helps the driver to assess the intentions of other road users. This system is mounted at the front of the vehicle and works similarly to the rear brake lights. The objective of this study is to evaluate the safety performance of an FBL in real accidents at junctions. Depending on the type of accident, between 7.5% and 17.0% of the accidents analysed can be prevented. A further 9.0% to 25.5% could be positively influenced by the FBL; i.e., the collision speed could be reduced. If the FBLs were visible to the driver of the priority vehicle, the number of potentially avoidable accidents would increase to a magnitude of 11.5% to 26.2%. The range of accidents in which the consequences can be reduced increases to between 13.8% and 39.2%. Full article
(This article belongs to the Special Issue Novel Solutions for Transportation Safety)
Show Figures

Figure 1

14 pages, 1342 KB  
Article
Impact of Front Brake Lights from a Pedestrian Perspective
by Miloš Poliak, Jaroslav Frnda, Kristián Čulík and Bernhard Kirschbaum
Vehicles 2025, 7(1), 25; https://doi.org/10.3390/vehicles7010025 - 4 Mar 2025
Cited by 1 | Viewed by 1582
Abstract
This paper analyses the impact of a front brake light (FBL) on road safety from a pedestrian perspective. In addition to the traditional brake lights mounted at the rear of vehicles, an FBL can provide extra information about the driver’s intention to stop, [...] Read more.
This paper analyses the impact of a front brake light (FBL) on road safety from a pedestrian perspective. In addition to the traditional brake lights mounted at the rear of vehicles, an FBL can provide extra information about the driver’s intention to stop, especially to road users looking at the front of the approaching vehicle. This innovative feature aims to improve road safety by providing additional visual cues, where rear brake lights are not visible. Because pedestrians usually have a better line of sight to the front of a vehicle, the front brake light is more effective in alerting them to an impending stop. Therefore, an FBL could help them feel more confident when crossing the road by helping determine if it is safe to do so. A total of 621 questionnaires were collected from pedestrians who participated in the first real field test of FBL. The test period was conducted from November 2022 to September 2023 in two neighbouring regions of Slovakia. Their feedback allowed us to assess how the presence of an FBL influenced their perception of road safety, particularly when crossing roads. As a statistical result, more than 81% of the participants felt safer when crossing the road due to the presence of an FBL. Notably, the older generation evaluated FBLs very positively, while the youngest generation demonstrated more dangerous behaviour. Furthermore, the survey revealed that a significant proportion of respondents maintained a more reserved attitude towards the benefits of FBLs, largely due to a lack of information. Full article
Show Figures

Figure 1

20 pages, 2999 KB  
Article
Development of Integrated Chassis Control of Semi-Active Suspension with Differential Brake for Vehicle Lateral Stability
by Kyungtack Lee and Jinwoo Seol
World Electr. Veh. J. 2025, 16(2), 91; https://doi.org/10.3390/wevj16020091 - 11 Feb 2025
Cited by 2 | Viewed by 1340
Abstract
This paper describes an integrated control strategy that utilizes semi-active suspension and differential braking to enhance lateral stability while maintaining roll performance. The integrated control architecture adopts a hierarchical structure consisting of an estimator, a supervisor, a controller, and an allocator. In the [...] Read more.
This paper describes an integrated control strategy that utilizes semi-active suspension and differential braking to enhance lateral stability while maintaining roll performance. The integrated control architecture adopts a hierarchical structure consisting of an estimator, a supervisor, a controller, and an allocator. In the estimation layer, an algorithm is proposed to robustly estimate the side slip angle and roll angle in various situations. The control mode is established by the supervision layer based on the state of the vehicle. The maneuverability mode tracks the driver’s intentions, and the lateral stability mode ensures the vehicle’s stability. Reference values such as yaw rate and roll angle are determined by the control mode. In the controller layer, the yaw and roll moments are generated using sliding mode control to achieve the target yaw rate and roll angle. Brake torque and suspension damping force are distributed to each wheel in the allocator layer. In particular, a damping distribution method based on the roll region index is proposed. The proposed method is compared with conventional methods, such as full stiff damping and yaw-assisted damping, through simulation and real-world evaluation. The tests demonstrate that the proposed approach enhances lateral and roll stability, particularly regarding maximum side slip and roll angle values. The roll-region-index-based distribution method reduces the maximum roll angle by about 17.4% and the maximum side slip angle by about 8.7% compared to each conventional method. Compared to conventional methods, the proposed method showed more stable driving performance by ensuring stability in both directions in extreme lane change situations. Full article
Show Figures

Figure 1

15 pages, 4641 KB  
Article
Driving Intention Recognition of Electric Wheel Loader Based on Fuzzy Control
by Qihuai Chen, Yuanzheng Lin, Mingkai Xu, Haoling Ren, Guanjie Li and Tianliang Lin
Sensors 2025, 25(1), 32; https://doi.org/10.3390/s25010032 - 24 Dec 2024
Cited by 2 | Viewed by 1036
Abstract
Energy conservation and emission reduction is a common concern in various industries. The construction process of electric wheel loaders has the advantages of being zero-emission and having a high energy efficiency, and has been widely recognized by the industry. The frequent shift in [...] Read more.
Energy conservation and emission reduction is a common concern in various industries. The construction process of electric wheel loaders has the advantages of being zero-emission and having a high energy efficiency, and has been widely recognized by the industry. The frequent shift in wheel loader working processes poses a serious challenge to the operator. Automatic shift is an effective way to improve the operator’s comfort and safety. The driving intention is an important input judgment condition to achieve efficient automatic shift. However, the current methods of vehicle driving intention recognition mainly focus on passenger cars. The working condition of the wheel loader is significantly different from that of the passenger car, with a high shifting frequency and severe load fluctuation. The driving intention recognition method of passenger cars is difficult to transplant directly. In this paper, aiming at the characteristics of wheel loader working conditions, a fuzzy recognition method based on fuzzy control is applied to driving intention recognition for electric wheel loaders. The throttle, throttle change rate and braking signals are used as inputs for recognizing the driving intention at the current moment of the whole machine. Five types of driving intentions, namely, rapid acceleration, normal acceleration, acceleration maintenance, deceleration and braking, are defined and recognized. In order to verify the effectiveness of the proposed method, simulation and experimental research are carried out. The results show that the proposed driving intention recognition method can effectively identify the driver’s intention and provide effective shift signal input for the wheel loader. Full article
(This article belongs to the Section Vehicular Sensing)
Show Figures

Figure 1

16 pages, 4404 KB  
Article
Dual-Fuzzy Regenerative Braking Control Strategy Based on Braking Intention Recognition
by Yaning Qin, Zhu’an Zheng and Jialing Chen
World Electr. Veh. J. 2024, 15(11), 524; https://doi.org/10.3390/wevj15110524 - 14 Nov 2024
Cited by 3 | Viewed by 1910
Abstract
Regenerative braking energy recovery is of critical importance for electric vehicles due to their range limitations. To further enhance regenerative braking energy recovery, a dual-fuzzy regenerative braking control strategy based on braking intention recognition is proposed. Firstly, the distribution strategy for braking force [...] Read more.
Regenerative braking energy recovery is of critical importance for electric vehicles due to their range limitations. To further enhance regenerative braking energy recovery, a dual-fuzzy regenerative braking control strategy based on braking intention recognition is proposed. Firstly, the distribution strategy for braking force is devised by considering classical curves like ideal braking force allocation and ECE regulations; secondly, taking the brake pedal opening and its opening change rate as inputs, the braking intention recognition fuzzy controller is designed for outputting braking strength. Based on the recognized braking strength, and considering the battery charging state and the speed of the vehicle as inputs, a regenerative braking duty ratio fuzzy controller is developed for regenerative braking force regulation to improve energy recovery. Furthermore, a control experiment is established to evaluate and compare the four models and their respective nine braking modes, aiming to define the dual fuzzy logic controller model. Ultimately, simulation validation is conducted using Matlab/Simulink R2019b and CRUISE 2019. The results show that the strategy in this paper has higher energy savings compared to the single fuzzy control and parallel control methods, with energy recovery improved by 26.26 kJ and 96.13 kJ under a single New European Driving Cycle (NEDC), respectively. Full article
Show Figures

Figure 1

17 pages, 6177 KB  
Article
Braking Intention Identification Strategy of Electric Loader Based on Fuzzy Control
by Yueying Ye, Xia Wu and Tianliang Lin
Appl. Sci. 2023, 13(20), 11547; https://doi.org/10.3390/app132011547 - 21 Oct 2023
Cited by 2 | Viewed by 1799
Abstract
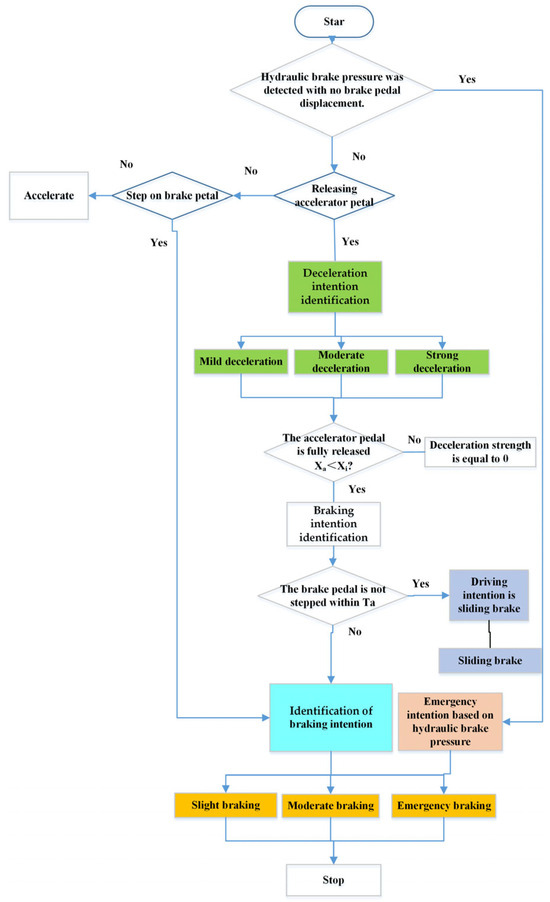
As a widely-used construction machinery, the electric loader has the potential to recover braking energy due to its large mass and frequent starts and stops. Identifying braking intention accurately is the foundation of braking energy recovery. The typical braking condition of an electric [...] Read more.
As a widely-used construction machinery, the electric loader has the potential to recover braking energy due to its large mass and frequent starts and stops. Identifying braking intention accurately is the foundation of braking energy recovery. The typical braking condition of an electric loader is analyzed; the braking intention is divided into sliding brake, mild braking, moderate braking, and emergency braking. A large number of braking data were collected under different braking intentions, which are used as the basis for fuzzy control variable partitioning, fuzzy controller parameter setting and fuzzy control rule formulation. The control strategies of deceleration intention identification based on accelerator pedal, braking intention identification based on brake pedal and sliding brake intention identification are proposed in this paper, respectively. This paper takes the hydraulic brake pressure as a feedback parameter, even if there is hysteresis or failure based on the intention of pedal identification, the system can still provide sufficient braking strength to ensure the braking safety. The AMESim(R12)-Matlab/Simulink co-simulation model and prototype are built to verify the feasibility of the control strategy under different braking intention identification. The results show that the braking strength under stronger braking intention can satisfy the braking demand whether at a speed of 2 m/s or 12 m/s, which ensures the safety of emergency braking, and the electric loader can provide stable braking strength under different braking intention and different speed. This has good braking stability. Full article
(This article belongs to the Section Mechanical Engineering)
Show Figures

Figure 1

16 pages, 6260 KB  
Article
Functional Model of an Automatic Vehicle Hold Based on an Electro-Hydraulic Braking System
by Yufeng Zhou, Bo Huang, Jiahao Liu and Tianjun Zhou
World Electr. Veh. J. 2023, 14(10), 277; https://doi.org/10.3390/wevj14100277 - 2 Oct 2023
Viewed by 3159
Abstract
The algorithm function designed in this paper can make a car maintain stability during automatic vehicle hold through the model input of multi-level target fluid pressure combined with slope judgment modules of different levels after the automatic vehicle hold software works. At the [...] Read more.
The algorithm function designed in this paper can make a car maintain stability during automatic vehicle hold through the model input of multi-level target fluid pressure combined with slope judgment modules of different levels after the automatic vehicle hold software works. At the same time, a complete parking function module is designed, which can monitor the whole parking process in real time. Through the design of this function, the functional diversity of the electro-hydraulic braking system can be increased. When judging that the driver intends to start, the automatic vehicle hold system will automatically release the fluid pressure according to the opening of the accelerator pedal pressed by the driver so that the vehicle does not happen to brake when the vehicle starts in the slippery slope condition. Finally, real vehicle verification proves that the function can effectively meet the parking requirements and start on the flat and on a ramp. Also, it can effectively control the vehicle according to the driver’s driving intention. Full article
Show Figures

Figure 1

15 pages, 3274 KB  
Article
Research on Electric Vehicle Braking Intention Recognition Based on Sample Entropy and Probabilistic Neural Network
by Jianping Wen, Haodong Zhang, Zhensheng Li and Xiurong Fang
World Electr. Veh. J. 2023, 14(9), 264; https://doi.org/10.3390/wevj14090264 - 18 Sep 2023
Cited by 3 | Viewed by 2004
Abstract
The accurate identification of a driver’s braking intention is crucial to the formulation of regenerative braking control strategies for electric vehicles. In this paper, a braking intention recognition model based on the sample entropy of the braking signal and a probabilistic neural network [...] Read more.
The accurate identification of a driver’s braking intention is crucial to the formulation of regenerative braking control strategies for electric vehicles. In this paper, a braking intention recognition model based on the sample entropy of the braking signal and a probabilistic neural network (PNN) is proposed to achieve the accurate recognition of different braking intentions. Firstly, the brake pedal travel signal is decomposed to extract the effective components via variational modal decomposition (VMD); then, the features of the decomposed signal are extracted using sample entropy to obtain the multidimensional feature vector of the braking signal; finally, the sparrow search algorithm (SSA) and probabilistic neural network are combined to optimize the smoothing factor with the sparrow search algorithm and the cross-entropy loss function as the fitness function to establish a braking intention recognition model. The experimental validation results show that combining the sample entropy features of the braking signal with the probabilistic neural network can effectively identify the braking intention, and the SSA-PNN algorithm has higher recognition accuracy compared with the traditional machine learning algorithm. Full article
Show Figures

Figure 1

14 pages, 5056 KB  
Article
Recovery and Control Strategy of Electro-Hydraulic Composite Braking Energy for Electric Loader with Braking Intention Recognition
by Sude Huang, Xia Wu, Tianliang Lin, Qihuai Chen and Haoling Ren
Appl. Sci. 2023, 13(17), 9853; https://doi.org/10.3390/app13179853 - 31 Aug 2023
Cited by 11 | Viewed by 2180
Abstract
The loader has a lot of recoverable braking energy due to its larger mass and frequent starts/stops. For a 5-ton pure electric drive loader, an emergency braking intention recognition strategy based on hydraulic braking pressure was proposed. The braking intention recognition strategy of [...] Read more.
The loader has a lot of recoverable braking energy due to its larger mass and frequent starts/stops. For a 5-ton pure electric drive loader, an emergency braking intention recognition strategy based on hydraulic braking pressure was proposed. The braking intention recognition strategy of an acceleration pedal and brake pedal was used to distinguish different braking intentions, and the hydraulic braking system pressure was used as a feedback parameter for emergency braking intention recognition to improve braking safety. Aiming at electro-hydraulic composite braking mode switching, a collaborative control strategy of walking regenerative braking and mechanical braking is proposed. Simulation analysis by AMESim and vehicle test results show that the proposed control strategy can realize driver braking intention recognition and electro-hydraulic braking force distribution under different working conditions and improve braking smoothness. According to the calculation of the energy recovery effect evaluation index, the energy recovery efficiency is up to 71.64%, the braking recovery rate is above 42.50%, and the maximum energy saving for the whole vehicle is 7.58% under one cycle condition. The proposed strategy has a good energy-saving effect. Full article
(This article belongs to the Section Mechanical Engineering)
Show Figures

Figure 1

16 pages, 4325 KB  
Article
Research on Regenerative Braking Control Strategy for Single-Pedal Pure Electric Commercial Vehicles
by Zhe Li, Zhenning Shi, Jianping Gao and Jianguo Xi
World Electr. Veh. J. 2023, 14(8), 229; https://doi.org/10.3390/wevj14080229 - 18 Aug 2023
Cited by 8 | Viewed by 5574
Abstract
In recent years, with the increasing severity of energy and environmental issues, countries have vigorously developed the new energy automotive industry. To reduce the difficulty of driver operation and increase endurance mileage, this article proposes a regenerative braking control strategy for a single-pedal [...] Read more.
In recent years, with the increasing severity of energy and environmental issues, countries have vigorously developed the new energy automotive industry. To reduce the difficulty of driver operation and increase endurance mileage, this article proposes a regenerative braking control strategy for a single-pedal pure electric commercial vehicle. Firstly, the single-pedal control system’s hierarchical approach was designed to contain the driver’s intention analysis and torque calculation layers. After identifying the driver’s intention, a logic threshold method was used to determine the braking pattern. Then, a fuzzy theory was used, with road gradient, braking strength, and speed as input parameters, and the ratio coefficient of braking force as the output parameter. A hybrid regenerative braking strategy was formulated based on the ideal distribution curve. Finally, the proposed strategy was verified through simulation and a constant-speed car-following experiment. The constant-speed car-following experiment results show that the maximum optimization rate of energy consumption provided by the proposed single-pedal regenerative braking control strategy is 5.81%, and the average optimization rate is 4.33%. This strategy can effectively reduce energy consumption and improve the economic performance of single-pedal pure electric commercial vehicles. Full article
Show Figures

Figure 1

15 pages, 15000 KB  
Article
Application Layer Software Design of Vehicle Comfort Braking Based on Brake-by-Wire System
by Jiahao Liu, Tianjun Zhou, Yufeng Zhou and Bo Huang
World Electr. Veh. J. 2023, 14(8), 220; https://doi.org/10.3390/wevj14080220 - 15 Aug 2023
Cited by 3 | Viewed by 3859
Abstract
With the development of the brake-by-wire system, more and more advanced driver assistance systems have been applied to automobiles. The brake-by-wire system can collect the driver’s braking intention through the displacement sensor and thus realize accurate braking by the motor. Based on the [...] Read more.
With the development of the brake-by-wire system, more and more advanced driver assistance systems have been applied to automobiles. The brake-by-wire system can collect the driver’s braking intention through the displacement sensor and thus realize accurate braking by the motor. Based on the brake-by-wire system, we design an algorithm that can realize the vehicle Comfort Stop Technology (CST) in this paper. The CST can control the drop and rise of brake fluid pressure during the braking stop of the vehicle, and therefore reduce the sharp feeling of front and back pitching during the braking stop. Finally, through real car verification, the functional algorithm designed in this paper can improve the nodding feeling of the vehicle by reducing the deceleration of the vehicle during braking. Full article
Show Figures

Figure 1

30 pages, 7567 KB  
Article
Research on Lane-Change Decision and Planning in Multilane Expressway Scenarios for Autonomous Vehicles
by Chuanyin Tang, Lv Pan, Jifeng Xia and Shi Fan
Machines 2023, 11(8), 820; https://doi.org/10.3390/machines11080820 - 10 Aug 2023
Cited by 5 | Viewed by 3113
Abstract
Taking into account the issues faced by self-driving vehicles in multilane expressway scenarios, a lane-change decision planning framework that considers two adjacent lanes is proposed. Based on this framework, the lateral stability of an autonomous vehicle under near-limit conditions during lane change is [...] Read more.
Taking into account the issues faced by self-driving vehicles in multilane expressway scenarios, a lane-change decision planning framework that considers two adjacent lanes is proposed. Based on this framework, the lateral stability of an autonomous vehicle under near-limit conditions during lane change is studied by the phase-plane method. Firstly, a state-machine-based driving logic is designed and a decision method is proposed to design the lane-change intention based on the surrounding traffic information and to consider the influence of the motion state of other vehicles in the adjacent lanes on the self-driving vehicle. In order to realize adaptive cruising under the full working conditions of the vehicle, a safety distance model is established for different driving speeds and switching strategies for fixed-speed cruising, following driving, and emergency braking are developed. Secondly, for the trajectory planning problem, a lane-change trajectory based on a quintuple polynomial optimization method is proposed. Then, the vehicle lateral stability boundary is investigated; the stability boundary and rollover boundary are incorporated into the designed path-tracking controller to improve the tracking accuracy while enhancing the rollover prevention capability. Finally, a simulation analysis is carried out through a joint simulation platform; the simulation results show that the proposed method can ensure the driving safety of autonomous vehicles in a multilane scenario. Full article
(This article belongs to the Special Issue Advances in Autonomous Vehicles Dynamics and Control)
Show Figures

Figure 1

16 pages, 1482 KB  
Article
Single-Wheel Failure Stability Control for Vehicle Equipped with Brake-by-Wire System
by Jian Zhou, Yage Di and Xuelong Miao
World Electr. Veh. J. 2023, 14(7), 177; https://doi.org/10.3390/wevj14070177 - 4 Jul 2023
Cited by 8 | Viewed by 2568
Abstract
In order to solve the problem of vehicle stability control after a single-wheel brake failure in the brake-by-wire system, a control strategy of braking force redistribution with a yaw moment is proposed to ensure the braking efficiency and stability of vehicles. In this [...] Read more.
In order to solve the problem of vehicle stability control after a single-wheel brake failure in the brake-by-wire system, a control strategy of braking force redistribution with a yaw moment is proposed to ensure the braking efficiency and stability of vehicles. In this strategy, a two-layer architecture is adopted. In the upper layer control, a fault factor is introduced to represent the real-time failure degree of the wheel, and the driver’s braking intention is perceived through the pedal travel and pedal speed of the driver. The braking force redistribution algorithm of the remaining three wheels is designed based on the wheel failure degree and braking intensity. In the lower control, according to the state parameters of the vehicle, the additional yaw moment, which controls the yaw rate and the sideslip angle of the vehicle, is calculated by using the sliding mode control theory, and the yaw moment is reasonably allocated to the normal wheel. By using MATLAB/Simulink and Carsim co-simulation, different braking strength and failure types are selected for simulation analysis. The simulation results show that the proposed control strategy can improve the braking efficiency and stability of the vehicle under different braking conditions. Full article
Show Figures

Figure 1

Back to TopTop