Real-Time Detection of Rear Car Signals for Advanced Driver Assistance Systems Using Meta-Learning and Geometric Post-Processing
Abstract
1. Introduction
2. Related Work
- Convolutional Neural Networks (CNNs) [15] are fundamental to the field of computer vision. They have demonstrated strong performance in tasks such as image classification and object detection. Traditional CNNs, such as AlexNet and VGG, use a series of convolutional layers to extract features from images, followed by fully connected layers for classification. While CNNs have been successfully applied to automotive signal detection, they typically require large amounts of labeled data and significant computational power. One of the main drawbacks of conventional (non-meta) CNN models is their poor adaptability to new tasks without retraining on large datasets, which makes them less effective in data-scarce environments or rapidly changing conditions. Moreover, their performance can degrade under real-world challenges such as varying lighting, occlusions, and signal design diversity—conditions commonly encountered in automotive contexts.
- Region-based Convolutional Neural Networks (R-CNNs) introduced a major advancement by incorporating region proposals into the detection process [18]. These models segment an image into multiple regions and apply CNNs to each region to detect objects. Subsequent versions, such as Fast R-CNN and Faster R-CNN, streamlined the pipeline by reducing latency and computational burden. Despite these improvements, R-CNN models still have limitations. They often involve complex pipelines and require significant computational resources for region proposal generation and classification. In addition, the performance of R-CNN models can degrade in real-time applications, making them less ideal for on-the-fly detection of vehicle signals in dynamic environments.
- Single Shot MultiBox Detectors (SSDs) [19] address the speed limitations of region-based methods by eliminating explicit region proposal steps. SSDs directly predict object classes and bounding boxes in a single pass through the network. This architecture significantly speeds up the detection process while maintaining high accuracy. However, SSD models face challenges in detecting smaller objects and signals due to the fixed grid structure used for prediction. In addition, SSDs can exhibit high variance in detection performance under different weather and lighting conditions, which are critical factors in vehicle signal detection. The inability to adapt to new tasks or conditions without extensive retraining remains a notable drawback of non-meta-SSD models.
- You Only Look Once (YOLO). This family of architectures revolutionized real-time object detection by framing detection as a single regression problem, directly from image pixels to bounding box coordinates and class probabilities. YOLO models such as YOLOv3 and YOLOv4 are renowned for their speed and accuracy, making them a popular choice for small object detection [20]. Despite their strengths, traditional YOLO models have limitations. They can struggle to detect objects in complex, cluttered scenes, and can produce false positives or negatives in challenging scenarios. They also require large amounts of labeled data for training and can be less effective at dealing with variations in signal appearance and environmental conditions.
3. Our Proposal
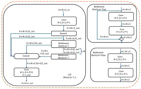
3.1. Meta-YOLOv8
3.1.1. CBS Layers
3.1.2. CBS (Batch Normalization and Pooling)
3.1.3. CBS (SiLU)
3.1.4. Spatial Pyramid Pooling Fast (SPPF)
3.1.5. Detection Block
3.2. Meta-Learner
3.3. Post-Processing Layer (PPL)
3.4. Meta-Learning for Efficient Adaptation in Meta-YOLOv8 Training
4. Experimental Setup and Methodology
4.1. Data
4.2. Data Preprocessing
- Data cleaning: We removed damaged or unsuitable images, including those that were blurred, poorly exposed, or lacked any visible car rear signal lights. This ensures that the dataset contains only high-quality images that are important to the task accuracy.
- Image resizing: To ensure consistent alignment with the training model and alleviate computational demands, we resized all images to a standard dimension while preserving their aspect ratio. This uniformity is key to efficient batch processing during model training.
- Normalization: Pixel intensities were standardized to a zero mean and unit variance. This process promotes faster model convergence during training and boosts its ability to generalize. Each pixel intensity was normalized as , where and are the mean and standard deviation of the image.
- Augmentation: To increase the dataset size, we applied data augmentation techniques such as random rotations, flipping, scaling, and cropping. This approach helps prevent overfitting and enhances the model’s robustness to typical real-world variations, such as changes in the angles and sizes of a car’s rear signal lights.
- Color space conversion: Images were converted to the HSV (Hue, Saturation, Value) color space, which separates color information from brightness, making it easier to highlight signal lights under varying lighting conditions. This enhances detection robustness by maintaining a consistent color representation despite changes in illumination.
- Contrast adjustment: To improve the visibility of tail indicator lamps under dim lighting, we employed histogram equalization to dynamically enhance image contrast. This technique sharpens the distinction of signal flashes, enabling the model to more reliably detect them across diverse and challenging environmental conditions. The enhanced intensity was obtained as , where L is the number of intensity levels, N is the number of pixels, and is the histogram count at level k.
- Noise reduction: To enhance image quality, noise suppression methods such as Gaussian blur and median filter were applied. These techniques smooth the images by minimizing sensor noise and compression artifacts, thereby improving the clarity of the signal lights.
- Edge enhancement: Edge detection filters, such as Sobel and Canny, were applied to highlight the contours of car’s rear signal lights. This processing helps the model distinguish these signals from cluttered environments, thereby improving recognition accuracy. The gradient magnitude was computed as .
4.3. Task Generation
4.4. Evaluation Metrics
4.5. Experiment Setup
4.6. Experimenting with Training Methodologies
5. Results and Discussion
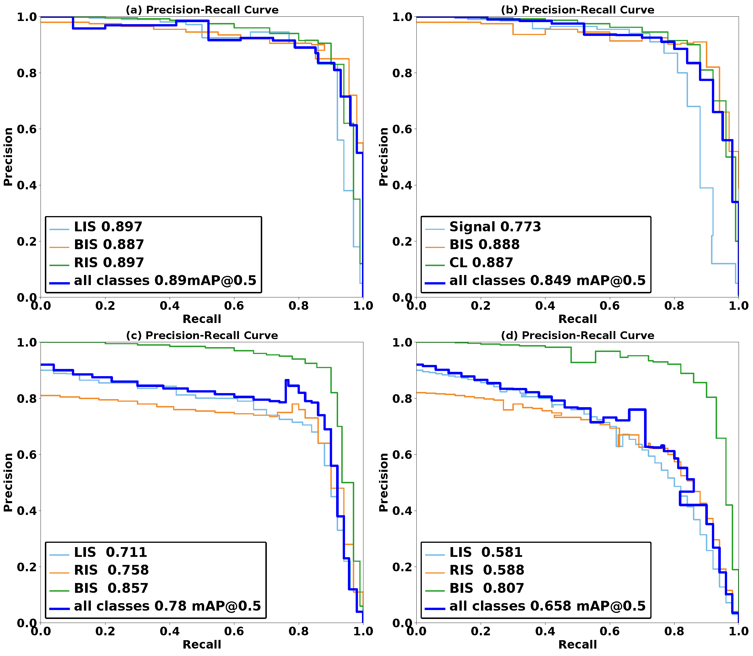
5.1. Comparative Analysis Between Meta-YOLOv8 and the Standard YOLOv8 Model
5.2. Adaptability of the Model
5.3. Performance Analysis of Other Methods
5.3.1. Meta Ensemble and Conventional Accuracies
5.3.2. FPS
5.4. Sensitivity to Meta-Parameters
5.5. Additional Experiments with Recent YOLO Versions
6. Conclusions
6.1. Future Scope
6.2. Limitations
Author Contributions
Funding
Data Availability Statement
Conflicts of Interest
References
- Barbosa, F.M.; Osório, F.S. Camera-radar perception for autonomous vehicles and ADAS: Concepts, datasets and metrics. arXiv 2023, arXiv:2303.04302. [Google Scholar] [CrossRef]
- Sumalatha, I.; Chaturvedi, P.; Patil, S.; Thethi, H.P.; Hameed, A.A. Autonomous multi-sensor fusion techniques for environmental perception in self-driving vehicles. In Proceedings of the 2024 International Conference on Communication, Computer Sciences and Engineering (IC3SE), Gautam Buddha Nagar, India, 9–11 May 2024; pp. 1146–1151. [Google Scholar] [CrossRef]
- Doshi, A.; Morris, B.; Trivedi, M. On-road prediction of driver’s intent with multimodal sensory cues. IEEE Pervasive Comput. 2011, 10, 22–34. [Google Scholar] [CrossRef]
- Mallick, M.; Shim, Y.D.; Won, H.I.; Choi, S.K. Ensemble-Based Model-Agnostic Meta-Learning with Operational Grouping for Intelligent Sensory Systems. Sensors 2025, 25, 1745. [Google Scholar] [CrossRef] [PubMed]
- Lee, J.D.; McGehee, D.V.; Brown, T.L.; Reyes, M.L. Collision Warning Timing, Driver Distraction, and Driver Response to Imminent Rear-End Collisions in a High-Fidelity Driving Simulator. Hum. Factors 2002, 44, 314–334. [Google Scholar] [CrossRef]
- Li, D.; Yang, Y.; Song, Y.Z.; Hospedales, T. Learning to Generalize: Meta-Learning for Domain Generalization. Proc. AAAI Conf. Artif. Intell. 2018, 32, 3490–3497. [Google Scholar] [CrossRef]
- Rakelly, K.; Shelhamer, E.; Darrell, T.; Efros, A.A.; Levine, S. Few-shot segmentation propagation with guided networks. arXiv 2018, arXiv:1806.07373. [Google Scholar] [CrossRef]
- Finn, C.; Abbeel, P.; Levine, S. Model-agnostic meta-learning for fast adaptation of deep networks. In Proceedings of the 34th International Conference on Machine Learning—PMLR, Sydney, Australia, 6–11 August 2017; pp. 1126–1135. [Google Scholar] [CrossRef]
- Tammisetti, V.; Bierzynski, K.; Stettinger, G.; Morales-Santos, D.P.; Cuellar, M.P.; Molina-Solana, M. LaANIL: ANIL with Look-Ahead Meta-Optimization and Data Parallelism. Electronics 2024, 13, 1585. [Google Scholar] [CrossRef]
- Tammisetti, V.; Stettinger, G.; Cuellar, M.P.; Molina-Solana, M. Meta-YOLOv8: Meta-Learning-Enhanced YOLOv8 for Precise Traffic Light Color Detection in ADAS. Electronics 2025, 14, 468. [Google Scholar] [CrossRef]
- Chen, C.; Wang, G.; Peng, C.; Fang, Y.; Zhang, D.; Qin, H. Exploring rich and efficient spatial temporal interactions for real-time video salient object detection. IEEE Trans. Image Process. 2021, 30, 3995–4007. [Google Scholar] [CrossRef]
- Li, L.; Wang, F.Y. Intelligent Vehicle Vision Systems. In Advanced Motion Control and Sensing for Intelligent Vehicles; Springer: New York, NY, USA, 2007; pp. 323–399. [Google Scholar] [CrossRef]
- Tahir, N.U.A.; Zhang, Z.; Asim, M.; Chen, J.; ELAffendi, M. Object Detection in Autonomous Vehicles under Adverse Weather: A Review of Traditional and Deep Learning Approaches. Algorithms 2024, 17, 103. [Google Scholar] [CrossRef]
- Wang, J.G.; Zhou, L.; Pan, Y.; Lee, S.; Song, Z.; Han, B.S.; Saputra, V.B. Appearance-Based Brake-Lights Recognition Using Deep Learning and Vehicle Detection. In Proceedings of the 2016 IEEE Intelligent Vehicles Symposium (IV), Gothenburg, Sweden, 19–22 June 2016; pp. 815–820. [Google Scholar] [CrossRef]
- Islam, A.; Hossan, M.T.; Jang, Y.M. Convolutional neural networkscheme–based optical camera communication system for intelligent Internet of vehicles. Int. J. Distrib. Sens. Netw. 2018, 14, 1550147718770153. [Google Scholar] [CrossRef]
- Arani, E.; Gowda, S.; Mukherjee, R.; Magdy, O.; Kathiresan, S.; Zonooz, B. A Comprehensive Study of Real-Time Object Detection Networks Across Multiple Domains: A Survey. arXiv 2022, arXiv:2208.10895. [Google Scholar] [CrossRef]
- Matin, M.A.; Fakhri, A.A.; Zaki, H.M.; Abidin, Z.Z.; Mustafah, Y.M.; Abd Rahman, H.; Mahamud, N.; Hanizam, S.; Rudin, N.A. Deep Learning-Based Single-Shot and Real-Time Vehicle Detection and Ego-Lane Estimation. J. Soc. Automot. Eng. Malays. 2020, 4, 61–72. [Google Scholar] [CrossRef]
- Liu, B.; Zhao, W.; Sun, Q. Study of Object Detection Based on Faster R-CNN. In Proceedings of the 2017 Chinese Automation Congress (CAC), Jinan, China, 20–22 October 2017; pp. 6233–6236. [Google Scholar] [CrossRef]
- Shuai, Q.; Wu, X. Object Detection System Based on SSD Algorithm. In Proceedings of the 2020 International Conference on Culture-Oriented Science & Technology (ICCST), Piscataway, NJ, USA, 28–31 October 2020; pp. 141–144. [Google Scholar] [CrossRef]
- Liu, M.; Wang, X.; Zhou, A.; Fu, X.; Ma, Y.; Piao, C. UAV-YOLO: Small Object Detection on Unmanned Aerial Vehicle Perspective. Sensors 2020, 20, 2238. [Google Scholar] [CrossRef]
- Khoee, A.G.; Yu, Y.; Feldt, R. Domain Generalization through Meta-Learning: A Survey. Artif. Intell. Rev. 2024, 57, 285. [Google Scholar] [CrossRef]
- Guo, C.; Liu, H.; Chen, J.; Ma, H. Temporal Information Fusion Network for Driving Behavior Prediction. IEEE Trans. Intell. Transp. Syst. 2023, 24, 9415–9424. [Google Scholar] [CrossRef]
- Arnold, S.M.R.; Mahajan, P.; Datta, D.; Bunner, I.; Zarkias, K.S. learn2learn: A Library for Meta-Learning Research. arXiv 2020, arXiv:2008.12284. [Google Scholar] [CrossRef]
- Shmelkov, K.; Schmid, C.; Alahari, K. Incremental Learning of Object Detectors without Catastrophic Forgetting. In Proceedings of the IEEE International Conference on Computer Vision (ICCV), Venice, Italy, 22–29 October 2017; pp. 3400–3409. [Google Scholar] [CrossRef]
- Kao, C.W.; Wang, S.T.; Huang, C.S. Application of Edge Detection Technology Based on YOLOv8 in Smart Mobility Aids. In Proceedings of the 2024 IEEE 6th Eurasia Conference on Biomedical Engineering, Healthcare and Sustainability (ECBIOS), Yunlin, Taiwan, 15–17 November 2024; pp. 258–262. [Google Scholar]
- Wang, G.; Chen, Y.; An, P.; Hong, H.; Hu, J.; Huang, T. UAV-YOLOv8: A Small-Object-Detection Model Based on Improved YOLOv8 for UAV Aerial Photography Scenarios. Sensors 2023, 23, 7190. [Google Scholar] [CrossRef] [PubMed]
- Lin, T.Y.; Dollár, P.; Girshick, R.; He, K.; Hariharan, B.; Belongie, S. Feature Pyramid Networks for Object Detection. In Proceedings of the 2017 IEEE Conference on Computer Vision and Pattern Recognition (CVPR), Honolulu, HI, USA, 21–26 July 2017; pp. 936–944. [Google Scholar] [CrossRef]
- Terven, J.; Córdova-Esparza, D.M.; Romero-González, J.A. A Comprehensive Review of YOLO Architectures in Computer Vision: From YOLOv1 to YOLOv8 and YOLO-NAS. Mach. Learn. Knowl. Extr. 2023, 5, 1680–1716. [Google Scholar] [CrossRef]
- Sohan, M.; Sai Ram, T.; Rami Reddy, C.V. A Review on YOLOv8 and Its Advancements. In Cryptology and Network Security with Machine Learning; Springer: Dordrecht, The Netherlands, 2024; pp. 529–545. [Google Scholar] [CrossRef]
- Safaldin, M.; Zaghden, N.; Mejdoub, M. An Improved YOLOv8 to Detect Moving Objects. IEEE Access 2024, 12, 59782–59806. [Google Scholar] [CrossRef]
- Bochkovskiy, A.; Wang, C.Y.; Liao, H.Y.M. YOLOv4: Optimal Speed and Accuracy of Object Detection. arXiv 2020, arXiv:2004.10934. [Google Scholar] [CrossRef]
- Elfwing, S.; Uchibe, E.; Doya, K. Sigmoid-weighted linear units for neural network function approximation in reinforcement learning. Neural Netw. 2018, 107, 3–11. [Google Scholar] [CrossRef]
- Hussin, R.; Juhari, M.R.; Kang, N.W.; Ismail, R.; Kamarudin, A. Digital image processing techniques for object detection from complex background image. Procedia Eng. 2012, 41, 340–344. [Google Scholar] [CrossRef]
- Prasad, D.K. Survey of the Problem of Object Detection in Real Images. Int. J. Image Process. (IJIP) 2012, 6, 441–458. [Google Scholar]
- Sager, C.; Janiesch, C.; Zschech, P. A Survey of Image Labelling for Computer Vision Applications. J. Bus. Anal. 2021, 4, 91–110. [Google Scholar] [CrossRef]
- Lee, Y.; Hwang, J.w.; Lee, S.; Bae, Y.; Park, J. An energy and GPU-computation efficient backbone network for real-time object detection. In Proceedings of the IEEE/CVF Conference on Computer Vision and Pattern Recognition Workshops, Long Beach, CA, USA, 16–17 June 2019. [Google Scholar]
- Chabi Adjobo, E.; Sanda Mahama, A.T.; Gouton, P.; Tossa, J. Automatic Localization of Five Relevant Dermoscopic Structures Based on YOLOv8 for Diagnosis Improvement. J. Imaging 2023, 9, 148. [Google Scholar] [CrossRef] [PubMed]
- Ren, J.; Guo, Y.; Zhang, D.; Liu, Q.; Zhang, Y. Distributed and Efficient Object Detection in Edge Computing: Challenges and Solutions. IEEE Netw. 2018, 32, 137–143. [Google Scholar] [CrossRef]






















| Sno | Dataset | Main Components | Reliability/Noise in Data |
|---|---|---|---|
| 1 | KITTI | Brake signals and the car’s rear view, car signal lights. | 90%/10% |
| 2 | CARLA Images | Color of brake signals and the car’s rear view, car left and right signal lights weather conditions. | 85%/20% |
| 3 | LISA Dataset | Brake, left and right signals, and the car’s rear view, weather conditions, and traffic scenes at junctions. | 80%/20% |
| 4 | Cityscapes | Brake, left and right signals, and the car’s rear view. | 85%/15% |
| 5 | Eurocity | Brake, left and right signals, and the car’s rear view at different junction points. | 90%/15% |
Disclaimer/Publisher’s Note: The statements, opinions and data contained in all publications are solely those of the individual author(s) and contributor(s) and not of MDPI and/or the editor(s). MDPI and/or the editor(s) disclaim responsibility for any injury to people or property resulting from any ideas, methods, instructions or products referred to in the content. |
© 2025 by the authors. Licensee MDPI, Basel, Switzerland. This article is an open access article distributed under the terms and conditions of the Creative Commons Attribution (CC BY) license (https://creativecommons.org/licenses/by/4.0/).
Share and Cite
Tammisetti, V.; Stettinger, G.; Pegalajar Cuellar, M.; Molina-Solana, M. Real-Time Detection of Rear Car Signals for Advanced Driver Assistance Systems Using Meta-Learning and Geometric Post-Processing. Appl. Sci. 2025, 15, 11964. https://doi.org/10.3390/app152211964
Tammisetti V, Stettinger G, Pegalajar Cuellar M, Molina-Solana M. Real-Time Detection of Rear Car Signals for Advanced Driver Assistance Systems Using Meta-Learning and Geometric Post-Processing. Applied Sciences. 2025; 15(22):11964. https://doi.org/10.3390/app152211964
Chicago/Turabian StyleTammisetti, Vasu, Georg Stettinger, Manuel Pegalajar Cuellar, and Miguel Molina-Solana. 2025. "Real-Time Detection of Rear Car Signals for Advanced Driver Assistance Systems Using Meta-Learning and Geometric Post-Processing" Applied Sciences 15, no. 22: 11964. https://doi.org/10.3390/app152211964
APA StyleTammisetti, V., Stettinger, G., Pegalajar Cuellar, M., & Molina-Solana, M. (2025). Real-Time Detection of Rear Car Signals for Advanced Driver Assistance Systems Using Meta-Learning and Geometric Post-Processing. Applied Sciences, 15(22), 11964. https://doi.org/10.3390/app152211964

