Sign in to use this feature.

Years

Between: -

Subjects

remove_circle_outline
remove_circle_outline
remove_circle_outline
remove_circle_outline
remove_circle_outline
remove_circle_outline
remove_circle_outline
remove_circle_outline
remove_circle_outline

Journals

Article Types

Countries / Regions

remove_circle_outline
remove_circle_outline
remove_circle_outline
remove_circle_outline

Search Results (408)

Search Parameters:
Keywords = RMSEP

Order results
Result details
Results per page
Select all
Export citation of selected articles as:
14 pages, 1089 KB  
Article
Rapid and Accurate Quantification Detection of BHT in Edible Oils Using Raman Spectroscopy Combined with Chemometric Models
by Congli Mei, Shuai Lu, Xiaolin Zhou, Fanzhen Meng and Hui Jiang
Foods 2026, 15(4), 730; https://doi.org/10.3390/foods15040730 - 15 Feb 2026
Viewed by 319
Abstract
The chemical composition of vegetable cooking oils is a key parameter in determining the quality of their products. Antioxidants are widely used in these products to extend their shelf life. In this study, the concentration of butylated hydroxytoluene (BHT) in edible oil was [...] Read more.
The chemical composition of vegetable cooking oils is a key parameter in determining the quality of their products. Antioxidants are widely used in these products to extend their shelf life. In this study, the concentration of butylated hydroxytoluene (BHT) in edible oil was quantitatively determined by Raman spectroscopy combined with chemometrics. Initially, Raman spectra of edible oil samples with varying concentrations of BHT were obtained. Subsequently, three variable selection methods were applied to the pre-processed spectra. Optimised characteristic wavelengths were then used to establish a Radial Basis Function (RBF) neural network and partial least squares (PLS) models. The impact of variable selection on feature wavelengths was evaluated for both models in both independent and combined cases. The results demonstrate that the features identified through multiple variable selection methods correlate highly with the BHT content and can be utilised to develop high-precision detection models. The findings indicate that the PLS model, optimised using competitive adaptive reweighting (CARS), achieved the best prediction performance, with an average RP2 of 0.9687, and RMSEP of 3.1211. These results demonstrate the feasibility of using Raman spectroscopy combined with chemometrics for the rapid screening of BHT in edible oils. While the current study focuses on a broad concentration range to validate the method’s linearity, further optimisation is required for trace-level detection to meet strict regulatory limits. Full article
(This article belongs to the Special Issue Food Authentication: Techniques, Approaches and Application)
Show Figures

Figure 1

13 pages, 1455 KB  
Article
Prediction Model for Quality Changes in Repeatedly Frozen–Thawed Pork Based on MRI Scans and Chemometrics
by Hui Liu, Yuhui Zhang, Ke Liu, Wusun Li and Xiaoyan Tang
Foods 2026, 15(4), 686; https://doi.org/10.3390/foods15040686 - 13 Feb 2026
Viewed by 330
Abstract
This study investigated fresh pork and pork subjected to repeated freeze–thaw cycles. The effects of freeze–thaw treatments on water status, WHC, and quality attributes of pork were systematically analyzed, and a nondestructive prediction method for WHC based on magnetic resonance imaging (MRI) was [...] Read more.
This study investigated fresh pork and pork subjected to repeated freeze–thaw cycles. The effects of freeze–thaw treatments on water status, WHC, and quality attributes of pork were systematically analyzed, and a nondestructive prediction method for WHC based on magnetic resonance imaging (MRI) was developed. The results showed that increasing freeze–thaw cycles significantly reduced moisture content and increased drip loss, indicating a continuous deterioration of overall WHC. Texture parameters and shear force values decreased markedly, suggesting that muscle structure was progressively damaged by ice crystal formation and recrystallization. T2-weighted MRI pseudo-color scans clearly reflected changes in internal water distribution, with high-signal regions gradually decreasing as freeze–thaw cycles increased, which was consistent with the experimentally measured trends in moisture content and WHC. Based on MRI features, principal component regression (PCR) and partial least squares regression (PLSR) models were established to predict pork WHC. The PCR model extracted 16 principal components (cumulative contribution rate of 96.394%), with calibration set results of Rc2 = 0.8825 and RMSEC = 1.7959, and validation set results of Rp2 = 0.8856 and RMSEP = 2.0284. The optimal number of latent variables for the PLSR model was six, yielding calibration set results of Rc2 = 0.9634 and RMSEC = 1.0026, and validation set results of Rp2 = 0.9656 and RMSEP = 1.1119, with all residuals less than 1. Overall, the combination of MRI and chemometric methods, particularly the PLSR model, enables rapid, nondestructive, and accurate prediction of pork WHC, providing a useful tool for quality evaluation under repeated freeze–thaw conditions and for quality control in pork processing, storage, and cold-chain management. Full article
(This article belongs to the Section Food Analytical Methods)
Show Figures

Figure 1

20 pages, 3520 KB  
Article
Development and Interpretability Analysis of Near-Infrared Spectroscopy Models for Fat and Protein Prediction in Foxtail Millet [Setaria italica (L.) Beauv.]
by Anqi Gao, Erhu Guo, Bin Wang, Dongxu Zhang, Kai Cheng, Xiaofu Wang, Aiying Zhang and Guoliang Wang
Foods 2026, 15(4), 649; https://doi.org/10.3390/foods15040649 - 11 Feb 2026
Viewed by 226
Abstract
Foxtail millet is a nutritionally important cereal whose fat and protein content directly influence its nutritional quality and processing properties. To overcome the limitations of traditional detection methods, developing rapid, non-destructive, and interpretable models is essential. A total of 214 samples of the [...] Read more.
Foxtail millet is a nutritionally important cereal whose fat and protein content directly influence its nutritional quality and processing properties. To overcome the limitations of traditional detection methods, developing rapid, non-destructive, and interpretable models is essential. A total of 214 samples of the foxtail millet cultivar “Changnong No. 47” were used in this study. The Sparrow Search Algorithm was introduced to screen stable key wavelengths by statistically analyzing their selection frequency. Based on the selected wavelengths, quantitative models were constructed using Partial Least Squares Regression (PLS), Random Forest (RF), and Support Vector Machine. The SHapley Additive exPlanations method was employed to quantify the direction and magnitude of contributions of the key wavelengths within the model. Results show the selection of 13 key wavelengths for fat and 15 for protein. The RF model delivered the best prediction for fat content (RP2 = 0.797, RMSEP = 0.218%, RPDP = 2.219), while the PLS model performed best for protein content (RP2 = 0.695, RMSEP = 0.268%, RPDP = 1.811). The methodology established in this study can not only be applied to the rapid quality assessment of millet but also be extended to analyze the nutritional components of other grains. Full article
Show Figures

Figure 1

26 pages, 9745 KB  
Article
Adulteration Detection of Multi-Species Vegetable Oils in Camellia Oil Using SICRIT-HRMS and Machine Learning Methods
by Mei Wang, Ting Liu, Han Liao, Xian-Biao Liu, Qi Zou, Hao-Cheng Liu and Xiao-Yin Wang
Foods 2026, 15(3), 434; https://doi.org/10.3390/foods15030434 - 24 Jan 2026
Viewed by 439
Abstract
We aimed to establish a rapid and precise method for identifying and quantifying multi-species vegetable oil (corn oil, olive oil (OLO), soybean oil, and sunflower oil (SUO)) adulterations in camellia oil (CAO), using soft ionization by chemical reaction in transfer–high-resolution mass spectrometry (SICRIT-HRMS) [...] Read more.
We aimed to establish a rapid and precise method for identifying and quantifying multi-species vegetable oil (corn oil, olive oil (OLO), soybean oil, and sunflower oil (SUO)) adulterations in camellia oil (CAO), using soft ionization by chemical reaction in transfer–high-resolution mass spectrometry (SICRIT-HRMS) and machine learning methods. The results showed that SICRIT-HRMS could effectively characterize the volatile profiles of pure and adulterated CAO samples, including binary, ternary, quaternary, and quinary adulteration systems. The low m/z region (especially 100–300) exhibited importance to oil classification in multiple feature-selection methods. For qualitative detection, binary classification models based on convolutional neural networks (CNN), Random Forest (RF), and gradient boosting trees (GBT) algorithms showed high accuracies (98.70–100.00%) for identifying CAO adulteration under no dimensionality reduction (NON), principal component analysis (PCA), and uniform manifold approximation and projection (UMAP) strategies. The RF algorithm exhibited relatively high accuracy (96.25–99.45%) in multiclass classification. Moreover, the five models, including CNN, RF, support vector machines (SVM), logistic regression (LR), and GBT, exhibited different performances in distinguishing pure and adulterated CAO. Among 1093 blind oil samples, under NON, PCA, and UMAP: 10, 5, and 67 samples were misclassified by CNN model; 6, 7, and 41 samples were misclassified by RF model; 8, 9, and 82 samples were misclassified by SVM model; 17, 18, and 78 samples were misclassified by LR model; 7, 9, and 43 samples were misclassified by GBT model. For quantitative prediction, the PCA-CNN model performed optimally in predicting adulteration levels in CAO, especially with respect to OLO and SUO, exhibiting a high coefficient of determination for calibration (RC2, 0.9664–0.9974) and coefficient of determination for prediction (Rp2, 0.9599–0.9963) values, low root mean square error of calibration (RMSEC, 0.9–5.3%) and root mean square error of prediction (RMSEP, 1.1–5.8%) values, and RPD (5.0–16.3) values greater than 3.0. These results indicate that SICRIT-HRMS combined with machine learning can rapidly and accurately identify and quantify multi-species vegetable oil adulterations in CAO, which provides a reference for developing non-targeted and high-throughput detection methods in edible oil authenticity. Full article
Show Figures

Graphical abstract

17 pages, 2438 KB  
Article
Development of a Gravity-Driven Vis/NIR Spectroscopy Device for Detection and Grading of Soluble Solids Content in Oranges
by Yuhao Huang, Sai Xu, Xin Liang, Huazhong Lu and Pingzhi Wu
Agriculture 2026, 16(3), 293; https://doi.org/10.3390/agriculture16030293 - 23 Jan 2026
Viewed by 347
Abstract
To address the limitations of conventional conveyor-based systems in online detection and grading of orange soluble solids content (SSC), this study developed a novel gravity-driven detection device. Traditional systems are constrained by carrier-induced optical interference, complex mechanical structures, and large spatial requirements, limiting [...] Read more.
To address the limitations of conventional conveyor-based systems in online detection and grading of orange soluble solids content (SSC), this study developed a novel gravity-driven detection device. Traditional systems are constrained by carrier-induced optical interference, complex mechanical structures, and large spatial requirements, limiting their application in small- and medium-sized enterprises. By introducing a gravity-driven paradigm, this research eliminates the need for fruit carriers and enables vertical spectral acquisition during gravitational descent, effectively overcoming carrier interference and spatial constraints. The integrated system comprises a synchronous-release feeding mechanism, a Vis/NIR detection module, and an intelligent grading unit. Through systematic optimization of disk rotation speed, integration time, and spot size, stable and efficient spectral acquisition was achieved, resulting in a throughput of one fruit per second. The optimized PLSR model, utilizing SG-SNV preprocessing and CARS feature selection, demonstrated excellent predictive performance, with an Rp2 of 0.8746 and an RMSEP of 0.3001 °Brix. External validation confirmed 96.6% prediction accuracy within a ±1.0 °Brix error range and an overall grading accuracy of 86.6%. This system offers a compact, cost-effective, and high-performance solution for real-time fruit quality inspection, with potential applications to various spherical fruits. Full article
(This article belongs to the Section Agricultural Technology)
Show Figures

Graphical abstract

17 pages, 3318 KB  
Article
Development of Near-Infrared Models for Selenium Content in the Pacific Oyster (Crassostrea gigas)
by Yousen Zhang, Lehai Ni, Yuting Meng, Cuiju Cui, Qihao Luo, Zan Li, Guohua Sun, Yanwei Feng, Xiaohui Xu, Jianmin Yang and Weijun Wang
Foods 2026, 15(2), 365; https://doi.org/10.3390/foods15020365 - 20 Jan 2026
Viewed by 347
Abstract
Near-infrared (NIR) spectroscopy is a vital non-destructive analytical tool in the food and aquaculture industries. This study pioneers the application of portable NIR spectrometers for evaluating selenium (Se) content in the Pacific oyster (Crassostrea gigas). We developed quantitative and qualitative models [...] Read more.
Near-infrared (NIR) spectroscopy is a vital non-destructive analytical tool in the food and aquaculture industries. This study pioneers the application of portable NIR spectrometers for evaluating selenium (Se) content in the Pacific oyster (Crassostrea gigas). We developed quantitative and qualitative models to predict selenium levels in oyster tissue, representing a novel application for monitoring trace elements in marine organisms. Quantitative models were developed using partial least squares (PLS) regression on spectra collected with two portable spectrometers (Micro NIR 1700, Micro PHAZIR RX) and a benchtop FT-NIR instrument, with validation via cross-validation and an independent set. Qualitative models were also constructed to categorize Se content into three levels: 0–1, 1–3, and >3 mg/kg. For quantitative analysis, the Micro NIR 1700 model performed robustly in external validation (RP = 0.932; RMSEP = 0.392; RPD = 2.46). The Micro PHAZIR RX model achieved the highest RC (0.988) and the lowest RMSEC (0.233), yet cross-validation indicated a potential risk of overfitting. In contrast, the FT-NIR instrument yielded the best external predictive ability for powdered samples (RP = 0.954, RPD = 2.60), highlighting its high precision under laboratory conditions. For qualitative discrimination, the Micro PHAZIR RX’s classification module achieved a 100% correct recognition rate (AUC = 0.937). The models based on the Micro NIR 1700 and FT-NIR instruments showed cumulative contribution rates (CCR) of 98.61% and 97.59%, respectively, with high performance indices (PI) of 89.3 and 90.2, confirming their effective discrimination capability. The models established in this study enable the rapid, on-site detection of Se content in oyster samples, underscoring the significant potential of portable NIR spectroscopy for selenium analysis in shellfish. Full article
(This article belongs to the Section Food Engineering and Technology)
Show Figures

Figure 1

19 pages, 3298 KB  
Article
Detection of Cadmium Content in Pak Choi Using Hyperspectral Imaging Combined with Feature Selection Algorithms and Multivariate Regression Models
by Yongkuai Chen, Tao Wang, Shanshan Lin, Shuilan Liao and Songliang Wang
Appl. Sci. 2026, 16(2), 670; https://doi.org/10.3390/app16020670 - 8 Jan 2026
Viewed by 355
Abstract
Pak choi (Brassica chinensis L.) has a strong adsorption capacity for the heavy metal cadmium (Cd), which is a big threat to human health. Traditional detection methods have drawbacks such as destructiveness, time-consuming processes, and low efficiency. Therefore, this study aimed to [...] Read more.
Pak choi (Brassica chinensis L.) has a strong adsorption capacity for the heavy metal cadmium (Cd), which is a big threat to human health. Traditional detection methods have drawbacks such as destructiveness, time-consuming processes, and low efficiency. Therefore, this study aimed to construct a non-destructive prediction model for Cd content in pak choi leaves using hyperspectral technology combined with feature selection algorithms and multivariate regression models. Four different cadmium concentration treatments (0 (CK), 25, 50, and 100 mg/L) were established to monitor the apparent characteristics, chlorophyll content, cadmium content, chlorophyll fluorescence parameters, and spectral features of pak choi. Competitive adaptive reweighted sampling (CARS), the successive projections algorithm (SPA), and random frog (RF) were used for feature wavelength selection. Partial least squares regression (PLSR), random forest regression (RFR), the Elman neural network, and bidirectional long short-term memory (BiLSTM) models were established using both full spectra and feature wavelengths. The results showed that high-concentration Cd (100 mg/L) significantly inhibited pak choi growth, leaf Cd content was significantly higher than that in the control group, chlorophyll content decreased by 16.6%, and damage to the PSII reaction centre was aggravated. Among the models, the FD–RF–BiLSTM model demonstrated the best prediction performance, with a determination coefficient of the prediction set (Rp2) of 0.913 and a root mean square error of the prediction set (RMSEP) of 0.032. This study revealed the physiological, ecological, and spectral response characteristics of pak choi under Cd stress. It is feasible to detect leaf Cd content in pak choi using hyperspectral imaging technology, and non-destructive, high-precision detection was achieved by combining chemometric methods. This provides an efficient technical means for the rapid screening of Cd pollution in vegetables and holds important practical significance for ensuring the quality and safety of agricultural products. Full article
(This article belongs to the Section Agricultural Science and Technology)
Show Figures

Figure 1

16 pages, 1722 KB  
Article
Prediction of Li2O and Spodumene by FTIR-PLS in Pegmatitic Samples for Process Control
by Beatriz Palhano de Oliveira, Elisiane Lelis and Elenice Schons
Minerals 2026, 16(1), 66; https://doi.org/10.3390/min16010066 - 8 Jan 2026
Viewed by 289
Abstract
Rapid and reliable analytical methods are required to support quality control and decision-making in lithium-bearing mineral processing. In this study, the application of Fourier Transform Infrared (FTIR) spectroscopy combined with Partial Least Squares (PLS) chemometric modeling is evaluated for the simultaneous prediction of [...] Read more.
Rapid and reliable analytical methods are required to support quality control and decision-making in lithium-bearing mineral processing. In this study, the application of Fourier Transform Infrared (FTIR) spectroscopy combined with Partial Least Squares (PLS) chemometric modeling is evaluated for the simultaneous prediction of lithium oxide (Li2O) and spodumene contents in pegmatitic samples. Two independent PLS models were developed using FTIR spectra preprocessed with first derivative and/or Standard Normal Variate (SNV). Spectral regions were selected based on the vibrational response of Al–O, Si–O, and OH groups, which are indirectly influenced by lithium-bearing phases. The spectral datasets were divided into calibration and independent external test sets, and model performance was assessed using statistical metrics and Principal Component Analysis (PCA). The Li2O model achieved an R2 of 0.9934 and an RMSEP of 0.185 in external validation, with a mean absolute error below 0.15%. The spodumene model achieved an R2 of 0.9961, an RMSEP of 1.79, and a mean absolute error of 2.80%. These results demonstrate that the FTIR-PLS approach enables efficient quantitative estimation of lithium-bearing minerals, with reduced analytical time, good predictive accuracy, and suitability for application in process control and mineralogical sorting environments. PCA confirmed the statistical representativeness of the test sets, with no evidence of spectral extrapolation. Full article
(This article belongs to the Section Mineral Processing and Extractive Metallurgy)
Show Figures

Graphical abstract

13 pages, 1610 KB  
Article
Advancing the Analysis of Fatty Acid Composition in Animal-Based Marine Oils Through the Integration of Raman and IR Spectroscopy with Chemometrics
by Fatema Ahmmed, Keith C. Gordon, Asli Card, Daniel P. Killeen and Sara J. Fraser-Miller
Foods 2026, 15(1), 183; https://doi.org/10.3390/foods15010183 - 5 Jan 2026
Viewed by 696
Abstract
This study investigated the use of Raman and IR spectroscopy, individually and combined, for quantifying fatty acid methyl ester (FAME) profiles in animal-based marine oils and potential adulterants (palm oil, ω-3 concentrates in ethyl ester, and generic fish oil). FAME profiles are important [...] Read more.
This study investigated the use of Raman and IR spectroscopy, individually and combined, for quantifying fatty acid methyl ester (FAME) profiles in animal-based marine oils and potential adulterants (palm oil, ω-3 concentrates in ethyl ester, and generic fish oil). FAME profiles are important for assessing oil quality, conventionally determined via gas chromatography. This study aimed to provide a rapid and non-destructive alternative. The study utilized Partial Least Squares Regression (PLSR) alongside Raman (r2 = 0.94; RMSEP = 2.4%) and IR spectroscopy (r2 = 0.95; RMSEP = 2.3%), demonstrating similar ω-3 fatty acid predictions. Fusion of IR and Raman spectroscopic datasets improved ω-3 fatty acid (r2 = 0.96; RMSEP = 1.9%), polyunsaturated fatty acids (PUFA) (r2 = 0.83; RMSEP = 4.0%), and saturated fatty acids (SFA) (r2 = 0.79; RMSEP = 4.1%) quantification. The study highlights that fusion of IR and Raman spectroscopic datasets presents a promising avenue for non-destructive fatty acid composition assessment. Full article
(This article belongs to the Section Foods of Marine Origin)
Show Figures

Figure 1

18 pages, 2548 KB  
Article
Quantitative Analysis Model for the Powder Content of Zanthoxylum bungeanum Based on IncepSpect-CBAM
by Yue Wang, Pingzeng Liu, Sicheng Liang, Yan Zhang, Ke Zhu and Qun Yu
Foods 2026, 15(1), 169; https://doi.org/10.3390/foods15010169 - 4 Jan 2026
Viewed by 458
Abstract
The adulteration of Zanthoxylum bungeanum powder presents a complex challenge, as current near-infrared spectroscopy (NIRS) models are typically designed for specific adulterants and require extensive preprocessing, limiting their practical utility. To overcome these limitations, this study proposes IncepSpect-CBAM, an end-to-end one-dimensional convolutional neural [...] Read more.
The adulteration of Zanthoxylum bungeanum powder presents a complex challenge, as current near-infrared spectroscopy (NIRS) models are typically designed for specific adulterants and require extensive preprocessing, limiting their practical utility. To overcome these limitations, this study proposes IncepSpect-CBAM, an end-to-end one-dimensional convolutional neural network that integrates multi-scale Inception modules, a Convolutional Block Attention Module (CBAM), and residual connections. The model directly learns features from raw spectra while maintaining robustness across multiple adulteration scenarios, focusing specifically on quantifying Zanthoxylum bungeanum powder content. When evaluated on a dataset containing four common adulterants (corn flour, wheat bran powder, rice bran powder, and Zanthoxylum bungeanum stem powder), the model achieved a Root Mean Square Error of Prediction (RMSEP) of 0.058 and a coefficient of determination for prediction (RP2) of 0.980, demonstrating superior performance over traditional methods including Partial Least Squares Regression (PLSR) and Support Vector Regression (SVR), as well as deep learning benchmarks such as 1D-CNN and DeepSpectra. The results establish that the proposed model enables high-precision quantitative analysis of Zanthoxylum bungeanum powder content across diverse adulteration types, providing a robust technical framework for rapid, non-destructive quality assessment of powdered food products using near-infrared spectroscopy. Full article
(This article belongs to the Section Food Analytical Methods)
Show Figures

Figure 1

15 pages, 3684 KB  
Article
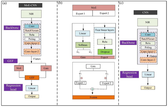
The Detection of Sea Buckthorn Juice SSC Based on a Portable Near-Infrared Spectrometer Combined with an MoE-CNN Prediction Model
by Hao Niu, Yabo Zhang, Shiqi Hu, Hong Zhang and Yang Liu
Foods 2026, 15(1), 144; https://doi.org/10.3390/foods15010144 - 2 Jan 2026
Viewed by 431
Abstract
The use of a portable near-infrared (NIR) spectrometer for detecting sea buckthorn juice SSC has not been explored. In this study, spectral data of 180 juice samples were collected using a portable NIR spectrometer. An SSC prediction model based on a mixture of [...] Read more.
The use of a portable near-infrared (NIR) spectrometer for detecting sea buckthorn juice SSC has not been explored. In this study, spectral data of 180 juice samples were collected using a portable NIR spectrometer. An SSC prediction model based on a mixture of experts convolutional neural network (MoE-CNN) was proposed. The MoE-CNN model was compared with traditional chemometric models in terms of prediction performance and feature extraction capability. The results showed that detecting the SSC of sea buckthorn juice using a portable NIR spectrometer combined with the MoE-CNN model is feasible. The optimal chemometric model, CARS-PLS, achieved RMSEP and RPD values of 1.42% and 2.67, respectively. The MoE-CNN model outperformed chemometric models and the CNN model, achieving an RMSEP of 1.26% and RPD of 3.02. Compared with CARS-PLSR, MoE-CNN adaptively weighted spectral features through MoE and feature fusion modules, effectively suppressing spectral noise and improving detailed feature extraction. These findings demonstrate that combining a portable NIR spectrometer with MoE-CNN is effective for rapid SSC detection in sea buckthorn juice. This study provides a new approach for the rapid detection of sea buckthorn juice SSC. Full article
Show Figures

Figure 1

15 pages, 663 KB  
Article
Optimization of SERS Detection for Sulfathiazole Residues in Chicken Blood Using GA-SVR
by Gaoliang Zhang, Zihan Ma, Chao Yan, Tianyan You and Jinhui Zhao
Foods 2026, 15(1), 134; https://doi.org/10.3390/foods15010134 - 2 Jan 2026
Viewed by 366
Abstract
The extensive use of sulfathiazole in poultry farming has raised growing concerns regarding its residues in poultry-derived products, posing risks to human health and food safety. To overcome the limitations of conventional detection methods and address the analytical challenges posed by inherent complexity [...] Read more.
The extensive use of sulfathiazole in poultry farming has raised growing concerns regarding its residues in poultry-derived products, posing risks to human health and food safety. To overcome the limitations of conventional detection methods and address the analytical challenges posed by inherent complexity of chicken blood matrix for the detection of sulfathiazole residues in chicken blood, a rapid and sensitive surface-enhanced Raman spectroscopy (SERS) method was developed for detecting sulfathiazole residues in chicken blood. Four colloidal substrates, i.e., gold colloid A, gold colloid B, gold colloid C, and silver colloids, were synthesized and evaluated for their SERS enhancement capabilities. Key parameters, including electrolyte type (NaCl solution), colloidal substrate type (gold colloid A), volume of gold colloid A (550 μL), volume of NaCl solution (60 μL), and adsorption time (14 min), were systematically optimized to maximize SERS intensities at 1157 cm−1. Furthermore, a genetic algorithm-support vector regression (GA-SVR) model integrated with adaptive iteratively reweighted penalized least squares (air-PLS) and multiplicative scatter correction (MSC) preprocessing demonstrated superior predictive performance with a prediction set coefficient of determination (R2p) value of 0.9278 and a root mean square error of prediction (RMSEP) of 3.1552. The proposed method demonstrated high specificity, minimal matrix interference, and robustness, making it suitable for reliable detection of sulfathiazole residues in chicken blood and compliant with global food safety requirements. Full article
(This article belongs to the Special Issue Chemometrics in Food Authenticity and Quality Control)
Show Figures

Figure 1

16 pages, 2082 KB  
Article
Support Vector Machine-Based Logics for Exploring Bromine and Antimony Content in ABS Plastic from E-Waste by Using Reflectance Spectroscopy
by Riccardo Gasbarrone, Giuseppe Bonifazi, Pierre Hennebert, Silvia Serranti and Roberta Palmieri
Sustainability 2025, 17(23), 10585; https://doi.org/10.3390/su172310585 - 26 Nov 2025
Viewed by 411
Abstract
Brominated Flame Retardants (BFRs), widely used in Electrical and Electronic Equipment (EEE), pose severe health and environmental risks and complicate recycling at the end-of-life stage, calling for innovative, sustainable detection and sorting solutions. In this context, new strategies that are efficient, reliable, sustainable, [...] Read more.
Brominated Flame Retardants (BFRs), widely used in Electrical and Electronic Equipment (EEE), pose severe health and environmental risks and complicate recycling at the end-of-life stage, calling for innovative, sustainable detection and sorting solutions. In this context, new strategies that are efficient, reliable, sustainable, and cost-effective are required. This study investigates Short-Wave Infrared (SWIR) spectroscopy for detecting brominated plastics and quantifying bromine (Br) and antimony (Sb) content in Cathode-Ray Tube (CRT) e-waste. X-Ray Fluorescence (XRF) provided reference measurements, while Support Vector Machine (SVM) models were trained on reflectance spectra acquired with a portable spectroradiometer. The SVM–Discriminant Analysis models achieved near-perfect classification, with 100% accuracy in distinguishing samples above and below the regulatory thresholds for Br (2000 mg/kg) and Sb (8354 mg/kg). SVM regression yielded excellent quantitative predictions, with R2P = 0.996 and RMSEP = 2671 mg/kg for Br, and R2P = 0.999 and RMSEP = 1056 mg/kg for Sb. These performances confirm the robustness of SWIR spectroscopy for rapid, non-destructive monitoring of hazardous plastics, even in highly heterogeneous waste streams. The integration of SWIR spectroscopy with machine learning supports selective recycling and safer resource recovery, directly contributing to United Nations Sustainable Development Goals on Decent Work and Economic Growth (SDG 8), Industry, Innovation and Infrastructure (SDG 9), and Responsible Consumption and Production (SDG 12). Full article
Show Figures

Figure 1

16 pages, 2573 KB  
Article
Noncontact Acoustic Vibration Method for Firmness Evaluation in Multiple Peach Cultivars
by Dachen Wang, Laili Li, Tao Shi, Jun Cao, Xuesong Jiang, Hongzhe Jiang, Zhe Feng and Hongping Zhou
Foods 2025, 14(22), 3899; https://doi.org/10.3390/foods14223899 - 14 Nov 2025
Viewed by 861
Abstract
Peach firmness is a critical quality attribute, yet conventional destructive measurement methods are unsuitable for batch detection in industrial settings. This study investigated a noncontact method for firmness assessment across multiple peach cultivars based on acoustic vibration technology. Three peach cultivars were mechanically [...] Read more.
Peach firmness is a critical quality attribute, yet conventional destructive measurement methods are unsuitable for batch detection in industrial settings. This study investigated a noncontact method for firmness assessment across multiple peach cultivars based on acoustic vibration technology. Three peach cultivars were mechanically excited via a controlled air jet, and the resulting acoustic vibration responses were captured noninvasively using a laser Doppler vibrometer. The frequency-domain acoustic vibration spectra were used as input for firmness prediction models developed using partial least squares regression (PLSR), support vector regression (SVR), and a one-dimensional convolutional neural network (ISNet-1D) that incorporated Inception and squeeze-and-excitation modules. Comparative analysis demonstrated that the ISNet-1D substantially outperformed the conventional linear and nonlinear methods on an independent test set, achieving superior predictive accuracy, with a coefficient of determination ( RP2) of 0.8069, a root mean square error (RMSEP) of 0.9206 N/mm, and a residual prediction deviation ( RPDP) of 2.2879. The good performance of the ISNet-1D can be attributed to the integration of multi-scale convolutional filters with a channel-wise attention mechanism. This integration allows the network to adaptively prioritize discriminative spectral features, thereby enhancing its prediction accuracy. A hierarchical transfer learning strategy was proposed to improve model generalizability, offering a practical and cost-effective means to adapt to diverse cultivars. In summary, the combination of noncontact acoustic vibration and deep learning presents a robust, accurate, and nondestructive methodology for assessing peach firmness, demonstrating considerable potential for cross-cultivar application in industrial sorting and quality control. Full article
Show Figures

Figure 1

14 pages, 7403 KB  
Article
KCQI: Novel Index for Assessment of Comprehensive Quality of Kiwifruit During Shelf Life Using Hyperspectral Imaging and One-Dimensional Convolutional Neural Networks
by Yongxian Wang, Kaisen Zhang, Yi Liu, Junsheng Liu, Ruofei Liu, Bo Ma, Linlin Sun, Linlong Jing, Xinpeng Cao, Hongjian Zhang and Jinxing Wang
Foods 2025, 14(22), 3886; https://doi.org/10.3390/foods14223886 - 13 Nov 2025
Cited by 1 | Viewed by 576
Abstract
Non-destructive assessment of kiwifruit quality is critical for postharvest preservation and grading. This paper proposes a novel quantitative evaluation method for the kiwifruit comprehensive quality index (KCQI) during shelf life, based on hyperspectral imaging (HSI) combined with a one-dimensional convolutional neural network (1D-CNN). [...] Read more.
Non-destructive assessment of kiwifruit quality is critical for postharvest preservation and grading. This paper proposes a novel quantitative evaluation method for the kiwifruit comprehensive quality index (KCQI) during shelf life, based on hyperspectral imaging (HSI) combined with a one-dimensional convolutional neural network (1D-CNN). Hyperspectral images of two kiwifruit cultivars were acquired at four shelf-life stages using an HSI system, and six quality parameters were measured as reference standards. Based on correlation and factor analyses, five key parameters—soluble solids content, firmness, L*, b*, and chroma—were selected to construct the KCQI. Three spectral band selection methods and three modeling algorithms were compared, with the competitive adaptive reweighted sampling (CARS)–1D-CNN model yielding the highest prediction accuracy (RP2 = 0.82, RMSEP = 0.26, RPDP = 2.39). Subsequently, a spatial distribution map was generated to visualize the KCQI. These results demonstrate the potential of the HSI–1D-CNN approach for accurate postharvest quality monitoring and intelligent grading. Full article
Show Figures

Figure 1

Back to TopTop