Sign in to use this feature.

Years

Between: -

Subjects

remove_circle_outline
remove_circle_outline
remove_circle_outline
remove_circle_outline
remove_circle_outline
remove_circle_outline
remove_circle_outline
remove_circle_outline
remove_circle_outline

Journals

remove_circle_outline
remove_circle_outline
remove_circle_outline
remove_circle_outline
remove_circle_outline
remove_circle_outline
remove_circle_outline
remove_circle_outline
remove_circle_outline

Article Types

Countries / Regions

remove_circle_outline
remove_circle_outline
remove_circle_outline
remove_circle_outline

Search Results (992)

Search Parameters:
Keywords = PSO-GA

Order results
Result details
Results per page
Select all
Export citation of selected articles as:
22 pages, 14598 KB  
Article
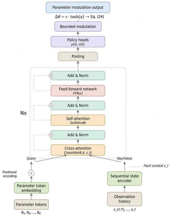
A Transformer-Based Deep Reinforcement Learning Method for Controller Parameter Modulation in Fault-Tolerant Control
by Chenfei Zhang and Xiangning Li
Mathematics 2026, 14(9), 1409; https://doi.org/10.3390/math14091409 - 23 Apr 2026
Abstract
This paper proposes a Transformer-based deep reinforcement learning method for adaptive controller parameter modulation. Unlike conventional approaches relying on metaheuristic optimization with fault-specific tuning or model-based gain scheduling, the proposed method learns a unified parameter modulation policy through direct environment interaction without requiring [...] Read more.
This paper proposes a Transformer-based deep reinforcement learning method for adaptive controller parameter modulation. Unlike conventional approaches relying on metaheuristic optimization with fault-specific tuning or model-based gain scheduling, the proposed method learns a unified parameter modulation policy through direct environment interaction without requiring pre-computed optimal solutions. The key innovation lies in a parameter tokenization mechanism that represents each controller parameter as an independent token, enabling self-attention to capture cross-parameter dependencies for coordinated adaptation. A sequential state encoder extracts temporal fault evolution patterns, while fault-aware cross-attention integrates fault context to guide parameter adjustment according to varying fault types and severities. The policy is trained end-to-end using Proximal Policy Optimization with randomized fault injection. Experiments across three systems demonstrate consistent improvements: compared with GA-based tuning, the proposed method achieves lower ISE using a single policy without fault-specific re-optimization; against PSO-based backstepping control, the proposed method achieves tighter error bounds; compared with TD3-based PI scheduling, RMSE is reduced by 55% and recovery time by 47% under time-varying faults. These results validate that the proposed architecture enables effective fault-aware parameter modulation while preserving baseline controller structure. Full article
Show Figures

Figure 1

17 pages, 1477 KB  
Article
Load Frequency Control Optimization of Micro Hydro Power Plant using Genetic Algorithm Variant
by Rizky Ajie Aprilianto, Deyndrawan Sutrisno, Dwi Bagas Nugroho, Wildan Hazballah Arrosyid, Alfan Maulana, Siva Khaaifina Rachmat, Abdrabbi Bourezg, Tiang Jun-Jiat and Abdelbasset Azzouz
Energies 2026, 19(9), 2025; https://doi.org/10.3390/en19092025 - 22 Apr 2026
Abstract
The aim of this work is to explore a load frequency control (LFC) strategy in micro hydro power plants (MHPPs). Using MATLAB/Simulink, we examined several variants of genetic algorithms (GAs), including Roulette, Tournament, and Uniform, which are utilized to optimize tuning proportional integral [...] Read more.
The aim of this work is to explore a load frequency control (LFC) strategy in micro hydro power plants (MHPPs). Using MATLAB/Simulink, we examined several variants of genetic algorithms (GAs), including Roulette, Tournament, and Uniform, which are utilized to optimize tuning proportional integral derivative (PID) parameters by addressing the problem of instability caused by load variations. The performances are compared with conventional PID methods and other advanced techniques like particle swarm optimization (PSO), adaptive neuro-fuzzy inference system (ANFIS), and artificial neural networks (ANN) algorithms for both single and dual-area MHPP systems. The results show that the GA-optimized PID controller with the roulette wheel achieves the fastest settling time of 0.3 s and the smallest undershoot of 0.015 pu in the single area. Also, optimizing GA demonstrates superior performance in the dual area, with the fastest settling times of 2.5 s for both Roulette and Uniform. In contrast, PSO is slower than GA, and conventional PID requires a much longer settling time of 19.8 s, a similar result occurring in the dual area. These findings confirm the effectiveness of the GA-optimized PID controller, especially the Roulette variant, as a reliable and fast solution for maintaining frequency stability in MHPPs. Full article
(This article belongs to the Section F5: Artificial Intelligence and Smart Energy)
26 pages, 1020 KB  
Article
A Hybrid Heuristic Algorithm for the Traveling Salesman Problem with Structured Initialization in Global–Local Search
by Eduardo Chandomí-Castellanos, Elías N. Escobar-Gómez, Jorge Antonio Orozco Torres, AlejandroMedina Santiago, Betty Yolanda López Zapata, Juan Antonio Arizaga Silva, José Roberto-Bermúdez and Héctor Daniel Vázquez-Delgado
Algorithms 2026, 19(5), 324; https://doi.org/10.3390/a19050324 - 22 Apr 2026
Abstract
This work proposes solving the Traveling Salesman Problem by applying combined heuristic global and local search methods. The proposed method is divided into three phases: first, it evaluates an initial route and chooses the minimum value of rows in a distance matrix. The [...] Read more.
This work proposes solving the Traveling Salesman Problem by applying combined heuristic global and local search methods. The proposed method is divided into three phases: first, it evaluates an initial route and chooses the minimum value of rows in a distance matrix. The next phase seeks to improve the route’s cost globally and with a 2-opt local search method, remove the crossings, and further minimize the cost of departure. Finally, the last phase evaluates and conserves each cost using tabu search, proposing a parameter β that describes the algorithm convergence factor. This paper assessed 29 TSPLIB instances and compared them with other algorithms: the ant colony optimization algorithm (ACO), artificial neural network (ANN), particle swarm optimization (PSO), and genetic algorithm (GA). With the proposed algorithm, results close to the optimal ones are obtained, and the proposed algorithm is assessed on 29 TSPLIB instances. Based on 30 independent runs per instance, the method achieves a mean absolute percentage error (MAPE) of 1.4484% relative to the known optima, demonstrating its accuracy. Furthermore, statistical comparisons using the coefficient of variation (CV) for runtime and the Wilcoxon signed-rank test confirm that the proposed hybrid algorithm is significantly faster than traditional ant colony optimization (T-ACO) and a new ant colony optimization algorithm (N-ACO) while maintaining competitive solution quality. Full article
(This article belongs to the Section Evolutionary Algorithms and Machine Learning)
39 pages, 51597 KB  
Article
A Fluid-Mechanism-and-Differential-Evolution-Enhanced Particle Swarm Optimizer for Robot Path Planning
by Zixiang Wang, Zijie Nie and Peiqi Liu
Mathematics 2026, 14(8), 1338; https://doi.org/10.3390/math14081338 - 16 Apr 2026
Viewed by 141
Abstract
Path planning of mobile robots on grid maps is a complex optimization problem, and applying standard particle swarm optimization (PSO) to this task often leads to stagnation and premature convergence. To address these issues, a particle swarm optimizer enhanced by fluid mechanics and [...] Read more.
Path planning of mobile robots on grid maps is a complex optimization problem, and applying standard particle swarm optimization (PSO) to this task often leads to stagnation and premature convergence. To address these issues, a particle swarm optimizer enhanced by fluid mechanics and differential evolution (FMDEPSO) is proposed. The method integrates fluid-inspired neighborhood feedback with a differential evolution recombination mechanism to construct a semi-discrete population evolution framework. Specifically, FMDEPSO introduces a pressure repulsion term and a viscous diffusion term to mitigate early population collapse and suppress oscillations caused by abrupt velocity variations. Meanwhile, a gas–liquid phased adaptive scheduling strategy is adopted to dynamically adjust the learning factors, thereby balancing exploration and exploitation. In addition, the mutation–crossover–greedy selection operator of differential evolution (DE) is embedded into the update process to preserve population diversity and enhance the capability of escaping local optima. On the CEC2017 benchmark suite, FMDEPSO achieved the best mean results on 17, 19, and 17 functions under 30-, 50-, and 100-dimensional settings, respectively, compared with eight representative PSO variants. It maintained a top-three ranking on the majority of functions and obtained the overall best average rank according to the Friedman test. The Wilcoxon rank-sum test further confirmed its statistical advantage on most benchmark functions. In grid-based path-planning experiments on multi-scale environments (20×20, 40×40, and 60×60), FMDEPSO generates smooth and goal-directed feasible trajectories in successful runs and achieves the best overall performance among PSO-based methods while maintaining a favorable balance among path quality, success rate, and runtime across different complexity levels. Overall, the proposed method exhibits stable convergence behavior and competitive solution quality in both numerical benchmark optimization and mobile robot path-planning tasks. Full article
Show Figures

Figure 1

26 pages, 8239 KB  
Article
A DACO-XGBoost-Driven Method for Evaluating Braking Performance of High-Speed Elevators
by Yefeng Jiang, Dongxin Li, Wanbin Su, Cancan Yi, Ke Li, Wei Shen and Shulong Xu
Actuators 2026, 15(4), 224; https://doi.org/10.3390/act15040224 - 16 Apr 2026
Viewed by 125
Abstract
To address the high labor intensity of weight handling and the low accuracy of testing outcomes in the 125% rated-load down-running braking test for high-speed elevators, this study proposes a numerical-model-driven evaluation method for elevator braking capability based on Dynamic Ant Colony Optimization–eXtreme [...] Read more.
To address the high labor intensity of weight handling and the low accuracy of testing outcomes in the 125% rated-load down-running braking test for high-speed elevators, this study proposes a numerical-model-driven evaluation method for elevator braking capability based on Dynamic Ant Colony Optimization–eXtreme Gradient Boosting (DACO-XGBoost). Firstly, to overcome the limited prediction accuracy caused by insufficient measured samples during braking analysis, vibration and noise effects are both considered, and thus an equivalent dynamic analysis is conducted for no-load up-running and 125% load down-running conditions. Based on this, a simulation-data generation approach was developed to produce loaded down-running braking samples from the no-load up-running operating condition. Secondly, by combining the simulated samples generated by the above model with a limited set of measured samples, an XGBoost model optimized by a dynamic ant colony algorithm was constructed, improving the model’s ability to fit the complex nonlinear relationships in the elevator braking process. This mitigates the constraints imposed by sample scarcity and enables accurate prediction of key braking-performance parameters. Experimental results demonstrate that the proposed DACO-XGBoost substantially improves prediction accuracy. For braking distance, it decreased from 7.5453 to 0.5661 (RMSE) and from 2.7452 to 0.0370 (MAE). For slip amount, it decreased from 60.0307 to 1.2200 (RMSE) and from 7.7401 to 0.8146 (MAE), respectively. Furthermore, after comparisons with RF, GA-RF, and PSO-RF, the effectiveness of the proposed method for quantitative evaluation of braking performance in high-speed elevators was verified. Full article
(This article belongs to the Special Issue Advanced Perception and Control of Intelligent Equipment)
Show Figures

Figure 1

33 pages, 4978 KB  
Article
Smart Enforcement of Disability Parking: A Drone-Based License Plate Recognition and Staged Optimization Framework
by Hanaa ZainEldin, Tamer Ahmed Farrag, Shymaa G. Eladl, Malik Almaliki, Mahmoud Badawy and Mostafa A. Elhosseini
Urban Sci. 2026, 10(4), 212; https://doi.org/10.3390/urbansci10040212 - 15 Apr 2026
Viewed by 122
Abstract
Unauthorized occupation of parking spaces designated for individuals with disabilities remains a persistent challenge in urban environments, limiting accessibility and inclusive mobility. This paper proposes an integrated UAV-assisted enforcement framework that combines drone-based imaging, onboard license plate recognition (LPR), IoT connectivity, and a [...] Read more.
Unauthorized occupation of parking spaces designated for individuals with disabilities remains a persistent challenge in urban environments, limiting accessibility and inclusive mobility. This paper proposes an integrated UAV-assisted enforcement framework that combines drone-based imaging, onboard license plate recognition (LPR), IoT connectivity, and a staged optimization strategy for energy-aware surveillance. The framework employs a two-phase approach: first, it derives energy-efficient UAV activation patterns via sleep–active scheduling, followed by coverage maximization under energy constraints. The inherently multi-objective problem—balancing energy consumption, coverage, and redundancy—is addressed via a weighted-aggregation formulation, enabling efficient optimization with classical metaheuristic algorithms. Seven algorithms—Genetic Algorithm (GA), Particle Swarm Optimization (PSO), Simulated Annealing (SA), Ant Colony Optimization (ACO), Differential Evolution (DE), Artificial Bee Colony (ABC), and a Greedy baseline—are implemented in both conventional and staged variants to enable comprehensive evaluation. Experimental results demonstrate 32–45% reductions in energy consumption, over 95% coverage effectiveness, and 50–60% faster convergence compared to single-phase approaches, with all improvements statistically significant (p < 0.001). The proposed framework provides a scalable, practically deployable solution for intelligent enforcement of disability parking regulations while also enabling energy-efficient UAV coordination in smart urban monitoring systems. Full article
30 pages, 1499 KB  
Article
Environment-Aware Optimal Placement and Dynamic Reconfiguration of Underwater Robotic Sonar Networks Using Deep Reinforcement Learning
by Qiming Sang, Yu Tian, Jin Zhang, Yuyang Xiao, Zhiduo Tan, Jiancheng Yu and Fumin Zhang
J. Mar. Sci. Eng. 2026, 14(8), 733; https://doi.org/10.3390/jmse14080733 - 15 Apr 2026
Viewed by 151
Abstract
Underwater dynamic target detection, classification, localization, and tracking (DCLT) is central to maritime surveillance and monitoring and increasingly relies on distributed AUV-based robotic sonar networks operating in passive listening and, when required, cooperative multistatic modes. Achieving a robust performance in realistic oceans remains [...] Read more.
Underwater dynamic target detection, classification, localization, and tracking (DCLT) is central to maritime surveillance and monitoring and increasingly relies on distributed AUV-based robotic sonar networks operating in passive listening and, when required, cooperative multistatic modes. Achieving a robust performance in realistic oceans remains challenging, because sensor placement must adapt to time-varying acoustic conditions and target priors while preserving acoustic communication connectivity, and because frequent reconfiguration under dynamic currents makes classical large-scale planning computationally expensive. This paper presents an integrated deep reinforcement learning (DRL)-based framework for passive-stage sonar placement and dynamic reconfiguration in distributed AUV networks. First, we cast placement as a constructive finite-horizon Markov decision process (MDP) and train a Proximal Policy Optimization (PPO) agent to sequentially build a collision-free layout on a discretized surveillance grid. The terminal reward is formulated to jointly optimize the environment-aware detection performance, computed from BELLHOP-based transmission loss models, and global network connectivity, quantified using algebraic connectivity. Second, to enable time-critical reconfiguration, we estimate flow-aware motion costs for all AUV–destination pairs using a PPO with a Long Short-Term Memory (LSTM) trajectory policy trained for partial observability. The learned policy can be deployed onboard, allowing each AUV to refine its path online using locally sensed currents, improving robustness to ocean-model uncertainty. The resulting cost matrix is solved via an efficient zero-element assignment method to obtain the optimal one-to-one reassignment. In the reported simulation studies, the proposed Sequential PPO placement method achieves a final reward 16–21% higher than Particle Swarm Optimization (PSO) and 2–3.7% higher than the Genetic Algorithm (GA), while the proposed PPO + LSTM planner reduces average travel time by 30.44% compared with A*. The proposed closed-loop architecture supports frequent re-optimization, scalable fleet operation, and a seamless transition to communication-supported cooperative multistatic tracking after detection, enabling efficient, adaptive DCLT in dynamic marine environments. Full article
(This article belongs to the Section Ocean Engineering)
48 pages, 9242 KB  
Article
Spherical Coordinate System-Based Fusion Path Planning Algorithm for UAVs in Complex Emergency Rescue and Civil Environments
by Xingyi Pan, Xingyu He, Xiaoyue Ren and Duo Qi
Drones 2026, 10(4), 285; https://doi.org/10.3390/drones10040285 - 14 Apr 2026
Viewed by 169
Abstract
This study proposes a heterogeneous fusion path planning framework for unmanned aerial vehicles (UAVs) operating in complex emergency rescue and civil environments. Existing single-mechanism metaheuristics—including Particle Swarm Optimization (PSO), Ant Colony Optimization (ACO), and Genetic Algorithms (GAs)—suffer from fundamental limitations in three-dimensional kinematic [...] Read more.
This study proposes a heterogeneous fusion path planning framework for unmanned aerial vehicles (UAVs) operating in complex emergency rescue and civil environments. Existing single-mechanism metaheuristics—including Particle Swarm Optimization (PSO), Ant Colony Optimization (ACO), and Genetic Algorithms (GAs)—suffer from fundamental limitations in three-dimensional kinematic path planning: PSO converges rapidly but stagnates at local optima due to population variance collapse; ACO offers robust local exploitation but incurs prohibitive cold-start overhead; GAs maintain diversity at the cost of expensive crossover operations. To address these complementary deficiencies simultaneously, the proposed framework introduces a spherical coordinate representation that reduces computational complexity and naturally enforces UAV kinematic constraints, combined with adaptive weight factors and a serial PSO-ACO fusion strategy, and subsequently incorporates adaptive weight factors. A serial fusion strategy is then introduced, wherein the sub-optimal trajectory generated by the Spherical PSO phase is mapped into the ACO pheromone field via a Gaussian Kernel Density Mapping (GKDM) mechanism, enabling the ACO phase to perform fine-grained local exploitation within a kinematically feasible corridor. Various constraints along the flight path are formulated into distinct cost functions, which cover aircraft track length, pitch angle variation, altitude difference variation, obstacle avoidance, and smoothness; the core task of the algorithm is to find the flight path with the minimum total cost. The proposed algorithm is dedicated to UAV path planning in complex emergency rescue environments (disaster-stricken areas, hazardous zones) and is further applicable to civil low-altitude logistics delivery, industrial facility inspection, ecological environment monitoring and urban air mobility (UAM) scenarios with complex obstacle constraints. It can effectively improve the safety and efficiency of UAVs in reaching rescue points, delivering emergency supplies, conducting disaster surveys, and completing various civil low-altitude operation tasks. Full article
(This article belongs to the Section Innovative Urban Mobility)
Show Figures

Figure 1

23 pages, 3264 KB  
Article
Design and Optimization of a Two-Tier Supply Chain Network Under Demand Uncertainty Using a Genetic Algorithm and Particle Swarm Optimization
by Sena Nur Durgunlu, Aytun Onay, Durdu Hakan Utku and Fatih Kasimoglu
Appl. Sci. 2026, 16(8), 3817; https://doi.org/10.3390/app16083817 - 14 Apr 2026
Viewed by 243
Abstract
Supply chain management (SCM) involves complex coordination among multiple actors under demand uncertainty. However, most existing studies focus on simplified network structures that fail to capture all relevant dimensions of real-world supply chains or assume deterministic demand. This study proposes a comprehensive stochastic [...] Read more.
Supply chain management (SCM) involves complex coordination among multiple actors under demand uncertainty. However, most existing studies focus on simplified network structures that fail to capture all relevant dimensions of real-world supply chains or assume deterministic demand. This study proposes a comprehensive stochastic bi-level optimization framework for a multi-factory, multi-retailer, multi-customer, and multi-product supply chain network. The model captures the hierarchical interaction between decision-makers, where the production facility owner acts as the leader and the retailer as the follower, and jointly optimizes profit across both levels. To efficiently solve the resulting bi-level problem, two tailored metaheuristic solution approaches—a two-tier genetic algorithm (TT-GA) and a two-tier particle swarm optimization (TT-PSO)—are developed. Computational experiments across multiple scenarios demonstrate that TT-PSO outperforms TT-GA in Scenarios 1 and 2, achieving overall profit improvements of 6.46% and 0.76%, respectively, while TT-GA yields superior performance in Scenario 3 with a 2.80% profit improvement. The proposed framework provides decision-makers with a robust and practical tool for improving profitability and operational efficiency in complex, uncertain supply chain environments. Full article
13 pages, 550 KB  
Article
A GWO-Based Optimization for mmWave Integrated Sensing and Communications in IoT Systems
by AN Soumana Hamadou, Shengzhi Du, Thomas O. Olwal and Barend J. Van Wyk
Telecom 2026, 7(2), 44; https://doi.org/10.3390/telecom7020044 - 14 Apr 2026
Viewed by 229
Abstract
The next generations of wireless networks will use more intensively shared spectrum and hardware resources. This leads to huge demand for integrated sensing and communication (ISAC) technology. Additionally, the integration of millimeter-wave (mmWave) spectrum can improve the sensing capabilities and communication rates of [...] Read more.
The next generations of wireless networks will use more intensively shared spectrum and hardware resources. This leads to huge demand for integrated sensing and communication (ISAC) technology. Additionally, the integration of millimeter-wave (mmWave) spectrum can improve the sensing capabilities and communication rates of ISAC systems. This development is of great significance to the internet of things (IoT), as it is essential for intelligent operations and decision-making to have accurate surround sensing and device communication. This study presents a novel methodology for beamforming design in mmWave ISAC base stations within IoT systems, utilizing a grey wolf optimizer (GWO) to optimize the total communication rate and effective sensing power. Also, this work is mostly focused on simulation and heuristic optimization methods. The analyses conducted indicate that the suggested GWO-based optimization achieves a sum rate of up to 22.7 bit/s/Hz and a sensing power of 65.8 dBm when the base station (BS) is equipped with 8 antennas, in comparison to the results from the particle swarm optimization (PSO)-based and genetic algorithm (GA)-based schemes. Full article
Show Figures

Figure 1

35 pages, 11422 KB  
Article
Evaluating the Performance of Ecological Revetments: An Integrated FAHP, Improved Projection Pursuit, and Cloud Model Approach Applied to the Pinglu Canal
by Junhui He, Dejian Wei, Qiang Yan, Jieyun Wang, Guquan Song and Wang Jiang
Water 2026, 18(8), 933; https://doi.org/10.3390/w18080933 - 13 Apr 2026
Viewed by 216
Abstract
Traditional evaluations of revetment projects primarily focus on structural safety and economic analysis, which cannot comprehensively reflect the overall effectiveness of such projects. To address this issue, this paper establishes a comprehensive evaluation index system for ecological revetments based on ecosystem theory and [...] Read more.
Traditional evaluations of revetment projects primarily focus on structural safety and economic analysis, which cannot comprehensively reflect the overall effectiveness of such projects. To address this issue, this paper establishes a comprehensive evaluation index system for ecological revetments based on ecosystem theory and sustainable development principles. The system is tailored for the Pinglu Canal Ecological Revetment Demonstration Project. It assesses three key aspects: structural stability, ecological health, and socioeconomic benefits. Subjective weights were calculated using the Fuzzy Analytic Hierarchy Process (FAHP). Objective weights were determined by optimizing the Projection Pursuit (PP) model with the Tent-improved Crocodile Ambush Optimization Algorithm (TCAOA). Game theory was employed to compute the combined weights. The evaluation grade of the ecological revetment project was subsequently determined using a cloud model. The results show that the cloud eigenvalues of the project’s comprehensive evaluation are (1.096, 0.209, 0.047), and the application effectiveness is rated as “Excellent”. The cloud expected values for structural stability, ecological health, and socioeconomic benefits are 1.02, 1.18, and 1.15, respectively. All of these values are at the “Excellent” level. Compared with GA-PP and PSO-PP, TCAOA-PP converges faster and more stably. It requires only 347 iterations, achieves a coefficient variation of 3.8%, and reduces computation time by 23%. By revealing the nonlinear coupling relationships among indicators, the model presented in this paper provides a methodological foundation for establishing an evaluation framework that is ecologically interpretable for bank protection. This study has important practical significance for promoting the high-quality development of inland waterways and the construction of ecological revetments. Full article
(This article belongs to the Section Water Resources Management, Policy and Governance)
32 pages, 968 KB  
Article
A Modular Adaptive Hybrid Metaheuristic Based on Distributed Population Evolution for 2D Irregular Packing Problems
by Shuo Liu, Fu Zhao and Yanjue Gong
Mathematics 2026, 14(8), 1301; https://doi.org/10.3390/math14081301 - 13 Apr 2026
Viewed by 169
Abstract
This paper addresses the NP-hard 2D irregular packing problem with non-convex geometric constraints. We propose a distributed hybrid metaheuristic based on an island population structure, integrating a genetic algorithm (GA), particle swarm optimization (PSO), simulated annealing (SA), and a grey wolf optimizer (GWO), [...] Read more.
This paper addresses the NP-hard 2D irregular packing problem with non-convex geometric constraints. We propose a distributed hybrid metaheuristic based on an island population structure, integrating a genetic algorithm (GA), particle swarm optimization (PSO), simulated annealing (SA), and a grey wolf optimizer (GWO), with a novel Modular Adaptive Optimization Module (MAOM). The passivity and stability of the MAOM are rigorously proven via a Lyapunov energy function. The convergence rate of the island model is proven to be O(Tmax/K), demonstrating linear speedup. Extensive experiments on 11 benchmark datasets show that the proposed algorithm achieves material utilization ranging from 61.73% to 79.42% with excellent stability (CV<0.03). Statistical tests confirm significant improvements over traditional metaheuristics (p<0.05). This work provides a theoretically grounded and practically effective approach for 2D irregular nesting. Full article
Show Figures

Figure 1

24 pages, 4621 KB  
Article
Pultruded GFRP Translaminar Fracture Toughness Evaluation Using a Hybrid Approach of Size-Effect and Machine Learning
by Zenghui Zhao, Shihao Lu, Zhihua Xiong and Xiaoyu Liu
Appl. Sci. 2026, 16(8), 3712; https://doi.org/10.3390/app16083712 - 10 Apr 2026
Viewed by 191
Abstract
The translaminar fracture toughness of pultruded Glass Fiber Reinforced Polymers (GFRP) is influenced by several factors, including the type of matrix, fiber, the fiber volume ratio, the proportion of plies at each angle and the size of the test specimens. Conventional test approaches [...] Read more.
The translaminar fracture toughness of pultruded Glass Fiber Reinforced Polymers (GFRP) is influenced by several factors, including the type of matrix, fiber, the fiber volume ratio, the proportion of plies at each angle and the size of the test specimens. Conventional test approaches tend to overestimate the fracture toughness of GFRP composites due to imperfect specimen fabrication. This paper introduces an anisotropic two-dimensional adaptation of phase field theory to evaluate the translaminar fracture toughness of pultruded GFRP in conjunction with the size effect. It is found that the fracture toughness is linearly correlated with the fiber volume ratio when the proportion of 0° plies ranges from 30% to 60%. Additionally, it was found that at the same fiber volume ratio, the fracture toughness increases with the increase of 0° plies by 5%. Five machine learning algorithms, i.e., BP, RF, SVR, GA-BP, and PSO-BP, are employed to predict the fracture toughness of pultruded GFRP laminates. It has been found that the PSO-BP algorithm is robust in predicting the fracture toughness of pultruded GFRP laminates, with the correlation coefficient R2 being 0.987 and 0.994 in the test and training set, respectively and the prediction error in fracture toughness being less than 4 kJ/m2. The trained machine learning method can accurately predict GFRP fracture toughness. When the proportion of 0° plies is larger than 50%, the increase in the fracture toughness is approximately twice that of those taking up a proportion of 30–50%. Fracture toughness predictions are provided using the developed machine learning model for pultruded GFRP profiles, which are commonly used in infrastructure construction with fiber volume ratios range of 60–70% and 0° layup percentages of 60–75%. Full article
(This article belongs to the Topic Advanced Composite Materials)
Show Figures

Figure 1

24 pages, 6219 KB  
Article
Hybrid GA–PSO-Based Distribution Network Reconfiguration for Loss Minimization and Voltage Profile Enhancement
by Kimberlly Pilatasig-Gualoto and Jorge Muñoz-Pilco
Sustainability 2026, 18(7), 3570; https://doi.org/10.3390/su18073570 - 6 Apr 2026
Viewed by 272
Abstract
This work proposes a hybrid GA–PSO framework for multi-objective distribution network reconfiguration aimed at reducing active power losses, improving voltage profile quality, and limiting switching effort under radiality and operating constraints. The methodology combines GA-based diversification of admissible radial topologies with PSO-based intensification [...] Read more.
This work proposes a hybrid GA–PSO framework for multi-objective distribution network reconfiguration aimed at reducing active power losses, improving voltage profile quality, and limiting switching effort under radiality and operating constraints. The methodology combines GA-based diversification of admissible radial topologies with PSO-based intensification around promising feasible solutions, while preserving an external archive of non-dominated solutions. Each candidate configuration is evaluated through AC power flow and validated by nodal voltage, branch loading, and radiality constraints. The proposal is tested on the IEEE 33-bus and IEEE 69-bus systems under three scenarios: S0 (base case), S1 (topology reconfiguration with Vs=1.00 p.u.), and S2 (S1 with substation-voltage adjustment). In the IEEE 33-bus feeder, losses decrease from 202.68 kW to 139.55 kW in S1 and to 129.70 kW in S2, while Vmin improves from 0.913 p.u. to 0.938 p.u. and 0.974 p.u. In the IEEE 69-bus feeder, losses decrease from 224.99 kW to 99.62 kW in S1 and from 224.99 kW to 96.83 kW in S2, confirming benchmark-consistent and operationally enhanced performance under coordinated voltage support. Full article
(This article belongs to the Special Issue Smart Grid and Sustainable Energy Systems)
Show Figures

Figure 1

27 pages, 1577 KB  
Article
An Intelligent Fuzzy Protocol with Automated Optimization for Energy-Efficient Electric Vehicle Communication in Vehicular Ad Hoc Network-Based Smart Transportation Systems
by Ghassan Samara, Ibrahim Obeidat, Mahmoud Odeh and Raed Alazaidah
World Electr. Veh. J. 2026, 17(4), 191; https://doi.org/10.3390/wevj17040191 - 4 Apr 2026
Viewed by 246
Abstract
Vehicular ad hoc networks (VANETs) operating in dense urban environments are characterized by highly dynamic topology, fluctuating traffic conditions, and stringent latency requirements, which significantly complicate reliable data routing and packet forwarding. To address these challenges, this paper proposes an Intelligent Fuzzy Protocol [...] Read more.
Vehicular ad hoc networks (VANETs) operating in dense urban environments are characterized by highly dynamic topology, fluctuating traffic conditions, and stringent latency requirements, which significantly complicate reliable data routing and packet forwarding. To address these challenges, this paper proposes an Intelligent Fuzzy Protocol (IFP) for adaptive vehicle-to-vehicle data routing under uncertain and rapidly changing traffic scenarios. The proposed protocol integrates fuzzy logic decision making with the real-time vehicular context, including vehicle velocity, traffic congestion level, distance to road junctions, and data urgency, to dynamically select appropriate forwarding actions. IFP employs a structured fuzzy inference engine comprising fuzzification, rule evaluation, inference aggregation, and centroid-based defuzzification to determine routing and forwarding decisions in a decentralized manner. To further enhance performance robustness, the fuzzy membership parameters and rule weights are optimized using metaheuristic techniques, namely, genetic algorithms (GAs) and particle swarm optimization (PSO). Extensive simulations are conducted using NS-3 coupled with SUMO under realistic urban mobility scenarios and varying network densities. The simulation results demonstrate that IFP significantly outperforms conventional routing approaches in terms of end-to-end delay, packet delivery ratio, and routing overhead. In particular, the optimized IFP variants achieve notable reductions in latency and improvements in delivery reliability under high-congestion conditions, while maintaining low computational and communication overhead. These findings confirm that IFP offers an interpretable, scalable, and energy-aware routing solution suitable for large-scale intelligent transportation systems and next-generation vehicular networks. Full article
(This article belongs to the Special Issue Power and Energy Systems for E-Mobility, 2nd Edition)
Show Figures

Figure 1

Back to TopTop