VDMNet: A Deep Learning Framework with Vessel Dynamic Convolution and Multi-Scale Fusion for Retinal Vessel Segmentation
Abstract
1. Introduction
- We propose the FastMHSA module, which adaptively focuses on both local and global information across different regions of the image, improving the model’s robustness against complex backgrounds and pathological interference.
- We propose the VDConv structure to enhance the model’s adaptability to vascular morphology, particularly for curved and crossing microvessels, significantly improving segmentation accuracy.
- We design the MSF mechanism to capture both global and local vessel information by fusing features across multiple scales, enhancing the capture of fine vessels and improving vessel connectivity and detail retention.
- We employ WAFT Loss, a weighted asymmetric loss function, to address class imbalance in retinal vessel segmentation, enhancing the identification of small and difficult-to-segment vessels.
2. Materials and Methods
2.1. Datasets
2.1.1. ROSE-1
2.1.2. OCTA-500
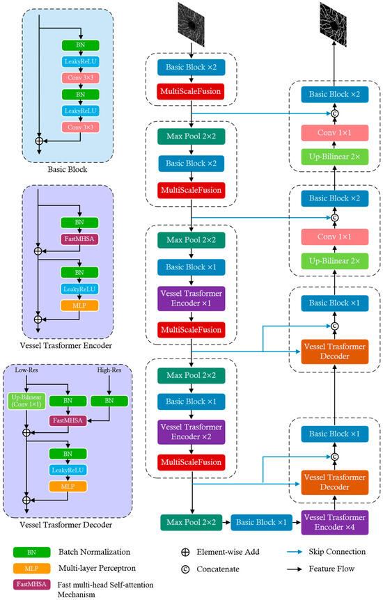
2.2. Network Architecture
2.3. The Proposed Fast Multi-Head Self-Attention Mechanism
2.4. Vessel Dynamic Convolution
- Offset Prediction and Feature Interpolation: The offset prediction module dynamically predicts and adjusts the positions of convolutional kernels, enabling the convolution paths to adaptively align with vessel structures. Through feature interpolation, VDConv effectively captures fine and curved vessels, improving segmentation performance in complex morphologies.
- Dynamic Weight Generator: This component leverages convolutional layers to generate and normalize the weights of a set of expert groups. By dynamically adjusting the contribution of each group, this mechanism enhances the model’s ability to handle challenging scenarios such as complex backgrounds and class imbalances, thereby improving segmentation robustness and flexibility.
- Multi-Expert Convolution: VDConv employs a multi-expert convolution strategy, where each expert group focuses on different feature directions and scales, implemented via group convolution. The dynamically generated weights control the contribution of each expert group, allowing the model to better manage vessel crossings and fine branches, effectively reducing breakages and preserving detailed vessel structures.
- Offset Prediction: Given an input feature map , the offset prediction module computes offsetswhere is a convolutional layer predicting the offsets for kernel positions, and tanh normalizes the offset values within [−1, 1].
- Deformable Convolution: The deformable convolution is applied using the following predicted offsets:where represents the kernel weights and are the predicted offsets for the -th position.
- Multi-Expert Fusion: The output from the deformable convolutions is processed by multiple expert kernels, and their outputs are fused as follows:where softmax is the dynamically generated weight for experts from the weight generator, ensuring that the model adapts the fusion of features based on input content.
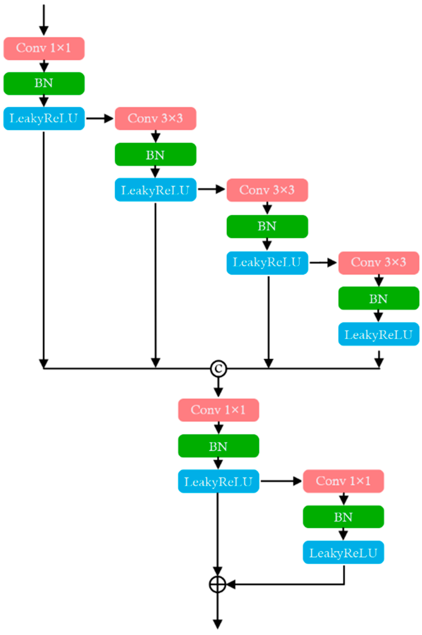
2.5. Multi-Scale Fusion
2.6. Weighted Asymmetric Focal Tversky Loss
- TP represents true positives;
- FN represents false negatives;
- FP represents false positives;
- δ is a coefficient that controls the weights of false positives and false negatives;
- ϵ is a small constant introduced to prevent division by zero and ensure numerical stability during training.
- is WAFT Loss;
- and T denote the Tversky Index for the background and foreground (vessels) classes, respectively;
- and are the weights for background and foreground, controlling the importance of different classes;
- is the focal parameter that enhances the model’s focus on difficult-to-classify examples.
3. Experiment and Results
3.1. Implementation Details
3.2. Evaluation Indicators
3.3. Ablation Experiments
3.4. Comparison Experiments
4. Discussion
5. Conclusions
Author Contributions
Funding
Institutional Review Board Statement
Informed Consent Statement
Data Availability Statement
Conflicts of Interest
References
- Antonetti, D.A.; Klein, R.; Gardner, T.W. Mechanisms of Disease Diabetic Retinopathy. N. Engl. J. Med. 2012, 366, 1227–1239. [Google Scholar] [CrossRef] [PubMed]
- Bulut, M.; Kurtulus, F.; Gözkaya, O.; Erol, M.K.; Cengiz, A.; Akidan, M.; Yaman, A. Evaluation of optical coherence tomography angiographic findings in Alzheimer’s type dementia. Br. J. Ophthalmol. 2018, 102, 233–237. [Google Scholar] [CrossRef] [PubMed]
- Moons, L.; De Groef, L. Multimodal retinal imaging to detect and understand Alzheimer’s and Parkinson’s disease. Curr. Opin. Neurobiol. 2022, 72, 1–7. [Google Scholar] [CrossRef] [PubMed]
- Jia, Y.; Wei, E.; Wang, X.; Zhang, X.; Morrison, J.C.; Parikh, M.; Lombardi, L.H.; Gattey, D.M.; Armour, R.L.; Edmunds, B.; et al. Optical Coherence Tomography Angiography of Optic Disc Perfusion in Glaucoma. Ophthalmology 2014, 121, 1322–1332. [Google Scholar] [CrossRef] [PubMed]
- Spaide, R.F.; Fujimoto, J.G.; Waheed, N.K. Image Artifacts in Optical Coherence Angiography. Retin.-J. Retin. Vitr. Dis. 2015, 35, 2163–2180. [Google Scholar] [CrossRef]
- Hormel, T.T.; Huang, D.; Jia, Y.L. Artifacts and artifact removal in optical coherence tomographic angiography. Quant. Imaging Med. Surg. 2021, 11, 1120–1133. [Google Scholar] [CrossRef]
- Park, J.J.; Soetikno, B.T.; Fawzi, A.A. Characterization of the Middle Capillary Plexus Using Optical Coherence Tomography Angiography in Healthy and Diabetic Eyes. Retin.-J. Retin. Vitr. Dis. 2016, 36, 2039–2050. [Google Scholar] [CrossRef]
- Hanssen, H.; Streese, L.; Vilser, W. Retinal vessel diameters and function in cardiovascular risk and disease. Prog. Retin. Eye Res. 2022, 91, 26. [Google Scholar] [CrossRef]
- Fraz, M.M.; Remagnino, P.; Hoppe, A.; Uyyanonvara, B.; Rudnicka, A.R.; Owen, C.G.; Barman, S.A. Blood vessel segmentation methodologies in retinal images—A survey. Comput. Meth. Programs Biomed. 2012, 108, 407–433. [Google Scholar] [CrossRef]
- Orlando, J.I.; Prokofyeva, E.; Blaschko, M.B. A Discriminatively Trained Fully Connected Conditional Random Field Model for Blood Vessel Segmentation in Fundus Images. IEEE Trans. Biomed. Eng. 2017, 64, 16–27. [Google Scholar] [CrossRef]
- Mendonça, A.M.; Campilho, A. Segmentation of retinal blood vessels by combining the detection of centerlines and morphological reconstruction. IEEE Trans. Med. Imaging 2006, 25, 1200–1213. [Google Scholar] [CrossRef] [PubMed]
- Almotiri, J.; Elleithy, K.; Elleithy, A. Retinal Vessels Segmentation Techniques and Algorithms: A Survey. Appl. Sci. 2018, 8, 155. [Google Scholar] [CrossRef]
- Liskowski, P.; Krawiec, K. Segmenting Retinal Blood Vessels With Deep Neural Networks. IEEE Trans. Med. Imaging 2016, 35, 2369–2380. [Google Scholar] [CrossRef] [PubMed]
- Mookiah, M.R.K.; Acharya, U.R.; Lim, C.M.; Petznick, A.; Suri, J.S. Data mining technique for automated diagnosis of glaucoma using higher order spectra and wavelet energy features. Knowl.-Based Syst. 2012, 33, 73–82. [Google Scholar] [CrossRef]
- Xie, S.; Girshick, R.; Dollár, P.; Tu, Z.; He, K. Aggregated Residual Transformations for Deep Neural Networks. In Proceedings of the 30th IEEE/CVF Conference on Computer Vision and Pattern Recognition (CVPR), Honolulu, HI, USA, 21–26 July 2017; pp. 5987–5995. [Google Scholar]
- Zhou, Z.; Siddiquee, M.M.R.; Tajbakhsh, N.; Liang, J. UNet plus plus: A Nested U-Net Architecture for Medical Image Segmentation. In Proceedings of the 4th International Workshop on Deep Learning in Medical Image Analysis (DLMIA)/8th International Workshop on Multimodal Learning for Clinical Decision Support (ML-CDS), Granada, Spain, 20 September 2018; pp. 3–11. [Google Scholar]
- Oktay, O.; Schlemper, J.; Folgoc, L.L.; Lee, M.; Heinrich, M.; Misawa, K.; Mori, K.; McDonagh, S.; Hammerla, N.Y.; Kainz, B.; et al. Attention U-Net: Learning Where to Look for the Pancreas. arXiv 2018, arXiv:1804.03999. [Google Scholar]
- Li, X.; Chen, H.; Qi, X.; Dou, Q.; Fu, C.; Heng, P. H-DenseUNet: Hybrid Densely Connected UNet for Liver and Tumor Segmentation From CT Volumes. IEEE Trans. Med. Imaging 2018, 37, 2663–2674. [Google Scholar] [CrossRef]
- Litjens, G.; Kooi, T.; Bejnordi, B.E.; Setio, A.A.A.; Ciompi, F.; Ghafoorian, M.; van der Laak, J.; van Ginneken, B.; Sánchez, C.I. A survey on deep learning in medical image analysis. Med. Image Anal. 2017, 42, 60–88. [Google Scholar] [CrossRef]
- Sudre, C.H.; Li, W.; Vercauteren, T.; Ourselin, S.; Cardoso, M.J. Generalised Dice Overlap as a Deep Learning Loss Function for Highly Unbalanced Segmentations. In Proceedings of the 3rd MICCAI International Workshop on Deep Learning in Medical Image Analysis (DLMIA)/7th International Workshop on Multimodal Learning for Clinical Decision Support (ML-CDS), Quebec, QC, Canada, 14 September 2017; pp. 240–248. [Google Scholar]
- Zhu, J.; Park, T.; Isola, P.; Efros, A.A. Unpaired Image-to-Image Translation using Cycle-Consistent Adversarial Networks. In Proceedings of the 16th IEEE International Conference on Computer Vision (ICCV), Venice, Italy, 22–29 October 2017; pp. 2242–2251. [Google Scholar]
- Cao, J.; Xu, Z.; Xu, M.; Ma, Y.; Zhao, Y. A two-stage framework for optical coherence tomography angiography image quality improvement. Front. Med. 2023, 10, 16. [Google Scholar] [CrossRef]
- Chen, T.; Kornblith, S.; Norouzi, M.; Hinton, G. A Simple Framework for Contrastive Learning of Visual Representations. In Proceedings of the International Conference on Machine Learning (ICML), Electr Network, Virtual Event, 13–18 July 2020. [Google Scholar]
- Chen, Z.; Xiong, Y.; Wei, H.; Zhao, R.; Duan, X.; Shen, H. Dual-consistency semi-supervision combined with self-supervision for vessel segmentation in retinal OCTA images. Biomed. Opt. Express 2022, 13, 2824–2834. [Google Scholar] [CrossRef]
- Khadka, R.; Jha, D.; Hicks, S.; Thambawita, V.; Riegler, M.A.; Ali, S.; Halvorsen, P. Meta-learning with implicit gradients in a few-shot setting for medical image segmentation. Comput. Biol. Med. 2022, 143, 10. [Google Scholar] [CrossRef]
- Spaide, R.F.; Fujimoto, J.G.; Waheed, N.K.; Sadda, S.R.; Staurenghi, G. Optical coherence tomography angiography. Prog. Retin. Eye Res. 2018, 64, 1–55. [Google Scholar] [CrossRef] [PubMed]
- Liu, Q.; Dou, Q.; Yu, L.; Heng, P. MS-Net: Multi-Site Network for Improving Prostate Segmentation With Heterogeneous MRI Data. IEEE Trans. Med. Imaging 2020, 39, 2713–2724. [Google Scholar] [CrossRef] [PubMed]
- Huang, K.; Yang, Y.; Huang, Z.; Liu, Y.; Lee, S. Retinal Vascular Image Segmentation Using Improved UNet Based on Residual Module. Bioengineering 2023, 10, 722. [Google Scholar] [CrossRef] [PubMed]
- Hussain, T.; Shouno, H. MAGRes-UNet: Improved Medical Image Segmentation Through a Deep Learning Paradigm of Multi-Attention Gated Residual U-Net. IEEE Access 2024, 12, 40290–40310. [Google Scholar] [CrossRef]
- Yuan, X.; Huang, Y.; An, L.; Qin, J.; Lan, G.; Qiu, H.; Yu, B.; Jia, H.; Ren, S.; Tan, H.; et al. Image enhancement of wide-field retinal optical coherence tomography angiography by super-resolution angiogram reconstruction generative adversarial network. Biomed. Signal Process. Control 2022, 78, 11. [Google Scholar] [CrossRef]
- Chen, J.; Lu, Y.; Yu, Q.; Luo, X.; Wang, Y.; Lu, L.; Yuille, A.L.; Zhou, Y. TransUNet: Transformers Make Strong Encoders for Medical Image Segmentation. arXiv 2021, arXiv:2102.04306v1. [Google Scholar]
- Liu, Z.; Lin, Y.; Cao, Y.; Hu, H.; Wei, Y.; Zhang, Z.; Lin, S.; Guo, B. Swin Transformer: Hierarchical Vision Transformer using Shifted Windows. In Proceedings of the 18th IEEE/CVF International Conference on Computer Vision (ICCV), Electr Network, Virtual Event, 11–17 October 2021; pp. 9992–10002. [Google Scholar]
- Cao, H.; Wang, Y.; Chen, J.; Jiang, D.; Zhang, X.; Tian, Q.; Wang, M. Swin-Unet: Unet-like Pure Transformer for Medical Image Segmentation. In Proceedings of the European conference on computer vision, Tel Aviv, Israel, 23–27 October 2022; pp. 205–218. [Google Scholar]
- Xie, E.; Wang, W.; Yu, Z.; Anandkumar, A.; Alvarez, J.M.; Luo, P. SegFormer: Simple and Efficient Design for Semantic Segmentation with Transformers. In Proceedings of the 35th Conference on Neural Information Processing Systems (NeurIPS), Electr Network, Virtual Event, 6–14 December 2021. [Google Scholar]
- He, X.; Zhou, Y.; Zhao, J.; Zhang, D.; Yao, R.; Xue, Y. Swin Transformer Embedding UNet for Remote Sensing Image Semantic Segmentation. IEEE Trans. Geosci. Remote Sens. 2022, 60, 15. [Google Scholar] [CrossRef]
- Ma, Y.; Hao, H.; Xie, J.; Fu, H.; Zhang, J.; Yang, J.; Wang, Z.; Liu, J.; Zheng, Y.; Zhao, Y. ROSE: A Retinal OCT-Angiography Vessel Segmentation Dataset and New Model. IEEE Trans. Med. Imaging 2021, 40, 928–939. [Google Scholar] [CrossRef]
- Li, M.; Chen, Y.; Ji, Z.; Xie, K.; Yuan, S.; Chen, Q.; Li, S. Image Projection Network: 3D to 2D Image Segmentation in OCTA Images. IEEE Trans. Med. Imaging 2020, 39, 3343–3354. [Google Scholar] [CrossRef]
- Li, M.; Huang, K.; Xu, Q.; Yang, J.; Zhang, Y.; Ji, Z.; Xie, K.; Yuan, S.; Liu, Q.; Chen, Q. OCTA-500: A retinal dataset for optical coherence tomography angiography study. Med. Image Anal. 2024, 93, 16. [Google Scholar] [CrossRef]
- Gao, Y.; Zhou, M.; Metaxas, D. UTNet: A Hybrid Transformer Architecture for Medical Image Segmentation. In Proceedings of the International Conference on Medical Image Computing and Computer Assisted Intervention (MICCAI), Electr Network, Virtual Event, 27 September–1 October 2021; pp. 61–71. [Google Scholar]
- Ryu, J.; Rehman, M.U.; Nizami, I.F.; Chong, K.T. SegR-Net: A deep learning framework with multi-scale feature fusion for robust retinal vessel segmentation. Comput. Biol. Med. 2023, 163, 9. [Google Scholar] [CrossRef] [PubMed]
- Giarratano, Y.; Bianchi, E.; Gray, C.; Morris, A.; MacGillivray, T.; Dhillon, B.; Bernabeu, M.O. Automated Segmentation of Optical Coherence Tomography Angiography Images: Benchmark Data and Clinically Relevant Metrics. Transl. Vis. Sci. Technol. 2020, 9, 10. [Google Scholar] [CrossRef] [PubMed]
- Tan, X.; Chen, X.; Meng, Q.; Shi, F.; Xiang, D.; Chen, Z.; Pan, L.; Zhu, W. OCT2Former: A retinal OCT-angiography vessel segmentation transformer. Comput. Meth. Programs Biomed. 2023, 233, 14. [Google Scholar] [CrossRef] [PubMed]
- Ronneberger, O.; Fischer, P.; Brox, T. U-Net: Convolutional Networks for Biomedical Image Segmentation. In Proceedings of the 18th International Conference on Medical Image Computing and Computer-Assisted Intervention (MICCAI), Munich, Germany, 5–9 October 2015; pp. 234–241. [Google Scholar]
- Huang, H.; Lin, L.; Tong, R.; Hu, H.; Zhang, Q.; Iwamoto, Y.; Han, X.; Chen, Y.; Wu, J. UNet 3+: A Full-Scale Connected UNet for Medical Image Segmentation. In Proceedings of the IEEE International Conference on Acoustics, Speech, and Signal Processing (ICASSP), Barcelona, Spain, 4–8 May 2020; pp. 1055–1059. [Google Scholar]
- Wu, Y.; Xia, Y.; Song, Y.; Zhang, D.; Liu, D.; Zhang, C.; Cai, W. Vessel-Net: Retinal Vessel Segmentation Under Multi-path Supervision. In Proceedings of the 10th International Workshop on Machine Learning in Medical Imaging (MLMI)/22nd International Conference on Medical Image Computing and Computer-Assisted Intervention (MICCAI), Shenzhen, China, 13–17 October 2019; pp. 264–272. [Google Scholar]
- Hussain, I.; Sinaga, K.P.; Yang, M.S. Unsupervised Multiview Fuzzy C-Means Clustering Algorithm. Electronics 2023, 12, 4467. [Google Scholar] [CrossRef]
- Hussain, T.; Shouno, H. Explainable Deep Learning Approach for Multi-Class Brain Magnetic Resonance Imaging Tumor Classification and Localization Using Gradient-Weighted Class Activation Mapping. Information 2023, 14, 642. [Google Scholar] [CrossRef]




| Baseline | FastMHSA | VDConv | Multi-Scale Fusion | DICE | JAC |
|---|---|---|---|---|---|
| ✓ | 87.63 | 77.99 | |||
| ✓ | ✓ | 87.93 | 78.47 | ||
| ✓ | ✓ | 87.87 | 78.38 | ||
| ✓ | ✓ | 88.57 | 79.49 | ||
| ✓ | ✓ | ✓ | 88.77 | 79.82 | |
| ✓ | ✓ | ✓ | 88.78 | 79.84 | |
| ✓ | ✓ | ✓ | 88.15 | 78.82 | |
| ✓ | ✓ | ✓ | ✓ | 89.36 | 80.79 |
| Method | DICE | JAC | BACC | REC | CAL | LCC |
|---|---|---|---|---|---|---|
| DiceLoss | 88.67 | 79.66 | 94.11 | 90.42 | 78.63 | 71.14 |
| CrossEntropyLoss | 88.36 | 79.18 | 93.57 | 89.19 | 78.37 | 80.39 |
| TverskyLoss | 88.76 | 79.81 | 93.55 | 88.95 | 79.08 | 69.02 |
| FocalLoss | 88.05 | 78.68 | 93.69 | 89.64 | 76.91 | 71.12 |
| AFT Loss | 89.06 | 80.30 | 93.95 | 89.81 | 79.59 | 79.20 |
| WAFT Loss (ours) | 89.36 | 80.79 | 94.32 | 90.63 | 80.45 | 79.60 |
| Method | DICE | JAC | BACC | REC | CAL | LCC |
|---|---|---|---|---|---|---|
| UNet [43] | 82.57 | 70.34 | 89.49 | 81.52 | 66.13 | 71.53 |
| UNet3+ [44] | 87.13 | 77.23 | 92.21 | 86.31 | 74.69 | 75.20 |
| VesselNet [45] | 86.19 | 75.75 | 93.18 | 89.26 | 73.31 | 75.37 |
| TransUNet [31] | 84.61 | 73.36 | 90.67 | 83.51 | 69.32 | 81.00 |
| UTNet [39] | 87.36 | 77.58 | 93.14 | 88.55 | 75.94 | 77.58 |
| SwinUNet [33] | 77.06 | 62.73 | 86.99 | 77.85 | 56.50 | 57.88 |
| SegFormer [34] | 85.09 | 74.07 | 91.86 | 86.39 | 72.98 | 80.42 |
| VDMNet (ours) | 89.36 | 80.79 | 94.32 | 90.63 | 80.45 | 79.60 |
| Method | DICE | JAC | BACC | REC | CAL | LCC |
|---|---|---|---|---|---|---|
| UNet [38] | 90.60 | 82.88 | 94.91 | - | - | - |
| UNet3+ [38] | 90.92 | 83.41 | 94.57 | - | - | - |
| VesselNet [45] | 90.90 | 83.38 | 94.38 | 89.27 | 84.62 | 90.25 |
| TransUNet [31] | 89.89 | 81.70 | 94.16 | 88.94 | 84.16 | 88.59 |
| UTNet [39] | 91.12 | 83.76 | 95.47 | 91.59 | 85.10 | 90.04 |
| SwinUNet [33] | 84.42 | 73.14 | 90.96 | 82.84 | 72.30 | 65.30 |
| SegFormer [34] | 89.25 | 80.67 | 93.51 | 87.63 | 83.74 | 82.21 |
| VDMNet (ours) | 91.66 | 84.67 | 95.43 | 91.42 | 87.28 | 89.21 |
Disclaimer/Publisher’s Note: The statements, opinions and data contained in all publications are solely those of the individual author(s) and contributor(s) and not of MDPI and/or the editor(s). MDPI and/or the editor(s) disclaim responsibility for any injury to people or property resulting from any ideas, methods, instructions or products referred to in the content. |
© 2024 by the authors. Licensee MDPI, Basel, Switzerland. This article is an open access article distributed under the terms and conditions of the Creative Commons Attribution (CC BY) license (https://creativecommons.org/licenses/by/4.0/).
Share and Cite
Xu, G.; Hu, T.; Zhang, Q. VDMNet: A Deep Learning Framework with Vessel Dynamic Convolution and Multi-Scale Fusion for Retinal Vessel Segmentation. Bioengineering 2024, 11, 1190. https://doi.org/10.3390/bioengineering11121190
Xu G, Hu T, Zhang Q. VDMNet: A Deep Learning Framework with Vessel Dynamic Convolution and Multi-Scale Fusion for Retinal Vessel Segmentation. Bioengineering. 2024; 11(12):1190. https://doi.org/10.3390/bioengineering11121190
Chicago/Turabian StyleXu, Guiwen, Tao Hu, and Qinghua Zhang. 2024. "VDMNet: A Deep Learning Framework with Vessel Dynamic Convolution and Multi-Scale Fusion for Retinal Vessel Segmentation" Bioengineering 11, no. 12: 1190. https://doi.org/10.3390/bioengineering11121190
APA StyleXu, G., Hu, T., & Zhang, Q. (2024). VDMNet: A Deep Learning Framework with Vessel Dynamic Convolution and Multi-Scale Fusion for Retinal Vessel Segmentation. Bioengineering, 11(12), 1190. https://doi.org/10.3390/bioengineering11121190

