A New Physically-Based Spatially-Distributed Groundwater Flow Module for SWAT+
Abstract
1. Introduction
- SWAT-MODFLOW simulations can have long run-times, often many times the duration of a stand-alone SWAT model; this can impede the use of the linked model in applications that involve ensembles of simulations (automated calibration, uncertainty analysis, sensitivity analysis, e.g., [21,22,23,24,25]); and
- Both SWAT-MODFLOW and SWAT+MODFLOW require extensive modifications to the SWAT and SWAT+ modeling codes and the inclusion of numerous additional source files, resulting in a cumbersome modeling code and inhibiting model developers from making modifications.
2. Materials and Methods
2.1. SWAT+
- Groundwater head (i.e., water table elevation) changes only according to soil recharge and groundwater discharge to streams; in reality, there are many other sources and sinks of groundwater;
- a single groundwater head is computed for each Hydrologic Response Unit (HRU);
- groundwater flow to streams is based on the presence of a groundwater divide and an assumption of steady-state conditions;
- groundwater flow to streams is simulated only if groundwater storage exceeds a user-specified threshold, rather than due to hydraulic gradients;
- seepage from streams to the aquifer due to hydraulic gradients is not simulated;
- each aquifer is treated as a homogeneous system in which aquifer properties (hydraulic conductivity K, specific yield Sy) do not vary in space.
2.2. Groundwater Flow Module (gwflow) for SWAT+
2.2.1. Overview of the gwflow Module
2.2.2. Solution Strategy for the gwflow Module
2.2.3. Calculating Groundwater Stress Volumetric Fluxes
Soil Recharge
Lateral Flow
Groundwater ET
Discharge to Streams and Stream Seepage to the Aquifer
Pumping
Saturation Excess Flow
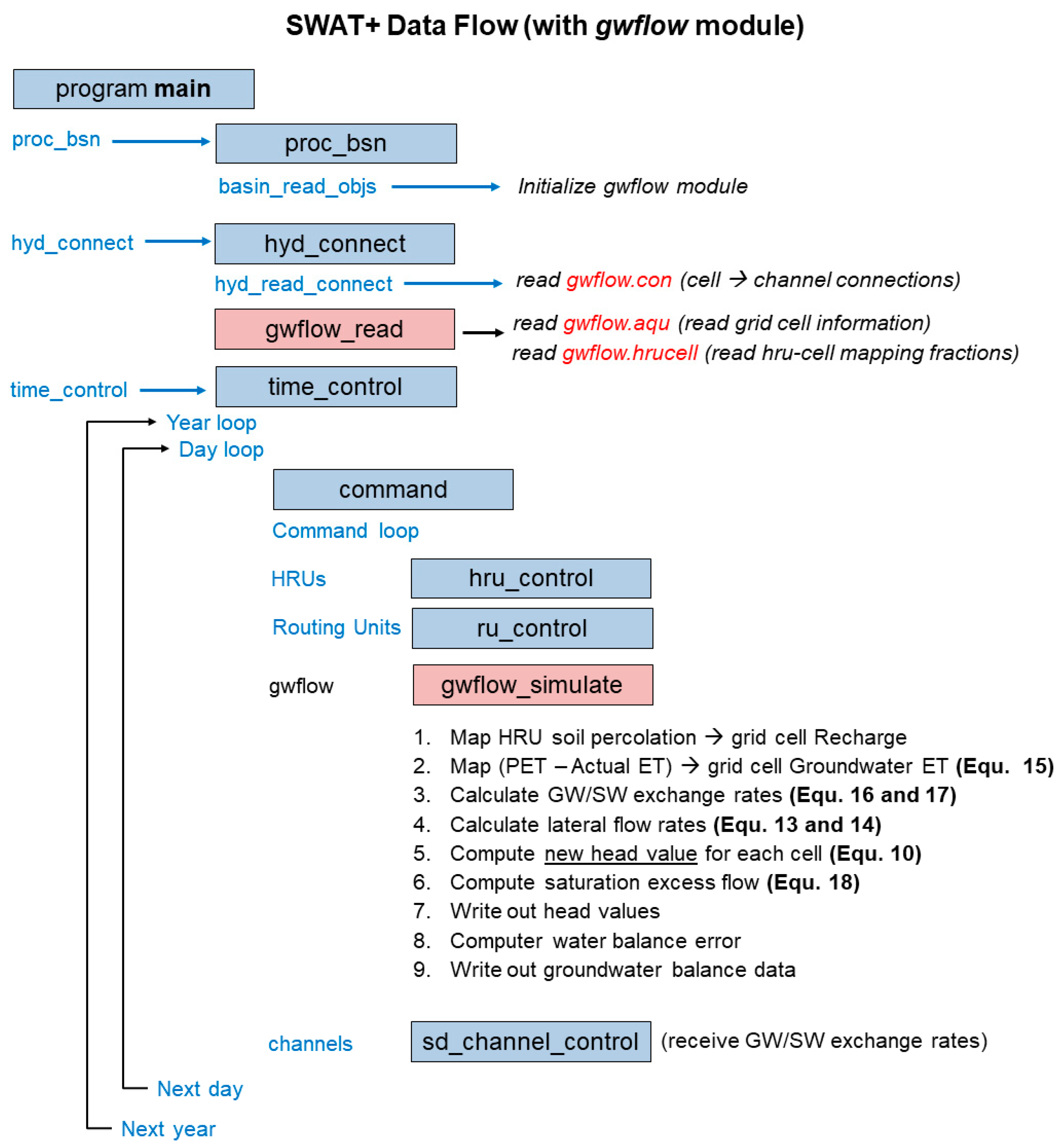
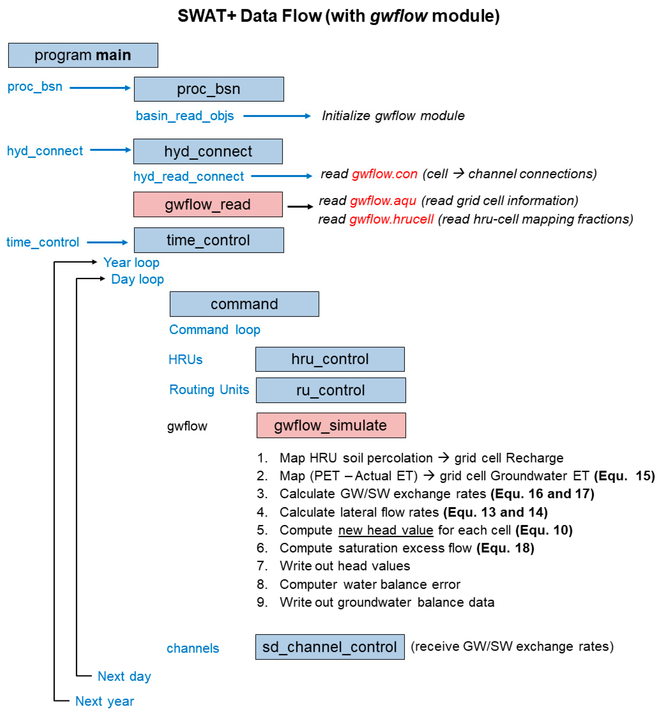
2.2.4. SWAT+ Code Structure with the gwflow Module
2.2.5. Required Inputs for the gwflow Module
2.3. Application to the Little River Experimental Watershed, Georgia
2.3.1. Overview of Study Region
2.3.2. SWAT+ Model Construction
2.3.3. Preparing the gwflow Module
- Number of rows and columns: based on the extent of the watershed and the specified cell size.
- Time step Δt: The maximum time step is 1 day, since the gwflow module is called each day within the SWAT+ code (see Figure 3). The minimum required time step must be found using a trial and error approach. We recommend starting with 1 day, checking results in the daily groundwater balance file to verify that the percent error in groundwater balance is equal to 0.
- Status (active, inactive, boundary): as the grid is rectangular in shape, many cells will be located outside the watershed boundary; these cells are “inactive” and assigned status = 0. All cells within the watershed boundary are “active” and assigned status = 1, except for cells that lie along the boundary and are designated as “boundary” cells and assigned status = 2. Boundary cells are simulated as constant-head cells, i.e., the groundwater head assigned to these cells at the beginning of the simulation remains constant throughout the simulation period.
- Groundwater surface elevation: obtained from the DEM of the watershed.
- Aquifer thickness (m): obtained from [52], who provide a global map of unconsolidated sediment thickness (cm) from the ground surface to bedrock (see Table 2). This dataset is particularly useful for watersheds with limited borehole and drilling information. These values must be converted to meters for the gwflow module.
- Specific Yield Sy: specific yield values (typically 0.10 to 0.30 for alluvial aquifer sediments) are estimated based on the values of K, i.e., if values of K coincide with a certain material (e.g., sand, silt), specific yield values for this material type are also used.
- River Cell information: River Cells are identified by intersecting the grid cells with the SWAT+ channels; streambed elevation is calculated using the elevation of the cell (from the DEM) minus a specific depth (Depth of streambed below DEM value), recognizing that the actual streambed elevation is likely much lower than the average elevation of a DEM raster cell. Initial Kbed and dbed values can be based on literature.
2.3.4. Overall Simulation
3. Results and Discussion
3.1. Water Balance
3.2. Streamflow Results
3.3. Groundwater Head Results
4. Summary and Conclusions
Author Contributions
Funding
Acknowledgments
Conflicts of Interest
References
- Arnold, J.G.; Srinivasan, R.; Muttiah, R.S.; Williams, J.R. Large area hydrologic modeling and assessment part I: Model development. JAWRA J. Am. Water Resour. Assoc. 1998, 34, 73–89. [Google Scholar] [CrossRef]
- Bieger, K.; Arnold, J.G.; Rathjens, H.; White, M.J.; Bosch, D.D.; Allen, P.M.; Volk, M.; Srinivasan, R. Introduction to SWAT+, A Completely Restructured Version of the Soil and Water Assessment Tool. JAWRA J. Am. Water Resour. Assoc. 2017, 53, 115–130. [Google Scholar] [CrossRef]
- Srivastava, P.; McNair, J.N.; Johnson, T.E. Comparison of process-based and artificial neural network approaches for streamflow modeling in an agricultural watershed. JAWRA J. Am. Water Resour. Assoc. 2006, 42, 545–563. [Google Scholar] [CrossRef]
- Gassman, P.W.; Reyes, M.R.; Green, C.H.; Arnold, J.G. The Soil and Water Assessment Tool: Historical Development, Applications, and Future Research Directions. Trans. ASABE 2007, 50, 1211–1250. [Google Scholar] [CrossRef]
- Deb, P.; Kiem, A.S.; Willgoose, G. A linked surface water-groundwater modelling approach to more realistically simulate rainfall-runoff non-stationarity in semi-arid regions. J. Hydrol. 2019, 575, 273–291. [Google Scholar] [CrossRef]
- Harbaugh, A.W. MODFLOW-2005, The U.S. Geological Survey Modular Ground-Water Model—The Ground-Water Flow Process; USGS Techniques and Methods 2005 6-A16, US Geological Survey; US Department of the Interior: Reston, VA, USA, 2005.
- Galbiati, L.; Bouraoui, F.; Elorza, F.J.; Bidoglio, G. Modeling diffuse pollution loading into a Mediterranean lagoon: Development and application of an integrated surface–subsurface model tool. Ecol. Model. 2006, 193, 4–18. [Google Scholar] [CrossRef]
- Kim, N.W.; Chung, I.-M.; Won, Y.S.; Arnold, J.G. Development and application of the integrated SWAT-MODFLOW model. J. Hydrol. 2008, 356, 1–16. [Google Scholar] [CrossRef]
- Guzman, J.A.; Moriasi, D.N.; Gowda, P.H.; Steiner, J.L.; Starks, P.J.; Arnold, J.G.; Srinivasan, R. A model integration framework for linking SWAT and MODFLOW. Environ. Model. Softw. 2015, 73, 103–116. [Google Scholar] [CrossRef]
- Bailey, R.T.; Wible, T.C.; Arabi, M.; Records, R.M.; Ditty, J. Assessing regional-scale spatio-temporal patterns of groundwater-surface water interactions using a coupled SWAT-MODFLOW model. Hydrol. Process. 2016, 30, 4420–4433. [Google Scholar] [CrossRef]
- Aliyari, F.; Bailey, R.T.; Tasdighi, A.; Dozier, A.; Arabi, M.; Zeiler, K. Coupled SWAT-MODFLOW model for large-scale mixed agro-urban river basins. Environ. Model. Softw. 2019, 115, 200–210. [Google Scholar] [CrossRef]
- Chunn, D.; Faramarzi, M.; Smerdon, B.; Alessi, D.S. Application of an Integrated SWAT-MODFLOW Model to Evaluate Potential Impacts of Climate Change and Water Withdrawals on Groundwater–Surface Water Interactions in West-Central Alberta. Water 2019, 11, 110. [Google Scholar] [CrossRef]
- Gao, F.; Feng, G.; Han, M.; Dash, P.; Jenkins, J.; Liu, C. Assessment of Surface Water Resources in the Big Sunflower River Watershed Using Coupled SWAT-MODFLOW Model. Water 2019, 11, 528. [Google Scholar] [CrossRef]
- Molina-Navarro, E.; Bailey, R.T.; Andersen, H.E.; Thodsen, H.; Nielsen, A.; Park, S.; Jensen, J.S.; Jensen, J.B.; Trolle, D. Comparison of abstraction scenarios simulated by SWAT and SWAT-MODFLOW. Hydrol. Sci. J. 2019, 64, 434–454. [Google Scholar] [CrossRef]
- Semiromi, M.T.; Koch, M. Analysis of spatio-temporal variability of surface-groundwater interactions in the Gharehsoo river basin, Iran, using a coupled SWAT-MODFLOW model. Environ. Earth Sci. 2019, 78, 201. [Google Scholar] [CrossRef]
- Wei, X.; Bailey, R.T. Assessment of System Responses in Intensively Irrigated Stream–Aquifer Systems Using SWAT-MODFLOW. Water 2019, 11, 1576. [Google Scholar] [CrossRef]
- Bailey, R.T.; Park, S.; Bieger, K.; Arnold, J.G.; Allen, P.M. Enhancing SWAT+ simulation of groundwater flow and groundwater-surface water interactions using MODFLOW routines. Environ. Model. Softw. 2020, 126, 104660. [Google Scholar] [CrossRef]
- Raymond, H.A.; Bondoc, M.; McGinnis, J.; Metropulos, K.; Heider, P.; Reed, A.; Saines, S. Using Analytic Element Models to Delineate Drinking Water Source Protection Areas. Ground Water 2006, 44, 16–23. [Google Scholar] [CrossRef]
- Brown, K.; Trott, S. Groundwater Flow Models in Open Pit Mining: Can We Do Better? Mine Water Environ. 2014, 33, 187–190. [Google Scholar] [CrossRef]
- Jones, D.; Jones, N.L.; Greer, J.; Nelson, J. A cloud-based MODFLOW service for aquifer management decision support. Comput. Geosci. 2015, 78, 81–87. [Google Scholar] [CrossRef]
- Yang, J.; Reichert, P.; Abbaspour, K.C.; Xia, J.; Yang, H. Comparing uncertainty analysis techniques for a SWAT application to the Chaohe Basin in China. J. Hydrol. 2008, 358, 1–23. [Google Scholar] [CrossRef]
- Strauch, M.; Bernhofer, C.; Koide, S.; Volk, M.; Lorz, C.; Makeschin, F. Using precipitation data ensemble for uncertainty analysis in SWAT streamflow simulation. J. Hydrol. 2012, 414, 413–424. [Google Scholar] [CrossRef]
- Muleta, M.K.; Nicklow, J.W. Sensitivity and uncertainty analysis coupled with automatic calibration for a distributed watershed model. J. Hydrol. 2005, 306, 127–145. [Google Scholar] [CrossRef]
- Colombo, L.; Alberti, L.; Mazzon, P.; Formentin, G. Transient Flow and Transport Modelling of an Historical CHC Source in North-West Milano. Water 2019, 11, 1745. [Google Scholar] [CrossRef]
- Moeck, C.; Molson, J.; Schirmer, M. Pathline Density Distributions in a Null-Space Monte Carlo Approach to Assess Groundwater Pathways. Ground Water 2020, 58, 189–207. [Google Scholar] [CrossRef] [PubMed]
- Park, S.; Nielsen, A.; Bailey, R.T.; Trolle, D.; Bieger, K. A QGIS-based graphical user interface for application and evaluation of SWAT-MODFLOW models. Environ. Model. Softw. 2019, 111, 493–497. [Google Scholar] [CrossRef]
- Arnold, J.G.; Bieger, K.; White, M.J.; Srinivasan, R.; Dunbar, J.; Allen, P. Use of Decision Tables to Simulate Management in SWAT+. Water 2018, 10, 713. [Google Scholar] [CrossRef]
- Bieger, K.; Arnold, J.G.; Rathjens, H.; White, M.J.; Bosch, D.D.; Allen, P.M. Representing the Connectivity of Upland Areas to Floodplains and Streams in SWAT+. JAWRA J. Am. Water Resour. Assoc. 2019, 55, 578–590. [Google Scholar] [CrossRef]
- Sklash, M.G.; Farvolden, R.N. The role of groundwater in storm runoff. J. Hydrol. 1979, 43, 45–65. [Google Scholar] [CrossRef]
- Pearce, A.J. Streamflow Generation Processes: An Austral View. Water Resour. Res. 1990, 26, 3037–3047. [Google Scholar] [CrossRef]
- Bosch, D.D.; Arnold, J.G.; Allen, P.G.; Lim, K.J.; Park, Y.S. Temporal variations in baseflow for the Little River experimental watershed in South Georgia, USA. J. Hydrol. Reg. Stud. 2017, 10, 110–121. [Google Scholar] [CrossRef]
- Voss, C.I.; Provost, A.M. SUTRA: A model for 2D or 3D saturated-unsaturated, variable-density ground-water flow with solute or energy transport. USGS 2002, 4231. [Google Scholar] [CrossRef]
- Camporese, M.; Paniconi, C.; Putti, M.; Orlandini, S. Surface-subsurface flow modeling with path-based runoff routing, boundary condition-based coupling, and assimilation of multisource observation data. Water Resour. Res. 2010, 46, W02512. [Google Scholar] [CrossRef]
- Brunner, P.A.; Simmons, C.T. HydroGeoSphere: A Fully Integrated, Physically Based Hydrological Model. Ground Water 2012, 50, 170–176. [Google Scholar] [CrossRef]
- Bedekar, V.; Niswonger, R.G.; Kipp, K.; Panday, S.; Tonkin, M. Approaches to the Simulation of Unconfined Flow and Perched Groundwater Flow in MODFLOW. Ground Water 2012, 50, 187–198. [Google Scholar] [CrossRef] [PubMed]
- Chu, W.-S.; Willis, R. An Explicit Finite Difference Model for Unconfined Aquifers. Ground Water 1984, 22, 728–734. [Google Scholar] [CrossRef]
- Sheridan, J.M. Rainfall-streamflow relations for coastal plain watersheds. Appl. Eng. Agric. 1997, 13, 333–344. [Google Scholar] [CrossRef]
- Lupon, A.; Ledesma, J.L.J.; Bernal, S. Riparian evapotranspiration is essential to simulate streamflow dynamics and water budgets in a Mediterranean catchment. Hydrol. Earth Syst. Sci. 2018, 22, 4033–4045. [Google Scholar] [CrossRef]
- Sullivan, D.G.; Batten, H.L.; Bosch, D.D.; Sheridan, J.; Strickland, T.C. Little River Experimental watershed, Tifton, Georgia, United States: A historical geographic database of conservation practice implementation. Water Resour. Res. 2007, 43. [Google Scholar] [CrossRef]
- Stringfield, V.T. Artesian Water in Tertiary Limestone in the Southeastern States; US Geological Survey Professional Paper 517; US Government Printing Office: Denver, CO, USA, 1966; p. 226.
- Bosch, D.D.; Sheridan, J.M.; Lowrance, R.R. Hydraulic Gradients and Flow Rates of a Shallow Coastal Plain Aquifer in a Forested Riparian Buffer. Trans. ASAE 1996, 39, 865–871. [Google Scholar] [CrossRef]
- Bosch, D.D.; Arnold, J.G.; Volk, M.; Allen, P.M. Simulation of a Low-Gradient Coastal Plain Watershed Using the SWAT Landscape Model. Trans. ASABE 2010, 53, 1445–1456. [Google Scholar] [CrossRef]
- Van Liew, M.W.; Arnold, J.G.; Bosch, D.D. Problems and potential of autocalibrating a hydrologic model. Trans. ASAE 2005, 48, 1025–1040. [Google Scholar] [CrossRef]
- Zhang, X.; Srinivasan, R.; Bosch, D. Calibration and uncertainty analysis of the SWAT model using Genetic Algorithms and Bayesian Model Averaging. J. Hydrol. 2009, 374, 307–317. [Google Scholar] [CrossRef]
- Veith, T.L.; Van Liew, M.W.; Bosch, D.D.; Arnold, J.G. Parameter Sensitivity and Uncertainty in SWAT: A Comparison Across Five USDA-ARS Watersheds. Trans. ASABE 2010, 53, 1477–1486. [Google Scholar] [CrossRef]
- Arnold, J.G.; Moriasi, D.N.; Gassman, P.W.; Abbaspour, K.C.; White, M.J.; Srinivasan, R.; Santhi, C.; Harmel, R.D.; Van Griensven, A.; Van Liew, M.W.; et al. SWAT: Model Use, Calibration, and Validation. Trans. ASABE 2012, 55, 1491–1508. [Google Scholar] [CrossRef]
- Cho, J.; Vellidis, G.; Bosch, D.D.; Lowrance, R.; Strickland, T.C. Water quality effects of simulated conservation practice scenarios in the Little River Experimental watershed. J. Soil Water Conserv. 2010, 65, 463–473. [Google Scholar] [CrossRef]
- Rathjens, H.; Oppelt, N.; Bosch, D.D.; Arnold, J.G.; Volk, M. Development of a grid-based version of the SWAT landscape model. Hydrol. Process. 2015, 29, 900–914. [Google Scholar] [CrossRef]
- Yen, H.; Park, S.; Arnold, J.G.; Srinivasan, R.; Chawanda, C.J.; Wang, R.; Feng, Q.; Wu, J.; Miao, C.; Bieger, K.; et al. IPEAT+: A Built-In Optimization and Automatic Calibration Tool of SWAT+. Water 2019, 11, 1681. [Google Scholar] [CrossRef]
- Tolson, B.A.; Shoemaker, C.A. Dynamically dimensioned search algorithm for computationally efficient watershed model calibration. Water Resour. Res. 2007, 43. [Google Scholar] [CrossRef]
- Bosch, D.D.; Sheridan, J.M.; Marshall, L.K. Precipitation, soil moisture, and climate database, Little River Experimental Watershed, Georgia, United States. Water Resour. Res. 2007, 43. [Google Scholar] [CrossRef]
- Shangguan, W.; Hengl, T.; De Jesus, J.M.; Yuan, H.; Dai, Y. Mapping the global depth to bedrock for land surface modeling. J. Adv. Model. Earth Syst. 2017, 9, 65–88. [Google Scholar] [CrossRef]
- Huscroft, J.; Gleeson, T.; Hartmann, J.; Börker, J. Compiling and Mapping Global Permeability of the Unconsolidated and Consolidated Earth: GLobal HYdrogeology MaPS 2.0 (GLHYMPS 2.0). Geophys. Res. Lett. 2018, 45, 1897–1904. [Google Scholar] [CrossRef]
- Bosch, D.D.; Marshall, L.K.; Teskey, R. Forest transpiration from sap flux density measurements in a Southeastern Coastal Plain riparian buffer system. Agric. For. Meteorol. 2014, 187, 72–82. [Google Scholar] [CrossRef]













| Groundwater Stress | Source/Sink | Dependent on Groundwater Head | Dependent on Groundwater Storage | Required Aquifer/Stream Properties | Method for Computing Flow Rate |
|---|---|---|---|---|---|
| Soil Recharge | Source | No | No | - | SWAT+ HRUs |
| Lateral Flow | Mixed | Yes | Yes | K | Darcy’s Law |
| Groundwater ET | Sink | Yes | Yes | - | Linear Equation |
| Discharge to streams | Sink | Yes | Yes | Kbed, dbed | Darcy’s Law |
| Stream seepage | Source | Yes | No | Kbed, dbed | Darcy’s Law |
| Pumping | Sink | No | Yes | - | User Specified |
| Saturation excess flow | Sink | Yes | No | Sy | Storage equation |
| Basic Information | Units |
|---|---|
| Cell size | m |
| Number of Rows and Columns in the grid | - |
| Water table initiation flag (1, 2, 3) | - |
| Saturation excess flow flag (yes/no) | - |
| Groundwater ET flag (yes / no) | - |
| Recharge delay | day |
| Time step Δt | day |
| Grid Cell Information | |
| Row Index | - |
| Column Index | - |
| Status (active = 1, inactive = 0, boundary = 2) | - |
| Longitude | degree |
| Latitude | degree |
| Ground surface elevation | m |
| Aquifer thickness | m |
| Hydraulic conductivity zone | - |
| Specific yield zone | - |
| Groundwater ET extinction depth EXDP | m |
| Output Control | |
| Days for groundwater head output | day |
| Cells for daily groundwater head output | - |
| River Cell Information | |
| Depth of streambed below DEM value | m |
| Row Index | - |
| Column Index | - |
| Channel ID | - |
| Stream length in cell | m |
| Streambed elevation zbed | m |
| Streambed hydraulic conductivity zone Kbed | - |
| Streambed thickness zone dbed | - |
| Data | Resolution | Source |
|---|---|---|
| Topo-graphy | 30 m | U.S. Geological Survey, National Elevation Data |
| Accessed: 15 October 2019, https://viewer.nationalmap.gov | ||
| Land use | 30 m | U.S. Geological Survey, National Land Cover Data (2016) |
| Accessed: 15 October 2019, https://www.mrlc.gov/data | ||
| Crop Data | 30 m | U.S. Dept. of Agriculture, CropScape |
| Accessed: 15 October 2019, https://nassgeodata.gmu.edu/CropScape/ | ||
| Soil | 30 m | USDA-NRCS, Soil Survey Geographic (SSURGO) |
| Accessed: 15 October 2019, -https://datagateway.nrcs.usda.gov/ | ||
| Climate | Multiple stations | Precipitation: daily watershed weighted average [51]. |
| Other climate variables: SWAT+ global database. | ||
| Aquifer thickness (cm) | 250 m | [52] |
| Accessed: 10 December 2019, https://soilgrids.org/ | ||
| Hydraulic conduct. (m/day) | Vector Polygons | [53] |
| Accessed: 10 December 2019, https://dataverse.scholarsportal.info/dataset.xhtml?persistentId=doi:10.5683/SP2/TTJNIU |
© 2020 by the authors. Licensee MDPI, Basel, Switzerland. This article is an open access article distributed under the terms and conditions of the Creative Commons Attribution (CC BY) license (http://creativecommons.org/licenses/by/4.0/).
Share and Cite
Bailey, R.T.; Bieger, K.; Arnold, J.G.; Bosch, D.D. A New Physically-Based Spatially-Distributed Groundwater Flow Module for SWAT+. Hydrology 2020, 7, 75. https://doi.org/10.3390/hydrology7040075
Bailey RT, Bieger K, Arnold JG, Bosch DD. A New Physically-Based Spatially-Distributed Groundwater Flow Module for SWAT+. Hydrology. 2020; 7(4):75. https://doi.org/10.3390/hydrology7040075
Chicago/Turabian StyleBailey, Ryan T., Katrin Bieger, Jeffrey G. Arnold, and David D. Bosch. 2020. "A New Physically-Based Spatially-Distributed Groundwater Flow Module for SWAT+" Hydrology 7, no. 4: 75. https://doi.org/10.3390/hydrology7040075
APA StyleBailey, R. T., Bieger, K., Arnold, J. G., & Bosch, D. D. (2020). A New Physically-Based Spatially-Distributed Groundwater Flow Module for SWAT+. Hydrology, 7(4), 75. https://doi.org/10.3390/hydrology7040075

