Next Article in Journal
Factors Affecting Avatar Customization Behavior in Virtual Environments
Next Article in Special Issue
Towards Implementation of Emotional Intelligence in Human–Machine Collaborative Systems
Previous Article in Journal
FL-MAAE: An Intrusion Detection Method for the Internet of Vehicles Based on Federated Learning and Memory-Augmented Autoencoder
Previous Article in Special Issue
ML-Based Traffic Classification in an SDN-Enabled Cloud Environment
 
 
Font Type:
Arial Georgia Verdana
Font Size:
Aa Aa Aa
Line Spacing:
Column Width:
Background:
Article

An Efficient Classification of Rice Variety with Quantized Neural Networks

1
Department of Computer Technologies, Gönen Vocational School, Bandırma Onyedi Eylül University, 10200 Bandırma, Türkiye
2
Department of Computer Engineering, Faculty of Engineering, Balıkesir University, 10145 Balıkesir, Türkiye
3
Department of Telecommunication, University of Ruse, 7017 Ruse, Bulgaria
4
Department of Electrical and Power Engineering, University of Ruse, 7017 Ruse, Bulgaria
5
Department of Transport, University of Ruse, 7017 Ruse, Bulgaria
*
Author to whom correspondence should be addressed.
Electronics 2023, 12(10), 2285; https://doi.org/10.3390/electronics12102285
Submission received: 19 April 2023 / Revised: 11 May 2023 / Accepted: 16 May 2023 / Published: 18 May 2023

Abstract

Rice, as one of the significant grain products across the world, features a wide range of varieties in terms of usability and efficiency. It may be known with various varieties and regional names depending on the specific locations. To specify a particular rice type, different features are considered, such as shape and color. This study uses an available dataset in Turkey consisting of five different varieties: Ipsala, Arborio, Basmati, Jasmine, and Karacadag. The dataset introduces 75,000 grain images in total; each of the 5 varieties has 15,000 samples with a 256 × 256-pixel dimension. The main contribution of this paper is to create Quantized Neural Network (QNN) models to efficiently classify rice varieties with the purpose of reducing resource usage on edge devices. It is well-known that QNN is a successful method for alleviating high computational costs and power requirements in response to many Deep Learning (DL) algorithms. These advantages of the quantization process have the potential to provide an efficient environment for artificial intelligence applications on microcontroller-driven edge devices. For this purpose, we created eight different QNN networks using the MLP and Lenet-5-based deep learning models with varying quantization levels to be trained by the dataset. With the Lenet-5-based QNN network created at the W3A3 quantization level, a 99.87% classification accuracy level was achieved with only 23.1 Kb memory size used for the parameters. In addition to this tremendous benefit of memory usage, the number of billion transactions per second (GOPs) is 23 times less than similar classification studies.

1. Introduction

Rice, as one of the most produced and consumed cereal products, has the highest production capacity following wheat and corn. It has historically been a food item with thousands of varieties. In 2022, the production capacity of rice was 513 million tons in approximately 119 countries [1]. The classification of rice varieties is an attractive research topic due to its important place among nutrients and trade role throughout the world. The determination of rice variety before the production process has the potential to enhance the quality of the final product satisfying the requirements of food safety. The applications of the classification phase can possibly distinguish the solid products from the form of seeds. Recent technological developments based on image processing have resulted in efficient and intelligent classification methods for all branches of agriculture [2,3,4]. These novel methods provide fast decisions while satisfying time and resource constraints [5]. Therefore, the drawbacks of manual strategies under the responsibility of human control in classifying grains are eliminated.
In recent years, machine learning (ML) algorithms have been successfully applied to operate classification tasks with high accuracy [6,7]. The basic idea relies on collecting a sufficient number of images of the products to be processed. This process extracts specific parameters about the product to enable the classification operation, such as texture, size, and shape. An important efficiency of ML is its ability to analyze a huge amount of information in a reliable way. In rice classification, ML methods have been a popular way of enhancing the final performance with the capability of extracting a lot of physical features from a specified dataset.
Deep Learning (DL), as a sub-section of ML, is a concept with the aid of artificial neural networks through advancing learning capabilities in object detection and image recognition. DL approaches have a complex structure as it requires a high volume of training data and high-performance computing resources [8,9,10]. To improve the performance accuracy for the classification of three rice groups, a deep convolutional neural network (DCNN) based structure is proposed with a key focus on minimizing training errors [11]. The training operation is integrated with a stochastic gradient descent structure to avoid the problem of heuristics and arrange system parameters in a smart vision. The dataset includes 5554 and 1845 images for training and validation, respectively. Another work designs a DL-based cost-effective solution using AlexNet architecture with two public datasets from Asia [12]. It extracts the features by applying a transfer learning approach with data augmentation in the training phase. A three-dimensional view from the surface of rice seeds, in place of two-dimensional images, is associated with a DL network for fast and more accurate identification of rice varieties [13]. For the feature extraction, PointNet platform targetting at 3D classification and segmentation is used and improved through employing a cross-level feature connection property. For 8 rice varieties, the dataset was experimentally generated and contains 210 samples (150 samples for training and 60 samples for validation). A recent study created DL models based on Artificial Neural Networks (ANNs), Deep Neural Networks (DNNs), and Convolutional Neural Networks (CNNs) to perform classification tasks with 75,000 samples of the dataset for five rice varieties [14]. The performance outputs indicate that the best classification accuracy value is achieved by CNN.
An underlying drawback of DL-based models is the high computational burden as such models involve intensive mathematical operations [15]. The duration of a training phase may take several days with respect to network depth and parameters. The parameters in a trained network can reach GigaByte or even TeraByte levels depending on the size of the model. Therefore, these models often require computing devices with high resources which makes the implementation of the models a difficult task in resource-constrained devices [16,17]. Nowadays, edge devices such as mobile phones and Internet of Things (IoT) devices are designed to be able to run DL algorithms or train the models. The edge devices are usually equipped with limited facilities with the purpose of providing connection to service providers and other edge devices [18,19,20]. This brings a necessity to take the limited resources such as processing capacity, operating frequency, memory size, and power consumption into consideration for a perpetual operation of DL [21]. In this article, eight various QNN networks are constructed at W1A1, W2A2, W3A3, and W8A8 quantization levels using Pytorch framework and Xilinx Brevitas library [22] on MLP and Lenet-5 models. Each network quantizes the image input to 8 bits. In general, the complete workflow for each QNN is demonstrated in Figure 1. The whole process for building a QNN network model consists of three steps, as presented in the figure. The first step includes the preparation of the dataset used by resizing the dimensions of the images from 3 × 256 × 256 to 3 × 32 × 32 in RGB format. This is then followed by dividing the dataset for training and validation. In the second step, the QNN network is created by determining the required parameters, such as weights and activation. Then, the hyperparameters are defined to be used for the training of the QNN model. The final step includes the evaluation of the constructed QNN models. Later, the performance results prove the efficiency of the proposed models. Performance comparisons with well-known existing studies indicate the superiority of the proposed study in terms of resource consumption. To sum up, the main contributions of this paper can be summarized by following:
  • The primary contribution is to develop a solution for an efficient classification strategy for rice variety classification, taking advantage of Quantized Neural Network (QNN) models.
  • The main emphasis has been placed on the utilization of limited resources for edge devices in IoT applications to reduce the high level of the computational burden of DL models.
  • The proposed QNN networks with various quantization levels benefit from the Pytorch framework and Xilinx Brevitas library on MLP and Lenet-5 models.
  • The performance efficiency of the proposed idea has been extensively tested using a real-world dataset with five different varieties, in comparison to state-of-the-art approaches.
The forthcoming parts of the article are organized as follows. The second part describes the definition of the models, including the dataset, performance measurement metrics, and the proposed QNN networks. In third section of the article, the performance evaluations are presented with a deep analysis. We finally conclude the paper in the last part.

2. Definition of Models

2.1. Preparation of Dataset

In this study, a recent dataset comprising five rice varieties (Ipsala, Arborio, Basmati, Yasemin, and Karacadagas as depicted in Figure 2) is selected due to its high number of sample images [23]. The number of samples for each class is 15,000, with a pixel size of 256 × 256.
A preprocessing is applied to resize the images to 32 × 32 as the main emphasis of this study is placed on the implementation of QNN models using resource-constrained devices. A view of both original and resized images can be seen in Figure 3.
The advantage of reducing the size of the images on the LENET-5-based CNN model is presented in Table 1, which shows the memory allocation, the number of parameters, and the billion floating point operations (GFLOPs) per second. With this reduction, the proposed model is capable of performing approximately 110 times less than the number of floating-point operations. Memory usage is also decreased almost 460 times. The dataset is partitioned into 60,000 images for training, 5000 images for validation, and 10,000 images for testing.

2.2. Multi-Layer Perceptron (MLP) Model

Multi-layer Perceptron Network (MLP) is a simple neural network with multiple hidden layers of perceptrons among the input and output layers [24]. A typical MLP network is composed of a minimum of three layers beginning with an input layer to forward the processed data by the hidden layers to the output layer. The classification task is finalized by the output layer. The number of hidden layers is an application-specific property acting as computational units in a feed-forward fashion. In this study, the MLP network contains a flattened layer to shape the incoming image matrix in linear form. After linearization step, the one-dimensional data are fed to the next two hidden layers with 128 and 64 neurons. It is then captured by a Softmax layer with 5 outputs as the number of rice varieties to calculate the probability of membership for each rice class. The whole MLP model described is shown in Figure 4.

2.3. LeNet-5 Model

LeNet-5 is a pioneering CNN structure that has had a great impact on the evolution of Deep Learning. It has the fundamental cells of CNN with a multi-layer convolution and pooling. In total, LeNet-5 comprises 7 layers with the exception of the input layer allowing the parameters to be trained in each layer. The input in this model is a 32 × 32-pixel image. The rationale behind the popularity of LeNet-5 is its simplicity and easy architecture. This study utilizes the original LeNet-5 model proposed in [25] as depicted in Figure 5.

2.4. Quantized Neural Network (QNN) Model

Quantization in DL models is defined as a process of reducing the memory requirement and computational burden by executing low-bit width values instead of floating-point values. To ensure a high-performance accuracy for applications run on-device, Quantization becomes a critical technique to supply a compact model leading to a reasonable size of neural network. Quantized Neural Network (QNN) is a special type of CNN without sacrificing performance. There are two types of quantization: Post-Training Quantization (PTQ) and Quantization-Aware-Training (QAT) [26].
PTQ has a straightforward implementation process requiring no quantization in the training part benefitting from a pre-trained network. The parameters can be quantized based upon completion of the training of the floating-point network, subject to a quantization error on parameters. This may result in incorrect classification with increased quantization error. QAT is used to recover this error by computing the parameters during the training. As QAT performs the quantization process while training the model and calculating the parameters, one advantage of QAT is to raise the optimization to greater extents [27]. The all steps of both quantization techniques are shown in Figure 6.
CNN algorithms can include millions of floating-point parameters and billions of floating-point operations to recognize a single image [28]. The winner of the ImageNet competition performed 244 MB of parameters and 1.4 GFLOPs in 2012 and 552 MB of parameters and 30.8 GFLOPs per image in 2014 [29]. This requirement of high computing and memory capacities of deep neural networks hinders the utilization of these applications on mobile devices. To deal with this issue, quantization allows a model to consume less computing and memory resources while keeping its accuracy close to the original model [30]. The quantization process is performed on the weight (W), input (I), bias (B), and output (O) data. The maximum value in the data to be quantized is calculated with the following equation.
Q n t t h = 2 N 1
N indicates the bit width to be quantized, Q n t t h represents the maximum value to have occurred as a result of the quantization process. Here t h is the value of the element with the highest absolute value according to the i and j indices of the matrix A to be quantized.
t h = m a x | A i , j |
Then, a specific scale, k, is defined by dividing t h by Q n t t h :
k = t h Q n t t h
The quantization process is finalized, taking the ratio between A and k.
Q n t A = A k

2.5. Quantization in Brevitas

Brevitas is a PyTorch library developed by Xilinx Research Lab for QAT-type quantification, introducing a quantized version of PyTorch layers. The layers in a neural network developed by PyTorch are replaced with Brevitas layers, resulting in the creation of the quantized model. Due to the interoperability of Brevitas with PyTorch layers, it makes the implementation of hybrid models feasible, thereby making the utilization of quantized and unquantized layers together. Consequently, this library quantizes the relevant parts of the layers with the parameters (W, I, B, O) aforementioned above. The frequently-used quantization techniques in Brevitas are:
  • INT: it returns the input tensor to the quantized integer at the specified bit width.
  • BINARY: it returns the input tensor quantized at (−1,1) values.
  • TERNARY: it returns the input tensor quantized at (−1,0,1).
Binary quantization represents the FP32 type in the W, I, B, O parameters as a 1-bit number. For example, after a bit quantization, the value of 0.127478 becomes 1, while the value of −0.05439 is quantized to −1. In the other quantization levels, the parameter value is converted to the closest number that can be represented by a selected number. The 4-bit quantization operation is shown on the matrix A given below as a numerical example.
A = 0.235 0.205 0.654 0.567 0.709 0.432 0.032 0.456 0.623 , t h = 0.709 , N = 4 , Q n t t h = 8 k = 0.709 8 Q n t A 3 2 7 6 8 5 0 5 7
It can be seen that after the quantization of the input matrix, its largest value is 8, and the smallest value is −7. These values are a range of signed numbers that can be written with a data width of 4 bits. In our study, quantization levels are used in WxAx format. Here, W represents the weight, A indicates the activation process, and x represents the bit width at which the quantization process will be performed.
This study implements BINARY for the W1A1 model and INT for the rest of the models. The networks developed for the MLP and Lenet-5 models are trained with quantized values at the W1A1, W2A2, W3A3, and W8A8 quantization levels. The complete process of building the MLP model is provided in Algorithm 1.
Algorithm 1 MLP Quantize model generator algorithm
1:
X i n p u t D a t a
2:
W w e i g h t B i t W i d t h
3:
A a c t i v a t i o n B i t W i d t h
4:
I i n p u t B i t W i d t h
5:
C n u m b e r o f C l a s s e s
6:
O F o u t p u t F e a t u r e s ( 128 , 64 )
7:
Require: Brevitas Modules (QuantIdentity,QuantLinear,Dropout,BatchNorm1D,TensorNorm)
8:
procedureMLP
9:
    append QuantIdentity(I) to Model
10:
    append DropOut to Model
11:
    for outputFeatures do
12:
        append QuantLinear(W) to Model
13:
        append BatchNorm1D to Model
14:
        append QuantIdentity(A) to Model
15:
        append DropOut to Model
16:
    end for
17:
    append QuantLinear(W) to Model
18:
    append TensorNorm to Model
19:
     X X × 2 1
20:
    for Model from MLP do
21:
         X M o d u l ( X )
22:
    end for
23:
end procedure
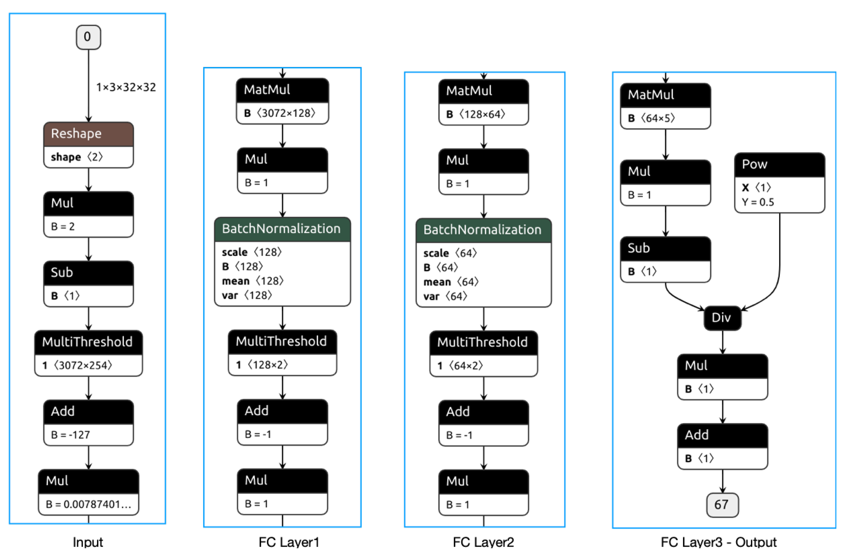
The trained QNN networks are converted to ONNX (Open Neural Network Exchange) format using the BrevitasToONNX module. The complete flowchart of the MLP model in ONNX format can be seen in Figure 7.
In this figure, X represents the quantized input file of the output layer, which then takes Y as a power. In the input section, image data in the range of 0–255 is initially normalized to the range of −127–127. Then, the second normalization is performed on the normalized data to the range of (−1,1) with FP32 bit data type. In the second step, the linearized input matrix is multiplied by the weights on the 128-layer MLP block. It is then followed by multiple thresholding components and matrix transposing operations. After completing the same operations in the 64-layer MLP block, the classification scores are generated for the five rice grades.
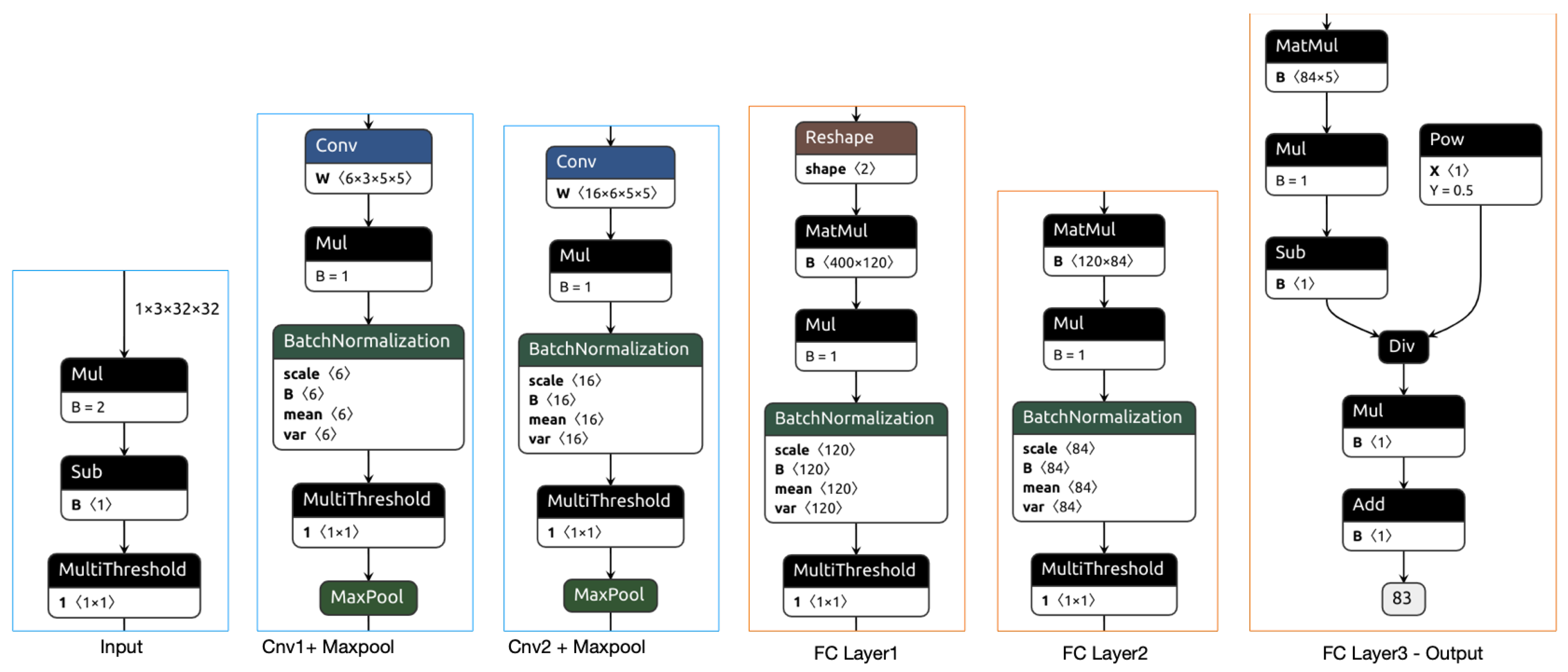
The model created with the Brevitas library on the Lenet-5 model is seen in Figure 8 after the ONNX transformation. In the introductory part of the Lenet-5-based QNN model, the image data are normalized in the range of (−1,1) in the FP32 bit data type. In the second and third transaction blocks, the QuntConv2d convolution layer, transpose operation, multi-threshold, and QuantMaxpool2d pooling operations are performed with the quantized data. At the entrance of the fourth block, the 2D matrix is flattened into 1D. After this stage, the operations made as in the quantified MLP model are performed. The pseudo-code of the entire Lenet-5 model is presented in Algorithm 2.
Algorithm 2 LENET-5 quantize model generator algorithm
1:
X i n p u t D a t a
2:
W w e i g h t B i t W i d t h
3:
A a c t i v a t i o n B i t W i d t h
4:
I i n p u t B i t W i d t h
5:
C n u m b e r O f C l a s s e s
6:
C F C o n v F e a t u r e s ( 16 , 6 )
7:
F c F F c F e a t u r e s ( 120 , 84 )
8:
Require: Brevitas Modules (QuantConv2d,MaxPool2D,QuantIdentity,
9:
QuantLinear,BatchNorm2D,BatchNorm1D,TensorNorm)
10:
procedureLenet
11:
    append QuantIdentity(I) to Model
12:
    for ConvFeatures do
13:
        append QuantConv2d(W) to Model
14:
        append BatchNorm2D to Model
15:
        append QuantIdentity(A) to Model
16:
        append MaxPool2D to Model
17:
    end for
18:
    for FcFeatures do
19:
        append QuantLinear(W) to Model
20:
        append BatchNorm1D to Model
21:
        append QuantIdentity(A) to Model
22:
    end for
23:
    append QuantLinear(W) to Model
24:
    append TensorNorm to Model
25:
     X X × 2 1
26:
    for Model from Lenet do
27:
         X M o d e l ( X )
28:
    end for
29:
end procedure

2.6. Performance Criterions

In the developed models of this study, the weight and activation parameters conduct the classification task at four different quantification levels. One of the most significant tools used in evaluating the performance of a model in AI-Based classification applications is the confusion matrix [31]. It paves a way to explore the relationships between the performance and test outputs better. The knowledge regarding the accurate and inaccurate classification for both positive and negative samples can be obtained by the confusion matrix as presented in Table 2 for a two-class confusion matrix.
Due to the five classes of rice in the dataset, the classification task of this study for each model includes a five-class confusion matrix. The terms of the confusion matrix are shown in Table 3. The performances of the two models at all quantization levels are analyzed using the metrics of accuracy (ACC), precision (Pre), recall (Rec), F1-Score (F1S), operations per second, and memory usage. The metrics for each class in the multi-class confusion matrix can be calculated using the equations given below.
A C C k = T P k + T N k T P k + T N k + F P k + F N k
P r e k = T P k T P k + F P k
R e c k = T P k T P k + F N k
F 1 S k = 2 × P r e k × R e c k P r e k + R e c k
Accuracy denotes the success level of the classification. Precision stores the number of positive predictions, and Recall holds the number of positive samples to be identified. By combining precision and recall metrics, F1-Score is defined as the predictive ability through detailing a class-wise performance manner instead of accuracy that relies on the entire performance. The calculations of the values of TP, FP, TN, FN, and the criteria are shown by Algorithm 3.
Algorithm 3 Multiclass Confusion Matrix Evaluate Algorithm
1:
C M C o n f u s i o n M a t r i x
2:
G T S u m o f C M
3:
N N u m b e r o f c l a s s e s
4:
for  i = 1 , 2 , , N  do
5:
    for  j = 1 , 2 , , N  do
6:
        if i is Not equal j then
7:
            f n [ i ] = f n [ i ] + C M [ i , j ]
8:
            f p [ i ] = f p [ i ] + C M [ j , i ]
9:
        end if
10:
    end for
11:
     t p [ i ] = C M [ i , i ]
12:
     t n [ i ] = G T t p [ i ] f p [ i ] f n [ i ]
13:
     a c c [ i ] = ( t p [ i ] + t n [ i ] ) / G T
14:
     p r e [ i ] = t p [ i ] / ( t p [ i ] + f p [ i ] )
15:
     r e c [ i ] = t p [ i ] / ( t p [ i ] + f n [ i ] )
16:
     f 1 s [ i ] = 2 ( p r e [ i ] r e c [ i ] ) / ( p r e [ i ] + r e c [ i ] )
17:
end for
18:
a c c = t p / G T

3. Experimental Results

This section presents the outputs of the classification process carried out by MLP ve Lenet-5 models. The dataset included as input in QNN models covers 75,000 rice images, and the size of each image is resized from 256 × 256 to 32 × 32. The names of the five rice varieties are Ipsala, Arborio, Basmati, Yasemin, and Karacadag, acting as classification outputs. The hardware specifications, software platforms, and hyperparameters are summarized in Table 4 running on Google Colab.
The first experiment presents the performance accuracy of the Lenet-5 model with no quantization. The models created with the dimension of 32 × 32 images on the Pytorch framework are trained for 200 epochs. In the model constructed by the MLP, the classification accuracy was obtained as 96.45%. The classification success of the model created by Lenet-5 reached 99.99% in the Lenet-5 model, as demonstrated in Figure 9.
The next figure indicates the records of accuracy and loss values during the training phase for the two models at four quantization levels. These outputs are shown in Figure 10 with a duration of 200 epochs. It is worth noting that all models in Lenet-5, with the exception of the 1-bit quantization model (W1A1), achieve a classification accuracy of nearly 98% for 50 epochs. The reason behind taking longer training time at a 1-bit quantization level is because of the low weight and activation sensitivity level in the backpropagation algorithm. We, therefore, set the training epoch duration as 200 for all models, in accordance with the duration at which the W1A1 model reached maximum learning. This permits us to visualize the results of all models on the same figure.
In total, 8 neural networks were trained according to the model and quantification levels with 60,000 training images and 5000 validation images in the dataset, and these network models were recorded with their weights. These eight network models were tested with 10,000 test images specifically dedicated to only the training phase. To compare the quantized neural networks with 32-bit floating point MLP and Lenet-5 networks, the same dataset was applied to test the performance. As a result of the test phase, the value of ACC, the amount of memory used, the weight and activation parameters of the model, and the number of billion transactions per second (GOPs) are presented in Table 5. In this table, the first row of the models indexed by the FP32 term represents the models with no quantization. It is clearly seen that the accuracy of both models without quantization offers the best performance but at the expense of a very high memory usage property.
MLP-based models, as an overall trend, consume approximately seven times higher memory usage when compared with Lenet-5 models that achieve better accuracy. On the other hand, MLP-based quantized models attain 0.8 GOPs per second to quantize an image, while Lenet-5-based QNN models use 1.3 GOPs. QNN-W1A1 consumes only 7 KB of memory with a performance accuracy of 94.40%. However, MLP-FP32 achieves a similar performance accuracy using 1.6 MB memory which is almost 228 times larger than Lenet-5-W1A1. This particular result proves the superior practicality of the proposed model on resource-constrained edge devices. In addition, since the proposed model is suitable for data flow, it can reach very high speeds on parallel processing platforms such as FPGA. In this study, the highest efficiency in terms of memory consumption and accuracy was obtained in the Lenet-5-W3A3 network, with a memory consumption of 23 KB and an accuracy of 99.87%.
High accuracy when evaluating an AI model would partly indicate a proper success level of the network. For a full assessment of the network performance, the scores of Pre, Rec, and F1S are some examples of metrics to assess the reliability of the model. It can be inferred from these metrics that an inference regarding the performance accomplishment of the model is acquired. To extract these metrics, the confusion matrices for the eight QNN models are constructed from the statistical evaluation of the dataset. We chose to show the confusion matrices of the best and worst networks instead of presenting eight confusion matrices. The confusion matrix of the best network in terms of success/resource utilization ratio, Lenet-5-W3A3, is shown in Figure 11. The accuracy for all rice types is similarly high, corresponding to a minor level of interference. In particular, for the Ipsala type, one sample is only classified wrongly.
The confusion matrix of MLP-W1A1 exhibits the worst performance, as presented in Figure 12. It is important mentioning that MLP-W1A1 actually overcomes the classification of four types with success. However, it has a terrifying classification accuracy for the Arborio type because an incorrect classification for 1764 Arborio samples was observed. Nevertheless, the total accuracy drops partly even though mislabeling of the majority of Arborio samples among 10,000 samples. To further analyze this error, the values of F1 for all classes are calculated using Algorithm-1, which is presented in Table 6. The F1 scores confirm the suitability of the seven networks to be applied. On the one hand, although the MLP-W1A1 network approaches a performance accuracy close to 0.8, the network faces a very low F1 score of 0.16 caused by improper prediction of Arborio type, as outlined above. Ipsala type experiences the best F1 score, with almost all scores being equal to 1.

4. Conclusions and Discussion

This study investigates the potential of a high-performance classification approach through quantized deep learning for different rice varieties. The proposed idea has the key benefit of providing efficient and intelligent utilization of capacity in terms of memory, power, and processing speed. The main theme of the present work is, therefore, to design models running on edge devices that require low resource utilization. The confusion matrices of the developed models were constructed in connection with class-based F1 scores and accuracy levels. Eight Quantized Neural Network (QNN) networks were created using the environments of multilayer perceptron (MLP) and LeNet-5 with respect to various quantization levels. The results verify a successful classification of the seven models, except the MLP model at 1 quantization precision. We compare the results of the proposed best model with different studies in the literature as presented in Table 7.
It is observed that most studies in classifying rice were carried out by using the Convolutional Neural Network (CNN) models with the examples of VGG-16, ResNet-50, and LeNet-5. Looking at Table 7, the best classification accuracy is obtained by [14] on VGG-16 with a 100% accuracy level consuming 537 MB memory and 30.9 GFLOPs. In our model, the Lenet-5-W3A3 model achieved 99.87% accuracy with only 23.1 Kb of memory and 1.3 GOPs processing. This reveals that the proposed model performs the classification with 23 times less processing and much less memory usage without sacrificing too much accuracy. Another model proposed by [32] with an accuracy level of 99.5% is built on VGG-16 with 23 times more resource consumption than our study. To sum up Table 7, as an overall trend, all compared schemes exhibit a high accuracy level at an unacceptable amount of memory usage and GFLOPs transactions for resource-limited edge devices. As a result, instead of an input image of 3 × 256 × 256 dimensions, the input image of 3 × 32 × 32 dimensions was quite sufficient for rice classification with this dataset. In addition, it is observed that Lenet-5, which is a simpler model compared to models such as VGG-16 and Resnet-50, successfully classifies this dataset. QNN models can be used by choosing the quantization level according to the source size and preferred accuracy level in the edge devices.

Author Contributions

Conceptualization, M.T. and A.I.; methodology, M.T.; software, M.T., A.I. and S.K.; validation, M.T., A.I., S.K., T.I., I.S. and I.B.; investigation, M.T., A.I., S.K., T.I., I.S. and I.B.; writing—original draft preparation, M.T., A.I., S.K., T.I., I.S. and I.B.; writing—review and editing, M.T., A.I., S.K., T.I., I.S. and I.B.; visualization, M.T., A.I., S.K., T.I., I.S. and I.B. All authors have read and agreed to the published version of the manuscript.

Funding

This research received no external funding.

Institutional Review Board Statement

Not applicable.

Informed Consent Statement

Not applicable.

Data Availability Statement

This dataset was collected from Kaggle; this can be found at: https://www.kaggle.com/datasets/muratkokludataset/rice-image-dataset (accessed on 5 April 2023).

Conflicts of Interest

The authors declare no conflict of interest.

References

  1. FAO. Available online: https://www.fao.org/worldfoodsituation/csdb/en/ (accessed on 4 March 2023).
  2. Fabiyi, S.D.; Vu, H.; Tachtatzis, C.; Murray, P.; Harle, D.; Dao, T.K.; Andonovic, I.; Ren, J.; Marshall, S. Varietal Classification of Rice Seeds Using RGB and Hyperspectral Images. IEEE Access 2020, 8, 22493–22505. [Google Scholar] [CrossRef]
  3. Gulzar, Y.; Hamid, Y.; Soomro, A.B.; Alwan, A.A.; Journaux, L. A convolution neural network-based seed classification system. Symmetry 2020, 12, 2018. [Google Scholar] [CrossRef]
  4. Singh, D.; Taspinar, Y.S.; Kursun, R.; Cinar, I.; Koklu, M.; Ozkan, I.A.; Lee, H.N. Classification and Analysis of Pistachio Species with Pre-Trained Deep Learning Models. Electronics 2022, 11, 981. [Google Scholar] [CrossRef]
  5. Ruslan, R.; Khairunniza-Bejo, S.; Jahari, M.; Ibrahim, M.F. Weedy Rice Classification Using Image Processing and a Machine Learning Approach. Agriculture 2022, 12, 645. [Google Scholar] [CrossRef]
  6. Shaikh, T.A.; Rasool, T.; Lone, F.R. Towards leveraging the role of machine learning and artificial intelligence in precision agriculture and smart farming. Comput. Electron. Agric. 2022, 198, 107119. [Google Scholar] [CrossRef]
  7. Liakos, K.G.; Busato, P.; Moshou, D.; Pearson, S.; Bochtis, D. Machine Learning in Agriculture: A Reviews. Sensors 2018, 18, 2674. [Google Scholar] [CrossRef]
  8. Kiratiratanapruk, K.; Temniranrat, P.; Sinthupinyo, W.; Prempree, P.; Chaitavon, K.; Porntheeraphat, S.; Prasertsak, A. Development of Paddy Rice Seed Classification Process using Machine Learning Techniques for Automatic Grading Machine. J. Sens. 2020, 2020, 7041310. [Google Scholar] [CrossRef]
  9. Menghani, G. Efficient deep learning: A survey on making deep learning models smaller, faster, and better. ACM Comput. Surv. 2022, 55, 3578938. [Google Scholar] [CrossRef]
  10. Nguyen, T.; Paik, I.; Watanobe, Y.; Thang, T.C. An Evaluation of Hardware-Efficient Quantum Neural Networks for Image Data Classification. Electronics 2022, 11, 437. [Google Scholar] [CrossRef]
  11. Lin, P.; Li, X.L.; Chen, Y.M.; He, Y. A Deep Convolutional Neural Network Architecture for Boosting Image Discrimination Accuracy of Rice Species. Food Bioprocess Technol. 2018, 11, 765–773. [Google Scholar] [CrossRef]
  12. Jeyaraj, P.R.; Asokan, S.P.; Nadar, E.R.S. Computer-Assisted Real-Time Rice Variety Learning Using Deep Learning Network. Rice Sci. 2022, 29, 489–498. [Google Scholar] [CrossRef]
  13. Qian, Y.; Xu, Q.; Yang, Y.; Lu, H.; Li, H.; Feng, X.; Yin, W. Classification of rice seed variety using point cloud data combined with deep learning. Int. J. Agric. Biol. Eng. 2021, 14, 206–212. [Google Scholar] [CrossRef]
  14. Koklu, M.; Cinar, I.; Taspinar, Y.S. Classification of rice varieties with deep learning methods. Comput. Electron. Agric. 2021, 187, 106285. [Google Scholar] [CrossRef]
  15. Al-Andoli, M.N.; Tan, S.C.; Sim, K.S.; Lim, C.P.; Goh, P.Y. Parallel Deep Learning with a Hybrid BP-PSO Framework for Feature Extraction and Malware Classification. Appl. Soft Comput. 2022, 12, 109756. [Google Scholar] [CrossRef]
  16. Kosunalp, S.; Mitchell, P.D.; Grace, D.; Clarke, T. Practical implementation issues of reinforcement learning based ALOHA for wireless sensor networks. In Proceedings of the The Tenth International Symposium on Wireless Communication Systems (ISWCS), Ilmenau, Germany, 27–30 August 2013. [Google Scholar]
  17. Kosunalp, S.; Mitchell, P.D.; Grace, D.; Clarke, T. Practical Implementation and Stability Analysis of ALOHA-Q for Wireless Sensor Networks. ETRI J. 2016, 38, 911–921. [Google Scholar] [CrossRef]
  18. Li, H.; Ota, K.; Dong, M. Learning IoT in Edge: Deep Learning for the Internet of Things with Edge Computing. IEEE Netw. 2018, 32, 96–101. [Google Scholar] [CrossRef]
  19. Kosunalp, S.; Kaya, Y. IoT-TDMA: A performance evaluation of TDMA scheme for wireless sensor networks with Internet of Things. Concurr. Comput. Pract. Exp. 2022, 34, e7063. [Google Scholar] [CrossRef]
  20. Batzolis, E.; Vrochidou, E.; Papakostas, G.A. Machine learning in embedded systems: Limitations, solutions and future challenges. In Proceedings of the IEEE 13th Annual Computing and Communication Workshop and Conference (CCWC), Las Vegas, NV, USA, 8–11 March 2023. [Google Scholar] [CrossRef]
  21. Pham, P.; Chung, J. Improving Model Capacity of Quantized Networks with Conditional Computation. Electronics 2021, 10, 886. [Google Scholar] [CrossRef]
  22. Pappalardo, A. Xilinx/Brevitas. Available online: https://zenodo.org/record/7875571#.ZGNzL3bP2Uk (accessed on 18 March 2023).
  23. Cinar, I.; Koklu, M. Identification of Rice Varieties Using Machine Learning Algorithms. J. Agric. Sci. 2022, 28, 307–325. [Google Scholar] [CrossRef]
  24. Narmadha1, R.; Sengottaiyan, N.; Kavitha, R. Deep Transfer Learning Based Rice Plant Disease Detection Model. Intell. Autom. Soft Comput. 2022, 31, 1257–1271. [Google Scholar] [CrossRef]
  25. LeCun, Y.; Jackel, L.D.; Bottou, L.; Cortes, C.; Denker, J.S.; Drucker, H.; Guyon, I.; Muller, U.A.; Sackinger, E.; Simard, P.; et al. Learning algorithms for classification: A comparison on handwritten digit recognition. Neural Netw. Stat. Mech. Perspect. 1995, 261, 2. [Google Scholar]
  26. Weng, O. Neural Network Quantization for Efficient Inference: A Survey. arXiv 2023, arXiv:cs.LG/2112.06126]. [Google Scholar]
  27. Gholami, A.; Kim, S.; Dong, Z.; Yao, Z.; Mahoney, M.W.; Keutzer, K. A Survey of Quantization Methods for Efficient Neural Network Inference. In Low-Power Computer Vision; CRC: Boca Raton, FL, USA, 2022; pp. 291–326. [Google Scholar] [CrossRef]
  28. Umuroglu, Y.; Fraser, N.J.; Gambardella, G.; Blott, M.; Leong, P.; Jahre, M.; Vissers, K. Finn: A framework for fast, scalable binarized neural network inference. In Proceedings of the 2017 ACM/SIGDA International Symposium on Field-Programmable Gate Arrays, Monterey, CA, USA, 22–24 February 2017; pp. 65–74. [Google Scholar]
  29. Russakovsky, O.; Deng, J.; Su, H.; Krause, J.; Satheesh, S.; Ma, S.; Huang, Z.; Karpathy, A.; Khosla, A.; Bernstein, M.; et al. ImageNet Large Scale Visual Recognition Challenge. Int. J. Comput. Vis. 2015, 115, 211–252. [Google Scholar] [CrossRef]
  30. Jain, A.; Bhattacharya, S.; Masuda, M.; Sharma, V.; Wang, Y. Efficient Execution of Quantized Deep Learning Models: A Compiler Approach. arXiv 2020, arXiv:2006.10226. [Google Scholar]
  31. Korkmaz, A.; Buyukgoze, S. Detection of Fake Websites by Classification Algorithms. Eur. J. Sci. Technol. 2019, 16, 826–833. [Google Scholar] [CrossRef]
  32. Prakash, N.; Rajakumar, R.; Madhuri, N.L.; Jyothi, M.; Bai, A.P.; Manjunath, M.; Gowthami, K. Image Classification for Rice varieties using Deep Learning Models. YMER Digit. 2022, 21, 261–275. [Google Scholar] [CrossRef] [PubMed]
  33. Poudel, A.; Devkota, B. Varietal Identification of Rice Seed Using Deep Convolutional Neural Network. J. Eng. Sci. 2022, 267, 378–384. [Google Scholar]
  34. Lakshmi, V.; Seetharaman, K. Rice Classification and Quality Analysis using Deep Neural Network. In Proceedings of the 2022 International Conference on Intelligent Innovations in Engineering and Technology (ICIIET), Coimbatore, India, 22–24 September 2022; pp. 307–314. [Google Scholar]
Figure 1. The workflow for QNN design and evaluation.
Figure 1. The workflow for QNN design and evaluation.
Electronics 12 02285 g001
Figure 2. Rice varieties in the dataset.
Figure 2. Rice varieties in the dataset.
Electronics 12 02285 g002
Figure 3. A view of the image after resizing the original image.
Figure 3. A view of the image after resizing the original image.
Electronics 12 02285 g003
Figure 4. MLP neural network model for rice classification.
Figure 4. MLP neural network model for rice classification.
Electronics 12 02285 g004
Figure 5. Lenet-5 based CNN model.
Figure 5. Lenet-5 based CNN model.
Electronics 12 02285 g005
Figure 6. The block diagrams of QAT and PTQ quantization processes.
Figure 6. The block diagrams of QAT and PTQ quantization processes.
Electronics 12 02285 g006
Figure 7. The quantized MLP model with Brevitas.
Figure 7. The quantized MLP model with Brevitas.
Electronics 12 02285 g007
Figure 8. The quantized Lenet-5 model with Brevitas.
Figure 8. The quantized Lenet-5 model with Brevitas.
Electronics 12 02285 g008
Figure 9. Performance accuracy and loss of Lenet-5 model with no quantization.
Figure 9. Performance accuracy and loss of Lenet-5 model with no quantization.
Electronics 12 02285 g009
Figure 10. Accuracy and loss plots for MLP and Lenet-5 models for the training phase.
Figure 10. Accuracy and loss plots for MLP and Lenet-5 models for the training phase.
Electronics 12 02285 g010
Figure 11. The confusion matrix of Lenet-5-W3A3 model.
Figure 11. The confusion matrix of Lenet-5-W3A3 model.
Electronics 12 02285 g011
Figure 12. The confusion matrix of the MLP-W1A1 model.
Figure 12. The confusion matrix of the MLP-W1A1 model.
Electronics 12 02285 g012
Table 1. Changing features on Lenet-5 according to the size of the input images.
Table 1. Changing features on Lenet-5 according to the size of the input images.
Input SizeParametersBiasGFLOPsMemory (KB)
3 × 256 × 2567,157,901227142.928,632
3 × 32 × 3261,5812271.362
Table 2. Binary class confusion matrix.
Table 2. Binary class confusion matrix.
Predicted Class
PositiveNegative
Actual ClassP (Positive)TP (True Positive)FN (False Negative)
N (Negative)FP (False Positive)TN (True Negative)
Table 3. Five class confusion matrix.
Table 3. Five class confusion matrix.
Predicted Classes
C1C2C3C4C5
Actual ClassesC1T11F12F13F14F15
C2F21T22F23F24F25
C3F31F32T33F34F35
C4F41F42F43T44F45
C5F51F52F53F54T55
Table 4. Hardware features and all parameters.
Table 4. Hardware features and all parameters.
ParametersSpecifications
GPU Model Name Nvidia Tesla K80
GPU Memory12 GB
GPU Memory Clock0.82 GHZ
GPU Performance4.1 TFLOPs
CPU Model NameIntel ® Xeon ®
CPU Frequency2.30 GHz
Number Of CPU Cores2
Available RAM12 GB
Operating SystemLinux
Programing LanguagePython 3.9
FrameworkPytorch, Brevitas
Batch Size100
Learning Rate0.02
Epoch200
Table 5. The accuracy, number of transactions, and the amount of memory usage for eight models in the test implementation.
Table 5. The accuracy, number of transactions, and the amount of memory usage for eight models in the test implementation.
ModelParametersBiasGOPsPrecisionMemory (Kb)ACC%
32 Fp160896.45
W8A840294.72
MLP401,9251930.8W3A315093.88
W2A210092.23
W1A15079.16
32 Fp24799.99
W8A86199.99
Lenet-561,5812271.3W3A32399.87
W2A21598.20
W1A17.794.40
Table 6. F1 scores for the eight networks for each type of rice.
Table 6. F1 scores for the eight networks for each type of rice.
MLPMLPMLPMLPLenet-5Lenet-5Lenet-5Lenet-5
ClassesW1A1W2A2W3A3W8A8W1A1W2A2W3A3W8A8
Arborio0.160.840.950.930.880.970.980.98
Basmati0.980.980.980.980.950.980.990.99
Ipsala11110.99111
Jasmine0.970.940.970.970.930.970.980.98
Karacadag0.690.820.970.950.910.980.980.98
Table 7. Performance comparisons to existing studies in the literature.
Table 7. Performance comparisons to existing studies in the literature.
ReferencesClassClassifierBit SizeACCGOPsMemory
Koklu2021 [14]5CNN (VGG16)Fp32100%30.9537 Mb
Lin2018 [11]3DCNNFp3295.5%4.298 Mb
Prakash2022 [32]5CNN (VGG16)Fp3299.5%30.9537 Mb
Poudel2022 [33]4CNN-SVMFp3291.0%30.9537 Mb
Lakshmi2022 [34]5CNN (Resnet-50)Fp3298.9%8.3102 Mb
This Study5QNN (Lenet-5)W3A399.8%1.323.1 Kb
This Study5QNN (Lenet-5)W1A194.4%1.37.7 Kb
Disclaimer/Publisher’s Note: The statements, opinions and data contained in all publications are solely those of the individual author(s) and contributor(s) and not of MDPI and/or the editor(s). MDPI and/or the editor(s) disclaim responsibility for any injury to people or property resulting from any ideas, methods, instructions or products referred to in the content.

Share and Cite

MDPI and ACS Style

Tasci, M.; Istanbullu, A.; Kosunalp, S.; Iliev, T.; Stoyanov, I.; Beloev, I. An Efficient Classification of Rice Variety with Quantized Neural Networks. Electronics 2023, 12, 2285. https://doi.org/10.3390/electronics12102285

AMA Style

Tasci M, Istanbullu A, Kosunalp S, Iliev T, Stoyanov I, Beloev I. An Efficient Classification of Rice Variety with Quantized Neural Networks. Electronics. 2023; 12(10):2285. https://doi.org/10.3390/electronics12102285

Chicago/Turabian Style

Tasci, Mustafa, Ayhan Istanbullu, Selahattin Kosunalp, Teodor Iliev, Ivaylo Stoyanov, and Ivan Beloev. 2023. "An Efficient Classification of Rice Variety with Quantized Neural Networks" Electronics 12, no. 10: 2285. https://doi.org/10.3390/electronics12102285

APA Style

Tasci, M., Istanbullu, A., Kosunalp, S., Iliev, T., Stoyanov, I., & Beloev, I. (2023). An Efficient Classification of Rice Variety with Quantized Neural Networks. Electronics, 12(10), 2285. https://doi.org/10.3390/electronics12102285

Note that from the first issue of 2016, this journal uses article numbers instead of page numbers. See further details here.

Article Metrics

Back to TopTop