Research on the Anchor-Rod Recognition and Positioning Method of a Coal-Mine Roadway Based on Image Enhancement and Multiattention Mechanism Fusion-Improved YOLOv7 Model
Abstract
1. Introduction
2. Method and Principle
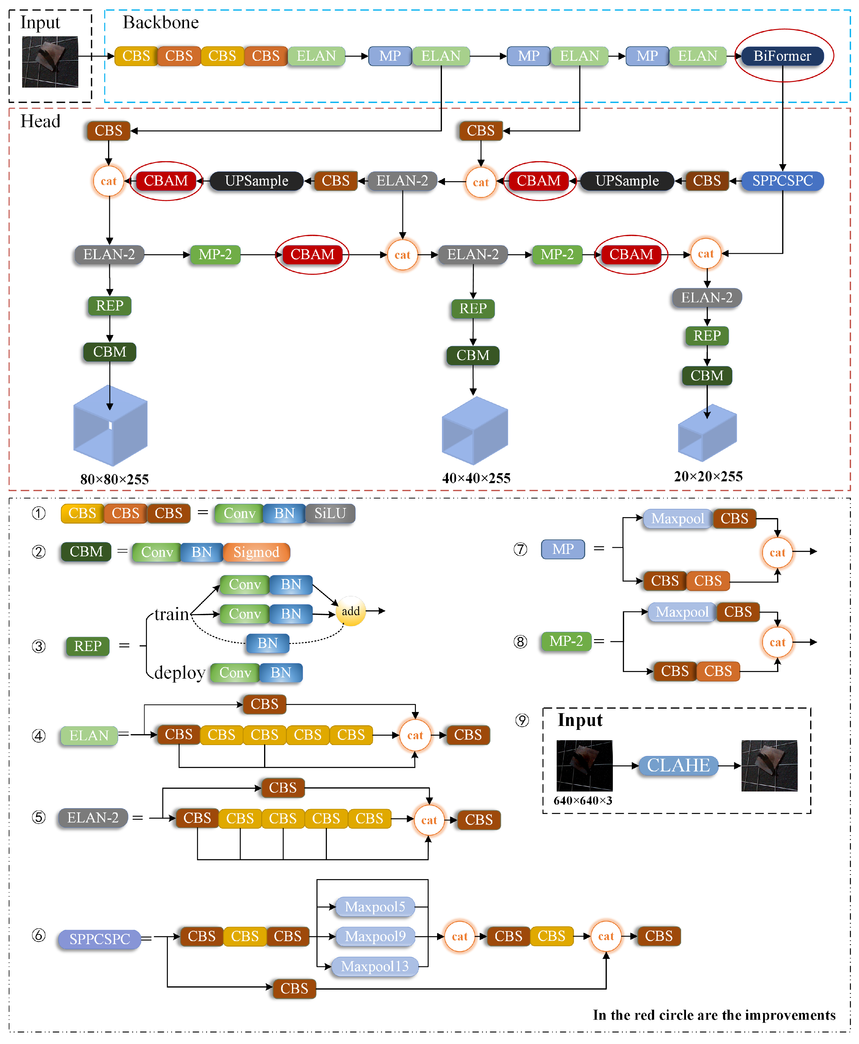
3. Construction of the Model
3.1. Image-Enhancement Processing
3.2. Feature-Extraction Optimization Based on BiFormer
3.3. Feature Fusion Optimization Based on CBAM

3.4. Construction of Mixed Dataset of Supported Anchor Rod
4. Positioning Method of Supported Anchor Rod in Roadway
4.1. MultiVision Sensor Calibration
4.2. Coordinate Transformation Model
4.3. Supported Anchor-Rod Data Processing
5. Experiment
5.1. Experiment Deployment
5.2. Experiment and Analysis of Target-Detection and Recognition Model
5.3. Experimental Verification of Anchor-Rod Positioning
6. Conclusions
Author Contributions
Funding
Institutional Review Board Statement
Informed Consent Statement
Data Availability Statement
Conflicts of Interest
References
- Kang, H.P.; Jiang, P.F.; Liu, C.; Wang, Z.Y.; Luo, C.; Guo, J.C.; Chen, Z.L.; Cao, X.M. Current situation and development trend of rock bolting construction equipment in coal roadway. J. Mine Autom. 2023, 49, 1–18. [Google Scholar] [CrossRef]
- Wang, B.K. Current status and trend analysis of roadway driving technology and equipment in coal mine. Coal Sci. Technol. 2020, 48, 1–11. [Google Scholar] [CrossRef]
- Wang, H.; Chen, M.J.; Zhang, X.F. Twenty Years development and Prospect of Rapid Coal Mine Roadway Excavation in China. J. China Coal Soc. 2024, 1–16. [Google Scholar] [CrossRef]
- Wang, H.W.; Jin, L.; Yan, Z.R.; Guo, J.J.; Zhang, F.J.; Li, C. Roadway anchor hole recognition and positioning method based on image and point cloud fusion. Coal Sci. Technol 2024, 1–15. Available online: http://kns.cnki.net/kcms/detail/11.2402.TD.20231114.1722.007.html (accessed on 13 January 2024).
- Ge, S.R.; Hu, E.Y.; Li, Y.W. New progress and direction of robot technology in coal mine. J. China Coal Soc. 2023, 48, 54–73. [Google Scholar] [CrossRef]
- Zhang, J. Research on motion control of manipulator of anchor drilling robot based on WOA-FOPID algorithm. Coal Sci. Technol. 2022, 50, 292–302. [Google Scholar] [CrossRef]
- Ge, S.R.; Hu, E.Y.; Pei, W.L. Classification system and key technology of coal mine robot. J. China Coal Soc. 2020, 45, 455–463. [Google Scholar] [CrossRef]
- Cheng, J.; Song, Z.L.; Li, H.; Ma, Y.Z.; Li, H.P.; Sun, D.Z. A novel image enhancement method via dual-branch coupled Transformer network for underground coalmine. J. China Coal Soc. 2024, 1–12. [Google Scholar] [CrossRef]
- Zhang, Y.; Tong, L.; Lai, X.P.; Cao, S.G.; Yan, B.X.; Liu, Y.Z.; Sun, H.Q.; Yang, Y.B.; He, W. Coal-rock interface perception and accurate recognition in tunneling space under coal dust environment based on machine vision. J. China Coal Soc. 2023, 1–14. [Google Scholar] [CrossRef]
- Zhang, F.J.; Wang, H.W.; Wang, H.R.; Li, Z.L.; Wang, Y.H. Intelligent identification and positioning of steel belt anchor hole in coal mine roadway support. J. Mine Autom. 2022, 48, 76–81. [Google Scholar] [CrossRef]
- Hao, S.; Zhang, X.; Ma, X.; Sun, S.Y.; Wen, H.; Wang, J.L. Foreign object detection in coal mine conveyor belt based on CBAM-YOLOv5. J. China Coal Soc. 2022, 47, 4147–4156. [Google Scholar] [CrossRef]
- Xu, J.-J.; Zhang, H.; Tang, C.-S.; Cheng, Q.; Tian, B.; Liu, B.; Shi, B. Automatic soil crack recognition under uneven illumination condition with the application of artificial intelligence. Eng. Geol. 2022, 296, 106495. [Google Scholar] [CrossRef]
- Yang, T.; Wang, S.; Tong, J.; Wang, W. Accurate real-time obstacle detection of coal mine driverless electric locomotive based on ODEL-YOLOv5s. Sci. Rep. 2023, 13, 17441. [Google Scholar] [CrossRef]
- Ye, T.; Zheng, Z.; Li, Y.; Zhang, X.; Deng, X.; Yu, O.; Zhao, Z.; Gao, X. An adaptive focused target feature fusion network for detection of foreign bodies in coal flow. Int. J. Mach. Learn. Cybern. 2023, 14, 2777–2791. [Google Scholar] [CrossRef]
- Gao, Y.S.; Zhang, B.Q.; Lang, L.Y. Coal and gangue recognition technology and implementation based on deep learning. Coal Sci. Technol. 2021, 49, 202–208. [Google Scholar] [CrossRef]
- Ma, H.W.; Chao, Y.; Xue, X.S.; Mao, Q.H.; Wang, C.W. Binocular vision-based displacement detection method for anchor digging robot. J. Mine Autom. 2022, 48, 16–25. [Google Scholar] [CrossRef]
- Han, Q.; Wang, S.; Fang, Y.; Wang, L.; Du, X.; Li, H.; He, Q.; Feng, Q. A Rail Fastener Tightness Detection Approach Using Multi-source Visual Sensor. Sensors 2020, 20, 1367. [Google Scholar] [CrossRef]
- Wang, H.; Zhang, F.; Wang, H.; Li, Z.; Wang, Y. Real-time detection and location of reserved anchor hole in coal mine roadway support steel belt. J. Real-Time Image Process. 2023, 20, 89. [Google Scholar] [CrossRef]
- Cheng, J.; Wang, D.; Zheng, W.; Wang, H.; Shen, Y.; Wu, M. Position measurement technology of boom-type roadheader based on binocular vision. Meas. Sci. Technol. 2024, 35. [Google Scholar] [CrossRef]
- Wang, Z.; Zhang, G.; Luan, K.; Yi, C.; Li, M. Image-Fused-Guided Underwater Object Detection Model Based on Improved YOLOv7. Electronics 2023, 12, 4064. [Google Scholar] [CrossRef]
- Ren, S.; He, K.; Girshick, R.; Sun, J. Faster R-CNN: Towards real-time object detection with region proposal networks. IEEE Trans. Pattern Anal. Mach. Intell. 2017, 39, 1137–1149. [Google Scholar] [CrossRef]
- Cheng, L.; Jin, C. X-ray image rotating object detection based on improved YOLOv7. J. Graphics 2022, 44, 324–334. [Google Scholar]
- Chen, R.-C.; Dewi, C.; Zhuang, Y.-C.; Chen, J.-K. Contrast Limited Adaptive Histogram Equalization for Recognizing Road Marking at Night Based on Yolo Models. IEEE Access 2023, 11, 92926–92942. [Google Scholar] [CrossRef]
- Zhang, Z.H.; Wu, Y.; Jin, Z.Q. Detection of Gibberella Infection Rate in Wheat Based on MHSA-YOLOv7. Radio Eng. 2024, 54, 71–77. [Google Scholar]
- Dong, Q.; Wang, Y.L.; Wang, S.K.; Chu, Z.P.; Chen, X.Q.; Yan, S.A. Road Marking Visibility Evaluation Based on Object Detection and Iterative Threshold Segmentation. J. Tongji Univ. (Nat. Sci.) 2023, 51, 1168–1173+1190. [Google Scholar]
- Zhu, L.; Wang, X.; Ke, Z.; Zhang, W.; Lau, R. BiFormer: Vision Transformer with Bi-Level Routing Attention. In Proceedings of the 2023 IEEE/CVF Conference on Computer Vision and Pattern Recognition (CVPR), Vancouver, BC, Canada, 17–24 June 2023; pp. 10323–10333. [Google Scholar]
- Dai, Y.; Liu, W.; Wang, H.; Xie, W.; Long, K. YOLO-former: Marrying YOLO and transformer for foreign object detection. IEEE Trans. Instrum. Meas. 2022, 71, 1–14. [Google Scholar] [CrossRef]
- Zhao, Z.B.; Jiang, Z.G.; Xiong, J.; Nie, L.Q.; Lü, X.C. Fault Classification of Transmission Line Components Based on the Adversarial Continual Learning Model. J. Electron. Inf. Technol. 2022, 44, 3757–3766. [Google Scholar]
- Han, G.; Yang, S.W.; Yuan, P.S.; Zhu, M. Analysis of New Energy Fry Point Defect Detection Based on Improved Faster R-CNN. Autom. Instrum. 2023, 7, 113–117. [Google Scholar] [CrossRef]
- Zhang, Z. A flexible new technique for camera calibration. IEEE Trans. Pattern Anal. Machine Intell. 2000, 22, 1330–1334. [Google Scholar] [CrossRef]
- Wang, H.; Zhang, H.; Deng, H.; Fu, M. Robust monocular visual inertial odometry in radioactive environments using edge-based point features. Phys. Scr. 2023, 98, 9. [Google Scholar] [CrossRef]
















| Parameter | Left Imager | Right Imager | RGB |
|---|---|---|---|
| Focal length | |||
| Intrinsic matrix | |||
| Radial distortion | |||
| Tangential distortion | |||
| Reprojection error | |||
| Rotation matrix | |||
| Translation matrix |
| Parameter | Value |
|---|---|
| Ideal range | 0.6–6 m |
| Length × Depth × Height | 124 mm × 26 mm × 29 mm |
| Field of view | |
| Depth output resolution | 1280 × 720 |
| RGB frame resolution | 1280 × 720 |
| Frame rate | 30 fps |
| Subject | Model | Precision | Recall | mAP | FLOPs/G | Parameters/M | FPS |
|---|---|---|---|---|---|---|---|
| a | YOLOv7 | 90.2% | 90.1% | 89.2% | 103.5 | 37 | 87.5 |
| b | CLANE + YOLOv7 | 92.6% | 93.8% | 91.0% | 103.5 | 37 | 87.5 |
| c | CLAHE + CBAM + YOLOv7 | 94.4% | 93.5% | 92.7% | 102.1 | 35 | 128.3 |
| d | CLAHE + BiFormer + YOLOv7 | 94.0% | 91.2% | 92.1% | 103.7 | 39 | 122.6 |
| e | CLAHE + BiFormer + CBAM + YOLOv7 | 96.2% | 94.7% | 94.9% | 105.8 | 35 | 123.2 |
| Row Number | Pixel Coordinate Value/Pixel | Depth/m | Coordinate Measurement Value/m | Conversion Coordinate Values/m | Fitting Coordinate Value/m | Absolute Value of an Error/mm |
|---|---|---|---|---|---|---|
| 1 | (384,53) | 1.506 | (−0.805,1.200,1.500) | (−0.804,1.192,1.506) | (−0.804,1.192,1.506) | (1,8,6) |
| (361,341) | 1.503 | (−0.805,0.410,1.500) | (−0.807,0.405,1.503) | (−0.804,0.405,1.503) | (1,5,3) | |
| (330,680) | 1.496 | (−0.810,−0.400,1.500) | (−0.802,−0.403,1.496) | (−0.804,−0.403,1.496) | (6,3,4) | |
| 2 | (690,186) | 1.507 | (0.112,0.800,1.500) | (0.126,0.799,1.507) | (0.114,0.799,1.507) | (2,1,7) |
| (698,500) | 1.502 | (0.110,0.050,1.500) | (0.103,0.051,1.502) | (0.114,0.051,1.502) | (4,1,2) | |
| 3 | (961,57) | 1.508 | (0.836,1.220,1.500) | (0.831,1.225,1.508) | (0.835,1.225,1.508) | (1,5,8) |
| (1003,329) | 1.502 | (0.840,0.450,1.500) | (0.836,0.454,1.502) | (0.835,0.454,1.502) | (5,4,2) | |
| (1055,663) | 1.498 | (0.828,−0.450,1.500) | (0.839,−0.448,1.498) | (0.835,−0.448,1.498) | (7,2,2) |
Disclaimer/Publisher’s Note: The statements, opinions and data contained in all publications are solely those of the individual author(s) and contributor(s) and not of MDPI and/or the editor(s). MDPI and/or the editor(s) disclaim responsibility for any injury to people or property resulting from any ideas, methods, instructions or products referred to in the content. |
© 2024 by the authors. Licensee MDPI, Basel, Switzerland. This article is an open access article distributed under the terms and conditions of the Creative Commons Attribution (CC BY) license (https://creativecommons.org/licenses/by/4.0/).
Share and Cite
Xue, X.; Yue, J.; Yang, X.; Mao, Q.; Qin, Y.; Zhang, E.; Wang, C. Research on the Anchor-Rod Recognition and Positioning Method of a Coal-Mine Roadway Based on Image Enhancement and Multiattention Mechanism Fusion-Improved YOLOv7 Model. Appl. Sci. 2024, 14, 1703. https://doi.org/10.3390/app14051703
Xue X, Yue J, Yang X, Mao Q, Qin Y, Zhang E, Wang C. Research on the Anchor-Rod Recognition and Positioning Method of a Coal-Mine Roadway Based on Image Enhancement and Multiattention Mechanism Fusion-Improved YOLOv7 Model. Applied Sciences. 2024; 14(5):1703. https://doi.org/10.3390/app14051703
Chicago/Turabian StyleXue, Xusheng, Jianing Yue, Xingyun Yang, Qinghua Mao, Yihan Qin, Enqiao Zhang, and Chuanwei Wang. 2024. "Research on the Anchor-Rod Recognition and Positioning Method of a Coal-Mine Roadway Based on Image Enhancement and Multiattention Mechanism Fusion-Improved YOLOv7 Model" Applied Sciences 14, no. 5: 1703. https://doi.org/10.3390/app14051703
APA StyleXue, X., Yue, J., Yang, X., Mao, Q., Qin, Y., Zhang, E., & Wang, C. (2024). Research on the Anchor-Rod Recognition and Positioning Method of a Coal-Mine Roadway Based on Image Enhancement and Multiattention Mechanism Fusion-Improved YOLOv7 Model. Applied Sciences, 14(5), 1703. https://doi.org/10.3390/app14051703

