An Intelligent Shooting Reward Learning Network Scheme for Medical Image Landmark Detection
Abstract
1. Introduction
- We propose an intelligent shooting reward learning network to regress the medical landmark. Benefiting from the full access to all landmarks, our method simultaneously achieves the invariant feature representation and makes reasonable decisions for robust prediction.
- Moreover, the central difference convolution is introduced inside our model, replacing the vanilla convolution to extract the data invariant feature representation. Hence, our method extracts the semantic information and gradient-level detailed messages for robust medical landmark regression.
- Experimentally, we present folds of comparisons with the state of the art and ablation studies on different components. Both the quantitative and qualitative results indicate the effectiveness of the proposed method on the standard dataset.
2. Related Work
3. Our Proposed Shooting Reward Learning Network
3.1. Central Difference Convolution
3.2. Markov Decision Process Formulation
3.3. Search Strategy
| Algorithm 1: SRLN |
| Input: Training set: with N samples, T = 300, t = 75. sharing parameters ,
LSTM controller parameters . Output: SRLN model searching step: for do Initialize and ; A random selection of network architectures ; Update and on training sample; Compute Reward via Equations (5) and (6); Optimize and by Maximizing the function Equation (7); Update parameters and the search network parameters; end training step: for do for do Load the searched network architecture ; Initialize searched network with and ; Execute action and the new state ; Compute Reward via Equations (5) and (6); Update based on Equation (4); Optimize and by Maximizing the function Equation (3); Update based on Equation (4); end end |
4. Performance Evaluation
4.1. Setting
4.1.1. Dataset
4.1.2. Metrics
4.2. Ablation Study
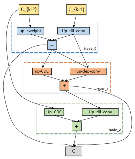
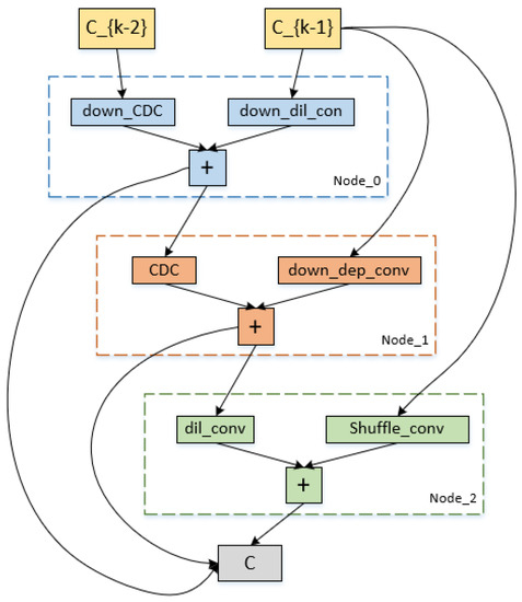
4.3. Architecture of Algorithmic Search
4.4. Result
5. Conclusions and Future Work
Author Contributions
Funding
Institutional Review Board Statement
Informed Consent Statement
Data Availability Statement
Conflicts of Interest
References
- Wang, C.W.; Huang, C.T.; Lee, J.H.; Li, C.H.; Chang, S.W.; Siao, M.J.; Lai, T.M.; Ibragimov, B.; Vrtovec, T.; Ronneberger, O.; et al. A benchmark for comparison of dental radiography analysis algorithms. Med. Image Anal. 2016, 31, 63–76. [Google Scholar] [CrossRef] [PubMed]
- Lu, X.; Jolly, M.P. Discriminative context modeling using auxiliary markers for LV landmark detection from a single MR image. In Proceedings of the International Workshop on Statistical Atlases and Computational Models of the Heart, Nice, France, 5 October 2012; pp. 105–114. [Google Scholar]
- Mahapatra, D. Landmark detection in cardiac MRI using learned local image statistics. In Proceedings of the International Workshop on Statistical Atlases and Computational Models of the Heart, Nice, France, 5 October 2012; pp. 115–124. [Google Scholar]
- Gao, Y.; Shen, D. Collaborative regression-based anatomical landmark detection. Phys. Med. Biol. 2015, 60, 9377. [Google Scholar] [CrossRef] [PubMed]
- Han, D.; Gao, Y.; Wu, G.; Yap, P.T.; Shen, D. Robust anatomical landmark detection for MR brain image registration. In Proceedings of the International Conference on Medical Image Computing and Computer-Assisted Intervention, Boston, MA, USA, 14–18 September 2014; pp. 186–193. [Google Scholar]
- Lee, H.; Park, M.; Kim, J. Cephalometric landmark detection in dental x-ray images using convolutional neural networks. In Proceedings of the Medical Imaging 2017: Computer-Aided Diagnosis (SPIE), Orlando, FL, USA, 11–16 February 2017; Volume 10134, pp. 494–499. [Google Scholar]
- Zhang, J.; Liu, M.; Shen, D. Detecting anatomical landmarks from limited medical imaging data using two-stage task-oriented deep neural networks. IEEE Trans. Image Process. 2017, 26, 4753–4764. [Google Scholar] [CrossRef] [PubMed]
- Zhong, Z.; Li, J.; Zhang, Z.; Jiao, Z.; Gao, X. An attention-guided deep regression model for landmark detection in cephalograms. In Proceedings of the International Conference on Medical Image Computing and Computer-Assisted Intervention, Shenzhen, China, 13–17 October 2019; pp. 540–548. [Google Scholar]
- Xu, Z.; Huo, Y.; Park, J.; Landman, B.; Milkowski, A.; Grbic, S.; Zhou, S. Less is more: Simultaneous view classification and landmark detection for abdominal ultrasound images. In Proceedings of the International Conference on Medical Image Computing and Computer-Assisted Intervention, Granada, Spain, 16–20 September 2018; pp. 711–719. [Google Scholar]
- Liu, W.; Wang, Y.; Jiang, T.; Chi, Y.; Zhang, L.; Hua, X.S. Landmarks detection with anatomical constraints for total hip arthroplasty preoperative measurements. In Proceedings of the International Conference on Medical Image Computing and Computer-Assisted Intervention, Lima, Peru, 4–8 October 2020; pp. 670–679. [Google Scholar]
- Ronneberger, O.; Fischer, P.; Brox, T. U-net: Convolutional networks for biomedical image segmentation. In Proceedings of the International Conference on Medical Image Computing and Computer-Assisted Intervention, Munich, Germany, 5–9 October 2015; pp. 234–241. [Google Scholar]
- Payer, C.; Štern, D.; Bischof, H.; Urschler, M. Regressing heatmaps for multiple landmark localization using CNNs. In Proceedings of the International Conference on Medical Image Computing and Computer-Assisted Intervention, Athens, Greece, 17–21 October 2016; pp. 230–238. [Google Scholar]
- Chen, R.; Ma, Y.; Chen, N.; Lee, D.; Wang, W. Cephalometric landmark detection by attentive feature pyramid fusion and regression-voting. In Proceedings of the International Conference on Medical Image Computing and Computer-Assisted Intervention, Shenzhen, China, 13–17 October 2019; pp. 873–881. [Google Scholar]
- He, K.; Zhang, X.; Ren, S.; Sun, J. Deep residual learning for image recognition. In Proceedings of the IEEE Conference on Computer Vision and Pattern Recognition, Las Vegas, NV, USA, 27–30 June 2016; pp. 770–778. [Google Scholar]
- Zoph, B.; Le, Q.V. Neural architecture search with reinforcement learning. arXiv 2016, arXiv:1611.01578. [Google Scholar]
- Yu, Q.; Yang, D.; Roth, H.; Bai, Y.; Zhang, Y.; Yuille, A.L.; Xu, D. C2fnas: Coarse-to-fine neural architecture search for 3d medical image segmentation. In Proceedings of the IEEE/CVF Conference on Computer Vision and Pattern Recognition, Seattle, WA, USA, 13–19 June 2020; pp. 4126–4135. [Google Scholar]
- Ghiasi, G.; Lin, T.Y.; Le, Q.V. Nas-fpn: Learning scalable feature pyramid architecture for object detection. In Proceedings of the IEEE/CVF Conference on Computer Vision and Pattern Recognition, Long Beach, CA, USA, 15–20 June 2019; pp. 7036–7045. [Google Scholar]
- Xia, J.; Qu, W.; Huang, W.; Zhang, J.; Wang, X.; Xu, M. Sparse Local Patch Transformer for Robust Face Alignment and Landmarks Inherent Relation Learning. In Proceedings of the IEEE/CVF Conference on Computer Vision and Pattern Recognition, New Orleans, LA, USA, 21 June 2022; pp. 4052–4061. [Google Scholar]
- Sun, Y.; Wang, X.; Tang, X. Deep convolutional network cascade for facial point detection. In Proceedings of the IEEE Conference on Computer Vision and Pattern Recognition, Portland, OR, USA, 23–28 June 2013; pp. 3476–3483. [Google Scholar]
- Dollár, P.; Welinder, P.; Perona, P. Cascaded pose regression. In Proceedings of the 2010 IEEE Computer Society Conference on Computer Vision and Pattern Recognition, San Francisco, CA, USA, 13–18 June 2010; pp. 1078–1085. [Google Scholar]
- Zhang, K.; Zhang, Z.; Li, Z.; Qiao, Y. Joint face detection and alignment using multitask cascaded convolutional networks. IEEE Signal Process. Lett. 2016, 23, 1499–1503. [Google Scholar] [CrossRef]
- Kowalski, M.; Naruniec, J.; Trzcinski, T. Deep alignment network: A convolutional neural network for robust face alignment. In Proceedings of the IEEE Conference on Computer Vision and Pattern Recognition Workshops, Honolulu, HI, USA, 21–26 July 2017; pp. 88–97. [Google Scholar]
- Wang, F. Neural architecture search for gliomas segmentation on multimodal magnetic resonance imaging. arXiv 2020, arXiv:2005.06338. [Google Scholar]
- Yao, Q.; He, Z.; Han, H.; Zhou, S.K. Miss the point: Targeted adversarial attack on multiple landmark detection. In Proceedings of the International Conference on Medical Image Computing and Computer-Assisted Intervention, Lima, Peru, 4–8 October 2020; pp. 692–702. [Google Scholar]
- Zhu, H.; Yao, Q.; Xiao, L.; Zhou, S.K. You only learn once: Universal anatomical landmark detection. In Proceedings of the International Conference on Medical Image Computing and Computer-Assisted Intervention, Strasbourg, France, 27 September–1 October 2021; pp. 85–95. [Google Scholar]
- Yao, Q.; Quan, Q.; Xiao, L.; Kevin Zhou, S. One-shot medical landmark detection. In Proceedings of the International Conference on Medical Image Computing and Computer-Assisted Intervention, Strasbourg, France, 27 September–1 October 2021; pp. 177–188. [Google Scholar]
- Zhu, S.; Li, C.; Change Loy, C.; Tang, X. Face alignment by coarse-to-fine shape searching. In Proceedings of the IEEE Conference on Computer Vision and Pattern Recognition, Boston, MA, USA, 7–12 June 2015; pp. 4998–5006. [Google Scholar]
- Yu, X.; Huang, J.; Zhang, S.; Metaxas, D.N. Face landmark fitting via optimized part mixtures and cascaded deformable model. IEEE Trans. Pattern Anal. Mach. Intell. 2015, 38, 2212–2226. [Google Scholar] [CrossRef] [PubMed]
- Yu, W.; Liang, X.; Gong, K.; Jiang, C.; Xiao, N.; Lin, L. Layout-graph reasoning for fashion landmark detection. In Proceedings of the IEEE/CVF Conference on Computer Vision and Pattern Recognition, Long Beach, CA, USA, 15–20 June 2019; pp. 2937–2945. [Google Scholar]
- Zhou, F.; Brandt, J.; Lin, Z. Exemplar-based graph matching for robust facial landmark localization. In Proceedings of the IEEE International Conference on Computer Vision, Sydney, Australia, 1–8 December 2013; pp. 1025–1032. [Google Scholar]
- Li, W.; Lu, Y.; Zheng, K.; Liao, H.; Lin, C.; Luo, J.; Cheng, C.T.; Xiao, J.; Lu, L.; Kuo, C.F.; et al. Structured landmark detection via topology-adapting deep graph learning. In Proceedings of the European Conference on Computer Vision, Glasgow, UK, 23–28 August 2020; pp. 266–283. [Google Scholar]
- Cheng, X.; Zhong, Y.; Harandi, M.; Dai, Y.; Chang, X.; Li, H.; Drummond, T.; Ge, Z. Hierarchical neural architecture search for deep stereo matching. Adv. Neural Inf. Process. Syst. 2020, 33, 22158–22169. [Google Scholar]
- Ren, P.; Xiao, Y.; Chang, X.; Huang, P.Y.; Li, Z.; Chen, X.; Wang, X. A comprehensive survey of neural architecture search: Challenges and solutions. ACM Comput. Surv. 2021, 54, 76. [Google Scholar] [CrossRef]
- Bashivan, P.; Tensen, M.; DiCarlo, J.J. Teacher guided architecture search. In Proceedings of the IEEE/CVF International Conference on Computer Vision, Seoul, Korea, 27 October–2 November 2019; pp. 5320–5329. [Google Scholar]
- Zheng, X.; Ji, R.; Tang, L.; Zhang, B.; Liu, J.; Tian, Q. Multinomial distribution learning for effective neural architecture search. In Proceedings of the IEEE/CVF International Conference on Computer Vision, Seoul, Korea, 27 October–2 November 2019; pp. 1304–1313. [Google Scholar]
- Mei, J.; Li, Y.; Lian, X.; Jin, X.; Yang, L.; Yuille, A.; Yang, J. Atomnas: Fine-grained end-to-end neural architecture search. arXiv 2019, arXiv:1912.09640. [Google Scholar]
- Liu, X.; Zhao, J.; Li, J.; Cao, B.; Lv, Z. Federated neural architecture search for medical data security. IEEE Trans. Ind. Inform. 2022, 18, 5628–5636. [Google Scholar] [CrossRef]
- Wang, Y.; Ma, Z.; Wei, X.; Zheng, S.; Wang, Y.; Hong, X. Eccnas: Efficient crowd counting neural architecture search. ACM Trans. Multimed. Comput. Commun. Appl. 2022, 18, 36. [Google Scholar] [CrossRef]
- Real, E.; Aggarwal, A.; Huang, Y.; Le, Q.V. Aging evolution for image classifier architecture search. In Proceedings of the AAAI Conference on Artificial Intelligence, Honolulu, HI, USA, 27 January–1 February 2019; Volume 2, p. 2. [Google Scholar]
- Zoph, B.; Vasudevan, V.; Shlens, J.; Le, Q.V. Learning transferable architectures for scalable image recognition. In Proceedings of the IEEE Conference on Computer Vision and Pattern Recognition, Salt Lake City, UT, USA, 18–22 June 2018; pp. 8697–8710. [Google Scholar]
- Baker, B.; Gupta, O.; Naik, N.; Raskar, R. Designing neural network architectures using reinforcement learning. arXiv 2016, arXiv:1611.02167. [Google Scholar]
- Real, E.; Aggarwal, A.; Huang, Y.; Le, Q.V. Regularized evolution for image classifier architecture search. In Proceedings of the AAAI Conference on Artificial Intelligence, Honolulu, HI, USA, 27 January–1 February 2019; Volume 33, pp. 4780–4789. [Google Scholar]
- Liu, H.; Simonyan, K.; Yang, Y. Darts: Differentiable architecture search. arXiv 2018, arXiv:1806.09055. [Google Scholar]
- Yan, X.; Jiang, W.; Shi, Y.; Zhuo, C. Ms-nas: Multi-scale neural architecture search for medical image segmentation. In Proceedings of the International Conference on Medical Image Computing and Computer-Assisted Intervention, Lima, Peru, 4–8 October 2020; pp. 388–397. [Google Scholar]
- Zhu, Z.; Liu, C.; Yang, D.; Yuille, A.; Xu, D. V-NAS: Neural architecture search for volumetric medical image segmentation. In Proceedings of the 2019 International Conference on 3D Vision (3DV), Quebec, QC, Canada, 15–18 September 2019; pp. 240–248. [Google Scholar]
- Kim, S.; Kim, I.; Lim, S.; Baek, W.; Kim, C.; Cho, H.; Yoon, B.; Kim, T. Scalable neural architecture search for 3d medical image segmentation. In Proceedings of the International Conference on Medical Image Computing and Computer-Assisted Intervention, Shenzhen, China, 13–17 October 2019; pp. 220–228. [Google Scholar]
- Weng, Y.; Zhou, T.; Li, Y.; Qiu, X. Nas-unet: Neural architecture search for medical image segmentation. IEEE Access 2019, 7, 44247–44257. [Google Scholar] [CrossRef]
- Yu, Z.; Zhao, C.; Wang, Z.; Qin, Y.; Su, Z.; Li, X.; Zhou, F.; Zhao, G. Searching central difference convolutional networks for face anti-spoofing. In Proceedings of the IEEE/CVF Conference on Computer Vision and Pattern Recognition, Seattle, WA, USA, 13–19 June 2020; pp. 5295–5305. [Google Scholar]
- Liu, H.; Lu, J.; Guo, M.; Wu, S.; Zhou, J. Learning reasoning-decision networks for robust face alignment. IEEE Trans. Pattern Anal. Mach. Intell. 2018, 42, 679–693. [Google Scholar] [CrossRef] [PubMed]
- Lindner, C.; Cootes, T.F. Fully automatic cephalometric evaluation using random forest regression-voting. In Proceedings of the IEEE International Symposium on Biomedical Imaging (ISBI) 2015–Grand Challenges in Dental X-ray Image Analysis–Automated Detection and Analysis for Diagnosis in Cephalometric X-ray Image, Brooklyn, NY, USA, 16–19 April 2015. [Google Scholar]
- Ibragimov, B.; Likar, B.; Pernus, F.; Vrtovec, T. Computerized cephalometry by game theory with shape-and appearance-based landmark refinement. In Proceedings of the International Symposium on Biomedical Imaging (ISBI), Brooklyn, NY, USA, 16–19 April 2015. [Google Scholar]
- Arik, S.Ö.; Ibragimov, B.; Xing, L. Fully automated quantitative cephalometry using convolutional neural networks. J. Med. Imaging 2017, 4, 014501. [Google Scholar] [CrossRef] [PubMed]
- Sun, K.; Xiao, B.; Liu, D.; Wang, J. Deep high-resolution representation learning for human pose estimation. In Proceedings of the IEEE/CVF Conference on Computer Vision and Pattern Recognition, Long Beach, CA, USA, 15–20 June 2019; pp. 5693–5703. [Google Scholar]










| Operation Candidates | Down-Sampling Cell | Up-Sampling Cell |
|---|---|---|
| 1 | avg-pool | up-cweight |
| 2 | max-pool | up-dep-conv |
| 3 | down-cweight | up-CDC |
| 4 | down-dil-conv | up-dil-conv |
| 5 | down-dep-conv | - |
| 6 | down-CDC | - |
| Number | L1 | L2 | L3 | L4 | L5 | L6 | L7 | L8 | L9 | L10 |
| Anatomical Name | Sella | Nasion | Orbitale | Porion | Subspinale | Supramentale | Pogonion | Menton | Gnathion | Gonion |
| Number | L11 | L12 | L13 | L14 | L15 | L16 | L17 | L18 | L19 | |
| Anatomical Name | Lower incisal incision | Upper incisal incision | Upper lip | Lower lip | Subnasale | Soft tissue pogonion | Posterior nasal spine | Anterior nasal spine | Articulate |
| Method | MRE | 2.0 mm (SDR%) | 2.5 mm (SDR%) | 3.0 mm (SDR%) | 4.0 mm (SDR%) |
|---|---|---|---|---|---|
| Baseline-1 | 1.3 | 84.03 | 90.87 | 93.89 | 97.29 |
| Baseline-2 | 1.27 | 85.5 | 91.32 | 94.00 | 97.96 |
| Baseline-3 | 1.23 | 86.12 | 91.57 | 94.84 | 98.02 |
| Ours | 1.09 | 87.87 | 92.45 | 95.54 | 98.59 |
| Method | MRE | 2.0 mm (SDR%) | 2.5 mm (SDR%) | 3.0 mm (SDR%) | 4.0 mm (SDR%) |
|---|---|---|---|---|---|
| Baseline-1 | 1.58 | 71.26 | 80.36 | 85.94 | 93.73 |
| Baseline-2 | 1.53 | 73.63 | 81.84 | 87.78 | 94.57 |
| Baseline-3 | 1.46 | 74.21 | 83.47 | 88.10 | 94.63 |
| Ours | 1.34 | 79.05 | 87.95 | 89.79 | 95.05 |
| Method | 2.0 mm (SDR%) | 2.5 mm (SDR%) | 3.0 mm (SDR%) | 4.0 mm (SDR%) |
|---|---|---|---|---|
| Lindner et al. [50] | 74.95 | 80.28 | 84.56 | 89.68 |
| Ibragimov et al. [51] | 71.72 | 77.4 | 81.93 | 88.04 |
| Arik et al. [52] | 75.37 | 80.91 | 84.32 | 88.25 |
| Zhong et al. [8] | 86.91 | 91.82 | 94.88 | 97.9 |
| Chen et al. [13] | 86.67 | 92.67 | 95.54 | 98.53 |
| Liu et al. [10] | 89.05 | 93.93 | 95.47 | 98.46 |
| Ours | 87.87 | 92.45 | 95.54 | 98.59 |
| Method | 2.0 mm (SDR%) | 2.5 mm (SDR%) | 3.0 mm (SDR%) | 4.0 mm (SDR%) |
|---|---|---|---|---|
| Lindner et al. [50] | 66.11 | 72.00 | 77.63 | 87.43 |
| Ibragimov et al. [51] | 62.74 | 70.47 | 76.53 | 85.11 |
| Arik et al. [52] | 67.68 | 74.16 | 79.11 | 84.63 |
| HRnet18 [53] | 69.89 | 78.95 | 85.16 | 92.32 |
| Zhong et al. [8] | 76.00 | 82.9 | 88.74 | 94.32 |
| Chen et al. [13] | 75.05 | 82.84 | 88.53 | 95.05 |
| Liu et al. [10] | 80.42 | 87.84 | 89.68 | 94.63 |
| Li et al. [31] | 76.57 | 83.68 | 88.21 | 94.31 |
| Ours | 79.05 | 87.95 | 89.79 | 95.05 |
Publisher’s Note: MDPI stays neutral with regard to jurisdictional claims in published maps and institutional affiliations. |
© 2022 by the authors. Licensee MDPI, Basel, Switzerland. This article is an open access article distributed under the terms and conditions of the Creative Commons Attribution (CC BY) license (https://creativecommons.org/licenses/by/4.0/).
Share and Cite
Huang, K.; Feng, F. An Intelligent Shooting Reward Learning Network Scheme for Medical Image Landmark Detection. Appl. Sci. 2022, 12, 10190. https://doi.org/10.3390/app122010190
Huang K, Feng F. An Intelligent Shooting Reward Learning Network Scheme for Medical Image Landmark Detection. Applied Sciences. 2022; 12(20):10190. https://doi.org/10.3390/app122010190
Chicago/Turabian StyleHuang, Kai, and Feng Feng. 2022. "An Intelligent Shooting Reward Learning Network Scheme for Medical Image Landmark Detection" Applied Sciences 12, no. 20: 10190. https://doi.org/10.3390/app122010190
APA StyleHuang, K., & Feng, F. (2022). An Intelligent Shooting Reward Learning Network Scheme for Medical Image Landmark Detection. Applied Sciences, 12(20), 10190. https://doi.org/10.3390/app122010190

