Next Article in Journal
Covering-Based Intuitionistic Hesitant Fuzzy Rough Set Models and Their Application to Decision-Making Problems
Previous Article in Journal
Control of Three-Dimensional Natural Convection of Graphene–Water Nanofluids Using Symmetrical Tree-Shaped Obstacle and External Magnetic Field
 
 
Font Type:
Arial Georgia Verdana
Font Size:
Aa Aa Aa
Line Spacing:
Column Width:
Background:
Article

A Novel Constraint-Aware Flexible Model with Ant Colony Optimization for Symmetrical Travel Recommendation

by
Mohammed Alatiyyah
Department of Computer Science, College of Computer Engineering and Sciences, Prince Sattam Bin Abdulaziz University, Al-Kharj 16278, Saudi Arabia
Symmetry 2024, 16(6), 690; https://doi.org/10.3390/sym16060690
Submission received: 27 April 2024 / Revised: 26 May 2024 / Accepted: 30 May 2024 / Published: 4 June 2024
(This article belongs to the Section Computer)

Abstract

This paper proposes a flexible travel recommender model (FTRM) that emphasizes the symmetry between user preferences and travel constraints, addressing key challenges in the field such as the integration of diverse constraint types and the customization of travel itineraries. The key contribution of the proposed model lies in its integration with the item constraints data model (ICDM), which effectively manages a plethora of constraint types. Additionally, this study develops a novel algorithm inspired by ant colony optimization (ACO) principles, demonstrating performance metrics that are comparable to state-of-the-art algorithms in this field. A comprehensive set of systematic experimental analyses is conducted, employing various models across diverse situational contexts, with the primary goal of illustrating the capabilities of the proposed symmetrical FTRM using real-world data from the Durham dataset. The obtained results highlight the model’s ability to accommodate diverse constraint types, facilitating the customization of travel itineraries to suit individual user preferences and achieve a balanced and symmetrical travel experience. Specifically, our model outperforms existing models in terms of flexibility and customization, showing significant improvements in user satisfaction and itinerary efficiency.

1. Introduction

In the contemporary era characterized by an unprecedented deluge of information, individuals are bombarded with a plethora of decisions encompassing various facets of daily life, ranging from purchasing decisions, apparel selection, entertainment options, and travel destinations, to interpersonal relationships [1]. This proliferation of choices invariably leads to a scenario where individuals might struggle to find symmetry between their preferences and the constraints that shape their decisions. This imbalance between desires and limitations can lead to suboptimal experiences [2]. Specifically, within the domain of tourism, potential travelers are confronted with the daunting task of selecting among a myriad of tourist locales upon visiting a nation or region [3,4]. Moreover, the complexity is further augmented for those embarking on a voyage to a hitherto unexplored destination, necessitating intricate planning and decision-making processes [5].
Tourists’ decision-making processes in planning their journeys are profoundly influenced by a diverse array of informational sources. These sources span from digital platforms, such as online travel portals, geographical mapping services, and specialized travel blogs [6,7,8], to more conventional mediums including print literature, interpersonal recommendations, and periodicals. Within the academic discourse, this phenomenon is articulated through the lens of tourists selecting and sequencing points of interest (POIs) for their visits at a chosen locale. This selection process is not trivial; it necessitates the careful consideration of multiple variables, such as meteorological conditions, operational hours of the POIs, and the tourists’ available time for exploration [3,8,9]. Given the complexity and the multitude of factors requiring consideration, the orchestration of a travel itinerary that aligns with an individual’s preferences and constraints emerges as a task of considerable complexity and effort. In this context, achieving symmetry between these preferences and constraints is paramount to crafting an optimal travel experience [8,10,11].
Recommender systems (RSs) play a pivotal role in facilitating users through the provision of personalized suggestions amidst an extensive array of alternatives, a functionality that stems from decision-support mechanisms [12,13,14,15]. Specifically, travel recommender systems (TRSs) streamline the itinerary formulation process by endeavoring to align the preferences of users with the attributes of their prospective journeys [5]. Empirical observations indicate that the majority of TRSs are tailored towards proposing urban points of interest [16]. In the process of formulating travel plans, individuals frequently take into account a myriad of factors including temporal constraints, financial considerations, modes of transport, and meteorological conditions [17]. It is imperative that TRSs offer comprehensive support encompassing (i) the formulation of itineraries; (ii) the flexibility for users to modify their initially set constraints; and (iii) the capability to tailor the suggested options to align with the specific preferences of the users [18]. The primary obstacles encountered in the domain of TRS research have been delineated as follows: (a) the capability for consumption [9,11], (b) the customization of travel experiences [9,11], (c) the availability of POIs [19], (d) the estimation of travel durations [19], and (e) the heterogeneity in the selection of POIs [19]. Moreover, the most pervasive challenge that transcends across all TRSs is the constrained accessibility to comprehensive datasets, which includes user evaluations, travel itineraries, budgetary allocations, limitations, and other relevant parameters. This lack of comprehensive data hinders the ability of TRSs to achieve true symmetry between user desires and real-world constraints.
The paucity and the sparsity of data represent significant impediments in the realm of TRSs. The latter issue is particularly pronounced, given the instances where a limited number of evaluations are available for specific POIs, thus complicating the extraction of meaningful insights from such data. As elucidated by [20], the challenge of gleaning knowledge from sparse datasets is noteworthy. Concurrently, [8] underscores the imperative for TRSs to access comprehensive datasets concerning both users and POIs to enhance the efficacy of recommendations. Furthermore, the propensity of TRS-based frameworks to concentrate predominantly on renowned attractions, as highlighted by [9,18], further diminishes the effectiveness of these systems. This inclination towards well-established POIs undermines the ability of TRSs to offer fully personalized trip planning solutions, primarily due to their reliance on popular destinations, the absence of predefined trip itineraries, and the limitations imposed on users in modifying their preferences, as [18] critically observes.
In light of the preceding discourse, the objective of this manuscript is to delineate the formulation and implementation of an efficacious TRS algorithm, conceived to assist users in orchestrating their travel itineraries while concurrently optimizing their satisfaction quotients. In particular, this paper proposes a novel symmetrical travel recommender model (FTRM) that leverages a constraint-aware data model to achieve a more symmetrical consideration of both user preferences and travel limitations. By striving for symmetry, FTRM aims to bridge the gap between the ideal travel experience envisioned by a user and the real-world constraints that shape their itinerary. To this end, an empirical dataset, herein referred to as the “Durham dataset”, is meticulously curated, embodying distinctive attributes such as cost parameters and POIs conducive to children, among travelers. Leveraging the “item-constraints data model”, a malleable travel recommendation framework is postulated, serving as a conceptual archetype for addressing the orienteering problem (OP). The core concept behind the data model lies in its ability to represent both user preferences and constraints as symmetrical entities. This symmetry allows FTRM to generate recommendations that consider a user’s desired experiences while seamlessly integrating limitations such as budget, time, and accessibility. Subsequent to the theoretical formulation, exhaustive empirical analyses are executed, scrutinizing diverse scenarios to elucidate the inherent characteristics and the efficacy of the propounded model.
The structure of the remainder of this paper is delineated herein. An introduction to the foundational principles of the item constraints data model is explicated in Section 3. Subsequent to this foundational exposition, the formulation of the novel symmetrical flexible travel recommender system is elucidated in Section 4. Following this, a discourse on the ant colony optimization algorithm is provided in Section 5. The empirical findings derived from the application of these methodologies are presented in Section 6. The manuscript culminates with a synthesis and conclusions in Section 7.

2. Related Work

The Tourist Trip Design Problem (TTDP) [21] involves planning trips for tourists to visit multiple points of interest (POIs). Several models have partially addressed this problem in literature, including the Orienteering Problem (OP), Team Orienteering Problem (TOP), and their variants. Such models, which serve as the basis for our comparative analysis, are discussed in the following while highlighting their limitations and drawbacks. Then, the advantages and features of the proposed model are presented as compared to these existing models.
  • Orienteering Problem (OP) [22,23]: The OP aims to determine a path between selected nodes, maximizing the total score within a specified time budget. It is a combination of the knapsack problem and the traveling salesman problem, both of which are NP-hard. Optimal solutions are only feasible for a small number of nodes.
  • Team OP (TOP) [24]: An extension of the OP, the TOP considers multiple paths, each representing a day trip, and aims to maximize total collected scores over multiple days. However, the TOP’s complexity increases due to the need to optimize multiple paths simultaneously, considering proximity and travel time between POIs.
  • Several studies have proposed algorithms to solve OP and TOP [25,26,27]. However, these models often lack consideration for essential tour conditions such as opening/closing times.
  • OP with Time Window (OPTW) and TOP with Time Window (TOPTW): These models incorporate time windows (opening/closing times) for each node. They address time budget and multi-day trip challenges but remain difficult to optimize due to the limited availability of nodes at specific times. Additionally, they often fail to account for other user-specific constraints like weather conditions, traffic jams, or financial budgets.
  • Other Extensions of the OP: Time-dependent OP (TDOP) and TDOP with time windows (TDOPTW) models consider time-dependent factors like traffic congestion, further complicating optimization. TDOPTW combines time-dependent and time window constraints to maximize tourist satisfaction. The time dependent team OP with time windows (TDTOPTW) further extends this by considering multiple paths [28].
Based on the above discussion, the proposed FTRM model addresses the limitations of existing models through the integration of the ICDM model with the ACO algorithm. The advantages and features of the proposed model as compared to existing literature can be highlighted as follows.
  • Customization and Flexibility: Unlike traditional OP and TOP models, our model supports the customization of constraints, allowing users to input and adjust their preferences dynamically. This personalization is crucial for creating relevant and optimized travel itineraries tailored to individual user needs.
  • Handling Diverse Constraints: The ICDM effectively manages both static and dynamic data, classifying constraints into hard and soft constraints. This comprehensive approach ensures that various user-specific constraints, such as budget limits, accessibility needs, weather conditions, and traffic jams, are considered during itinerary generation.
  • Scalability and Efficiency: The ACO algorithm is chosen for its proven scalability and efficiency in handling NP-hard problems. The iterative nature of ACO, combined with the ICDM framework, facilitates efficient exploration and exploitation of the solution space, enhancing scalability.
  • User Interaction and Real-Time Customization: Our model allows users to interact with the system in real-time, modifying their inputs as necessary. The model dynamically recalculates and adjusts recommended itineraries based on updated inputs, ensuring the most relevant and feasible travel plans.

3. Item Constraints Data Model (ICDM)

In fact, this model has been formulated to address the deficiencies observed in preceding scholarly investigations. It is meticulously crafted to manage data alongside constraints and to align with the requisites and predilections of users for their journey itineraries. Data is dichotomized into (1) dynamic data and (2) static data to synchronize item information with user-imposed constraints. Static data is characterized by its invariant nature over temporal sequences, whereas dynamic data embodies variables subject to temporal fluctuations. User-imposed constraints are further delineated into hard constraints (HCs) and soft constraints (SCs). The formal representation of ICDM is articulated as follows: Let u symbolize a user endowed with n constraints, encompassing both H C and S C . H C represents a compendium of hard constraints, with each h c m H C where m = 1 , 2 , , | H C | , and S C encapsulates a collection of SCs, with each s c v S C where v = 1 , 2 , , | S C | . These constraints are mathematically encapsulated through the ensuing equations:
H C p t i = m = 1 | H C | h c p t i m
S C p t i = Aggregation methods
v = 1 | S C | W v = 1
Equation (1) delineates the computation of HCs, denoted by H C p t i , for a given item i on day p at time t. It is imperative that all HCs be concurrently fulfilled; a failure to meet even a single HC renders the aggregate value null. Conversely, SCs represent a gradation of fulfillment levels, with adherence being non-mandatory. Equation (2) elucidates the calculation of the user’s satisfaction degree premised upon their SCs, symbolized as S C p t i , for item i on day p at time t. The proximity of Equation (2)’s outcome to unity signifies an elevated satisfaction quotient, correlating to the fulfillment of an increased number of constraints. Within Equation (3), W v epitomizes the weighting of SC # v , with the aggregate summing to unity. Different aggregation types of soft constraints are presented in Table 1. Subsequent formulations amalgamate these distinct equations into a unified evaluative metric.
S p t i = H C p t i × S C p t i
This is to compute the quantifier indicative of the satisfaction level for a given user u with respect to item i on day p at temporal coordinate t, contingent upon the constraints imposed by the user.
The essence of the proposed model lies in the integration of diverse user-specific constraints into a singular metric, denoted as S p t i , achieved through the amalgamation of Equations (1) and (2). This approach ensures that all user-stipulated constraints are encapsulated within S p t i , thereby facilitating a reduction in data dimensionality by converging the disparate values of individual constraints into a unified representation. Moreover, the implementation of the ICDM model is anticipated to streamline the search process, attributable to the minimized requirement for constraint matching with the trip parameters.

4. The Proposed Symmetrical Flexible Travel Recommender Model (FTRM)

The proposed symmetrical FTRM constitutes an advanced generalization framework for addressing the OP and its various derivatives, such as the team orienteering problem (TOP), orienteering problem with time windows (OPTW), and the team orienteering problem with time windows (TOPTW). The distinctiveness of the symmetrical FTRM lies in its capacity to accommodate user-specific customization of constraints and preferences within the context of tour planning. Constraints are operationalized as conditions imposed on the journey, while preferences denote the user’s degree of affinity towards particular POIs. This adaptability in tailoring constraints in alignment with individual preferences delineates the primary divergence between the proposed model and traditional formulations of the OP and its extensions.
In a comprehensive examination, the proposed FTRM is constructed upon the foundational principles encapsulated by the ICDM, wherein the latter addresses a spectrum of constraints. Figure 1 delineates the dynamic interplay among the ICDM and FTRM models. Initially, the ICDM codifies both the data and the associated constraints into a coherent schema, amenable to application by algorithms of a general nature, subsequently enabling the FTRM to devise a travel itinerary predicated on the articulated outputs of the ICDM, herein referred to as the ICDM schema.

4.1. Problem Formulation and Description

The proposed symmetrical FTRM model may be succinctly articulated as follows: Consider an undirected weighted graph G = ( V , E ) , where the vertices i V with i = 1 , , | V | represent POIs within a metropolitan locale, and E embodies the connectivity amongst these vertices. The cost associated with traversal between any two vertices i , j V is represented by D i j , whilst the utility derived from visiting a vertex i is denoted by S i . For an itinerary comprising multiple days, let M symbolize the ensemble of days, with each day d M and d = 1 , , | M | . Within each day, distinct temporal segments are represented by t d , where t = 1 , , | d | . The expedition commences at a vertex s and concludes at a vertex e, with s = 1 and e = | V | . Moreover, the duration of stay at any vertex i is indicated by S T i , subject to an overarching temporal constraint T m a x .
M a x d = 1 | M | i = 1 | V | j = 2 | V | t = 1 | d | X d t i j S T × S d t i
j = 2 | V | X d 11 j = 1 ; d = 1 , , | M |
i = 1 | V | 1 t = 2 | d | X d t i | V | = 1 ; d = 1 , , | M |
d = 1 | M | i = 1 | V | t = 1 | d | X d t i r 1 ; r = 1 , , | V | ,
In the paper, the objective function of the symmetrical FTRM is delineated through Equation (5), wherein the decision variable X d t i j signifies the selection of travel from node i to node j at time t on day d. Furthermore, S d t i is delineated as the outcome of Equation (4). Complementary to this, Equation (6) mandates the initiation of travel from the first node within the set V on every individual day of the itinerary, whilst Equation (7) stipulates the termination of daily travel at the final node within the set V. Additionally, the condition encapsulated by Equation (8) imposes a constraint ensuring the singularity of visits to each node within the itinerary. The aforementioned equations collectively frame the operational constraints and objectives of the symmetrical FTRM, thereby facilitating the optimization of travel recommendations.
d = 1 | M | t = n t x = n + D r h + S T h X d t r h = d = 1 | M | t = t x + 1 t x + D h m X d t h m 1 ,
r , m = 1 , , | V | ; n 1 , , | d 3 | ; d = 1 , , | M | ; h = 2 , , | V | 1
i = 1 | V | 1 j = 2 | V | t = 1 | d | X d t i j t = 1 | d | X d t i j × D i j + S T i T m a x
d = 1 , , | M |
X d t i j { 0 , 1 }
d = 1 , , | M | ; i , j = 1 , , | V | ; t = 1 , , | d | ,
Within the scope of the established framework, Equation (9) serves as a pivotal constraint to maintain the continuity of the path under consideration. Illustratively, Figure 2 elucidates the operational mechanics of Equation (9), with the following parameters set: h = 5 , n = 1 , d = 1 , r = 1 , and m = | V | , where D 15 = 2 and D 5 | V | = 3 denote the distances, and S T 5 = 4 specifies the service time at node #5. The variables X 1115 = 1 , X 1215 = 1 , X 1315 = 1 , X 1415 = 1 , X 1515 = 1 , and X 1615 = 1 symbolize the aggregate transit and dwell time from the originating node (node #1) to node #5. In a similar vein, the expressions X 175 | V | = 1 , X 185 | V | = 1 , and X 195 | V | = 1 encapsulate the transit duration from node #5 to the terminal node (node # | V | ). Concomitantly, Equation (10) imposes a restriction on the cumulative duration per trip day, ensuring it does not surpass the threshold T m a x .

4.2. Solution Approaches

To address the challenges inherent in the symmetrical FTRM, an ICDM was conceptualized and employed. Concurrently, the development of an algorithm, specifically the Ant Colony Optimization, was undertaken, as delineated in Section 5.

4.3. Benchmark Instances

In this study, we have meticulously curated a collection of the most widely recognized public datasets pertinent to the OP, TOP, OPTW, and TOPTW problems. Table 2 delineates all the employed datasets utilized in our experimental investigations.
Initially, the datasets corresponding to the OP encompass approximately 89 distinct scenarios (instances), which are bifurcated into two clusters predicated on their originating authors. The inaugural cluster derives from the seminal work of Tsiligirides [29], whilst the subsequent cluster is anchored in the contributions of Chao [30].
In the sequel, the TOP datasets incorporate circa 330 unique scenarios, with a subset of these datasets { D a t a s e t 1 to D a t a s e t 3 , D a t a s e t 5 , and D a t a s e t 6 } being an extension of the OP datasets, augmented to accommodate the notion of multiple day trips.
Lastly, the datasets pertinent to both OPTW and TOPTW models aggregate to roughly 105 scenarios. The primary triad of these datasets is predicated upon a variant of the vehicle routing problem, specifically one that incorporates time windows constraints.

5. Ant Colony Optimization

A plethora of algorithmic approaches have been put forth to address the computational intricacies inherent in these models, including, but not limited to, particle swarm optimization (PSO) processes, heuristic strategies, greedy methodologies, local search techniques, genetic algorithms, branch-and-cut frameworks, simulated annealing methods, and branch-and-price algorithms (refer to Table 2). The rationale behind this diverse algorithmic arsenal stems from the acknowledgment that the OP is amenable to approximation strategies [11], primarily due to its computational complexity escalating in direct proportion to the expansion of the underpinning graph structure.
Swarm Intelligence (SI) methodologies, deeply rooted in the principles of artificial intelligence, offer robust frameworks for tackling complex problems [31]. Drawing inspiration from the collective behaviors observed in social insects like ants, bees, termites, and wasps, SI employs these natural paradigms to inform a diverse array of algorithms, including but not limited to Ant Colony Optimization (ACO), Cuckoo Search Algorithm (CSA), Differential Evolution (DE), Artificial Bee Colony (ABC), and Genetic Algorithm (GA) [32,33]. These algorithms, which are part of a broader spectrum of intelligent multi-agent systems, are particularly noted for their ability to self-organize, thus eliminating the need for central control and demonstrating a unique adaptability to various problem-solving scenarios [32].
Among the SI methodologies, ACO and PSO have emerged as pre-eminent, with a significant body of research underscoring their effectiveness [31,32]. This is further evidenced by the work of Chakraborty et al., who note a pronounced disparity in the volume of scholarly work, showing that ACO-related publications outnumber those of other SI algorithms by a factor of at least five [34]. Such a disparity not only highlights the predominant role of ACO within the SI domain but also indicates the widespread adoption and exploration of ACO across diverse academic disciplines, underscoring its pivotal position in advancing the field of SI.
The ACO framework, as delineated by Dorigo et al. [35], encapsulates a computational algorithm, drawing its inspiration from the foraging behaviors observed within ant populations. At the core of the ACO methodology lies the principle of agent-based simulation, wherein these agents are analogues to the empirical ant, engaging in inter-agent communication through the deposition and detection of pheromone trails. Specifically, the mechanism by which ants deposit pheromones serves to guide conspecifics towards sources of sustenance, with the intensity of the pheromonal trail being directly proportional to the resource’s abundance.
Remark 1. 
The ACO algorithm was selected for its notable invariance with respect to the specificities of the problem instance, scale, and constraints, a characteristic affirmed by Liang et al. [36]. The superiority of ACO, when juxtaposed with alternative methodologies, lies in its inherent robustness and adaptability, as articulated by Blum and Li [32]. Further empirical scrutiny has revealed that ACO exhibits enhanced efficiency in execution time relative to its algorithmic counterparts, an observation supported by Sim and Sun [37]. The applicability of ACO is not confined to a singular domain but spans a diverse array of problem sets, including data clustering [38], task scheduling [39], digital image processing [40], routing optimization [41], and traveling salesman problem [42], among others. In the context of this research, ACO has been specifically adapted to address the challenges presented by the symmetrical FTRM.
Remark 2. 
In fact, the NP-hard nature of the orienteering problem (OP) and its variants inherently poses significant computational challenges, especially with large datasets. However, our model’s design, leveraging the ACO algorithm, was specifically chosen for its effectiveness in handling such complexities. The ACO algorithm has been widely validated in the literature as a powerful method for addressing NP-hard problems, known for its scalability and efficiency across diverse instances.
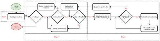
Figure 3 delineates the procedural schema of the ACO algorithm, which is methodically segmented into three distinct phases. Initially, the foundational parameters of ACO are enumerated, drawing from the data presented in Table 3. Subsequently, the operational dynamics of ACO are governed through iterative loops, which are contingent upon the parameters established in the initial phase. The culminating and pivotal phase entails the deployment of ants within the ACO framework to ascertain the optimal pathway, epitomizing the algorithm’s core functionality.
A series of empirical analyses were undertaken to ascertain the optimal number of iterations for the ACO algorithm. It is imperative to acknowledge the significance of computational efficiency, particularly in the context of NP-hard problems. As depicted in Figure 4, the evaluation presents a spectrum of average execution times across varying iteration counts, with the minimum and maximum durations recorded at 18 ms and 41,286 ms, respectively. Consequently, a decision was made to set the iteration parameter to ten.
/pgf/number format/1000 sep=
In the delineation provided in Table 3, the parameters Alpha and Beta are indicative of the relative weight accorded to the pheromone trail strength and the heuristic function, which is the inverse of the distance, as elucidated in Equation (13). The calibration of Alpha and Beta is pivotal, given their integral role in the algorithm’s efficacy. To this end, a parameter tuning methodology was employed, iteratively adjusting these parameters from an initial value of zero until a maximal performance enhancement was observed. This exhaustive empirical analysis entailed conducting multiple trials across diverse scenarios within each dataset, with over 200 iterations per scenario to assess various Alpha and Beta configurations and ascertain the optimal performance of the ACO algorithm. The outcomes, normalized such that a value of 1 signifies the apex of total scores across all datasets, are graphically represented in Figure 5 and Figure 6, showcasing the aggregate score across all datasets and scenarios for disparate Alpha and Beta values. The quintessential values of α and β , determined to enhance the algorithm’s performance universally subject to all employed datasets, were found to be β = 5 and α (with optimal values depicted in dark red in Figure 5 and Figure 6). It is posited that any parameter value within the dark red spectrum is likely to yield consistent results across the evaluated datasets.
The optimization function utilized within the ACO framework is delineated by Equation (5). The ACO methodology is distinguished by a bifurcated pheromone trail update mechanism, instrumental in expediting the discovery of optimal paths by the Ant agents. The preliminary phase, termed as local pheromone update, is initiated subsequent to the deployment of an ant, as depicted in Figure 3. This stage involves the evaluation of the path identified by the ant, with enhancements in path efficacy reflected through adjustments in the pheromone levels, as articulated in Equation (14). These adjustments pertain to all nodes encompassed within the improved path. Subsequently, the pheromone intensity (Tau) is recalibrated in accordance with Equation (15). The secondary update transpires following the release of all ant agents, with the pheromone levels being revised based on Equation (16).
η i , j = S c o r e ( j ) D i s t a n c e ( i , j )
P i , j = τ i , j α η i , j β Σ τ i , j α η i , j β
δ i , j = M a x ( δ i , j , A n t k ( i , j ) )
τ i , j = 1 ρ × τ i , j + δ i , j
τ i , j = ρ × τ i , j + 1 ρ × δ i , j

6. Experimental Results

In this section, two principal empirical analyses were executed, encompassing examinations on extant models and the characteristics of the proposed framework. The objectives of these empirical inquiries are twofold: firstly, to demonstrate the capacity of the proposed framework in addressing solutions for alternative models and, secondly, to elucidate the broad spectrum of scenarios the proposed framework is equipped to manage. The experimental procedures were conducted utilizing a portable computing device, specifically a laptop outfitted with Intel Core i5, 1.6 GHz, and 8 GB RAM, operating under the macOS platform, Version 10.14.3.

6.1. Applying the Proposed Model to Solve Existing Models

In this subsection, we elucidate the computational outcomes that demonstrate the efficacy of the introduced model in addressing the datasets pertaining to the OP, OPTW, TOP, and TOPTW, as delineated in Table 2. For this endeavor, the ant colony optimization algorithm, as expounded in Section 5, has been utilized.

6.1.1. OP Benchmark Instances

In this subsection, the OP is employed as a methodological framework within the constructed model to evaluate its efficacy in generating viable solutions. The outcomes pertaining to D a t a s e t 1 and D a t a s e t 2 are elucidated in Figure 7, Figure 8 and Figure 9, wherein the deviation from the prevailing benchmarks is illustrated through a red-hued gradation. Concurrently, the comparative analysis of the results derived from D a t a s e t 3 as compared to D a t a s e t 5 is depicted in Figure 10, Figure 11, Figure 12 and Figure 13.
Figure 7, Figure 8, Figure 9, Figure 10, Figure 11, Figure 12 and Figure 13 delineate the comparative analysis of our findings against the extant benchmarks in the field. Each graphical representation corresponds to a unique dataset, encapsulating a variety of scenarios. These scenarios are illustrative of distinct user itineraries within various urban locales, each defined by a set of POIs subject to specific constraints and preferences, thereby embodying diverse user profiles and potential urban settings. The numerics within the depicted boxes quantify the aggregate score derived from the user’s engagement with the respective POIs. The chromatic differentiation of these boxes serves as an indicator of the deviation of our results from the established state of the art, with an adjacent legend in each figure elucidating the colorimetric scale relative to this differential.
Figure 7 presents the outcomes derived from D a t a s e t 1 , demonstrating that, in a majority of cases, the obtained results are congruent with the state of the art, as indicated by the green boxes. It is noteworthy that, in two specific instances where the results did not align with the leading-edge benchmarks, the deviation was marginal, quantified at a mere 0.02 % , as depicted by the red boxes.
Figure 8 presents the heterogeneous outcomes under D a t a s e t 2 , delineating a spectrum of performance with the nadir at 0.08 % and an optimal resolution attained in 54 % of the examined scenarios, as denoted by the green boxes. It is imperative to note that each dataset under scrutiny was characterized by a distinct aggregation of POIs and encompassed a variety of scenarios, with certain datasets exhibiting a propensity for proximally located POIs. The comparative analysis between D a t a s e t 2 and D a t a s e t 1 elucidates a diminished efficacy in the former, attributable to a reduction in POIs by 34 % and an altered geospatial positioning of the Start/End points.
Initially, D a t a s e t 1 endows the algorithm with an augmented spectrum of choices, attributed to its provision of a more substantial quantity of POIs in comparison to D a t a s e t 2 . Sequentially, an examination of Figure 9 elucidates the spatial distribution of POIs within both datasets, with the delineation of start and termination points through red and black markers for D a t a s e t 1 and D a t a s e t 2 , respectively. A pivotal disparity between the datasets emerges in the geographical positioning of these points; D a t a s e t 1 positions them centrally, whereas D a t a s e t 2 situates them at the map’s nadir. Owing to these distinctions, D a t a s e t 2 exhibits inferior performance relative to D a t a s e t 1 . The locational aspect of the initial and terminal points predominantly influences the algorithm’s node selection process, potentially deterring the selection of optimally scored POIs due to their proximal disjunction from the commencement point.
Figure 10 illustrates that approximately 65 % of the evaluated cases exhibit performance parity with extant state-of-the-art methodologies when applied to D a t a s e t 3 . Furthermore, our proposed algorithm demonstrates superior efficacy in terms of score accumulation in two specific scenarios (highlighted in blue), outperforming contemporary approaches, such as those delineated in [26]. The enhanced performance of D a t a s e t 3 in comparison to D a t a s e t 1 and D a t a s e t 2 can be attributed to two primary factors: firstly, the proximity of POIs within D a t a s e t 3 is notably closer and, secondly, the itinerary length for D a t a s e t 3 is extended, facilitating a more comprehensive engagement with the POIs.
Figure 11 illustrates that approximately 84 % of the evaluated cases exhibit performance commensurate with extant state-of-the-art methodologies when applied to D a t a s e t 4 . Conversely, 16 % of the scenarios under examination demonstrate a marginal performance discrepancy, not exceeding a 0.01 % gap, relative to existing benchmark performances. The superior performance metrics associated with D a t a s e t 4 , in comparison to other datasets within the OP study, can be attributed to two primary factors: (1) the spatial configuration of POIs within the dataset, which are aligned linearly as delineated in Figure 12, and (2) the strategic placement of the origin and termination points at the centroid of the geographical mapping, thereby optimizing route efficiency and data interpretability.
Figure 13 elucidates that approximately 42 % of the evaluated cases exhibit performance parity with the prevailing state-of-the-art methodologies for D a t a s e t 5 . Furthermore, it is observed that the performance metrics of additional scenarios display marginal deviations from the benchmark, ranging between 0.01 % and 0.05 % . Notwithstanding, the performance efficacy of D a t a s e t 5 is discernibly inferior in comparison to that of alternative datasets, a phenomenon attributable to the spatial configuration of initial and terminal points in conjunction with the positioning of POIs. The spatial distribution of POIs within D a t a s e t 5 is illustrated in Figure 14.
The investigation into the OP elucidates that the ACO, predicated on the constructed paradigm, manifests a competitiveness that is commendably on par with, and in certain instances surpasses, the state of the art, as delineated in Figure 10. A principal impediment identified within D a t a s e t 1 , D a t a s e t 2 , and D a t a s e t 3 resides in the locational disposition of certain high-value nodes, which are situated diametrically opposed to the ostensibly optimal trajectory. The inherent limitation of the model’s forward-looking heuristic—that is, its strategy of concurrently evaluating all nodes to ascertain the most advantageous direction—occasionally results in suboptimal navigational decisions. For instance, the model may opt for a southerly course from the inception point, notwithstanding the northward orientation of the optimal path. Compounding the complexity, D a t a s e t 4 and D a t a s e t 5 are characterized by a uniformity in the inter-nodal distances, with each node being equidistant from its adjacent counterparts. Furthermore, a distinct challenge in D a t a s e t 5 , as opposed to D a t a s e t 4 , is the geographical positioning of the commencement and termination points, with the former situated at the city’s northern extremity and the latter at the southern, as depicted in Figure 14.

6.1.2. TOP Benchmark Instances

In this subsection, the TOP benchmark is integrated within our framework, illustrating the innovative capacity of the proposed model to address multiple models through a singular algorithmic approach. The efficacy of this integration is depicted in the outcomes presented from Figure 15, Figure 16, Figure 17, Figure 18, Figure 19, Figure 20, Figure 21 and Figure 22, corresponding to datasets D a t a s e t 1 to D a t a s e t 7 .
Each figure herein delineates a distinct dataset, within which various scenarios are denoted adjacent to the respective boxes. The numerics enclosed within these boxes signify the aggregate score accrued through the examination of diverse POIs. The chromatic delineation of the boxes is contingent upon the discrepancy between the observed outcomes and the benchmark standards of existing research, as elucidated by the chromatic scale located on the right margin of each figure, which correlates specific hues with the magnitude of deviation from existing studies.
Figure 15 illustrates that, in 58 % of the examined scenarios, the performance is commensurate with the benchmarks established by existing studies. Furthermore, a distinct subset of 4 % of scenarios (highlighted in blue) demonstrates superior outcomes, manifesting in the construction of tours that accrue higher scores relative to those delineated in the existing literature. Conversely, a portion of the scenarios exhibit subpar performance when juxtaposed against existing studies, as denoted by the red segment of the graphical representation.
Figure 16 illustrates that, in 72 % of the evaluated scenarios, the performance is commensurate with that of existing studies, while a minority of 3 % surpasses the established benchmarks, as denoted by the blue segment, by constructing a tour that accumulates a superior score tally. Conversely, a subset of our scenarios, indicated by the red segment, did not achieve the performance levels of previous works.
Figure 17 elucidates the disparate spatial distribution of POIs within D a t a s e t 1 and D a t a s e t 2 . Furthermore, the positioning of the commencement and termination points significantly influences the outcomes; notably, these points in D a t a s e t 1 are situated centrally on the map, whereas, in D a t a s e t 2 , they are located at the lower extremity. Additionally, the algorithm’s efficacy is modulated by the quantity of POIs contained within each dataset, with D a t a s e t 1 comprising 32 POIs and D a t a s e t 2 containing 21 POIs. The superior performance observed in D a t a s e t 2 relative to D a t a s e t 1 may be ascribed to the reduced complexity resulting from a smaller number of POIs.
Figure 18 demonstrates that approximately 46 % of our investigated scenarios exhibit performance metrics that are analogous to those recorded in existing literature. Nonetheless, it is pertinent to note that a subset of our scenarios underperformed relative to the benchmark studies, as delineated by the red segments within the graphical representation. Notably, D a t a s e t 3 exhibited the least favorable performance metrics, a phenomenon that can be attributed to its possession of a more extensive array of variables in comparison to its counterparts.
The findings indicate that the ACO, predicated upon the efficacy of the ICDM, yields favorable outcomes, surpassing contemporary benchmarks in D a t a s e t 1 and D a t a s e t 2 . A principal difficulty within TOP datasets lies in the selection of an optimal ensemble of POIs for each day to maximize the aggregate score. The advocated model, incorporating ACO, demonstrates satisfactory performance, albeit constrained by the prospective capability to concurrently select POIs for daily itineraries. The remaining results for the TOP problem under D a t a s e t 4 D a t a s e t 7 are illustrated in Figure 19, Figure 20, Figure 21 and Figure 22.

6.1.3. Result Analysis of OP and TOP

Our findings (presented in both OP and TOP sections) exhibited strong alignment with established state-of-the-art results. Minor discrepancies were limited to a subset of instances within the TOP section. Furthermore, it can be observed that our outcomes (highlighted in blue) surpass the performance benchmarks set by the current state-of-the-art model.

6.1.4. OPTW and TOPTW Benchmark Instances

In this subsection, an evaluation of both the OPTW and TOPTW within our framework is conducted, with the outcomes being delineated in Figure 23, Figure 24, Figure 25, Figure 26 and Figure 27.
In the provided figures, each one shows a different dataset. Each dataset comprises diverse scenarios denoted at the header of the boxes. Within each scenario, four distinct trip lengths, denoted by d representing the number of days, are indicated on the left side of the boxes. The numerical values within these boxes represent the cumulative scores derived from user visits to different POIs. The color of the boxes changes according to how our results compare to the best existing results. There is a color scale next to each figure that explains the meaning of the colors in terms of how our results differ from the current state-of-the-art findings.
Figure 23 illustrates the impact of the unique characteristics of D a t a s e t 1 on the efficacy of our proposed model. The model demonstrates commendable performance in certain conditions; however, it encounters challenges in delineating an optimal tour across diverse scenarios.
Figure 24 illustrates the superior performance of our proposed model in D a t a s e t 2 , evidencing a more pronounced improvement over the existing state-of-the-art benchmarks compared to the results observed in D a t a s e t 1 .
Figure 25 demonstrates the effectiveness of our proposed model in five different scenarios in comparison with existing methods (shown in green). Our model performs particularly well in the c 205 scenario (a typical three-part daily trip), shown in blue. The reduced complexity of D a t a s e t 3 likely contributes to our algorithm’s success across these scenarios.
Figure 26 illustrates the limitation of our algorithm in incorporating waiting time, resulting in the inability to resolve two specific scenarios ( P r 01 and P r 07 ). This inadequacy stems from the absence of any POI accessible at the onset of the journey time, a consideration that has been addressed through waiting procedures in alternative models. In contrast, within the similar dataset, the proposed model demonstrates the capacity to generate a tour-trip in other cases.
Figure 27 demonstrates that the proposed model surpasses the performance of current methodologies in six distinct scenarios, as illustrated in blue. Additionally, our model exhibits commendable efficacy across the majority of the remaining scenarios within the dataset.

6.1.5. Results Analysis of TOPTW and OPTW

In this subsection, the effectiveness in solving the TOPTW and OPTW is investigated through in-depth analysis of five diverse datasets, highlighting the impact of varying POI availability and temporal constraints on solution quality. In fact, it is imperative to underscore that the outcomes derived from the TOPTW and OPTW demonstrate divergent efficacy relative to contemporary benchmark models. This discrepancy can be primarily attributed to two factors: firstly, the evaluation of our model was conducted employing a generalist algorithmic approach; secondly, the construction of the dataset predisposes certain algorithms towards generating results that, while ostensibly approaching optimality, may in fact be misleading.
In D a t a s e t 1 , scenarios c101, c106, and r101 perform poorly. The model cannot find a solution for c101 because some POIs are not reachable in time from the starting point. Scenarios c106 and r101 also have limited POI availability, especially when multiple POIs need to be visited in sequence. This forces the model to calculate waiting times between visits. D a t a s e t 2 performs even worse than D a t a s e t 1 , likely because it has twice as many POIs. The same limitations found in D a t a s e t 1 , particularly in scenarios c101 and r101, are further amplified in D a t a s e t 2 .
The efficacy of D a t a s e t 3 surpasses that of D a t a s e t 1 and D a t a s e t 2 due to its more uniform and analogous opening and closing times for POIs. Conversely, D a t a s e t 1 and D a t a s e t 2 exhibit greater heterogeneity and disparity in these temporal parameters. Moreover, our analysis yields superior outcomes in comparison to existing studies, alongside five findings that align with the state of the art.
The efficacy of D a t a s e t 5 surpasses that of D a t a s e t 4 , particularly in the context of scenarios Pr01 and Pr07, which remain unresolved in D a t a s e t 4 due to the inaccessibility of all POIs when transitioning from an initial location at a specified commencement time to any given POI. Furthermore, D a t a s e t 5 yields six outcomes that exhibit superior quality in comparison to those presented in prior studies. The predominant factor contributing to the enhanced performance of D a t a s e t 5 is attributed to the homogeneity in the opening and closing schedules of POIs, obviating the necessity for incorporating models to account for inter-POI waiting durations.
After a thorough review, the main challenge we found when analyzing D a t a s e t 1 through D a t a s e t 5 is that it is hard to find the best way forward. This is a big problem for regular algorithms to figure out. For example, finding the best path in D a t a s e t 1 requires waiting until the first POI becomes available. This seems like wasted time, but this waiting is actually necessary to find the most effective strategy. The difficulty our model faces in noticing these details in the datasets comes from how things work in the real world, where POIs usually open at the same time rather than one after another. This mismatch makes it hard for our model to accurately understand and work through the complexities in the datasets we are looking at.
Remark 3. 
In this study, we have conducted extensive analyses across multiple benchmark datasets that include varied problem sizes and complexities. The Durham dataset, while providing a focused case study, is part of a broader validation framework encompassing multiple datasets such as those derived from Tsiligirides [21] and Chao [22,23], which have been widely used in the literature to benchmark OP and its variants. The obtained results demonstrated not only the effectiveness but also the scalability of our model in solving larger instances of these problems.

6.2. User Interaction with the Proposed FTRM Model

In this section, we further discuss how the user interacts with the proposed FTRM model, showcasing a user-centric approach that tailors travel itineraries to individual preferences and constraints. Essentially, the interaction between users and the proposed FTRM is designed to be straightforward and highly customizable. By allowing users to input and adjust their constraints and preferences dynamically, the model ensures that travelers receive personalized and optimized travel itineraries that cater to their unique needs and circumstances. The general steps of the interaction process are illustrated in Figure 28. To further clarify the process, consider a family planning a holiday trip to Durham, UK. The family sets up their profile, indicating that they have young children and prefer child-friendly POIs with baby-care facilities. They also specify a budget limit and a preference for outdoor activities in good weather conditions. As they input these details into the system, the FTRM uses the ACO algorithm to generate several itinerary options that align with their constraints. The family can review these options, make adjustments as needed, and finalize their travel plan based on the most suitable recommendation.

6.3. Applications of Symmetrical FTRM’s Features

In this subsection, and after showing how well the symmetrical FTRM works in different situations, we now focus on explaining more about what it can do. It is important to mention that there is not a lot of detailed information about travelers, like the exact start and end times of their trips, and details about the POIs they visit. To deal with this, we have created a set of examples based on real data to show a range of travel situations. These examples and their details are shown in Table 4. The main reason for presenting these examples is to show how the FTRM can solve problems that traditional models cannot.
To demonstrate the symmetrical FTRM customization capabilities, five distinct scenarios were simulated. In the first scenario, a family (two parents, children aged 5, 3, and 1.5) planned an Easter holiday trip to Durham, UK. The family prioritized a hard constraint (POIs suitable for children) and a high-priority soft constraint (POIs with baby-care facilities).
Secondly, the study models a scenario involving a delegation of professionals visiting Durham, UK, for occupational engagements in March, with an interest in exploring the city during leisure periods. The sole hard constraint specified by this group is the absence of precipitation in the weather conditions.
Thirdly, the research considers a couple intending to marry during the summer vacation and embark on a honeymoon in Durham, UK. They set two primary hard constraints: (i) the avoidance of inclement weather conditions such as heavy rainfall, and (ii) a preference for visiting POIs that do not impose an entrance fee, aligning with their restricted financial resources.
Fourthly, an examination is conducted of a couple in retirement planning to spend the Christmas season in Durham, UK, with their offspring residing in the city. This couple expresses a desire to tour the city under weather conditions free from heavy rainfall as their HC, with a financial willingness limited to a maximum expenditure of GBP 10 per POI.
Lastly, the paper outlines a scenario involving five students planning to visit a friend undertaking postgraduate studies at Durham University during the October mid-term break. This group imposes one HC: the necessity for wheelchair accessibility at all recommended POIs, such as parks and sites with open access, alongside four SCs detailed in Table 4.
Therefore, these five cases show the key functions of the proposed symmetrical FTRM. These functions include the ability to customize constraints for each traveler, the ability to change time-related constraints as shown in the fifth scenario, and the use of both strict rules (hard constraints) and flexible guidelines (soft constraints). Looking at the bigger picture, existing models struggle to create a proper travel plan based on these scenarios (see Section 6.3) because they use fixed rules and methods. In other words, previous research has built their models on fixed rules that apply to everyone, ignoring the need for customization based on individual needs. For example, they should consider differences in weather or seasons, allowing users to set their own specific rules. Additionally, this discussion talks about different scenarios assuming that all travelers like the same things. The main reason for conducting experiments with this assumption is to show how important various constraints are.
Table 5 shows the results related to the FTRM. It presents the suggested travel plans for different situations, highlighting how many POIs each plan includes. Additionally, POI # 10 is marked as the starting and ending point for all travel plans, indicating where each tour begins and ends. The examination of how restrictions affect a travel plan, especially when travelers have similar likes and dislikes, shows a significant impact, leading to the need for different travel plans for almost all situations considered.
It is evident from Table 6 that all recommended points of interest have satisfied the imposed constraints (where ✓ represents a satisfied condition). On the other hand, it is evident from the data presented in Table 7 that all designated points of interest are located indoors (indicated by •), with only two points (denoted as # 2 and # 23 ) satisfying the outdoor weather constraints.
Table 8 illustrates that each POI delineated within the outcomes adheres to the indoor criterion (denoted by •), with the exception of a single POI (identified as # 2 , classified as outdoor), which conforms to the meteorological conditions stipulated for the temporal windows allocated to these POIs. Furthermore, all identified POIs meet the financial constraints imposed.
Table 9 illustrates that all points of interest endorsed within the study are characterized as indoor entities (denoted by •), with the exception of one outdoor point of interest (identified as # 2 ), which aligns with the meteorological prerequisites at the designated times of visitation for these two points of interest. Furthermore, each point of interest adheres to the fiscal stipulations set forth.
Table 10 indicates that the various POIs have successfully met all the specified requirements SCs. Furthermore, all POIs have successfully met the requirements for wheelchair accessibility.
The findings indicate that our proposed model demonstrates proficient adaptability to the diverse constraints delineated in the preceding scenarios. Furthermore, an additional advantage of our model is its capability to formulate tailored planning recommendations across distinct seasonal periods and monthly intervals throughout the year.

7. Conclusions

This study explored how different requirements and additional factors in the OP influence the creation of personalized travel plans. We developed a new approach to suggest flexible travel options, using a model based on the OP and the ICDM. This new model proved effective in handling various extensions of the OP. The research highlights the importance of considering users’ preferences and various requirements to improve the customization of travel plans. The results show that combining different constraints and preferences leads to a wide range of travel suggestions. This paper significantly contributes to the field of recommendation systems by demonstrating the effectiveness of the symmetrical FTRM in dealing with OP-related challenges and achieving results comparable to the most advanced models. Future research could focus on developing a novel approach that can build personalized tour trips based on a measure of travelers’ satisfaction, defined as a function of time and maximized over the duration of the trip. Moreover, investigating methods to identify and mitigate biases in user inputs and preference rankings can help in making the model fairer and more unbiased.

Funding

This study is supported via funding from Prince Sattam bin Abdulaziz University project number (PSAU/2024/R/1445).

Data Availability Statement

Data are contained within the article.

Acknowledgments

Mohammed Alatiyyah extend his heartfelt gratitude to his research team and funding source for their unwavering support throughout this project.

Conflicts of Interest

The author declares no conflicts of interest.

References

  1. Chaudhari, K.; Thakkar, A. A comprehensive survey on travel recommender systems. Arch. Comput. Methods Eng. 2020, 27, 1545–1571. [Google Scholar] [CrossRef]
  2. Gavalas, D.; Konstantopoulos, C.; Mastakas, K.; Pantziou, G. A survey on algorithmic approaches for solving tourist trip design problems. J. Heuristics 2014, 20, 291–328. [Google Scholar] [CrossRef]
  3. Zhou, X.; Peng, J.; Wen, B.; Su, M. Navigation Route Planning for Tourism Intelligent Connected Vehicle Based on the Symmetrical Spatial Clustering and Improved Fruit Fly Optimization Algorithm. Symmetry 2024, 16, 159. [Google Scholar] [CrossRef]
  4. Sarkar, J.L.; Majumder, A.; Panigrahi, C.R.; Roy, S.; Pati, B. Tourism recommendation system: A survey and future research directions. Multimed. Tools Appl. 2023, 82, 8983–9027. [Google Scholar] [CrossRef]
  5. Zhou, X.; Peng, J.; Wen, B.; Su, M. Tour Route Recommendation Model by the Improved Symmetry-Based Naive Bayes Mining and Spatial Decision Forest Search. Symmetry 2023, 15, 2168. [Google Scholar] [CrossRef]
  6. Zhou, X.; Zhang, Z.; Liang, X.; Su, M. POI Route Recommendation Model Based on Symmetrical Naive Bayes Classification Spatial Accessibility and Improved Cockroach Swarm Optimization Algorithm. Symmetry 2024, 16, 424. [Google Scholar] [CrossRef]
  7. Ding, Y.; Zhang, L.; Huang, C.; Ge, R. Two-stage travel itinerary recommendation optimization model considering stochastic traffic time. Expert Syst. Appl. 2024, 237, 121536. [Google Scholar] [CrossRef]
  8. Binucci, C.; De Luca, F.; Di Giacomo, E.; Liotta, G.; Montecchiani, F. Designing the Content Analyzer of a Travel Recommender System. Expert Syst. Appl. 2017, 87, 199–208. [Google Scholar] [CrossRef]
  9. Jiang, S.; Qian, X.; Mei, T.; Fu, Y. Personalized Travel Sequence Recommendation on Multi-Source Big Social Media. IEEE Trans. Big Data 2016, 2, 43–56. [Google Scholar] [CrossRef]
  10. Chen, S.T.; Wu, T.H.; Ye, R.J.; Lee, L.C.; Huang, W.Y.; Lin, Y.H.; Wang, B.Y. Application of Ant Colony Optimization Computing to a Recommended Travel Itinerary Planning System with Repeatedly Used Nodes. Appl. Sci. 2023, 13, 13221. [Google Scholar] [CrossRef]
  11. Anagnostopoulos, A.; Atassi, R.; Becchetti, L.; Fazzone, A.; Silvestri, F. Tour recommendation for groups. Data Min. Knowl. Discov. 2017, 31, 1157–1188. [Google Scholar] [CrossRef]
  12. Mao, C.; Wu, Z.; Liu, Y.; Shi, Z. Matrix Factorization Recommendation Algorithm Based on Attention Interaction. Symmetry 2024, 16, 267. [Google Scholar] [CrossRef]
  13. Wu, F.; Lyu, C.; Liu, Y. A personalized recommendation system for multi-modal transportation systems. Multimodal Transp. 2022, 1, 100016. [Google Scholar] [CrossRef]
  14. Felfernig, A.; Boratto, L.; Stettinger, M.; Tkalčič, M. Group Recommender Systems: An Introduction; Springer: Cham, Switzerland, 2018. [Google Scholar]
  15. Liu, Z.; Zhong, X.; Zhou, C. Personalized Relationships-Based Knowledge Graph for Recommender Systems with Dual-View Items. Symmetry 2022, 14, 2386. [Google Scholar] [CrossRef]
  16. Quijano-Sánchez, L.; Cantador, I.; Cortés-Cediel, M.E.; Gil, O. Recommender systems for smart cities. Inf. Syst. 2020, 92, 101545. [Google Scholar] [CrossRef]
  17. Sun, X.; Wandelt, S. Transportation mode choice behavior with recommender systems: A case study on Beijing. Transp. Res. Interdiscip. Perspect. 2021, 11, 100408. [Google Scholar] [CrossRef]
  18. Chiang, H.S.; Huang, T.C. User-adapted travel planning system for personalized schedule recommendation. Inf. Fusion 2015, 21, 3–17. [Google Scholar] [CrossRef]
  19. Zhang, C.; Liang, H.; Wang, K. Trip Recommendation Meets Real-World Constraints. ACM Trans. Inf. Syst. 2016, 35, 1–28. [Google Scholar] [CrossRef]
  20. Xu, Z.; Chen, L.; Dai, Y.; Chen, G. A Dynamic Topic Model and Matrix Factorization-Based Travel Recommendation Method Exploiting Ubiquitous Data. IEEE Trans. Multimed. 2017, 19, 1933–1945. [Google Scholar] [CrossRef]
  21. Vansteenwegen, P.; Van Oudheusden, D. The Mobile Tourist Guide: An OR Opportunity. OR Insight 2007, 20, 21–27. [Google Scholar] [CrossRef]
  22. Gunawan, A.; Lau, H.C.; Vansteenwegen, P. Orienteering Problem: A survey of recent variants, solution approaches and applications. Eur. J. Oper. Res. 2016, 255, 315–332. [Google Scholar] [CrossRef]
  23. Vansteenwegen, P.; Souffriau, W.; Oudheusden, D.V. The orienteering problem: A survey. Eur. J. Oper. Res. 2011, 209, 1–10. [Google Scholar] [CrossRef]
  24. Chao, I.M.; Golden, B.L.; Wasil, E.A. The team orienteering problem. Eur. J. Oper. Res. 1996, 88, 464–474. [Google Scholar] [CrossRef]
  25. Bouly, H.; Dang, D.C.; Moukrim, A. A memetic algorithm for the team orienteering problem. In Lecture Notes in Computer Science (Including Subseries Lecture Notes in Artificial Intelligence and Lecture Notes in Bioinformatics); Springer: Berlin/Heidelberg, Germany, 2008; Volume 4974, pp. 649–658. [Google Scholar] [CrossRef]
  26. Marinakis, Y.; Politis, M.; Marinaki, M.; Matsatsinis, N. A memetic-GRASP algorithm for the solution of the orienteering problem. In Advances in Intelligent Systems and Computing; Springer: Cham, Switzerland, 2015. [Google Scholar] [CrossRef]
  27. Sevkli, Z.; Sevilgen, E. Discrete Particle Swarm Optimization for the Orienteering Problem. In Proceedings of the IEEE Congress on Evolutionary Computation, Rio de Janeiro, Brazil, 8–13 July 2018; pp. 18–23. [Google Scholar] [CrossRef]
  28. Vansteenwegen, P.; Souffriau, W.; Vanden Berghe, G.; Van Oudheusden, D. Iterated local search for the team orienteering problem with time windows. Comput. Oper. Res. 2009, 36, 3281–3290. [Google Scholar] [CrossRef]
  29. Tsiligirides, T. Heuristic methods applied to orienteering. J. Oper. Res. Soc. 1984, 35, 797–809. [Google Scholar] [CrossRef]
  30. Chao, I.M.; Golden, B.L.; Wasil, E.A. A fast and effective heuristic for the orienteering problem. Eur. J. Oper. Res. 1996, 88, 475–489. [Google Scholar] [CrossRef]
  31. Selvi, V.; Umarani, R. Comparative analysis of ant colony and particle swarm optimization techniques. Int. J. Comput. Appl. 2010, 5, 1–6. [Google Scholar] [CrossRef]
  32. Blum, C.; Li, X. Swarm Intelligence in Optimization; Springer: Berlin/Heidelberg, Germany, 2008; pp. 43–85. [Google Scholar]
  33. Ab Wahab, M.N.; Nefti-Meziani, S.; Atyabi, A. A comprehensive review of swarm optimization algorithms. PLoS ONE 2015, 10, e0122827. [Google Scholar] [CrossRef] [PubMed]
  34. Chakraborty, A.; Kar, A.K. Swarm intelligence: A review of algorithms. In Nature-Inspired Computing and Optimization; Springer: Berlin/Heidelberg, Germany, 2017; pp. 475–494. [Google Scholar]
  35. Dorigo, M.; Maniezzo, V.; Colorni, A. Ant system: Optimization by a colony of cooperating agents. IEEE Trans. Syst. Man Cybern. Part B Cybern. 1996, 26, 29–41. [Google Scholar] [CrossRef] [PubMed]
  36. Liang, Y.C.; Smith, A.E. An ant colony approach to the orienteering problem. J. Chin. Inst. Ind. Eng. 2006, 23, 403–414. [Google Scholar] [CrossRef]
  37. Sim, K.M.; Sun, W.H. Ant colony optimization for routing and load-balancing: Survey and new directions. IEEE Trans. Syst. Man. Cybern. Part A Syst. Hum. 2003, 33, 560–572. [Google Scholar] [CrossRef]
  38. Verbeke, W.; Martens, D.; Mues, C.; Baesens, B. Building comprehensible customer churn prediction models with advanced rule induction techniques. Expert Syst. Appl. 2011, 38, 2354–2364. [Google Scholar] [CrossRef]
  39. Chen, W.; Shi, Y.J.; Teng, H.F.; Lan, X.P.; Hu, L.C. An efficient hybrid algorithm for resource-constrained project scheduling. Inf. Sci. 2010, 180, 1031–1039. [Google Scholar] [CrossRef]
  40. Siang Tan, K.; Mat Isa, N.A. Color image segmentation using histogram thresholding Fuzzy C-means hybrid approach. Pattern Recognit. 2011, 44, 1–15. [Google Scholar] [CrossRef]
  41. Puris, A.; Bello, R.; Herrera, F. Analysis of the efficacy of a Two-Stage methodology for ant colony optimization: Case of study with TSP and QAP. Expert Syst. Appl. 2010, 37, 5443–5453. [Google Scholar] [CrossRef]
  42. López-Ibáñez, M.; Blum, C. Beam-ACO for the travelling salesman problem with time windows. Comput. Oper. Res. 2010, 37, 1570–1583. [Google Scholar] [CrossRef]
Figure 1. A comprehensive overview of the interplay among ICDM and FTRM.
Figure 1. A comprehensive overview of the interplay among ICDM and FTRM.
Symmetry 16 00690 g001
Figure 2. Analysis of Equation (9) and its operational mechanism.
Figure 2. Analysis of Equation (9) and its operational mechanism.
Symmetry 16 00690 g002
Figure 3. Summary of the ACO diagram.
Figure 3. Summary of the ACO diagram.
Symmetry 16 00690 g003
Figure 4. The mean duration of operation across various iteration counts.
Figure 4. The mean duration of operation across various iteration counts.
Symmetry 16 00690 g004
Figure 5. Summary of the optimization algorithm performance across various parameters of α and β .
Figure 5. Summary of the optimization algorithm performance across various parameters of α and β .
Symmetry 16 00690 g005
Figure 6. Summary of the optimization algorithm performance across various parameters of α and β .
Figure 6. Summary of the optimization algorithm performance across various parameters of α and β .
Symmetry 16 00690 g006
Figure 7. The outcomes of D a t a s e t 1 subject to the OP.
Figure 7. The outcomes of D a t a s e t 1 subject to the OP.
Symmetry 16 00690 g007
Figure 8. The outcomes of D a t a s e t 2 subject to the OP.
Figure 8. The outcomes of D a t a s e t 2 subject to the OP.
Symmetry 16 00690 g008
Figure 9. Comparing the OP’s D a t a s e t s 1 and D a t a s e t 2 .
Figure 9. Comparing the OP’s D a t a s e t s 1 and D a t a s e t 2 .
Symmetry 16 00690 g009
Figure 10. The outcomes of D a t a s e t 3 subject to the OP.
Figure 10. The outcomes of D a t a s e t 3 subject to the OP.
Symmetry 16 00690 g010
Figure 11. The outcomes of D a t a s e t 4 subject to the OP.
Figure 11. The outcomes of D a t a s e t 4 subject to the OP.
Symmetry 16 00690 g011
Figure 12. The location of POIs within D a t a s e t 4 under OP.
Figure 12. The location of POIs within D a t a s e t 4 under OP.
Symmetry 16 00690 g012
Figure 13. The outcomes of D a t a s e t 5 subject to the OP.
Figure 13. The outcomes of D a t a s e t 5 subject to the OP.
Symmetry 16 00690 g013
Figure 14. The location of POIs within D a t a s e t 5 under OP.
Figure 14. The location of POIs within D a t a s e t 5 under OP.
Symmetry 16 00690 g014
Figure 15. The outcomes of D a t a s e t 1 subject to the TOP.
Figure 15. The outcomes of D a t a s e t 1 subject to the TOP.
Symmetry 16 00690 g015
Figure 16. The outcomes of D a t a s e t 2 subject to the TOP.
Figure 16. The outcomes of D a t a s e t 2 subject to the TOP.
Symmetry 16 00690 g016
Figure 17. Comparing the TOP’s D a t a s e t s 1 and D a t a s e t 2 .
Figure 17. Comparing the TOP’s D a t a s e t s 1 and D a t a s e t 2 .
Symmetry 16 00690 g017
Figure 18. The outcomes of D a t a s e t 3 subject to the TOP.
Figure 18. The outcomes of D a t a s e t 3 subject to the TOP.
Symmetry 16 00690 g018
Figure 19. The outcomes of D a t a s e t 4 subject to the TOP.
Figure 19. The outcomes of D a t a s e t 4 subject to the TOP.
Symmetry 16 00690 g019
Figure 20. The outcomes of D a t a s e t 5 subject to the TOP.
Figure 20. The outcomes of D a t a s e t 5 subject to the TOP.
Symmetry 16 00690 g020
Figure 21. The outcomes of D a t a s e t 6 subject to the TOP.
Figure 21. The outcomes of D a t a s e t 6 subject to the TOP.
Symmetry 16 00690 g021
Figure 22. The outcomes of D a t a s e t 7 subject to the TOP.
Figure 22. The outcomes of D a t a s e t 7 subject to the TOP.
Symmetry 16 00690 g022
Figure 23. The outcomes of D a t a s e t 1 subject to the OPTW and TOPTW.
Figure 23. The outcomes of D a t a s e t 1 subject to the OPTW and TOPTW.
Symmetry 16 00690 g023
Figure 24. The outcomes of D a t a s e t 2 subject to the OPTW and TOPTW.
Figure 24. The outcomes of D a t a s e t 2 subject to the OPTW and TOPTW.
Symmetry 16 00690 g024
Figure 25. The outcomes of D a t a s e t 3 subject to the OPTW and TOPTW.
Figure 25. The outcomes of D a t a s e t 3 subject to the OPTW and TOPTW.
Symmetry 16 00690 g025
Figure 26. The outcomes of D a t a s e t 4 subject to the OPTW and TOPTW.
Figure 26. The outcomes of D a t a s e t 4 subject to the OPTW and TOPTW.
Symmetry 16 00690 g026
Figure 27. The outcomes of D a t a s e t 5 subject to the OPTW and TOPTW.
Figure 27. The outcomes of D a t a s e t 5 subject to the OPTW and TOPTW.
Symmetry 16 00690 g027
Figure 28. Interaction process of the proposed FTRM model.
Figure 28. Interaction process of the proposed FTRM model.
Symmetry 16 00690 g028
Table 1. Aggregation types of soft constraints.
Table 1. Aggregation types of soft constraints.
MethodEquationDescription
Sum v = 1 | S o f C o n | W v × s c p t i v Find the summation of all components in SC
Least Misery M i n ( s c p t i v ) Find the minimum component of SC
Most Pleasure M a x ( s c p t i v ) Find the maximum component of SC
Multiplicative v = 1 | S o f C o n | W v × s c p t i v Find the multiplication of each value of SC
Table 2. Enumeration of every problem alongside respective datasets.
Table 2. Enumeration of every problem alongside respective datasets.
ProblemDatasetRef.InstancesItems | V |
OP D a t a s e t 1 (Tsiligirides 1)[29]1832
D a t a s e t 2 (Tsiligirides 2)1121
D a t a s e t 3 (Tsiligirides 3)2033
D a t a s e t 4 (Chao 1993)[30]2666
D a t a s e t 5 (Chao 1996)1464
TOP D a t a s e t 1 (Chao 32)[24]3 × 1832
D a t a s e t 2 (Chao 21)3 × 1121
D a t a s e t 3 (Chao 33)3 × 2033
D a t a s e t 4 (Chao 100)3 × 20100
D a t a s e t 5 (Chao 66)3 × 2666
D a t a s e t 6 (Chao 64)3 × 1464
D a t a s e t 7 (Chao 102)3 × 20102
TOPTW and OPTW D a t a s e t 1 (c10, r10, and cr10)[28]29100
D a t a s e t 2 (c10, r10, and cr10)2950
D a t a s e t 3 (c20, r20, and cr20)27100
D a t a s e t 4 (pr01–pr10)1048 to 288
D a t a s e t 5 (pr11–pr20)1048 to 288
Table 3. Initial parameters for ant colony optimization algorithm in the initial stage.
Table 3. Initial parameters for ant colony optimization algorithm in the initial stage.
ParameterDescriptionInitial Value
α Its value reflects the significance of Tau4
β Its value reflects the significance of Eta2
ρ The pheromone evaporation0.1
IterationsIteration number10
NodeSizeNodes number
Ant_NoAnts number200
δ i , j The maximum path scores i to jAllocate 0 value
T m a x Total sighting time
τ i , j Level of Pheromones from i to jAllocate 1000 value
η i , j The score(j) rate to distance(i,j)Based on Equation (12)
Table 4. The scenario descriptions.
Table 4. The scenario descriptions.
NoTraveler CategoryConstraints
1Family• POIs must be child-friendly
• Existing of baby-care room is preferable
2Colleagues• The weather conditions must be good for outdoor POIs
3Young couple• The weather conditions must be acceptable for outdoor POIs
• Free entry is a must
4Retired couple• All outdoor POIs must be in acceptable weather conditions
• The cost must be less than GBP 11
5Students• Wheelchair access is a must
• Preferring all free parking
• Free entry is preferable
• Acceptable weather conditions preferable for outdoor POIs
• Preferring to visit indoor POIs in afternoon
Table 5. The outcomes of the employed dataset.
Table 5. The outcomes of the employed dataset.
Experiment NumberTour-Trip
First experiment10,  76,  47,  70,  14,  7,  44,  54,  85,  55,  77,  10.
Second experiment10,  81,  70,  44,  77,  47,  14,  7,  85,  2,  23,  76,  74,  72,  10.
Third experiment10,  2,  47,  77,  72,  85,  74,  11,  70,  7,  55,  81,  54,  10.
Fourth experiment10,  47,  74,  81,  5,  85,  70,  7,  11,  2,  55,  77,  72,  10.
Fifth experiment10,  79,  70,  14,  7,  76,  54,  55,  44,  40,  2,  72,  10.
Table 6. Examining the outcomes of the first experiment.
Table 6. Examining the outcomes of the first experiment.
Constraints7647701474454855577
TypeName
HardChild-friendly
SoftBabycare room
Table 7. Examining the outcomes of the second experiment.
Table 7. Examining the outcomes of the second experiment.
Constraints817044774714785223767472
TypeName
HardNo rain
Table 8. Examining the outcomes of the third experiment.
Table 8. Examining the outcomes of the third experiment.
Constraints2477772857411707558154
TypeName
HardNo heavy rain
HardFree entry
Table 9. Examining the outcomes of the fourth experiment.
Table 9. Examining the outcomes of the fourth experiment.
Constraints477481585707112557772
TypeName
HardNo heavy rain
HardEntry fee ≤ GBP 11
Table 10. Examining the outcomes of the fifth experiment.
Table 10. Examining the outcomes of the fifth experiment.
Constraints79701477654554440272
TypeName
SoftNo heavy rain
HardWheelchair entry
SoftFree entry
SoftOpen afternoon
SoftParking free
Disclaimer/Publisher’s Note: The statements, opinions and data contained in all publications are solely those of the individual author(s) and contributor(s) and not of MDPI and/or the editor(s). MDPI and/or the editor(s) disclaim responsibility for any injury to people or property resulting from any ideas, methods, instructions or products referred to in the content.

Share and Cite

MDPI and ACS Style

Alatiyyah, M. A Novel Constraint-Aware Flexible Model with Ant Colony Optimization for Symmetrical Travel Recommendation. Symmetry 2024, 16, 690. https://doi.org/10.3390/sym16060690

AMA Style

Alatiyyah M. A Novel Constraint-Aware Flexible Model with Ant Colony Optimization for Symmetrical Travel Recommendation. Symmetry. 2024; 16(6):690. https://doi.org/10.3390/sym16060690

Chicago/Turabian Style

Alatiyyah, Mohammed. 2024. "A Novel Constraint-Aware Flexible Model with Ant Colony Optimization for Symmetrical Travel Recommendation" Symmetry 16, no. 6: 690. https://doi.org/10.3390/sym16060690

APA Style

Alatiyyah, M. (2024). A Novel Constraint-Aware Flexible Model with Ant Colony Optimization for Symmetrical Travel Recommendation. Symmetry, 16(6), 690. https://doi.org/10.3390/sym16060690

Note that from the first issue of 2016, this journal uses article numbers instead of page numbers. See further details here.

Article Metrics

Back to TopTop