You are currently viewing a new version of our website. To view the old version click .
Land
  • Article
  • Open Access

21 September 2024

The Environmental Legal Framework of Mexican Caribbean Dunes: A Retrospective Case Study of Vegetation and Coastal Dune Loss in the Sian Ka’an Biosphere Reserve

,
,
,
,
,
,
,
and
1
Tecnológico Nacional de México/IT de Chetumal, Av. Insurgentes 330, Chetumal 77013, Quintana Roo, Mexico
2
Department of Sustainability Sciences, El Colegio de la Frontera Sur, Avenida Centenario Km 5.5, Chetumal 77014, Quintana Roo, Mexico
3
Tecnológico Nacional de México/IT de la Zona Maya, Carretera Chetumal-Escárcega Km 21.5, Ejido Juan Sarabia 77965, Quintana Roo, Mexico
*
Author to whom correspondence should be addressed.
This article belongs to the Special Issue Policies, Programs and Tools for Conservation and Sustainability in Tropical Landscapes

Abstract

The Mexican Caribbean coastal dune is protected by national and international environmental legislation. However, through permits, concessions and authorizations for changes in land use, the coastal dune has been fragmented or suppressed, mainly for touristic activities, causing a decline in protective and ecological ecosystem services. In this study, we evaluated the strength and weakness of Mexican legislation to protect the Caribbean coastal dune ecosystem and estimated the historical and current effects on coastal dune vegetation and dune geomorphology, associated with legal allowances of land use change in the Sian Ka’an Biosphere Reserve (SKBR). Legislation at the federal, state and local level were critically reviewed, and with remote sensing techniques and the Remotely Piloted Aircraft System (RPAS), we conducted a case study in the SKBR to estimate coastal dune vegetation alteration trends during the period 2011–2020 and modifications on the dune geomorphology associated with land use change allowances. At the federal (four laws), state (eight laws) and local (nine Local and Territorial Planning Programs (POEL and POET) levels, we found a lack of consensus and alignment between regulations, starting with a lack of definition of ecosystems subject to protection. For coastal dunes, none of them consider topography, ecological function and a way to identify it in the field, making the surveillance highly complex and favoring land use changes, the removal of vegetation and dune geomorphology alteration. Remote sensing techniques showed that areas with land use authorizations exhibit negative vegetation cover trends (Mann–Kendall <−0.4), indicating a decline in vegetation cover density that is mostly anthropogenically induced. The RPAS analysis demonstrated drastic alterations to complete elimination of the coastal dune geomorphology in areas with land use change. In the Mexican Caribbean, the loss of coastal dune and associated ecosystem by the lack of congruent legislation threatens the environmental stability of the coastal areas.

1. Introduction

The coastal zone is the transition between the marine and terrestrial environment with variable extension, from 200 m deep into the sea to 100 km inland or 50 m of elevation []. The coastal zone is environmentally dynamic [,,] and provides fundamental ecosystem services such as inland protection, water resources, flora and fauna preservation and the maintenance of connectivity between inland and marine environments [,,]. Urbanization and touristic activities along the coasts are the main drivers of degradation and loss of coastal ecosystem services, with major alterations in beaches, dunes, coastal vegetation and coral reefs [,,,]. Currently, about 40% of the global population inhabit coastal zones [,], and about 50% of human settlements are located within the first 100 km inland [,,,,]. The coastal area of the Mexican Caribbean stands as one of the most important international tourist destinations and is considered among the five regions with the greatest marine biodiversity in the world. It is home to ~500 species of fish and is also part of the Mesoamerican Reef System with 12% of the world’s reef coverage [,]. By 2022, the Mexican Caribbean had received ~19 million visitors, boasting a tourist infrastructure comprising 1331 hotels with over 127,399 rooms, of which at least 10% are situated in beachfront properties [].
In the Mexican Caribbean, approximately 12.27 ha of coastal dunes have been mapped, including both frontal type and frontal dune fields []. Ecologically, coastal dunes in this region are strongly associated with ecosystems such as coral reefs, seagrasses and terrestrial vegetation, all of them providing coastal protection against waves and winds and mitigating the effect of storm surges during hurricane events [,]. In urban areas and touristic regions of the northern Mexican Caribbean, like Cancun, Playa del Carmen and Tulum, where the population exceeds 1.2 million people, the coastal dunes have been all but eradicated or significantly fragmented. Furthermore, this trend is being replicated in the south–central zone of the region, even within natural protected areas [,,].
Currently, eleven natural protected areas have been declared in the Mexican Caribbean by national and international organizations such as Secretariat of Environment and Natural Resources (SEMARNAT by its Spanish acronym) of Mexico, United Nations Educational, Scientific and Cultural Organization (UNESCO) and North American Wetlands Conservation Council []. One of these protected areas is the Sian Ka’an Biosphere Reserve (SKBR), protected since 1986 [,]. It is one of the most important biological and cultural sites in Mexico, safeguarding the central portion of the Mexican Caribbean coastal zone. Over recent years, there has been a substantial increase in the number of visitors and tourist infrastructure within SKBR. For instance, between 2013 and 2017, the number of visitors increased by 64.9%, reaching a total of 160, 522 visitors per year, and this upward trend continues [,,,].
In Mexico, the coastal zone of the Caribbean Sea is all within the State of Quintana Roo and is regulated by an environmental policy, integrated by national and international laws and regulations that order and regulate land use change [,,]. The most important legal instruments of protection are the Law of Human Settlements, Territory Planning and Urban Development of the State of Quintana Roo [] and the Ecological and Land Management Programs (POEL and POET) with influence at the municipal level [,,,,]. In the Mexican Caribbean, we hypothesize that there exist legal loopholes that allow coastal dune vegetation and geomorphology alterations, leading to the practical absence of dunes in extensive regions, instead of a natural phenomenon. Natural protected areas with coastal dunes in pristine conditions will allow for estimating the effect of land use change allowance in coastal dune vegetation and geomorphology and, thus, estimate the magnitude of alteration in the Mexican Caribbean.
In this study, we carry out a critical evaluation of the approach, development and execution of laws, norms, guidelines and legal instruments that regulate and order the uses and activities that occur within the coastal dunes. We describe the legal status of the coastal dunes within the national and state-level legal frameworks, and additionally, we present a case study of the alteration of the native vegetation and geomorphology of the coastal dunes in the SKBR. We use a novel approach using remote sensing techniques and RPAS to answer the following scientific questions: Is it possible to determine the effectiveness of the environmental regulations that regulate the occupation of the territory through the change in land use with tourist infrastructure in the study area? Do environmental regulations suffer from deficiencies in territorial planning to ensure the sustainable use and conservation of coastal dunes?

2. Materials and Methods

2.1. Study Area

The coastal zone in the Mexican Caribbean has an extent of 865.2 km, its entirety within the State of Quintana Roo []. The state is divided into 11 municipalities, of which 9 (Othón P. Blanco, Bacalar, Felipe Carrillo Puerto, Tulum, Solidaridad, Benito Juárez, Cozumel, Puerto Morelos and Isla Mujeres) are in direct interaction with the coastal zone of the Caribbean Sea [,]. Each municipality has its own regulations governing the coastal zone, which are formulated based on national laws and regulations and are tailored to address specific requirements based on the predominant activities in each coastal area [,,]. The northern portion of this zone, known as the Cancun–Tulum corridor, is the most important touristic zone in Mexico, with two main cities, Cancún (~880 ka population) and Playa del Carmen (~330 ka population) and four other urban centers (Tulum, Puerto Morelos, Isla Cozumel and Isla Mujeres) in development [].
In the Mexican Caribbean, eleven wetlands are protected by the Ramsar Convention, and Sian Ka’an has been recognized by the UNESCO since 1987 as a biosphere reserve for its natural and cultural diversity. The SKBR is located in the central portion of the Mexican Caribbean and lies within the coordinates 19°10′–20°10′ N and 87°90′–87°40′ W, with a surface area of ~528 mil 147 ha [] (Figure 1). The SKBR is geographically divided into three zones—the north (NZ), central (CZ) and south (SZ)—differentiated by their interaction with the Caribbean Sea [,]. The CZ is situated between the Asención and Espíritu Santo bays, while the NZ and SZ are situated directly along the coastline facing the sea. The SKBR has frontal-type coastal dunes of approximately 100 km length and variable extents ranging between 100 and 200 m []. This study was carried out in two areas of the SKBR, the NZ and the SZ, only.
Figure 1. Map showing the geographic position of the Sian Ka’an Biosphere Reserve within the Mexican Caribbean. (a) Polygon of limits of the Sian Ka’an Biosphere Reserve, (b) northern zone and (c) southern zone of the reserve. Colored zones correspond to the land use classification by the Satellite Forest Monitoring System (SAMOF). Only those classification categories relevant to the study area were used. Abbreviations are as follows: VM: mangrove vegetation; PT: peten vegetation; SBC: deciduous forest; SBK: lower thorny deciduous forest; SBS: under-deciduous low forest; MST: subtropical scrubberry; VPI: induced palmar; SBQ: subperennifolia lower thinny forest; SBQP: subperennifolia low forest; SMQ: medium subperennifolia forest; SG: gallery jungle; VPN: natural palmar; ADV: unprovided of vegetation; DV: without apparent vegetation; ZU: urban zone; AH: human settlement; VU: coastal dune vegetation. Other land use and vegetation categories can be accessed through https://snmf.cnf.gob.mx/cobertura-del-suelo/ (accessed on 30 June 2024).

2.2. Federal and State Laws and Legal Instruments Related to the Protection, Conservation and Exploitation of the Coastal Dune Ecosystem in the Mexican Caribbean

To ascertain the existing regulations related to the protection, conservation, restoration and exploitation of the coastal dunes in the Mexican Caribbean, we evaluated federal and state regulations. At the federal level, we reviewed nine laws related to the coastal ecosystem and three legal instruments related to the coastal zone (Table 1). At the state level, we reviewed eight laws and nine Land Management Programs (POEL) pertaining to the municipalities that interact with the Caribbean Coastal zone (Table 1). Our focus was specifically directed towards the general or specific descriptions of coastal dunes and their associated regulations.
Table 1. Environmental federal, state and municipality legislation, related to the coastal zone and coastal dune protection in the Mexican Caribbean.

2.3. Sian Ka’an Biosfere Reserve: Local Coastal Dune Regulations and Land Use Allowances during 2011–2020

In the SKBR, we reviewed two legal instruments: the Territorial Ecological Planning Program of the Coastal Zone of the Sian Ka’an Biosphere Reserve (POET-ZCRBSK) and the Sian Ka’an Biosphere Reserve Management Program (MP-SKBR) [,] to determine the scope and effectiveness of existing legal policies for environmental protection of the coastal zones, with particular emphasis on coastal dunes. We also reviewed land use change permissions and authorizations granted by SEMARNAT in the Mexican Caribbean, that could have altered the structure of the coastal dune in the SKBR. We specifically evaluated land use change permission on the northern (NZ) and southern zone (SZ) during the period 2011–2020. The information concerning the scope of such permissions was obtained from Supporting Technical Studies (ETJ by its Spanish acronym) and Unified Technical Documents Modality B (DTU-B by its Spanish acronym). Both ETJs and DTU-Bs are regulated by the General Law of Sustainable Forestry Development (Article 93 to 98) and its articles (articles 30, 138 to 153 and 155) and by the General Law of Ecological Equilibrium and Protection of the Environment (LGEEPA: Article 28) and its legal instrument of environmental impacts (REIA; Article 5, 10, 11 and 12) [,].

Influence of Land Use Change on the Coastal Dune Vegetation of SKBR

To evaluate the effects of the land use change authorizations in the coastal dune vegetation in the SKBR, we used Landsat 7 multispectral images (LANDSAT/LE07/C02/T1_L2; []) corresponding to the period 2011–2020. The estimates were made according to Gayosso-Soto et al. [] as follows: Annual SAVI patterns were estimated using available surface reflectance data in Landsat 7 Level 2, Collection 2 and Tier 1 in Google Earth Engine (GEE) []. All scenes were corrected using the LEDAPS algorithm, version 3.4.048. The SR_B3 and SR_B4 bands were multiplied by a 0.0000275 scale factor and −0.2 compensation factor according to []. Additionally, cloud masking was used to improve the images. Bit 3: Cloud, Bit 4: Cloud Shadow and Bits 8–9: Cloud Confidence from the Quality Assessment (QA) Pixel Bitmask band were used to evaluate the quality of the pixels []. Using the CFMASK algorithm, clouds and cloud shadows were suppressed. The QA band was validated using Bits 8–9 as confidence levels, as this reflects a more realistic measure of the cloud extensions present in the images []. Using the GEE platform, we calculated the Soil Vegetation Adjustment Index (SAVI) as an indirect measure of the density of the vegetation cover, an index that discriminates the soil factor (Figure 2a). Equation (1) was structured in GEE for the estimation of SAVI [].
S A V I = N i r R e d N i r + R e d + L x ( 1 + L )
where Nir and Red correspond to the near-infrared and red bands (reflectance), respectively. The ground adjustment factor (L) was assigned a constant value of 0.5, following [].
Figure 2. Workflow for the annual estimation of (a) SAVI during the period 2011–2020, (b) Mann–Kendall (MK) trend for the change in vegetation density in the Sian Ka’an Biosphere Reserve and (c) analysis of legal instruments in the Caribbean and the study area and their relationship with land use change (LUC).
The trend of vegetation density change in the coastal dune, represented by annual raster layers with SAVI values, was assessed with the Mann–Kendall (MK) test in RStudio software Ver. 1.4.1106 [], using the package Kendall []. This Kendall correlation can be expressed as tau = S/D; tau can include values from −1 to 1 (Equation (2)), where
S = { i < j } ( s i g n x j x i   x   s i g n y j y i )
and D = n(n − 1)/2. S is called the score, and D is the denominator and the maximum possible value of S. The trend is statistically significant if the value of p (sl) is <0.05 (Figure 2b). The tau band (τ) value of MK was interpreted following Silva [] and Fassnacht et al. [] as vegetation recovery (1), disturbed vegetation (−1) and vegetation stability (0). The hypotheses of the MK test were as follows. H0: There is no significant trend in vegetation cover. H1: There is a significant trend in vegetation cover. The resulting multiyear vegetation density geospatial layers for NZ and SZ were then linked with the geolocation of land use change authorizations (X, Y, WGS84/UTM16N) (Figure 2c), and the health status of vegetation in such areas was estimated with MK τ values in QGIS software version 3.36 and OriginPro version 9.8.0.200 for visualization [,].
With the DJI Mavic 2 Zoom RPAS model with a 1/2.3-inch sensor and 12 megapixel camera in a 90° zenith position, with front and side overlap parameters of 75% and 70%, respectively and a ground sampling distance (GSD) of 2.18 cm/px, data on coastal dune geomorphology were extracted in the NZ and SZ of the SKBR. Linear exploratory overflights parallel to the coast at a height of ~120 m below the permitted limit according to the applicable regulations [] were planned over the coastal dune ecosystem documenting the anthropogenic impact induced in the study zones, covering a distance of ~44 km for the NZ and ~35 km for the SZ, respectively.
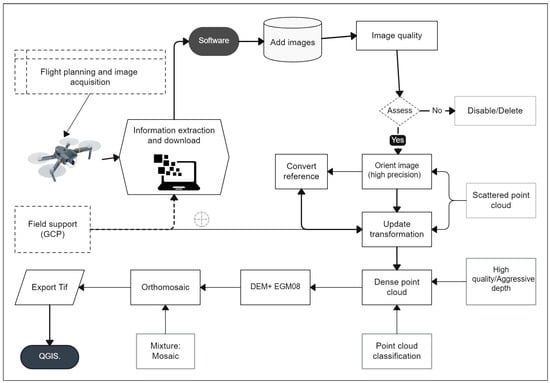
From the overflight data, we generated orthomosaics and digital elevation models (DEMs) using the Agisoft Metashape Professional software version 2.0.2. for Windows (Figure 3) []. Supported by the NASA SRTM Digital Elevation 30 m collection [] and the Terrain Profile tool of the Profile tool plugin version 4.2.6 for QGIS [], terrain profile graphs (m) parallel to the coast were generated in areas with tourist infrastructure and adjacent areas with natural conditions to determine the fragmentation and/or elimination of the coastal dune caused by land use change authorizations.
Figure 3. Workflow of processing images obtained from exploratory field overflights for the NZ and SZ in the SKBR with RPAS. Abbreviations, DEM: digital elevation model; GCP: Ground Control Point; EGM08: Earth Gravitational Model 2008.

3. Results

3.1. Coastal Dunes in the Federal, State and Local Environmental Legislation in the Mexican Caribbean

At the federal level, we found that out of nine legal instruments related to coastal areas, only four laws are related to coastal dunes: LGEEPA, General Law of Human Settlements, Territory Planning and Urban Development, General Law on Climate Change and the General Law of Wildlife (Table 1). We also found two legal instruments, the NMX-AA-120-SCFI-2016 of voluntary application and the POEMyRGMyMC of obligatory application, both postulating restrictions and limitations for the use or modification of coastal dunes. The General Law for the Integral and Sustainable Management of Coastal Zones [] is specifically aimed at the protection and sustainable development of coastal dunes (as indicated in the Article 1 fraction III; Article 2, fraction XI; Article 6, fraction X and XIX, Articles 68 and 71 fraction VII). However, this law has undergone discussions in the Mexican Chamber of Deputies, yet it remains unresolved, resulting in no legal impact within the Mexican coastal zone [,].
At the state level, we found that the Law of Human Settlements, Territory Planning and Urban Development of the State of Quintana Roo (Table 1) is the only law that considers the coastal dune ecosystem. We additionally identified nine regulatory programs, either POEL or POET, circumscribed to the municipalities of Quintana Roo that regulate directly or indirectly the coastal dune. In the POEL and POET of Quintana Roo, ecological criteria and concepts highlighting perspectives and definitions of coastal dunes are available in their own glossary of terms (Figure 4).
Figure 4. Ecological planning programs of the Mexican Caribbean with number of ecological criteria and concepts (in its glossary) related to coastal dune vegetation.
The POELBJ displays the highest number of criteria (22) related to coastal dunes, followed by POELOPB and POELMC with 15 and 14 criteria, respectively (Figure 4). All others have <10 criteria for coastal dune conservation and protection. The POELBJ and POELOPB provide a more comprehensive definition for the coastal dunes referring to this ecosystem as “Relief of accumulation of sand in the form of a ridge, usually gently sinuous, but with an orientation to the prevailing wind that makes them parallel to each other”. This definition is strengthened by introducing terms of the coastal dune stages such as embryo dunes and primary, secondary and tertiary dunes. These definitions constitute the clearest description of coastal dunes for the Mexican Caribbean.
The SKBR is regulated by the POEZCRBSK. This program regulates the use, development and resource exploitation of the coastal zone in the biosphere reserve []. The POEZCRBSK divides Sian Ka’an into Environmental Management Units (UGAs) which are territorial delimitations that specifically define the uses and exploitation pattern according to the availability of its natural resources. For Sian Ka’an, there are 28 UGAs in existence, 162 specific criteria and 11 different land uses allowed for economic development including aquaculture, agriculture, human settlement, construction, equipment and infrastructure, flora and fauna, forestry, industry, ecosystem management, livestock and tourism. In the north (NZ) of the SKBR, 13 UGAs regulate land use (Figure 5a), whereas in the south (SZ), 5 UGAs regulate land use changes (Figure 5b).
Figure 5. Distribution and area coverage of Environmental Management Units (UGAs) of the POETZCRBSK in (a) the north (NZ) and (b) south (SZ) and Sub-zones of the Management Program (PM-RBSK) in (c) the north (NZ) and (d) south (SZ) of the Sian Ka’an Biosphere Reserve. The sub-zones were modified to show their incidence in the coastal zone only. Abbreviations are as follows (acronyms in Spanish): Human Settlement (Ah), Protected Natural Area (Anp), Flora and fauna (Ff), Tourism (Tu), Human Settlement (Ah), Sustainable Use of Marine-Coastal Natural Resources Boca Paila (SAS-CMBP), Special Coastal Use (SAEC), Coastal-Marine Preservation (SPCM), Tzigual Preservation (SP1), Xamach Preservation (SP4).
We found six specific criteria in the UGAs of our study area, partially or conditionally regulating the infrastructure and activities in the coastal dune (Table S1, Supplementary Material). Other 25 different criteria were also found allowing the removal of vegetation in this area, thus inducing potential geomorphological changes in the coastal dune (Table S2). Another regulatory instrument of Sian Ka’an is the Management Program of the SKBR (PM-RBSK) (Figure 5c,d) []. It establishes core and buffer zones and six sub-zones, indicating the activities that are allowed in relation to their natural resources. The PM-RBSK contains at least 84 administrative rules of different applications in the Reserve. Within the administrative rules, 13 of them allow the geomorphological modification of the dune and the removal of vegetation in this ecosystem (Table S3).

3.1.1. Land Use Change Authorizations in the SKBR

For the period from 2011 to 2020, a total of 29 projects granted authorization for land use change and vegetation removal in the SKBR (Table S4). Among these, 10 were related to Supporting Technical Studies (ETJ), and 19 were categorized as DTU-B (Figure 6a). In the northern zone, 24 projects and 5 projects in the southern zone were developed. The main types of land use change authorizations were for residential houses and resort villas.
Figure 6. Projects involving coastal dune modification authorized by SEMARNAT in the Sian Ka’an Biosphere Reserve (SKBR) during 2011–2020. (a) Supporting Technical Studies (ETJs) and Unified Technical Documents type B (DTU-B) permission for land use change and vegetation removal in the north and south of the SKBR, (b) Surface area and type of vegetation affected by land use change authorizations. Abbreviations as follows: coastal dune (CD).
A total of 5.03 ha in the coastal dunes zone were modified in the SKBR during 2011–2020 (Figure 6b). The removal of palm tree and coastal dune vegetation resulted in an annual average of 0.2 ha, with the exception of a single authorization in September 2015 that accounted for a total of 3.15 ha for a resort villa’s land use in the UGA Tu-25 (Figure 5a,b) and the SAEC sub-zone (Figure 5c,d). Both were located in the southern zone of the SKBR.

3.1.2. Analysis of Vegetation Cover Trends Using the SAVI and Relative Influence of Land Change Allowances

Satellite imagery analysis showed SAVI values ranging from −0.77 to 0.66 during 2011–2020 in the north and south of SKBR. SAVI values were spatially variable within raster layers generated each year. The MK test based on the SAVI values demonstrated significant trends in the vegetation density cover in the NZ (p < 0.0003) and SZ (p < 0.0006) of the SKBR. Figure 7 shows the trend in vegetation change in the northern zone and the influence of authorized projects during 2011–2020. In Figure 7a–e, the negative trends corresponded with areas with land use change authorizations. SAVI τ-band values ranged between −1, 0 and 1 in such areas, suggesting severe to moderate reduction in vegetation. Figure 7f shows a representative area of the NZ of SKBR in which different states of vegetation cover area were observed. In this area, predominant negative trends were associated with housing infrastructure; however, no records of authorized land use changes were found during the study period.
Figure 7. Mann–Kendall (MK) trend for coastal vegetation cover in the northern coastal dune of SKBR during 2011–2020. (af) show the trends in vegetation change based on SAVI values in areas with authorized land use change projects. Difference in pixel colors represent τ-band values based on SAVI values. Blue crosses show representative locations of projects. The blue symbol, with month and year legend, corresponds to authorized projects. The arrows indicate the geographic location of the affected areas of each box within the central map.
Figure 8 shows overall negative MK tendencies (−1, 0, 1) for vegetation density change in sites with land use change authorization. As seen in Figure 8b,f, at least two projects were consistent with a neutral tendency (0) of the vegetation. The trend in Figure 8a,c–e varies but, for most of the cases, shows negative trend values, consistent with housing infrastructure and disturbed areas with vegetation patches and bare soil exposure, even for zones lacking authorized projects.
Figure 8. Mann–Kendall (MK) trend for coastal vegetation cover in the southern coastal dune of SKBR during 2011–2020. (af) show the trends in vegetation change based on SAVI values in areas with authorized land use change projects. Difference in pixel colors represent the τ-band values based on SAVI values. Blue crosses show representative locations of projects. The blue crossescorrespond to authorized projects (month and year) and the arrows indicate the geographic location of the areas with land use change authorizations and the respective correspondence with detailed orthophotographs.
The reference geospatial coordinate for each project is only illustrative, as it represents a vertex of some polygon that could delimit an access road, artificial wetland, housing basements, or similar structures. Every project displays variable extensions.

3.1.3. Analysis of the Geomorphology of Coastal Dunes Using RPAS

The exploratory overflights retrieved 2328 aerial images, out of which, 1358 images corresponded to the NZ and 970 images to the SZ. An ortomosaic was produced at a resolution of 4.33 cm/pix for the NZ and 4.31 cm/pix for the SZ. With the DEM, we determined the relief in natural areas, and those at a resolution of 8.61 cm/pix for the NZ and 8.65 cm/pix for the SZ were used to calculate the terrain profile.
Figure 9a–f shows a decrease in vegetation cover associated with authorizations for infrastructure (tourist infrastructure, subdivisions, single-family homes and tourist activities buildings) in NZ. Most vegetation was substituted by palm trees. The DEM shows heterogeneous heights and dissimilar extensions, according to the topographic profile of the dune, but, consistently, a decrease in the height of up to ±2 m of coastal dunes, coinciding with the same areas with land use change authorized.
Figure 9. Northern zone of the Sian Ka’an Biosphere Reserve, showing the orthomosaic obtained with RPAS. (af) show an illustrative close-up of the zones with land use authorizations. Graph and red lines represent an estimation of the topographic profile of the dunes, based on a digital elevation model. The arrows indicate the geographical location of detailed ortophotograps.
Figure 10a–f shows a vegetation cover pattern in the SZ; a drastic decrease in vegetation cover was observed compared with adjacent natural environments, and most native species were substituted by coconut palm. The DEM, similarly, in the NZ shows heterogeneous heights and dissimilar extensions of the dune, but consistent decrease in the height of up to ±2 m on the dune were observed.
Figure 10. Southern zone of the Sian Ka’an Biosphere Reserve, showing the orthomosaic obtained with RPAS. (af) show an illustrative close-up of the zones with land use authorizations. Graph and red lines represent an estimation of the topographic profile of the dunes based on a digital elevation model. The arrows indicate the geographical location of detailed ortophotograps.

4. Discussion

4.1. The Coastal Dune and Its Regulation in the Caribbean

In the Wider Caribbean, coastal zones and dune ecosystems are highly threatened because of the high touristic potential and the establishment of infrastructure without strict regulations. In this region, similar to Mexico, specific regulations for coastal dunes conservation are scarce, and they are protected indirectly as part of the coastal zone regulation. In Cuba, Costa Rica, El Salvador, República Dominicana, Panamá, Honduras and Guatemala, coastal zones are protected through a compendium of laws and regulations for environmental management, which includes the coastal zone, but, in most cases, are unspecific and open to interpretation [,,,,,,,,,]. According to Aguilar-Rojas and Iza [], in Belize, there are no specific laws or regulations for coastal management, but there exist sectorial laws and Acts that regulate the sustainable development of specific environments, such as coastal areas. In Colombia, the National Environmental Policy for the Sustainable Development of Ocean Spaces and Coastal and Island Zones of Colombia—PNAOCI—has strengthened the sustainable development of the coastal zone and its coastal dunes in the Caribbean [], but still at a regional level, a multinational and integrative regulation of coastal zones and its dunes is necessary, as they are considered among the most vulnerable and threatened ecosystems in the Caribbean []. In the case of Mexico, the strength of the current legislation for coastal zone protection is the priority, since marine littorals cover ~11,122 linear km in the Pacific and Atlantic Ocean including the Sea of Cortez, Gulf of Mexico and Caribbean Sea [,].

4.2. The Coastal Dune and Its Regulation in Federal Laws in the Mexican Caribbean

In the Mexican Caribbean, within the environmental legal framework, at the federal level, we identified four laws regarding coastal dunes and each of them addresses this ecosystem from a different perspective (Table 1). The General Law on Climate Change was reformed in 2020 but does not provide a descriptive concept of coastal dune ecosystem (Article 26, section XI) []. The General Law of Human Settlements, Territory Planning and Urban Development states that dune ecosystems must be considered in protection initiatives when formulating new Official Mexican Standards; however, in is not mandatory in this law, and it remains as a recommendation only (Article 9, Section 2) []. Similarly, the General Wildlife Law indicates that coastal dunes are important ecosystems that interact with wetlands and mangrove vegetation (Article 60Ter) [].
On 23 April 2018, with a legal reform and the addition of provisions to the LGEEPA (Article 3 section XIII Bis), the concept of coastal ecosystems was introduced, individually recognizing the coastal dune system []. The General Law for Sustainable Forest Development (LGDFS) [] does not specifically include coastal dune vegetation, despite describing procedures of the removal of vegetation on coastal dunes through the ETJ and DTU-B instruments (Figure 6a,b). In addition to national laws, other federal regulations, such as Official Mexican Standards (NOM), Mexican Technical Standards (NMX), Mexican general environmental land use management program (POEGT) and Mexican general ecological and regional program for the Gulf of Mexico and Caribbean Sea (POEMyRGMyMC), establish national guidelines for the sustainable development of coastal dunes [,]. The NMX-AA-120-SCFI-2006 [], later reformed to NMX-AA-120-SCFI-2016 [], on its Subsections 5.3.4 and 5.9.2 prohibited the existence of infrastructure in the coastal dunes and established that any infrastructure must be located at least 5 m behind the secondary dunes’ ridge, but these sections were eliminated in the reform of 2017 []. This elimination opened the way for the establishment of diverse infrastructure on the topographic profile of the coastal dunes, leaving the criteria of sustainable use of this ecosystem to stakeholders. Furthermore, Sections 5.3, 5.11 and 5.13 of the NXM-AA-120-SCFI-2016 concerning coastal infrastructure, security, and services, the entire coastal dune ecosystem is considered for protection; however, the establishment or development of works and/or activities in the topographic profile of coastal dunes (primary and secondary dune) is permitted [].
On the other hand, the POEGT only mentions the coastal zone and its potential incorporation into the sustainability guidelines of the territory []. In the POEMyRGMyMC, the coastal dune ecosystem is considered as “part of the fragile ecosystems and under high pressure from human activities” [].
This uncertainty in the applicability of national laws in coastal areas finally benefits land use changes in coastal dunes. Therefore, the federal legislation pertaining to the protection and sustainable use of coastal dunes is inadequate. Notably, all federal laws fail to provide a clear definition of the coastal dune environment, and the proposed regulations are essentially recommendations from third-party legislations. One of the most important shortcomings of federal law is that dunes are not considered as a focal point for coastal management, overlooking its dynamism and ecological interaction, which benefit associated ecosystems.

4.3. The Coastal Dune and Its Regulation in State Laws in the Mexican Caribbean (Quintana Roo State)

In the environmental legislation of the State of Quintana Roo, the term “coasts” is used to broadly determine the ecosystem under protection and the strategies and regulations outlined for management; nevertheless, as the law becomes more specific, the term becomes more ambiguous (Table 1). On the Climate Change Action Law of the State of Quintana Roo [], for example, the term “coast” does not specify to what type of ecosystem or vegetation it refers (Article 27 first paragraph).
In the Law of Human Settlements, Territory Planning and Urban Development of the State of Quintana Roo, the term “coastal dune ecosystem” is defined in accordance with the regulation concerning urbanization and mitigation actions in case of any land modification (Article 105, section IV and XIV). The definition for “coastal dune ecosystem” provided in this law lacks a detailed analysis of its geomorphology and clear delineation of its importance and functionality []. The Law of Ecological Equilibrium and Protection of the Environment of the State of Quintana Roo [] and the Forest Law of the State of Quintana Roo [] do not consider the term and conceptualization of coastal dunes and entirely excludes regulations for this ecosystem.
In the Territorial Ecological Planning Programs (POET) at the municipal level, the term coastal dune ecosystem is frequently used but barely defined in most cases. In the POETRCCT, the term “coastal dune” is defined as a “dynamic series of sandy mounds in various stages of stability, elongated in shape and located parallel to the tidal line”; therefore, its legislative protection is only established by its relative geographical position and not by its geomorphology, ecosystem functionality and coastal protection services []. The same happens with the POELMIM, POETRCM, POELMC and POELMS [,,,]. The POELBJ and POELMOPB consider the topographic profile of coastal dunes and stages but fail to provide integrative regulation of the coastal dune and only offer partial regulations for the different stages of the coastal dune [,]. The ambiguity of these instruments can promote profound alterations of the coastal dune, leading to erosion and fragmentation of the coastal dunes.
Regulatory instruments for the sustainable development of a territory are important, since demographic growth in urban areas has rapidly expanded to coastal areas, resulting in more unstable and threatened ecosystems [,,,,]. The activities that most impact and/or modify the CD in the Mexican Caribbean are those related to the vegetation remotion for land use change, sand extraction and fragmentation for different purposes [,,,,].

4.4. The Coastal Dune and Its Regulation in the SKBR (Case Study)

The Ecological Planning Program for the Coastal Zone of the Sian Ka’a Biosphere Reserve (POEZCRBSK) and the Sian Ka’an Biosphere Reserve Management Program (PM-RBSK) are the instruments that regulate the protection and land use modification on the coastal dune of the reserve [,]. Both instruments allow the removal of vegetation and coastal dunes and the introduction of non-native species for reforestation under specific criteria and administrative rules, respectively.
Currently, it has been observed that criterion Ah-17 of the POEZCRBSK allows for merging privately owned properties, and as a result, this is used to achieve greater beachfront area for public or private properties, increasing the area allowed for construction and vegetation remotion. This criterion needs to be amended to reduce the surface area susceptible to modification [].
On the Sian Ka’an Biosphere Reserve Management Program (PM-RBSK), twelve administrative rules (ARs) allow the removal of vegetation and the establishment of constructions such as access road, single-family house and artificial wetlands, among others (Table S3) []. The AR66, surprisingly, establishes that reforestation can be with coconut palm varieties (Cocos nucifera) in the SPCM, SAEC and SAS-CMBP sub-zones, despite this being a non-native species. The introduction or increase of coconut palm has negative effects on the distribution of native flora typical of the coastal dunes [,].
In the federal, state and local legislations, there is a clear intention to preserve coastal zones and their dunes, but as the regulations become more specific, the uncertainty on how to enforce them increases (Table 1). In the Mexican Caribbean, an integrated and transversal definition of the coastal zone and dunes is needed, as a starting point for an integrative legislation in which environmental preservation is the focal point. This definition must be extended to all related legislation at all levels of the government, as it can minimize misinterpretations by landowners and infrastructure developers. An easily accessible guideline for assessing the size and amplitude of dunes at various developmental stages can serve as a valuable tool for landowners and environmental and project assessors.

Land Use Change and Its Impact on the Vegetation and Morphology of the Coastal Dune in the SKBR

In the SKBR, satellite imagery and Mann–Kendall trends show that, in at least 90% of areas with authorized projects, the historical trend is negative, suggesting either progressive or accelerated loss of vegetation during the last 10 years (Figure 7 and Figure 8). Deforestation has a detrimental effect on coastal dunes, leading to increased erosion from winds and storms. Ultimately, this diminishes the protective and ecological qualities of the dunes [,]. This same analysis illustrates that the alteration of coastal vegetation is not only limited to areas with authorized projects but is also evident in areas lacking ETJs or DTU-Bs authorizations, and therefore, extensive vegetation has been removed (Figure 9 and Figure 10). This removal can be related to two mutually non-exclusive processes, such as climate change and anthropogenic activities. In the Caribbean, climate change modifies wind, rain, storms and hurricanes towards a higher intensity and frequency [,]. This region is currently considered one of the most vulnerable regions in the world to the potential increase in hurricane activity and frequency, with expected environmental and economic effects at the regional scale [,,]. It is known that hurricanes and storms modify the geomorphology of coastal dunes [] and local vegetation, affecting both the coastal margin and further inland, creating sequential scenarios of environmental reorganization [,]. With the increase in hurricane and storm intensity, it is expected that the coastal dune of the Mexican Caribbean will be at risk, especially in areas with previous anthropogenic modification []. However, the potential damage of hurricane and storms is usually mitigated by the seed dispersion and plant germination in the short term, and we assume that hydrometeorological events cannot solely be the cause of trends of vegetation loss in the Mexican Caribbean.
On the other hand, the anthropogenic activities that cause coastal dune modification are primarily attributed to the removal of vegetation and changes in dune geomorphology, which are common practices of landowners (Figure 6b, Figure 9 and Figure 10) []. In the Mexican Caribbean, dunes are typically considered a negative feature for tourism, as they decrease the scenic view and represent barriers to mobility; therefore, they are usually eliminated by moving the sand to create perfectly flat properties [,,]. This small-scale modification is being replicated more frequently in the SKBR, as the increase in tourism in the region demands more space for touristic activities, thus causing an increase in the surface area modified and affecting, at a large scale, the geomorphology and vegetation of coastal dunes. The RPAS overflight and terrain profiles evidenced that land use changes and infrastructure development have a detrimental effect on the coastal dune geomorphology. We estimated a remotion of up to 2 m on the elevation of frontal dunes and its practical elimination in areas with authorized land use change, compared with adjacent zones where the condition was less perturbed. We assumed that not only the frontal dune is eliminated but so are all other dunes in different state of development. In the SKBR, this mechanism of local modification of coastal dune is still perceivable as its status as a reserve impedes large-scale modification of coastal zones. In the northern zone of the Mexican Caribbean in which the coastal zone is almost all dedicated to tourism, coastal dunes are rarely observed, but this may not be a natural condition but a consequence of lack of strict regulation, surveillance and severe anthropogenic effects [,]. In the southern part of the Mexican Caribbean, this pattern is being replicated as tourism is increasing, as well as the infrastructure on the beachfront []. Consequences of the elimination of dunes and vegetation are already observed in the Mexican Caribbean, such as sand loss, beach surface area reduction and more intense effects of hurricane and storms in the local area [,,]. In 2006, the first beach nourishment took place in this region, with 2.7 million cubic meters of sand placed on touristic beaches, with an investment of USD 19 million; later, a second event took place in 2010 []. By 2017, four projects of sand nourishment were proposed with a cost of USD 147 million but, in most cases, still remain to be developed [].
For the SKBR, we observed that ETJs and DTU-B are filed only when infrastructure is to be developed, and this may be the main reason for the limited number of permissions processed and authorized during the last 10 years (Figure 6a). In addition, the removal of vegetation is locally conducted; however, legal authorizations in most cases are not requested (Figure 6b). The coastal dune is therefore highly threatened in the SKBR, and its degradation is a result of poor regulations both at the state and local level, combined with limited compliance monitoring programs []. This trend of coastal dune alteration is widespread in the Mexican Caribbean, where most dunes are currently fragmented or already eroded [,,,]. Martínez et al. [,] and Guimarais et al. [] observed that in the coasts of the Mexican Caribbean, only half percent is conserved or slightly degraded, and the rest has mixed uses. In addition, ~23% of dune ecosystems have settlements, and ~50% are affected by urban and tourist agricultural uses. Martínez et al. [], Elizondo et al. [] and Rojas-Correa and Palafox-Muñoz [] indicated that the SKBR, despite being a protected natural area with two instruments that regulate it, has shown an increase in the construction of houses, hotels and roads of access for tourism development, affecting ~48.5% of its surface including coastal dunes. Elizondo et al. [] recorded the increase in areas with disturbed mangroves by ~30.7%, derived from these activities. Despite the existing legal regulations in the Mexican Caribbean and the instruments that organize the territorial space and regulate the change in land use, deficiency and low effectiveness in the conservation and protection of the coastal dune ecosystem are detected. Since poor planning and subjectivity in the application of different legal instruments have resulted in different uses of land on the coasts for accelerated urban development, they have caused the elimination, fragmentation and modification of the coastal dune ecosystem. At this moment, it is complicated to establish the real magnitude of coastal dune alteration throughout time as historical data on location, state of development and amplitude of coastal dunes are not available. However, pristine regions in the SKBR may serve as baseline models to estimate the degree of alteration in the Mexican Caribbean.

5. Conclusions

At the federal level, the environmental laws recognize and establish the legal foundations for the rights of ecosystems and their resources within the Mexican territory, with the aim of promoting a healthy environment and sustainable development. However, the specific analysis of the current environmental standards and laws reveals that the established regulations for the coastal dune ecosystem and associated vegetation are ambiguous, and there is no specific baseline regulation that serves as a link for state and/or municipal legislations. It is suggested that the current NMX-AA-120-SCFI-2016 standard, of voluntary application, be changed to an Official Mexican Standard to demand mandatory compliance. However, prior to that, in the NMX-AA-120-SCFI-2016 Subsection’s 5.3.4 and 5.9.2 must be reconsidered to widely encompass local ecological planning programs. As observed in the regulatory instruments that govern the state (POEL and/or POET), these tend to fall into contradictions of uses and/or environmental policies, even with future works and/or activities to be implemented. These contradictions are usually for the benefit of the infrastructure developers and landowners, normally allowing the removal of coastal vegetation or modification of the topographic profile of the dune. The MK trend analysis revealed that areas with a negative trend were consistent with disturbed areas which had previously been authorized for land use change in the northern and southern zones of the SKBR. The overflights with RPAS effectively demonstrated that land use change and vegetation remotion influence the coastal dune geomorphology. We detected a loss of elevation of the coastal dunes of up to 2 m in areas with land use change, compared with natural adjacent little-perturbed zones. This is a trend that is replicated more frequently in the SKBR and all over the Mexican Caribbean. This study highlights the need of new and up-to-date regulations in the Mexican Caribbean that preserve the coastal natural environments and the coastal dune, taking into account social, economic and environmental requirements to achieve true sustainable development in this region.

Supplementary Materials

The following supporting information can be downloaded at: https://www.mdpi.com/article/10.3390/land13091533/s1, Table S1. Specific criteria of the Territorial Ecological Management Programs of the Sian Ka’an Biosphere Reserve (POETZCRBSK) regulating the use of the coastal dune. Table S2. Ecological Planning Program for the Coastal Zone of the Sian Ka’an Biosphere Reserve (POECZSKBR), general and specific criteria related to coastal dune ecosystem. Table S3. Specific administrative rules established in the Management Program of the Sian Ka’an Biosphere Reserve allowing modification of the coastal dune and its vegetation. Table S4. Authorized permissions for land use change in the northern zone (NZ) and southern zone (SZ) of the Sian Ka’an Biosphere Reserve during 2011–2020, with surface area and type of vegetation affected.

Author Contributions

Conceptualization: E.G.-S., S.C., J.A.S.-S., C.A.V.-S., J.M.T.-C., A.M.-Q., L.Q.C.-P., J.M.C.-P. and L.M.-G.; methodology: E.G.-S. and S.C.; formal analysis: E.G.-S. and S.C.; writing—original draft preparation: E.G.-S. and S.C.; writing—review and editing: E.G.-S., S.C., J.A.S.-S. and C.A.V.-S.; visualization: E.G.-S., S.C., J.M.T.-C., L.Q.C.-P., J.M.C.-P., L.M.-G. and A.M.-Q. All authors have read and agreed to the published version of the manuscript.

Funding

This research was funded by the National Technology of Mexico under Project number 20864.24-P., and by CONHACYT through grant number 561503 to the first author.

Data Availability Statement

Data used in this study are available upon request to the authors.

Acknowledgments

We thank the institutions and people who made this research possible. SEMARNAT provided information on land use change projects on forest lands in the state of Quintana Roo. We deeply acknowledge Norma Angélica Caballero Suaste, Rocío Maricruz Carballo Parra and Erick Alfredo Mis Mondragón for their valuable comments on the legal analysis of this work at the federal and state level. Thanks to Víctor Manuel Ku Chuc and Luis Antonio Mora Tembre for their support in the field work. We thank three anonymous reviewers for constructive comments that helped to improve the manuscript.

Conflicts of Interest

The authors declare that there are no conflicts of interest that may affect third parties in relation to the publication of this article.

References

  1. Lara-Lara, R.; Arreola-Lizarraga, J.; Calderon-Aguilera, L.; Camacho-Ibar, V.; Lanza-Espino, D.L.G.; Escofet-Giansone, A.; Espejel, I.; Guzmán-Arroyo, M.; Ladah, L.; López-Hernández, M.; et al. Los Ecosistemas Costeros, Insulares y Epicontinentales. J. Comp. Cap. Nat. México 2008, 1, 109–134. Available online: https://www.researchgate.net/publication/312370705_Los_ecosistemas_costeros_insulares_y_epicontinentales (accessed on 1 May 2023).
  2. Martínez, M.L.; Pérez-Maqueo, O.; Vázquez, G.; Landgrave, R. Warmer Temperature and Spatiotemporal Dynamics during Primary Succession on Tropical Coastal Dunes. Plants 2022, 11, 3029. [Google Scholar] [CrossRef] [PubMed]
  3. Palacios-Hernández, E.; Montes-Aréchiga, J.M.; Brito-Castillo, L.; Carrillo, L.; Julián-Caballero, S.; Avalos-Cueva, D. Interannual Variability in the Coastal Zones of the Gulf of California. Climate 2023, 11, 132. [Google Scholar] [CrossRef]
  4. Gayosso-Soto, E.; Cohuo, S.; Sánchez-Sánchez, J.A.; Villegas-Sánchez, C.A.; Castro-Pérez, J.M.; Cutz-Pool, L.Q.; Macario-González, L. Coastal Dune Vegetation Dynamism and Anthropogenic-Induced Transitions in the Mexican Caribbean during the Last Decade. Plants 2024, 13, 1734. [Google Scholar] [CrossRef]
  5. Vega Zepeda, A.; Viruel, R.M.L. Monitoreo de arrecifes coralinos de Xcalak, Quintana Roo, México; Amigos de Sian Ka’an: Cancún, México, 2000; Volume 1, pp. 1–31. Available online: https://www.crc.uri.edu/download/xcalak_ReefMonitoring_compare_1999_2000.pdf (accessed on 1 May 2023).
  6. Silva-Casarín, R.; Villatoro-Lacouture, M.M.; Ramos Durón, F.J.; Pedroza-Paez, D.; Ortiz-Pérez, M.A.; Mendoza-Baldwin, E.G.; Delgadillo-Calzadilla, M.A.; Escudero-Castillo, M.C.; Félix-Delgado, A.; Cid-Salinas, A. Caracterización de La Zona Costera y Planeamiento de Elementos Técnicos Para La Elaboración de Criterios de Regulación y Manejo Sustentable; UNAM-SEMARNAT: Ciudad de México, México, 2014; Volume I, ISBN 978-607-02-6287-6. Available online: https://agua.org.mx/biblioteca/caracterizacion-de-la-zona-costera-y-planeamiento-de-elementos-tecnicos-para-la-elaboracion-de-criterios-de-regulacion-y-manejo-sustentable/ (accessed on 1 May 2023).
  7. Martínez, M.L.; Moreno-Casasola, P.; Espejel, I.; Jiménez-Orocio, O.; Infante-Mata, D.; Rodríguez-Revelo, N. Diagnóstico de Las Dunas Costeras de México; Comisión Nacional Forestal: Ciudad de México, México, 2014; ISBN 978-607-8383-17-7. Available online: https://www.cienagasyhumedales.org/diagnosticoge (accessed on 1 May 2023).
  8. Martínez, M.; Lithgow, D.; Vázquez, G.; Garcia-Franco, J.G. Capítulo 18. Diagnóstico de Las Necesidades y Probabilidades de Restauración En Las Dunas Costeras de Quintana Roo. In Experiencias Mexicanas en la Restauración de los Ecosistemas; UNAM/CRIM/UAEM/CONABIO: Ciudad de México, México, 2016; pp. 409–431. ISBN 978-607-02-8157-0. Available online: https://www.researchgate.net/publication/313790640_Capitulo_18_Diagnostico_de_las_necesidades_y_probabilidades_de_restauracion_en_las_dunas_costeras_de_Quintana_Roo (accessed on 1 May 2023).
  9. Viera-Pérez, M.; Hernández-Calvento, L.; Hesp, P.A.; Santana-del Pino, A. Effects of Artificial Light on Flowering of Foredune Vegetation. Ecology 2019, 100, e02678. [Google Scholar] [CrossRef]
  10. Guimarais, M.; Zúñiga-Ríos, A.; Cruz-Ramírez, C.J.; Chávez, V.; Odériz, I.; van Tussenbroek, B.I.; Silva, R. The Conservational State of Coastal Ecosystems on the Mexican Caribbean Coast: Environmental Guidelines for Their Management. Sustainability 2021, 13, 2738. [Google Scholar] [CrossRef]
  11. Galacho-Jiménez, F.B.; Reyes-Corredera, S. Spatial Analysis Model for the Evaluation of the Territorial Adequacy of the Urban Process in Coastal Areas. Land 2024, 13, 109. [Google Scholar] [CrossRef]
  12. Barragán, J.M.; de Andrés, M. Analysis and Trends of the World’s Coastal Cities and Agglomerations. Ocean Coast. Manag. 2015, 114, 11–20. [Google Scholar] [CrossRef]
  13. Barragán, J.M.; de Andrés, M. Expansión Urbana En Las Áreas Litorales de América Latina y Caribe. Rev. Geogr. Norte Gd. 2016, 64, 129–149. [Google Scholar] [CrossRef]
  14. Burke, L.; Kura, Y.; Kassem, K.; Revenya, C.; Spalding, M.; McAllister, D. Pilot Analysis of Global Ecosystems: Coastal Ecosystems; World Resources Institute: Washington, DC, USA, 2001; ISBN 978-1-56973-458-2. Available online: https://www.wri.org/research/pilot-analysis-global-ecosystems-coastal-ecosystems (accessed on 5 May 2024).
  15. Martínez, M.L.; Intralawan, A.; Vázquez, G.; Pérez-Maqueo, O.; Sutton, P.; Landgrave, R. The Coasts of Our World: Ecological, Economic and Social Importance. Ecol. Econ. 2007, 63, 254–272. [Google Scholar] [CrossRef]
  16. Cortés, J. Coral Reefs of the Americas: An Introduction to Latin American Coral Reefs. In Latin American Coral Reefs; Cortés, J., Ed.; Elsevier Science: Amsterdam, The Netherlands, 2003; pp. 1–7. [Google Scholar] [CrossRef]
  17. SEDETUR ¿Cómo Vamos En Turismo? | Qroo.Gob.Mx. Available online: https://preview.qroo.gob.mx/sedetur/como-vamos-en-turismo (accessed on 4 July 2024).
  18. Franklin, G.L.; Torres-Freyermuth, A.; Medellin, G.; Allende-Arandia, M.E.; Appendini, C.M. The Role of the Reef–Dune System in Coastal Protection in Puerto Morelos (Mexico). Nat. Hazards Earth Syst. Sci. 2018, 18, 1247–1260. [Google Scholar] [CrossRef]
  19. de Almeida, L.R.; Silva, R.; Martínez, M.L. The Relationships between Environmental Conditions and Parallel Ecosystems on the Coastal Dunes of the Mexican Caribbean. Geomorphology 2022, 397, 108006. [Google Scholar] [CrossRef]
  20. SEMARNAT-CONANP. Programa de Manejo Complejo Sian Ka’an: Reserva de la Biosfera Sian Ka’an, Área de Protección de Flora y Fauna Uaymil y Reserva de la Biosfera Arrecifes de Sian Ka’an; SEMARNAT-CONANP: Ciudad de México, México, 2014; Volume 1, Available online: https://simec.conanp.gob.mx/pdf_libro_pm/97_libro_pm.pdf (accessed on 5 May 2023).
  21. DOF. DECRETO Por el que Declara Como Área que Requiere la Protección, mejoramiento, Conservación y Restauración de sus Condiciones Ambientales la Superficie Denominada Reserva de La Biósfera Sian Ka’an, Ubicada en los Municipios de Cozumel y Felipe Carrillo Puerto, Q. Roo; Diario Oficial de la Federación: Ciudad de México, México, 1986; Available online: https://simec.conanp.gob.mx/pdf_decretos/97_decreto.pdf (accessed on 5 May 2024).
  22. DOF. ACUERDO Por el que se da a Conocer el Resumen del Programa de Manejo del Área Natural Protegida con el Carácter de Reserva de la Biosfera Sian Ka An; Diario Oficial de la Federación: Ciudad de México, México, 2015; Available online: https://www.dof.gob.mx/nota_detalle.php?codigo=5379437&fecha=23/01/2015#gsc.tab=0 (accessed on 5 May 2024).
  23. Cabrera-Borraz, J.G.; Arroyo-Arcos, L.; Segrado-Pavón, R.G.; Colín-Olivares, O. Instrumentos de gestión de áreas naturales protegidas y participación comunitaria. Rev. Geográfica América Cent. 2018, 3, 263–280. [Google Scholar] [CrossRef]
  24. Sanromualdo-Collado, A.; García-Romero, L.; Peña-Alonso, C.; Hernández-Cordero, A.I.; Ferrer-Valero, N.; Hernández-Calvento, L. Spatiotemporal Analysis of the Impact of Artificial Beach Structures on Biogeomorphological Processes in an Arid Beach-Dune System. J. Environ. Manag. 2021, 282, 111953. [Google Scholar] [CrossRef] [PubMed]
  25. Bezaury-Creel, J. Participatory coastal and Marine Management in Quintana Roo, Mexico. J. Pesisir Lautan 1999, 2, 51–59. Available online: https://www.researchgate.net/publication/236960897_Participatory_Coastal_and_Marine_Management_in_Quintana_Roo_Mexico (accessed on 1 May 2024).
  26. Hersperger, A.M.; Oliveira, E.; Pagliarin, S.; Palka, G.; Verburg, P.; Bolliger, J.; Grădinaru, S. Urban Land-Use Change: The Role of Strategic Spatial Planning. Glob. Environ. Chang. 2018, 51, 32–42. [Google Scholar] [CrossRef]
  27. Bazant-Fabre, O.; Bonilla-Moheno, M.; Martínez, M.L.; Lithgow, D.; Muñoz-Piña, C. Land Planning and Protected Areas in the Coastal Zone of Mexico: Do Spatial Policies Promote Fragmented Governance? Land Use Policy 2022, 121, 106325. [Google Scholar] [CrossRef]
  28. POE. Ley de Asentamientos Humanos, Ordenamiento Territorial y Desarrollo Urbano Del Estado de Quintana Roo; Periodico Oficial del Estado: Quintana Roo, México, 2023; Available online: https://www.congresoqroo.gob.mx/leyes/191/ (accessed on 5 July 2024).
  29. Carmona-Lara, M.C. Criterios normativos para el ordenamiento ecológico. Boletín Mex. Derecho Comp. 1993, 78, 1–28. [Google Scholar]
  30. Ramírez-García, A.G.; Cruz-León, A.; Morales-Carrillo, N.; Monterroso-Rivas, A.I.; Ramírez-García, A.G.; Cruz León, A.; Morales Carrillo, N.; Monterroso Rivas, A.I. El ordenamiento ecológico territorial instrumento de política ambiental para la planeación del desarrollo local. Estud. Soc. 2016, 26, 69–99. Available online: https://www.scielo.org.mx/scielo.php?script=sci_arttext&pid=S0188-45572016000200069 (accessed on 1 May 2024).
  31. SEMA. Bitácora Ambiental; Secretaría de Ecología y Medio Ambiente: Chetumal, Quintana Roo, México, 2023; Available online: http://bitacora-ambiental.semaqroo.gob.mx/ (accessed on 5 July 2024).
  32. INEGI. División Municipal; Quintana Roo, Instituto Nacional de Estadística y Geografía: Ciudad de México, México, 2020; Available online: https://cuentame.inegi.org.mx/monografias/informacion/qroo/territorio/div_municipal.aspx?tema=me&e=23 (accessed on 5 July 2024).
  33. Ojeda, A.B. Análisis geohistórico de la turistificación de Quintana Roo en México, en los últimos cien años (1920–2020). Rev. Geogr. Norte Gd. 2024, 87, 1–22. Available online: https://ojs.uc.cl/index.php/RGNG/article/view/47941 (accessed on 15 May 2024).
  34. Alcérreca-Huerta, J.C.; Cruz-Ramírez, C.J.; de Almeida, L.R.; Chávez, V.; Silva, R. Interconnections between Coastal Sediments, Hydrodynamics, and Ecosystem Profiles on the Mexican Caribbean Coast. Land 2022, 11, 524. [Google Scholar] [CrossRef]
  35. Gayosso Soto, E. Estructura Espacial de la Vegetación de Duna Costera de la Zona Norte y sur de la Reserva de la Biosfera de Sian Ka’an, Quin-tana Roo, México. Tesis de Maestría, TecNM Campus Chetumal, Chetumal, México, 2015. Available online: https://www.researchgate.net/publication/350823829_ESTRUCTURA_ESPACIAL_DE_LA_VEGETACION_DE_DUNA_COSTERA_DE_LA_ZONA_NORTE_Y_SUR_DE_LA_RESERVA_DE_LA_BIOSFERA_DE_SIAN_KAAN_QUINTANA_ROO_MEXICO (accessed on 15 June 2023).
  36. Elizondo, N.C.; Infante-Mata, D.C.; Rincón-Pérez, M.; García-Alfaro, R.; Islebe, G.A.; Valdéz, M.; Troche-Souza, C.H.; Camacho-Sandoval, T.; Weissenberger, H.; López-Merlín, D. Diagnóstico Sobre El Estado Actual Del Ecosistema de Duna Costera En La Costa Norte, Centro y Sur de La Reserva de La Biosfera Sian Ka’an; Comisión Nacional de Áreas Naturales Protegidas: Cancún, México, 2016; p. 245. Available online: https://iefectividad.conanp.gob.mx/i-efectividad/I-efectividad%20atendido/RB%20Sian%20Ka’an/DOCUMENTOS/DIAGNOSTICO%20DEL%20ESTADO%20ACTUAL%20DE%20LAS%20DUNAS%20COSTERAS%20RBSK%202016.pdf (accessed on 1 March 2023).
  37. DOF. Ley de Aguas Nacionales; Diario Oficial de la Federación: Ciudad de México, México, 1993; Available online: https://www.diputados.gob.mx/LeyesBiblio/ref/lan.htm (accessed on 5 July 2024).
  38. DOF. Ley Federal del Mar; Diario Oficial de la Federación: Ciudad de México, México, 1986; Available online: https://www.diputados.gob.mx/LeyesBiblio/ref/lfm.htm (accessed on 5 July 2024).
  39. DOF. Ley General Del Equilibrio Ecológico y La Protección al Ambiente; Diario Oficial de la Federación: Ciudad de México, México, 1988; Available online: https://www.diputados.gob.mx/LeyesBiblio/ref/lgeepa.htm (accessed on 5 July 2024).
  40. DOF. Ley General de Desarrollo Forestal Sustentable; Diario Oficial de la Federación: Ciudad de México, México, 2018; Available online: https://www.diputados.gob.mx/LeyesBiblio/ref/lgdfs.htm (accessed on 5 July 2024).
  41. DOF. Ley General de Asentamientos Humanos, Ordenamiento Territorial y Desarrollo Urbano; Diario Oficial de la Federación: Ciudad de México, México, 2016; Available online: https://www.diputados.gob.mx/LeyesBiblio/ref/lgahotdu.htm (accessed on 5 July 2024).
  42. DOF. Ley General de Bienes Nacionales; Diario Oficial de la Federación: Ciudad de México, México, 2021; Available online: https://www.diputados.gob.mx/LeyesBiblio/ref/lgbn.htm (accessed on 5 July 2024).
  43. DOF. Ley General de Cambio Climático; Diario Oficial de la Federación: Ciudad de México, México, 2012; Available online: https://www.diputados.gob.mx/LeyesBiblio/ref/lgcc.htm (accessed on 5 July 2024).
  44. DOF. Ley General de Pesca y Acuacultura Sustentables; Diario Oficial de la Federación: Ciudad de México, México, 2007; Available online: https://www.diputados.gob.mx/LeyesBiblio/ref/lgpas.htm (accessed on 5 July 2024).
  45. DOF. Ley General de Vida Silvestre; Diario Oficial de la Federación: Ciudad de México, México, 2000; Available online: https://www.diputados.gob.mx/LeyesBiblio/ref/lgvs.htm (accessed on 5 July 2024).
  46. DOF. DECLARATORIA de Vigencia de La Norma Mexicana NMX-AA-120-SCFI-2006; Diario Oficial de la Federación: Ciudad de México, México, 2006; Available online: https://www.dof.gob.mx/nota_detalle.php?codigo=4921248&fecha=06/07/2006#gsc.tab=0 (accessed on 5 July 2024).
  47. CONAGUA. Playas limpias: Normatividad en Playas Limpias; CONAGUA: Ciudad de México, México, 2022; Available online: https://app.conagua.gob.mx/transparencia/Contenido.aspx?n1=8&n2=109&n3=458&n4=1473 (accessed on 5 July 2024).
  48. DOF. ACUERDO por el que se Expide el Programa de Ordenamiento Ecológico General del Territorio; Diario Oficial de la Federación: Ciudad de México, México, 2012; Available online: https://dof.gob.mx/nota_detalle.php?codigo=5267334&fecha=07/09/2012#gsc.tab=0 (accessed on 5 July 2024).
  49. DOF. ACUERDO por el que se Expide la Parte Marina del Programa de Ordenamiento Ecológico Marino y Regional del Golfo de México y Mar Caribe y se da a Conocer la Parte Regional del Propio Programa; Diario Oficial de la Federación: Ciudad de México, México, 2012; Available online: https://dof.gob.mx/nota_detalle.php?codigo=5279084&fecha=24/11/2012#gsc.tab=0 (accessed on 5 July 2024).
  50. POE. Ley de Acción de Cambio Climático En El Estado de Quintana Roo; Periodico Oficial del Estado: Quintana Roo, México, 2013; Available online: https://www.congresoqroo.gob.mx/leyes/8/ (accessed on 6 July 2024).
  51. POE. Ley del Equilibrio Ecológico y La Protección al Ambiente del Estado de Quintana Roo; Periodico Oficial del Estado: Quintana Roo, México, 2018; Available online: https://www.congresoqroo.gob.mx/leyes/22/ (accessed on 5 July 2024).
  52. POE. Ley de Pesca Responsable y Acuacultura para el Estado de Quintana Roo; Periodico Oficial del Estado: Quintana Roo, México, 2013; Available online: https://www.congresoqroo.gob.mx/leyes/64/ (accessed on 6 July 2024).
  53. POE. Ley de Quemas y Prevención de Incendios Forestales para el Estado de Quintana Roo; Periodico Oficial del Estado: Quintana Roo, México, 2014; Available online: https://www.congresoqroo.gob.mx/leyes/63/ (accessed on 5 July 2024).
  54. POE. Ley de Responsabilidad Ambiental del Estado de Quintana Roo; Periodico Oficial del Estado: Quintana Roo, México, 2022; Available online: https://www.congresoqroo.gob.mx/leyes/263/ (accessed on 5 July 2024).
  55. POE. Ley de Vida Silvestre para el Estado de Quintana Roo; Periodico Oficial del Estado: Quintana Roo, México, 2012; Available online: https://www.congresoqroo.gob.mx/leyes/60/ (accessed on 5 July 2024).
  56. POE. Ley para el Desarrollo Forestal Sustentable del Estado de Quintana Roo; Periodico Oficial del Estado: Quintana Roo, México, 2023; Available online: https://www.congresoqroo.gob.mx/leyes/287/ (accessed on 5 July 2024).
  57. POE. POET Corredor Cancún-Tulúm; Periodico Oficial del Estado: Quintana Roo, México, 2001; Available online: http://bitacora-ambiental.semaqroo.gob.mx/index.php/gallery/region-corredor-cancun (accessed on 5 July 2024).
  58. POE. POET de la Región Costera de la Reserva Biosfera de Sian Ka’an; Periodico Oficial del Estado: Quintana Roo, México, 2002; Available online: http://bitacora-ambiental.semaqroo.gob.mx/index.php/gallery/region-costera-sian-kaan (accessed on 5 July 2024).
  59. POE. POET de la Región de Laguna Bacalar; Periodico Oficial del Estado: Quintana Roo, México, 2005; Available online: http://bitacora-ambiental.semaqroo.gob.mx/index.php/gallery/region-laguna-de-bacalar (accessed on 5 July 2024).
  60. POE. POET de la Región Costa Maya; Periodico Oficial del Estado: Quintana Roo, México, 2006; Available online: http://bitacora-ambiental.semaqroo.gob.mx/index.php/gallery/region-costa-maya (accessed on 5 July 2024).
  61. POE. Programa de Ordenamiento Ecológico Local del Municipio de Cozumel; Periodico Oficial del Estado: Quintana Roo, México, 2008; Available online: http://bitacora-ambiental.semaqroo.gob.mx/index.php/gallery/municipio-de-cozumel (accessed on 5 July 2024).
  62. POE. Programa de Ordenamiento Ecológico Local del Municipio de Isla Mujeres; Periodico Oficial del Estado: Quintana Roo, México, 2008; Available online: http://bitacora-ambiental.semaqroo.gob.mx/index.php/gallery/municipio-de-isla-mujeres (accessed on 5 July 2024).
  63. POE. Programa de Ordenamiento Ecológico Local del Municipio de Solidaridad; Periodico Oficial del Estado: Quintana Roo, México, 2009; Available online: http://bitacora-ambiental.semaqroo.gob.mx/index.php/gallery/municipio-de-solidaridad (accessed on 5 July 2024).
  64. POE. Programa de Ordenamiento Ecológico Local del Municipio de Benito Juárez; Periodico Oficial del Estado: Quintana Roo, México, 2014; Available online: http://bitacora-ambiental.semaqroo.gob.mx/index.php/gallery/municipio-de-benito-juarez (accessed on 5 July 2024).
  65. POE. Programa de Ordenamiento Ecológico Local del Municipio de Othón P. Blanco; Periodico Oficial del Estado: Quintana Roo, México, 2015; Available online: http://bitacora-ambiental.semaqroo.gob.mx/index.php/gallery/municipio-de-othon-p-blanco (accessed on 5 July 2024).
  66. DOF. ACUERDO por el que se Expiden los Lineamientos y Procedimientos para Solicitar en un Trámite Único Ante la Secretaría de Medio Ambiente y Recursos Naturales las Autorizaciones en Materia de Impacto Ambiental y en Materia Forestal que se Indican y se Asignan las Atribuciones Correspondientes en los Servidores Públicos que se Señalan; Diario Oficial de la Federación: Ciudad de México, México, 2010; Available online: https://dof.gob.mx/nota_detalle.php?codigo=5172045&fecha=22/12/2010#gsc.tab=0 (accessed on 5 July 2024).
  67. USGS. Landsat 4-7 Collection 2 (C2) Level 2 Science Product (L2SP) Guide. Available online: https://www.usgs.gov/media/files/landsat-4-7-collection-2-level-2-science-product-guide (accessed on 18 April 2024).
  68. Gorelick, N.; Hancher, M.; Dixon, M.; Ilyushchenko, S.; Thau, D.; Moore, R. Google Earth Engine: Planetary-Scale Geospatial Analysis for Everyone. Remote Sens. Environ. 2017, 202, 18–27. [Google Scholar] [CrossRef]
  69. Huete, A.R. A Soil-Adjusted Vegetation Index (SAVI). Remote Sens. Environ. 1988, 25, 295–309. [Google Scholar] [CrossRef]
  70. RStudio, T. RStudio: Integrated Development for R; Windows. 2021. Available online: https://posit.co/download/rstudio-desktop/ (accessed on 1 March 2023).
  71. McLeod, A.I. Kendall Rank Correlation and Mann-Kendall Trend Test. R Package Kendall 2022, 602, 1–10. Available online: https://cran.r-project.org/web/packages/Kendall/Kendall.pdf (accessed on 15 March 2023).
  72. Silva, D.G. da Evolução Paleoambiental dos Depósitos de Tanques em Fazenda Nova, Município de Brejo da Madre de Deus—Pernambuco. Available online: https://repositorio.ufpe.br/handle/123456789/6938 (accessed on 18 April 2024).
  73. Fassnacht, F.E.; Schiller, C.; Kattenborn, T.; Zhao, X.; Qu, J. A Landsat-Based Vegetation Trend Product of the Tibetan Plateau for the Time-Period 1990–2018. Sci Data 2019, 6, 78. [Google Scholar] [CrossRef]
  74. QGIS. QGIS Maindenhead, Windows. 2024. Available online: https://www.qgis.org/es/site/ (accessed on 5 July 2024).
  75. OriginLab Corporation. Origin(Pro), Windows. 2021. Available online: https://www.originlab.com/origin (accessed on 16 March 2021).
  76. DOF. NORMA Oficial Mexicana NOM-107-SCT3-2019, Que Establece los Requerimientos para Operar un Sistema de Aeronave Pilotada a Distancia (RPAS) en el Espacio Aéreo Mexicano; Diario Oficial de la Federación: Ciudad de México, México, 2018; Available online: https://www.dof.gob.mx/normasOficiales/8006/sct11_C/sct11_C.html (accessed on 1 September 2024).
  77. Agisoft, L. Agisoft Metashape Professional, Windows. 2023. Available online: https://www.agisoft.com/features/professional-edition/ (accessed on 16 March 2023).
  78. Farr, T.G.; Rosen, P.A.; Caro, E.; Crippen, R.; Duren, R.; Hensley, S.; Kobrick, M.; Paller, M.; Rodriguez, E.; Roth, L.; et al. The Shuttle Radar Topography Mission. Rev. Geophys. 2007, 45, 1–33. [Google Scholar] [CrossRef]
  79. Moctezuma, M.; Alcocer, F.; Carmona, M.; Rosete, F. Hacia El Diseño de Una Ley General Para La Gestión Integral y Sustentable de Las Costas Mexicanas; Senado de la República, LXII Legislatura Comisión de Biblioteca y Asuntos Editoriales: Ciudad de México, México, 2013; Available online: https://www.researchgate.net/publication/257825737_Hacia_el_diseno_de_una_Ley_General_para_la_Gestion_Integral_y_Sustentable_de_las_Costas_Mexicanas (accessed on 1 November 2023).
  80. Senado de la República. Ley para la Conservación de Ecosistemas Costeros, Beneficiaría el Interés de la Nación; LIX Legislatura: Ciudad de México, México, 2018; Available online: http://comunicacion.senado.gob.mx/index.php/informacion/boletines/40532-ley-para-la-conservacion-de-ecosistemas-costeros-beneficiaria-el-interes-de-la-nacion.html (accessed on 5 July 2024).
  81. SIL. Iniciativa que Expide la Ley General Para La Gestión Integral y Sustentable de las Zonas Costeras; SIL: Ciudad de México, México, 2020; Available online: http://sil.gobernacion.gob.mx/Librerias/pp_ReporteSeguimiento.php?Seguimiento=4338406&Asunto=4331965 (accessed on 5 July 2024).
  82. SCIJ. Ley Orgánica Del Ambiente N° 7554, Costa Rica. 1995. Available online: http://www.pgrweb.go.cr/SCIJ/Busqueda/Normativa/Normas/nrm_texto_completo.aspx?nValor1=1&nValor2=27738 (accessed on 5 July 2024).
  83. DORH. Ley General Del Ambiente (Decreto No. 104-1993); DORH: República de Honduras, Honduras, 2000; Available online: https://observatoriop10.cepal.org/es/instrumento/ley-general-ambiente-decreto-no-104-1993 (accessed on 5 July 2024).
  84. DORN. Ley General Del Medio Ambiente y Los Recursos Naturales (Ley No. 217). DORN: República de Nicaragua, Nicaragua, 2008; Available online: https://observatoriop10.cepal.org/es/instrumento/ley-general-ambiente-recursos-naturales-ley-no-217 (accessed on 5 July 2024).
  85. Rey-Santos, O.; Cruz-Sardiñas, T.; López-García, A.C.; Whittle, D.; Kanepa, C. Manual de Legislación Ambiental Para La Gestión de La Zona Costera de Cuba; Fundación John D. y Catherine T. MacArthur, y el Fondo J.M. Kaplan: Habana, Cuba, 2008; Available online: https://www.edf.org/sites/default/files/9619_EDF_CubaHandbook_Spanish.pdf (accessed on 5 July 2024).
  86. Aguilar-Rojas, G.; Iza, A. Derecho ambiental en Centroamérica. Tomo I; Serie de Política y Derecho Ambiental; UICN: Suiza, Switzerland, 2009; Volume 1, ISBN 978-2-8317-1077-8. Available online: https://bibliotecaambiental.ambiente.gob.sv/documentos/derecho-ambiental-en-centroamerica-tomo-i/ (accessed on 1 November 2023).
  87. Caviedes-Sánchez, V.; Arenas-Granados, P.; Carrasco Navas-Parejo, J. Una Contribución a La Política Pública Para El Manejo Costero Integrado de Honduras: Análisis Diagnóstico. Rev. Gestão Costeira Integr. 2014, 14, 645–662. [Google Scholar] [CrossRef]
  88. ALRS. Ley Del Medio Ambiente (Decreto No. 233); ALRS: República de El Salvador, Salvador, 2015; Available online: https://observatoriop10.cepal.org/es/instrumento/ley-medio-ambiente-decreto-no-233 (accessed on 5 July 2024).
  89. GORP. Ley General Del Ambiente (Ley No. 41); GORP: República de Panamá, Panamá, 2015; Available online: https://observatoriop10.cepal.org/es/instrumento/ley-general-ambiente-ley-no-41 (accessed on 5 July 2024).
  90. Cabrera-Nuñez, A.A.; Andino-Rubial, A.R.; Valdés-Madera, L.; Gallardo-Martínez, D. La Legislación Ambiental en Cuba: Necesidad de ampliar tutela medioambiental en la legislación Penal. Avances 2020, 22, 290–310. Available online: https://dialnet.unirioja.es/servlet/articulo?codigo=7925385 (accessed on 15 November 2023).
  91. Estrucplan. Marco Legal Latinoamérica: República de Costa Rica. 2023. Available online: https://estrucplan.com.ar/marco-legal-latinoamerica-republica-de-costa-rica/ (accessed on 5 July 2024).
  92. Ramírez-Martínez, A.; López-Rodríguez, A.C.; González-Delgadillo, A.M. Context and Development of the Coastal Marine Environmental Management In Colombia. Rev. Costas 2021, 6, 55–74. [Google Scholar] [CrossRef]
  93. Collantes-Chávez-Costa, A.; Alanis-Rodríguez, E.; Yam-Uicab, O.; López-Contreras, C.; Sarmiento-Muñoz, T.; Tapia-Muñoz, J.L. Composition, Structure and Diversity of Coastal Vegetation in the Northeastern of Cozumel, Mexico. Bot. Sci. 2019, 97, 135–147. [Google Scholar] [CrossRef]
  94. Yáñez-Arancibia, A. Impactos Del Cambio Climático Sobre La Zona Costera; INECOL-INE-SEMARNAT: México City, México, 2010; ISBN 978 607-7579-17-5. Available online: http://centro.paot.org.mx/index.php/acervo/123-libro-digital/324-impactos-del-cambio-climatico-sobre-la-zona-costera (accessed on 15 November 2023).
  95. DOF. ACUERDO mediante el cual se expide la Política Nacional de Mares y Costas de México; Diario Oficial de la Federación: Ciudad de México, México, 2018; Available online: https://dof.gob.mx/nota_detalle.php?codigo=5545511&fecha=30/11/2018#gsc.tab=0 (accessed on 5 July 2024).
  96. DOF. DECLARATORIA de vigencia de la Norma Mexicana NMX-AA-120-SCFI-2016; Diario Oficial de la Federación: Ciudad de México, México, 2017; Available online: https://www.dof.gob.mx/nota_detalle.php?codigo=5464463&fecha=07/12/2016#gsc.tab=0 (accessed on 5 July 2024).
  97. Seingier, G.; Espejel, I.; Fermán-Almada, J.L. Cobertura Vegetal y Marginación en la Costa Mexicana. Investig. Ambient. 2009, 1, 54–69. Available online: https://www.researchgate.net/publication/229054553_Cobertura_vegetal_y_marginacin_en_la_costa_mexicana (accessed on 5 July 2024).
  98. Ochoa Jiménez, C.; Camacho Sanabria, J.; Sanabria, C.; Rosalia, C.; José, I.; Juan Pérez, J.; Servón, P. Expansión Urbana y Cambios de Cobertura/Uso Del Suelo En Playa Del Carmen, Quintana Roo, México (1985–2015). Geogr. Sist. Inf. Geogr. 2020, 18, 1–18. Available online: https://www.researchgate.net/publication/349762363_Expansion_urbana_y_cambios_de_coberturauso_del_suelo_en_playa_del_Carmen_Quintana_Roo_Mexico_1985-2015 (accessed on 5 July 2024).
  99. Rodríguez-Revelo, N.; Espejel, I.; Acéves-Calderón, P.; Leyva, C.; Ojeda-Revah, L.; Sánchez-Vázquez, M.A. Análisis retrospectivo de la duna costera El Socorro, Baja California, México. Soc. Ambiente 2019, 21, 155–183. [Google Scholar] [CrossRef]
  100. Feagin, R.A.; Figlus, J.; Zinnert, J.C.; Sigren, J.; Martínez, M.L.; Silva, R.; Smith, W.K.; Cox, D.; Young, D.R.; Carter, G. Going with the Flow or against the Grain? The Promise of Vegetation for Protecting Beaches, Dunes, and Barrier Islands from Erosion. Front. Ecol. Environ. 2015, 13, 203–210. [Google Scholar] [CrossRef] [PubMed]
  101. De Battisti, D.; Griffin, J.N. Below-Ground Biomass of Plants, with a Key Contribution of Buried Shoots, Increases Foredune Resistance to Wave Swash. Ann. Bot. 2020, 125, 325–334. [Google Scholar] [CrossRef] [PubMed]
  102. Stennett-Brown, R.K.; Stephenson, T.S.; Taylor, M.A. Caribbean Climate Change Vulnerability: Lessons from an Aggregate Index Approach. PLoS ONE 2019, 14, e0219250. [Google Scholar] [CrossRef]
  103. Vosper, E.L.; Mitchell, D.M.; Emanuel, K. Extreme Hurricane Rainfall Affecting the Caribbean Mitigated by the Paris Agreement Goals. Environ. Res. Lett. 2020, 15, 104053. [Google Scholar] [CrossRef]
  104. Manuel-Navarrete, D.; Pelling, M.; Redclift, M. Critical Adaptation to Hurricanes in the Mexican Caribbean: Development Visions, Governance Structures, and Coping Strategies. Glob. Environ. Chang. 2011, 21, 249–258. [Google Scholar] [CrossRef]
  105. Burgess, C.P.; Taylor, M.A.; Spencer, N.; Jones, J.; Stephenson, T.S. Estimating Damages from Climate-Related Natural Disasters for the Caribbean at 1.5 °C and 2 °C Global Warming above Preindustrial Levels. Reg. Environ. Chang. 2018, 18, 2297–2312. [Google Scholar] [CrossRef]
  106. Lewis, C.T. Climate Change and the Caribbean: Challenges and Vulnerabilities in Building Resilience to Tropical Cyclones. Climate 2022, 10, 178. [Google Scholar] [CrossRef]
  107. Feagin, R.A.; Innocenti, R.A.; Bond, H.; Wengrove, M.; Huff, T.P.; Lomonaco, P.; Tsai, B.; Puleo, J.; Pontiki, M.; Figlus, J.; et al. Does Vegetation Accelerate Coastal Dune Erosion during Extreme Events? Sci. Adv. 2023, 9, eadg7135. [Google Scholar] [CrossRef]
  108. López-Marrero, T.; Heartsill-Scalley, T.; Rivera-López, C.F.; Escalera-García, I.A.; Echevarría-Ramos, M. Broadening Our Understanding of Hurricanes and Forests on the Caribbean Island of Puerto Rico: Where and What Should We Study Now? Forests 2019, 10, 710. [Google Scholar] [CrossRef]
  109. Perdomo-Velázquez, H.; Andresen, E.; Vega, E.; Schondube, J.E.; Cuarón, A.D. Effects of Hurricanes on the Understory Forest Birds of Cozumel Island. Trop. Conserv. Sci. 2020, 10, 1–14. [Google Scholar] [CrossRef]
  110. Escudero-Castillo, M.; Felix-Delgado, A.; Silva, R.; Mariño-Tapia, I.; Mendoza, E. Beach Erosion and Loss of Protection Environmental Services in Cancun, Mexico. Ocean Coast. Manag. 2018, 156, 183–197. [Google Scholar] [CrossRef]
  111. Cador, C.E.M.C.; Ferreira, A.P.S. Causas y efectos de un destino no sustentable: Caso playas públicas de Cancún, Quintana Roo. El Periplo Sustentable 2016, 31, 1–16. Available online: https://www.scielo.org.mx/scielo.php?script=sci_arttext&pid=S1870-90362016000200006 (accessed on 27 August 2024).
  112. Martell, R.; Mendoza, E.; Mariño-Tapia, I.; Odériz, I.; Silva, R. How Effective Were the Beach Nourishments at Cancun? J. Mar. Sci. Eng. 2020, 8, 388. [Google Scholar] [CrossRef]
  113. Monterroso-Salvatierra, N. La Insustentabilidad Del Turismo Sustentable. In Desarrollo Insostenible: Gobernanza, Agua y Turismo; Ciclos y Tendencias en el Desarrollo de México; Universidad de Guadalajara: Guadalajara, I México; UCLA Program on Mexico: Los Ángeles, CA, USA; Profmex/World: Pacific Palisades, CA, USA; J. Pablos: México City, México, 2011; p. 357. Available online: https://searchworks.stanford.edu/view/9428583 (accessed on 15 November 2023)ISBN 978-607-711-021-7.
  114. Rojas-Correa, A.; Palafox-Muñoz, A. La apropiación social del territorio en la Reserva de la Biosfera Sian Ka’an. Études Caribéennes 2018, 41, 1–21. [Google Scholar] [CrossRef]
  115. Rojas-Correa, A.; Palafox-Muñoz, A. Turismo y acumulación de capital: Una mirada a la Reserva de la Biosfera Sian Ka’an. Íconos Rev. Cienc. Soc. [CrossRef]
Disclaimer/Publisher’s Note: The statements, opinions and data contained in all publications are solely those of the individual author(s) and contributor(s) and not of MDPI and/or the editor(s). MDPI and/or the editor(s) disclaim responsibility for any injury to people or property resulting from any ideas, methods, instructions or products referred to in the content.

Article Metrics

Citations

Article Access Statistics

Multiple requests from the same IP address are counted as one view.