Evaluating a New Relative Phenological Correction and the Effect of Sentinel-Based Earth Engine Compositing Approaches to Map Fire Severity and Burned Area
Abstract
:1. Introduction
1.1. Evaluation of Spectral Indices to Map Fire Severity and Perimeter, Particularly for Sentinel-2
1.2. Evaluation of Compositing Techniques and Period for Fire Severity and Perimeter Mapping
1.2.1. Comparison of the Effects of Compositing Techniques for Fire Severity and Burned area Mapping
1.2.2. Assessment of the Influence of Compositing Period for Mapping Initial Fire Severity and Burned Area Perimeter
1.3. Development of a Spatially Variable Automated Phenological Correction
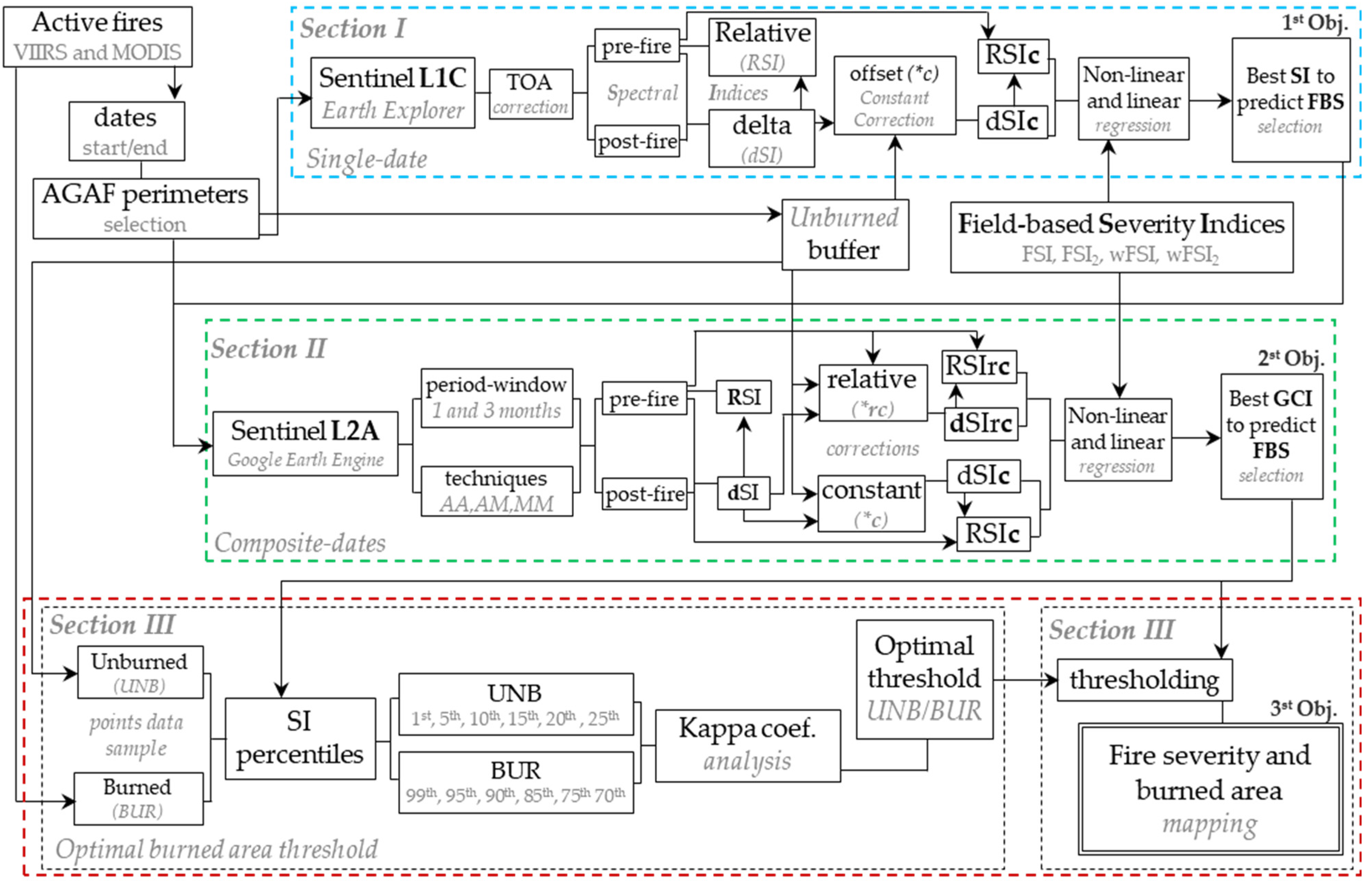
2. Materials and Methods
2.1. Study Area
2.2. Field Sampling of Fire Severity
2.3. Remotely Sensed Data
2.3.1. Aggregated Active Fire Perimeters
2.3.2. Sentinel-2 Data
2.3.3. Section I: Comparison of Spectral Indices from Paired Images against Fire Severity
Spectral Indices Analyzed from Paired Sentinel-2 Imagery
| Spectral Index | Equation 1 | Reference 2 | |
|---|---|---|---|
| Burn Area Index for Sentinel-2 | (7) | - | |
| (8) | - | ||
| (9) | - | ||
| (10) | [30] | ||
| Chlorophyll Index red-edge | (11) | [28] | |
| Normalized Burn Ratio | (12) | [26] | |
| (13) | [78] | ||
| (14) | [31] | ||
| (15) | [24] | ||
| (16) | [31] | ||
| Normalized Difference Index | (17) | [110] | |
| (18) | [110] | ||
| Normalized Difference vegetation Index | (19) | [111] | |
| (20) | [112] | ||
| (21) | [113] | ||
| (22) | [111] | ||
| (23) | [29] | ||
| (24) | [114] | ||
| (25) | [29] | ||
| (26) | [29] | ||
| Modified Simple Ratio | (27) | [115] | |
| (28) | - | ||
| (29) | [29] | ||
| (30) | - | ||
2.3.4. Section II: Comparison of GEE Composites for Mapping Fire Severity
GEE Composite Periods and Techniques Analyzed
| Composite Technique | Pre-Fire | Post-Fire |
|---|---|---|
| AA | Average | Average |
| AM | Average | Minimum |
| MM | Minimum | Minimum |
Constant and Relative Phenological Correction
2.4. Predicting Fire Severity from Spectral Indices and Composites
2.5. Fire Severity Thresholds
2.6. Section III: Comparison of GEE Composites for Mapping Burned Area Perimeter
3. Results
3.1. Section I: Correspondence between Field-Based Severity Variables and Spectral Indices from Earth Explorer (Paired Images)
3.2. Section II: Comparison of Google Earth Engine Composites with Varying Period, Technique, and Phenological Correction for Predicting Field-Observed Fire Severity
3.2.1. Correspondence between GEE Composites and Field-Based Severity Indices
3.2.2. Fire Severity Thresholds for Each GEE Composite Technique
3.2.3. Evaluating Phenological Variations for each GEE Composite Period and Technique
3.3. Section III: Evaluating the Effect of Composite Period Length, Technique, and Phenological Correction on the Accuraccy in Mapping the Burned Area Perimeter for each Wildfire
3.3.1. Burned Area Thresholds for Each Composite and Wildfire
3.3.2. Fire Severity Mapping
4. Discussion
4.1. Field-Based Fire Severity Metrics and Paired Images S2 Spectral Indices Correspondence
4.2. Evaluation of GEE Composites for Mapping Fire Severity and Perimeter
4.2.1. Effect of Compositing Technique on Fire Severity and Burned Area Mapping
4.2.2. Effect of Compositing Period on Fire Severity and Perimeter Mapping
4.2.3. Effect of Phenological Corrections on Fire Severity and Burned Area Mapping
5. Conclusions
Supplementary Materials
Author Contributions
Funding
Institutional Review Board Statement
Informed Consent Statement
Data Availability Statement
Acknowledgments
Conflicts of Interest
References
- Lentile, L.B.; Holden, Z.A.; Smith, A.M.; Falkowski, M.J.; Hudak, A.T.; Morgan, P.; Lewis, S.A.; Gessler, P.E.; Benson, N.C. Remote sensing techniques to assess active fire characteristics and post-fire effects. Int. J. Wildland Fire 2006, 15, 319–345. [Google Scholar] [CrossRef]
- Morgan, P.; Keane, R.E.; Dillon, G.K.; Jain, T.B.; Hudak, A.T.; Karau, E.C.; Sikkink, P.G.; Holden, Z.A.; Strand, E.K. Challenges of assessing fire and burn severity using field measures, remote sensing and modelling. Int. J. Wildland Fire 2014, 23, 1045–1060. [Google Scholar] [CrossRef] [Green Version]
- Chuvieco, E.; Mouillot, F.; Van der Werf, G.R.; San Miguel, J.; Tanase, M.; Koutsias, N.; García, M.; Yebra, M.; Padilla, M.; Gitas, I.; et al. Historical background and current developments for mapping burned area from satellite Earth observation. Remote Sens. Environ. 2019, 225, 45–64. [Google Scholar] [CrossRef]
- Mouillot, F.; Schultz, M.G.; Yue, C.; Cadule, P.; Tansey, K.; Ciais, P.; Chuvieco, E. Ten years of global burned area products from spaceborne remote sensing-A review: Analysis of user needs and recommendations for future developments. Int. J. Appl. Earth Obs. 2014, 26, 64–79. [Google Scholar] [CrossRef] [Green Version]
- French, N.H.F.; de Groot, W.J.; Jenkins, L.K.; Rogers, B.M.; Alvarado, E.; Amiro, B.; de Jong, B.; Goetz, S.; Hoy, E.; Hyer, E.; et al. Model comparisons for estimating carbon emissions from North American wildland fires. J. Geophys. Res. 2011, 116, G00K05. [Google Scholar] [CrossRef] [Green Version]
- Prichard, S.; Larkin, N.; Ottmar, R.; French, N.; Baker, K.; Brown, T.; Clements, C.; Dickinson, M.; Hudak, A.; Kochanski, A.; et al. The Fire and Smoke Model Evaluation Experiment—A Plan for Integrated, Large Fire–Atmosphere Field Campaigns. Atmosphere 2019, 10, 66. [Google Scholar] [CrossRef] [Green Version]
- Fernández, C.; Vega, J.A. Modelling the effect of soil burn severity on soil erosion at hillslope scale in the first year following wildfire in NW Spain. Earth Surf. Processes Landf. 2016, 41, 928–935. [Google Scholar] [CrossRef]
- Sobrino, J.A.; Llorens, R.; Fernández, C.; Fernández-Alonso, J.M.; Vega, J.A. Relationship between soil burn severity in forest fires measured in situ and through spectral indices of remote detection. Forests 2019, 10, 457. [Google Scholar] [CrossRef] [Green Version]
- Fernández, C.; Fernández-Alonso, J.M.; Vega, J.A.; Fontúrbel, T.; Llorens, R.; Sobrino, J.A. Exploring the use of spectral indices to assess alterations in soil properties in pine stands affected by crown fire in Spain. Fire Ecol. 2021, 17, 2. [Google Scholar] [CrossRef]
- Vega, J.; Jimenez, E.; Vega, D.; Ortiz, L.; Pérez, J.R. Pinus pinaster Ait. tree mortality following wildfire in Spain. For. Ecol. Manag. 2011, 261, 2232–2242. [Google Scholar] [CrossRef]
- Cansler, C.A.; Hood, S.M.; Varner, J.M.; van Mantgem, P.J.; Agne, M.C.; Andrus, R.A.; Ayres, M.P.; Ayres, B.D.; Bakker, J.D.; Battaglia, M.A.; et al. The Fire and Tree Mortality Database, for empirical modeling of individual tree mortality after fire. Sci. Data 2020, 7, 194. [Google Scholar] [CrossRef] [PubMed]
- Furniss, T.J.; Kane, V.R.; Larson, A.J.; Lutz, J.A. Detecting tree mortality with Landsat-derived spectral indices: Improving ecological accuracy by examining uncertainty. Remote Sens. Environ. 2020, 237, 111497. [Google Scholar] [CrossRef]
- Fernández-García, V.; Fulé, P.Z.; Marcos, E.; Calvo, L. The role of fire frequency and severity on the regeneration of Mediterranean serotinous pines under different environmental conditions. Forest Ecol. Manag. 2019, 444, 59–68. [Google Scholar] [CrossRef]
- Viana-Soto, A.; Aguado, I.; Salas, J.; García, M. Identifying post-fire recovery trajectories and driving factors using landsat time series in fire-prone mediterranean pine forests. Remote Sens. 2020, 12, 1499. [Google Scholar] [CrossRef]
- Fernández-Guisuraga, J.M.; Suárez-Seoane, S.; Calvo, L. Modeling Pinus pinaster forest structure after a large wildfire using remote sensing data at high spatial resolution. For. Ecol. Manag. 2019, 446, 257–271. [Google Scholar] [CrossRef]
- Fernández-Guisuraga, J.M.; Calvo, L.; Fernandes, P.M.; Suárez-Seoane, S. Short-Term Recovery of the Aboveground Carbon Stock in Iberian Shrublands at the Extremes of an Environmental Gradient and as a Function of Burn Severity. Forests 2022, 13, 145. [Google Scholar] [CrossRef]
- Fernández-Manso, A.; Quintano, C.; Roberts, D.A. Burn severity influence on post-fire vegetation cover resilience from Landsat MESMA fraction images time series in Mediterranean forest ecosystems. Remote Sens. Environ. 2016, 184, 112–123. [Google Scholar] [CrossRef]
- Fernández-Guisuraga, J.M.; Suárez-Seoane, S.; Calvo, L. Radiative transfer modeling to measure fire impact and forest engineering resilience at short-term. ISPRS J. Photogramm. Remote Sens. 2021, 176, 30–41. [Google Scholar] [CrossRef]
- Holsinger, L.M.; Parks, S.A.; Saperstein, L.B.; Loehman, R.A.; Whitman, E.; Barnes, J.; Parisien, M.A. Improved fire severity mapping in the North American boreal forest using a hybrid composite method. Remote Sens. Ecol. Conserv. 2021, 8, 222–235. [Google Scholar] [CrossRef]
- Chen, D.; Loboda, T.V.; Hall, J.V. A systematic evaluation of influence of image selection process on remote sensing-based burn severity indices in North American boreal forest and tundra ecosystems. ISPRS J. Photogramm. Remote Sens. 2020, 159, 63–77. [Google Scholar] [CrossRef]
- Chen, D.; Fu, C.; Hall, J.V.; Hoy, E.E.; Loboda, T.V. Spatio-temporal patterns of optimal Landsat data for burn severity index calculations: Implications for high northern latitudes wildfire research. Remote Sens. Environ. 2021, 258, 112393. [Google Scholar] [CrossRef]
- Morresi, D.; Marzano, R.; Lingua, E.; Motta, R.; Garbarino, M. Mapping burn severity in the western Italian Alps through phenologically coherent reflectance composites derived from Sentinel-2 imagery. Remote Sens. Environ. 2022, 269, 112800. [Google Scholar] [CrossRef]
- De Carvalho Júnior, O.A.; Guimarães, R.F.; Silva, C.R.; Gomes, R.A.T. Standardized time-series and interannual phenological deviation: New techniques for burned-area detection using long-term MODIS-NBR dataset. Remote Sens. 2015, 7, 6950–6985. [Google Scholar] [CrossRef] [Green Version]
- Bastarrika, A.; Chuvieco, E.; Martín, M.P. Mapping burned areas from Landsat TM/ETM+ data with a two-phase algorithm: Balancing omission and commission errors. Remote Sens. Environ. 2011, 115, 1003–1012. [Google Scholar] [CrossRef]
- Bastarrika, A.; Alvarado, M.; Artano, K.; Martinez, M.; Mesanza, A.; Torre, L.; Ramo, R.; Chuvieco, E. Bams: A tool for supervised burned area mapping using landsat data. Remote Sens. 2014, 6, 12360–12380. [Google Scholar] [CrossRef] [Green Version]
- Roteta, E.; Bastarrika, A.; Franquesa, M.; Chuvieco, E. Landsat and Sentinel-2 Based Burned Area Mapping Tools in Google Earth Engine. Remote Sens. 2021, 13, 816. [Google Scholar] [CrossRef]
- Roteta, E.; Bastarrika, A.; Ibisate, A.; Chuvieco, E. A Preliminary Global Automatic Burned-Area Algorithm at Medium Resolution in Google Earth Engine. Remote Sens. 2021, 13, 4298. [Google Scholar] [CrossRef]
- Gitelson, A.A.; Gritz, Y.; Merzlyak, M.N. Relationships between leaf chlorophyll content and spectral reflectance and algorithms for non-destructive chlorophyll assessment in higher plant leaves. J. Plant Physiol. 2003, 160, 271–282. [Google Scholar] [CrossRef]
- Fernández-Manso, A.; Fernández-Manso, O.; Quintano, C. SENTINEL-2A red-edge spectral indices suitability for discriminating burn severity. Int. J. Appl. Earth Obs. Geoinf. 2016, 50, 170–175. [Google Scholar] [CrossRef]
- Filipponi, F. BAIS2: Burned Area Index for Sentinel-2. Proceedings 2018, 2, 364. [Google Scholar] [CrossRef] [Green Version]
- Huang, H.; Roy, D.P.; Boschetti, L.; Zhang, H.K.; Yan, L.; Kumar, S.S.; Gomez-Dans, J.; Li, J. Separability analysis of Sentinel-2A multi-spectral instrument (MSI) data for burned area discrimination. Remote Sens. 2016, 8, 873. [Google Scholar] [CrossRef] [Green Version]
- Navarro, G.; Caballero, I.; Silva, G.; Parra, P.C.; Vázquez, Á.; Caldeira, R. Evaluation of forest fire on Madeira Island using Sentinel-2A MSI imagery. Int. J. Appl. Earth Obs. Geoinf. 2017, 58, 97–106. [Google Scholar] [CrossRef] [Green Version]
- Fernández-García, V.; Santamarta, M.; Fernández-Manso, A.; Quintano, C.; Marcos, E.; Calvo, L. Burn severity metrics in fire-prone pine ecosystems along a climatic gradient using Landsat imagery. Remote Sens. Environ. 2018, 206, 205–217. [Google Scholar] [CrossRef]
- García-Llamas, P.; Suarez-Seoane, S.; Fernández-Guisuraga, J.M.; Fernández-García, V.; Fernández-Manso, A.; Quintano, C.; Taboada, A.; Marcos, E.; Calvo, L. Evaluation and comparison of Landsat 8, Sentinel-2 and Deimos-1 remote sensing indices for assessing burn severity in Mediterranean fire-prone ecosystems. Int. J. Appl. Earth Obs. Geoinf. 2019, 80, 137–144. [Google Scholar] [CrossRef]
- Achour, H.; Toujani, A.; Trabelsi, H.; Jaouadi, W. Evaluation and comparison of Sentinel-2 MSI, Landsat 8 OLI, and EFFIS data for forest fires mapping. Illustrations from the summer 2017 fires in Tunisia. Geocarto Int. 2021, 36, 1–20. [Google Scholar] [CrossRef]
- Vega-Nieva, D.J.; Briseño-Reyes, J.; Nava-Miranda, M.G.; Calleros-Flores, E.; López-Serrano, P.M.; Corral-Rivas, J.J.; Montiel-Antuna, E.; Cruz-López, M.I.; Cuahutle, M.; Ressl, R.; et al. Developing models to predict the number of fire hotspots from an accumulated fuel dryness index by vegetation type and region in Mexico. Forests 2018, 9, 190. [Google Scholar] [CrossRef] [Green Version]
- Vega-Nieva, D.J.; Nava-Miranda, M.G.; Calleros-Flores, E.; López-Serrano, P.M.; Briseño-Reyes, J.; López-Sánchez, C.; Corral-Rivas, J.J.; Montiel-Antuna, E.; Cruz-Lopez, M.I.; Ressl, R.; et al. Temporal patterns of active fire density and its relationship with a satellite fuel greenness index by vegetation type and region in Mexico during 2003–2014. Fire Ecol. 2019, 15, 28. [Google Scholar] [CrossRef]
- Briones-Herrera, C.I.; Vega-Nieva, D.J.; Monjarás-Vega, N.A.; Flores-Medina, F.; Lopez-Serrano, P.M.; Corral-Rivas, J.J.; Carrillo-Parra, A.; Pulgarin-Gámiz, M.A.; Alvarado-Celestino, E.; González-Cabán, A.; et al. Modeling and mapping forest fire occurrence from aboveground carbon density in Mexico. Forests 2019, 10, 402. [Google Scholar] [CrossRef] [Green Version]
- Monjarás-Vega, N.A.; Briones-Herrera, C.I.; Vega-Nieva, D.J.; Calleros-Flores, E.; Corral-Rivas, J.J.; López-Serrano, P.M.; Pompa-García, M.; Rodríguez-Trejo, D.A.; Carrillo-Parra, A.; González-Cabán, A.; et al. Predicting forest fire kernel density at multiple scales with geographically weighted regression in Mexico. Sci. Total Environ. 2020, 718, 137313. [Google Scholar] [CrossRef]
- White, J.C.; Wulder, M.A.; Hobart, G.W.; Luther, J.E.; Hermosilla, T.; Griffiths, P.; Coops, N.C.; Hall, R.J.; Hostert, P.; Dyk, A.; et al. Pixel-based image compositing for large-area dense time series applications and science. Can. J. Remote Sens. 2014, 40, 192–212. [Google Scholar] [CrossRef] [Green Version]
- Parks, S.A.; Holsinger, L.M.; Voss, M.A.; Loehman, R.A.; Robinson, N.P. Mean composite fire severity metrics computed with Google Earth Engine offer improved accuracy and expanded mapping potential. Remote Sens. 2018, 10, 879. [Google Scholar] [CrossRef] [Green Version]
- Long, T.; Zhang, Z.; He, G.; Jiao, W.; Tang, C.; Wu, B.; Zhang, X.; Wang, G.; Yin, R. 30 m resolution global annual burned area mapping based on Landsat Images and Google Earth Engine. Remote Sens. 2019, 11, 489. [Google Scholar] [CrossRef] [Green Version]
- Guindon, L.; Bernier, P.; Gauthier, S.; Stinson, G.; Villemaire, P.; Beaudoin, A. Missing forest cover gains in boreal forests explained. Ecosphere 2018, 9, e02094. [Google Scholar] [CrossRef] [Green Version]
- Parks, S.A.; Holsinger, L.M.; Koontz, M.J.; Collins, L.; Whitman, E.; Parisien, M.A.; Loehman, R.A.; Barnes, J.L.; Bourdon, J.F.; Boucher, J.; et al. Giving ecological meaning to satellite-derived fire severity metrics across North American forests. Remote Sens. 2019, 11, 1735. [Google Scholar] [CrossRef] [Green Version]
- Whitman, E.; Parisien, M.A.; Holsinger, L.M.; Park, J.; Parks, S.A. A method for creating a burn severity atlas: An example from Alberta, Canada. Int. J. Wildland Fire 2020, 29, 995–1008. [Google Scholar] [CrossRef]
- Flood, N. Seasonal composite Landsat TM/ETM+ Images using the medoid (a multi-dimensional median). Remote Sens. 2013, 5, 6481–6500. [Google Scholar] [CrossRef] [Green Version]
- Hislop, S.; Haywood, A.; Jones, S.; Soto-Berelov, M.; Skidmore, A.; Nguyen, T.H. A satellite data driven approach to monitoring and reporting fire disturbance and recovery across boreal and temperate forests. Int. J. Appl. Earth Obs. Geoinf. 2020, 87, 102034. [Google Scholar] [CrossRef]
- Soulard, C.E.; Albano, C.M.; Villarreal, M.L.; Walker, J.J. Continuous 1985–2012 Landsat Monitoring to Assess Fire Effects on Meadows in Yosemite National Park, California. Remote Sens. 2016, 8, 371. [Google Scholar] [CrossRef] [Green Version]
- Roy, D.P.; Huang, H.; Boschetti, L.; Giglio, L.; Yan, L.; Zhang, H.H.; Li, Z. Landsat-8 and Sentinel-2 burned area mapping-A combined sensor multi-temporal change detection approach. Remote Sens. Environ. 2019, 231, 111254. [Google Scholar] [CrossRef]
- Pinto, M.M.; Trigo, R.M.; Trigo, I.F.; DaCamara, C.C. A Practical Method for High-Resolution Burned Area Monitoring Using Sentinel-2 and VIIRS. Remote Sens. 2021, 13, 1608. [Google Scholar] [CrossRef]
- Filipponi, F. Exploitation of sentinel-2 time series to map burned areas at the national level: A case study on the 2017 italy wildfires. Remote Sens. 2019, 11, 622. [Google Scholar] [CrossRef] [Green Version]
- Barboza Castillo, E.; Turpo Cayo, E.Y.; de Almeida, C.M.; Salas López, R.; Rojas Briceño, N.B.; Silva López, J.O.; Barrena Gurbillón, M.Á.; Oliva, M.; Espinoza-Villar, R. Monitoring wildfires in the northeastern peruvian amazon using landsat-8 and sentinel-2 imagery in the GEE platform. ISPRS Int. J. Geo-Inf. 2020, 9, 564. [Google Scholar] [CrossRef]
- Anaya, J.A.; Sione, W.F.; Rodríguez-Montellano, A.M. Identificación de áreas quemadas mediante el análisis de series de tiempo en el ámbito de computación en la nube. Revista de Teledetección 2018, 51, 61–73. [Google Scholar] [CrossRef]
- Veraverbeke, S.; Lhermitte, S.; Verstraeten, W.W.; Goossens, R. The temporal dimension of differenced Normalized Burn Ratio (dNBR) fire/burn severity studies: The case of the large 2007 Peloponnese wildfires in Greece. Remote Sens. Environ. 2010, 114, 2548–2563. [Google Scholar] [CrossRef] [Green Version]
- Kato, A.; Thau, D.; Hudak, A.T.; Meigs, G.W.; Moskal, L.M. Quantifying fire trends in boreal forests with Landsat time series and self-organized criticality. Remote Sens. Environ. 2020, 237, 111525. [Google Scholar] [CrossRef]
- Lewis, S.A.; Robichaud, P.R.; Hudak, A.T.; Strand, E.K.; Eitel, J.U.H.; Brown, R.E. Evaluating the Persistence of Post-Wildfire Ash: A Multi-Platform Spatiotemporal Analysis. Fire 2021, 4, 68. [Google Scholar] [CrossRef]
- Key, C.H.; Benson, N.C. Landscape Assessment (LA): Sampling and Analysis Methods. In Firemon: Fire Effects Monitoring and Inventory System; Lutes, D., Keane, R.E., Caratti, J.F., Key, C.H., Benson, N.C., Sutherland, S., Gangi, L., Eds.; RMRS-GTR-164; Rocky Mountain Research Station, US Department of Agriculture, Forest Service: Fort Collins, CO, USA, 2006; pp. LA-1–LA-51. [Google Scholar]
- Picotte, J.J.; Robertson, K.M. Validation of remote sensing of burn severity in south-eastern US ecosystems. Int. J. Wildland Fire 2011, 20, 453–464. [Google Scholar] [CrossRef]
- Wang, L.; Quan, X.; He, B.; Yebra, M.; Xing, M.; Liu, X. Assessment of the Dual Polarimetric Sentinel-1A Data for Forest Fuel Moisture Content Estimation. Remote Sens. 2019, 11, 1568. [Google Scholar] [CrossRef] [Green Version]
- Yebra, M.; Dennison, P.E.; Chuvieco, E.; Riaño, D.; Zylstra, P.; Hunt, E.R., Jr.; Danson, F.M.; Qi, Y.; Jurdao, S. A global review of remote sensing of live fuel moisture content for fire danger assessment: Moving towards operational products. Remote Sens. Environ. 2013, 136, 455–468. [Google Scholar] [CrossRef]
- Zhu, Z.; Key, C.; Ohlen, D.; Benson, N. Evaluate Sensitivities of Burn-Severity Mapping Algorithms for Different Ecosystems and Fire Histories in the United States; Final Report to the Joint Fire Science Program; JFSP 01-1-4-12; Joint Fire Science Program: Boise, ID, USA, 2006; 36p.
- Picotte, J.J.; Robertson, K. Timing constraints on remote sensing of wildland fire burned area in the southeastern US. Remote Sens. 2011, 3, 1680–1690. [Google Scholar] [CrossRef] [Green Version]
- Verbyla, D.L.; Kasischke, E.S.; Hoy, E.E. Seasonal and topographic effects on estimating fire severity from Landsat TM/ETM+ data. Int. J. Wildland Fire 2008, 17, 527–534. [Google Scholar] [CrossRef]
- Saulino, L.; Rita, A.; Migliozzi, A.; Maffei, C.; Allevato, E.; Garonna, A.P.; Saracino, A. Detecting burn severity across mediterranean forest types by coupling medium-spatial resolution satellite imagery and field data. Remote Sens. 2020, 12, 741. [Google Scholar] [CrossRef] [Green Version]
- Loboda, T.; O’neal, K.; Csiszar, I. Regionally adaptable dNBR-based algorithm for burned area mapping from MODIS data. Remote Sens. Environ. 2007, 109, 429–442. [Google Scholar] [CrossRef]
- French, N.H.; Kasischke, E.S.; Hall, R.J.; Murphy, K.A.; Verbyla, D.L.; Hoy, E.E.; Allen, J.L. Using Landsat data to assess fire and burn severity in the North American boreal forest region: An overview and summary of results. Int. J. Wildland Fire 2008, 17, 443–462. [Google Scholar] [CrossRef]
- Picotte, J.J.; Cansler, C.A.; Kolden, C.A.; Lutz, J.A.; Key, C.; Benson, N.C.; Robertson, K.M. Determination of burn severity models ranging from regional to national scales for the conterminous United States. Remote Sens. Environ. 2021, 263, 112569. [Google Scholar] [CrossRef]
- Llorens, R.; Sobrino, J.A.; Fernández, C.; Fernández-Alonso, J.M.; Vega, J.A. A methodology to estimate forest fires burned areas and burn severity degrees using Sentinel-2 data. Application to the October 2017 fires in the Iberian Peninsula. Int. J. Appl. Earth Obs. Geoinf. 2021, 95, 102243. [Google Scholar] [CrossRef]
- Kolden, C.A.; Smith, A.M.; Abatzoglou, J.T. Limitations and utilisation of Monitoring Trends in Burn Severity products for assessing wildfire severity in the USA. Int. J. Wildland Fire 2015, 24, 1023–1028. [Google Scholar] [CrossRef]
- Parks, S.A.; Dillon, G.K.; Miller, C. A New Metric for Quantifying Burn Severity: The Relativized Burn Ratio. Remote Sens. 2014, 6, 1827–1844. [Google Scholar] [CrossRef] [Green Version]
- Picotte, J.J.; Bhattarai, K.; Howard, D.; Lecker, J.; Epting, J.; Quayle, B.; Benson, N.; Nelson, K. Changes to the Monitoring Trends in Burn Severity program mapping production procedures and data products. Fire Ecol. 2020, 16, 16. [Google Scholar] [CrossRef]
- Key, C.H. Ecological and sampling constraints on defining landscape fire severity. Fire Ecol. 2006, 2, 34–59. [Google Scholar] [CrossRef]
- Miller, J.D.; Thode, A.E. Quantifying burn severity in a heterogeneous landscape with a relative version of the delta Normalized Burn Ratio (dNBR). Remote Sens. Environ. 2007, 109, 66–80. [Google Scholar] [CrossRef]
- Picotte, J.J. Development of a new open-source tool to map burned area and burn severity. In Proceedings RMRS-P-78; Hood, S.M., Drury, S., Steelman, T., Steffens, R., Eds.; US Department of Agriculture, Forest Service, Rocky Mountain Research Station: Fort Collins, CO, USA, 2020; Volume 78, pp. 182–194. [Google Scholar]
- Briones-Herrera, C.I.; Vega-Nieva, D.J.; Monjarás-Vega, N.A.; Briseño-Reyes, J.; López-Serrano, P.M.; Corral-Rivas, J.J.; Alvarado-Celestino, E.; Arellano-Pérez, S.; Álvarez-González, J.G.; Ruiz-González, A.D.; et al. Near Real-Time Automated Early Mapping of the Perimeter of Large Forest Fires from the Aggregation of VIIRS and MODIS Active Fires in Mexico. Remote Sens. 2020, 12, 2061. [Google Scholar] [CrossRef]
- Meddens, A.J.; Kolden, C.A.; Lutz, J.A. Detecting unburned areas within wildfire perimeters using Landsat and ancillary data across the northwestern United States. Remote Sens. Environ. 2016, 186, 275–285. [Google Scholar] [CrossRef]
- Lhermitte, S.; Verbesselt, J.; Verstraeten, W.W.; Coppin, P. A pixel based regeneration index using time series similarity and spatial context. Photogramm. Eng. Remote Sens. 2010, 76, 673–682. [Google Scholar] [CrossRef]
- García, M.L.; Caselles, V. Mapping burns and natural reforestation using Thematic Mapper data. Geocarto Int. 1991, 6, 31–37. [Google Scholar] [CrossRef]
- González-Elizondo, M.S.; González-Elizondo, M.; Tena-Flores, J.A.; Ruacho-González, L.; López-Enríquez, I.L. Vegetación de la Sierra Madre Occidental, México: Una síntesis. Acta Botánica Mex. 2012, 100, 351–403. [Google Scholar] [CrossRef] [Green Version]
- INEGI (Instituto Nacional de Estadística, Geografía e Informática). Conjunto de datos vectoriales de Uso del Suelo y Vegetación, Serie VI, Escala 1:250,000. México. 2017. Available online: http://www.beta.inegi.org.mx/app/biblioteca/ficha.html?upc=889463598459 (accessed on 2 July 2019).
- García, E. Modificaciones al Sistema de Clasificación Climática de Köppen, 5th ed.; Instituto de Geografía, Universidad Nacional Autónoma de México: CDMX, Mexico, 2004; p. 98. [Google Scholar]
- INEGI. Conjunto de Datos Vectoriales, Escala 1:1, 000,000. Unidades Climatológicas. Instituto Nacional de Estadística, Geografía e Informática, México. 2008. Available online: http://www.beta.inegi.org.mx/app/biblioteca/ficha.html?upc=702825267568 (accessed on 1 December 2019).
- INEGI. Conjunto de Datos Vectoriales Fisiográficos, Continuo Nacional Escala 1:1, 000,000, Serie, I. Instituto Nacional de Estadística, Geografía e Informática, México. 2001. Available online: http://www.beta.inegi.org.mx/app/biblioteca/ficha.html?upc=702825267582 (accessed on 1 December 2019).
- Jardel, E.J.; Quintero Gardilla, S.D.; Lomelí Jiménez, A.J.; Graf Pérez, J.D.; Rodríguez Gómez, J.N.; Pérez Salicrup, D.P. Guía técnica Divulgativa Para el Uso de Modelos de Comportamiento del Fuego Para los Tipos de Combustibles Forestales de México. Universidad de Guadalajara. Tech. Rep. “Caracterización y Clasificación de Combustibles Para Generar y Validar Modelos de Combustibles Forestales Para México” CONAFOR-CONACyT 2014- CO2-251694, México. 2018. Available online: https://snigf.cnf.gob.mx/wp-content/uploads/Incendios/Insumos%20Manejo%20Fuego/Modelos%20combustibles/Guia%20modelos.pdf (accessed on 30 October 2020).
- CONAFOR (Comisión Nacional Forestal). Polígonos de Incendios Forestales: 2019 Concentrado Nacional. Sistema Nacional y Gestión Forestal, Mexico. 2019. Available online: https://snigf.cnf.gob.mx/incendios-forestales/ (accessed on 30 October 2020).
- Silva Cardoza, A.I. Evaluation and mapping of forest fires severity in the Western Sierra Madre, Mexico. In Proceedings of the XIV Congreso Mexicano de Recursos Forestales, Durango, Mexico, 6 November 2019. [Google Scholar]
- Silva-Cardoza, A.I.; Vega-Nieva, D.J.; López-Serrano, P.M.; Corral-Rivas, J.J.; Briseño Reyes, J.; Briones-Herrera, C.I.; Loera Medina, J.C.; Parra Aguirre, E.; Rodríguez-Trejo, D.A.; Jardel-Peláez, E. Metodología para la evaluación de la severidad de incendios forestales en campo, en ecosistemas de bosque templado de México. Universidad Juárez del Estado de Durango, Universidad Autónoma Chapingo, Universidad de Guadalajara. Tech. Rep. “Reforzamiento al sistema nacional de predicción de peligro de incendios forestales de México para el pronóstico de conglomerados y área Quemada” CONAFOR-CONACYT-2018-C02-B-S-131553, México. 2021. Available online: http://forestales.ujed.mx/incendios2/php/publicaciones_documentos/7_3_Silva%20et%20al%2020211201_Metodologia_severidad_v1.pdf (accessed on 30 October 2021).
- Trimble. Spectra Geospatial MobileMapper 60 Handheld User Guide; Trimble Inc.: Sunnyvale, CA, USA, 2019; Available online: http://trl.trimble.com/docushare/dsweb/Get/Document-914012/MM60-v2-Datasheet-EN.pdf (accessed on 27 October 2021).
- Parson, A.; Robichaud, P.R.; Lewis, S.A.; Napper, C.; Clark, J.T. Field Guide for Mapping Post-Fire Soil Burn Severity; Gen. Tech. Rep. RMRS-GTR-243; U.S. Department of Agriculture, Forest Service, Rocky Mountain Research Station: Fort Collins, CO, USA, 2010; p. 49. Available online: https://www.fs.fed.us/rm/pubs/rmrs_gtr243.pdf (accessed on 7 July 2019).
- Vega, J.A.; Fontúrbel, T.; Fernández, C.; Díaz-Raviña, M.; Carballas, T.; Martín, A.; González-Prieto, S.; Merino, A.; Benito, E. Acciones Urgentes Contra la Erosión en Áreas Forestales Quemadas: Guía Para su Planificación en Galicia; Andavira: Galicia, Spain, 2013; p. 140. [Google Scholar]
- Vega, J.A.; Fontúrbel, T.; Merino, A.; Fernández, C.; Ferreiro, A.; Jiménez, E. Testing the ability of visual indicators of soil burn severity to reflect changes in soil chemical and microbial properties in pine forests and shrubland. Plant Soil 2013, 369, 73–91. [Google Scholar] [CrossRef]
- Rodríguez-Trejo, D.A.; Martínez-Muñoz, P.; Pulido-Luna, J.A.; Martínez-Lara, P.J.; Cruz-López, J.D. Instructivo de Quemas Prescritas para el Manejo Integral del Fuego en el municipio de Villaflores y la Reserva de la Biosfera La Sepultura, Chiapas, México. In Fondo Mexicano para la Conservación de la Naturaleza, USDA FS, USAID, BIOMASA, A. C., Universidad Autónoma Chapingo, Ayuntamiento de Villaflores, SEMARNAT, CONAFOR, CONANP, Gobierno del Estado de Chiapas; Fondo Mexicano para la Conservación de la Naturaleza: CDMX, Mexico, 2019; p. 183. [Google Scholar]
- Varner, J.M.; Hood, S.M.; Aubrey, D.P.; Yedinak, K.; Hiers, J.K.; Jolly, W.M.; Shearman, T.M.; McDaniel, J.K.; O’Brien, J.J.; Rowell, E.M. Tree crown injury from wildland fires: Causes, measurement and ecological and physiological consequences. New Phytol. 2021, 231, 1676–1685. [Google Scholar] [CrossRef]
- CONAFOR. Inventario Nacional Forestal y de Suelos: Procedimientos de muestreo. Jalisco, Mexico. 2017. Available online: https://snigf.cnf.gob.mx/wp-content/uploads/Documentos%20metodologicos/2019/ANEXO%20Procedimientos%20de%20muestreo%20V%2019.0.pdf (accessed on 30 October 2020).
- Lujan-Soto, J.E.; Corral-Rivas, J.J.; Aguirre-Calderón, O.A.; Gadow, K.V. Grouping forest tree species on the Sierra Madre Occidental, Mexico. Allg. Forst Und Jagdztg. 2015, 186, 63–71. [Google Scholar]
- Flores Medina, F.; Vega-Nieva, D.J.; Corral-Rivas, J.J.; Álvarez-González, J.G.; Ruiz-González, A.D.; López-Sánchez, C.A.; Carillo Parra, A. Development of biomass allometric equations for the regeneration of four species in Durango, Mexico. Rev. Mex. De Cienc. For. 2018, 9, 157–185. [Google Scholar] [CrossRef] [Green Version]
- Stambaugh, M.C.; Hammer, L.D.; Godfrey, R. Performance of burn-severity metrics and classification in oak woodlands and grasslands. Remote Sens. 2015, 7, 10501–10522. [Google Scholar] [CrossRef] [Green Version]
- Keeley, J.E. Fire intensity, fire severity and burn severity: A brief review and suggested usage. Int. J. Wildland Fire 2009, 18, 116–126. [Google Scholar] [CrossRef]
- De Santis, A.; Chuvieco, E. GeoCBI: A modified version of the Composite Burn Index for the initial assessment of the short-term burn severity from remotely sensed data. Remote Sens. Environ. 2009, 113, 554–562. [Google Scholar] [CrossRef]
- Vega-Nieva, D.J.; Nava-Miranda, M.G.; Calleros-Flores, E.; López-Serrano, P.M.; Briseño-Reyes, J.; Corral-Rivas, J.J.; Cruz-López, M.I.; Cuahutle, M.; Ressl, R.; Alvarado-Celestino, E.; et al. The Forest Fire Danger Prediction System of Mexico. In Proceedings of the Remote Sensing Early Warning Systems, Virtual Wildfire Workshop, Online, 6–8 October 2020; Commission for Environmental Cooperation (CEC): Montreal, QC, Canada, 2020. Available online: http://forestales.ujed.mx/incendios2/php/publicaciones_documentos/Vega20_v2_The_Forest_Fire_Danger_Prediction_System_of_Mexico.pdf (accessed on 26 March 2022).
- Vega-Nieva, D.J.; Briseño-Reyes, J.; Briones-Herrera, C.I.; Monjarás, N.; Silva-Cardoza, A.; Nava, M.G.; Calleros, E.; Flores, F.; López-Serrano, P.M.; Corral-Rivas, J.J.; et al. User Manual of the Forest Fire Danger Forecast System of Mexico [Manual de Usuario del Sistema de Predicción de Peligro de Incendios Forestales de México]. 2020. Available online: http://forestales.ujed.mx/incendios2/php/publicaciones_documentos/1_1-%20MANUAL_DE_USUARIO_SPPIF_v15_DV290820.pdf (accessed on 26 March 2022). (In Spanish).
- Giglio, L.; Schroeder, W.; Justice, C.O. The collection 6 MODIS active fire detection algorithm and fire products. Remote Sens. Environ. 2016, 178, 31–41. [Google Scholar] [CrossRef] [PubMed] [Green Version]
- Schroeder, W.; Oliva, P.; Giglio, L.; Csiszar, I. The New VIIRS 375 m active fire detection data product: Algorithm description and initial assessment. Remote Sens. Environ. 2014, 143, 85–96. [Google Scholar] [CrossRef]
- Briones-Herrera, C.I.; Vega-Nieva, D.J.; Briseño-Reyes, J.; Monjarás-Vega, N.A.; López-Serrano, P.M.; Corral-Rivas, J.J.; Alvarado, E.; Arellano-Pérez, S.; Jardel Peláez, E.J.; Pérez Salicrup, D.R.; et al. Fuel-Specific Aggregation of Active Fire Detections for Rapid Mapping of Forest Fire Perimeters in Mexico. Forests 2022, 13, 124. [Google Scholar] [CrossRef]
- Cruz-López, M.I. Sistema de alerta temprana, monitoreo e impacto de los incendios forestales en México y Centroamérica. In Proceedings of the 4th Wildland Fire International Conference, Seville, Spain, 14–17 May 2007; Available online: https://gfmc.online/doc/cd/REGIONALES/A_IBEROAMERICA/Cruz_MEJICO.pdf (accessed on 17 October 2021).
- Chávez, P.S. Image-based atmospheric corrections-revisited and improved. Photogramm. Eng. Remote Sens. 1996, 62, 1025–1035. [Google Scholar]
- Congedo, L. Semi-automatic classification plugin documentation. Release 2016, 4, 29. [Google Scholar]
- QGIS Development Team. QGIS Geographic Information System. Open-Source Geospatial Foundation Project, 2020. Hannover, Germany. Available online: http://qgis.osgeo.org (accessed on 30 October 2020).
- Key, C.H.; Benson, N.C. Measuring and remote sensing of burn severity: The CBI and NBR. Poster abstract/Eds. LF Neuenschwander, KC Ryan. In Proceedings of the Joint Fire Science Conference and Workshop, Boise, ID, USA, 15–17 June 1999; p. 284. [Google Scholar]
- Sims, D.A.; Gamon, J.A. Relationships between leaf pigment content and spectral reflectance across a wide range of species, leaf structures and developmental stages. Remote Sens. Environ. 2002, 81, 337–354. [Google Scholar] [CrossRef]
- Gitelson, A.; Merzlyak, M.N. Spectral reflectance changes associated with autumn senescence of Aesculus hippocastanum L. and Acer platanoides L. leaves. Spectral features and relation to chlorophyll estimation. J. Plant Physiol. 1994, 143, 286–292. [Google Scholar] [CrossRef]
- Barnes, E.M.; Clarke, T.R.; Richards, S.E.; Colaizzi, P.D.; Haberland, J.; Kostrzewski, M.; Waller, P.; Choi, C.; Riley, E.; Thompson, T.; et al. Coincident detection of crop water stress, nitrogen status and canopy density using ground based multispectral data. In Proceedings of the Fifth International Conference on Precision Agriculture, Bloomington, MN, USA, 16–19 July 2000; p. 1619. [Google Scholar]
- Tucker, C.J. Red and photographic infrared linear combinations for monitoring vegetation. Remote Sens. Environ. 1979, 8, 127–150. [Google Scholar] [CrossRef] [Green Version]
- Hamada, M.A.; Kanat, Y.; Abiche, A.E. Multi-spectral image segmentation based on the K-means clustering. Int. J. Innov. Technol. Explor. Eng. 2019, 9, 1016–1019. [Google Scholar] [CrossRef]
- Chen, J.M. Evaluation of vegetation indices and a modified simple ratio for boreal applications. Can. J. Remote Sens. 1996, 22, 229–242. [Google Scholar] [CrossRef]
- ESA (European Space Agency, Paris). Sentinel-2: Satelilite Description: Resolution and Swath. 2015. Available online: https://sentinel.esa.int/web/sentinel/missions/sentinel-2/instrument-payload/resolution-and-swath (accessed on 4 April 2019).
- Gorelick, N.; Hancher, M.; Dixon, M.; Ilyushchenko, S.; Thau, D.; Moore, R. Google Earth Engine: Planetary-scale geospatial analysis for everyone. Remote Sens. Environ. 2017, 202, 18–27. [Google Scholar] [CrossRef]
- RStudio Team. RStudio: Integrated Development for R. v2021.09.3; RStudio. Inc.: Boston, MA, USA, 2021; Available online: http://www.rstudio.com (accessed on 4 April 2021).
- Ryan, T.P. Modern Regression Methods, 2nd ed.; Wiley-Interscience: Hoboken, NJ, USA, 2008; p. 672. [Google Scholar]
- Rodríguez Trejo, D.A. Incendios de Vegetación: Su Ecología, Manejo e Historia, 1st ed.; UACH, Semarnat, PPCIF, Conafor, Conanp, PNIP, ANCF, AMPF. UACh: Texcoco, Mexico, 2015; Volume 1, pp. 893–1705. [Google Scholar]
- Chafer, C.J. A comparison of fire severity measures: An Australian example and implications for predicting major areas of soil erosion. Catena 2008, 74, 235–245. [Google Scholar] [CrossRef]
- CONABIO (Comisión Nacional para el Conocimiento y Uso de la Biodiversidad). Mapa de Cobertura de Tipos de Vegetación y uso de Suelo MAD-Mex 31 Clases, Sentinel 2 (2018), Resolución 30 m. Sistema Integral de Monitoreo de Biodiversidad y Degradación en Áreas Naturales Protegidas, México. 2018. Available online: https://monitoreo.conabio.gob.mx/snmb_charts/descarga_datos_madmex.html (accessed on 7 July 2019).
- Congalton, R.; Green, K. Assessing the Accuracy of Remotely Sensed Data: Principles and Practices, 3rd ed.; CRC Press: Boca Raton, FL, USA, 2019. [Google Scholar] [CrossRef]
- Kuhn, M. Caret package. J. Stat. Softw. 2008, 28, 1–26. [Google Scholar]
- Mallinis, G.; Mitsopoulos, I.; Chrysafi, I. Evaluating and comparing Sentinel 2A and Landsat-8 Operational Land Imager (OLI) spectral indices for estimating fire severity in a Mediterranean pine ecosystem of Greece. GIScience Remote Sens. 2018, 55, 1–18. [Google Scholar] [CrossRef]
- Amos, C.; Petropoulos, G.P.; Ferentinos, K.P. Determining the use of Sentinel-2A MSI for wildfire burning & severity detection. Int. J. Remote Sens. 2019, 40, 905–930. [Google Scholar] [CrossRef]
- Botella-Martínez, M.A.; Fernández-Manso, A. Estudio de la severidad post-incendio en la Comunidad Valenciana comparando los índices dNBR, RdNBR y RBR a partir de imágenes Landsat 8. Rev. De Teledetección 2017, 49, 33–47. [Google Scholar] [CrossRef] [Green Version]
- Arellano, S.; Vega, J.A.; Rodríguez y Silva, F.; Fernández, C.; Vega-Nieva, D.; Álvarez-González, J.G.; Ruiz-González, A.D. Validación de los índices de teledetección dNBR y RdNBR para determinar la severidad del fuego en el incendio forestal de Oia-O Rosal (Pontevedra) en 2013. Rev. De Teledetección 2017, 49, 49–61. [Google Scholar] [CrossRef] [Green Version]
- Quintano, C.; Fernández-Manso, A.; Fernández-Manso, O. Combination of Landsat and Sentinel-2 MSI data for initial assessing of burn severity. Int. J. Appl. Earth Obs. Geoinf. 2018, 64, 221–225. [Google Scholar] [CrossRef]
- Allen, J.L.; Sorbel, B. Assessing the differenced Normalized Burn Ratio’s ability to map burn severity in the boreal forest and tundra ecosystems of Alaska’s national parks. Int. J. Wildland Fire 2008, 17, 463–475. [Google Scholar] [CrossRef]
- Cansler, C.A.; McKenzie, D. How robust are burn severity indices when applied in a new region? Evaluation of alternate field-based and remote-sensing methods. Remote Sens. 2012, 4, 456–483. [Google Scholar] [CrossRef] [Green Version]
- French, N.H.F.; Graham, J.; Whitman, E.; Bourgeau-Chavez, L.L. Quantifying surface severity of the 2014 and 2015 fires in the Great Slave Lake area of Canada. Int. J. Wildland Fire 2020, 29, 892–906. [Google Scholar] [CrossRef]
- Smith, A.M.; Sparks, A.M.; Kolden, C.A.; Abatzoglou, J.T.; Talhelm, A.F.; Johnson, D.M.; Boschetti, L.; Lutz, J.A.; Apostol, K.G.; Yedinak, K.M.; et al. Towards a new paradigm in fire severity research using dose–response experiments. Int. J. Wildland Fire 2016, 25, 158–166. [Google Scholar] [CrossRef]
- Chuvieco, E.; De Santis, A.; Riaño, D.; Halligan, K. Halligan. Simulation Approaches for Burn Severity Estimation Using Remotely Sensed Images. Fire Ecol. 2007, 3, 129–150. [Google Scholar] [CrossRef]
- Hoy, E.E.; French, N.H.; Turetsky, M.R.; Trigg, S.N.; Kasischke, E.S. Evaluating the potential of Landsat TM/ETM+ imagery for assessing fire severity in Alaskan black spruce forests. Int. J. Wildland Fire 2008, 17, 500–514. [Google Scholar] [CrossRef]
- Veraverbeke, S.; Hook, S.J. Evaluating spectral indices and spectral mixture analysis for assessing fire severity, combustion completeness and carbon emissions. Int. J. Wildl. Fire 2013, 22, 707. [Google Scholar] [CrossRef]
- Vlassova, L.; Pérez-Cabello, F.; Mimbrero, M.; Llovería, R.; García-Martín, A. Analysis of the Relationship between Land Surface Temperature and Wildfire Severity in a Series of Landsat Images. Remote Sens. 2014, 6, 6136–6162. [Google Scholar] [CrossRef] [Green Version]
- Marcos, E.; Fernández-García, V.; Fernández-Manso, A.; Quintano, C.; Valbuena, L.; Tárrega, R.; Luis-Calabuig, E.; Calvo, L. Evaluation of composite burn index and land surface temperature for assessing soil burn severity in mediterranean fire-prone pine ecosystems. Forests 2019, 9, 494. [Google Scholar] [CrossRef] [Green Version]
- Quintano, C.; Fernández-Manso, A.; Calvo, L.; Marcos, E.; Valbuena, L. Land surface temperature as potential indicator of burn severity in forest Mediterranean ecosystems. Int. J. Appl. Earth Obs. Geoinf. 2015, 36, 1–12. [Google Scholar] [CrossRef]
- Zheng, Z.; Zeng, Y.; Li, S.; Huang, W. A new burn severity index based on land surface temperature and enhanced vegetation index. Int. J. Appl. Earth Obs. Geoinf. 2015, 45, 84–94. [Google Scholar] [CrossRef]
- Veraverbeke, S.; Rogers, B.M.; Randerson, J.T. Daily burned area and carbon emissions from boreal fires in Alaska. Biogeosciences 2015, 12, 3579–3601. [Google Scholar] [CrossRef] [Green Version]
- Hudspith, V.A.; Belcher, C.M.; Barnes, J.; Dash, C.B.; Kelly, R.; Hu, F.S. Charcoal reflectance suggests heating duration and fuel moisture affected burn severity in four Alaskan tundra wildfires. Int. J. Wildland Fire 2017, 26, 306. [Google Scholar] [CrossRef]
- Barrett, K.; McGuire, A.D.; Hoy, E.E.; Kasischke, E.S. Potential shifts in dominant forest cover in interior Alaska driven by variations in fire severity. Ecol. Appl. 2011, 21, 2380–2396. [Google Scholar] [CrossRef]
- Macauley, K.A.; McLoughlin, N.; Beverly, J.L. Modelling fire perimeter formation in the Canadian Rocky Mountains. Forest Ecol. Manag. 2022, 506, 119958. [Google Scholar] [CrossRef]
- Soverel, N.O.; Perrakis, D.D.; Coops, N.C. Estimating burn severity from Landsat dNBR and RdNBR indices across western Canada. Remote Sens. Environ. 2010, 114, 1896–1909. [Google Scholar] [CrossRef]
- Fornacca, D.; Ren, G.; Xiao, W. Evaluating the best spectral indices for the detection of burn scars at several post-fire dates in a mountainous region of Northwest Yunnan, China. Remote Sens. 2018, 10, 1196. [Google Scholar] [CrossRef] [Green Version]
- Claverie, M.; Ju, J.; Masek, J.G.; Dungan, J.L.; Vermote, E.F.; Roger, J.C.; Skakun, S.V.; Justice, C. The Harmonized Landsat and Sentinel-2 surface reflectance data set. Remote Sens. Environ. 2018, 219, 145–161. [Google Scholar] [CrossRef]
- Lizundia-Loiola, J.; Otón, G.; Ramo, R.; Chuvieco, E. A spatio-temporal active-fire clustering approach for global burned area mapping at 250 m from MODIS data. Remote Sens. Environ. 2020, 236, 111493. [Google Scholar] [CrossRef]
- Schroeder, W.; Oliva, P.; Giglio, L.; Quayle, B.; Lorenz, E.; Morelli, F. Active fire detection using Landsat-8/OLI data. Remote Sens. Environ. 2016, 185, 210–220. [Google Scholar] [CrossRef] [Green Version]
- Scaduto, E.; Chen, B.; Jin, Y. Satellite-Based Fire Progression Mapping: A Comprehensive Assessment for Large Fires in Northern California. IEEE J. Sel. Top. Appl. Earth Obs. Remote Sens. 2020, 13, 5102–5114. [Google Scholar] [CrossRef]







| Fire | Start–End Date | Fire Size (ha) 1 | Fuelbed Types | Latitude N | Longitude W |
|---|---|---|---|---|---|
| Site 1 | 2019/04/26–2019/05/27 | 23,809 | TU, TL, GR, GS | 23°36′36″ | 104°33′28.8″ |
| Site 2 | 2019/05/14–2019/06/28 | 2602 | TL, TU | 23°49′26″ | 105°40′44.4″ |
| Site 3 | 2019/04/12–2019/05/09 | 7029 | TL, TU, GR | 25°36′25″ | 105°57′18″ |
| Level | Stratum | Description |
|---|---|---|
| Vegetation | 5. Overstory | Woody individuals with DBH > 7.5 cm. |
| 4. Canopy | Woody individuals with DBH > 7.5 cm and h > P75th on each plot. | |
| 3. Subcanopy | Woody individuals with DBH > 7.5 cm and h < P75th on each plot. | |
| 2. Understory | Small trees and shrubs with DBH < 7.5 cm. | |
| Soil | 1. Soil | Inert surface materials of litter, duff, and mineral soil. |
| GEE Composite | R2 | Diff. R2 (rc-c) | Diff. R2 (1-3) | |||
|---|---|---|---|---|---|---|
| RBRrc_AA1 | −10.4 | 5.4 | 85.8 | 0.815 | - | - |
| RBRrc_AM1 | −16.7 | 5.8 | 87.1 | 0.830 | - | - |
| RBRrc_MM1 | −20.7 | 5.9 | 87.4 | 0.832 | - | - |
| RBRrc_AA3 | −5.9 | 4.4 | 77.6 | 0.781 | - | 0.034 |
| RBRrc_AM3 | −19.7 | 4.7 | 80.9 | 0.789 | - | 0.041 |
| RBRrc_MM3 | −21.5 | 5.1 | 87.5 | 0.788 | - | 0.044 |
| RBRc_AA1 | 18.1 | 5.0 | 88.4 | 0.779 | 0.036 | - |
| RBRc_AM1 | 6.2 | 5.5 | 85.8 | 0.817 | 0.013 | - |
| RBRc_MM1 | 6.7 | 5.5 | 85.5 | 0.820 | 0.012 | - |
| RBRc_AA3 | 36.1 | 4.3 | 86.5 | 0.727 | 0.054 | 0.052 |
| RBRc_AM3 | 21.8 | 4.8 | 104.1 | 0.698 | 0.091 | 0.119 |
| RBRc_MM3 | 15.1 | 4.9 | 101.3 | 0.721 | 0.067 | 0.099 |
| dNBRrc_AA1 | −15.4 | 6.5 | 113.0 | 0.785 | - | - |
| dNBRrc_AM1 | −24.6 | 7.0 | 117.8 | 0.793 | - | - |
| dNBRrc_MM1 | −28.9 | 6.9 | 116.3 | 0.796 | - | - |
| dNBRrc_AA3 | −10.6 | 5.5 | 103.3 | 0.759 | - | 0.026 |
| dNBRrc_AM3 | −25.8 | 5.8 | 106.5 | 0.765 | - | 0.028 |
| dNBRrc_MM3 | −24.8 | 5.8 | 108.7 | 0.755 | - | 0.041 |
| dNBRc_AA1 | 25.2 | 5.9 | 118.8 | 0.731 | 0.054 | - |
| dNBRc_AM1 | 8.4 | 6.5 | 116.5 | 0.773 | 0.020 | - |
| dNBRc_MM1 | 8.6 | 6.4 | 114.3 | 0.778 | 0.018 | - |
| dNBRc_AA3 | 51.5 | 5.2 | 125.9 | 0.655 | 0.104 | 0.076 |
| dNBRc_AM3 | 38.9 | 5.8 | 149.6 | 0.623 | 0.142 | 0.150 |
| dNBRc_MM3 | 27.7 | 5.5 | 136 | 0.642 | 0.113 | 0.136 |
| RBRc | RBRrc | Difference | |||||||||||||||
|---|---|---|---|---|---|---|---|---|---|---|---|---|---|---|---|---|---|
| Fire | Composite Technique | Perc | Threshold | OA | Kappa | Sens. | Spec. | Perc. | Threshold | OA | Kappa | Sens. | Spec. | Diff. OA (rc-c) | Diff. Kappa (rc-c) | Diff. Sens. (rc-c) | Diff. Spec. (rc-c) |
| Site 1 | AA1 | 85 * | 63 | 0.975 | 0.950 | 0.973 | 0.976 | 95 * | 60 | 0.969 | 0.938 | 0.987 | 0.952 | −0.01 | −0.01 | 0.01 | −0.02 |
| AM1 | 90 * | 73 | 0.959 | 0.918 | 0.971 | 0.948 | 95 * | 86 | 0.961 | 0.922 | 0.971 | 0.952 | 0.00 | 0.00 | 0.00 | 0.00 | |
| MM1 | 10 | 73 | 0.959 | 0.918 | 0.966 | 0.952 | 95 * | 70 | 0.960 | 0.920 | 0.971 | 0.950 | 0.00 | 0.00 | 0.01 | 0.00 | |
| AA3 | 10 | 74 | 0.958 | 0.916 | 0.956 | 0.960 | 95 * | 59 | 0.965 | 0.930 | 0.980 | 0.951 | 0.01 | 0.01 | 0.02 | −0.01 | |
| AM3 | 10 | 46 | 0.878 | 0.756 | 0.951 | 0.825 | 10 | 68 | 0.914 | 0.828 | 0.902 | 0.926 | 0.04 | 0.07 | −0.04 | 0.10 | |
| MM3 | 85 * | 50 | 0.899 | 0.798 | 0.945 | 0.861 | 10 | 73 | 0.921 | 0.842 | 0.910 | 0.940 | 0.02 | 0.04 | −0.04 | 0.08 | |
| Site 2 | AA1 | 20 | 99 | 0.770 | 0.541 | 0.760 | 0.782 | 10 | 47 | 0.798 | 0.597 | 0.908 | 0.749 | 0.03 | 0.06 | 0.15 | −0.03 |
| AM1 | 10 | 63 | 0.826 | 0.652 | 0.877 | 0.787 | 5 | 60 | 0.895 | 0.791 | 0.980 | 0.857 | 0.07 | 0.14 | 0.10 | 0.07 | |
| MM1 | 80 * | 92 | 0.826 | 0.652 | 0.830 | 0.822 | 85 * | 57 | 0.893 | 0.786 | 0.993 | 0.860 | 0.07 | 0.13 | 0.16 | 0.04 | |
| AA3 | 5 | 32 | 0.730 | 0.459 | 0.889 | 0.663 | 80 * | 57 | 0.811 | 0.622 | 1.000 | 0.771 | 0.08 | 0.16 | 0.11 | 0.11 | |
| AM3 | 75 * | 81 | 0.789 | 0.578 | 0.813 | 0.768 | 10 | 48 | 0.865 | 0.730 | 0.902 | 0.842 | 0.08 | 0.15 | 0.09 | 0.07 | |
| MM3 | 15 | 66 | 0.775 | 0.549 | 0.819 | 0.741 | 5 | 29 | 0.883 | 0.765 | 0.945 | 0.838 | 0.11 | 0.22 | 0.13 | 0.10 | |
| Site 3 | AA1 | 10 | 76 | 0.977 | 0.955 | 0.971 | 0.984 | 1 | 67 | 0.974 | 0.948 | 0.989 | 0.961 | 0.00 | −0.01 | 0.02 | −0.02 |
| AM1 | 90 * | 72 | 0.977 | 0.955 | 0.977 | 0.975 | 99 * | 83 | 0.980 | 0.961 | 0.972 | 0.989 | 0.00 | 0.01 | −0.01 | 0.01 | |
| MM1 | 95 * | 86 | 0.983 | 0.966 | 0.968 | 0.998 | 99 * | 78 | 0.984 | 0.969 | 0.980 | 0.989 | 0.00 | 0.00 | 0.01 | −0.01 | |
| AA3 | 10 | 77 | 0.955 | 0.910 | 0.953 | 0.956 | 5 | 64 | 0.957 | 0.914 | 0.951 | 0.964 | 0.00 | 0.00 | 0.00 | 0.01 | |
| AM3 | 10 | 76 | 0.953 | 0.905 | 0.952 | 0.953 | 95 * | 53 | 0.946 | 0.892 | 0.943 | 0.950 | −0.01 | −0.01 | −0.01 | 0.00 | |
| MM3 | 10 | 78 | 0.964 | 0.928 | 0.954 | 0.975 | 5 | 59 | 0.960 | 0.920 | 0.951 | 0.970 | 0.00 | −0.01 | 0.00 | −0.01 | |
Publisher’s Note: MDPI stays neutral with regard to jurisdictional claims in published maps and institutional affiliations. |
© 2022 by the authors. Licensee MDPI, Basel, Switzerland. This article is an open access article distributed under the terms and conditions of the Creative Commons Attribution (CC BY) license (https://creativecommons.org/licenses/by/4.0/).
Share and Cite
Silva-Cardoza, A.I.; Vega-Nieva, D.J.; Briseño-Reyes, J.; Briones-Herrera, C.I.; López-Serrano, P.M.; Corral-Rivas, J.J.; Parks, S.A.; Holsinger, L.M. Evaluating a New Relative Phenological Correction and the Effect of Sentinel-Based Earth Engine Compositing Approaches to Map Fire Severity and Burned Area. Remote Sens. 2022, 14, 3122. https://doi.org/10.3390/rs14133122
Silva-Cardoza AI, Vega-Nieva DJ, Briseño-Reyes J, Briones-Herrera CI, López-Serrano PM, Corral-Rivas JJ, Parks SA, Holsinger LM. Evaluating a New Relative Phenological Correction and the Effect of Sentinel-Based Earth Engine Compositing Approaches to Map Fire Severity and Burned Area. Remote Sensing. 2022; 14(13):3122. https://doi.org/10.3390/rs14133122
Chicago/Turabian StyleSilva-Cardoza, Adrián Israel, Daniel José Vega-Nieva, Jaime Briseño-Reyes, Carlos Ivan Briones-Herrera, Pablito Marcelo López-Serrano, José Javier Corral-Rivas, Sean A. Parks, and Lisa M. Holsinger. 2022. "Evaluating a New Relative Phenological Correction and the Effect of Sentinel-Based Earth Engine Compositing Approaches to Map Fire Severity and Burned Area" Remote Sensing 14, no. 13: 3122. https://doi.org/10.3390/rs14133122
APA StyleSilva-Cardoza, A. I., Vega-Nieva, D. J., Briseño-Reyes, J., Briones-Herrera, C. I., López-Serrano, P. M., Corral-Rivas, J. J., Parks, S. A., & Holsinger, L. M. (2022). Evaluating a New Relative Phenological Correction and the Effect of Sentinel-Based Earth Engine Compositing Approaches to Map Fire Severity and Burned Area. Remote Sensing, 14(13), 3122. https://doi.org/10.3390/rs14133122

