Abstract
Hybrid renewable energy systems (HRES) are a trendy alternative to enhance the renewable energy deployment worldwide. They effectively take advantage of scalability and flexibility of these energy sources, since combining two or more allows counteracting the weaknesses of a stochastic renewable energy source with the strengths of another or with the predictability of a non-renewable energy source. This work presents an optimization methodology for minimum life cycle cost of a HRES based on solar photovoltaic, wind and biomass power. Biomass power seeks to take advantage of locally available forest wood biomass in the form of wood chips to provide energy in periods when the PV and wind power generated are not enough to match the existing demand. The results show that a HRES combining the selected three sources of renewable energy could be installed in a rural township of about 1300 dwellings with an up-front investment of US $7.4 million, with a total life cycle cost of slightly more than US $30 million. Such a system would have benefits in terms of energy autonomy and environment quality improvement, as well as in term of job opportunity creation.
1. Introduction
Hybrid renewable energy systems (HRES) are recognized as effective means to locally exploit renewable energies for electricity and, in certain cases, heat-production. These systems combine two or more energy sources, one of them being a renewable energy source, usually combining sources that can counteract the weaknesses of the others [1]. In the study presented in this article, photovoltaic (PV), wind and biomass electrical power from forest wood chips are the chosen renewable energy sources (RESs) used for the complementary seasonal and daily patterns of wind and PV power, and the flexibility added by biomass power, since it is an energy source that can be dispatched on demand [2].
An important reason for the interest attracted recently by HRESs is their remarkable ability to foster the deployment of renewable energies, currently the better alternative for CO2 emissions reduction given the numerous hurdles to be overcome by nuclear energy [3], for electricity production worldwide, as they are systems that can be replicated at many different scales [4], thus enhancing the transition from a centralized production–distribution scheme to a more distributed model, such as interlinked microgrids, for which renewable energies have been pointed to as an efficient solution [5]. In addition, the use of such energy sources would improve the development of rural areas, creating job opportunities, as well as revaluating local resources not currently used [6]. This is especially significant in the case of forest wood biomass, a RES that, not only stimulates socio-economic progress of rural areas preserving landscape quality and biodiversity [7], but also would help to create wealth and job opportunities in the fields of forest management and harvesting [8].
HRES optimization is a research field with great areas to be explored, such as the creation of new methodologies that could help to inform decision makers in the design stages of projects. These methodologies can provide support tools for system sizing or evaluation of trade-offs among different alternatives due to their ability to tackle non-linear problems with relatively high calculation speeds [9]. For example, several papers [4,10,11,12,13,14] deal with system cost optimization of either grid-connected or stand-alone HRESs using HOMER optimization software (v3.1 or previous), which is based on the analytical simulation of several scenarios. Others [5,9,15,16,17,18,19,20,21,22,23] develop heuristic methodologies, relying on evolutionary algorithms to optimize microgrids or HRESs size according to cost, environmental, or reliability parameters. However, few of them deal with solar-, wind-, and biomass-resource hybridization in a grid-connected scheme, such as the case proposed in the present work.
This work proposes an improvement to a grid-connected solar PV-wind HRES, which was proposed in a previous work of the authors [24]. This improvement consists on adding a certain degree of autonomy given by forest wood biomass, which is a controllable source of energy [2] since it can be stored in wood chip or pellet form, reducing storage requirements [25]; together with the reliability assurance mechanism of grid connection [19,24]. In addition, these three sources of energy are recognized to be the RESs with higher social, economic, and environmental benefits [26].
Furthermore, it is important to highlight the importance of using forest wood biomass as a source of energy to back up the stochastic renewable energy sources. Its exploitation would not only stimulate the socio-economic progress of rural areas, as previously mentioned, but it also would encourage the improvement of forest management [27], thus counteracting the current tendency towards the abandonment of many forests in Mediterranean regions [7]. Evidence shows that, in those places where the overall fuel load is reduced, the risk of forest fires is also reduced [28]. Therefore, active forest management seems to be a goal worth pursuing, considering the increasing wildfire risk that Mediterranean forests are exposed to [29], Spain being one of the most vulnerable countries [30], and the negative economic and environmental impacts that they cause [31]. However, it is important to use the forest wood biomass at a rate that does not exceed the self-growth rate of the forest to not put the available resource at stake, thus ensuring long-term ecosystem functionality [32] and increasing forest productivity as the forest age is decreased [7].
Another important aspect of the methodology presented in this article is the fact that it is based on the use of real on-time data for a sample location, used to validate the results and behavior of the developed optimization model.
Hence, this paper presents a novel and innovative optimization methodology that could help to inform and improve PV–wind–biomass grid-connected HRES design, according to a minimum cost criterion. Such optimization is performed by means of a genetic algorithm-based model, by applying an approach from a life-cycle perspective when addressing the system cost. From such a point of view, all costs and revenues throughout the lifetime of the system should be considered, that is, initial investment, expected incomes, and costs from electricity sale or purchase, operation, and maintenance costs, component replacement (if required) and component sale at the end of the lifetime [19,33]. Another aspect worth highlighting is the use of real data with an hourly accuracy, allowing the model to compute the hourly discrimination electricity tariffs and market price, as well as the daily and seasonal patterns of involved stochastic RESs, solar irradiation, and wind speed. Moreover, the inclusion of forest wood chips as biomass fuel has been made, considering environmental criteria, which is a novel perspective. For example, instead of considering that the biomass-based fuel is acquired at current market cost, the acquisition cost of fuel obtained from sustainable harvesting and processing practices has been considered. Such insight means a higher fuel cost compared with current market prices, but it helps in reducing the current mismanagement of Mediterranean forests, which leads to increased forest wildfires risk [27,34]. To compensate for such an economic handicap, the authors have also proposed a novel biomass unit pattern of operation, based on the maximization of unit efficiency by always working at full load and selling the excess of electricity, if any, to the grid. Such an operation pattern, not only increases the entire system efficiency, but also ensures that biomass is used in an optimum way so the scarce indigenously available resource is not wasted.
2. System Description
The present work proposes the optimization of a grid-connected PV–wind–forest wood biomass hybrid energy system. Therefore, the system allows the limiting or reducing of initial investments as both grid connection and biomass energy provide flexibility and the possibility of dispatching energy on demand instead of requiring a battery as with stand-alone systems [35]. In contrast, grid-connection allows the supplying of surplus energy generated in low-demand or high-renewable energy generation periods, while consuming the electricity required when demand exceeds production. The layout of the analyzed HRES is represented in Figure 1.
Figure 1.
Proposed HRES layout.
Figure 1.
Proposed HRES layout.

The proposed model deals with PV and wind systems as modular systems, thus allowing to obtain the appropriate installed capacity by increasing or decreasing the number of PV modules and wind turbines installed. PV modules are AmeriSolar AS-5Ms, a module with 210 W and 1.277 m2 [36], and wind turbines are SUT200 turbines with a nominal power of 200 kW [37]. The system size is optimized through the determination of the optimum area covered by the PV modules and the number of wind turbines.
On the other hand, the considered biomass subsystem includes an installed single gasification-generator group of 500 kWe. The choice of scale comes from the average value of hourly demand in the location under study. In order to have the best commercially available efficiency, the option of a single ICE has been selected. The chosen conversion technology is wood chip gasification, attached to an internal gas engine, the biomass-to-electricity conversion path that has proven to have the best efficiency at the chosen scale [25,38], as well as durability and affordability compared to other biomass-to-electricity conversion technologies [39]. Such a system consists of a biomass downdraft gasifier, a syngas cleaning and cooling subsystem, and an internal combustion engine of Otto or diesel typology, adapted to have gas as the fuel. The proposed subsystem is designed to always work at its full load to optimize generator efficiency [40].
Considering the typology of the different renewable power subsystems, the proposed HRES cost-optimization methodology can be used in a wide range of different scales and locations. To do so, the user only has to change the input variables related to the system scale, such as biomass or wind subsystems’ installed capacities and efficiencies, and related to location, such as solar irradiation and wind speed data series.
It is also important to highlight that the system is designed prioritizing solar PV and wind power subsystems before the biomass subsystem, which, in turn, is prioritized before grid usage. Therefore, when demand exceeds the available supply from solar PV and wind power sources, the biomass engine is turned on at its full load, and the surplus energy—if any—is supplied to the grid and sold to the market. Only in those cases, when PV, wind, and biomass power are not enough to match existent demand, will the system purchase electricity from the grid.
3. Methodology Description
In the following subsections the optimization methodology is thoroughly described. First of all, the location where the system is to be installed is selected for validation purposes, a sample rural township in Central Catalonia. Then, the input data required is described and presented for the validation sample. The third step consists of the description of the optimization methodology, including the physics that support it.
3.1. Sample Selection
The algorithm has been tested using real, on-site data from a rural township in Central Catalonia. The climate in the region ensures both solar and wind resources, being moderately high and medium, respectively. Furthermore, Central Catalonia is also a region with high on-site forest wood biomass availability [41,42], facilitating the exploitation of such a resource in a sustainable way, i.e., with minimum transportation requirements and allowing the use of only locally available resources. The township under study is Santa Coloma de Queralt, with 1271 dwellings [43], with an electricity consumption representative of that in Spanish Mediterranean climate regions [44]. Therefore, the sample selected and the results obtained from the validation of the model are representative of Mediterranean climatic areas, and, thus, are comparable to similar regions, such as Southern France, Italy, or Greece. In addition, the electricity price used for comparison purposes is also representative, as Spain has electricity retail prices close to the Euro area average cost [45]. The methodology proposed is not only intended to be useful for Mediterranean regions, and changes in the input variables, including weather-related, load demand, and economic data, would lead to trustworthy results in regions with other idiosyncrasies.
3.2. Input Data
The optimization methodology designed and described in this paper relies on accurate data that is classified in three main groups: stochastic variables, including weather-related and electricity demand data, cost and financial variables, and equipment efficiency and performance data.
3.2.1. Stochastic Variables
The variables that show a certain degree of stochastic and random behavior are the hourly series of solar irradiation and wind speed, related to the solar PV and wind power potential, and the electricity demand in the place under study. With the hourly accuracy that the developed model uses, the seasonal and daily patterns are captured and appropriately dealt with. Table 1 shows how the input in the model and the source are used for the validation sample.
Table 1.
Hourly series of stochastic variables.
| Data | Value | Source |
|---|---|---|
| Solar irradiation (W/m2) | Vector of 8760 points (365 days × 24 h) | [46] |
| Wind speed at 6 m (m/s) | Vector of 8760 points (365 days × 24 h) | [46] |
| Electricity demand profile (kWh) | Vector of 8760 points (365 days × 24 h) | [47] |
The wind speed provided by [46] corresponds to an anemometer placed 6 m in height, so it must be extrapolated to a height of 35 m by using the power law to wind turbine hub height, as below [48]:
where and are, respectively, the estimated wind speed at time interval t at height and the measured at height H0 = 6 m.
3.2.2. Cost and Financial Variables
Cost variables include costs of equipment purchase, operation and maintenance, fuel acquisition, and equipment replacement if required, as well as electricity retail and market prices. Financial variables are those required for the precise account of life cycle costs, hence, inflation and interest rates and cost reductions due to technological maturity are included here. All factors are presented in Table 2.
Table 2.
Cost and financial variables.
| Data | Variable Name | Value | Source |
|---|---|---|---|
| System lifetime | 25 years | [49,50,51] | |
| PV modules lifetime | 25 years | [36] | |
| Biomass equipment (gasifier-ICE) lifetime | 25 years | [52] | |
| Wind turbine lifetime | 20 years | [51] | |
| Solar PV DC-DC converter lifetime | 15 years | [19,20,21,22,23,24,25,26,27,28,29,30,31,32,33,34,35,36,37,38,39,40,41,42,43,44,45,46,47,48,49,50,51] | |
| Interest rate | 3.5% | [53] | |
| Spain’s Value Added Tax (VAT) rate | 21% | [54] | |
| General inflation rate | 3% | [51] | |
| Electricity selling price inflation rate | 3% | [51] | |
| Wind turbines selling price inflation rate | −5% | [51] | |
| Converter selling price inflation rate | −5% | [51] | |
| Cost reduction limit due to technological maturity for wind turbines | −25% | [51] | |
| Cost reduction limit due to technological maturity for converters | −25% | [51] | |
| PV capital cost | 3800 $/kW | [55] | |
| Wind capital cost | 2700 $/kW | [56] | |
| Converter capital cost | 250 $/kWPV | [51] | |
| Biomass equipment capital cost | 4000 $/kW | [52,57,58] | |
| PV fixed O&M costs | 32.64 $/kW | [59] | |
| Wind fixed O&M costs | 32.15 $/kW | [59] | |
| PV variable O&M costs | 0 $/kW | [59] | |
| Wind variable O&M costs | 0.01475 $/kW | [59] | |
| Fuel (wood chips) cost | 173 €/t | [7] | |
| Electricity market price | Vector of 8760 points; 24 h per 365 days | [60] | |
| Electricity retail price | Peak—0.101406 €/kWh Flat—0.078289 €/kWh Off-peak—0.052683 €/kWh | [47] | |
| Time periods | Peak: 17–23 winter/10–16 summer Flat: 8–17, 23–24 winter/8–10, 16–24 summer Off-peak: 0–8 winter time/summer time | [61] |
The cost of PV technology has been obtained from [55], in which all the components of an entire PV system: PV modules, converter, installation materials, labor costs, supply chain, land acquisition, taxes and commissioning and permits costs are accounted for. It is important to remark that the selected value of 3800 $/kW is for utility scale systems, and it should be increased if the system is installed at residential or commercial scales.
Wind power costs have been obtained from [56], and the same remarks made for PV systems apply to wind energy technology.
The last renewable energy generation subsystem is the biomass-to-electricity conversion technology. In this case, equipment cost data have been obtained from Environmental Protection Agency (EPA) [57] and from the Swedish Linnaeus University [58], which are in accordance with a validation made through a personal communication with a professional engaged in the manufacturing of this type of equipment at a small scale (up to 1 MWe) [52]. The cost of wood chips that serve as fuel of the biomass subsystem has been calculated according to data provided in [7], of 12.8 €/GJ for wood chips obtained in a scenario of sustainable forest management based on cow grazing, a representative value among those provided in the article:
It is worth mentioning that such a result is far above the current market price of wood chips, reported between 56 €/t and 136 €/t in different European countries [62]. Such a difference is due to the fact that wood chips currently found in market are not collected and processed using sustainable practices, as the authors suggest doing.
The last group of financial data include the figures of electricity retail [47] and market [60] prices. The former has been accounted for considering the price of the energy in kWh consumed at each hour of the day, as the medium and high voltage tariffs currently include hourly discrimination in Spain. The latter consists on the clearing prices at the pool of electricity, with hourly accuracy, as the auctions take place with this cadence. For further details regarding how and in which cases one or another is used, see Section 3.3.2. Both prices are considered to suffer an annual inflation rate of 3%, over the rates experienced during last five years [63].
3.2.3. Efficiency and Performance Variables
Efficiency and performance data include PV module efficiencies, wind turbine characteristic curve, which gives the electric power output against wind speed and biomass gasification, and electricity generation efficiency. The biomass heating value has also been classified in this group. All values are shown in Table 3.
Table 3.
Efficiency and performance variables.
| Data | Value | Source |
|---|---|---|
| Module reference efficiency | 15.0% | [36] |
| Model nameplate de-rate | 95.0% | [64] |
| Converter efficiency | 92.0% | [64] |
| Module mismatch factor | 98.0% | [64] |
| Connections efficiency | 99.5% | [64] |
| DC wiring losses factor | 98.0% | [64] |
| AC wiring losses factor | 99.0% | [64] |
| Soiling de-rate factor | 95.0% | [64] |
| System availability O&M | 98.0% | [64] |
| Gasifier ideal efficiency | 71% | [57] |
| Gasifier operation efficiency | 95% | [52] |
| Biomass syngas-fired ICE | 37% | [25,52] |
| Biomass lower heating value (LHV) | 15.5 GJ/t | [52,65] |
The PV efficiency is obtained by multiplying the involved efficiencies and also considering the efficiency decay due to module aging. According to the manufacturer [36], the warranted efficiency diminishes linearly over time. With regards to wind turbine efficiency, the characteristic curve showing the relationship between turbine power output and wind speed is provided by the manufacturer [37].
The entire biomass-to-electricity conversion system efficiency is calculated by multiplying all the involved efficiencies (see Equation (3))
A conservative value of 25% has been selected.
The LHV of biomass can be calculated from the higher heating value (HHV) of biomass, as follows [65]:
HHV, hydrogen content, and ash content are 20.4 GJ/t, 6.2%, and 3% [66].
According to a manufacturer of the biomass gasification equipment [52], biomass is usually supplied at 30% of moisture content, as claimed in the price calculation detailed in the previous section, however, after an atmospheric pre-drying over four to six months, it easily reaches a moisture content of 15%. Hence, the expected LHV of biomass at intake of the gasifier is calculated with Equation (5):
In this case, a value of 15.5 GJ/t has been selected, corresponding to 16% moisture content. Considering that the selected biomass-to-electricity system efficiency was a conservative value, it seemed a reasonable value to choose.
3.3. Algorithm Description
Heuristic approaches are the preferred alternatives for HRESs optimization due to the non-linearity behavior of some of the variables involved [9,67]. Among the heuristic approaches are highlight genetic algorithms (GAs) and particle swarm optimization (PSO) algorithms [11,68]. These optimization methodologies are preferred against other alternatives for their low computational requirements [69]. In the present work, a cost optimization, addressed from a life cycle point of view, and implemented using the engineering tool “Optimization Toolbox” of MATLAB R2013b, is proposed.
3.3.1. Variables
Optimization methodologies work with an “objective” or “fitness” function that expresses the relationship between the parameter that is sought to optimize against the independent variables chosen. In this case, the area covered by PV modules, pvArea, and the number of wind turbines, wtNumber, have been chosen as they are representative of system sizing.
The former variable, pvArea, is dealt as a positive real, while, on the other hand, the latter variable, wtNumber is an integer variable, slightly increasing the computational requirements.
3.3.2. Objective Function
As previously stated, the purpose of this work is to optimize the life-cycle cost of the proposed HRES. To this end, the metric of Net Present Value (NPV) has been chosen as the objective function. This metric is calculated by adding up the discounted present values of lifetime incomes and subtracting the discounted present costs [19]:
Therefore, the output of the optimization process will be the minimum NPV, representative of the life-cycle cost, and the system sizing, in terms of area covered by PV modules and number of wind turbines, which leads to a minimum life cycle cost. The importance of this metric relies on its capacity to effectively compute all future cash flows to the actual value of money at the current time. To do so, the NPV converts future costs and revenues, applying inflation and discount rates, thus eliminating external effects, such as financial volatility or oscillations.
The different parameters in Equation (6) are explained throughout the following paragraphs.
Initial investment accounts for all acquisition costs of renewable energy systems, i.e., PV panels, wind turbines, and biomass gasifier—ICE equipment:
where CPV is the capital cost of PV panels in $/kW, Pmodule is the nominal power of each module, CWT is the capital cost of wind turbines in $/kW, Pturbine is the wind turbine nominal power, CBIO is the capital cost of biomass conversion equipment in $/kW—including gasifier, syngas cooling and cleaning system and ICE-generator group—and PICE is the nominal power of the ICE. The number of PV panels is expressed as a function of pvArea, the independent variable selected:
where is the independent variable and is the area covered by a single PV module, which, in the case study, is 1.277 m2.
The second term of the NPV definition are the discounted operation and maintenance (O&M) costs, which are calculated taking into account the annual inflation rate [51]:
where refers to the cost of operation and maintenance of component k, g is the general inflation rate, is the interest rate, and is the system lifetime.
term refers to the cost of biomass fuel acquisition. Such a term is obtained by multiplying the amount of biomass burnt in kg by its cost, adjusted for inflation:
where is the power produced at each hour of the 365 days of a year by the biomass unit, is the lower heating value of the biofuel used, and is the total efficiency of the gasifier-ICE equipment.
The next term in the NPV definition are the discounted present costs of equipment replacement that are also calculated considering the annual inflation rate [51]:
where is the acquisition cost of component , is the expected inflation rate of the acquisition cost of component and is the lifetime of such a component. and are the total number of replacements during the system lifetime and during the years that the price of the component is changing at inflation rate, respectively, and are calculated as follows [51]:
where is the number of years required for technology to reach the technological maturity with a cost reduction of [51]:
The only components of the system that have to be replaced during the system lifetime, which is 25 years, are wind turbines and solar PV converters. PV modules’ performance is warranted up to 25 years, which has been selected as the system lifetime. Regarding the biomass-to-electricity equipment, it is expected to last 25 years or more with appropriate maintenance [52].
On the revenue side of the equation, there are benefits or cost of electricity sale or purchase. To effectively account for this, the hourly net power production has been calculated for each hour:
where and are the PV and wind power produced at each hour of the 365 days of a year, and is the electricity demand of the location under study.
Whenever Equation (14) yields a negative value, the PV-wind system is not producing enough power to match the demand. In these cases, the system is designed to turn on the biomass engine at a full load. If the result of doing so still yields a negative net power production, then electricity is purchased from the grid at retail price. Conversely, if it yields a positive value, the surplus is sold to the electricity pool at market price. The same is done whenever Equation (14) yields a positive value, meaning that more power is produced than demanded.
The benefits of electricity sale are calculated as follows:
Additionally, for positive net power production, the discounted present incomes from purchasing the electricity are:
It should be pointed out that, in the first case, or lack of electricity, the will take negative values, whereas, in the second case, or surplus of electricity, the will take positive values. As a result, this term of is computed in the benefits side, as previously mentioned.
Additionally on the revenue side of the NPV Equation (6), the discounted present values of income derived from equipment sale at the end of system lifetime are found. They are calculated as follows [51]:
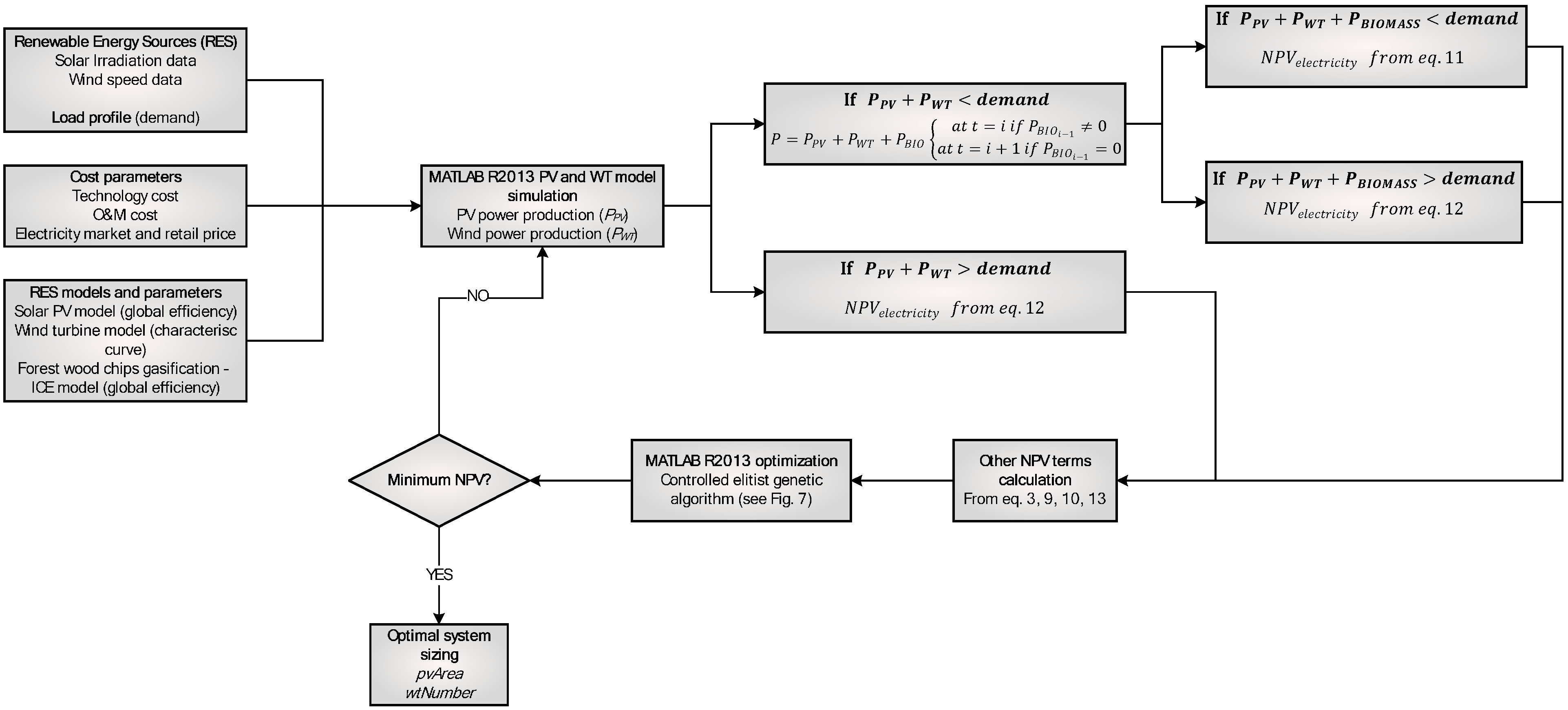
The explained mode of operation is summarized in Figure 2.
4. Results
The scenario obtained using the suggested values for all the input variables and in the sample location has been taken as the base-case scenario. Additionally, a sensitivity analysis has been performed to better acknowledge the influence of the most important variables of the model in the result.
Figure 2.
Proposed HRES cost optimization approach.
Figure 2.
Proposed HRES cost optimization approach.

4.1. Base Case
Under the assumptions presented in the previous sections, the following result is provided by the optimization model:
As shown in Figure 3, the result was reached by convergence of results in less than 60 iterations.
This NPV is the life-cycle cost of a HRES consisting of 6044.23 m2 of PV installation, three wind turbines, and the biomass subsystem of 500 kWe. These values mean an installation of 993.96 kW of PV power, 600 kW of wind power, and 500 kW of biomass electrical power from forest wood chips.
The upfront investment required to install such a HRES is . This figure is significantly lower, approximately 25% less than the one obtained in [24], with a PV-wind HRES backed up only with a grid. However, the NPV approximately doubles the one obtained in [24] due to fuel consumption costs, which are around $220,000–230,000 per year, and electricity purchasing costs, because, in this case, the system does not produce the same amount of electricity that is demanded on an annual basis.
Figure 3.
MATLAB iterations results.
Figure 3.
MATLAB iterations results.

The fuel consumption ranges from 1017 metric tons per year at year one to 1050 metric tons per year at year 25. The consumption increase is due to the PV power decrease, caused by the aging of modules. At this point, the authors considered it relevant to compare such values with biomass availability—given that the available biomass is limited by forest self-growth rate—from local forests to ensure that the system can run autonomously only using local resources. According to [41,70] the growth rate of Mediterranean pine and oak forests is 1.6 metric tons of dry wood, per hectare, each year. This means two metric tons of wood at 20% of moisture content per hectare.
Considering that the region where the sample location is found has approximately 2200 hectares of forested area, the available amount of wood chips, without putting the survival of local forests at stake, is 4400 metric tons of wood at 20% moisture content each year. Therefore, the proposed HRES would require only one fourth of available sustainable forest wood chips.
For comparison purposes, Figure 4 summarizes the annual accumulated costs of the system against the current annual costs from electricity purchase.
Figure 4.
Comparison of NPV evolution throughout 25 years of system life time for No-HRES and HRES base case scenarios.
Figure 4.
Comparison of NPV evolution throughout 25 years of system life time for No-HRES and HRES base case scenarios.

4.2. Sensitivity Analysis
The sensitivity analysis has been done setting a 10% variation in the values of the following variables: PV technology capital cost, wind technology capital cost, biomass gasifier-ICE technology cost, wood chips (fuel) cost, electricity price, general inflation rate, interest rate, PV modules, wind turbines, and biomass equipment reference efficiencies and wood chip LHV, which is inversely proportional to moisture content. These changes induce variations in the results of the optimization process, the NPV. The results are shown in Table 4.
Table 4.
Sensitivity analysis.
| Variable | Variation | NPV Change |
|---|---|---|
| PV capital cost | +10% | +1.055% |
| Wind capital cost | +10% | +0.773% |
| Fuel cost | +10% | +1.629% |
| Biomass capital cost | +10% | +0.652% |
| Electricity price | +10% | +3.808% |
| General inflation rate (g) | +10% | +0.764% |
| Interest rate | +10% | −3.264% |
| Module reference efficiency | +10% | −1.457% |
| Wind turbine reference efficiency | +10% | −1.075% |
| Biomass gasifier-ICE efficiency | +10% | −1.557% |
| Biomass LHV | +10% | −1.531% |
In some cases, changes in system sizing were observed. Particularly, increases in PV capital cost lead to readjustments of system sizing, decreasing the PV subsystem size and increasing the number of wind turbines from three to four. Similar behavior is shown for fuel cost increases, resizing the system to a similar PV subsystem size and four wind turbines as well. The same occurs if electricity prices increase, in which case an additional wind turbine is desirable.
Regarding technology efficiencies, PV efficiency improvement does not lead to system size changes, but, on the other hand, biomass and wind turbine efficiency improvements imply relevant HRES size changes. Under the hypothesis of improved wind turbine efficiency, a system with one more wind turbine and 600 m2 of solar installation less proves to be the best alternative, whereas under the hypothesis of biomass conversion efficiency and LHV improvements a reduction of 300 m2 of PV subsystem leads to the minimum NPV system, with more biomass capacity factor.
5. Conclusions
The work presented in this article consists of the design and validation of an optimization methodology for minimum life-cycle cost grid-connected HRES, based on the usage of solar, wind, and forest wood chips energy sources. The methodology has proved to be effective and helpful for decision-makers, as it provides a system sizing that minimizes life-cycle costs, expressed as Net Present Value (NPV). The results provided are based on the treatment of data with an accuracy of one hour, for both renewable energy generation and electricity demand patterns, thus, giving a trustworthy result.
The proposed HRES prioritizes solar PV and wind power technologies and uses biomass power in cases where solar and wind resources are not enough to fulfill the load demand. Biomass power is used at a full load to maximize the technology efficiency, and, if this leads to excess energy production, the surplus is sold in the electricity pool. Conversely, if the sum of biomass, solar and wind power is still not enough to fulfill the demand, electricity is purchased from the utility company.
The results obtained for the proposed validation case show that a system consisting of 6044 m2 (994 kW) of PV power, three wind turbines (600 kW) of wind power, and 500 kW of biomass power with a yearly consumption of 1000–1050 metric tons would be the best option in terms of life-cycle cost. Such system would require an initial investment of 7.4 million US Dollars, and would suppose a 30.7 million US Dollar cost throughout its lifetime. From the comparison with the life time costs of electricity purchase from the utility company, it can be seen that the system would have similar annual costs to electricity purchase, but that the difference in life-cycle cost is roughly the initial investment required to install the system (see Figure 4).
It is of interest to compare these figures with those shown in [24] for a grid-connected PV-wind HRES, designed under the condition of annual electricity net balance. It is worth noting that less initial investment is required when a biomass subsystem is added, but that it leads to a greater life-cycle cost than that obtained for a PV solar-wind HRES, as a result of using biomass power at full load when PV and wind power do not match the existent demand, even if such a difference is only a few kilowatts.
At this point, it is relevant to highlight that forest wood chip costs have been computed under the assumption of sustainable forest management, i.e., using less biomass than the self-growth rate of local forests and sustainable clearing and harvesting practices, as proposed in [7]. Such a hypothesis not only ensures that the proposed system is realistic and effectively deployable, but also makes the proposed model generally applicable in other townships and regions with a similar latitude and climate, e.g., Southern France, Italy, or the Balkans Peninsula, including Greece. The proposed methodology is suitable to design a small-scale system that would not have high biomass resource requirements and, therefore, could be easily replicable in other rural locations.
It is also worth mentioning that the use of this source of energy would also have environmental benefits compared to the current fossil fuel intensive electricity production pattern, and in terms of job opportunity creation. These benefits would also induce economic earnings. For instance, forest resources would be revaluated as a result of active and sustainable management and unemployment could be reduced with jobs in the fields of O&M of the system and wood chip harvesting and processing. Another important benefit that has not been accounted for is the potential sale of heat power produced. Biomass Combined Heat and Power (CHP) produces twice the thermal energy compared to electricity. Although thermal energy is sold at slightly lower prices, taking advantage of it could improve system efficiency up to 70%–80% [25] from the actual value of 24%. Therefore, there is still a great deal of potential for the improvement of economic results.
In addition, such a system adds energy autonomy and also lays the groundwork for the expected transition from a centralized electricity generation scheme to a distributed energy model, also known as “Smart Grid”.
From the sensitivity analysis, it has been observed that the proposed model responds well to positive and negative changes in the most important input variables, for instance, showing increases in the NPV for technology cost increases, and showing decreases in the NPV when technology efficiencies are improved.
Acknowledgments
The authors thank Josep Riba for his valuable comments, suggestions and information regarding small-scale wood chips gasification-ICE technology for electricity and heat generation.
The authors also acknowledge the Meteorological Service of Catalonia, MeteoCat, for the meteorological data provided, and the city council of Santa Coloma de Queralt for the electricity demand data.
Author Contributions
The research conducted in this paper is a part of a PhD thesis of Arnau González under the guidance of Jordi-Roger Riba and Antoni Rius. Most of the writing was carried out by Arnau González under the supervision of Jordi-Roger Riba. All authors have read and approved the final manuscript.
Conflicts of Interest
The authors declare no conflict of interest.
References
- Deshmukh, M.K.; Deshmukh, S.S. Modeling of hybrid renewable energy systems. Renew. Sustain. Energy Rev. 2008, 12, 235–249. [Google Scholar] [CrossRef]
- Passey, R.; Spooner, T.; MacGill, I.; Watt, M.; Syngellakis, K. The potential impacts of grid-connected distributed generation and how to address them: A review of technical and non-technical factors. Energy Policy 2011, 39, 6280–6290. [Google Scholar] [CrossRef]
- Pearce, J.M. Limitations of Nuclear Power as a Sustainable Energy Source. Sustainability 2012, 4, 1173–1187. [Google Scholar] [CrossRef]
- Montuori, L.; Alcázar-Ortega, M.; Álvarez-Bel, C.; Domijan, A. Integration of renewable energy in microgrids coordinated with demand response resources: Economic evaluation of a biomass gasification plant by Homer Simulator. Appl. Energy 2014, 132, 15–22. [Google Scholar] [CrossRef]
- Zhao, B.; Zhang, X.; Li, P.; Wang, K.; Xue, M.; Wang, C. Optimal sizing, operating strategy and operational experience of a stand-alone microgrid on Dongfushan Island. Appl. Energy 2014, 113, 1656–1666. [Google Scholar] [CrossRef]
- Herran, D.S.; Nakata, T. Design of decentralized energy systems for rural electrification in developing countries considering regional disparity. Appl. Energy 2012, 91, 130–145. [Google Scholar] [CrossRef]
- Esteban, B.; Riba, J.R.; Baquero, G.; Rius, A. Comparative cost evaluation of heating oil and small-scale wood chips produced from Euro-Mediterranean forests. Renew. Energy 2015, 74, 568–575. [Google Scholar] [CrossRef]
- Carneiro, P.; Ferreira, P. The economic, environmental and strategic value of biomass. Renew. Energy 2012, 44, 17–22. [Google Scholar] [CrossRef]
- Ma, T.; Yang, H.; Lu, L.; Peng, J. Pumped storage-based standalone photovoltaic power generation system: Modeling and techno-economic optimization. Appl. Energy 2015, 137, 649–659. [Google Scholar] [CrossRef]
- Ma, T.; Yang, H.; Lu, L. A feasibility study of a stand-alone hybrid solar-wind-battery system for a remote island. Appl. Energy 2014, 121, 149–158. [Google Scholar] [CrossRef]
- Bekele, G.; Tadesse, G. Feasibility study of small Hydro/PV/Wind hybrid system for off-grid rural electrification in Ethiopia. Appl. Energy 2012, 97, 5–15. [Google Scholar] [CrossRef]
- Bekele, G.; Palm, B. Feasibility study for a standalone solar-wind-based hybrid energy system for application in Ethiopia. Appl. Energy 2010, 87, 487–495. [Google Scholar] [CrossRef]
- Rehman, S.; Alam, M.M.; Meyer, J.P.; Al-Hadhrami, L.M. Feasibility study of a wind-pv-diesel hybrid power system for a village. Renew. Energy 2012, 38, 258–268. [Google Scholar] [CrossRef]
- Kumar, Y.V.P.; Bhimasingu, R. Optimal sizing of microgrid for an urban community building in South India using HOMER. In Proceedings of the 2014 IEEE International Conference on Power Electronics, Drives and Energy Systems (PEDES), Mumbai, India, 16–19 December 2014; pp. 1–6.
- Chen, H.C. Optimum capacity determination of stand-alone hybrid generation system considering cost and reliability. Appl. Energy 2013, 103, 155–164. [Google Scholar] [CrossRef]
- Perera, A.T.D.; Attalage, R.A.; Perera, K.K.C.K.; Dassanayake, V.P.C. A hybrid tool to combine multi-objective optimization and multi-criterion decision making in designing standalone hybrid energy systems. Appl. Energy 2013, 107, 412–425. [Google Scholar] [CrossRef]
- Ma, T.; Yang, H.; Lu, L.; Peng, J. Optimal design of an autonomous solar-wind-pumped storage power supply system. Appl. Energy 2014. [Google Scholar] [CrossRef]
- Fadaee, M.; Radzi, M.A.M. Multi-objective optimization of a stand-alone hybrid renewable energy system by using evolutionary algorithms: A review. Renew. Sustain. Energy Rev. 2012, 16, 3364–3369. [Google Scholar] [CrossRef]
- Abbes, D.; Martinez, A.; Champenois, G. Life cycle cost, embodied energy and loss of power supply probability for the optimal design of hybrid power systems. Math. Comput. Simul. 2014, 98, 46–62. [Google Scholar] [CrossRef]
- An, L.N.; Quoc-Tuan, T.; Seddik, B.; van-Linh, N. Optimal sizing of a grid-connected microgrid. In Proceedings of the 2015 IEEE International Conference on Industrial Technology (ICIT), Seville, Spain, 17–19 March 2015; pp. 2869–2874.
- Sansa, I.; Villafafila, R.; Bellaaj, N.M. Optimal sizing design of an isolated microgrid using loss of power supply probability. In Proceedings of the IREC2015, 6th International Renewable Energy Congress, Sousse, Tunisia, 24–26 March 2015; pp. 1–7.
- Logenthiran, T.; Srinivasan, D.; Khambadkone, A.M.; Raj, T.S. Optimal sizing of an islanded microgrid using Evolutionary Strategy. In Proceedings of the 2010 IEEE 11th International Conference on Probabilistic Methods Applied to Power Systems, Singapore, 14–17 June 2010; pp. 12–17.
- Yazdani, A.; Bhuiyan, F.A.; Primak, S.L. Optimal sizing approach for islanded microgrids. IET Renew. Power Gener. 2015, 9, 166–175. [Google Scholar]
- González, A.; Riba, J.R.; Rius, A.; Puig, R. Optimal sizing of a hybrid grid-connected photovoltaic and wind power system. Appl. Energy 2015, 154, 752–762. [Google Scholar] [CrossRef]
- González, A.; Riba, J.R.; Puig, R.; Navarro, P. Review of micro- and small-scale technologies to produce electricity and heat from Mediterranean forests' wood chips. Renew. Sustain. Energy Rev. 2015, 43, 143–155. [Google Scholar] [CrossRef]
- Zhao, H.; Guo, S. External Benefit Evaluation of Renewable Energy Power in China for Sustainability. Sustainability 2015, 7, 4783–4805. [Google Scholar] [CrossRef]
- Moreira, F.; Viedma, O.; Arianoutsou, M.; Curt, T.; Koutsias, N.; Rigolot, E.; Barbati, A.; Corona, P.; Vaz, P.; Xanthopoulos, G.; et al. Landscape—Wildfire interactions in southern Europe: Implications for landscape management. J. Environ. Manag. 2011, 92, 2389–2402. [Google Scholar] [CrossRef] [PubMed]
- Williams, J. Exploring the onset of high-impact mega-fires through a forest land management prism. For. Ecol. Manag. 2013, 294, 4–10. [Google Scholar] [CrossRef]
- Riera, P.; Mogas, J. Evaluation of a risk reduction in forest fires in a Mediterranean region. For. Policy Econ. 2004, 6, 521–528. [Google Scholar] [CrossRef]
- Román, M.V.; Azqueta, D.; Rodrígues, M. Methodological approach to assess the socio-economic vulnerability to wildfires in Spain. For. Ecol. Manag. 2013, 294, 158–165. [Google Scholar] [CrossRef]
- Butry, D.T.; Mercer, D.E.; Prestemon, J.P.; Pye, J.M.; Holmes, T.P. What is the price of catastrophic wildfire? J. For. 2001, 99, 9–17. [Google Scholar]
- Girardin, M.P.; Ali, A.A.; Carcaillet, C.; Gauthier, S.; Hély, C.; le Goff, H.; Terrier, A.; Bergeron, Y. Fire in managed forests of eastern Canada: Risks and options. For. Ecol. Manag. 2013, 294, 238–249. [Google Scholar] [CrossRef]
- Baquero, G.; Esteban, B.; Riba, J.R.; Rius, A.; Puig, R. An evaluation of the life cycle cost of rapeseed oil as a straight vegetable oil fuel to replace petroleum diesel in agriculture. Biomass Bioenergy 2011, 35, 3687–3697. [Google Scholar] [CrossRef]
- Fernandes, P.M. Fire-smart management of forest landscapes in the Mediterranean basin under global change. Landsc. Urban Plan. 2013, 110, 175–182. [Google Scholar] [CrossRef]
- Bhandari, B.; Lee, K.T.; Lee, C.S.; Song, C.K.; Maskey, R.K.; Ahn, S.H. A novel off-grid hybrid power system comprised of solar photovoltaic, wind, and hydro energy sources. Appl. Energy 2014, 133, 236–242. [Google Scholar] [CrossRef]
- Amerisolar, AmeriSolar AS-5M. 2013. Available online: http://www.weamerisolar.com/ (accessed on 14 September 2015).
- Generation Wind Ltd. SUT200 Wind Turbine. 2014. Available online: http://www.generationwindturbines.com/en/our-turbines/product-range/sut-200 (accessed on 14 September 2015).
- Ahrenfeldt, J.; Henriksen, U.; Jensen, T.K.; Gøbel, B.; Wiese, L.; Kather, A.; Egsgaard, H. Validation of a Continuous Combined Heat and Power (CHP) Operation of a Two-Stage Biomass Gasifier. Energy Fuels 2006, 20, 2672–2680. [Google Scholar] [CrossRef]
- Arena, U.; di Gregorio, F.; Santonastasi, M. A techno-economic comparison between two design configurations for a small scale, biomass-to-energy gasification based system. Chem. Eng. J. 2010, 162, 580–590. [Google Scholar] [CrossRef]
- Alanne, K.; Saari, A. Sustainable small-scale CHP technologies for buildings: The basis for multi-perspective decision-making. Renew. Sustain. Energy Rev. 2004, 8, 401–431. [Google Scholar] [CrossRef]
- Esteban, B.; Riba, J.R.; Baquero, G.; Puig, R.; Rius, A. Environmental assessment of small-scale production of wood chips as a fuel for residential heating boilers. Renew. Energy 2014, 62, 106–115. [Google Scholar] [CrossRef]
- Gómez, A.; Rodrigues, M.; Montañés, C.; Dopazo, C.; Fueyo, N. The potential for electricity generation from crop and forestry residues in Spain. Biomass Bioenergy 2010, 34, 703–719. [Google Scholar] [CrossRef]
- IDESCAT. Santa Coloma de Queralt—The Township in Figures. 2011. Available online: http://www.idescat.cat/emex/?id=431397#h40000 (accessed on 14 September 2015).
- IDAE. Análisis del Consumo Energético del Sector Residencial en España. Available online: http://www.idae.es/uploads/documentos/documentos_Informe_SPAHOUSEC_ACC_f68291a3.pdf (accessed on 14 September 2015).
- Eurostat. Electricity and Natural Gas Price Statistics. 2014. Available online: http://epp.eurostat.ec.europa.eu/statistics_explained/index.php/electricity_and_natural_gas_price_statistics (accessed on 14 September 2015).
- Meteorological Service of Catalonia (Meteocat). Hourly Data of UJ Automatic Weather Station; Generalitat de Catalunya: Barcelona, Spain, 2012. [Google Scholar]
- Elèctrica de Santa Coloma. High Voltage Price 3.0 Fare. 2014. [Google Scholar]
- Blumsack, S.; Richardson, K. Cost and emissions implications of coupling wind and solar power. Smart Grid Renew. Energy 2012, 3, 308–315. [Google Scholar] [CrossRef]
- Dufo-López, R.; Bernal-Agustín, J.L. Design and control strategies of PV-Diesel systems using genetic algorithms. Sol. Energy 2005, 79, 33–46. [Google Scholar] [CrossRef]
- Hernández-Moro, J.; Martínez-Duart, J.M. Analytical model for solar PV and CSP electricity costs: Present LCOE values and their future evolution. Renew. Sustain. Energy Rev. 2013, 20, 119–132. [Google Scholar] [CrossRef]
- Dufo-López, R.; Bernal-Agustín, J.L.; Mendoza, F. Design and economical analysis of hybrid PV-wind systems connected to the grid for the intermittent production of hydrogen. Energy Policy 2009, 37, 3082–3095. [Google Scholar] [CrossRef]
- Metalúrgica Riba, S.L.; Santpedor, Spain. Personal communication, 2015.
- INE. Spain: Economic and Financial Data. 2014. Available online: http://www.ine.es/dynt3/FMI/en/ (accessed on 14 September 2015).
- Agencia Tributaria. Impuesto Sobre el Valor Añadido. 2014. Available online: http://www.agenciatributaria.es/AEAT.internet/Inicio_es_ES/La_Agencia_Tributaria/Normativa/Normativa_tributaria_y_aduanera/Impuestos/Impuesto_sobre_el_valor_anadido__IVA_/Impuesto_sobre_el_valor_anadido__IVA_.shtml (accessed on 14 September 2015).
- Goodrich, A.; James, T.; Woodhouse, M. Residential, Commercial, and Utility-Scale Photovoltaic (PV) System Prices in the United States: Current Drivers and Cost-Reduction Opportunities; National Renewable Energy Laboratory: Golden, CO, USA, 2012. [Google Scholar]
- Wiser, R.; Bolinger, M. 2012 Wind Technologies Market Report; US Department of Energy: Washington, DC, USA, 2013. [Google Scholar]
- Wickwire, S. Biomass Combined Heat and Power Catalog of Technologies. Available online: http://www.epa.gov/chp/documents/biomass_chp_catalog.pdf (accessed on 16 September 2015).
- Brandin, J.; Tunér, M.; Odenbrand, I. Small Scale Gasification: Gas Engine CHP for Biofuels; Linnaeus University: Växjö, Sweden, 2011. [Google Scholar]
- OpenEI. Transparent Cost Database. 2012. Available online: http://en.openei.org/apps/TCDB/ (accessed on 14 September 2015).
- OMIE. Resultados del Mercado Diario. 2011. Available online: http://www.omie.es/inicio (accessed on 14 September 2015).
- Endesa. High Voltage Time Periods. 2014. Available online: https://www.endesaonline.com/ES/empresas/luz/tarifas_electricas_empresas_alta_tension/optima/horas/index.asp (accessed on 14 September 2015).
- Prislan, P.; Nike, K.; Jemec, T.; Piskur, M. Wood Fuel Prices—Report No.6; Biomass Trade Center: Ljubljana, Slovenia, 2014. [Google Scholar]
- OMIE. Precio Final Anual de Demanda Nacional. 2014. Available online: http://www.omie.es/files/flash/ResultadosMercado.swf (accessed on 14 September 2015).
- Alliance for Sustainable Energy. PV Watts Calculator; National Renewable Energy Laboratory (NREL): Golden, CO, USA, 2013. [Google Scholar]
- Quaak, P.; Knoef, H.; Stassen, H.E. Energy from Biomass: A Review of Combustion and Gasification Technologies; World Bank Publications: Washington, DC, USA, 1999; Volume 23–422. [Google Scholar]
- Energy Research Centre of the Netherlands (ECN). Phyllis, data base for biomass and waste. 2009. Available online: https://www.ecn.nl/phyllis2/ (accessed on 1 June 2015).
- Luna-Rubio, R.; Trejo-Perea, M.; Vargas-Vázquez, D.; Ríos-Moreno, G.J. Optimal sizing of renewable hybrids energy systems: A review of methodologies. Sol. Energy 2012, 86, 1077–1088. [Google Scholar] [CrossRef]
- Koutroulis, E.; Kolokotsa, D.; Potirakis, A.; Kalaitzakis, K. Methodology for optimal sizing of stand-alone photovoltaic/wind-generator systems using genetic algorithms. Sol. Energy 2006, 80, 1072–1088. [Google Scholar] [CrossRef]
- Bernal-Agustín, J.L.; Dufo-López, R. Efficient design of hybrid renewable energy systems using evolutionary algorithms. Energy Convers. Manag. 2009, 50, 479–489. [Google Scholar] [CrossRef]
- Gracia, C.; Burriel, J.Á.; Ibàñez, J.J.; Mata, T.; Vayreda, J. Inventari Ecològic i Forestal de Catalunya; CREAF: Bellaterra, Spain, 2000. [Google Scholar]
© 2015 by the authors; licensee MDPI, Basel, Switzerland. This article is an open access article distributed under the terms and conditions of the Creative Commons Attribution license (http://creativecommons.org/licenses/by/4.0/).