Correspondingly, in the research of Tarasova et al. (2024) [1], the original Figure 1 in Section 2.1. should be replaced with the updated Figure 1. Also, in Section 3.2, Figure 3 should be replaced with the updated Figure 3.
The changes are as follows:
- The authors wish to modify the colors in Figure 1; therefore, it is necessary to replace the following original Figure 1 (below) with the subsequent color-modified figure:
Figure 1.
The process of identification, selection, and analysis of SDSSs. Key stages of the methodology were highlighted in color, including: the selection of articles, with particular emphasis on keywords and criteria for inclusion and exclusion; the selection of tools, highlighting the reasons for their exclusion; and the categorization of tools.
Figure 1.
The process of identification, selection, and analysis of SDSSs. Key stages of the methodology were highlighted in color, including: the selection of articles, with particular emphasis on keywords and criteria for inclusion and exclusion; the selection of tools, highlighting the reasons for their exclusion; and the categorization of tools.

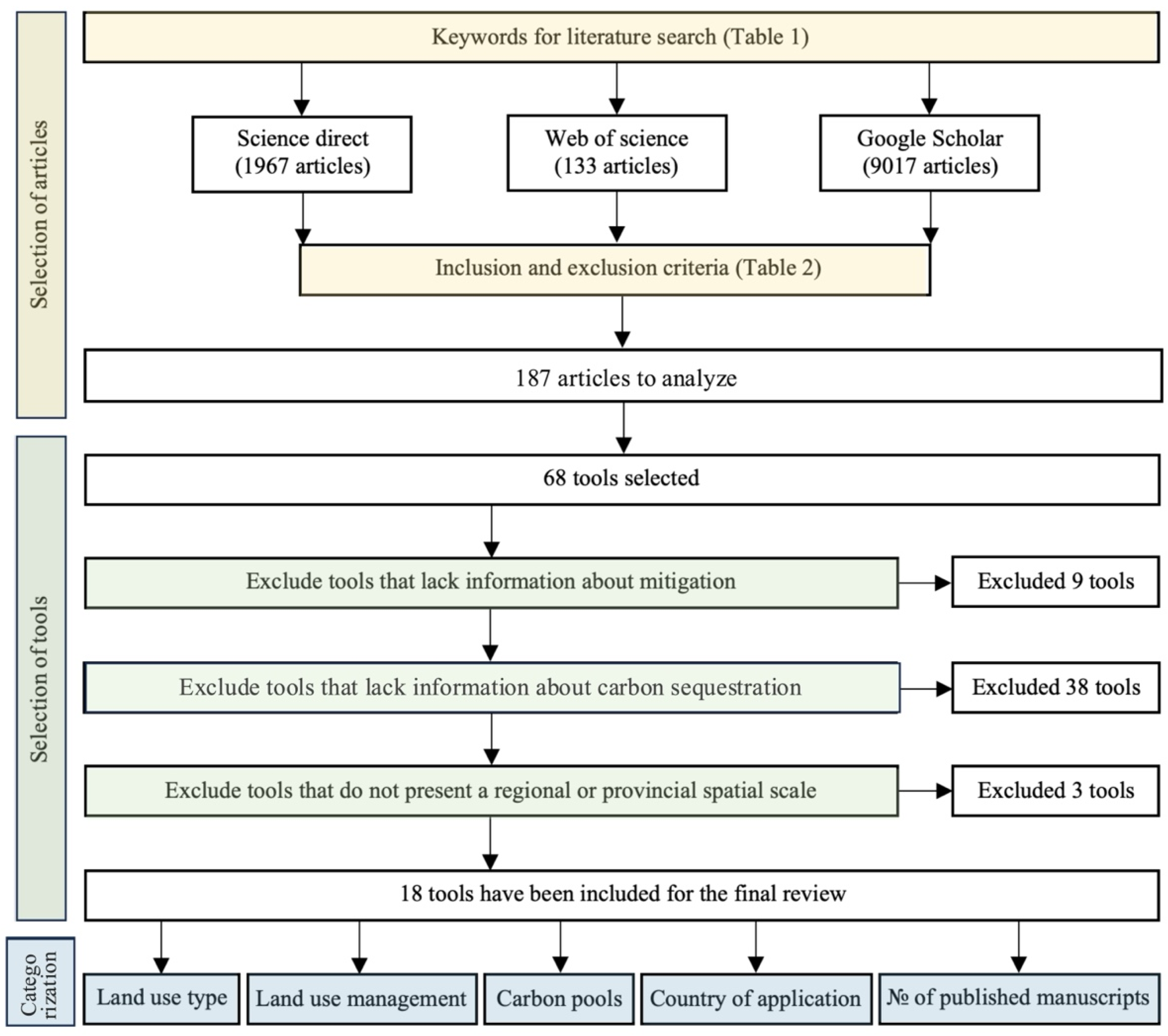
The updated color-modified figure to be used instead is shown below:
Figure 1.
The process of identification, selection, and analysis of SDSSs. Key stages of the methodology are highlighted in color, including the selection of articles, with particular emphasis on keywords and criteria for inclusion and exclusion; the selection of tools, highlighting the reasons for their exclusion; and the categorization of tools.
Figure 1.
The process of identification, selection, and analysis of SDSSs. Key stages of the methodology are highlighted in color, including the selection of articles, with particular emphasis on keywords and criteria for inclusion and exclusion; the selection of tools, highlighting the reasons for their exclusion; and the categorization of tools.

- 2.
- The authors would also like to add connection lines in Figure 3; therefore, it is necessary to replace the following original Figure 3 (below) with the subsequent figure:
Figure 3.
The geographic distribution of SDSS application and their corresponding carbon pools across various countries.
Figure 3.
The geographic distribution of SDSS application and their corresponding carbon pools across various countries.

The updated replacement figure (with connection lines added) is shown below:
Figure 3.
The geographic distribution of SDSS application and their corresponding carbon pools across various countries.
Figure 3.
The geographic distribution of SDSS application and their corresponding carbon pools across various countries.

The authors state that the scientific conclusions are unaffected. This correction was approved by the Academic Editor. The original publication has also been updated.
Reference
- Tarasova, E.; Valentini, R.; Di Lallo, G.; Cotrina-Sanchez, A.; Chiriacò, M.V. Enhancing Carbon Sequestration: A Systematic Literature Review of Spatial Decision Support Tools. Sustainability 2024, 16, 5045. [Google Scholar] [CrossRef]
Disclaimer/Publisher’s Note: The statements, opinions and data contained in all publications are solely those of the individual author(s) and contributor(s) and not of MDPI and/or the editor(s). MDPI and/or the editor(s) disclaim responsibility for any injury to people or property resulting from any ideas, methods, instructions or products referred to in the content. |
© 2025 by the authors. Licensee MDPI, Basel, Switzerland. This article is an open access article distributed under the terms and conditions of the Creative Commons Attribution (CC BY) license (https://creativecommons.org/licenses/by/4.0/).