Research on the Evaluation of Rail Transit Transfer System Based on the Time Value
Abstract
:1. Introduction
2. Construction of the Evaluation Index System
2.1. Analysis of the Transfer System Influencing Factors
2.1.1. Influence of Subjective Factors
- 1.
- Individual circumstances of passengers
- 2.
- Purpose of traveling
2.1.2. Influence of Objective Factors
2.1.3. Influence of Passenger Perception
- 1.
- Station environment factors
- 2.
- Environmental factors of passenger flow
2.2. Construction of the Rail Transit Transfer System Evaluation Index System
2.2.1. Preliminary Selection of Indicators
2.2.2. Indicator Screening
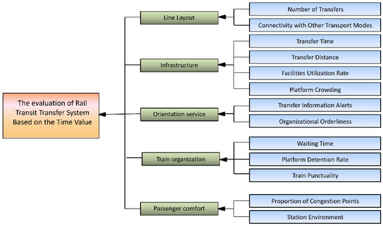
2.2.3. Establishment of an Evaluation Indicator System
2.2.4. Quantitative Analysis of Evaluation Indicators
- 1.
- Quantification of qualitative indicators
- 2.
- Quantification of quantitative indicators
- (1)
- Number of transfers C11
- (2)
- Transfer walking time C21
- (3)
- Transfer distance C22
- (4)
- Facility utilization rate C23
- (5)
- Platform crowding C24
- (6)
- Waiting time C41
- (7)
- Platform detention rate C42
- (8)
- Train punctuality C43
- (9)
- Proportion of the congestion points C51
3. Results and Discussions
3.1. Analysis of Indicator System Empowerment Method
3.2. Determination of Weights of Evaluation Indicators
3.2.1. Determination of Weights by the AHP
- 1.
- Construct the judgment matrix B
- 2.
- Calculate the eigenroots and eigenroot vectors of the judgment matrix
- 3.
- Consistency test
3.2.2. Determination of Weights by the CRITIC Method
- 1.
- Non-dimensional processing
- 2.
- Finding indicator variability
- 3.
- Finding the conflict of indicator
- 4.
- Request for the volume of information
- 5.
- Seeking objective weight
3.2.3. Determination of Composite Weights for Indicators
3.3. Establishment of the Evaluation Model
3.3.1. Determination of the Matter-Element Matrix
3.3.2. Determination of the Classical Domain and Segment Field
- 1.
- Determination of the classical domain
- 2.
- Determination of the segment field
3.3.3. Determine the Matter-Elements to Be Evaluated and the Correlation Function
- 1.
- Determine the matter-elements to be evaluated
- 2.
- Determine the correlation function
3.3.4. Determination of Integrated Relevance and Evaluation Level
- 1.
- Determination of integrated relevance
- 2.
- Determination of evaluation level
3.4. Empirical Analysis
3.4.1. Research on Transfer Station
3.4.2. Calculation of Transfer Station Evaluation
3.4.3. Analysis of Evaluation Results
4. Discussion
- (1)
- Based on the trajectory of transfer passenger flow, the transfer system influencing factors were summarized into three aspects, namely, subjective factors, objective factors, and passenger perception factors. Each factor was further divided into a number of influencing factors, which mainly cover all aspects of the service received by transfer passengers at the transfer station and can be used as the basis for selecting indicators for evaluating the time value of transfer passengers.
- (2)
- Select evaluation indexes using preliminary selection and screening. The preliminary selection of indicators was based on the analysis of the factors affecting the time value of transfer passengers, and the screening of indicators was performed using the STATA 16 software to analyze the importance and relevance of the indicators to establish an evaluation system for the time value of the transfer system. The quantitative analysis of the indicators was carried out, and finally, the evaluation indicators were divided into four grades: excellent, good, middle, and poor.
- (3)
- Summarize and analyze the commonly used indicator assignment and evaluation methods, and for the characteristics of the urban rail transit transfer system, the AHP-CRITIC method was chosen to carry out weighting. The matter-element extension evaluation model was established and applied to the Wuhan Metro Dazhi Road Station and Xunlimen Station, which can effectively put forward the improvement measures and suggestions according to the evaluation level of the transfer station.
- (1)
- Evaluation indicators. The urban rail transit transfer system is relatively complex, and the focus of evaluation is also different. This study mainly focuses on the optimal system efficiency of rail transit transfer, so it chooses the time value, which can better reflect the passenger’s feelings and system efficiency, as the core index and is somewhat limited in evaluating safety and comfort. Evaluation indicators can be designed to address the needs and preferences of different groups of passengers in the next step of the study so that the evaluation of transfer systems can be considered in a more personalized and differentiated way.
- (2)
- Evaluation model selection aspects. In the time value assessment, there may be certain factors that are difficult to quantify accurately or have uncertainty, and the matter-element extensible model can introduce flexibility into the model to better deal with such uncertainty. However, the matter-element extension evaluation model uses the maximum affiliation quasi-measure for evaluation, which has the limitation of being more subjective. Evaluation indicators can be designed to address the needs and preferences of different groups of passengers in the next step of the study so that the evaluation of transfer systems can be considered in a more personalized and differentiated way. Future research can further explore the combination of multiple evaluation models and utilize emerging technological tools, such as machine learning, to improve the accuracy and operability of rail transit transfer system evaluation.
Author Contributions
Funding
Institutional Review Board Statement
Informed Consent Statement
Data Availability Statement
Conflicts of Interest
References
- Tiwari, G.; Phillip, C. Development of public transport systems in small cities: A roadmap for achieving sustainable development goal indicator 11.2. IATSS Res. 2021, 45, 31–38. [Google Scholar] [CrossRef]
- Li, Z.; Gao, F.; Xiao, C.; Tang, J. The effects of the urban built environment on public transport ridership: Similarities and differences. Travel Behav. Soc. 2023, 33, 100630. [Google Scholar] [CrossRef]
- Pulido, D.; Darido, G.; Munoz-Raskin, R.; Moody, J. The Urban Rail Development Handbook; World Bank Publications: Washington, DC, USA, 2018. [Google Scholar]
- Lu, K.; Han, B.; Lu, F.; Wang, Z. Urban rail transit in China: Progress report and analysis (2008–2015). Urban Rail Transit 2016, 2, 93–105. [Google Scholar] [CrossRef]
- Li, X.; Love, P.E.; Luo, H.; Fang, W. A systemic model for implementing land value capture to support urban rail transit infrastructure projects. Transp. Res. Part A Policy Pract. 2022, 156, 90–112. [Google Scholar] [CrossRef]
- Bao, X. Urban rail transit present situation and future development trends in China: Overall analysis based on national policies and strategic plans in 2016–2020. Urban Rail Transit 2018, 4, 1–12. [Google Scholar] [CrossRef]
- Yang, A.; Wang, B.; Huang, J.; Li, C. Service replanning in urban rail transit networks: Cross-line express trains for reducing the number of passenger transfers and travel time. Transp. Res. Part C Emerg. Technol. 2020, 115, 102629. [Google Scholar] [CrossRef]
- Dou, F.; Zhang, H.; Yin, H.; Wei, Y.; Ning, Y. An Optimization Method of Urban Rail Train Operation Scheme Based on the Control of Load Factor. Sustainability 2022, 14, 14235. [Google Scholar] [CrossRef]
- Diez-Mesa, F.; de Oña, R.; de Oña, J. The effect of service attributes’ hierarchy on passengers’ segmentation. A light rail transit service case study. Transp. Res. Procedia 2016, 18, 234–241. [Google Scholar] [CrossRef]
- Kim, J.; Schmöcker, J.-D.; Yu, J.W.; Choi, J.Y. Service quality evaluation for urban rail transfer facilities with Rasch analysis. Travel Behav. Soc. 2018, 13, 26–35. [Google Scholar] [CrossRef]
- Grisé, E.; El-Geneidy, A. Where is the happy transit rider? Evaluating satisfaction with regional rail service using a spatial segmentation approach. Transp. Res. Part A Policy Pract. 2018, 114, 84–96. [Google Scholar] [CrossRef]
- Abdolmaleki, M.; Masoud, N.; Yin, Y. Transit timetable synchronization for transfer time minimization. Transp. Res. Part B Methodol. 2020, 131, 143–159. [Google Scholar] [CrossRef]
- Mandhani, J.; Nayak, J.K.; Parida, M. Interrelationships among service quality factors of Metro Rail Transit System: An integrated Bayesian networks and PLS-SEM approach. Transp. Res. Part A Policy Pract. 2020, 140, 320–336. [Google Scholar] [CrossRef]
- Mao, C.; Xu, W.; Huang, Y.; Zhang, X.; Zheng, N.; Zhang, X. Investigation of Passengers’ Perceived Transfer Distance in Urban Rail Transit Stations Using XGBoost and SHAP. Sustainability 2023, 15, 7744. [Google Scholar] [CrossRef]
- Zhu, Z.; Zeng, J.; Gong, X.; He, Y.; Qiu, S. Analyzing influencing factors of transfer passenger flow of urban rail transit: A new approach based on nested logit model considering transfer choices. Int. J. Environ. Res. Public Health 2021, 18, 8462. [Google Scholar] [CrossRef]
- Yin, J.; D’Ariano, A.; Wang, Y.; Yang, L.; Tang, T. Timetable coordination in a rail transit network with time-dependent passenger demand. Eur. J. Oper. Res. 2021, 295, 183–202. [Google Scholar] [CrossRef]
- Li, Y.; Mao, B.-H.; Du, P.; Chen, Z.-J. Platform Width Calculation at One-platform-transfer Station of Urban Rail Transit. J. Transp. Syst. Eng. Inf. Technol. 2016, 16, 148. [Google Scholar]
- Yin, P.; Cheng, J.; Peng, M. Analyzing the Passenger Flow of Urban Rail Transit Stations by Using Entropy Weight-Grey Correlation Model: A Case Study of Shanghai in China. Mathematics 2022, 10, 3506. [Google Scholar] [CrossRef]
- Zhong, Y.; Chen, J.; Liu, X. Evaluation model of transfer efficiency in rail transit station. In Proceedings of the 2019 12th International Conference on Intelligent Computation Technology and Automation (ICICTA), Xiangtan, China, 26–27 October 2019; IEEE: Piscataway, NJ, USA, 2019; pp. 492–495. [Google Scholar]
- Li, X.; Yamamoto, T.; Yan, T.; Lu, L.; Ye, X. First train timetabling for urban rail transit networks with maximum passenger transfer satisfaction. Sustainability 2020, 12, 4166. [Google Scholar] [CrossRef]
- Xu, R.; Song, X.; Zhou, F.; Wang, F. Synergistic Optimization Method for URT Network Train Connection Scheme in Peak and Off-Peak Periods. J. Adv. Transp. 2022, 2022, 6431231. [Google Scholar] [CrossRef]
- Kim, H.B.; Choi, J.H. Modelling of Transfer Impedance of Urban Rail Station. KSCE J. Civ. Environ. Eng. Res. 2010, 30, 11–15. [Google Scholar]
- Feng, X.; Hua, W.; Qian, X. Reducing Perceived Urban Rail Transfer Time with Ordinal Logistic Regressions. Promet-Traffic Transp. 2019, 31, 593–602. [Google Scholar] [CrossRef]
- Zheng, J.C.; Ji, C.X.; Gao, L. Research on walking time of transfer pedestrians in urban rail transit station. Appl. Mech. Mater. 2014, 610, 1053–1056. [Google Scholar] [CrossRef]
- Wang, F.; Ye, M.; Zhu, H.; Gu, D. Optimization Method for Conventional Bus Stop Placement and the Bus Line Network Based on the Voronoi Diagram. Sustainability 2022, 14, 7918. [Google Scholar] [CrossRef]
- Li, Y.; Nan, S.-R.; Guo, Y.; Zhu, C.-H.; Li, D. Detection and analysis of transfer time in urban rail transit system using WIFI data. Transp. Lett. 2023, 15, 634–644. [Google Scholar]
- Cao, R.; Ma, C.; Wang, Z. Passenger Traffic Organization Method of Urban Rail Transit Interchange. In Proceedings of the CICTP 2019, Nanjing, China, 6–8 July 2019; pp. 6299–6310. [Google Scholar]
- Chen, E.; Stathopoulos, A.; Nie, Y.M. Transfer station choice in a multimodal transit system: An empirical study. Transp. Res. Part A Policy Pract. 2022, 165, 337–355. [Google Scholar] [CrossRef]
- Eltved, M.; Lemaitre, P.; Petersen, N.C. Estimation of transfer walking time distribution in multimodal public transport systems based on smart card data. Transp. Res. Part C Emerg. Technol. 2021, 132, 103332. [Google Scholar] [CrossRef]
- Zhang, Z.; Huang, Z. Walking time distribution of transfer passengers based on proportional hazard model. In IOP Conference Series: Earth and Environmental Science; IOP Publishing: Bristol, UK, 2020; p. 072033. [Google Scholar]
- Wang, P.-C.; Hsu, Y.-T.; Hsu, C.-W. Analysis of waiting time perception of bus passengers provided with mobile service. Transp. Res. Part A Policy Pract. 2021, 145, 319–336. [Google Scholar] [CrossRef]
- Xiao, M.; Chien, S.; Hu, D. Optimizing coordinated transfer with probabilistic vehicle arrivals and passengers’ walking time. J. Adv. Transp. 2016, 50, 2306–2322. [Google Scholar] [CrossRef]
- Bissell, D. Passenger mobilities: Affective atmospheres and the sociality of public transport. Environ. Plan. D Soc. Space 2010, 28, 270–289. [Google Scholar] [CrossRef]




| Primary Indicators | Secondary Indicators | Selection Rate of Experts |
|---|---|---|
| Line Layout | Number of transfers | 100% |
| Connectivity with other transport modes | 73% | |
| Number of transfers per unit of time | 40% | |
| Transfer sharing rate | 27% | |
| Infrastructure | Transfer time | 100% |
| Transfer distance | 100% | |
| Crowdedness of transfer corridors | 93% | |
| Barrier-free design | 47% | |
| Emergency facilities | 27% | |
| Facility connectivity | 53% | |
| Reliability of station facilities | 27% | |
| Facilities utilization rate | 53% | |
| Convenient facilities | 47% | |
| Platform comfort | 67% | |
| Platform crowding | 80% | |
| Orientation services | Station information | 80% |
| Transfer information alerts | 67% | |
| Emergency handling timeliness | 33% | |
| Organizational orderliness | 60% | |
| Responsibility of staff | 60% | |
| Train organization | Waiting time | 100% |
| Platform detention rate | 67% | |
| Station operating hours | 27% | |
| Train departure interval | 40% | |
| Train punctuality | 53% | |
| Passenger comfort | Proportion of congestion points | 80% |
| Number of conflict points | 60% | |
| Station environment | 87% |
| Serial Number | Indicator | Mean | Coefficients of Variation | Full Score Rate |
|---|---|---|---|---|
| 1 | Number of transfers | 4.6282 | 0.1251 | 66.51% |
| 2 | Connectivity with other transport modes | 4.0728 | 0.2070 | 37.81% |
| 3 | Number of transfers per unit of time | 3.4190 | 0.2732 | 11.16% |
| 4 | Transfer sharing rate | 2.4884 | 0.3501 | 2.05% |
| 5 | Transfer time | 4.3587 | 0.1592 | 47.15% |
| 6 | Transfer distance | 4.5372 | 0.1284 | 56.94% |
| 7 | Crowdedness of transfer corridors | 3.9872 | 0.1659 | 20.73% |
| 8 | Barrier-free Design | 3.2113 | 0.4509 | 20.05% |
| 9 | Emergency facilities | 2.1970 | 0.4980 | 1.37% |
| 10 | Facility connectivity | 3.1349 | 0.2400 | 2.28% |
| 11 | Reliability of station facilities | 2.6760 | 0.3568 | 1.60% |
| 12 | Facilities utilization rate | 3.3115 | 0.2041 | 1.37% |
| 13 | Convenient facilities | 2.7816 | 0.4345 | 11.39% |
| 14 | Platform comfort | 3.6285 | 0.2554 | 21.64% |
| 15 | Platform crowding | 3.5411 | 0.1549 | 2.97% |
| 16 | Station information | 4.5445 | 0.1255 | 57.40% |
| 17 | Transfer information alerts | 3.9053 | 0.2177 | 30.75% |
| 18 | Emergency handling timeliness | 2.7816 | 0.3021 | 2.51% |
| 19 | Organizational orderliness | 3.9890 | 0.1661 | 20.50% |
| 20 | Responsibility of staff | 3.8015 | 0.2357 | 21.87% |
| 21 | Waiting time | 4.0874 | 0.1787 | 30.53% |
| 22 | Platform detention rate | 4.2585 | 0.1201 | 28.47% |
| 23 | Station operating hours | 2.3246 | 0.3188 | 2.74% |
| 24 | Train departure interval | 4.1949 | 0.1792 | 39.18% |
| 25 | Train punctuality | 3.6157 | 0.3274 | 28.70% |
| 26 | Proportion of congestion points | 3.6157 | 0.3073 | 30.53% |
| 27 | Number of conflict points | 4.1730 | 0.2081 | 38.04% |
| 28 | Station environment | 4.1584 | 0.1889 | 38.26% |
| Mean | Standard Deviation | Threshold Value | |
|---|---|---|---|
| Mean | 3.6223 | 0.8313 | 2.7909 |
| Coefficients of variation | 0.2457 | 0.1016 | 0.3473 |
| Full score rate | 24.09% | 18.66% | 5.43% |
| Range of Correlation Coefficients | Correlation Strength of Variables |
|---|---|
| 0.8~1 | Extremely strong related |
| 0.6~0.8 | Strong correlation |
| 0.4~0.6 | Moderately correlated |
| 0.2~0.4 | Weakly correlated |
| 0~0.2 | Very weakly correlated or not correlated |
| Number of Transfers | Impact Analysis |
|---|---|
| 0 | High satisfaction |
| 1 | Relatively high satisfaction |
| 2 | Relatively low satisfaction |
| 3~5 | Low satisfaction |
| Scale Value | i/j |
|---|---|
| 1 | Equal importance |
| 3 | One indicator is slightly more important than the other |
| 5 | One indicator is more important than the other |
| 7 | One indicator is much more important than the other |
| 9 | One indicator is extremely more important than another |
| 2, 4, 6, 8 | Indicates the median value of the above neighboring judgments |
| 1/3, 1/5…… |
| Line Layout | Infrastructure | Orientation Services | Train Organization | Passenger Comfort | ||
|---|---|---|---|---|---|---|
| Line layout | 1 | 1/4 | 3 | 1/2 | 1 | 0.1279 |
| Infrastructure | 4 | 1 | 8 | 2 | 4 | 0.4672 |
| Orientation services | 1/3 | 1/8 | 1 | 1/4 | 1/2 | 0.0544 |
| Train organization | 2 | 1/2 | 4 | 1 | 2 | 0.2336 |
| Passenger comfort | 1 | 1/4 | 2 | 1/2 | 1 | 0.1168 |
| Number of Transfers | Connectivity with Other Transport Modes | ||
|---|---|---|---|
| Number of transfers | 1 | 5 | 0.8333 |
| Connectivity with other transport modes | 1/5 | 1 | 0.1667 |
| Transfer Time | Transfer Distance | Facilities Utilization Rate | Platform Crowding | ||
|---|---|---|---|---|---|
| Transfer time | 1 | 1 | 2 | 3 | 0.3451 |
| Transfer distance | 1 | 1 | 2 | 4 | 0.3701 |
| Facilities utilization rate | 1/2 | 1/2 | 1 | 2 | 0.1850 |
| Platform crowding | 1/3 | 1/4 | 1/2 | 1 | 0.0999 |
| Transfer Information Alerts | Organizational Orderliness | ||
|---|---|---|---|
| Transfer information alerts | 1 | 2 | 0.6667 |
| Organizational orderliness | 1/2 | 1 | 0.3333 |
| Waiting Time | Platform Detention Rate | Train Punctuality | ||
|---|---|---|---|---|
| Waiting time | 1 | 2 | 4 | 0.5571 |
| Platform detention rate | 1/2 | 1 | 3 | 0.3202 |
| Train punctuality | 1/4 | 1/3 | 1 | 0.1226 |
| Proportion of Congestion Points | Station Environment | ||
|---|---|---|---|
| Proportion of congestion points | 1 | 1/2 | 0.3333 |
| Station environment | 2 | 1 | 0.6667 |
| Standardized Layer | Weight | Consistency Ratio | Indicator | Weight |
|---|---|---|---|---|
| B1 | 0.1279 | 0 | C11 | 0.1066 |
| C12 | 0.0213 | |||
| B2 | 0.4673 | 0.0039 | C21 | 0.1612 |
| C22 | 0.1729 | |||
| C23 | 0.0865 | |||
| C24 | 0.0467 | |||
| B3 | 0.0544 | 0 | C31 | 0.0363 |
| C32 | 0.0181 | |||
| B4 | 0.2336 | 0.0176 | C41 | 0.1302 |
| C42 | 0.0748 | |||
| C43 | 0.0286 | |||
| B4 | 0.1168 | 0 | C51 | 0.0389 |
| C52 | 0.0779 |
| Traffic Station | Wang Jia Wan | Zhong Jia Cun | Fu Road | Wuchang Railway Station | Zhong Nan Road | Hong Shan Square | Yue Jia Zui | Xu Jia Peng | Pang Xie Jia | Ji Yu Bridge |
|---|---|---|---|---|---|---|---|---|---|---|
| C11 | 1.1 | 1.2 | 1.1 | 0.9 | 1.25 | 0.9 | 1.1 | 1.1 | 1.2 | 0.9 |
| C12 | 7.2 | 8.1 | 8.4 | 9.1 | 7.5 | 9.5 | 8.1 | 6.9 | 8.3 | 6.2 |
| C21 | 71 | 42 | 107 | 181 | 96 | 84 | 43 | 214 | 110 | 93 |
| C22 | 91 | 14 | 28 | 222 | 12 | 79 | 123 | 156 | 98 | 40 |
| C23 | 0.63 | 0.91 | 0.63 | 0.84 | 0.81 | 0.83 | 0.64 | 0.53 | 0.6 | 0.82 |
| C24 | 0.44 | 0.18 | 0.26 | 1 | 1.18 | 0.87 | 0.38 | 0.26 | 0.8 | 0.92 |
| C31 | 7.8 | 7.6 | 8.7 | 8.3 | 9.2 | 6.4 | 8.4 | 0.3 | 8.8 | 8.2 |
| C32 | 8.3 | 8.6 | 7.2 | 7.3 | 8.8 | 6.2 | 8.6 | 7.3 | 7.8 | 7.2 |
| C41 | 114 | 163 | 183 | 138 | 55 | 63 | 145 | 159 | 104 | 127 |
| C42 | 0.03 | 0.04 | 0.01 | 0.17 | 0.21 | 0.13 | 0.1 | 0.08 | 0.11 | 0.14 |
| C43 | 99.98 | 99.95 | 99.96 | 99.97 | 99.98 | 99.98 | 99.95 | 99.96 | 99.97 | 99.98 |
| C51 | 0.225 | 0.175 | 0.175 | 0.475 | 0.35 | 0.2 | 0.15 | 0.2 | 0.4 | 0.45 |
| C52 | 9.2 | 7.1 | 9.3 | 7.1 | 8.3 | 7.2 | 8.4 | 9.1 | 8.1 | 7.7 |
| Indicator | Variability | Conflict | Volume of Information | Weight |
|---|---|---|---|---|
| C11 | 0.376 | 13.897 | 5.232 | 0.0983 |
| C12 | 0.303 | 12.312 | 3.735 | 0.0702 |
| C21 | 0.320 | 9.562 | 3.064 | 0.0576 |
| C22 | 0.322 | 10.333 | 3.326 | 0.0625 |
| C23 | 0.344 | 11.985 | 4.121 | 0.0774 |
| C24 | 0.363 | 12.256 | 4.447 | 0.0836 |
| C31 | 0.292 | 10.864 | 3.177 | 0.0597 |
| C32 | 0.321 | 11.925 | 3.825 | 0.0719 |
| C41 | 0.328 | 12.310 | 4.033 | 0.0758 |
| C42 | 0.319 | 11.530 | 3.674 | 0.0690 |
| C43 | 0.410 | 12.855 | 5.267 | 0.0990 |
| C51 | 0.385 | 11.086 | 4.269 | 0.0802 |
| C52 | 0.393 | 12.841 | 5.045 | 0.0948 |
| Indicator | AHP | CRITIC | Weight | Ranking |
|---|---|---|---|---|
| C11 | 0.1066 | 0.0983 | 0.1444 | 2 |
| C12 | 0.0213 | 0.0702 | 0.0206 | 12 |
| C21 | 0.1612 | 0.0576 | 0.1279 | 4 |
| C22 | 0.1729 | 0.0625 | 0.1489 | 1 |
| C23 | 0.0865 | 0.0774 | 0.0922 | 6 |
| C24 | 0.0467 | 0.0836 | 0.0538 | 7 |
| C31 | 0.0363 | 0.0597 | 0.0299 | 11 |
| C32 | 0.0181 | 0.0719 | 0.0179 | 13 |
| C41 | 0.1302 | 0.0759 | 0.1362 | 3 |
| C42 | 0.0467 | 0.0691 | 0.0445 | 8 |
| C43 | 0.0286 | 0.099 | 0.0390 | 10 |
| C51 | 0.0389 | 0.0802 | 0.0430 | 9 |
| C52 | 0.0779 | 0.0948 | 0.1018 | 5 |
| First-Level Indicators | Secondary Indicators | Values |
|---|---|---|
| B1 | C11 | 1 |
| C12 | 8.1 | |
| B2 | C21 | 181 |
| C22 | 135 | |
| C23 | 0.72 | |
| C24 | 0.57 | |
| B3 | C31 | 5.9 |
| C32 | 6.6 | |
| B4 | C41 | 189 |
| C42 | 0.06 | |
| C43 | 99.98 | |
| B5 | C51 | 0.355 |
| C52 | 7.1 |
| First-Level Indicators | Secondary Indicators | Values |
|---|---|---|
| B1 | C11 | 0.98 |
| C12 | 7.60 | |
| B2 | C21 | 314 |
| C22 | 246 | |
| C23 | 0.82 | |
| C24 | 1.38 | |
| B3 | C31 | 5.67 |
| C32 | 5.67 | |
| B4 | C41 | 136 |
| C42 | 0.03 | |
| C43 | 99.89 | |
| B5 | C51 | 0.525 |
| C52 | 6.47 |
| Secondary Indicator | Rating | ||||
|---|---|---|---|---|---|
| C11 | 0.2000 | −1.0000 | −0.5000 | −0.3333 | Excellent |
| C12 | 0.1900 | −0.9500 | −0.5250 | −0.3167 | Excellent |
| C21 | −0.7183 | 0.3017 | −0.1381 | −0.6033 | Good |
| C22 | −0.7941 | 0.1688 | −0.3250 | −0.4500 | Good |
| C23 | −0.9000 | 0.7200 | −0.2340 | −0.6316 | Good |
| C24 | 0.1140 | −0.7125 | −0.6438 | −0.1781 | Excellent |
| C31 | −0.6596 | −1.8235 | 0.4133 | −0.6889 | Middle |
| C32 | −0.7083 | 0.3400 | −0.1500 | −0.5667 | Good |
| C41 | −0.5431 | −0.7326 | −0.0455 | 0.3150 | Poor |
| C42 | 0.1000 | −0.6000 | −0.7000 | −0.2000 | Excellent |
| C43 | 0.0100 | −0.0400 | −0.9800 | −0.0133 | Excellent |
| C51 | −0.8659 | 0.3550 | −0.2900 | −0.4438 | Good |
| C52 | −0.7632 | 0.2900 | −0.2750 | −0.4833 | Good |
| Secondary Indicator | Rating | ||||
|---|---|---|---|---|---|
| C11 | 0.1960 | −0.9800 | −0.5100 | −0.3267 | Excellent |
| C12 | −0.8571 | 0.2400 | −0.4000 | −0.4000 | Good |
| C21 | −0.5837 | −0.7333 | 0.0214 | 0.4767 | Poor |
| C22 | −0.6276 | −0.8425 | 0.3075 | −0.8200 | Middle |
| C23 | 0.8200 | −0.9762 | −0.2807 | −0.6119 | Excellent |
| C24 | −0.7041 | 0.2760 | −0.1375 | −0.4313 | Good |
| C31 | −0.6500 | −1.6250 | 0.4333 | −0.7222 | Middle |
| C32 | −0.6500 | −0.9286 | 0.4333 | −0.7222 | Middle |
| C41 | −0.5620 | −0.8947 | 0.2267 | −0.9067 | Middle |
| C42 | 0.0500 | −0.3000 | −0.8500 | −0.1000 | Excellent |
| C43 | 0.0550 | −0.2200 | −0.8900 | −0.0733 | Excellent |
| C51 | −0.7000 | −0.9545 | 0.5250 | −0.6563 | Middle |
| C52 | −0.6974 | 0.3533 | −0.1167 | −0.5889 | Good |
| First-Level Indicator | Rating | ||||
|---|---|---|---|---|---|
| B1 | 0.0328 | −0.1640 | −0.0830 | −0.0547 | Excellent |
| B2 | −0.2870 | 0.0918 | −0.1223 | −0.2120 | Good |
| B3 | −0.0324 | −0.0484 | 0.0097 | −0.0307 | Middle |
| B4 | −0.0691 | −0.1280 | −0.0755 | 0.0335 | Good |
| B5 | −0.1149 | 0.0448 | −0.0404 | −0.0683 | Good |
| First-Level Indicator | Rating | ||||
|---|---|---|---|---|---|
| B1 | 0.0106 | −0.1365 | −0.0819 | −0.0554 | Excellent |
| B2 | −0.1303 | −0.2945 | 0.0152 | −0.1408 | Middle |
| B3 | −0.0311 | −0.0652 | 0.0207 | −0.0345 | Middle |
| B4 | −0.0722 | −0.1437 | −0.0417 | −0.1308 | Middle |
| B5 | −0.1010 | −0.0051 | 0.0107 | −0.0881 | Middle |
| Transfer Station | Rating | ||||
|---|---|---|---|---|---|
| Dazhi Road | −0.1493 | −0.0122 | −0.0874 | −0.1027 | Good |
| Xunlimen | −0.0853 | −0.1825 | −0.0137 | −0.1118 | Middle |
Disclaimer/Publisher’s Note: The statements, opinions and data contained in all publications are solely those of the individual author(s) and contributor(s) and not of MDPI and/or the editor(s). MDPI and/or the editor(s) disclaim responsibility for any injury to people or property resulting from any ideas, methods, instructions or products referred to in the content. |
© 2023 by the authors. Licensee MDPI, Basel, Switzerland. This article is an open access article distributed under the terms and conditions of the Creative Commons Attribution (CC BY) license (https://creativecommons.org/licenses/by/4.0/).
Share and Cite
Zhang, X.; Wang, F.; Xu, W.; Wang, Y.; Luo, J.; Chen, X.; Ye, M. Research on the Evaluation of Rail Transit Transfer System Based on the Time Value. Sustainability 2024, 16, 174. https://doi.org/10.3390/su16010174
Zhang X, Wang F, Xu W, Wang Y, Luo J, Chen X, Ye M. Research on the Evaluation of Rail Transit Transfer System Based on the Time Value. Sustainability. 2024; 16(1):174. https://doi.org/10.3390/su16010174
Chicago/Turabian StyleZhang, Xiaona, Fu Wang, Weidi Xu, Yin Wang, Jingwen Luo, Xinyu Chen, and Manqing Ye. 2024. "Research on the Evaluation of Rail Transit Transfer System Based on the Time Value" Sustainability 16, no. 1: 174. https://doi.org/10.3390/su16010174
APA StyleZhang, X., Wang, F., Xu, W., Wang, Y., Luo, J., Chen, X., & Ye, M. (2024). Research on the Evaluation of Rail Transit Transfer System Based on the Time Value. Sustainability, 16(1), 174. https://doi.org/10.3390/su16010174

