Next Article in Journal
Spatial Patterns of Irradiance and Advanced Reproduction along a Canopy Disturbance Severity Gradient in an Upland Hardwood Stand
Previous Article in Journal
The Urban Environment Can Modify Drought Stress of Small-Leaved Lime (Tilia cordata Mill.) and Black Locust (Robinia pseudoacacia L.)
Previous Article in Special Issue
Decision Support for the Provision of Ecosystem Services under Climate Change: An Editorial
 
 
Font Type:
Arial Georgia Verdana
Font Size:
Aa Aa Aa
Line Spacing:
Column Width:
Background:
Article

The Use of Decision Support Systems in Forest Management: Analysis of FORSYS Country Reports

by
Silvana Nobre
1,*,
Ljusk-Ola Eriksson
2,† and
Renats Trubins
3,†
1
Atrium Forest Consulting, Piracicaba, 13416-380, Brazil
2
Department of Forest Resource Management, Swedish University of Agricultural Sciences, Umea 901 83, Sweden
3
Southern Swedish Forest Research Centre, Swedish University of Agricultural Sciences, Box 49, Alnarp 23053, Sweden
*
Author to whom correspondence should be addressed.
These authors contributed equally to this work.
Forests 2016, 7(3), 72; https://doi.org/10.3390/f7030072
Submission received: 12 January 2016 / Revised: 1 March 2016 / Accepted: 10 March 2016 / Published: 21 March 2016

Abstract

:
From 2009 to 2013, a group of more than 100 researchers from 26 countries, under a COST-Action project named FORSYS, worked on a review of the use of forest management decision support systems (FMDSS). Guided by a template, local researchers conducted assessments of FMDSS use in their countries; their results were documented in Country Reports. In this study, we have used the Country Reports to construct a summary of FMDSS use. For the purposes of our analysis, we conducted a two-round categorisation of the main themes to describe the most relevant aspects of FMDSS use. The material produced was used to generate quantitative summaries of (i) the types of problem where FMDSS are used, (ii) models and methods used to solve these problems, (iii) knowledge management techniques, and (iv) participatory planning techniques. Beyond this, a qualitative analysis identified and summarised the local researchers’ primary concerns, recorded in the conclusions to the Country Reports; we designated these “lessons learned”. Results from the quantitative analysis suggested that most of the participant countries were making use of latest generation FMDSS. A few did not have practical problems that justified the use of such technology or they were still at the beginning of the process of building models to solve their own forest problems.

1. Introduction

The concept of forest management has widened in the last decades. In the early 1970s, forests were seen as a source of wood and a forest decision maker had to establish an optimal harvest schedule subject to economic constraints [1]. Contemporary decision makers have to deal with many other environmental, social, and economic variables such as biodiversity, water resource protection, scenic beauty, recreation, and carbon stocks [2,3]. One of the important responses to the impact of these larger issues on forestry was that 76 countries have updated their forest policy statements since 2000, and 69 countries have had their current forest law amended since 2005 [4]. These changes have contributed to consolidating the demand for better systems to support contemporary challenges.
Modern forest management decision support systems (FMDSS) must take into account a range of different goods, services, and aspects related to environmental management like wildlife [5,6], fire risk [7], landscape management, windthrow damage [8], consider constraints under climate change [9], logistical operation uncertainties [10,11], and road upgrade management [12]. Modern FMDSS consider multiple objectives and use knowledge from management science, like multiple criteria methods, in their applications to current forest management problems [3,13,14]. In addition, a new social environment is leading to a complex context of multiple stakeholders involved in participatory planning [15,16,17].
Usually, FMDSS have to include modern computer technologies to address new demands such as climate change requirements, new country regulations, and new requirements from markets [9,18]. In order to overcome the technology barriers encountered in solving ever more complex forest models, new mathematical methods have had to be developed [19]. In addition, new heuristics have been developed to address massive spatial problems; dynamic, goal and stochastic programming have been applied to bring flexibility to management plans [6,7,20,21].
Recent developments in information technology have enabled such improvements, but have also influenced the concepts of modern DSS, and their application to contemporary challenges in Forest Management [14]. Easy access to centralised systems based on the internet and databases, for example, have enabled multiple stakeholders to share responsibility for decisions [9]. New technologies such as laser scanning have enabled the development of DSS that access detailed tree-level information [22].
Much research work has been done on developing the models, techniques, and methods necessary to build computerised FMDSS. This research has been evaluated by reviewers from various standpoints [13,14,20,23]. However, our knowledge about the FMDSS which have been implemented, and how they are utilised, is limited. Statistics on the computer programmes used or available for use by practitioners have not previously been collected. Thus, we still do not know how much of the available technology has been applied to the needs of forest managers. The aim of the FORSYS [24] project has been precisely to collect this information. FORSYS was a natural expression of the curiosity of the FMDSS research community to understand how the available research, produced over the last five decades, was being applied.
In order to understand how decision support systems were being applied to Forest Management problems, more than a hundred researchers—organised under a COST (European Cooperation in Science and Technology) Action, number FP0804, funded by the European Union, from 2009 and 2013—studied the use of FMDSS in forest management worldwide [25]. Among other activities, a committee prepared a template to guide data collection, which was conducted in 26 countries, 18 European and eight from the Americas, Africa and Asia. In the first step, the template defined how to identify and classify a forest problem type. After that, for each problem type, researchers were provided with a guideline on how to describe the use of a DSS. In a concluding section, the uses of FMDSS were commented upon and discussed in more general terms.
Following the template guidelines (Figure 1), local researchers prepared Country Reports producing one of the most significant results of the FORSYS project [26]. Due to standardisation, data from the Country Reports could be compiled and analysed to answer questions related to the use of FMDSS in different countries. Therefore, analysis of the FORSYS project results provides a source of information to perceive how FMDSS research was being applied in contemporary forestry management around the world, which is the main contribution of this paper. We wish to stress that the data sources for the analysis were reports documenting actual instances of FMDSS use across 26 countries in Europe, Asia, the Americas, and Africa, and not the many scientific publications on techniques and methods for FMDSS. The results contained in the large dossier of Country Reports should be summarized to reveal the contemporary use of FMDSS, and the extent to which FMDSS has been adopted by forestry managers.
Our primary objective is summarizing the information contained within the country reports. More precisely, we have sought to answer the following questions: What proportion of the countries in our sample was using all the available research results? What types of problems do they have to solve? What kind of technology do they use to solve them? What are the main concerns and needs of the practitioners?
To answer the questions raised in the previous paragraph, the first step was to create a structured description of the problems decision-makers usually faced. The second step was to identify the models they used to represent those problems, and which methods and techniques each country implemented to support forestry management decisions. The first phase we focused on the methods, models, tools, and techniques used in the FMDSS, considered per se and in relation to the planning problems the FMDSS were supposed to address. In the second phase, we synthesised the most important lessons on the use of FMDSS from the perspective of practitioners, as expressed by the authors of the Country Reports.

2. Material and Methods

The results of this paper comprise evaluations of two sources of information from the Country Reports (CRs) presented by Borges et al. [26]: a quantitative analysis of existing FMDSS applications, and an interpretation of the discussion and conclusion sections of the CRs to derive lessons learned from FMDSS use. In total, reports were obtained from 26 countries involved in the FORSYS cooperation (Table 1). A typical CR included an introductory section, a section on forest management planning problems, a section on FMDSS, and a section with discussion and conclusions. The method may best be characterised as that of secondary analysts, for we have taken multiple qualitative data sets and conducted additional in-depth analyses [27]. Because our primary objective is summarizing the results, it was necessary for us to go through the CRs, categorizing and analysing the information. Two aspects of our work are important and should be emphasized: (i) standardisation of the CRs was necessary in order to produce data compatible with a secondary analysis, and (ii) our secondary analysis has given us the opportunity to produce summarised answers to the original questions posed by the FORSYS committee to CR authors.
The quantitative analysis was based on counts of FMDSS instances in which a specific method, model, tool, or technique was used. To investigate the link between the features of FMDSS and their target decision problems, a classification of forest management planning problems into problem types was applied. In some cases, the country or group of countries was used as an additional variable to shed light on regional differences.
Section 2.1 presents the scheme used for the classification of forest management planning problems into problem types. To obtain a characterisation of the FMDSS in a specific category, standardisation was needed for the kinds of models, methods, tools, and techniques that were utilised. Section 2.2 outlines the standards by which the FMDSS categories were described.
The analysis of the discussion and conclusion sections of the CRs may be considered a qualitative research study conducted according to Chenail [28] recommendations which establish that such studies need to adopt simple and pragmatically methods, especially when they are exploratory in their scope. We sought to discover and explore the basic patterns present in the conclusions, so as to describe in a structured manner how local practitioners understood their experiences regarding their use of FMDSS. This last part of the adopted method intends to answer one of the specific question of this study that is about the main concerns of the practitioners. The results of this exploratory analysis may be expected to provide valuable guidelines for further FMDSS research. How the interpretation was made and what themes were followed are outlined in Section 2.3.

2.1. Classification of Forest Problem Types

The problem type dimensions were temporal scale (strategic, tactical, or operational), spatial scale (regional, forest, or stand), spatial context (spatial with or without neighbourhood interrelations, or non-spatial), number of decision makers (one or more than one), number of objectives (single or multiple), and scope (wood, non-wood products and services). The definitions can be found in Table 2, based on Eriksson et al. [25].
A problem type was thus defined by the set of values for the six planning problem dimensions. In total, 175 problem types from 25 countries (one of the countries had to be excluded, as their CR did not follow the specifications provided with the report template) associated with FMDSS use were described, i.e., on average seven problem types per country. A total of 119 distinct problem types were found in the material.

2.2. Categorisation of FMDSS Instances by Models and Methods

The following features of FMDSS were covered by the CRs: (i) Models and Methods (M & M), (ii) Knowledge Management tools and techniques (KM), and (iii) Participatory Planning tools and techniques (PP). M & M covered the models used as representations of the target systems of the FMDSS as well as the optimization and search methods used for solving management problems. KM and PP included both tools built into the FMDSS as well as techniques used together with the FMDSS to address forest management problems.
To go along with quantitative analyses, information related to topics mentioned in the previous paragraph had to be extracted from the reports and assembled in a form suitable for query. In a preliminary analysis, we realized that the descriptions of the FMDSS (M & M, KM, and PP) were heterogeneous, despite efforts towards a standardisation of the reports. Creating lists of categories by simple enumeration of the terms mentioned in the reports led to a large number of redundant categories. It became clear that a systematic classification of the reported categories or coding of the descriptions was needed.
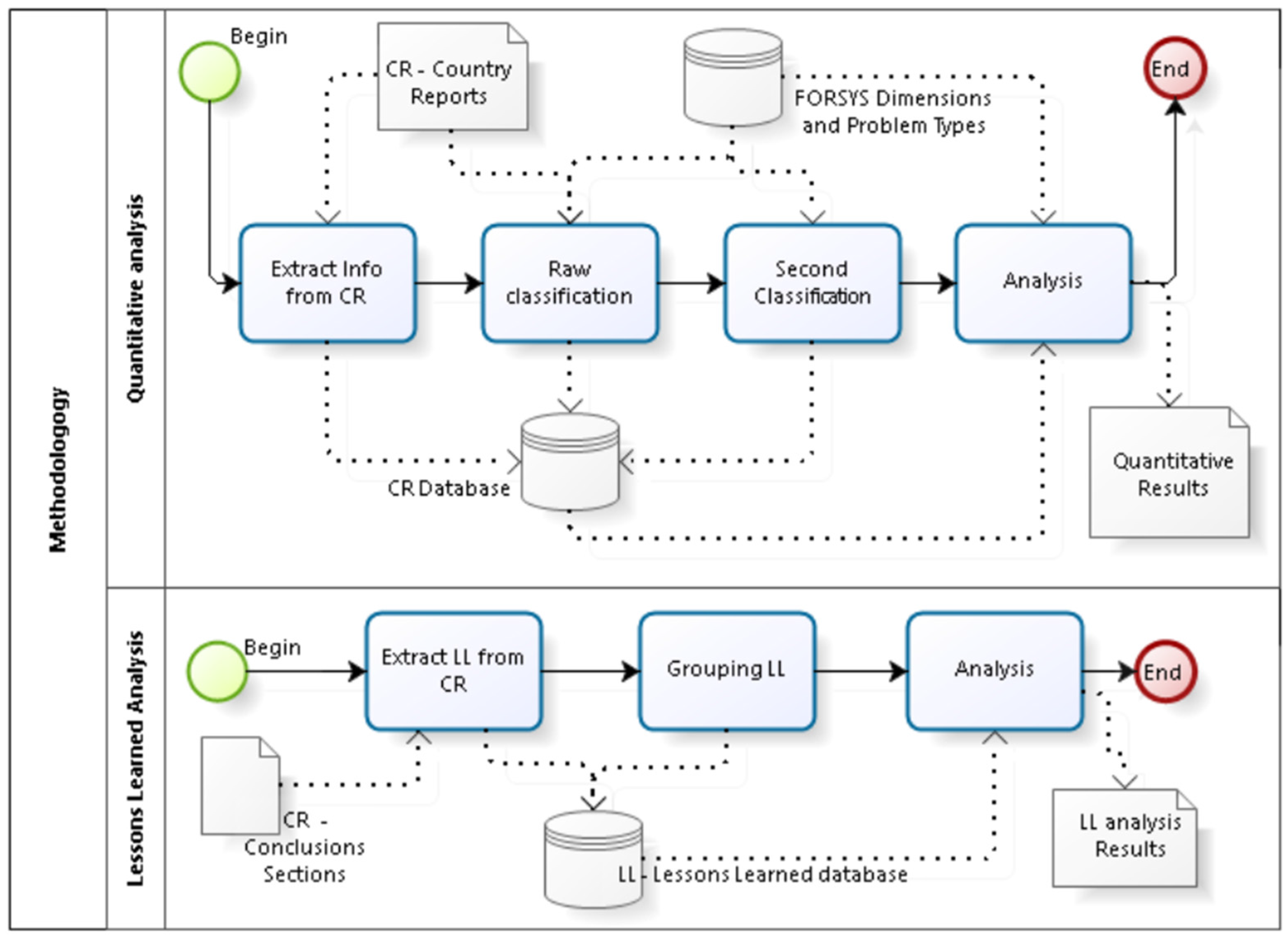
To render the material suitable for further analysis, we subjected the verbal descriptions of the FMDSS to two rounds of analysis and classification (Figure 2). The first round was a “raw classification”. Its main objective was eliminating redundancy. This classification resulted in 40 instances under a supra-category “models”, nine instances under a supra-category “method”, 59 instances under a supra-category “sub method”, 31 instances under a supra-category “knowledge management techniques”, and 18 instances under a supra-category “participatory planning method”. The second round of the classification was tailored according to the specific research questions of the present paper, which were focussed on models and methods. We merged many categories and changed the names of some of the supra-categories to reflect better the character of the new, merged categories. This second round of classification resulted in two instances under a supra-category “Model type”, three instances under a supra-category “Methods group”, and four instances under a supra-category “Participatory planning techniques”. For the “Methods group”, simulation, optimization, and multiple criteria decision analysis (MCDA) were used as the main basis for classification of the problem solving method employed to approach different planning problems. This allowed discrimination between (i) the ways that planning problems were dealt with, (ii) the kind of information required, and (iii) the kinds of decision-making processes that were involved. Simulation should here be understood as “what if” methods, i.e., rules for forest management activities were specified and the outcome of those rules represented the solution. Optimization means that an optimization algorithm of some sort generates a set of plans from which the best, according to criteria, is then identified. MCDA means that some multiple criteria technique was applied. A complication with this scheme for method classification was that either simulation or optimization must be used in order to produce a set of plans upon which an MCDA method may subsequently operate. In order to avoid double counting, a method was classified as MCDA if MCDA was applied regardless of the underlying technique (simulation or optimization) employed to produce the plans.
These supra-categories and their instances are listed in Table 3. This processed material enabled us to summarise the number of FMDSS or country instances by any (combination) of the named categories.
KM were not subject to any quantitative analysis since it was possible to establish only 31 instances from eight countries and almost half of the instances did not specify the technique.
Although researchers typically recognize the need for a significant amount of data, it is not clearly described how practitioners and modelers deal with them. This finding matches the same conclusions of a similar assessment done in 2013 over 17 Ecosystem Services DSS [29], in which the author considered how to deal with data; one of the barriers to lower to improve the use of the considered DSS. Also, the author reports that it would take a considerable effort.

2.3. Standard for Lessons Learned

The standardisation that local researchers had to follow to make their reports did not include the conclusion section of the reports. As there was a lot of non-standardized information in the conclusion sections, we used a “lesson-learned” (LL) approach to provide a kind of structure to this information, which permitted subsequent analysis. An LL comprised, at least, three basic statements: (i) the lesson learned itself, (ii) the evidence for the lesson learned, and (iii) a recommendation to the community related to the lesson learned. Assuming that in preparing the conclusion sections the local researchers would freely express their own impressions regarding the use of FMDSS in their countries, the LL approach could give an overall idea of the status of FMDSS use and development in each reporting country.
Using this methodology (Figure 2), we analysed the conclusion sections of each CR. This work resulted in 77 lessons learned. In order to facilitate the analysis, the LL were grouped according to the following list: (i) KM Techniques; (ii) Participatory Process; (iii) Modelling; (iv) Expertise; and (v) Involvement of Academia. The strength of this methodology is in its ability to identify and group issues mentioned by the CR authors.
However, the imposition of structure limits the detail in the impressions offered by the local researchers that could be carried forward into the analysis that was commissioned by the FORSYS project committee. Once the LL had been grouped, it became possible to group the countries by the areas of concern the CR authors expressed in the conclusion sections, under the hypothesis that similarity of concerns is an indication of similarities in problem types faced or similarities in how problems were addressed. To complete the evaluation of the conclusions of the CRs, we took the information revealed by consideration of the groups by LL and country to produce the analytical discussion that is presented in the discussion section of this paper.

3. Results and Discussion

3.1. Existing Uses of FMDSS to Address Forest Management Problem Types

We begin our review of the results by tracing the number of problem types to which FMDSS were applied in each of the reporting countries, and the classification of the problem types under each of the dimensions presented in Table 2. This main result is shown in Table 1, which provides the number of problem types and their distribution over the problem type dimensions for the participating countries. The number of problem types and the diversification across the dimensions (Table 2) in each country reveals the high degree of heterogeneity of the forest problems to which FMDSS are applied, and hence the potential need for flexible application of a variety of FMDSS.
As noted in Table 1, for every problem type in every country, there was one or more FMDSS. It was also true that there was no FMDSS that was not related to at least one problem type.
Examining the occurrences presented in the last row of Table 1, all but one country (Turkey) reported on the implementation of FMDSS to support long-term planning whereas fewer have support for short-term, operational planning. Considering the application of FMDSS to problems with different spatial scales, tools to address larger spatial scales—regional and forest level—were more represented than stand level analysis tools. There were fewer applications of FMDSS to solve or analyse non-spatial problems than applications with a spatial dimension. However, this does not mean that there was a lack of tools for non-spatial problems (indeed non-spatial problems are generally simpler than spatial problems because they usually do not have integer variables), rather that there were fewer planning problems without a spatial dimension to which FMDSS were applied, than problems with spatial aspects. Single and multiple decision maker situations were equally well represented. Single objective problems were less frequent objects of FMDSS analysis than multiple objective problems.
Occurrences over all countries provided the simplest way to summarize the problem types since the requirements of the research were organised this way. Local researchers, however, reported few instances of problem types in each subgroup. Further, each problem is described by values for each of the six dimensions of Table 2, and it may be anticipated that certain combinations of dimension values will have a higher frequency than others. In order to obtain greater insight into the types of problems that the pool of 25 reporting countries were addressing using FMDSS, it was useful to group the problems according to combinations of the values for several dimensions, and determine the frequency of each combination, expressed as a percentage of all problems, across the pool of countries. Table 4 shows the results of an analysis of this type, where the values for temporal scale, spatial scale, and number of decision makers were selected to categorise the problem type. A quarter of all problem types were strategic, large scale (forest or regional), and participative in nature. The most frequent tactical problem, corresponding to 10% of all problem types, was linked to the forest spatial scale and a single decision maker, indicating a company planning situation. The next two problem types by frequency were stand based problems, indicative of a private forest owner situation; one type was strategic and the other operational. Operational problems were always associated with a single decision maker, whereas strategic and tactical problems were prevalent in both decision maker situations. Stand based problems were in all cases but one linked with a single decision maker, but were associated to all three temporal scales, strategic, tactical, and operational.

3.2. Categorisation of the FMDSS

Having presented our analysis of the problem types to which FMDSS were applied in the reporting countries, we moved on to consider the information extracted from the CRs regarding the categorisation of the FMDSS instances according to the scheme of Table 3. Importantly, the CRs did not mention the intensity of use of each FMDSS, or even how many people or entities were using a specific FMDSS at the time of the research. Thus, as for the analysis of problem types, we began by examining the occurrences over the reporting countries for each category, within the three supra-categories enumerated in Table 3. In addition, numbers of instances by category and problem type were retrieved from the CRs, and are reported here.
Under the supra-category of model type (Table 5), models for timber production existed in all countries but one. There were a total of 256 instances where a timber production model was used, of which 128 referred to strategic problems, 83 to tactical problems, 44 to operational problems, and one was unspecified. The most frequent strategic planning problem for the application of timber production models was harvest scheduling with 44 instances, followed by general landscape development with 26 instances, and stand development with 16 instances.
There were fewer FMDSS that utilised ecological models (Table 5). Of the 24 total instances, there were 10 related to fire, five regarding storage or flux of elements like carbon and nitrogen, two for wind, and the remaining seven instances related to the protection of water, habitats, or against erosion and pests.
Table 6 shows that optimization and simulation techniques were frequently applied, whereas MCDA was less common. By classifying the problem types corresponding to the instances according to the temporal and spatial scale (Table 2), Table 7 provides more insight into the kind of method applied to specific problem types. There was a tendency for strategic and tactical problems to be approached with simulation rather than optimization when linked to the regional level, whereas forest level problems tended to be approached with optimization rather than simulation. MCDA methods were most common for forest level problems. The operational level had rather few instances overall, with simulation dominant for forest scale problems, but optimization was more common for stand level problems.
For problems where an FMDSS method employing optimization was adopted, it is interesting to explore the complexity of the problems, which can be inferred by considering the spatial scale and context of the problems addressed, and how this affected the selection of the optimization method. The highest level of complexity corresponded to regional and forest level problems, in which neighbour interrelations were incorporated. A characteristic of such multi-stand problems is that they comprise a great number, sometimes thousands of different forest units. At the other end of the spectrum are spatial problems with no neighbourhood interactions and non-spatial problems. Problems within these latter categories shared (or almost always shared) the property that actions in one forest unit did not affect the costs, output, growth conditions, etc., of another unit.
Table 8 shows that LP was the most common optimization method for dealing with problems at the multi-stand level in which the system did not incorporate interrelations between neighbouring stands. For regional and forest problems which demanded the consideration of neighbourhood interrelations, optimization through more advanced methods such as heuristics and MIP formulations were as common as LP. The majority of the stand level problems in which there were no neighbourhood interrelations to consider were approached with non-linear optimization methods. There were no instances of spatial problems at the stand level with neighbourhood relations which were solved by optimization techniques. It happens because when problems are related to only one stand, usually, there are no neighbourhood relations and the spatial problems involving tree level decision were classified under “no neighbourhood relations”.
Fifty problems were approached by MCDA-based FMDSS. The principle distinguishing factor among the problems addressed was their temporal scale. Reports of the use of MCDA methods covered 24 strategic problems and 23 tactical problems, with just three instances of their use in operational problems. The distribution of MCDA methods over the strategic and tactical problems is presented in Figure 3; the most commonly applied methods for both strategic and tactical problems were found to be Voting and MAUT, followed by AHP.
Participatory planning, the final supra-category of Table 3, was not found to be widely used in addressing forestry management problems, with only 16 countries reporting instances of its use. The distribution over the types of techniques used in Participatory Planning is presented in Table 9. Participatory planning can be formulated as an MCDA technique, which provides a relatively rigorous framework for problem solving, but only four countries reported instances of participatory planning by MCDA. The most common approach to participatory planning was through meetings, five countries reported the use of techniques based on surveys and interviews, and five pointed to the utilisation of specific systems or processes (like cognitive mapping and group decision making).
A total of 10 countries reported instances of the use MCDA techniques in FMDSS, with four counties reporting on their specific use within participatory planning processes. This implies that MCDA was also sometimes being applied within non-participatory planning environments.

3.3. Lessons Learned on the Construction and Use of FMDSS

The original instructions for the preparation of the CRs directed local researchers to present their findings under three headings: Models and Methods, Knowledge Management, and Participatory Planning Processes, with no particular emphasis applied among the headings. We anticipated that the conclusions section of the reports would give equal weight to these three aspects of the survey. However, this did not happen; some issues and lessons learned were mentioned far more frequently among the CR conclusions than others. In addition, the local researchers used the conclusions sections to open topics which lay beyond the originally intended scope of the survey. Several of these topics were recurrent, appearing in the conclusion sections of the reports from multiple countries, which served to identify them as significant lessons learned (LL).
The processing of the LL contained within the conclusions sections began with their grouping, under the three original themes, supplemented by groups corresponding to the additional issues raised in the CRs. Typically, the CR authors gave their opinion of the relative importance of the issues mentioned and the different LL. These opinions were incorporated into the grouping process, so that it discerned topics that were rated as of high importance by the local researchers across multiple countries.
Table 10 enumerates the groups used to classify the LL, and reports the number of LL by group and countries. The groups are: (i) Expertise: every LL that expresses any kind of concern about education or technical knowledge needed to develop or use the FMDSS; (ii) Involvement of Academia: groups every LL that is related to participation of researchers in FMDSS use or development; (iii) Modelling: every LL that expresses any issue about the need of modelling improvement; (iv) KM Techniques: regards the LL that mentions anything about how they deal with data, information or knowledge; (v) Participatory Processes: any LL that expresses needs or concerns related to how they are involving all stakeholders over the planning process.
Expertise and the Involvement of Academia were the additional topic groups beyond the three surveyed topics that attracted wide attention within the conclusions section of the CRs, and merited detailed further consideration.
We have conducted a separate analysis of the issues underlying each group of LL to probe in greater depth their implications for current and future applications of FMDSS. Expertise was mentioned by eight countries (Table 10), two of which had an education index (from United Nations HDI) of less than 0.96, and the other six were among the top twenty countries in terms of education. In the first two (educationally underdeveloped) countries, the LL were related to forest general education, with the authors expressing the opinion that formal education is an important pre-requisite for the effective use of FMDSS, while a lack of education imposes limitations on FMDSS use. Five, among the second group of six, reported the importance of training so that forest managers receive adequate preparation to apply ever more complex DSS to forestry problems. Given these opinions, it might be imagined that there would be differentiation among the types of forestry problems addressed and the FMDSS methods applied to solve them between the countries. However, this proved not to be the case; all eight countries who identified Expertise as an important LL were making use of complex models, were applying modern methods to their solution, and had access to the necessary technology. The information in the CRs allowed assessments only of problem types and solution methods. While the infrastructure was known from the CRs to be in place in all eight countries, the extent to which FMDSS were in active use in the countries could not be determined. The lesson learned from the opinions of the local researchers, that more training will make the use of FMDSS more widespread and open new possibilities, is considered valid, regardless the size of the country, the resources available, and the forest area managed with DSS.
The advancement and efficient use of FMDSS have depended upon mutually fruitful relationships between researchers in academia and practitioners. In the literature analysed in the introduction section of this paper, many authors have demonstrated how real needs and contemporary challenges have been the stimuli for scientific development [13,15,20,25]. In the previous section, data analysis from the CRs provided valuable information about how much of the available research has been applied to real forest management problems. Although the survey did not invite opinions on the Involvement of Academia, the many and strong responses from local researchers place it center stage as a driver for and a relevant issue in FMDSS use. In thirteen CRs, the authors reported that not only did local academic institutions prepare users to use the DSS, but also participated in the development of the tools. Of the fourteen LL that referenced Involvement of Academia, four attributed the successful use of FMDSS in the government and/or private sector due to the influence of academia, two claimed that the involvement of academia was rising and promoting FMDSS, and another two reported that they were in the early stages of learning how to use FMDSS, and that they had successfully turned to academia to promote the introduction of FMDSS.
To test for the possible influence of local academia on the forestry management problems addressed in particular countries, we divided the countries into two mutually exclusive groups, A and B. Group A comprised the countries who mentioned the importance of the involvement of academia and Group B comprised the rest. The pattern of forest management problem types was the same for the two groups, from which we concluded that the involvement of local academia does not seem to drive the implementation of FMDSS directed at problems of high complexity.
Not all the lessons learned under the Involvement of Academia group were positive. There were seven lessons that together and similarly pointed to a concerning distance between FMDSS practitioners and researchers in academia. Further analysis of these opinions brought forward two causes for this distance. Users were demanding solutions of lower complexity than those under development in academia. The output available from academia in the form of research results was highly technical, making it difficult for practitioners to perceive how it could be applied to their needs for FMDSS. These LL statements suggest that the current relationship between practitioners and researchers may not be optimal for the advancement of FMDSS. Some adjustment so that research challenge and system complexity, on the one hand, and real-world needs on the other are brought into better balance is required, although the point of balance is still unknown.
Reports from eight countries highlighted Modelling among LL. This is many fewer than the 19 who mentioned participatory planning processes, and while it may appear to tell us that M & M is no longer among the major concerns, it should not be taken to mean that major advances are not seen as required. The basic solutions to the main production problems were found some decades ago, and it is tempting to view the eleven Modelling LL as simple requests for improvements in the existing set of M & M. Four highlighted the need for tools to address problem types which have not previously received attention, and another seven pointed to improvements in M & M required to address better some existing problem types. Responding to these needs as well as new challenges is an integral part of the continuing evolution of FMDSS [14], which brings with it constant demands for new models and improvements in the methods employed to solve them. The eleven Modelling LL are among areas which, according to the literature, are under current and active development [2,7,20,22]. Among the necessary improvements, one prominent recurrence was methods that can handle risk and uncertainty. This is a challenging endeavour and delineates a clear scientific frontier: the application of stochastic programming to forest management problems. Six CRs focused on improvements required so that FMDSS can address the difficult problems related to operational issues at the regional scale, when there are spatial constraints with multiple objectives and products. According to Eriksson et al. [25], the scientific community has successfully applied operational research knowledge to forestry problems of this type. Our analysis has shown that while small in number the M & M LL contained many major challenges whose resolution will require advances at the frontiers of current research in FMDSS.
Our main finding in relation to Knowledge Management technology in FMDSS is that there is no common understanding about its terms and concepts across the reporting countries. This emerged through both the standardisation and two-round classification of the answers to the structured questions designed to probe KM usage and tools (it is noteworthy that KM concepts do not figure explicitly within the supra-categories and categories enumerated in Table 3), and the lack of any consistent themes within the conclusion sections of the CRs. Despite the ethereal nature of the topic of KM, the authors of 17 CRs did offer comments that could be viewed as LL. The general consensus was that large amounts of data are required for FMDSS, and that such systems also generate a large amount of information. This appreciation was expressed in fourteen LL insisting that “special technology” was required to manage the large amount of data required for FMDSS and that “knowledge-based systems” were needed to process the large amount of information generated from such systems. Some said KM technology, according to their understanding, was one of the keys to the success of the use of FMDSS, and others expressed much the same opinion by citing the need for more technology in this area because it was critical for success. Therefore, even though understandings concerning KM technologies were very heterogeneous, FMDSS users perceived a strong dependence between information technology and the successful use of FMDSS. In this sense, the authors of the CRs have reached the same recommendation as found in a number of studies of previously developed applications: forest management has reached a scientific frontier, which may only be breached through the application of advanced knowledge management techniques [29,30].
Participatory Planning was mentioned in nineteen CRs, and in many, there was more than one statement emphasising different aspects of this theme (Table 10). Participatory Planning was the most emphasized of the five topics, with more than twice as many instances as for Modelling. The issues raised in the LL statements fell into two categories: there were thirteen LL statements about the potentially contentious relevance of participatory planning processes, and six LL statements about how FMDSS could support participatory planning processes. This parallels the perception that the introduction of participatory planning into forestry management is a two-stage process. The first stage is reached when decision makers accept the need for the involvement of a community of stakeholders in forestry decisions, and perceive that early involvement brings better solutions. Having accepted the participation of a wider community of stakeholders, the second stage is the introduction of technology into participatory planning to support the efforts of all the contributors to find a best solution. An obvious application of technology would be to run “what if” simulations to explore the consequences of proposals from stakeholders, and use the results to inform the decision making. Thus in the first group, comprising 13 statements, the LL pointed to the importance of the involvement of stakeholders, the sharing of responsibility, the legitimacy of the planning process, and the participation of users in all phases. While in the second group of seven LL statements, the emphasis was on the development of technologies that could support the participatory process.
Participatory planning was not considered a relevant issue when publications on forest modelling started to appear in the 1970s. A recent review of the literature [31] found that the first publication mentioning the application of participatory planning to FMDSS was presented in the 1990s. Examining current trends in FMDSS, participatory planning is the most recent addition into the conceptual framework of FMDSS [13,14,32,33].

4. Conclusions

This article has focused on the presentation of information collected by local researchers in 26 countries organised in the form of a survey of existing FMDSS, their features, and the problem types to which they were applied, supplemented by conclusions in which the country authors were asked to present their opinions as LL. Before presenting our conclusions, we should issue the disclaimer that the results presented here are no more certain than the data originally provided in the CRs. Difficulties were encountered in processing the information, even from the structured questions which were provided in the form of a common template designed to return key information under the three headings of Modelling and Methods, Knowledge Management, and Participatory Planning. Standardisation and classification processes, which can introduce elements of subjectivity into the analysis, had to be applied by ourselves. The rigour with which the template guidelines were followed may also be questioned, and different interpretations of what, for instance, distinguishes a forest level problem from a regional problem will impact on the count of problem type instances. Similarly, counts of instances of specific methods and comparisons between countries will only be correct if the local researchers all adopted the same interpretation of phrases such as linear programming and heuristics. The assessment unit was the country; no attempt was made to weight the instances extracted from the CRs according to the size of the forest sector or any measure of the intensity of FMDSS activity. In consequence, major players had fewer opportunities to project their influence and experience onto the results. Thus, while it is of great interest to ask questions such as how was LP used for stand problems, and why were heuristics so common for non-spatial large-scale problems, it needs to be recognised that these questions may arise as much from the processing of the reports and the interpretation given by the CR authors to the terms, as from how FMDSS were being applied across the globe. The results presented in this paper are a rich source of such questions, but definitive answers should not be sought here. This study could only initiate and guide the asking of these questions. Obtaining answers will require the collecting of new data, subject to more rigorous guidelines than could reasonably be devised at the time we formulated our survey template. We embarked upon a very open exploration of an enormous, topical, and developing field. We have returned with highly relevant data, pertinent questions, and some recommendations.
To provide some sequence to our conclusions, we shall present them in the order of importance implied by the instance and country occurrence counts of LL by theme contained in Table 10, which were derived from the opinions of the authors of the CRs. Participatory processes, and hence also technologies to support participatory planning stood out above the other topics, and in particular models and methods. The perception is that today we have available a substantial collection of models and methods, sufficient to address a wide spectrum of contemporary forest management problems. The issue raised through the LL would appear to be how to use them effectively within the context of participatory planning, which aims to give greater legitimacy to planning decisions by involving a community of stakeholders. However, digging into the data from the structured survey suggests that a key technology that could support participatory planning, MCDA was not frequently employed in FMDSS. The use of MCDA methods was limited to a few countries, and when applied, involved fairly sophisticated methods. Stakeholder involvement was more commonly through archaic techniques such as meetings, surveys, and interviews.
KM is an area rife with confusion, and the country authors appeared to struggle to grasp the concepts and implications. The authors were able to register very few specific KM implementations within FMDSS. It appeared as if the forestry community was at the beginning of a learning process: there was a realisation that KM is required to harness the full power of FMDSS, which draw on a large amount of knowledge that needs to be curated, and generate large amounts of information for analysis within decision making. However, a lack of understanding of the basic concepts and the processes through which analyses can convert information into knowledge is hampering the implementation of KM. At this stage, KM may be best identified as a frontier ready for development in FMDSS, and will likely be the focus of future technology improvements.
Next in order of importance came the involvement of academia. Opinions here were multi-faceted, with training provided from within academia highlighted as the primary route through which forest managers could gain expertise within the area of FMDSS, and very much a strong positive. Academia as a repository of expertise for the development of specific FMDSS applications for subsequent deployment in the forestry sector was also viewed positively. However, the tendency for academia to add complexity to applications did elicit some negative comments. This may lie behind the view that MCDA methods are rather complicated, and indicate that academia has sometimes contributed with too much sophistication. How these issues of complexity and sophistication as blocks to technology transfer from academia can be addressed remains uncertain, and should be an area of concern, as moves to introduce KM techniques and tools, which were poorly understood in the wider forestry community, into FMDSS appear to be the next frontier for development.
M & M is a very disparate field, and various areas for improvement were evident from the responses in the CRs. Quantitative models associated with timber production have a long history, and were well represented in the survey, specific applications within larger FMDSS were growth prediction, harvest operations, and logistics. In contrast, the modelling LL reflected the lack of both ecological models, which are required for the prediction of phenomena beyond tree growth, and descriptive models. As more functions of the forest ecosystem are recognised, we need to make improvements and advances within the M & M domain to solve new types of forest management problems.
The processing of the raw responses to the structured questions in the template provided to the CR authors has provided a database of successful implementations of FMDSS, which may be queried. We have probed this resource to gain insight into the types of problems which are most widely tackled with FMDSS, and also to look for links between problem types and features of the selected FMDSS solutions. An area with many implementations, which continues to be a long-term focus of FMDSS, is large-scale spatial problems (forest and regional level) in combination with multiple decision makers; the nature of these problems are indicative of applications for policy analysis. At the other end of the scale were a range of FMDSS implementations that, while addressing the strategic time scale, were directed to supporting a single decision maker. The spatial scale of these problems was typically stand or forest level, rather than regional. From these characteristics, we identified FMDSS implementations for stand and forest level problems with a single decision maker as mainly designed to serve the requirements of a forest owner.
Moving forward from the probable target users associated with different problem types, we can start to interpret the types of methods applied within the FMDSS. The objective in examining regional level problems will likely be the investigation of how different strategies affect forest owners and other stakeholders of the region (multiple decision makers), and accordingly simulation (or “what-if analyses”) dominated over optimization techniques. In contrast, forest level problems with a single decision maker were oriented towards the requirements of a forest owner, which would account for the dominance of optimization over simulation for these cases. However, there were a significant number of instances of regional level problems being addressed through optimization, and uses of simulation methods for forest level problems. These observations pertain to both the strategic and tactical temporal scales. In contrast, at the shorter operational time scale, optimization dominated at the regional level and simulation at the forest level. More in depth analysis, through a specifically targeted survey, would be valuable to better understand exactly when and why different techniques are used.
Stand level problems had similar instance frequencies for simulation and optimization across all three temporal scale dimensions. This ran counter to our initial expectations: since most stand problems were oriented towards a single decision maker, optimization should dominate. When stand problems were tackled by optimization, the methods adopted showed a relatively high incidence of more exotic methods like dynamic programming (DP), non-linear programming (NLP), and heuristics (Table 8). We concluded that practitioners opted to use simpler, simulation-based methods because stand optimization contained within it technical challenges, some of which evidently remained to be overcome. Further research into optimization methods to solve stand level problems will be profitable, and allow optimization to replace simulation.
Another area where we recorded the implementation of a variety of methods was spatially constrained problems, which is an active frontier in FMDSS research. These problems are often rather difficult to solve, involving integer variables and being combinatorial in nature. There were a number of responses indicating the use of LP for spatially constrained problems. However, since LP is not considered an appropriate method because of the integer variables, this may indicate a confusion of terminology. Many of the methods that have been implemented did not fall into any of the standard categories, and could only be labelled as “other”.
The analyses presented here are not intended to be final. They represent the first attempt to draw out results from the extensive material collected on FMDSS use in different countries through the FORSYS project. Other kinds of analysis approaches, such as text mining, could be used in further research to bring more information to the discussion. The project itself was the first systematically organised international survey of FMDSS uses and implementations. More in depth studies and comparisons with other sources will serve to clarify key issues such as: are practitioners selecting the most appropriate methods to solve their specific forestry problems, and how can we best prepare forestry managers for their role in which participatory planning supported by technology is set to become the norm?

Acknowledgments

We gratefully acknowledge the support of ForEAdapt (Knowledge exchange between Europe and America on forest growth models and optimization for adaptive forestry), an exchange project supported by a Marie Curie International Research Staff Exchange Scheme within the 7th European Community Framework Programme (FP7-PEOPLE-2009-IRSES). We also acknowledge support from COST Action FP0804—Forest Management Decision Support Systems (FORSYS). Without the support of ForEAdapt and FORSYS, the present study could not have been completed.

Author Contributions

Silvana Nobre: Responsible for the design of the study, data compilation, part of the analyses, interpretation of the results, part of the writing and formatting. Ljusk-Ola Eriksson: Responsible for analysis, interpretation of results, writing and review. Renats Trubins: Responsible for data treatment, interpretation of results, and part of the writing.

Conflicts of Interest

The authors declare no conflict of interest.

References

  1. Ware, G.O.; Clutter, J.L. Mathematical programming system for management of industrial forests. For. Sci. 1971, 17, 428–445. [Google Scholar]
  2. Baskent, E.Z.; Keles, S.; Kadiogullari, A.I. Challenges in developing and implementing a decision support systems (ETÇAP) in forest management planning: A case study in Honaz and Ibradı, Turkey. Scand. J. For. Res. 2014, 29, 121–131. [Google Scholar] [CrossRef]
  3. Myllyviita, T.; Hujala, T.; Kangas, A.; Eyvindson, K.; Sironen, S.; Leskinen, P.; Kurttila, M. Mixing methods—Assessment of potential benefits for natural resources planning. Scand. J. For. Res. 2014, 29, 20–29. [Google Scholar] [CrossRef]
  4. FAO. FRA—Global and Forest Resources Assessment 2010; FAO Forestry Paper: Rome, Italy, 2010. [Google Scholar]
  5. Korosuo, A.; Sandström, P.; Öhman, K.; Eriksson, L. Impacts of different forest management scenarios on forestry and reindeer husbandry. Scand. J. For. Res. 2014, 29, 234–251. [Google Scholar] [CrossRef]
  6. Hof, J.; Haigh, R. Optimization of Forest Wildlife Objectives. In Handbook of Operations Research in Natural Resources, 1st ed.; Weintraub, A., Bjørndal, T., Epstein, R., Eds.; Springer: New York, NY, USA, 2007; pp. 404–418. [Google Scholar]
  7. Wei, Y.; Bevers, M.; Nguyen, D.; Beval, E. A Spatial Stochastic Programming Model for Timber and Core Area Management Under Risk of Fires. For. Sci. 2014, 60, 85–96. [Google Scholar] [CrossRef]
  8. Fontes, L.; Bontemps, J.D. Models for supporting forest management in a changing evironment. For. Syst. 2010, 19, 8–29. [Google Scholar]
  9. Rammer, W.; Schauflinger, C.; Vacik, H.; Palma, J.H.; Garcia-Gonzalo, J.; Borges, J.G.; Lexer, M.J. A web-based ToolBox approach to support adaptive forest management under climate change. Scand. J. For. Res. 2014, 29, 96–107. [Google Scholar] [CrossRef]
  10. Marques, A.F.; Sousa, J.P.; Rönnqvist, M.; Jafe, R. Combining optimization and simulation tools for short-term planning of forest operations. Scand. J. For. Res. 2014, 29, 166–177. [Google Scholar] [CrossRef]
  11. Epstein, R.; Karlsson, J.; Rönnqvist, M.; Weintraub, A. Harvest operational models in forestry. In Handbook of Operations Research in Natural Resources; Springer: Boston, MA, USA, 2007; pp. 365–377. [Google Scholar]
  12. Flisberg, P.; Frisk, M.; Rönnqvist, M. Integrated harvest and logistic planning including road upgrading. Scand. J. For. Res. 2014, 29, 195–209. [Google Scholar] [CrossRef]
  13. Diaz-Balteiro, L.; Romero, C. Making forestry Decisions with multiple criteria: A review and an assessment. For. Ecol. Manag. 2008, 255, 3222–3241. [Google Scholar] [CrossRef]
  14. Vacik, H.; Lexer, M.J. Past, current and future drivers for the development of decision support systems in forest management. Scand. J. For. Res. 2014, 29, 2–19. [Google Scholar] [CrossRef]
  15. Eriksson, L.; Wahlberg, O.; Nilsson, M. Questioning the contemporary forest planning paradigm: Making use of local knowledge. Scand. J. For. Res. 2014, 29, 56–70. [Google Scholar] [CrossRef]
  16. Valls-Donderis, P.; Ray, D.; Peace, A.; Stewart, A.; Lawrence, A.; Galiana, F. Participatory development of decision support systems: which features of the process lead to. Scand. J. For. Res. 2014, 29, 71–83. [Google Scholar]
  17. Martins, H.; Borges, J.G. Addressing collaborative planning methods and tools in forest management. For. Ecol. Manag. 2007, 248, 107–118. [Google Scholar] [CrossRef]
  18. Rauscher, H.M.; Reynolds, K.; Vacik, H. Decision-support systems for forest management. Comput. Electron. Agric. 2005, 49, 1–5. [Google Scholar] [CrossRef]
  19. Vescoukis, V.; Doulamis, N.; Karagiorgou, S. A Service Oriented Architecture for Decision Support Systems in Environmental Crisis Management. Available online: http://doi.org/10.1016/j.future.2011.03.010 (assessed on 22 February 2016).
  20. Baskent, E.Z.; Keles, S. Spatial forest planning: A review. Ecol. Model. 2005, 188, 145–173. [Google Scholar] [CrossRef]
  21. Eyvindson, K.J.; Kangas, A.S. Stochastic goal programming in forest planning. Can. J. For. Res. 2014, 40, 1274–1280. [Google Scholar] [CrossRef]
  22. Vauhkonen, J.; Packalen, P.; Malinen, J.; Pitkänen, J.; Maltamo, M. Airborne laser scanning-based decision support for wood procurement planning. Scand. J. For. Res. 2014, 29, 132–143. [Google Scholar] [CrossRef]
  23. Gratzer, G.; Canham, C.; Dieckmann, U.; Fischer, A.; Iwasa, Y.; Law, R.; Szwagrzyk, J. Spatio-temporal development of forests—Current trends in field methods and models. Oikos 2004, 107, 3–15. [Google Scholar] [CrossRef]
  24. FORSYS—Cost Action FP 0804. (2013). FORSYS—Forest Management Decision Support Systems. Available online: http://fp0804.emu.ee/wiki/index.php/Main_Page (accessed on 29 April 2013).
  25. Eriksson, L.O.; Garcia-Gonzalo, J.; Trasobares, A.; Hujala, T.; Nordström, E.M.; Borges, J.G. Computerized Decision Support Tools to Address Forest Management Planning Problems: History and Approach for Assessing the State of Art World-Wide. In Computer-Based Tools for Supporting Forest Management: The Experience and the Expertise World-Wide, 1st ed.; Borges, J., Nordström, E.-M., Garcia, G.J., Hujala, T., Eds.; SLU: Umea, Sweden, 2014; pp. 3–25. [Google Scholar]
  26. Borges, J.; Nordström, E.-M.; Garcia Gonzalo, J.; Hujala, T.; Trasobares, A. Computer-Based Tools for Supporting Forest Management. The Experience and the Expertise World-Wide, 1st ed.; SLU: Umea, Sweden, 2014; Volume 1. [Google Scholar]
  27. Heaton, J. Secondary Analysis of Qualitative Data. Social Research Update. Available online: http://sru.soc.surrey.ac.uk/SRU22.html (assessed on 12 December 2015).
  28. Chenail, R.J. Ten Steps for Conceptualizing and Conducting Qualitative Research Studies in a Pragmatically Curious Manner. Available online: http://nsuworks.nova.edu/tqr/vol16/iss6/13 (assessed on 12 December 2015).
  29. Bagstad, K.J.; Semmens, D.J.; Waage, S.; Winthrop, R. A Comparative Assessment of Decision-Support Tools for Ecosystem Services Quantification and Valuation. Available online: http://doi.org/10.1016/j.ecoser.2013.07.004 (assessed on 22 February 2016).
  30. Reynolds, K.M. EMDS Users Guide (Version 2.0): Knowledge-Based Decision Support for Ecological Assessment; Gen. Tech. Rep. PNW-GTR-470; U.S. Department of Agriculture, Forest Service, Pacific Northwest Research Station: Portland, OR, USA, 1999.
  31. Buchy, M.; Hoverman, S. Understanding public participation in forest planning: A review. For. Policy Econ. 2000, 1, 15–25. [Google Scholar] [CrossRef]
  32. Tindall, D.B.; Harshaw, H.W. Understanding the social bases of satisfaction with public participation in forest management decision-making in British Columbia. For. Chron. 2010, 86, 709–722. [Google Scholar] [CrossRef]
  33. Yumin, T.; Tianhe, C. Web-based GIS Services in Participatory Forest Management in China. Available online: http://doi.org/10.1109/IGARSS.2004.1370233 (assessed on 22 February 2016).
Figure 1. Country Reports Production Process.
Figure 1. Country Reports Production Process.
Forests 07 00072 g001
Figure 2. Methodology Description.
Figure 2. Methodology Description.
Forests 07 00072 g002
Figure 3. The use of MCDA methods for strategic and tactical problems.
Figure 3. The use of MCDA methods for strategic and tactical problems.
Forests 07 00072 g003
Table 1. The number of problem types, their corresponding dimensions, and occurrences.
Table 1. The number of problem types, their corresponding dimensions, and occurrences.
Count + A1:P29ryNumber of Problem TypesDistribution of Problem Types
Temporal ScaleSpatial ScaleSpatial Context Decision MakersObjectives
StrategicTacticalOperationalRegionalForestStandSpatial, with N ISpatial, with No N INon-SpatialSingle>1SingleMultiple
Austria51312033202305
Brazil44000401300413
Canada43011301121304
Chile72230341607070
China53200320500505
Denmark63211504114206
Estonia73130434035252
Finland52123111312314
Germany72232232323434
Greece31111202103003
Hungary166646640799797
Ireland93241532346336
Italy42111211032204
Morocco53111130505005
Norway66001231414224
Portugal1611232953103124214
Russia61412223301515
Slovenia104512357121928
South Africa72232416100725
Spain1485119454595113
Sweden53111314104114
Switzer-land95222523426309
Turkey10100100011010
United Kingdom94502344322745
United States53202300322314
Sum175855337368554587443918446129
Occurren-ce (%) *96887680967680886488846892
N I = neighbourhood interrelations; * Occurrence over all countries = [Nn(0)]/N, where N = total number of analysed country reports (25 countries), and n(0) = number of countries reporting no problem types corresponding to the specified dimension.
Table 2. Forest management problem type dimensions, based on Eriksson et al. [25].
Table 2. Forest management problem type dimensions, based on Eriksson et al. [25].
Temporal Scale
Strategic (long-term) planning: planning horizon extending more than 10 years.
Tactical (medium-term) planning: planning horizon extending from 2 to 10 years.
Operational (short-term) planning: planning horizon extending to 1 year or less, typically including planning periods of one month or less.
Spatial Scale
Regional/national level: focused on sets of landscapes that may be managed for different objectives.
Forest level: focused on forest landscapes with several stands managed for common purpose(s).
Stand level: focused on units with homogeneous ecological, physiographic, and development features.
Spatial Context
Spatial with neighbourhood interrelations: the interactions of decisions made for neighbouring stands (or other areal units) are of importance, i.e., a decision made for one stand may: (i) constrain decisions for neighbouring stands or (ii) influence the outcome of decisions made for neighbouring stands.
Spatial with no neighbourhood interrelations: locations of forest operations are of importance, but it is assumed that a decision made for one stand does not constrain decisions for neighbouring stands or influence the outcome of decisions made for neighbouring stands.
Non-spatial: stands may be aggregated into strata or analysis units without considering their mutual locations. There is no concern with locational specificity or neighbourhood interrelations.
Decision-Making
A single decision-maker makes the decision on his/her own, e.g. the forest owner.
More than one decision-maker has the power to decide. In addition, there can be other parties (stakeholders) with no formal decision-making power who influence or may influence the decision.
Objectives
Single: problem addresses one and only one objective.
Multiple: problem addresses two or more objectives, any pair of which could be conflicting, complementary, or neutral with respect to each other.
Scope: Goods and Services
Wood products: problem addresses the supply of wood products that are traded in the market (roundwood, pulpwood, or biomass).
Non-wood products: problem addresses the supply of non-wood products that are traded in the market (fruits, cork, essential oils, etc.).
Services: problem addresses the supply of services that may be traded in the market (recreation, hunting, fishing,…).
Table 3. Categories of FMDSS by model and method, and the number of instances *.
Table 3. Categories of FMDSS by model and method, and the number of instances *.
Supra-CategoryNumberCategoryNumberMethods
Model type277Timber;
Ecological
253
24
-
Methods group334Simulation;126
Optimization;158LP; MIP; DP; NLP; Heuristics; Other
MCDA50AHP; Outranking; Simple ranking; MAUT; Voting; Other
Participatory planning techniques103Meetings;
Survey & interviews;
System & process;
MCDA
54
15
21
13
-
* FMDSS = forest management decision support systems; MCDA = multiple criteria decision analysis; LP = linear programming; MIP = mixed integer programming; DP = dynamic programming; NLP = non-linear programming; AHP = analytical hierarchy process; MAUT = multiple attribute utility theory.
Table 4. The most frequent problem types, based on temporal and spatial scales and the number of decision makers, ordered by decreasing frequency.
Table 4. The most frequent problem types, based on temporal and spatial scales and the number of decision makers, ordered by decreasing frequency.
Accumulated FrequencyTemporal ScaleSpatial ScaleDecision Makers
(% by Problems)StrategicTacticalOperationalRegionalForestStandSingle>1
14%111
25%111
35%111
44%111
53%111
61%111
67%111
73%111
78%111
82%111
Table 5. Type of model in FMDSS.
Table 5. Type of model in FMDSS.
Type of ModelOccurrence (%) *Total Instances
Production96%256
Ecological44%24
* Occurrence over all countries = [Nn(0)]/N, where N = total number of analysed country reports (25 countries), and n(0) = number of countries reporting no use of models of the specified type.
Table 6. Type of method in FMDSS.
Table 6. Type of method in FMDSS.
MethodOccurrence (%) *Total Instances
Simulation92%126
Optimization88%158
MCDA48%50
* Occurrence over all countries = [Nn(0)]/N, where N = total number of analysed country reports (25 countries), and n(0) = number of countries reporting no use of a method of the specified type.
Table 7. Breakdown of method group instances by problem type (temporal and spatial scale).
Table 7. Breakdown of method group instances by problem type (temporal and spatial scale).
MethodSimulationOptimizationMCDA
Temporal ScaleStrategicTacticalOperationalStrategicTacticalOperationalStrategicTacticalOperational
Spatial scaleRegional24801336650
Forest2019145729816130
Stand131513151116253
Table 8. Instances of optimization methods used for problems with different spatial scales and contexts.
Table 8. Instances of optimization methods used for problems with different spatial scales and contexts.
Spatial ScaleSpatial ContextOptimization Method
LPMIPDPNLPHeuristicsOther
regional & forest (multi-stand)no neighbourhood interrelations3012051611
with neighbourhood interrelations7734715
standno neighbourhood interrelations715985
with neighbourhood interrelations000000
Table 9. Techniques for handling participatory planning problems.
Table 9. Techniques for handling participatory planning problems.
TechniqueOccurrence (%) *
Meetings52%
Surveys and interviews20%
Specific system or process20%
MCDA16%
* Occurrence over all countries = [Nn(0)]/N, where N = total number of analysed country reports (25 countries), and n(0) = number of countries reporting no use of a participatory planning technique of the specified type.
Table 10. Number of lessons learned by group and occurrences by country.
Table 10. Number of lessons learned by group and occurrences by country.
Group of Lessons LearnedInstancesCountries (n)Occurrence (%) *
Expertise8831%
Involvement of Academia141354%
Modelling11831%
KM Techniques171558%
Participatory Processes261973%
* Occurrence = n/N, where N = total number of countries who submitted conclusions (26).

Share and Cite

MDPI and ACS Style

Nobre, S.; Eriksson, L.-O.; Trubins, R. The Use of Decision Support Systems in Forest Management: Analysis of FORSYS Country Reports. Forests 2016, 7, 72. https://doi.org/10.3390/f7030072

AMA Style

Nobre S, Eriksson L-O, Trubins R. The Use of Decision Support Systems in Forest Management: Analysis of FORSYS Country Reports. Forests. 2016; 7(3):72. https://doi.org/10.3390/f7030072

Chicago/Turabian Style

Nobre, Silvana, Ljusk-Ola Eriksson, and Renats Trubins. 2016. "The Use of Decision Support Systems in Forest Management: Analysis of FORSYS Country Reports" Forests 7, no. 3: 72. https://doi.org/10.3390/f7030072

APA Style

Nobre, S., Eriksson, L.-O., & Trubins, R. (2016). The Use of Decision Support Systems in Forest Management: Analysis of FORSYS Country Reports. Forests, 7(3), 72. https://doi.org/10.3390/f7030072

Note that from the first issue of 2016, this journal uses article numbers instead of page numbers. See further details here.

Article Metrics

Back to TopTop