Research on Mobile Energy Storage Configuration and Path Planning Strategy Under Dual Source-Load Uncertainty in Typhoon Disasters
Abstract
1. Introduction
- (1)
- Considering the uncertainty of electric vehicle battery status, the randomness of charging and discharging caused by user economic driving behavior, and the uncertainty of distributed photovoltaic output, a more realistic dual uncertainty scenario is constructed to assess its impact on the power system. At the same time, electric vehicles are incorporated as key distributed resources into the post-disaster recovery process to enhance the system’s disaster resilience.
- (2)
- Develop a two-stage distributed robust optimization model framework for dual uncertainty that spans the entire disaster occurrence process. Utilize a mobile energy storage system as a resource allocation strategy for site selection and path planning, integrating spatiotemporal distributed resource output information with grid conditions to generate real-time dynamic path scheduling plans across the entire disaster process, thereby enhancing the power system’s supply capacity.
- (3)
- Propose an improved NC&CG algorithm to hierarchically decompose and iteratively solve complex two-stage models, thereby improving computational efficiency.
2. Two-Stage Distributed Robust Optimization Model Framework
- (1)
- Before a disaster, typhoon trajectory forecasts are used to estimate the likelihood of grid outages and traffic congestion. This information serves as the input to the two-stage model framework.
- (2)
- The first stage, which focuses on pre-disaster configuration, targets investment cost minimization through optimal siting and sizing of mobile energy storage systems (MESS). The configuration plan is then transferred to the second stage.
- (3)
- The second stage, which is the real-time scheduling layer, comprising three submodules:
- (1)
- EV uncertainty quantification;
- (2)
- operational dispatch planning;
- (3)
- worst-case PV output scenario generation.
3. MESS Configuration and Path Planning Model Under Double Uncertainty
3.1. Uncertainty Analysis Model
3.1.1. EV Uncertainty Model
- (1)
- EV SoC status estimation model
- (2)
- User charging and discharging behavior model
3.1.2. PV Output Uncertainty Model
3.2. Mobile Energy Storage System Configuration Model
- (1)
- MESS configuration cost
- (2)
- EV power exchange cost under worst-case scenarios
- (3)
- load curtailment cost
3.2.1. Objective Function
3.2.2. Conditional Constraints
- (1)
- MESS quantity constraints
- (2)
- Benders’ cutting plane constraint
- (3)
- Radial topology constraints
3.3. Air Conditioning Model for Mobile Energy Storage
3.3.1. Objective Function
3.3.2. Conditional Constraints
- (1)
- Mobility constraints for energy storage vehicle
4. Model Solution
4.1. Model Objective Function
4.2. Model Decomposition
4.2.1. Outer Main Problem
4.2.2. Outer Subproblem
4.2.3. Inner Main Problem
4.2.4. Inner Subproblem
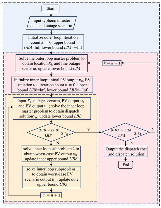
4.3. Model Solution Process
- (1)
- Step 1: Import typhoon disaster data, initialize the outer loop, set the upper and lower bounds of the outer loop , , outer loop convergence value , iteration count .
- (2)
- Step 2: Input line fault information, solve the outer-layer main problem, obtain the configuration of the mobile energy storage system , and update the lower bound of the outer loop .
- (3)
- Step 3: Initialize the inner loop, initialize the photovoltaic scenario and electric vehicle scenario , set the inner loop upper and lower bounds , , and the inner loop convergence value and iteration count .
- (4)
- Step 4: Input fault information, mobile energy storage system configuration information , photovoltaic output scenario , and electric vehicle scenario , solve the inner loop main problem to find the scheduling scheme , and update the inner loop lower bound .
- (5)
- Step 5: Determine whether the inner loop convergence meets the convergence conditions. If it does, exit the loop; if not, proceed to Step 6.
- (6)
- Step 6: Input the scheduling scheme and the uncertain electric vehicle scenario , solve the inner loop subproblem 2 to find the worst-case photovoltaic output scenario , and update the upper bound of the inner loop
- (7)
- Step 7: Input the scheduling scheme and the worst-case photovoltaic power output scenario , solve the inner loop subproblem 1 to find the electric vehicle uncertainty scenario , and update the upper bound of the outer loop .
- (8)
- Step 8: Determine whether the outer loop convergence meets the convergence conditions. If it does, exit the loop to obtain the optimal solution; if not, continue to Step 2.
5. Case Study and Analysis
5.1. Case Settings
5.2. Results Analysis
5.3. Scenario Comparison Analysis
- (1)
- Planning and scheduling without considering mobile energy storage configuration and uncertainty in EV scenarios.
- (2)
- Planning and scheduling without considering MESS configuration, but considering uncertainty in EV scenarios.
- (3)
- Planning and scheduling with MESS configuration but without considering uncertainty in EV scenarios.
- (4)
- Considering MESS configuration, planning, and scheduling under uncertain EV scenarios.
6. Conclusions
- (1)
- The proposed dual uncertainty-based mobile energy storage configuration and path planning model quantifies the impact of electric vehicle state uncertainty and user charging/discharging behavior randomness on the power system, significantly enhancing the robustness of grid power supply reliability;
- (2)
- The two-stage distributed robust optimization model framework integrates pre-disaster MESS site selection and configuration with post-disaster dynamic path planning, achieving long-term and short-term optimization scheduling. This ensures power supply reliability while maximizing pre-disaster investment benefits and guiding the post-disaster recovery process to minimize loss costs.
- (3)
- The improved NC & CG algorithm proposed efficiently solves the complex two-stage model under dual uncertainty through a hierarchical decomposition strategy.
- (4)
- The simulation results confirm that the proposed mobile energy storage configuration and path planning strategy substantially improve the distribution network’s resilience and economic performance. The average power supply rate for critical loads is 99.1%, economic losses are reduced by 26.23%, and system operation risks are significantly mitigated, thereby validating the effectiveness of the strategy.
Author Contributions
Funding
Data Availability Statement
Conflicts of Interest
Appendix A
- (1)
- Charging and Discharging constraints for mobile energy storage systems
- (2)
- Distributed resource output constraints
- (3)
- Load reduction constraints
- (4)
- Power balance constraints in distribution networks
References
- Climate Change 2022: Influence, Adaptation and Vulnerability. Available online: https://www.ipcc.ch/report/sixth-assessment-report-working-group-3/ (accessed on 4 April 2022).
- Agency IE Global EV Outlook 2023. Available online: https://www.iea.org/reports/global-ev-outlook-2023 (accessed on 1 April 2023).
- Upstream Online. Super Typhoon Strikes China’s Hainan, Devastates Wind Farm. Available online: https://www.upstreamonline.com/safety/super-typhoon-strikes-china-s-hainan-devastates-wind-farm/2-1-1706110?zephr_sso_ott=wRKFqF (accessed on 17 December 2024).
- Ti, B.; Li, G.; Zhou, M.; Wang, J. Resilience Assessment and Improvement for Cyber-Physical Power Systems under Typhoon Disasters. IEEE Trans. Smart Grid 2021, 13, 783–794. [Google Scholar] [CrossRef]
- Ouyang, M.; Dueñas-Osorio, L. Multi-Dimensional Hurricane Resilience Assessment of Electric Power Systems. Struct. Saf. 2014, 48, 15–24. [Google Scholar] [CrossRef]
- Yang, B.; Ge, S.; Liu, H.; Li, J.; Zhang, S. Resilience Assessment Methodologies and Enhancement Strategies of Multi-Energy Cyber-Physical Systems of the Distribution Network. IET Energy Syst. Integr. 2022, 4, 171–191. [Google Scholar] [CrossRef]
- Faramarzi, D.; Rastegar, H.; Riahy, G.H.; Doagou-Mojarrad, H. A Risk-Averse Multiyear Framework for Resilience Improvement Planning of Active Distribution Networks against Hurricanes. IET Renew. Power Gener. 2022, 16, 3119–3133. [Google Scholar] [CrossRef]
- Hamidpour, H.; Pirouzi, S.; Safaee, S.; Norouzi, M.; Lehtonen, M. Multi-Objective Resilient-Constrained Generation and Transmission Expansion Planning against Natural Disasters. Int. J. Electr. Power Energy Syst. 2021, 132, 107193. [Google Scholar] [CrossRef]
- Bayani, R.; Manshadi, S.D. Resilient Expansion Planning of Electricity Grid under Prolonged Wildfire Risk. IEEE Trans. Smart Grid 2023, 14, 3719–3731. [Google Scholar] [CrossRef]
- Huang, W.; Zhang, X.; Li, K.; Zhang, N.; Strbac, G.; Kang, C. Resilience Oriented Planning of Urban Multi-Energy Systems with Generalized Energy Storage Sources. IEEE Trans. Power Syst. 2021, 37, 2906–2918. [Google Scholar] [CrossRef]
- Rodrigues, F.M.; Araujo, L.R.; Ribeiro, R. Using Mobile Emergency Generators as Reliability Enhancers in Distribution Systems. Int. Trans. Electr. Energy Syst. 2020, 31, 12728. [Google Scholar] [CrossRef]
- Lu, M.; Liu, Y.; Yan, Y.; Bian, R.; Du, Y.; Jiang, X. Distribution Network Repair Scheduling with Multiple Types of Cooperation Using Dynamic Programming after Disasters. IEEE Trans. Power Deliv. 2022, 38, 631–641. [Google Scholar] [CrossRef]
- Shen, Y.; Qian, T.; Li, W.; Zhao, W.; Tang, W.; Chen, X.; Yu, Z. Mobile Energy Storage Systems with Spatial–Temporal Flexibility for Post-Disaster Recovery of Power Distribution Systems: A Bilevel Optimization Approach. Energy 2023, 282, 128300. [Google Scholar] [CrossRef]
- Lei, S.; Chen, C.; Li, Y.; Hou, Y. Resilient Disaster Recovery Logistics of Distribution Systems: Co-Optimize Service Restoration with Repair Crew and Mobile Power Source Dispatch. IEEE Trans. Smart Grid 2019, 10, 6187–6202. [Google Scholar] [CrossRef]
- Wu, H.; Xie, Y.; Xu, Y.; Wu, Q.; Yu, C.; Sun, J. Robust Coordination of Repair and Dispatch Resources for Post-Disaster Service Restoration of the Distribution System. Int. J. Electr. Power Energy Syst. 2022, 136, 107611. [Google Scholar] [CrossRef]
- Melo Gomes, D.; Costa Neto, R. Techno-Economic Analysis of Vehicle-To-Grid Technology: Efficient Integration of Electric Vehicles into the Grid in Portugal. J. Energy Storage 2024, 97, 112769. [Google Scholar] [CrossRef]
- Mehrjerdi, H. Resilience Oriented Vehicle-To-Home Operation Based on Battery Swapping Mechanism. Energy 2021, 218, 119528. [Google Scholar] [CrossRef]
- Moore, E.A.; Russell, J.D.; Babbitt, C.W.; Tomaszewski, B.; Clark, S.S. Spatial Modeling of a Second-Use Strategy for Electric Vehicle Batteries to Improve Disaster Resilience and Circular Economy. Resour. Conserv. Recycl. 2020, 160, 104889. [Google Scholar] [CrossRef]
- Momen, H.; Abessi, A.; Jadid, S. Using EVs as Distributed Energy Resources for Critical Load Restoration in Resilient Power Distribution Systems. IET Gener. Transm. Distrib. 2020, 14, 3750–3761. [Google Scholar] [CrossRef]
- Li, B.; Chen, Y.; Wei, W.; Huang, S.; Mei, S. Resilient Restoration of Distribution Systems in Coordination with Electric Bus Scheduling. IEEE Trans. Smart Grid 2021, 12, 3314–3325. [Google Scholar] [CrossRef]
- Wang, T.; Zhao, Q.; Hu, S.; Wang, L.; Zhou, Y.; Zhai, B. Post-Event Electric Taxis Dispatch for Enhancing Resilience of Distribution Systems. Energy Rep. 2022, 8, 8–19. [Google Scholar] [CrossRef]
- Gan, W.; Wen, J.; Yan, M.; Zhou, Y.; Yao, W. Enhancing Resilience with Electric Vehicles Charging Redispatching and Vehicle-To-Grid in Traffic-Electric Networks. IEEE Trans. Ind. Appl. 2023, 60, 953–965. [Google Scholar] [CrossRef]
- Yang, X.; Liu, X.; Zhao, T.; Xiao, G.; Fan, B.; Liu, S.; Wang, P. Resilient Unit Commitment for Transmission Lines Hardening under Endogenous Uncertainties. IEEE Trans. Power Syst. 2024, 40, 204–217. [Google Scholar] [CrossRef]
- Yang, X.; Liu, X.; Zhao, T.; Xiao, G.; Xu, Y.; Wang, P. Distributionally Robust Resilient Unit Commitment Supported by Battery-Electric Locomotives under Decision-Dependent Uncertainties. IEEE Trans. Smart Grid 2025, 16, 4197–4212. [Google Scholar] [CrossRef]
- Wang, Z.; Hou, H.; Wei, R.; Li, Z. A Distributed Market-Aided Restoration Approach of Multi-Energy Distribution Systems Considering Comprehensive Uncertainties from Typhoon Disaster. IEEE Trans. Smart Grid 2025, 16, 3743–3757. [Google Scholar] [CrossRef]
- Ren, H.; Jiang, Z.; Wu, Q.; Li, Q.; Lv, H. Optimal Planning of an Economic and Resilient District Integrated Energy System Considering Renewable Energy Uncertainty and Demand Response under Natural Disasters. Energy 2023, 277, 127644. [Google Scholar] [CrossRef]
- Du, M.; Zhang, J.; Gu, C.; Zhang, X. Resilience Improving Strategy for Power Systems with High Wind Power Penetration against Uncertain Attacks. IEEE Trans. Sustain. Energy 2024, 15, 2625–2637. [Google Scholar] [CrossRef]
- Du, Y.; Zhang, J.; Chen, Y.; Liu, Z.; Zhang, H.; Ji, H.; Wang, C.; Yan, J. Impact of Electric Vehicles on Post-Disaster Power Supply Restoration of Urban Distribution Systems. Appl. Energy 2025, 383, 125302. [Google Scholar] [CrossRef]
- Daryani, N.; Zare, K.; Tohidi, S.; Guerrero, J.M.; Bazmohammadi, N. Optimal Construction of Microgrids in a Radial Distribution System Considering System Reliability via Proposing Dominated Group Search Optimization Algorithm. Sustain. Energy Technol. Assess 2024, 63, 103622. [Google Scholar] [CrossRef]
- Shang, Y.; Zheng, Y.; Shao, Z.; Jian, L. Computational performance analysis for centralized coordinated charging methods of plug-in electric vehicles: From the grid operator perspective. Int. Trans. Electr. Energy Syst. 2020, 30, 12229. [Google Scholar] [CrossRef]
- Zhao, A.P.; Li, S.; Xie, D.; Wang, Y.; Li, Z.; Hu, P.J.; Zhang, Q. Hydrogen as the nexus of future sustainable transport and energy systems. Nat. Rev. Electr. Eng. 2025, 2, 447–466. [Google Scholar] [CrossRef]
- Wang, Y.; Liu, W.; Yao, Q. Pre-Layout and Dynamic Scheduling Strategy of Mobile Energy Storage for Resilience Enhancement of Distribution Network. Autom. Electr. Power Syst. 2022, 46, 37–45. [Google Scholar]










| Distributed Energy Resources | Min/Max Output (kW) | Quantities | Efficiency |
|---|---|---|---|
| Distribution Generation (GD) | 100/120 | 3 | 0.98 |
| 60/80 | 2 | 0.98 |
| Distributed Energy Resources | Min/Max Output (kW) | Quantities | Rated Capacity | Round-Trip Efficiency |
|---|---|---|---|---|
| EV | 30/40 | 3 | 120 | 0.98 |
| MESS | 170/200 | 2 | 400 | 0.98 |
| Time | MESS1 | Power/kW | MESS2 | Power/kW |
|---|---|---|---|---|
| 6:00 | 7 | 170 | 25 | 200 |
| 7:00 | 7 | 61.73 | 25 | 0 |
| 8:00 | 7 | 66.82 | 25 | 0 |
| 9:00 | 7 | 0 | 6 | 187.6 |
| 10:00 | 26 | 91.0 | 6 | 123.43 |
| 11:00 | 26 | 0 | 6 | 0 |
| 12:00 | 6 | 83.92 | 12 | 0 |
| 13:00 | 6 | 90.04 | 12 | 0 |
| 14:00 | 6 | 0 | 7 | 0 |
| 15:00 | 3 | 0 | 28 | 129.01 |
| 16:00 | 5 | 106.21 | 28 | 59.74 |
| Scene | Faulted Transmission Lines | Pre-Positioned Locations | Budgetary Constraints |
|---|---|---|---|
| Scene 1 | 1–2, 3–4, 12–22, 28–29, 32–33 | 1, 1 | 15,410 |
| Scene 2 | 1–2, 3–4, 12–22, 28–29, 32–33 | 1, 1 | 16,321 |
| Scene 3 | 1–2, 3–4, 12–22, 28–29, 32–33 | 7, 25 | 18,028 |
| Scene 4 | 1–2, 3–4, 12–22, 28–29, 32–33 | 7, 25 | 13,299 |
| Scene | Faulted Transmission Lines | Total Time (min) | Budgetary Constraints |
|---|---|---|---|
| NC&CG 1 | 1–2, 3–4, 12–22, 28–29, 32–33 | 13 | 13,299 |
| NC&CG 2 | 1–2, 3–4, 12–22, 28–29, 32–33 | 30 | 13,299 |
Disclaimer/Publisher’s Note: The statements, opinions and data contained in all publications are solely those of the individual author(s) and contributor(s) and not of MDPI and/or the editor(s). MDPI and/or the editor(s) disclaim responsibility for any injury to people or property resulting from any ideas, methods, instructions or products referred to in the content. |
© 2025 by the authors. Licensee MDPI, Basel, Switzerland. This article is an open access article distributed under the terms and conditions of the Creative Commons Attribution (CC BY) license (https://creativecommons.org/licenses/by/4.0/).
Share and Cite
Zhang, B.; Gong, C.; Fan, S.; Wang, J.; Yu, T.; Wang, Z. Research on Mobile Energy Storage Configuration and Path Planning Strategy Under Dual Source-Load Uncertainty in Typhoon Disasters. Energies 2025, 18, 5169. https://doi.org/10.3390/en18195169
Zhang B, Gong C, Fan S, Wang J, Yu T, Wang Z. Research on Mobile Energy Storage Configuration and Path Planning Strategy Under Dual Source-Load Uncertainty in Typhoon Disasters. Energies. 2025; 18(19):5169. https://doi.org/10.3390/en18195169
Chicago/Turabian StyleZhang, Bingchao, Chunyang Gong, Songli Fan, Jian Wang, Tianyuan Yu, and Zhixin Wang. 2025. "Research on Mobile Energy Storage Configuration and Path Planning Strategy Under Dual Source-Load Uncertainty in Typhoon Disasters" Energies 18, no. 19: 5169. https://doi.org/10.3390/en18195169
APA StyleZhang, B., Gong, C., Fan, S., Wang, J., Yu, T., & Wang, Z. (2025). Research on Mobile Energy Storage Configuration and Path Planning Strategy Under Dual Source-Load Uncertainty in Typhoon Disasters. Energies, 18(19), 5169. https://doi.org/10.3390/en18195169

