Utility-Scale Grid-Connected Microgrid Planning Framework for Sustainable Renewable Energy Integration
Abstract
1. Introduction
2. Utility-Scale Grid-Connected Microgrid Planning Framework
2.1. Identification of Planning Objectives
2.2. Generation Planning
2.2.1. Resource Assessment
2.2.2. Optimization of Capacity Mix
2.2.3. Sensitivity Analysis
2.3. Network Planning
2.3.1. Power Flow Analysis
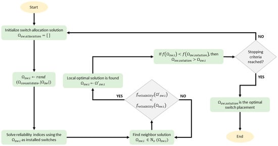
2.3.2. Reliability and Resilience Analysis
2.3.3. Stability Analysis
3. Case Study: Kalinga Province, Philippines
3.1. Identification of Planning Objectives
3.2. Generation Planning
3.2.1. Resource Assessment
3.2.2. Optimization of Capacity Mix
3.2.3. Sensitivity Analysis
3.3. Network Planning
3.3.1. Power Flow Analysis
3.3.2. Reliability and Resiliency Analysis
3.3.3. Stability Analysis
4. Conclusions
Author Contributions
Funding
Data Availability Statement
Acknowledgments
Conflicts of Interest
References
- Boche, A.; Foucher, C.; Villa, L.F.L. Understanding Microgrid Sustainability: A Systemic and Comprehensive Review. Energies 2022, 15, 2906. [Google Scholar] [CrossRef]
- Department of Energy Microgrid & PVM Database Visual Mapping. Available online: http://lookerstudio.google.com/reporting/07c4b4c5-50b5-4117-aad8-4f66d5f58458/page/p_phtf62rsyc?feature=opengraph (accessed on 5 April 2024).
- Mahmoud, M.S. (Ed.) Chapter 1—Microgrid Control Problems and Related Issues. In Microgrid; Butterworth-Heinemann: Oxford, UK, 2017; pp. 1–42. ISBN 978-0-08-101753-1. [Google Scholar]
- Kanakadhurga, D.; Prabaharan, N. Demand Side Management in Microgrid: A Critical Review of Key Issues and Recent Trends. Renew. Sustain. Energy Rev. 2022, 156, 111915. [Google Scholar] [CrossRef]
- Järventausta, P.; Peltonen, L.; Valta, J.; Uski, S.; Aalto, P. Microgrids: Impact on the Development of Sustainable Electric Energy Systems. In Affordable and Clean Energy; Leal Filho, W., Marisa Azul, A., Brandli, L., Lange Salvia, A., Wall, T., Eds.; Springer International Publishing: Cham, Switzerland, 2021; pp. 905–915. ISBN 978-3-319-95864-4. [Google Scholar]
- United Nations Environment Programme. GOAL 7: Affordable and Clean Energy. Available online: http://www.unep.org/explore-topics/sustainable-development-goals/why-do-sustainable-development-goals-matter/goal-7 (accessed on 5 April 2024).
- Gunnarsdottir, I.; Davidsdottir, B.; Worrell, E.; Sigurgeirsdottir, S. Sustainable Energy Development: History of the Concept and Emerging Themes. Renew. Sustain. Energy Rev. 2021, 141, 110770. [Google Scholar] [CrossRef]
- Danish, M.S.S.; Matayoshi, H.; Howlader, H.R.; Chakraborty, S.; Mandal, P.; Senjyu, T. Microgrid planning and design: Resilience to sustainability. In Proceedings of the 2019 IEEE PES GTD Grand International Conference and Exposition Asia (GTD Asia), Bangkok, Thailand, 19–23 March 2019; pp. 253–258. [Google Scholar]
- Akinyele, D.; Belikov, J.; Levron, Y. Challenges of Microgrids in Remote Communities: A STEEP Model Application. Energies 2018, 11, 432. [Google Scholar] [CrossRef]
- Schnitzer, D.; Lounsbury, D.S.; Carvallo, J.P.; Deshmukh, R.; Apt, J.; Kammen, D.M. Microgrids for Rural Electrification: A Critical Review of Best Practices Based on Seven Case Studies; United Nations Foundation: New York, NY, USA, 2014. [Google Scholar]
- Vukojevic, A.; Lukic, S.; White, L.W. Implementing an Electric Utility Microgrid: Lessons Learned. IEEE Electrif. Mag. 2020, 8, 24–36. [Google Scholar] [CrossRef]
- Nurunnabi, M.D.; Roy, N.K.; Pota, H.R. Optimal Sizing of Grid-Tied Hybrid Renewable Energy Systems Considering Inverter to PV Ratio—A Case Study. J. Renew. Sustain. Energy 2019, 11, 013505. [Google Scholar] [CrossRef]
- Kizito, R.; Liu, Z.; Li, X.; Sun, K. Stochastic Optimization of Distributed Generator Location and Sizing in an Islanded Utility Microgrid during a Large-Scale Grid Disturbance. Sustain. Energy Grids Netw. 2021, 27, 100516. [Google Scholar] [CrossRef]
- Yin, M.; Li, K.; Yu, J. A Data-Driven Approach for Microgrid Distributed Generation Planning under Uncertainties. Appl. Energy 2022, 309, 118429. [Google Scholar] [CrossRef]
- Kamal, M.; Ashraf, I.; Fernandez, E. Energy resource planning for a rural microgrid: Comparison of results using different optimization algorithms. In Proceedings of the 2019 Second International Conference on Advanced Computational and Communication Paradigms (ICACCP), Gangtok, India, 25–28 February 2019; pp. 1–6. [Google Scholar]
- Barik, A.K.; Das, D.C. Integrated Resource Planning in Sustainable Energy-Based Distributed Microgrids. Sustain. Energy Technol. Assess. 2021, 48, 101622. [Google Scholar] [CrossRef]
- Khan, M.J.; Yadav, A.K.; Mathew, L. Techno Economic Feasibility Analysis of Different Combinations of PV-Wind-Diesel-Battery Hybrid System for Telecommunication Applications in Different Cities of Punjab, India. Renew. Sustain. Energy Rev. 2017, 76, 577–607. [Google Scholar] [CrossRef]
- Manzoor, T.; Singh, P. Optimization and Techno-Economic Analysis of a Microgrid for an Industry with Intermittent Grid Service Using HOMER Software: A Case Study in Ladakh, India. Int. J. Sci. Res. Publ. 2021, 11, 460–462. [Google Scholar] [CrossRef]
- Purlu, M.; Beyarslan, S.; Turkay, B.E. Optimal design of hybrid grid-connected microgrid with renewable energy and storage in a rural area in Turkey by using HOMER. In Proceedings of the 2021 13th International Conference on Electrical and Electronics Engineering (ELECO), Bursa, Turkey, 25–27 November 2021; pp. 263–267. [Google Scholar]
- Boqtob, O.; El Moussaoui, H.; El Markhi, H.; Lamhamdi, T. Optimal sizing of grid connected microgrid in Morocco using Homer Pro. In Proceedings of the 2019 International Conference on Wireless Technologies, Embedded and Intelligent Systems (WITS), Fez, Morocco, 3–4 April 2019; pp. 1–6. [Google Scholar]
- Mojtahedzadeh, S.; Najafi Ravadanegh, S.; Haghifam, M.-R. Microgrid-Based Resilient Distribution Network Planning for a New Town. IET Renew. Power Gener. 2021, 15, 3524–3538. [Google Scholar] [CrossRef]
- Arefifar, S.A.; Mohamed, Y.A.-R.I. DG Mix, Reactive Sources and Energy Storage Units for Optimizing Microgrid Reliability and Supply Security. IEEE Trans. Smart Grid 2014, 5, 1835–1844. [Google Scholar] [CrossRef]
- Mokhtari, M.B.; Vazinram, F.; Gandomkar, M. Dynamic and Stability Analysis of Microgrids with Synchronous Machines in Grid-Connected and Islanded Modes. In Proceedings of the 2012 16th IEEE Mediterranean Electrotechnical Conference, Hammamet, Tunisia, 25–28 March 2012; pp. 788–791. [Google Scholar]
- Majumder, R. Some Aspects of Stability in Microgrids. IEEE Trans. Power Syst. 2013, 28, 3243–3252. [Google Scholar] [CrossRef]
- QGIS Development Team. QGIS. Available online: https://qgis.org/download/ (accessed on 10 February 2021).
- Hofierka, J.; Súri, M.; Marecka, M. The solar radiation model for Open source GIS: Implementation and applications. In Proceedings of the Open Source GIS-GRASS Users Conference, Trento, Italy, 11–13 September 2002. [Google Scholar]
- Duffie, J.A.; Beckman, W.A. Available Solar Radiation. In Solar Engineering of Thermal Processes; John Wiley & Sons, Ltd.: Hoboken, NJ, USA, 2013; pp. 43–137. ISBN 978-1-118-67160-3. [Google Scholar]
- NOAA US Department of Commerce. Solar Calculation Details. Available online: https://gml.noaa.gov/grad/solcalc/calcdetails.html (accessed on 5 April 2024).
- Department of Energy Philippines. List of Identified Ancestral Domain (ADs) per Region. Available online: https://www.doe.gov.ph/eicc/list-identified-ancestral-domain-ads-region (accessed on 5 April 2024).
- Hansen, M.C.; Potapov, P.V.; Moore, R.; Hancher, M.; Turubanova, S.A.; Tyukavina, A.; Thau, D.; Stehman, S.V.; Goetz, S.J.; Loveland, T.R.; et al. High-Resolution Global Maps of 21st-Century Forest Cover Change. Available online: https://glad.earthengine.app/view/global-forest-change (accessed on 5 April 2024).
- Department of Public Works and Highways ATLAS. 2022. Available online: https://dpwh.gov.ph/dpwh/DPWH_ATLAS/06%20Road%20WriteUp%202021.pdf (accessed on 6 April 2024).
- Elliott, D. Philippines Wind Energy Resource Atlas Development; National Renewable Energy Laboratory: Kuala Lumpur, Malaysia, 2000.
- Bañuelos-Ruedas, F.; Angeles-Camacho, C.; Rios-Marcuello, S.; Bañuelos-Ruedas, F.; Angeles-Camacho, C.; Rios-Marcuello, S. Methodologies Used in the Extrapolation of Wind Speed Data at Different Heights and Its Impact in the Wind Energy Resource Assessment in a Region. In Wind Farm—Technical Regulations, Potential Estimation and Siting Assessment; IntechOpen: London, UK, 2011; ISBN 978-953-307-483-2. [Google Scholar]
- Homer Pro Weibull Distribution. Available online: https://homerenergy.com/products/pro/docs/3.15/weibull_distribution.html (accessed on 6 April 2024).
- Meyers, J.; Meneveau, C. Optimal Turbine Spacing in Fully Developed Wind Farm Boundary Layers. Wind Energy 2012, 15, 305–317. [Google Scholar] [CrossRef]
- Kostić, S.; Stojković, M.; Prohaska, S.; Vasović, N. Modeling of River Flow Rate as a Function of Rainfall and Temperature Using Response Surface Methodology Based on Historical Time Series. J. Hydroinform. 2016, 18, 651–665. [Google Scholar] [CrossRef]
- Ocon, J.D.; Bertheau, P. Energy Transition from Diesel-Based to Solar Photovoltaics-Battery-Diesel Hybrid System-Based Island Grids in the Philippines—Techno-Economic Potential and Policy Implication on Missionary Electrification. J. Sustain. Dev. Energy Water Environ. 2019, 7, 139–154. [Google Scholar] [CrossRef]
- Lee, N.; Dyreson, A.; Hurlbut, D.; McCan, M.I.; Neri, E.; Reyes, N.C.; Capongcol, M.; Cubangbang, H.; Agustin, B.; Bagsik, J.; et al. Ready for Renewables: Grid Planning and Competitive Renewable Energy Zones (CREZ) in the Philippines; U.S. Department of Energy: Washington, DC, USA, 2020; p. NREL/TP-7A40-76235.
- Pascasio, J.D.A.; Esparcia, E.A.; Castro, M.T.; Ocon, J.D. Comparative Assessment of Solar Photovoltaic-Wind Hybrid Energy Systems: A Case for Philippine off-Grid Islands. Renew. Energy 2021, 179, 1589–1607. [Google Scholar] [CrossRef]
- Amber Kinetics Amber Kinetics M32 Data Sheet. Available online: https://www.amberkinetics.com/wp-content/uploads/2020/05/Amber-Kinetics-DataSheet.pdf (accessed on 21 August 2021).
- Homer Pro Levelized Cost of Energy. Available online: https://homerenergy.com/products/pro/docs/3.15/levelized_cost_of_energy.html (accessed on 6 April 2024).
- Homer Pro Multi-Year Inputs. Available online: https://homerenergy.com/products/pro/docs/3.15/multiyear_inputs.html (accessed on 6 April 2024).
- Energy Regulatory Commission 2020 Annual Report. 2020. Available online: https://www.erc.gov.ph/Advisories (accessed on 13 September 2021).
- Jordan, D.C.; Kurtz, S.R. Photovoltaic Degradation Rates—An Analytical Review. Prog. Photovolt. Res. Appl. 2013, 21, 12–29. [Google Scholar] [CrossRef]
- U.S. Energy Information Administration. Cost and Performance Characteristics of New Generating Technologies; U.S. Energy Information Administration: Washington, DC, USA, 2023.
- Kalinga Apayao Electric Cooperative, Inc. Power Supply Procurement Plan 2021; Kalinga Apayao Electric Cooperative, Inc.: Kalinga, Philippines, 2021. [Google Scholar]
- Energy Regulatory Commission. A Resolution Adopting the ERC Rules for Setting the Distribution System Loss Cap and Establishing Performance Incentive Scheme for Distribution Efficiency; Energy Regulatory Commission: Metro Manila, Philippines, 2017. [Google Scholar]
- Dugan, R.C.; Montenegro, D. The Open Distribution System Simulator (OpenDSS); Electric Power Research Institute: Palo Alto, CA, USA, 2021. [Google Scholar]
- Gautam, P.; Piya, P.; Karki, R. Resilience Assessment of Distribution Systems Integrated With Distributed Energy Resources. IEEE Trans. Sustain. Energy 2021, 12, 338–348. [Google Scholar] [CrossRef]
- Ghosh, D. Resilience Assessment of Microgrid Using Complex Network Theory. In Proceedings of the 2021 1st International Conference on Power Electronics and Energy (ICPEE), Bhubaneswar, India, 2–3 January 2021; pp. 1–6. [Google Scholar]
- Abantao, G.A.; Ibañez, J.A.; Bundoc, P.E.D.C.; Blas, L.L.F.; Penisa, X.N.; Esparcia, E.A.; Castro, M.T.; Buendia, R.V.E.; Pilario, K.E.S.; Tio, A.E.D.; et al. Reconceptualizing Reliability Indices as Metrics to Quantify Power Distribution System Resilience. Energies 2024, 17, 1909. [Google Scholar] [CrossRef]
- López, J.C.; Franco, J.F.; Rider, M.J. Optimisation-Based Switch Allocation to Improve Energy Losses and Service Restoration in Radial Electrical Distribution Systems. IET Gener. Transm. Distrib. 2016, 10, 2792–2801. [Google Scholar] [CrossRef]
- Kundur, P. Power System Stability and Control; McGraw-Hill: New York, NY, USA, 1994. [Google Scholar]
- Abantao, G.A.; Ibanez, J.A.; Bundoc, P.E.D.C.; Blas, L.L.; Penisa, X.N.; Pilario, K.E.S.; Tio, A.E.D.C.; Cruz, I.B.N.C.; Ocon, J.D.; Odulio, C.M.F. Generation and Network Planning of Utility-Scale Grid-Connected Microgrids. Chem. Eng. Trans. 2023, 103, 877–882. [Google Scholar] [CrossRef]
- Energy Regulatory Commission. Philippine Grid Code; Energy Regulatory Commission: Metro Manila, Philippines, 2001. [Google Scholar]
- Kalinga Apayao Electric Cooperative, Inc. Power Supply Procurement Plan 2019; Kalinga Apayao Electric Cooperative, Inc.: Kalinga, Philippines, 2019. [Google Scholar]
- Congress of the Philippines. Republic Act No. 7586; Congress of the Philippines: Quezon, Philippines, 1992.
- Congress of the Philippines. Republic Act No. 8371; Congress of the Philippines: Quezon, Philippines, 1997.
- Bautista, M.L.P.; Bautista, B.; Narag, I.C.; Aquino, A.D.; Papiona, K.; Delos Santos, A.L.; Nadua, J.; Deximo, J.P.; Sevilla, W.I.; Melosantos, L.P.; et al. Enhancing Risk Analysis Capacities for Flood, Tropical Cyclone Severe Wind and Earthquake for Greater Metro Manila Area—Summary Report—Philippines|ReliefWeb; Republic of the Philippines and the Commonwealth of Australia (Geoscience Australia): Symonston, Australia, 2014.
- Thornburg, D.W.; Kimball, C.; Bracken, W.C. 2018 International Building Code Illustrated Handbook, 1st ed.; McGraw-Hill Education: New York, NY, USA, 2018; ISBN 978-1-260-13229-8. [Google Scholar]
- DOST-UP DREAM and Phil-LiDAR Program LiPAD—LiDAR Portal for Archiving and Distribution. Available online: https://lipad.dream.upd.edu.ph/ (accessed on 6 April 2024).
- Chaves, A.; Bahill, A.T. ArcUser; Esri: Redlands, CA, USA, 2010; pp. 24–27. [Google Scholar]
- Power Sector Assets and Liabilities Management Corporation (PSALM). ERC Case No. 2013-169 RC; Power Sector Assets and Liabilities Management Corporation (PSALM): Quezon, Philippines, 2013.
- Homer Pro Load Following Strategy. Available online: https://homerenergy.com/products/pro/docs/3.15/load_following_strategy.html (accessed on 6 April 2024).
- Ahmed, S.J. Philippines Power Sector Can Reach Resilience by 2021; Institute for Energy Economics and Financial Analysis: Lakewood, OH, USA, 2020; p. 1. [Google Scholar]
- Department of Energy. Promulgating the Rules and Guidelines Governing the Establishment of the Renewable Portfolio Standards for On-Grid Areas; Department of Energy: Taguig, Philippines, 2017. [Google Scholar]
- Department of Energy. Promulgating the Rules and Guidelines Governing the Establishment of the Green Energy Option Program Pursuant to the Renewable Energy Act of 2008; Department of Energy: Taguig, Philippines, 2018. [Google Scholar]
- Congress of the Philippines. Republic Act No. 11646; Congress of the Philippines: Quezon, Philippines, 2022.
- Phoumin, H.; Kimura, S.; Abdurrahman, S.; Sirikum, J.; Manaligod, L.R.A.; Zulkifli, Z. Distributed Energy System in Southeast Asia; Economic Research Institute for ASEAN and East Asia: Jakarta, Indonesia, 2018; pp. 106–138. [Google Scholar]
- International Renewable Energy Agency (IRENA). Bracing for Climate Impact: Renewables as a Climate Change Adaptation Strategy; International Renewable Energy Agency (IRENA): Abu Dhabi, United Arab Emirates, 2021. [Google Scholar]
- National Aeronautics and Space Administration. Prediction Of Worldwide Energy Resources (POWER). Available online: https://power.larc.nasa.gov/data-access-viewer/ (accessed on 25 August 2021).
- Philippine Atmospheric, Geophysical and Astronomical Services Administration (PAGASA) About Tropical Cyclones. Available online: https://www.pagasa.dost.gov.ph/information/about-tropical-cyclone (accessed on 7 April 2024).



















| Component | Parameter | Value | Reference |
|---|---|---|---|
| Project | Discount rate | 8.28% | [38] |
| Inflation rate | 4.00% | [38] | |
| Lifetime | 20 years | ||
| System fixed capital cost | 20,000 USD | [37,39] | |
| Solar PV Panel | Capital cost | 1500 USD/kWp | [38] |
| Replacement cost | 1500 USD/kWp | ||
| O&M cost | 15 USD/kWp-y | [38] | |
| Derating factor | 80% | [39] | |
| Lifetime | 20 years | ||
| Wind Turbine | Capacity | 1.5 MW | |
| Capital cost | 2500 USD/kW | [38] | |
| Replacement cost | 2500 USD/kW | ||
| O&M cost | 25 USD/kW-y | [38] | |
| Hub height | 120 m | ||
| Lifetime | 20 years | ||
| Hydro Turbine | Capital cost | 2830 USD/kW | [38] |
| Replacement cost | 2830 USD/kW | ||
| O&M cost | 84.95 USD/kW-y | [38] | |
| Pipe head loss | 15% | ||
| Available head | 35.4 m | ||
| Efficiency | 81% | ||
| Lifetime | 25 years | ||
| Li-ion Battery | Capital cost | 800 USD/kWh | [37,39] |
| Replacement cost | 800 USD/kWh | [37,39] | |
| O&M cost | 7.25 USD/kWh-y | [37,39] | |
| C-rate | 1 kW/kWh | [37,39] | |
| Minimum state of charge (SOC) | 20% | [37,39] | |
| Lifetime | 10 years | ||
| Long-duration Flywheel | Capital cost | 2600 USD/kW | |
| Replacement cost | 2600 USD/kW | ||
| O&M cost | 26 USD/kW-y | ||
| Capacity | 8 kW, 32 kWh | [40] | |
| Lifetime | 20 years | ||
| Diesel Generator | Capital cost | 600 USD/kW | |
| Replacement cost | 600 USD/kW | [37,39] | |
| O&M cost | 0.03 USD/kWh | [37,39] | |
| Fuel cost | 0.90 USD/L | [37,39] | |
| Lifetime | 15,000 h |
| Yearly Increase | References | |
|---|---|---|
| Grid price | 2% | [43] |
| Fixed O&M cost | 4% | [38] |
| Solar PV degradation | 1% | [44] |
| Hydro (new) degradation | 0 | |
| Diesel fuel price | 3.5 | [45] |
| Load demand | yearly multiplier | [46] |
| Sensitivity Variable | Linked Variables | Base Values |
|---|---|---|
| Load demand | Load profile | Based on case scenarios |
| Fuel cost | Diesel fuel cost | 0.90 USD/L |
| Solar PV costs | Capital and Replacement costs | 1500 USD/kWp |
| Operating costs | 15 USD/kWp-y | |
| Wind turbine costs | Capital and Replacement costs | 2500 USD/kW |
| Operating costs | 25 USD/kW-y | |
| Hydro costs | Capital and Replacement costs | 2830 USD/kW |
| Operating costs | 84.95 USD/kW-y | |
| Flywheel costs | Capital and Replacement costs | 2600 USD/kW |
| Operating costs | 26 USD/kW-y | |
| Diesel generator costs | Capital and Replacement costs | 600 USD/kW |
| Operating costs | 0.03 USD/kWh | |
| Diesel fuel cost | 0.90 USD/L | |
| Grid reliability | Mean outage frequency (1/yr) | 12.67 outages/year |
| Test Scenario | Irradiance (W/m2) | Wind Turbines | Real Power Demand | Pre-Islanding Grid State |
|---|---|---|---|---|
| 1 | 1000 | 2 | 9.4 MW | 1.70 MW exported to grid |
| 2 | 1000 | 4 | 9.4 MW | 4.70 MW exported to grid |
| 3 | 250 | 2 | 9.4 MW | 0.13 MW imported from grid |
| 4 | 0 | 0 | 9.4 MW | 1.10 MW imported from grid |
| Frequency | Operating Duration | |
|---|---|---|
| Hz | p.u. | |
| >62.4 | >1.04 | Automatic disconnection |
| 61.8–62.4 | 1.03–1.04 | 5 min |
| 58.2–61.8 | 0.97–1.03 | Continuous operation |
| 57.6–58.2 | 0.96–0.97 | 5 min |
| <57.6 | <0.96 | 5 s |
| Level | Electrical Loads |
|---|---|
| Priority 4 | Health and welfare, emergency and defense, government, energy production, water supply, communications, flood control, and waste management facilities |
| Priority 3 | Education, cultural, major commercial, heavy industry, transportation, food security, and big leisure facilities |
| Priority 2 | Small residential buildings, and restaurants |
| Priority 1 | Agricultural facilities, and minor storage facilities |
| Location (Centroid) | Mean Wind Turbine Periodic Energy Production (MWh) | Number of Turbines Based on 5 km Resolution | Theoretical Energy Production (MWh) |
|---|---|---|---|
| 18.13, 121.02 Calanasan, Apayao | 10,014.25 | 180 | 1,802,565.00 |
| 18.43, 121.07 Calanasan, Apayao | 13,703.71 | 216 | 2,960,001.36 |
| 17.98, 121.33 Kabugao, Apayao | 6193.07 | 252 | 1,560,653.64 |
| 17.52, 121.13 Balbalan Kalinga | 17,409.28 | 72 | 1,253,468.16 |
| 17.47, 121.62 Rizal, Kalinga | 10,928.51 | 216 | 2,360,558.16 |
| TOTAL | 9,937,246.32 |
| Turbine Type | Total Energy Generation (GWh/Turbine) |
|---|---|
| Kaplan | 4.32 |
| Crossflow | 8.64 |
| Francis | 17.27 |
| Resource | Parameter | Value |
|---|---|---|
| Solar | Monthly Global Horizontal Irradiance (GHI) | 3–5 kWh/m2-d |
| Wind | Monthly average wind speed | 4–9 m/s |
| Hydro | Monthly average stream flow | 1000–4000 L/s |
| Solar PV | Wind Turbine | New Hydro | Existing Hydro | Diesel Generator | Long-Duration Flywheel | LCOE (USD/kWh) | |
|---|---|---|---|---|---|---|---|
| Scenario 1 | - | - | - | 1 MW | - | - | 0.145 |
| Scenario 2 | |||||||
| Case 1 | 1.7 MWp | 3 MW | 6 MW | 1 MW | 3 MW | 2.9 MW | 0.114 |
| Case 2 | - | - | 6.9 MW | 1 MW | - | - | 0.113 |
| Case 3 | - | - | 6.9 MW | 1 MW | - | - | 0.116 |
| Location | Solar | Hydro | Wind | |||
|---|---|---|---|---|---|---|
| Available | Feeder | Available | Feeder | Available | Feeder | |
| Calanasan, Apayao | Yes | n.c. | Yes | n.c. | Yes | n.c. |
| Kabugao, Apayao | Yes | n.c. | - | - | Yes | n.c. |
| Conner, Apayao | Yes | n.c. | Yes | n.c. | - | - |
| Balbalan, Kalinga | Yes | 3 | - | - | Yes | 3 |
| Rizal, Kalinga | Yes | 2 | - | - | Yes | 2 |
| Pinukpuk, Kalinga | Yes | 3 | Yes | 3 | - | - |
| Tabuk, Kalinga | Yes | 1, 3 | Yes | 1, 3 | - | - |
| Network Configuration | New Switches | Objective Function |
|---|---|---|
| Base scenario | none | USD 6,722,438.89 |
| Microgrid-enabled with optimally placed switches | Feeder 1: 3 switches Feeder 2: 4 switches Feeder 3: 3 switches | USD 3,874,071.38 |
| Network Configuration | New Switches | Objective Function |
|---|---|---|
| Base scenario | none | USD 672,243.89 |
| Microgrid-enabled with optimally placed switches | Feeder 1: 3 switches Feeder 2: 4 switches Feeder 3: 3 switches | USD 477,407.04 |
| Component | Quantity | No. of Failures per Year | Failure Rate | Mean Time to Repair |
|---|---|---|---|---|
| Primary Overhead Line | ||||
| Feeder 1 | 26.5 km | 41.50 | 1.566 failures/km-yr | 1.07 h |
| Feeder 2 | 54.1 km | 20.17 | 2.221 failures/km-yr | 1.39 h |
| Feeder 3 | 77.5 km | 45.17 | 0.583 failures/km-yr | 1.32 h |
| Distribution Transformers | ||||
| Feeder 1 | 208 | 2.33 | 0.0112 failures/yr | 0.88 h |
| Feeder 2 | 129 | 1.83 | 0.0142 failures/yr | 1.26 h |
| Feeder 3 | 168 | 1.50 | 0.0089 failures/yr | 1.70 h |
| Network Configuration | SAIFI | SAIDI |
|---|---|---|
| Base scenario | 197.04 customer- interruptions/year | 2.3412 h/year |
| Microgrid-enabled | 114.39 customer- interruptions/year | 2.1830 h/year |
| Network Configuration | SAIFIsysTyphoon | SAIDIsysTyphoon | EENSsysTyphoon |
|---|---|---|---|
| Base scenario | 1.0000 customer- interruption/event | 22.5362 h/event | 30.1048 MWHr |
| Microgrid-enabled | 0.9580 customer- interruption/event | 13.2465 h/event | 19.1168 MWHr |
| Network Configuration | SAIFI4Typhoon | SAIDI4Typhoon | EENS4Typhoon |
|---|---|---|---|
| Base scenario | 1.0000 customer- interruption/event | 22.4256 h/event | 17.7762 MWHr |
| Microgrid-enabled | 0.9558 customer- interruption/event | 12.3056 h/event | 10.1375 MWHr |
Disclaimer/Publisher’s Note: The statements, opinions and data contained in all publications are solely those of the individual author(s) and contributor(s) and not of MDPI and/or the editor(s). MDPI and/or the editor(s) disclaim responsibility for any injury to people or property resulting from any ideas, methods, instructions or products referred to in the content. |
© 2024 by the authors. Licensee MDPI, Basel, Switzerland. This article is an open access article distributed under the terms and conditions of the Creative Commons Attribution (CC BY) license (https://creativecommons.org/licenses/by/4.0/).
Share and Cite
Abantao, G.A.; Ibañez, J.A.; Bundoc, P.E.D.; Blas, L.L.F.; Penisa, X.N.; Esparcia, E.A., Jr.; Castro, M.T.; Pilario, K.E.; Tio, A.E.D.; Cruz, I.B.N.C.; et al. Utility-Scale Grid-Connected Microgrid Planning Framework for Sustainable Renewable Energy Integration. Energies 2024, 17, 5206. https://doi.org/10.3390/en17205206
Abantao GA, Ibañez JA, Bundoc PED, Blas LLF, Penisa XN, Esparcia EA Jr., Castro MT, Pilario KE, Tio AED, Cruz IBNC, et al. Utility-Scale Grid-Connected Microgrid Planning Framework for Sustainable Renewable Energy Integration. Energies. 2024; 17(20):5206. https://doi.org/10.3390/en17205206
Chicago/Turabian StyleAbantao, Gerald A., Jessa Alesna Ibañez, Paul Eugene Delfin Bundoc, Lean Lorenzo F. Blas, Xaviery N. Penisa, Eugene A. Esparcia, Jr., Michael T. Castro, Karl Ezra Pilario, Adonis Emmanuel D. Tio, Ivan Benedict Nilo C. Cruz, and et al. 2024. "Utility-Scale Grid-Connected Microgrid Planning Framework for Sustainable Renewable Energy Integration" Energies 17, no. 20: 5206. https://doi.org/10.3390/en17205206
APA StyleAbantao, G. A., Ibañez, J. A., Bundoc, P. E. D., Blas, L. L. F., Penisa, X. N., Esparcia, E. A., Jr., Castro, M. T., Pilario, K. E., Tio, A. E. D., Cruz, I. B. N. C., Ocon, J. D., & Odulio, C. M. F. (2024). Utility-Scale Grid-Connected Microgrid Planning Framework for Sustainable Renewable Energy Integration. Energies, 17(20), 5206. https://doi.org/10.3390/en17205206

