Multidisciplinary Assessment of a Novel Carbon Capture and Utilization Concept including Underground Sun Conversion
Abstract
:1. Introduction
- Seasonal electricity storage (use of the USC technology for large-scale long-term storage of renewable electricity)
- CCU (use the USC technology for the production of green SNG from renewable electricity and CO2 from the industry)—main focus of this paper.
- Addressing underground methanation as use case for large scale CCU;
- Assessing the techno-economics and greenhouse gas performance for this use case;
- Assessing the technical feasibility of this approach by process simulations in demonstration-scale;
- Assessing these aspects based on data derived from the field trial conduction in Austria within the project USC.
2. Materials and Methods
2.1. Process Simulations
2.2. Techno-Economic Assessment
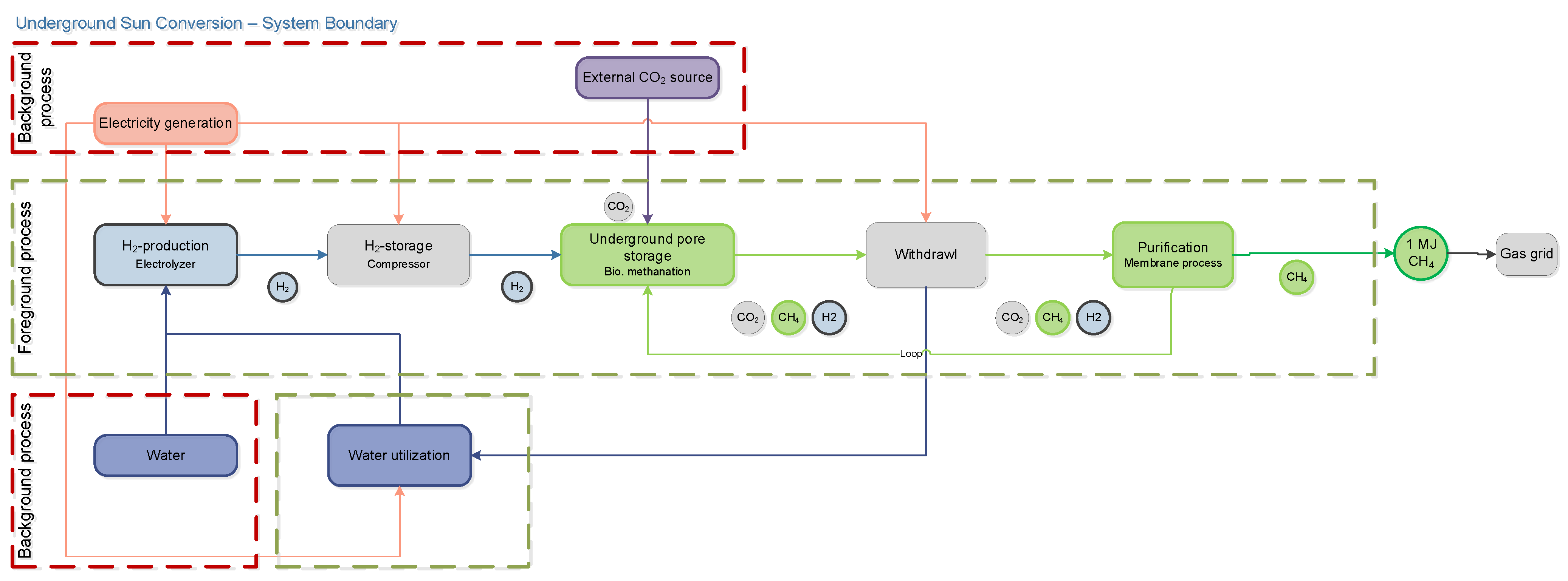
2.2.1. Overview of the Assessed CCU Use Case
2.2.2. General Parameters and Data for the TEA
2.2.3. USC Plant Configurations
- USC base (average case);
- USC advance (close to the theoretical optimum);
2.2.4. USC Plant Size
- 25,000 Nm³/h
- 100,000 Nm³/h
2.2.5. USC Plant Investment Costs
2.3. Greenhouse Gas Assessment
- 100% wind power
- 100% solar power
- Austrian grid mix
3. Results
3.1. Process Simulations
3.2. Techno-Economic Assessment
3.2.1. Conversion Costs
3.2.2. Geomethane Production Costs
3.3. Greenhouse Gas Assessment
4. Discussion
4.1. Interpretation of Process Simulations and Comparison with Field Experiments
4.2. Techno-Economic Assessment
4.3. Greenhouse Gas Assessment
4.4. Legal Aspects
4.4.1. Carbon Capture and Utilization
4.4.2. Certificates for Green Gases
5. Conclusions and Outlook
Author Contributions
Funding
Institutional Review Board Statement
Informed Consent Statement
Data Availability Statement
Acknowledgments
Conflicts of Interest
References and Note
- Regulation (EU) 2021/1119 of THE European Parliament and of the Council of 30 June 2021 Establishing the Framework for Achieving Climate Neutrality and Amending Regulations (EC) No 401/2009 and (EU) 2018/1999 (‘European Climate Law’) OJ 2021 L 243/1. Available online: https://eur-lex.europa.eu/legal-content/EN/TXT/?uri=celex%3A32021R1119 (accessed on 8 November 2021).
- Gabrielli, P.; Gazzani, M.; Mazzotti, M. The Role of Carbon Capture and Utilization, Carbon Capture and Storage, and Biomass to Enable a Net-Zero-CO2 Emissions Chemical Industry. Ind. Eng. Chem. Res. 2020, 59, 7033–7045. [Google Scholar] [CrossRef] [Green Version]
- Papadis, E.; Tsatsaronis, G. Challenges in the decarbonization of the energy sector. Energy 2020, 205, 118025. [Google Scholar] [CrossRef]
- Rissman, J.; Bataille, C.; Masanet, E.; Aden, N.; Morrow, W.R.; Zhou, N.; Elliott, N.; Dell, R.; Heeren, N.; Huckestein, B.; et al. Technologies and policies to decarbonize global industry: Review and assessment of mitigation drivers through 2070. Appl. Energy 2020, 266, 114848. [Google Scholar] [CrossRef]
- Markewitz, P.; Kuckshinrichs, W.; Leitner, W.; Linssen, J.; Zapp, P.; Bongartz, R.; Schreiber, A.; Müller, T.E. Worldwide innovations in the development of carbon capture technologies and the utilization of CO2. Energy Environ. Sci. 2012, 5, 7281–7305. [Google Scholar] [CrossRef] [Green Version]
- IEA. Energy Technology Perspectives 2020-Special Report on Carbon Capture Utilisation and Storage; IEA: Paris, France, 2020. [Google Scholar]
- Patricio, J.; Angelis-Dimakis, A.; Castillo-Castillo, A.; Kalmykova, Y.; Rosado, L. Method to identify opportunities for CCU at regional level—Matching sources and receivers. J. CO2 Util. 2017, 22, 330–345. [Google Scholar] [CrossRef]
- Farfan, J.; Fasihi, M.; Breyer, C. Trends in the global cement industry and opportunities for long-term sustainable CCU potential for Power-to-X. J. Clean. Prod. 2019, 217, 821–835. [Google Scholar] [CrossRef]
- Do, T.N.; You, C.; Kim, J. A CO2 utilization framework for liquid fuels and chemical production: Techno-economic and environmental analysis. Energy Environ. Sci. 2022, 15, 169. [Google Scholar] [CrossRef]
- Götz, M.; Lefebvre, J.; Mörs, F.; McDaniel Koch, A.; Graf, F.; Bajohr, S.; Reimert, R.; Kolb, T. Renewable Power-to-Gas: A technological and economic review. Renew. Energy 2016, 85, 1371–1390. [Google Scholar] [CrossRef] [Green Version]
- Ghaib, K.; Ben-Fares, F.-Z. Power-to-Methane: A state-of-the-art review. Renew. Sustain. Energy Rev. 2018, 81, 433–446. [Google Scholar] [CrossRef]
- Romeo, L.M.; Bailera, M. Design configurations to achieve an effective CO2 use and mitigation through power to gas. J. CO2 Util. 2020, 39, 101174. [Google Scholar] [CrossRef]
- Schildhauer, T.J.; Calbry-Muzyka, A.; Witte, J.; Biollaz, S.; Jansohn, P. Producing Renewable Methane–Demonstration of CCU from Biomass. In Proceedings of the 14th Greenhouse Gas Control Technologies Conference, Melbourne, Australia, 21–26 October 2018. [Google Scholar] [CrossRef]
- Chwoła, T.; Spietz, T.; Więcław-Solny, L.; Tatarczuk, A.; Krótki, A.; Dobras, S.; Wilk, A.; Tchórz, J.; Stec, M.; Zdeb, J. Pilot plant initial results for the methanation process using CO2 from amine scrubbing at the Łaziska power plant in Poland. Fuel 2020, 263, 116804. [Google Scholar] [CrossRef]
- Meylan, F.D.; Piguet, F.-P.; Erkman, S. Power-to-gas through CO2 methanation: Assessment of the carbon balance regarding EU directives. J. Energy Storage 2017, 11, 16–24. [Google Scholar] [CrossRef]
- Szima, S.; Cormos, C.-C. CO2 Utilization Technologies: A Techno-Economic Analysis for Synthetic Natural Gas Production. Energies 2021, 14, 1258. [Google Scholar] [CrossRef]
- Wolf-Zoellner, P.; Medved, A.R.; Lehner, M.; Kieberger, N.; Rechberger, K. In Situ Catalytic Methanation of Real Steelworks Gases. Energies 2021, 14, 8131. [Google Scholar] [CrossRef]
- Thema, M.; Weidlich, T.; Hörl, M.; Bellack, A.; Mörs, F.; Hackl, F.; Kohlmayer, M.; Gleich, J.; Stabenau, C.; Trabold, T.; et al. Biological CO2-Methanation: An Approach to Standardization. Energies 2019, 12, 1670. [Google Scholar] [CrossRef] [Green Version]
- Guilera, J.; Filipe, M.; Montesó, A.; Mallol, I.; Andreu, T. Carbon footprint of synthetic natural gas through biogas catalytic methanation. J. Clean. Prod. 2021, 287, 125020. [Google Scholar] [CrossRef]
- Bargiacchi, E.; Thonemann, N.; Geldermann, J.; Antonelli, M.; Desideri, U. Life Cycle Assessment of Synthetic Natural Gas Production from Different CO2 Sources: A Cradle-to-Gate Study. Energies 2020, 13, 4579. [Google Scholar] [CrossRef]
- Centi, G.; Perathoner, S.; Salladini, A.; Iaquaniello, G. Economics of CO2 Utilization: A Critical Analysis. Front. Energy Res. 2020, 8, 241. [Google Scholar] [CrossRef]
- Regufe, M.; Pereira, A.; Ferreira, A.; Ribeiro, A.; Rodrigues, A. Current Developments of Carbon Capture Storage and/or Utilization–Looking for Net-Zero Emissions Defined in the Paris Agreement. Energies 2021, 14, 2406. [Google Scholar] [CrossRef]
- Lankof, L.; Tarkowski, R. Assessment of the potential for underground hydrogen storage in bedded salt formation. Int. J. Hydrogen Energy 2020, 45, 19479–19492. [Google Scholar] [CrossRef]
- Lemieux, A.; Shkarupin, A.; Sharp, K. Geologic feasibility of underground hydrogen storage in Canada. Int. J. Hydrogen Energy 2020, 45, 32243–32259. [Google Scholar] [CrossRef]
- Tarkowski, R. Underground hydrogen storage: Characteristics and prospects. Renew. Sustain. Energy Rev. 2019, 105, 86–94. [Google Scholar] [CrossRef]
- Gabrielli, P.; Poluzzi, A.; Kramer, G.J.; Spiers, C.; Mazzotti, M.; Gazzani, M. Seasonal energy storage for zero-emissions multi-energy systems via underground hydrogen storage. Renew. Sustain. Energy Rev. 2020, 121, 109629. [Google Scholar] [CrossRef]
- Dopffel, N.; Jansen, S.; Gerritse, J. Microbial side effects of underground hydrogen storage–Knowledge gaps, risks and opportunities for successful implementation. Int. J. Hydrogen Energy 2021, 46, 8594–8606. [Google Scholar] [CrossRef]
- TNO. Large-Scale Energy Storage in Salt Caverns and Depleted Fields (LSES)–Project Findings, 2020th ed.; TNO: The Hague, The Netherlands, 2020. [Google Scholar]
- Jukić, L.; Vulin, D.; Kružić, V.; Arnaut, M. Carbon-Negative Scenarios in High CO2 Gas Condensate Reservoirs. Energies 2021, 14, 5898. [Google Scholar] [CrossRef]
- Strobel, G.; Hagemann, B.; Huppertz, T.M.; Ganzer, L. Underground bio-methanation: Concept and potential. Renew. Sustain. Energy Rev. 2020, 123, 109747. [Google Scholar] [CrossRef]
- Iordache, I.; Schitea, D.; Gheorghe, A.V.; Iordache, M. Hydrogen underground storage in Romania, potential directions of development, stakeholders and general aspects. Int. J. Hydrogen Energy 2014, 39, 11071–11081. [Google Scholar] [CrossRef]
- Le Duigou, A.; Bader, A.-G.; Lanoix, J.-C.; Nadau, L. Relevance and costs of large scale underground hydrogen storage in France. Int. J. Hydrogen Energy 2017, 42, 22987–23003. [Google Scholar] [CrossRef]
- Bünger, U.; Michalski, J.; Crotogino, F.; Kruck, O. Large-scale underground storage of hydrogen for the grid integration of renewable energy and other applications. Compend. Hydrogen Energy 2016, 4, 133–163. [Google Scholar] [CrossRef]
- Zivar, D.; Kumar, S.; Foroozesh, J. Underground hydrogen storage: A comprehensive review. Int. J. Hydrogen Energy 2020, 46, 23436–23462. [Google Scholar] [CrossRef]
- Amid, A.; Mignard, D.; Wilkinson, M. Seasonal storage of hydrogen in a depleted natural gas reservoir. Int. J. Hydrogen Energy 2016, 41, 5549–5558. [Google Scholar] [CrossRef] [Green Version]
- Matos, C.R.; Carneiro, J.F.; Silva, P.P. Overview of Large-Scale Underground Energy Storage Technologies for Integration of Renewable Energies and Criteria for Reservoir Identification. J. Energy Storage 2019, 21, 241–258. [Google Scholar] [CrossRef]
- Tschiggerl, K.; Sledz, C.; Topic, M. Considering environmental impacts of energy storage technologies: A life cycle assessment of power-to-gas business models. Energy 2018, 160, 1091–1100. [Google Scholar] [CrossRef]
- Perez, A.; Pérez, E.; Dupraz, S.; Bolcich, J. Patagonia Wind-Hydrogen Project: Underground Storage and Methanation. In Proceedings of the 21st World Hydrogen Energy Conference 2016, Zaragoza, Spain, 13–16 June 2016. [Google Scholar]
- RAG Austria AG. Underground.Sun.Storage. Available online: https://www.underground-sun-storage.at/ (accessed on 15 November 2021).
- RAG Austria AG. Underground Sun Conversion. Available online: https://www.underground-sun-conversion.at (accessed on 9 November 2021).
- Sabatier, P.; Senderens, J.B.; Acad, C.R. New methane synthesis. Compt. Rend. Acad. Sci. 1902, 134, 514–516. [Google Scholar]
- Zimmermann, A.; Berlin, T.U.; Wunderlich, J.; Buchner, G.; Müller, L.; Armstrong, K.; Michailos, S.; Marxen, A.; Naims, H.; Mason, F.; et al. Techno-Economic Assessment & Life-Cycle Assessment Guidelines for CO2 Utilization; CO2Chem Media and Publishing Ltd.: Sheffield, UK, 2018. [Google Scholar] [CrossRef]
- Böhm, H.; Goers, S.; Zauner, A. Estimating future costs of power-to-gas–A component-based approach for technological learning. Int. J. Hydrogen Energy 2019, 44, 30789–30805. [Google Scholar] [CrossRef]
- Böhm, H.; Zauner, A.; Rosenfeld, D.C.; Tichler, R. Projecting cost development for future large-scale power-to-gas implementations by scaling effects. Appl. Energy 2020, 264, 114780. [Google Scholar] [CrossRef] [Green Version]
- Agora Energiewende; Aurora Energy Research. In 65 Prozent Erneuerbare bis 2030 und ein Schrittweiser Kohleausstieg: Auswirkungen der Vorgaben des Koalitionsvertrags auf Strompreise, CO2-Emissionen und Stromhandel. 2018. Available online: https://static.agora-energiewende.de/fileadmin/Projekte/2018/65_EE_und_Kohleausstieg/142_Stromsektor-2030_65-Prozent-EE-und-schrittweiser-Kohleausstieg_WEB.pdf (accessed on 17 November 2021).
- Greimel, F.; Neubarth, J.; Fuhrmann, M.; Führer, S.; Habersack, H.; Haslauer, M.; Hauer, C.; Holzapfel, P.; Auer, S.; Pfleger, M.; et al. SuREmMA: Sustainable River Management-Energiewirtschaftliche und Umweltrelevante Bewertung Möglicher Schwalldämpfender Massnahmen; Federal Ministry for Agriculture and Forestry, Environment and Water Management: Vienna, Austria, 2017.
- Energy Brainpool GmbH & Co. KG. Update: Trends der Strompreisentwicklung-EU Energy Outlook 2050. Available online: https://blog.energybrainpool.com/update-trends-der-strompreisentwicklung-eu-energy-outlook-2050/ (accessed on 29 November 2018).
- Deloitte. Strommarktstudie 2030-Ein Neuer Ausblick für Die Energiewirtschaft; Deloitte. 2018. Available online: https://www2.deloitte.com/content/dam/Deloitte/de/Documents/energy-resources/Deloitte-Strommarktstudie-2030.pdf (accessed on 19 November 2021).
- Haas, R.; Resch, G.; Burgholzer, B.; Totschnig, G.; Lettner, G.; Auer, H.; Geipel, J. Stromzukunft Österreich 2030-Analyse der Erfordernisse und Konsequenzen Eines Ambitionierten Ausbaus Erneuerbarer Energien; IG Windkraft, Kompost & Biogas Verband Österreich, IG-Holzkraft: Wien, Austria, 2017. [Google Scholar]
- Öko-Institut e.V. Strompreis- und Stromkosteneffekte Eines Geordneten Ausstiegs aus der Kohleverstromung; Öko-Institut e.V.: Berlin, Germany, 2019. [Google Scholar]
- FH Erfurt. Strommarkt 2050-Analyse Möglicher Szenarien der Entwicklung des Deutschen und Mitteleuropäischen Strommarktes bis zum Jahr 2050; FH Erfurt: Erfurt, Germany, 2018. [Google Scholar]
- Frontier Economics. Economic Trends Resarch, Georg Consulting, Visionometrics. Folgenabschätzung des CO2-Sektorziels Für Die Energiewirtschaft im Klimaschutzplan 2050: Studie im Auftrag der RWE AG. 2018. Available online: https://www.frontier-economics.com/media/2263/frontier-et-al-folgenabschatzung-ksp2050-endbericht-2.pdf (accessed on 19 November 2021).
- ISO 14044; Umweltmanagement-Ökobilanz. Anforderungen und Anleitungen. Deutsches Institut für Normung, 2006. Available online: https://www.beuth.de/de/norm/din-en-iso-14044/279938986 (accessed on 19 November 2021).
- Klöpffer, W.; Grahl, B. Ökobilanz (LCA): Ein Leitfaden für Ausbildung und Beruf; WILEY-VCH: Weinheim, Germany, 2009. [Google Scholar]
- Klöpffer, W. Life Cycle Assessment. From the Beginning to the Current State. Environ. Sci. Pollut. Res. 1997, 4, 223–228. [Google Scholar] [CrossRef]
- Guinée, J.; De Haes, H.U.; Huppes, G. Quantitative life cycle assessment of products: 1:Goal definition and inventory. J. Clean. Prod. 1993, 1, 3–13. [Google Scholar] [CrossRef]
- Rebitzer, G.; Ekvall, T.; Frischknecht, R.; Hunkeler, D.; Norris, G.; Rydberg, T.; Schmidtg, W.-P.; Suh, S.; Weidemai, B.P.; Pennington, D.W. Life cycle assessment. Part1: Framework, goal, scope, definition, inventory analysis, and applications. Environ. Int. 2004, 30, 701–720. [Google Scholar] [CrossRef]
- Reap, J.; Roman, F.; Duncan, S.; Bras, B. A survey of unresolved problems in life cycle assessment. Int. J. Life Cycle Assess. 2008, 4, 374. [Google Scholar] [CrossRef]
- Finnveden, G.; Hauschild, M.Z.; Ekvall, T.; Guinée, J.; Heijungs, R.; Hellweg, S.; Koehler, A.; Pennington, D.; Suh, S. Recent developments in life cycle assessment. J. Environ. Manag. 2009, 91, 1–21. [Google Scholar] [CrossRef]
- Lotrič, A.; Sekavčnik, M.; Kuštrin, I.; Mori, M. Life-cycle assessment of hydrogen technologies with the focus on EU critical raw materials and end-of-life strategies. Int. J. Hydrogen Energy 2021, 46, 10143–10160. [Google Scholar] [CrossRef]
- Schreiber, A.; Peschel, A.; Hentschel, B.; Zapp, P. Life Cycle Assessment of Power-to-Syngas: Comparing High Temperature Co-Electrolysis and Steam Methane Reforming. Front. Energy Res. 2020, 8, 287. [Google Scholar] [CrossRef]
- Zhang, X.; Bauer, C.; Mutel, C.L.; Volkart, K. Life Cycle Assessment of Power-to-Gas: Approaches, system variations and their environmental implications. Appl. Energy 2017, 190, 326–338. [Google Scholar] [CrossRef]
- Ivanov, O.L.; Honfi, D.; Santandrea, F.; Stripple, H. Consideration of uncertainties in LCA for infrastructure using probabilistic methods. Struct. Infrastruct. Eng. 2019, 15, 711–724. [Google Scholar] [CrossRef] [Green Version]
- Bareiß, K.; de la Rúa, C.; Möckl, M.; Hamacher, T. Life cycle assessment of hydrogen from proton exchange membrane water electrolysis in future energy systems. Appl. Energy 2019, 237, 862–872. [Google Scholar] [CrossRef]
- Unternehmensberatung Babel. Realgasfaktoren für Wasserstoff. Available online: http://www.unternehmensberatung-babel.de/industriegase-lexikon/industriegase-lexikon-n-bis-z/realgasfaktor/realgasfaktoren-wasserstoff.html (accessed on 29 January 2021).
- Engineering Units. Determine Compressability Factor, Z Factor. Available online: http://engineeringunits.com/compressibility-factor-z-factor/ (accessed on 29 January 2021).
- Bauer, S. Underground Sun Conversion Final Report; Rag Austria AG: Vienna, Austria, 2021. [Google Scholar]
- Zhang, X.; Witte, J.; Schildhauer, T.; Bauer, C. Life cycle assessment of power-to-gas with biogas as the carbon source. Sustain. Energy Fuels 2020, 4, 1427–1436. [Google Scholar] [CrossRef]
- Juhrich, K. CO2-Emissionsfaktoren für Fossile Brennstoffe; Umweltbundesamt: Dessau-Roßlau, Germany, 2016.
- Reiter, G.; Lindorfer, J. Global warming potential of hydrogen and methane production from renewable electricity via power-to-gas technology. Int. J. Life Cycle Assess. 2015, 20, 477–489. [Google Scholar] [CrossRef]
- Zhou, Y.; Swidler, D.; Searle, S.; Baldino, C. Life-Cycle Greenhouse Gas Emissions of Biomethane and Hydrogen Pathways in the European Union; White Paper; International Council on Clean Transportation: Berlin, Germany, 2021. [Google Scholar]
- Österreichische Vereinigung für das Gas-und Wasserfach. Erdgas in Österreich—Gasbeschaffenheit Richtlinie G31; Österreichische Vereinigung für das Gas-und Wasserfach: Vienna, Austria, 2001. [Google Scholar]
- Österreichische Vereinigung für das Gas-und Wasserfach. Erdgas in Österreich—Gasbeschaffenheit Richtlinie G B210; Österreichische Vereinigung für das Gas-und Wasserfach: Vienna, Austria, 2021. [Google Scholar]
- European Standard EN 16726:2015+A1:2018 (E); Gas Infrastructure—Quality of Gas—Group H. Europoean Committee for Standardization: Brussels, Belgium, 2018.
- Biegger, P.; Kirchbacher, F.; Medved, A.R.; Miltner, M.; Lehner, M.; Harasek, M. Development of Honeycomb Methanation Catalyst and Its Application in Power to Gas Systems. Energies 2018, 11, 1679. [Google Scholar] [CrossRef] [Green Version]
- Böhm, H.; Moser, S.; Puschnigg, S.; Zauner, A. Power-to-hydrogen & district heating: Technology-based and infrastructure-oriented analysis of (future) sector coupling potentials. Int. J. Hydrogen Energy 2021, 46, 31938–31951. [Google Scholar] [CrossRef]
- RAG Austria AG. Underground Sun Storage 2030. Available online: https://www.uss-2030.at/ (accessed on 16 November 2021).
- RAG Austria AG. Carbon Cycle Economy Demonstration. Available online: https://www.rag-austria.at/forschung-innovation/carbon-cycle-economy-demonstration.html (accessed on 16 November 2021).
- RAG Austria AG. USC FlexStore. Available online: https://www.eranet-smartenergysystems.eu/global/images/cms/Content/Fact%20Sheets/ERANetSES_FactSheet_JC19_USC-FlexStore.pdf (accessed on 15 November 2021).
- Rodin, V.; Lindorfer, J.; Böhm, H.; Vieira, L. Assessing the potential of carbon dioxide valorisation in Europe with focus on biogenic CO2. J. CO2 Util. 2020, 41, 101219. [Google Scholar] [CrossRef]
- Directive 2003/87/EC of the European Parliament and of the Council of 13 October 2003 Establishing a System for Greenhouse Gas Emission Allowance Trading within the Union and Amending Council Directive 96/61/EC, OJ 2003 L 275/32. Commission Delegated Regulation (EU) 2021/1416, OJ 2021 L 305/1. Available online: https://eur-lex.europa.eu/legal-content/EN/ALL/?uri=CELEX%3A32003L0087 (accessed on 15 November 2021).
- Commission Implementing Regulation (EU) 2018/2066 of 19 December 2018 on the Monitoring and Reporting of Greenhouse Gas Emissions Pursuant to Directive 2003/87/EC of the European Parliament and of the Council and Amending Commission Regulation (EU) No 601/2012, OJ 2018 L 334/1. Commission Implementing Regulation (EU) 2020/2085, OJ 2020 L 423/37. Available online: https://eur-lex.europa.eu/legal-content/EN/TXT/?uri=uriserv:OJ.L_.2018.334.01.0001.01.ENG (accessed on 15 November 2021).
- Commission Implementing Regulation (EU) 2018/2067 of 19 December 2018 on the Verification of Data and on the Accreditation of Verifiers Pursuant to Directive 2003/87/EC of the European Parliament and of the Council, OJ 2018 L 334/94. Available online: https://eur-lex.europa.eu/legal-content/EN/TXT/?uri=CELEX%3A32018R2067 (accessed on 15 November 2021).
- European Commission. EU ETS Handbook; European Commission: Brussels, Belgium, 2015. [Google Scholar]
- An Installation Is According to Article 3(e) ETS Directive ‘A Stationary Technical Unit Where one or more Activities Listed in Annex I are Carried Out and any other Directly Associated Activities Which Have a Technical Connection with the Activities Carried Out on That Site and Which Could Have an Effect on Emissions and Pollution’.
- Directive 2009/31/EC of the European Parliament and of the Council of 23 April 2009 on the Geological Storage of Carbon Dioxide and Amending Council Directive 85/337/EEC, European Parliament and Council Directives 2000/60/EC, 2001/80/EC, 2004/35/EC, 2006/12/EC, 2008/1/EC and Regulation (EC) No 1013/2006 OJ 2009 L 140/114. Regulation (EU) 2018/1999 of the European Parliament and of the Council, OJ 2018 L 328/1. Available online: https://eur-lex.europa.eu/legal-content/EN/TXT/?uri=celex%3A32009L0031 (accessed on 15 November 2021).
- Commission Regulation (EU) No 601/2012 of 21 June 2012 on the Monitoring and Reporting of Greenhouse Gas Emissions Pursuant to Directive 2003/87/EC of the European Parliament and of the Council, OJ 2012 L 181/30. Available online: https://eur-lex.europa.eu/legal-content/EN/ALL/?uri=CELEX%3A32012R0601 (accessed on 15 November 2021).
- ECJ 19.01.2017 C 460/15; ECLI:EU:C:2017:29; Judgment of the Court (First Chamber) of 19 January 2017. Schaefer Kalk GmbH & Co. KG: Verbandsgemeinde Diez, Germany, 2017.
- Directive (EU) 2018/410 of the European Parliament and of the Council of 14.03.2018 Amending Directive 2003/87/EC to Enhance Cost-Effective Emission Reductions and Low-Carbon Investments, and Decision (EU) 2015/1814, OJ 2018 L 76/3. Available online: https://eur-lex.europa.eu/legal-content/DE/TXT/?uri=CELEX%3A32018L0410 (accessed on 15 November 2021).
- Porteron, S.; de Bruijne, E.; Le Den, X.; Zotz, F.; Olfe-Kräutlein, B.; Marxen, A. Identification and Analysis of Promising Carbon Capture and Utilisation Technologies, Including Their Regulatory Aspects; European Commission: Brussels, Belgium, 2019. [Google Scholar]
- IOGP. The Potential for CCS and CCU in Europe; IOGP: Madrid, Spain, 2019. [Google Scholar]
- European Commission. Circular Economy Action Plan; European Commission: Brussels, Belgium, 2020. [Google Scholar]
- Castro, J.; Landspersky, M.; Nürnberger, K.; Schmidt, P.; Weindorf, W.; Kalis, M.; Yilmaz, Y. Ad hoc Beratung bei der Umsetzung der Monitoring Verordnung für Die 4. Phase des EU Emissionshandels; Umweltbundesamt: Dessau-Roßlau, Deutschland, 2020.
- Purkus, A.; Sakhel, A.; Werner, R.; Maaß, C. Herkunftsnachweise für Erneuerbare Energien Jenseits des Stromsetors, Chancen und Herausforderungen; HIR Hamburg Institut Research: Hamburg, Germany, 2020. [Google Scholar]
- Verwimp, K.; Moody, P.; Van Stein Callenfels, R.; Kovacs, A.; Vanhoudt, W.; Barth, F.; Pedraza, S.; Lehtovaara, M.; Klimscheffskij, M.; White, A. Identification of the Main Challenges Which Currently Exist in the Management of Guarantee of Origin System (Task 1.3). In Technical Support for RES Policy Development and Implementation; European Commission: Brussels, Belgium, 2020. [Google Scholar]
- Cornélis/Lenzen. Guarantees of Origin and Disclosure. Core Theme 3 Report; (Horizon 2020 Project, Grant Agreement N°101035887); Concerted Action-Renewable Energy Sources Directive. 2020. Available online: https://www.ca-res.eu/fileadmin/cares/PublicArea/CA-RES3FinalPublication/CARES3_Final_CT3_Summary.pdf (accessed on 17 November 2021).


















| Parameter | Sub-Parameter | Value | 
|---|---|---|
| Interest rate | 4% | |
| Observation period | 20 years | |
| Electrolyser | investment costs 1 | Year 2025: 800–930 EUR/kW Year 2050: 200–260 EUR/kW | 
| plant efficiency | Year 2025: 65.0% Year 2050: 72.5% | |
| time hot stand-by | 1 h | |
| power hot stand-by | 2% of nominal power | |
| Lifetime stack | Year 2025: 6 years Year 2050: 18 years | |
| Lifetime BoP | 30 years | |
| Excess heat (share of nominal power) | Year 2025: 25% Year 2050: 20% | |
| Above Ground Methanation | Investment costs 1 | Year 2025: 410–470 EUR/kW Year 2050: 200–250 EUR/kW | 
| Efficiency/degree of conversion | 78% | |
| Lifetime | 20 years | |
| Excess heat (share of nominal power) | 17% | |
| CO2 costs | 40 EUR/t | |
| Sale price for excess heat | Year 2025: 50 EUR/MWh Year 2050: 57 EUR/MWh | |
| Sale price for oxygen | 50 EUR/t | |
| Electricity costs 2 | Year 2025: 45 EUR/MWh Year 2050: 75 EUR/MWh | |
| Tariff for long-term storage service 3 | 7860 EUR/MW | 
| Volume Flow Gas Input (Nm³/h) | Process Configuration | Nominal Electric Power EL (MW) | Geomethane Production (MW) | CO2 Demand (Converted) (t_CO2/h) | 
|---|---|---|---|---|
| 25,000 | base | 12.5 | 6.9 | 1.2 | 
| advance | 37.5 | 20.7 | 3.7 | |
| 100,000 | base | 50.0 | 27.6 | 4.9 | 
| advance | 150.0 | 82.7 | 14.7 | 
| Gas | Base | Advance | 
|---|---|---|
| CH4 | 96.0% | 100.0% | 
| H2 | 4.0% | 0.0% | 
| Process | GaBi ts Professional/Ecoinvent v3.6 Process | 
|---|---|
| Electricity | AT: Electricity from wind power ts (GaBi ts 10 Professional Database) | 
| AT: Electricity from photovoltaic ts (GaBi ts 10 Professional Database) | |
| AT: Electricity grid mix ts (GaBi ts 10 Professional Database) | |
| Renewable electricity mix 2030 | AT: Electricity from hydro power ts (GaBi ts 10 Professional Database) (56.7%) | 
| AT: Electricity from wind power ts (GaBi ts 10 Professional Database) (21.6%) | |
| AT: Electricity from photovoltaic ts (GaBi ts 10 Professional Database) (13.9%) | |
| AT: Electricity from biomass (solid) ts (GaBi ts 10 Professional Database) (5.7%) | |
| AT: Electricity from biogas ts (GaBi ts 10 Professional Database) (2.1%) | |
| CO2 | DE: Carbon dioxide (CO2) by-product ammonia (NH3) (economic allocation ts (GaBi ts 10 Professional Database) | 
| Water | EU-28: Water (deionised) ts (GaBi ts 10 Professional Database) | 
| Stream | CO2 | CH4 | H2 | Other (N2, CmHn) | 
|---|---|---|---|---|
| NG | 0.2 | 98.4 | - | 1.4 | 
| CO2 | 100 | - | - | - | 
| H2 | - | - | 100 | - | 
| INPUT Case 1 | 2.5 | 86.3 | 10 | 1.2 | 
| INPUT Case 2 | 2.8 | 76.1 | 20 | 1.1 | 
| Publisher’s Note: MDPI stays neutral with regard to jurisdictional claims in published maps and institutional affiliations. | 
© 2022 by the authors. Licensee MDPI, Basel, Switzerland. This article is an open access article distributed under the terms and conditions of the Creative Commons Attribution (CC BY) license (https://creativecommons.org/licenses/by/4.0/).
Share and Cite
Zauner, A.; Fazeni-Fraisl, K.; Wolf-Zoellner, P.; Veseli, A.; Holzleitner, M.-T.; Lehner, M.; Bauer, S.; Pichler, M. Multidisciplinary Assessment of a Novel Carbon Capture and Utilization Concept including Underground Sun Conversion. Energies 2022, 15, 1021. https://doi.org/10.3390/en15031021
Zauner A, Fazeni-Fraisl K, Wolf-Zoellner P, Veseli A, Holzleitner M-T, Lehner M, Bauer S, Pichler M. Multidisciplinary Assessment of a Novel Carbon Capture and Utilization Concept including Underground Sun Conversion. Energies. 2022; 15(3):1021. https://doi.org/10.3390/en15031021
Chicago/Turabian StyleZauner, Andreas, Karin Fazeni-Fraisl, Philipp Wolf-Zoellner, Argjenta Veseli, Marie-Theres Holzleitner, Markus Lehner, Stephan Bauer, and Markus Pichler. 2022. "Multidisciplinary Assessment of a Novel Carbon Capture and Utilization Concept including Underground Sun Conversion" Energies 15, no. 3: 1021. https://doi.org/10.3390/en15031021
APA StyleZauner, A., Fazeni-Fraisl, K., Wolf-Zoellner, P., Veseli, A., Holzleitner, M.-T., Lehner, M., Bauer, S., & Pichler, M. (2022). Multidisciplinary Assessment of a Novel Carbon Capture and Utilization Concept including Underground Sun Conversion. Energies, 15(3), 1021. https://doi.org/10.3390/en15031021
 
         
                                                


 
       