Ice Cover Prediction of a Power Grid Transmission Line Based on Two-Stage Data Processing and Adaptive Support Vector Machine Optimized by Genetic Tabu Search
Abstract
:1. Introduction
- (a)
- As a new topic, the current research on the prediction of thickness of ice cover is not often seen. As ice cover on transmission lines will bring many dangers to the safety of power supply, accurate forecasting results are helpful for power grid enterprises to prepare for and control and control their aftermaths in advance.
- (b)
- The method of fast independent component analysis (FICA) has the characteristics of fast convergence and good stability. It can weaken all kinds of interference information while protecting the useful signal. It has a wide application prospect in signal processing field. The FICA method is proposed for the original data to minimize the impact of the extreme conditions on the shock of the original sequence.
- (c)
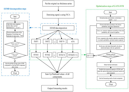
- Ensemble empirical mode decomposition (EEMD) is a noise-aided data analysis method. This method avoids the difficulty of selecting wavelet bases in wavelet transform. Besides, it inherits the advantages of the empirical mode decomposition (EMD) method and also effectively solves the modal aliasing problem existing in the EMD process. As the thickness of ice cover is greatly affected by climatic factors, the regularity of the original data is not strong, and the sequence has non-stationary characteristics. To better reflect the internal structure of the original sequence, the data after denoising are decomposed by ensembling empirical mode decomposition (EEMD) into a high frequency and low frequency component.
- (d)
- The SVM is based on the principle of structural risk minimization. It can find the best compromise between the complexity and learning ability of the prediction model according to the information of the icing thickness sequence sample to obtain the best generalization ability. EEMD decomposes raw data into high-frequency and low-frequency component sequences with different complexity. In this paper, the optimal model parameters and kernel functions are selected according to the characteristics and complexity of each component, the SVM prediction model suitable for itself are established to improve the accuracy of single prediction model. The support vector machine model used in this paper is called the adaptive support vector machine model (ASVM).
- (e)
- A new hybrid algorithm, which is named of GATS, is presented by combining the genetic algorithm and tabu search. The hybrid algorithm effectively combines the parallel search capability of the genetic algorithm (GA) and the local search capability of the TS algorithm. The combined method can enhance the global search ability and improve the search speed.
- (f)
- The empirical results validate that the proposed model is suitable for ice cover prediction. The model can obtain higher accuracy and satisfactory results. The establishment of the model has important practical significance for the power grid enterprise to effectively confront ice disasters and ensure the safe and reliable operation of the power network [27].
2. Two-Stage Data Pre-Processing Method
2.1. Data De-Noising Processing by Fast Independent Component Analysis (FICA)
2.2. Data Decomposition by Ensemble Empirical Mode Decomposition (EEMD)
2.3. Ensemble Empirical Mode Decomposition Based on Independent Component Analysis
3. Improved Support Vector Machine Prediction Model
3.1. Adaptive Support Vector Machine (ASVM)
3.2. Hybrid Optimization Algorithm of Genetic Algorithm and Tube Search
3.3. Modeling Process of the Adaptive Support Vector Machine Model Optimized by Genetic Tabu Search (GATS-ASVM)
4. Case Study and Results Analysis
4.1. Data Preparation
4.2. Data Preprocessing and Decomposition
4.3. Single Prediction
4.3.1. Selection of the Kernel Function
4.3.2. Single Prediction Results
4.4. Overall Forecasting Results and Error Analysis
- (1)
- The results in Figure 8 and Figure 9 and Table 3 indicate that the model proposed in this paper with the processed data has significant advantages compared to the model with untreated data. Both the error metrics of MAPE and RMSE of the GATS-ASVM with data processing are less than the GATS-ASVM with untreated data because the EEMD method can separate different periods of the fluctuation signal from the original data to make the sub sequence data relatively orderly for higher forecast accuracy. At the same time, FICA denoising is necessary to make the processed data smoother.
- (2)
- Comparing the GATS-ASVM model and GA-SVM model, the former has more advantages. The hybrid optimization algorithm makes up for the defects of the single algorithm, and the adaptive support vector machine takes into account the morphological characteristics of different sub-sequences and selects appropriate kernel functions, which improve the accuracy and the generalization ability of the model and result in better predictions.
- (3)
- From Figure 8, Figure 9, Figure 10 and Figure 11 and Table 3, the forecasting precision of the combined model is higher than that of the single model. The combined forecasting model uses the complementary advantages of different algorithms to improve the accuracy of the algorithm. The prediction of the single model has large limitations.
- (4)
- Figure 11 and Table 3 show less error in the proposed model. This model has a powerful function in the processing of non-stationary series. Figure 11 shows that the prediction error is controlled within 20%. Most of the errors are distributed between [0, 10%], and the error values greater than 10% are less common. The algorithm has a stable forecasting effect. The error evaluation results and the frequency histogram of the error distribution show that the adaptive support vector machine optimized by genetic tabu search based on ensemble empirical mode decomposition has higher prediction accuracy than other algorithms. Compared with the other three methods, the proposed GATS-ASVM method has obvious advantages and can be used for the prediction of the thickness of ice on transmission lines.
5. Conclusions
Acknowledgments
Author Contributions
Conflicts of Interest
References
- Li, X.J. Research on Icing Forecasting Model of Transmission Line Based on Data Mining. Master’s Thesis, Taiyuan University of Technology, Taiyuan, China, 2016. [Google Scholar]
- Li, P.; Zhao, N.; Zhou, D.H.; Cao, M.; Li, J.J.; Shi, X.L. Multivariable Time Series Prediction for the Icing Process on Overhead Power Transmission Line. Sci. World J. 2014, 2014, 256815. [Google Scholar] [CrossRef] [PubMed]
- Li, C.G.; Lv, Y.Z.; Cui, X. The problem of safe operation of power grid in China under conditions of ice and snow disasters. Power Syst. Technol. 2008, 32, 14–21. [Google Scholar]
- Shi, L.L. Assessment of Forest Damage caused by Ice Storm based on MODIS Data—A Case Study of Jiangxi Province, China. Disaster Adv. 2013, 6, 67–72. [Google Scholar]
- Chang, H. Prediction and Experimental Study on Ice Thickness of Overhead Transmission Line Based on Dynamic Tension and Angle. Master’s Thesis, Chongqing University, Chongqing, China, 2013. [Google Scholar]
- Liu, H.Z. DC Transmission Line Icing and Control; China Electric Power Press: Beijing, China, 2012. [Google Scholar]
- Tian, L. Study on Icing Regularity and Optimal Configuration of Ice Handling Equipment in Hunan UHV Transmission Line. Master’s Thesis, Changsha University of Science & Technology, Changsha, China, 2013. [Google Scholar]
- Li, Z.H.; Bai, X.M.; Zhou, Z.G.; Hu, Z.J.; Xu, J.; Li, X.J. The research progress of the method for the icing prevention and control of the power grid. Power Syst. Technol. 2008, 32, 7–14. [Google Scholar]
- Li, P.; Li, N.; Cao, M.M. Micro-meteorology Features Extraction and Status Assessment for Transmission Line Icing Based on Intelligent Algorithms. J. Inf. Comput. Sci. 2010, 7, 2043–2052. [Google Scholar]
- Dai, D.; Huang, X.T. Prediction of transmission line icing based on support vector machine model. High Volt. Technol. 2013, 39, 2822–2828. [Google Scholar]
- Jiang, X.L.; Han, X.B.; Hu, Y.Y.; Yang, Z.Y. The study of Dynamic Wet-Growth Icing model of insulator. Proc. CSEE 2017, 09, 1–8. [Google Scholar]
- Xu, Q.S.; Lao, J.M.; Hou, W.; Wang, M.L. Real-time monitoring and calculation model of transmission lines unequal ice-coating. High Volt. Eng. 2009, 35, 2865–2869. [Google Scholar]
- Liu, H.Y.; Zhou, D.; Fu, J.P.; Huang, S.Y. A simple model for predicting glaze loads on wires. Proc. CSEE 2001, 21, 44–48. [Google Scholar]
- Huang, X.B.; Wang, Y.X.; Zhu, Y.C.; Zheng, X.X.; Li, H.B.; Wang, Y.G. Line icing prediction based on genetic algorithm and fuzzy logic fusion. High Volt. Eng. 2016, 42, 1228–1235. [Google Scholar]
- Zheng, Z.H.; Liu, J.S. Prediction method of ice thickness on transmission lines based on the combination of GA and BP neural network. Power Syst. Clean Energy 2014, 30, 27–30. [Google Scholar]
- Liu, R.; Wu, X.D.; Yan, E.M.; Lang, L. Prominent influence factor analysis and RBF ice cover prediction of transmission lines. Electr. Appl. 2013, 32, 72–75. [Google Scholar]
- Liu, J.; Li, A.J.; Zhao, L.P. Prediction model based on fuzzy and T-S neural network for ice thickness. Hunan Electr. Power 2012, 32, 1–4. [Google Scholar]
- Wu, Q.D.; Yan, B. Displacement Prediction of Tunnel Surrounding Rock: A Comparison of Support Vector Machine and Artificial Neural Network. Math. Probl. Eng. 2014, 2014, 351496. [Google Scholar] [CrossRef]
- Ma, T.N.; Niu, D.X.; Fu, M. Icing Forecasting for Power Transmission Lines Based on a Wavelet Support Vector Machine Optimized by a Quantum Fireworks Algorithm. Appl. Sci. 2016, 6, 54. [Google Scholar] [CrossRef]
- Yin, Z.R.; Su, X.L. Icing thickness forecasting of transmission line based on particle swarm algorithm to optimize SVM. J. Electr. Power 2014, 29, 6–9. [Google Scholar]
- Zhang, C.; Wei, H.K.; Zhao, J.S.; Liu, T.H.; Zhu, T.T.; Zhang, K.J. Short-term wind speed forecasting using empirical mode decomposition and feature selection. Renew. Energy 2016, 96, 727–737. [Google Scholar] [CrossRef]
- Wei, T.X.; Ma, G.W.; Huang, W.B. Prediction of runoff based on penalized weighted support vector machine regression model. J. Hydroelectr. Eng. 2012, 31, 35–38. [Google Scholar]
- Liang, J.J.; Wu, D. Smooth Diagonal Weighted Newton Support Vector Machine. Math. Probl. Eng. 2013, 2013, 349120. [Google Scholar] [CrossRef]
- Xu, X.M.; Niu, D.X.; Wang, P.; Lu, Y.; Xia, H.C. The weighted support vector machine based on hybrid swarm intelligence optimization for icing prediction of transmission line. Math. Probl. Eng. 2015, 2015, 798325. [Google Scholar] [CrossRef]
- Khan, A.; Jaffar, M.A. Genetic algorithm and Self Organizing map based fuzzy hybrid intelligent method for color image segmentation. Appl. Soft Comput. 2015, 32, 300–310. [Google Scholar] [CrossRef]
- Gharehbaghi, S.; Khatibinia, M. Optimal seismic design of reinforced concrete structures under time-history earthquake loads using an intelligent hybrid algorithm. Earthq. Eng. Eng. Vib. 2015, 14, 97–109. [Google Scholar] [CrossRef]
- Ye, Q.; Wang, M.; Han, J.R. Integrated risk governance in the Yungui Plateau, China: The 2008 ice-snow storm disaster. J. Alp. Res. Revue Geogr. Alp. 2012, 100, 100–112. [Google Scholar] [CrossRef]
- Sardouie, S.H.; Albera, L.; Shamsollahi, M.B.; Merlet, I. An Efficient Jacobi-Like Deflationary ICA Algorithm: Application to EEG Denoising. IEEE Signal Process. Lett. 2015, 22, 1198–1202. [Google Scholar] [CrossRef]
- Yao, J.C.; Xiang, Y.; Qian, S.C.; Wang, S.; Wu, S.W. Noise source identification of diesel engine based on variational mode decomposition and robust independent component analysis. Appl. Acoust. 2017, 116, 184–194. [Google Scholar] [CrossRef]
- Xu, W.L.; Sun, T.; Hu, T.; Hu, T.; Liu, M.H. Huanghua Pear Soluble Solids Contents Vis/NIR Spectroscopy by Analysis of Variables Optimization and FICA. Spectrosc. Spectr. Anal. 2014, 34, 3253–3256. [Google Scholar]
- Imaouchen, Y.; Kedadouche, M.; Alkama, R.; Thomas, M. A Frequency-Weighted Energy Operator and complementary ensemble empirical mode decomposition for bearing fault detection. Mech. Syst. Signal Process. 2017, 82, 103–116. [Google Scholar] [CrossRef]
- Zeng, P.; Liu, H.X.; Ning, X.B.; Zhuang, J.J.; Zhang, X.G. Study on the energy distribution of the empirical mode decomposition for ECG energy distribution. Acta Phys. Sin. 2015, 64, 1–8. [Google Scholar]
- Wang, H.; Hu, Z.J.; Chen, Z.; Ji, M.L.; He, J.B.; Li, C. A Hybrid Model for Wind Power Forecasting Based on Ensemble Empirical Mode Decomposition and Wavelet Neural Networks. Trans. China Electrotech. Soc. 2013, 28, 137–144. [Google Scholar]
- Fan, L.J. The WPD-EEMD Method and Its Applied Research in the EEG Signals Processing. Master’s Thesis, Taiyuan University of Technology, Taiyuan, China, 2010. [Google Scholar]
- Chen, J. Study of Denoising Method Based on Wavelet Transform and Independent Component Analysis. Master’s Thesis, Fudan University, Shanghai, China, 2010. [Google Scholar]
- Qiu, H.; Ming, W.; Zhang, Z.Z. A tabu search algorithm for the multi-period inspector scheduling problem. Comput. Oper. Res. 2015, 59, 78–93. [Google Scholar]
- Bukharon, O.E.; Bogolyubov, D.P. Development of a decision support system based on neural networks and a genetic algorithm. Expert Syst. Appl. 2015, 42, 6177–6183. [Google Scholar] [CrossRef]
- Gan, L.K.; Shek, J.K.H.; Mueller, M.A. Optimised operation of an off-grid hybrid wind-diesel-battery system using genetic algorithm. Energy Convers. Manag. 2016, 126, 446–462. [Google Scholar] [CrossRef]
- Lu, J.Z.; Jiang, Z.L.; Lei, H.C. The Hunan power grid in 2008 ice disaster accident analysis of power systems. Autom. Electr. Power Syst. 2008, 32, 16–19. [Google Scholar]
- Wu, Z.; Huang, N.E. Ensemble empirical mode decomposition: A noise-assisted data analysis method. Adv. Adapt. Data Anal. 2009, 1, 1–41. [Google Scholar] [CrossRef]
- Yu, L.; Wang, Z.S.; Tang, L. A decomposition–ensemble model with data-characteristic-driven reconstruction for crude oil price forecasting. Appl. Energy 2015, 156, 251–267. [Google Scholar] [CrossRef]
- Lin, Y.; Liu, P. Combined Model Based on EMD-SVM for Short-term Ice thickness Prediction. Proc. CSEE 2011, 31, 102–107. [Google Scholar]











| Model | Characteristic of Model | Applicable Type | |
|---|---|---|---|
| Physics models | Imai model | The model is correct in principle, but the assumption is not constant in practice. Therefore, it may cause a large deviation of the ice cover thickness. | Short term |
| Goodwin model | The model assumes that the conductor icing is a circular ice cover and the coefficient is 1, which are not reasonable. | ||
| Empirical models | Growth model | This two models have a large dependence on the regularity of the sample and need large quantity of sample data. Meanwhile, the impact of outliers on the prediction results is large. | Short term & medium term |
| Extremum model | Medium term | ||
| Mode | PE Values | Complexity |
|---|---|---|
| IMF1 | 0.99 | High level |
| IMF2 | 0.782 | High level |
| IMF3 | 0.573 | High level |
| IMF4 | 0.441 | Low level |
| IMF5 | 0.348 | Low level |
| IMF6 | 0.254 | Low level |
| IMF7 | 0.219 | Low level |
| Residual | 0.155 | Low level |
| Algorithm | MAPE (%) | RMSE (mm) |
|---|---|---|
| GATS-ASVM | 5.22 | 1.81 |
| Non-GATS-SVM | 6.12 | 2.5 |
| GA-SVM | 6.47 | 3.51 |
| SVM | 7.78 | 4.68 |
© 2017 by the authors. Licensee MDPI, Basel, Switzerland. This article is an open access article distributed under the terms and conditions of the Creative Commons Attribution (CC BY) license (http://creativecommons.org/licenses/by/4.0/).
Share and Cite
Xu, X.; Niu, D.; Zhang, L.; Wang, Y.; Wang, K. Ice Cover Prediction of a Power Grid Transmission Line Based on Two-Stage Data Processing and Adaptive Support Vector Machine Optimized by Genetic Tabu Search. Energies 2017, 10, 1862. https://doi.org/10.3390/en10111862
Xu X, Niu D, Zhang L, Wang Y, Wang K. Ice Cover Prediction of a Power Grid Transmission Line Based on Two-Stage Data Processing and Adaptive Support Vector Machine Optimized by Genetic Tabu Search. Energies. 2017; 10(11):1862. https://doi.org/10.3390/en10111862
Chicago/Turabian StyleXu, Xiaomin, Dongxiao Niu, Lihui Zhang, Yongli Wang, and Keke Wang. 2017. "Ice Cover Prediction of a Power Grid Transmission Line Based on Two-Stage Data Processing and Adaptive Support Vector Machine Optimized by Genetic Tabu Search" Energies 10, no. 11: 1862. https://doi.org/10.3390/en10111862
APA StyleXu, X., Niu, D., Zhang, L., Wang, Y., & Wang, K. (2017). Ice Cover Prediction of a Power Grid Transmission Line Based on Two-Stage Data Processing and Adaptive Support Vector Machine Optimized by Genetic Tabu Search. Energies, 10(11), 1862. https://doi.org/10.3390/en10111862
