Quantitative Study of Using Piloti for Passive Climate Adaptability in a Hot-Summer and Cold-Winter City in China
Abstract
1. Introduction
2. Analysis Outline
2.1. The City of Wuhan
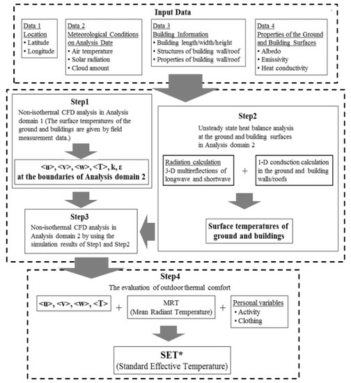
2.2. Prediction Method for the Outdoor Thermal Environment
2.3. Analysis Date and Time
2.3.1. Simulation Date
2.3.2. Simulation Time
2.4. Analysis Method and Conditions
2.5. The Accuracy of the Analysis Method
2.5.1. Turbulence Model for Computational Fluid Dynamics (CFD) Analysis
2.5.2. Heat Transfer Analysis
2.6. Analysis Model and Cases
3. Results
3.1. The Optimal Piloti Arrangement
3.1.1. Surface Temperature
3.1.2. MRT and SET*
3.2. Relationships between the Piloti Ratio and the Outdoor Thermal Environment
3.2.1. Wind Velocity
3.2.2. MRT
3.2.3. SET*
4. Discussion
5. Conclusions
Author Contributions
Funding
Conflicts of Interest
References
- Chan, C.K.; Yao, X. Air pollution in mega cities in China. Atmos. Environ. 2008, 42, 1–42. [Google Scholar] [CrossRef]
- Ichinose, T.; Shimodozono, K.; Hanaki, K. Impact of anthropogenic heat on urban climate in Tokyo. Atmos. Environ. 1999, 33, 3897–3909. [Google Scholar] [CrossRef]
- Taha, H. Urban climates and heat islands: Albedo, evapotranspiration, and anthropogenic heat. Energy Build. 1997, 25, 99–103. [Google Scholar] [CrossRef]
- Zhou, L.; Hansen, J.E. Evidence for a significant urbanization effect on climate in China. Proc. Natl. Acad. Sci. USA 2004, 101, 9540–9544. [Google Scholar] [CrossRef] [PubMed]
- Rizwan, A.M.; Dennis, L.Y.C.; Liu, C. A review on the generation determination and mitigation of Urban Heat Island. J. Environ. Sci. 2008, 20, 120–128. [Google Scholar] [CrossRef]
- Iwashita, G. Discussion on the risk of heatstroke determined with accidents data occurred in elementary/secondary schools: Study on the relationship between outdoor climate conditions and the accidents in schools. J. Environ. Eng. 2015, 80, 551–558. [Google Scholar] [CrossRef][Green Version]
- Huang, H. An Study of the Mechanism of the Urban Heat Island Formation, Evolution and Planning Strategies. Ph.D. Thesis, Tianjing University, Tianjing, China, 2014. [Google Scholar]
- Watkins, R.; Palmer, J.; Kolokotroni, M.; Littlefair, P. The balance of the annual heating and cooling demand within the London urban heat island. Build. Serv. Eng. 2002, 23, 207–213. [Google Scholar] [CrossRef]
- Santamouris, M.; Papanikolaou, N.; Livada, I.; Koronakis, I.; Georgakis, C.; Argiriou, A.; Assimakopoulos, D.N. On the impact of urban climate on the energy consumption of buildings. Sol. Energy 2001, 70, 201–216. [Google Scholar] [CrossRef]
- Jiang, Y. Chinese Building Energy Consumption Situation and Energy Efficiency Strategy. New Arch. 2008, 2, 4–7. [Google Scholar]
- Song, Q.; Yang, L.; Yin, B. Building for the Climate Change: Passive Building. Huazhong Arch. 2014, 4, 11–15. [Google Scholar]
- Hong, B.; Lin, B. Numerical studies of the outdoor wind environment and thermal comfort at pedestrian level in housing blocks with different building layout patterns and trees arrangement. Renew. Energy 2015, 73, 18–27. [Google Scholar] [CrossRef]
- Hallaab, J.M. The potential of tree planting to climate-proof high density residential areas in Manchester. UK. Landsc. Urban Plan. 2012, 104, 410–417. [Google Scholar]
- Pan, J.; Li, M. Impact of underlying surface structures of various urban blocks on the thermal environment by taking Lanzhou as a case study. J. Saf. Environ. 2012, 6, 140–145. [Google Scholar]
- Whang, S.; Jeon, M.; Lee, S.; Kim, T.; Leigh, S. The effects of ground cover and shading on an outdoor thermal environment in an apartment complex. Int. J. Sustain. Build. Technol. Urban Dev. 2012, 3, 219–228. [Google Scholar] [CrossRef]
- Weng, Q.; Lu, D.; Schubring, J. Estimation of land surface temperature-vegetation abundance relationship for urban heat island studies. Remote Sens. Environ. 2004, 89, 467–483. [Google Scholar] [CrossRef]
- Arnfield, A.J. Two decades of urban climate research: A review of turbulence, exchanges of energy and water, and the urban heat island. Int. J. Clim. 2003, 23, 1–26. [Google Scholar] [CrossRef]
- Santamouris, M. Cooling the cities—A review of reflective and green roof mitigation technologies to fight heat island and improve comfort in urban environments. Sol. Energy 2014, 103, 682–703. [Google Scholar] [CrossRef]
- Ying, X.Y.; Zhu, W.; Hokao, K. Comparative Study of the Effect on Outdoor Wind Environment by High-rise Buildings Layout Types. Sci. Geogr. Sin. 2013, 33, 1097–1103. [Google Scholar]
- Hsieh, C.M.; Chen, H.; Ooka, R.; Yoon, J.O.; Kato, S.; Miisho, K. Simulation analysis of site design and layout planning to mitigate thermal environment of riverside residential development. Build. Simul. 2010, 3, 51–61. [Google Scholar] [CrossRef]
- Kubota, T.; Miura, M.; Tominaga, Y.; Mochida, A. Wind tunnel tests on the relationship between building density and pedestrian-level wind velocity: Development of guidelines for realizing acceptable wind environment in residential neighborhoods. Build. Environ. 2008, 43, 1699–1708. [Google Scholar] [CrossRef]
- Ying, X.; Zhu, W.; Hokao, K.; Ge, J. Numerical research of layout effect on wind environment around high-rise buildings. Arch. Sci. Rev. 2013, 56, 272–278. [Google Scholar] [CrossRef]
- Ali-Toudert, F.; Mayer, H. Numerical study on the effects of aspect ratio and orientation of an urban street canyon on outdoor thermal comfort in hot and dry climate. Build. Environ. 2006, 41, 94–108. [Google Scholar] [CrossRef]
- Johansson, E. Influence of urban geometry on outdoor thermal comfort in a hot dry climate: A study in Fez. Morocco. Build. Environ. 2006, 41, 1326–1338. [Google Scholar] [CrossRef]
- Johansson, E.; Emmanuel, R. The influence of urban design on outdoor thermal comfort in the hot, humid city of Colombo, Sri Lanka. Int. J. Biometeorol. 2006, 51, 119–133. [Google Scholar] [CrossRef] [PubMed]
- Hwang, R.L.; Lin, T.P.; Matzarakis, A. Seasonal effects of urban street shading on long-term outdoor thermal comfort. Build. Environ. 2011, 46, 863–870. [Google Scholar] [CrossRef]
- Xi, T.; Li, Q.; Mochida, A.; Meng, Q. Study on the outdoor thermal environment and thermal comfort around campus clusters in subtropical urban areas. Build. Environ. 2012, 52, 162–170. [Google Scholar] [CrossRef]
- Chen, H.; Ooka, R.; Harayama, K.; Kato, S.; Li, X. Study on outdoor thermal environment of apartment block in Shenzhen, China with coupled simulation of convection, radiation and conduction. Energy Build. 2004, 36, 1247–1258. [Google Scholar] [CrossRef]
- Li, Q. Effects of Building Clusters’ Planning and Design on Outdoor Microclimate in Hot and Humid Zone. Ph.D. Thesis, South China University of Technology, Guangzhou, China, 2009. [Google Scholar]
- Xi, T.; Ding, J.; Jin, H.; Mochida, A. Study on the Influence of Piloti Ratio on Thermal Comfort of Residential Blocks by Local Thermal Comfort Adaptation Survey and CFD Simulations. Energy Procedia 2017, 134, 712–722. [Google Scholar] [CrossRef]
- Chen, G.; Zhao, L.; Li, Q. Simulation Study on Effect of Piloti on Outdoor Thermal Environment of Campus Cluster in Guangzhou. Appl. Mech. Mater. 2013, 368–370, 1888–1893. [Google Scholar] [CrossRef]
- Zhao, B.; Zhuo, Q.M.; Liao, H.J. Comparison of Microclimate of the Residential Bottom Overhead Area. Build. Energy Effic. 2014, 42, 62–67. [Google Scholar]
- Zhou, Z.; Deng, Q.; Mochida, A. Climatically Adapted Piloti Arrangement and Ratio of Residential Blocks in a Subtropical Climate City. In Proceedings of the 9th International Conference on Urban Climate, Toulouse, France, 20–24 July 2015. [Google Scholar]
- Yoshida, S.; Murakami, S.; Ooka, R.; Mochida, A.; Tominaga, Y. CFD prediction of thermal comfort in microscale wind climate. In Proceedings of the 3rd International Symposium on Computational Wind Engineering, Birmingham, UK, 4–7 September 2000. [Google Scholar]
- Nation Meteorological Information Center. China’s Special Meteorological Data Set for Thermal Environment Analysis; China Architecture & Building Press: Beijing, China, 2005. [Google Scholar]
- Craft, T.J.; Launder, B.E.; Suga, K. Development and application of a cubic eddy-viscosity model of turbulence. Int. J. Heat Fluid Flow 1996, 17, 108–115. [Google Scholar] [CrossRef]
- Suga, K. RANS turbulence modeling for engineering applications. J. Jpn. Soc. Comput. Fluid Dyn. 2003, 2, 73–80. [Google Scholar]
- Suga, K. Development of a k–ε Model Incorporating a Cubic Eddy-Viscosity Formulation. J. Jpn. Soc. Fluid Mech. 2007, 26, 157–160. [Google Scholar]
- Raisee, M.; Naeimi, H.; Alizadeh, M.; Iacovides, H. Prediction of Flow and Heat Transfer through Stationary and Rotating Ribbed Ducts Using a Non-linear k−ε Model. Flow Turbul. Combust. 2009, 82, 121–153. [Google Scholar] [CrossRef]
- Lien, F.S.; Chen, W.L.; Leschziner, M.A. Low-Reynolds-Number Eddy-Viscosity Modelling Based on Non-Linear Stress-Strain/Vorticity Relations. In Engineering Turbulence Modeling and Experiments 3; Rodi, W., Bergeles, G., Eds.; Elsevier: Amsterdam, The Netherlands, 1996; pp. 91–100. [Google Scholar]
- Yoshie, R.; Mochida, A.; Tominaga, Y.; Kataoka, H.; Harimoto, K.; Nozu, T.; Shirasawa, T. Cooperative project for CFD prediction of pedestrian wind environment in the Architectural Institute of Japan. J. Wind. Eng. Ind. Aerodyn. 2007, 95, 1551–1578. [Google Scholar] [CrossRef]
- Architectural Institute of Japan. Guidebook for Practical Applications of CFD to Pedestrian Wind Environment around Buildings. 2007. Available online: http://www.aij.or.jp/jpn/publish/cfdguide/index_e.htm (accessed on July 17 2018).
- Li, Q.; Mochida, A.; Meng, Q.; Zhao, L. Comparison of Turbulence Models for Numerical Simulation of Outdoor Wind Environment around Building. J. South China Univ. Technol. 2011, 39, 121–127. [Google Scholar]
- Yoshie, R.; Mochida, A.; Tominaga, Y.; Shirasawa, T.; Tanaka, H. AIJ Cooperative project for practical applications of CFD to air ventilation, pollutant and thermal diffusion in urban areas. In Proceedings of the Seventh International Conference on Urban Climate, Yokohama, Japan, 29 June–3 July 2009. [Google Scholar]
- Howell, J.R.; Perlmutter, M. Monte Carlo Solution of Thermal Transfer through Radiant Media between Gray Walls. J. Heat Transf. 1964, 86, 116–122. [Google Scholar] [CrossRef]
- Omori, T.; Yang, J.; Kato, S.; Murakami, S. Radiative Heat Transfer Analysis Method for Coupled Simulation of Convection and Radiation in Large-Scale and Complicated Enclosures: Part 1-Accurate Radiative Heat Transfer Analysis based on Monte Carlo Method. Trans. Soc. Heat. Air-Cond. Sanit. Eng. Jpn. 2003, 28, 103–113. [Google Scholar]
- Gebhart, B. A New Method for Calculating Radiant Exchanges. ASHRAE Trans. 1959, 65, 321–332. [Google Scholar]
- Schoonhoven, C.B.; Woolley, J.L. Urban thermal environment measurements and numerical simulation for an actual complex urban area covering a large district heating and cooling system in summer. Atmos. Environ. 2005, 39, 6362–6375. [Google Scholar]
- Mochida, A.; Yoshino, H.; Miyauchi, S.; Mitamura, T. Total analysis of cooling effects of cross-ventilation affected by microclimate around a building. Sol. Energy 2006, 80, 371–382. [Google Scholar] [CrossRef]
- Tominaga, Y.; Mochida, A.; Yoshie, R.; Kataoka, H.; Nozu, T.; Yoshikawa, M.; Shirasawa, T. AIJ guidelines for practical applications of CFD to pedestrian wind environment around buildings. J. Wind. Eng. Ind. Aerodyn. 2008, 96, 1749–1761. [Google Scholar] [CrossRef]
- Murakami, S.; Morikawa, Y. Criteria for assessing wind-induced discomfort considering temperature effect. J. Arch. Plan. Environ. Eng. 1985, 358, 9–17. [Google Scholar]














| Average Data | 2 January | 1 July |
|---|---|---|
| Temperature (°C) | 5.982 | 28.640 |
| Relative humidity (%) | 54.167 | 75.708 |
| Solar radiation (W/m2) | 97.685 | 188.285 |
| Wind velocity (m/s) | 1.250 | 1.250 |
Q: During summer/winter in Wuhan, which time periods do you always go to an outdoor place in the residential district? Please mark “○” in the box under the time period.![]() |
| Date and Time | Summer: 16:00, 1 July Winter: 9:00, 2 January |
|---|---|
| Calculation state | Steady state |
| Turbulence model | Suga cubic non-linear k–ε model |
| Inflow | Wind direction: south/north-northeast. Air temperature: 33.5 °C (summer), 4.4 °C (winter) <u>: U(z) = <Us>(z/zs)α A = 0.25, zs = 10 m, <Us> = 1.25 m/s <k>: , , , ε: . Cμ = 0.09 |
| Outflow | <u>, <v>, <w>, k, ε, zero gradient, <w> = 0, T: adiabatic |
| Lateral and upper surfaces | <u>, <v>, k, ε: zero gradient, <w> = 0 |
| Ground and building surfaces | Summer: 48 °C (ground surface), 39 °C (building surfaces) Winter: 10 °C (ground surface), 8 °C (building surfaces) |
| Advection term surfaces | <u>, <v>, <w>, k, ε, T: MARS |
| Coupling algorithm | SIMPLE |
| Date and Time | 0:00–24:00 on 1 July 9:00, 1 January–9:00, 2 January |
|---|---|
| Calculation state | Unsteady state |
| Temperature | The daily temperature change mode on 1 July (summer), 1–2 January (winter) |
| Convective heat transfer coefficient | Indoor: 5 W/m2·K Outdoor: 12 W/m2·K |
| Date and Time | Summer: 16:00, 1 July Winter: 9:00, 2 January |
|---|---|
| Calculation state | Steady state |
| Turbulence model | Suga cubic non-linear k–ε model |
| Inflow boundary, lateral and upper surfaces | <u>, <v>, <w>, k, ε, T: from step 1 |
| Outflow | <u>, <v>, <w>, k, ε, T: zero gradient |
| Ground and building surfaces | Logarithmic law Tsurface: from step 2 |
| Scheme for advection term | <u>, <v>, <w>, k, ε, T: MARS |
| Coupling algorithm | SIMPLE |
| Structure | No. of Layers | Material for Each Layer | Thickness (mm) | Thermal Conductivity (W/(m·K)) | Specific Heat per Unit Volume (kJ/m3·K)) | |
|---|---|---|---|---|---|---|
| Ground | ![]() | 1 | Concrete | 100 | 1.28 | 1900 |
| 2 | Gravel | 100 | 0.62 | 1500 | ||
| 3 | Soil | 300 | 1.50 | 3100 | ||
| Wall | ![]() | 1 | Exterior mortar | 25 | 0.93 | 1890 |
| 2 | Aerated concrete | 200 | 0.22 | 735 | ||
| 3 | Interior mortar | 25 | 0.87 | 1785 | ||
| Roof | ![]() | 1 | Exterior mortar | 25 | 0.93 | 1890 |
| 2 | Fine-stone concrete | 40 | 1.51 | 2116 | ||
| 3 | Cement mortar | 20 | 0.93 | 1890 | ||
| 4 | Insulation layer | 30 | 0.036 | 41.4 | ||
| 5 | Reinforced concrete | 100 | 1.74 | 2300 | ||
| 6 | Interior mortar | 25 | 0.87 | 1785 |
| Long Wave Emissivity | Albedo | |
|---|---|---|
| Ground | 0.90 | 0.20 |
| Grass | 0.95 | 0.15 |
| Building wall and roof | 0.95 | 0.30 |
| Case | Analysis Date and Time | Inflow Wind Velocity (m/s) | Piloti Arrangement | Politis Ratio (%) |
|---|---|---|---|---|
| Case 0-S | 1/7 16:00 | 1.25 (at 10 m, prevailing wind direction: south) | no pilotis | 0 |
| Case 1-S | at the east end of the building | 40 | ||
| Case 2-S | in the middle of the building | 40 | ||
| Case 3-S | at one end of the building | 40 | ||
| Case 4-S | at the two ends of the building | 40 | ||
| Case 4-20-S | 20 | |||
| Case 4-60-S | 60 | |||
| Case 4-80-S | 80 | |||
| Case 0-W | 2/1 9:00 | 2.0 (at 10 m, prevailing wind direction: NNE) | no pilotis | 0 |
| Case 1-W | at the east end of the building | 40 | ||
| Case 2-W | in the middle of the building | 40 | ||
| Case 3-W | at one end of the building | 40 | ||
| Case 4-W | at the two ends of the building | 40 | ||
| Case 4-20-W | 20 | |||
| Case 4-60-W | 60 | |||
| Case 4-80-W | 80 |
| Piloti Ratio (%) | Average Wind Velocity Ratio of Non-Piloti Area | Average Wind Velocity Ratio of Red Dashed Area | ||
|---|---|---|---|---|
| Summer | Winter | Summer | Winter | |
| 0 | 1.06 | 0.84 | 0.45 | 0.93 |
| 20 | 1.14 | 0.82 | 0.60 | 0.90 |
| 40 | 1.28 | 0.78 | 0.76 | 0.87 |
| 60 | 1.33 | 0.83 | 0.78 | 0.91 |
| 80 | 1.35 | 0.84 | 0.79 | 0.92 |
| Piloti Ratio (%) | Average Wind Velocity of Non-Piloti Area (m/s) | Average Wind Velocity of Red Dashed Area (m/s) | ||
|---|---|---|---|---|
| Summer | Winter | Summer | Winter | |
| 0 | 2.40 | 1.25 | 1.01 | 1.39 |
| 20 | 2.55 | 1.22 | 1.34 | 1.34 |
| 40 | 2.87 | 1.16 | 1.70 | 1.30 |
| 60 | 3.00 | 1.24 | 1.75 | 1.36 |
| 80 | 3.02 | 1.25 | 1.77 | 1.37 |
© 2018 by the authors. Licensee MDPI, Basel, Switzerland. This article is an open access article distributed under the terms and conditions of the Creative Commons Attribution (CC BY) license (http://creativecommons.org/licenses/by/4.0/).
Share and Cite
Zhou, Z.; Deng, Q.; Yang, G.; Lin, Y. Quantitative Study of Using Piloti for Passive Climate Adaptability in a Hot-Summer and Cold-Winter City in China. Int. J. Environ. Res. Public Health 2018, 15, 2202. https://doi.org/10.3390/ijerph15102202
Zhou Z, Deng Q, Yang G, Lin Y. Quantitative Study of Using Piloti for Passive Climate Adaptability in a Hot-Summer and Cold-Winter City in China. International Journal of Environmental Research and Public Health. 2018; 15(10):2202. https://doi.org/10.3390/ijerph15102202
Chicago/Turabian StyleZhou, Zeng, Qinli Deng, Guang Yang, and Yaolin Lin. 2018. "Quantitative Study of Using Piloti for Passive Climate Adaptability in a Hot-Summer and Cold-Winter City in China" International Journal of Environmental Research and Public Health 15, no. 10: 2202. https://doi.org/10.3390/ijerph15102202
APA StyleZhou, Z., Deng, Q., Yang, G., & Lin, Y. (2018). Quantitative Study of Using Piloti for Passive Climate Adaptability in a Hot-Summer and Cold-Winter City in China. International Journal of Environmental Research and Public Health, 15(10), 2202. https://doi.org/10.3390/ijerph15102202





