Dynamic Feature Elimination-Based Visual–Inertial Navigation Algorithm
Abstract
1. Introduction
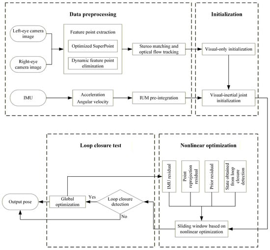
2. Methods
2.1. Optimization of SuperPoint Encoder with Multi-Scale Feature Fusion and Channel Compression
2.2. Dynamic Feature Point Elimination Based on Adaptive Kalman Filtering
2.2.1. ASORT Algorithm
2.2.2. Dynamic Feature Point Elimination
3. Experiments
3.1. Experimental Setup
3.2. Analysis of Localization Accuracy in Dynamic Scenarios
3.3. Validation of Module Effectiveness via Ablation Experiments
3.4. Parameter Sensitivity Analysis
3.5. Real-Time Performance Analysis
4. Conclusions
Author Contributions
Funding
Institutional Review Board Statement
Informed Consent Statement
Data Availability Statement
Conflicts of Interest
Abbreviations
| VIO | Visual–Inertial Odometry |
| IMU | Inertial Measurement Unit |
| SORT | Simple Online and Realtime Tracking |
| ASORT | Adaptive Simple Online and Realtime Tracking |
| RGB | Red, Green, Blue |
| VGG | Visual Geometry Group |
| IOU | Intersection over Union |
| Absolute Trajectory Error | |
| Absolute Position Error | |
| RMSE | Root Mean Square Error |
References
- Placed, J.A.; Strader, J.; Carrillo, H.; Atanasov, N.; Indelman, V.; Carlone, L.; Castellanos, J.A. A survey on active simultaneous localization and mapping: State of the art and new frontiers. IEEE Trans. Robot. 2023, 39, 1686–1705. [Google Scholar] [CrossRef]
- Taketomi, T.; Uchiyama, H.; Ikeda, S. Visual SLAM algorithms: A survey from 2010 to 2016. IPSJ Trans. Comput. Vis. Appl. 2017, 9, 16. [Google Scholar] [CrossRef]
- Yuan, H.; Han, K.; Lou, B. Mix-VIO: A visual inertial odometry based on a hybrid tracking strategy. Sensors 2024, 24, 5218. [Google Scholar] [CrossRef] [PubMed]
- Kazerouni, I.A.; Fitzgerald, L.; Dooly, G.; Toal, D. A survey of state-of-the-art on visual SLAM. Expert Syst. Appl. 2022, 205, 117734. [Google Scholar] [CrossRef]
- Kochman, M.T.; Kielar, A.; Kasprzak, M.; Kasperek, W.; Dutko, M.; Vellender, A.; Przysada, G.; Drużbicki, M. A Reliability Study of Small, Portable, Easy-to-Use, and IMU-Based Sensors for Gait Assessment. Sensors 2025, 25, 6597. [Google Scholar] [CrossRef] [PubMed]
- Chen, W.; Shang, G.; Ji, A.; Zhou, C.; Wang, X.; Xu, C.; Li, Z.; Hu, K. An overview on visual slam: From tradition to semantic. Remote Sens. 2022, 14, 3010. [Google Scholar] [CrossRef]
- Ma, F.; Shi, J.; Yang, Y.; Li, J.; Dai, K. ACK-MSCKF: Tightly-coupled Ackermann multi-state constraint Kalman filter for autonomous vehicle localization. Sensors 2019, 19, 4816. [Google Scholar] [CrossRef] [PubMed]
- Bloesch, M.; Omari, S.; Hutter, M.; Siegwart, R. Robust visual inertial odometry using a direct EKF-based approach. In Proceedings of the 2015 IEEE/RSJ International Conference on Intelligent Robots and Systems (IROS), Hamburg, Germany, 28 September–2 October 2015; IEEE: Piscataway, NJ, USA, 2015; pp. 298–304. [Google Scholar]
- Campos, C.; Elvira, R.; Rodríguez, J.J.G.; Montiel, J.M.; Tardós, J.D. Orb-slam3: An accurate open-source library for visual, visual–inertial, and multimap slam. IEEE Trans. Robot. 2021, 37, 1874–1890. [Google Scholar] [CrossRef]
- Qin, T.; Li, P.; Shen, S. Vins-mono: A robust and versatile monocular visual-inertial state estimator. IEEE Trans. Robot. 2018, 34, 1004–1020. [Google Scholar] [CrossRef]
- Xu, B.; Dai, Q. Enhanced VINS-fusion-based SLAM algorithm for reliable camera pose estimation in GNSS-challenging environments. In Proceedings of the 2023 IEEE International Conference on Unmanned Systems (ICUS), Hefei, China, 13–15 October 2023; IEEE: Piscataway, NJ, USA, 2023; pp. 234–239. [Google Scholar]
- Su, Y.; Wang, T.; Yao, C.; Shao, S.; Wang, Z. GR-SLAM: Vision-based sensor fusion SLAM for ground robots on complex terrain. In Proceedings of the 2020 IEEE/RSJ International Conference on Intelligent Robots and Systems (IROS), Las Vegas, NV, USA, 24 October 2020–24 January 2021; IEEE: Piscataway, NJ, USA, 2020; pp. 5096–5103. [Google Scholar]
- Wang, S.; Hu, Q.; Zhang, X.; Li, W.; Wang, Y.; Zheng, E. LVID-SLAM: A Lightweight Visual-Inertial SLAM for Dynamic Scenes Based on Semantic Information. Sensors 2025, 25, 4117. [Google Scholar] [CrossRef] [PubMed]
- Mao, H.; Luo, J. PLY-SLAM: Semantic Visual SLAM Integrating Point–Line Features with YOLOv8-seg in Dynamic Scenes. Sensors 2025, 25, 3597. [Google Scholar] [CrossRef] [PubMed]
- Nam, D.V.; Gon-Woo, K. Robust stereo visual inertial navigation system based on multi-stage outlier removal in dynamic environments. Sensors 2020, 20, 2922. [Google Scholar] [CrossRef] [PubMed]
- Panchal, P.; Panchal, S.; Shah, S. A comparison of SIFT and SURF. Int. J. Innov. Res. Comput. Commun. Eng. 2013, 1, 323–327. [Google Scholar]
- Oyallon, E.; Rabin, J. An analysis of the SURF method. Image Process. Line 2015, 5, 176–218. [Google Scholar] [CrossRef]
- Julià, L.F.; Monasse, P. A critical review of the trifocal tensor estimation. In Pacific-Rim Symposium on Image and Video Technology; Springer: Cham, Switzerland, 2017; pp. 337–349. [Google Scholar]
- Rublee, E.; Rabaud, V.; Konolige, K.; Bradski, G. ORB: An efficient alternative to SIFT or SURF. In Proceedings of the 2011 International Conference on Computer Vision, Barcelona, Spain, 6–13 November 2011; IEEE: Piscataway, NJ, USA, 2011; pp. 2564–2571. [Google Scholar]
- Mur-Artal, R.; Montiel, J.M.M.; Tardos, J.D. ORB-SLAM: A versatile and accurate monocular SLAM system. IEEE Trans. Robot. 2015, 31, 1147–1163. [Google Scholar] [CrossRef]
- DeTone, D.; Malisiewicz, T.; Rabinovich, A. Superpoint: Self-supervised interest point detection and description. In Proceedings of the IEEE Conference on Computer Vision and Pattern Recognition Workshops, Salt Lake City, UT, USA, 18–22 June 2018; pp. 224–236. [Google Scholar]
- Liu, T.; Wan, G.; Bai, H.; Kong, X.; Tang, B.; Wang, F. Real-time video stabilization algorithm based on superpoint. IEEE Trans. Instrum. Meas. 2023, 73, 1–13. [Google Scholar] [CrossRef]
- Bewley, A.; Ge, Z.; Ott, L.; Ramos, F.; Upcroft, B. Simple online and realtime tracking. In Proceedings of the 2016 IEEE International Conference on Image Processing (ICIP), Phoenix, AZ, USA, 25–28 September 2016; IEEE: Piscataway, NJ, USA, 2016; pp. 3464–3468. [Google Scholar]
- Nasseri, M.H.; Moradi, H.; Hosseini, R.; Babaee, M. Simple online and real-time tracking with occlusion handling. arXiv 2021, arXiv:2103.04147. [Google Scholar] [CrossRef]







| Dataset | VINS-Fusion(m) | Ours(m) |
|---|---|---|
| KITTI-00 | 18.41124 | 15.03534 |
| KITTI-02 | 28.53246 | 22.14632 |
| KITTI-05 | 12.44625 | 12.14674 |
| KITTI-06 | 12.73677 | 12.43485 |
| KITTI-07 | 6.59655 | 6.12671 |
| KITTI-08 | 14.14232 | 10.54754 |
| KITTI-09 | 10.73765 | 9.86424 |
| KITTI-10 | 7.75347 | 6.27634 |
| Dataset | VINS-Fusion(m) | SV(m) | YKV(m) | Ours(m) |
|---|---|---|---|---|
| KITTI-00 | 18.41124 | 16.52352 | 16.24376 | 15.56553 |
| KITTI-02 | 28.53246 | 23.63574 | 25.44375 | 22.16476 |
| KITTI-08 | 14.14232 | 12.15743 | 13.25846 | 10.52354 |
| Parameters | Fixed Parameters (Global Optimal) | Parameter Values | KITTI-00 (m) | KITTI-02 (m) | KITTI-08 (m) | Maximum Performance Fluctuation |
|---|---|---|---|---|---|---|
| Motion weight | = 0.3, = 1.1 | 0.4 | 16.61 | 26.03 | 13.52 | 2.9% |
| 0.5 | 16.24 | 25.44 | 13.26 | |||
| 0.6 | 16.32 | 25.31 | 13.34 | |||
| 0.7 | 16.41 | 25.75 | 13.46 | |||
| 0.8 | 16.55 | 25.92 | 13.61 | |||
| Illumination weight | = 0.5, = 1.1 | 0.2 | 16.59 | 26.09 | 13.50 | 3.3% |
| 0.3 | 16.24 | 25.44 | 13.26 | |||
| 0.4 | 16.36 | 25.58 | 13.20 | |||
| 0.5 | 16.48 | 25.74 | 13.49 | |||
| 0.6 | 16.63 | 25.91 | 13.64 | |||
| Illumination sensitivity | = 0.5, = 0.3 | 1.0 | 16.55 | 26.05 | 13.47 | 2.6% |
| 1.1 | 16.24 | 25.44 | 13.26 | |||
| 1.2 | 16.33 | 25.56 | 13.18 | |||
| 1.3 | 16.45 | 25.71 | 13.47 | |||
| 1.4 | 16.59 | 25.88 | 13.52 |
| Dataset | VINS-Fusion(m) | Ours(m) |
|---|---|---|
| KITTI-00 | 14.865 | 24.208 |
| KITTI-02 | 14.697 | 23.556 |
| KITTI-05 | 14.535 | 24.135 |
| KITTI-08 | 14.745 | 23.286 |
| KITTI-10 | 14.475 | 24.645 |
Disclaimer/Publisher’s Note: The statements, opinions and data contained in all publications are solely those of the individual author(s) and contributor(s) and not of MDPI and/or the editor(s). MDPI and/or the editor(s) disclaim responsibility for any injury to people or property resulting from any ideas, methods, instructions or products referred to in the content. |
© 2025 by the authors. Licensee MDPI, Basel, Switzerland. This article is an open access article distributed under the terms and conditions of the Creative Commons Attribution (CC BY) license.
Share and Cite
Yu, J.; Dai, H.; Li, J.; Li, X.; Liu, X. Dynamic Feature Elimination-Based Visual–Inertial Navigation Algorithm. Sensors 2026, 26, 52. https://doi.org/10.3390/s26010052
Yu J, Dai H, Li J, Li X, Liu X. Dynamic Feature Elimination-Based Visual–Inertial Navigation Algorithm. Sensors. 2026; 26(1):52. https://doi.org/10.3390/s26010052
Chicago/Turabian StyleYu, Jiawei, Hongde Dai, Juan Li, Xin Li, and Xueying Liu. 2026. "Dynamic Feature Elimination-Based Visual–Inertial Navigation Algorithm" Sensors 26, no. 1: 52. https://doi.org/10.3390/s26010052
APA StyleYu, J., Dai, H., Li, J., Li, X., & Liu, X. (2026). Dynamic Feature Elimination-Based Visual–Inertial Navigation Algorithm. Sensors, 26(1), 52. https://doi.org/10.3390/s26010052
