Automated Specification-Based Testing of REST APIs
Abstract
:1. Introduction
- A novel technique to generate test cases for REST APIs based on black-box testing principles. This includes four types of configurations for generation of test cases, from fully automated test case generation to semi-automated test case generation with input from the user for certain parameters with no detailed values in the OpenAPI specification.
- Our approach mainly focuses on functional testing but includes the testing of one non-functional property of performance of the API. This non-functional metric is calculated as the average time for a response to be received after a request is sent.
- A wide range of coverage criteria analysis, by providing different types of coverage criteria based on the REST architecture and HTTP protocol properties in the OpenAPI specification. This approach aims to provide a more complex overview of the generated test cases for a better study of the validity of the test cases after they were executed.
- Our approach uses OpenAPI version 3.x, the latest OpenAPI specification.
2. Background
2.1. REST
2.2. OpenAPI 3.0 Specification
2.3. Testing REST APIs
2.4. Non-Functional and Functional Testing and Metrics over REST APIs
- Input coverage criteria: path coverage, operation coverage, parameter coverage, parameter value coverage.
- Output coverage criteria: status code coverage, response body properties coverage, content-type coverage.
3. Related Work
4. Proposed Approach
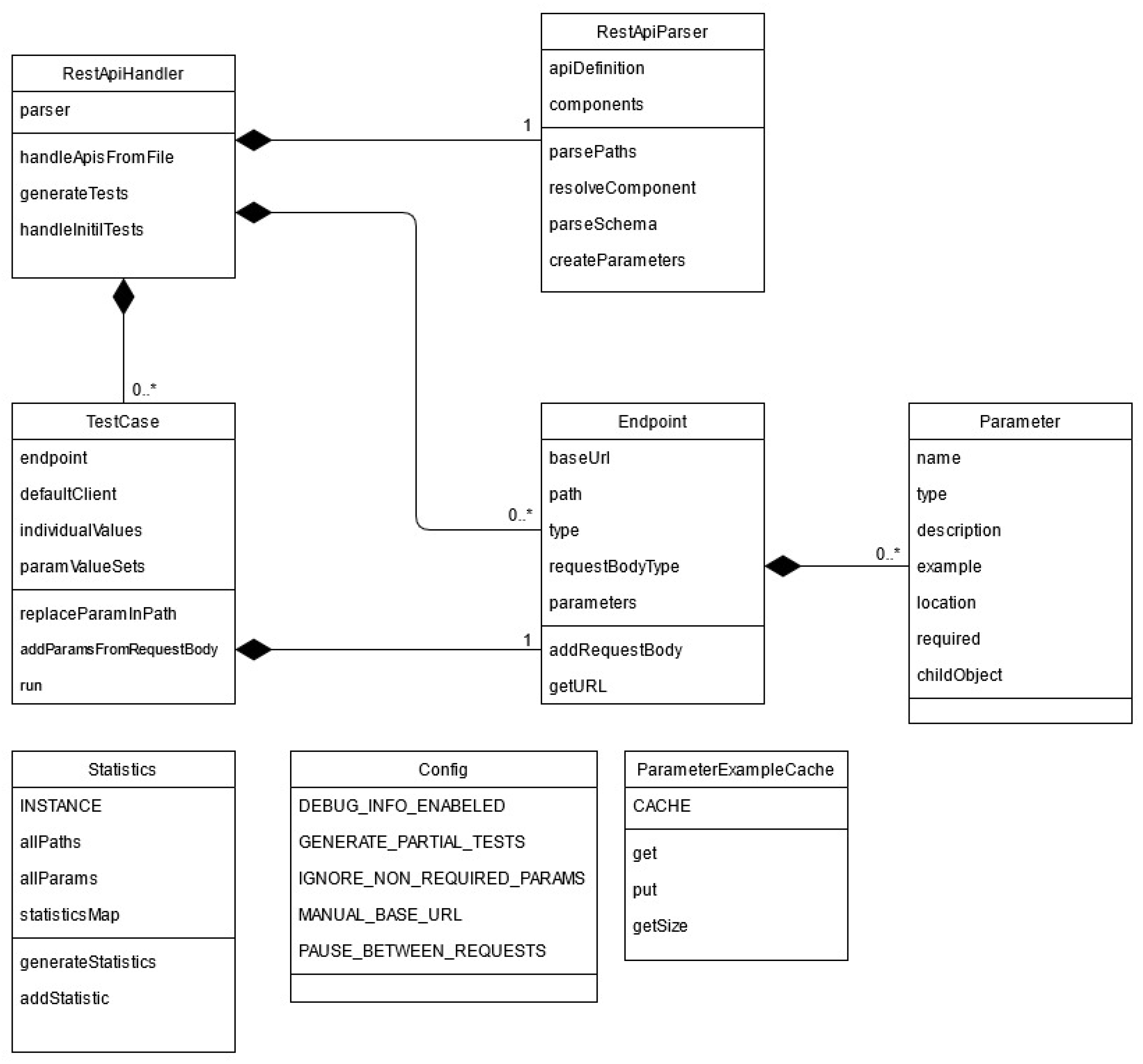
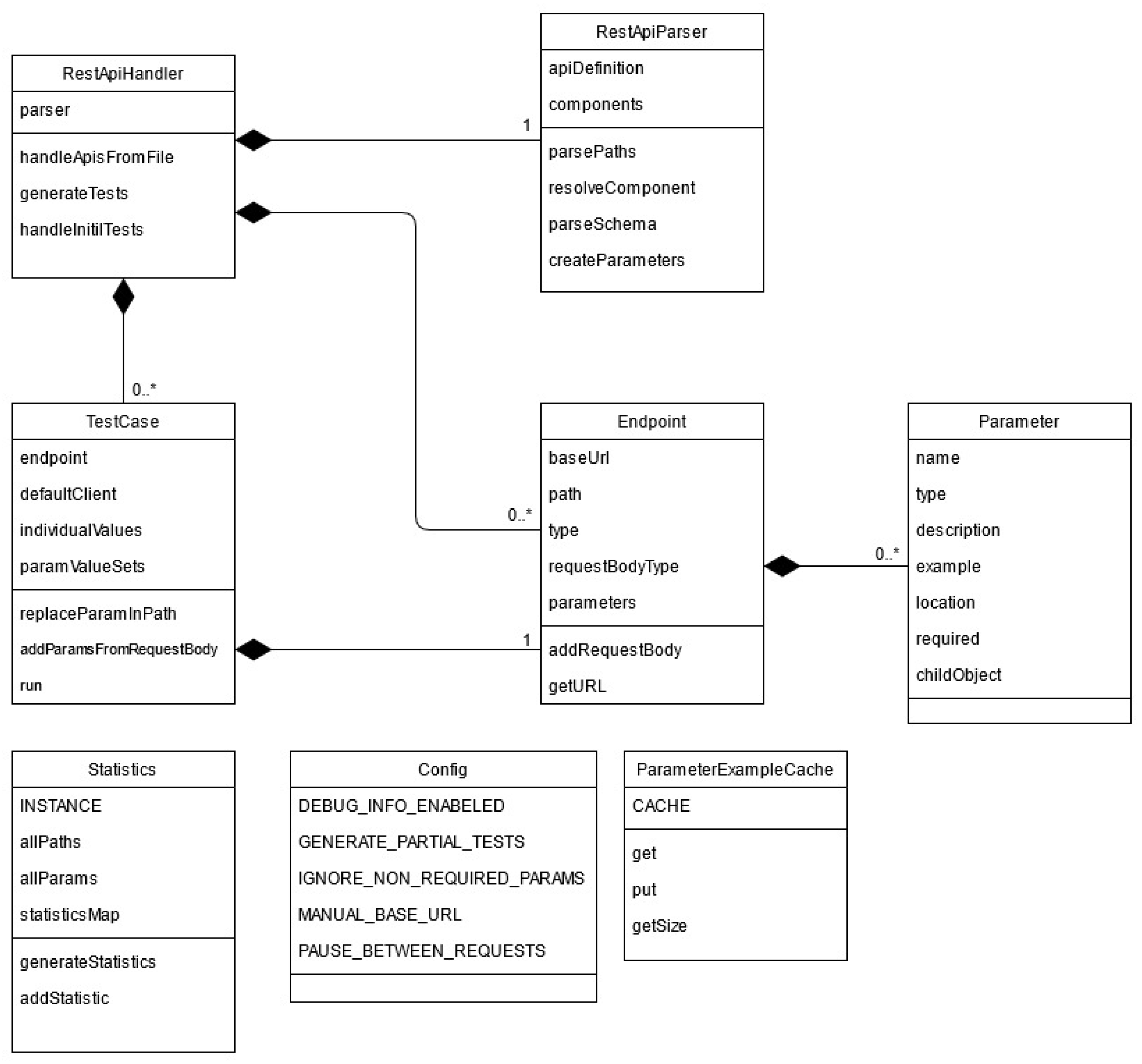
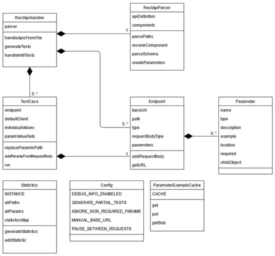
4.1. Method Description
- Test cases with minimum number of parameters: Only the parameters that are specified as “required” in the OpenAPI specification of the API under test. Required is a Boolean property type which, in this case, must have the value true. If the property does not appear in the specification, then it is considered with the value false by default [9].
- Test cases with maximum number of parameters: All the parameters that are defined in the OpenAPI specification will be used for generating the test cases. The required property will be ignored.
- Automated test cases: No input from the user is required, the test cases are automatically generated.
- Partial test cases: The user is required to give an input only if the information that is needed is not in the specification or API definition. When a request is made for the user to input some information, the software will require the name of the parameter, the data type, and, optionally, its description. Usually, sample data or other information is provided in the definition of the parameter regarding its values, although this information is not explicitly written in the specification. Such a case is presented in Figure 4, where the parameter cultureCode does not have the example attribute defined in the specification, therefore the standard implementation would send a random string that would not be accepted by the API. Hence, the user will see the information regarding the parameter that is provided in the specification and will know what kind of input is expected. Once the software receives the input from the user, the test case will be automatically generated.
4.2. Implementation Details
- Depending on the chosen configuration, all or only the required parameters will be taken into account.
- The data type of each parameter will determine the default valid and invalid values that are given to the parameters.
- When the parameter is a numeric data type and it has a specific range defined in the specification, the given values respect the domain testing principles.
- If an example is given in the specification or if an example was provided by the user (given that the appropriate configuration is selected), that value will overwrite the default valid value for the parameter.
5. Results
5.1. First Case Study: “College Football Data” API Testing
- Standard: using a minimum number of parameters (only those required by the API) and with no generation of partial test cases.
- Max Parameter Coverage: all parameters were used, either required or not required, with no generation of partial test cases.
- Partial Test Generation: using a minimum number of parameters, only the required ones, with generation of partial test cases.
- Max Parameter Coverage and Partial Tests: using all parameters (required or not required) with generation of partial test cases.
5.1.1. Path Coverage
5.1.2. Operation Coverage
5.1.3. Paths Tested
5.1.4. Operations Tested
5.1.5. Parameter Coverage
5.1.6. Status Code Coverage
5.1.7. Content Type Coverage
5.1.8. Response Body Property Coverage
5.1.9. Performance Metric
5.2. Second Case Study: Testing a Set of 30 APIs
6. Conclusions
Author Contributions
Funding
Institutional Review Board Statement
Informed Consent Statement
Data Availability Statement
Conflicts of Interest
References
- Neumann, A.; Laranjeiro, N.; Bernardino, J. An Analysis of Public REST Web Service APIs. IEEE Trans. Serv. Comput. 2018, 14, 957–970. [Google Scholar] [CrossRef]
- Toman, S.H. Review of Web Service Technologies: REST over SOAP. J. Al-Qadisiyah Comput. Sci. Math. 2020, 12, 18–30. [Google Scholar]
- Bülthoff, F.; Maleshkova, M. RESTful or RESTless—Current State of Today’s Top Web APIs. In Lecture Notes in Computer Science, Proceedings of the Semantic Web: ESWC 2014 Satellite Events, Crete, Greece, 25–29 May 2014; Springer: Cham, Switzerland, 2014; pp. 64–74. [Google Scholar]
- Ed-douibi, H.; Izquierdo, J.L.C.; Cabot, J. Automatic Generation of Test Cases for REST APIs: A Specification-Based Approach. In Proceedings of the 2018 IEEE 22nd International Enterprise Distributed Object Computing Conference, Stockholm, Sweden, 16–19 October 2018; Universitat Oberta de Catalunya: Barcelona, Spain, 2018. [Google Scholar]
- Karlsson, A. Automatic Test Generation of REST API. Ph.D. Thesis, Linköping University, Linköping, Switzerland, 2020. [Google Scholar]
- Ferreira, F.A.C. Automatic Tests Generation for RESTful APIs. Ph.D. Thesis, Universidade de Lisboa, Lisboa, Portugal, 2017. [Google Scholar]
- Martin-Lopez, A.; Segura, S.; Ruiz-Cortes, A. Test Coverage Criteria for RESTful Web APIs. In Proceedings of the 10th ACM SIGSOFT International Workshop on Automating TEST Case Design, Selection, and Evaluation (A-TEST’19), Tallinn, Estonia, 26–27 August 2019; ACM: New York, NY, USA, 2019. 7p. [Google Scholar]
- Fielding, R.T.; Taylor, R.N. Architectural Styles and the Design of Network-Based Software Architectures; University of California: Irvine, CA, USA, 2000; Volume 7. [Google Scholar]
- OpenAPI Initiative. 15 February 2021. Available online: http://spec.openapis.org/oas/v3.1.0#openapi-specification (accessed on 28 February 2021).
- Karlsson, S.; Causevic, A.; Sundmark, D. QuickREST: Property-based Test Generation of OpenAPI-Described RESTful APIs. In Proceedings of the 2020 IEEE 13th International Conference on Software Testing, Validation and Verification (ICST), Porto, Portugal, 24–28 October 2020; Malardalen University: Västerås, Sweden, 2020. [Google Scholar]
- Martin-Lopez, A.; Segura, S.; Ruiz-Cortés, A. A Catalogue of Interparameter Dependencies in Restful Web APIs; International Conference on Service-Oriented Computing; Springer: Berlin/Heidelberg, Germany, 2019; pp. 399–414. [Google Scholar]
- Subramanian, H.; Raj, P. Hands-On RESTful API Design Patterns and Best Practices; Packt Publishing: Birmingham, UK, January 2019. [Google Scholar]
- Dencker, P.; Groenboom, R. Methods for Testing Web Services; Böttinger, S., Theuvsen, L., Rank, S., Morgenstern, M., Eds.; Software Engineering 2007—Beiträge zu den Workshops—Fachtagung des GI-Fachbereichs Softwaretechnik; Gesellschaft für Informatik e.V.: Bonn, Germany, 2007; pp. 137–142. [Google Scholar]
- Magapu, A.K.; Yarlagadda, N. Performance, Scalability, and Reliability (PSR) Challenges, Metrics and Tools for Web Testing; Blekinge Institute of Technology, Faculty of Computing: Karlskrona, Sweden, 2016.
- Bucaille, S.; Izquierdo, J.L.C.; Ed-Douibi, H.; Cabot, J. An OpenAPI-Based Testing Framework to Monitor Non-functional Properties of REST APIs. In Lecture Notes in Computer Science, Proceedings of the International Conference on Web Engineering, ICWE 2020, LNCS 12128, Helsinki, Finland, 9–12 June 2020; Springer: Cham, Switzerland, 2020; pp. 533–537. [Google Scholar]
- Bai, X.; Dong, W.; We, T.; Chen, Y. WSDL-based Automatic Test Case Generation for Web Services Testing. In Proceedings of the International Workshop on Service-Oriented System Engineering, Beijing, China, 20–21 October 2005; pp. 207–212. [Google Scholar]
- Hanna, S.; Munro, M. Fault-Based Web Services Testing. In Proceedings of the Fifth International Conference on Information Technology: New Generations (itng 2008), Las Vegas, NV, USA, 7–9 April 2008; pp. 471–476. [Google Scholar]
- Arcuri, A. RESTful API Automated Test Case Generation with EvoMaster. ACM Trans. Softw. Eng. Methodol. (TOSEM) 2019, 28, 1–37. [Google Scholar] [CrossRef]
- Zhang, M.; Marculescu, B.; Arcuri, A. Resource-based Test Case Generation for RESTful Web Services. In Proceedings of the Genetic and Evolutionary Computation Conference (GECCO’19), Prague, Czech Republic, 13–17 July 2019; ACM: New York, NY, USA, 2019. [Google Scholar]
- Chakrabarti, S.K.; Kumar, P. Test-the-REST: An Approach to Testing RESTful Web-Services. In Proceedings of the International Conference on Advanced Service Computing, Athens, Greece, 15–20 November 2009; pp. 302–308. [Google Scholar]
- Atlidakis, V.; Godefroid, P.; Polishchuk, M. Restler: Stateful rest api fuzzing. In Proceedings of the 41st International Conference on Software Engineering, ICSE’19, Montreal, QC, Canada, 25–31 May 2019; IEEE Press: Piscataway, NJ, USA, 2019; pp. 748–758. [Google Scholar]
















Publisher’s Note: MDPI stays neutral with regard to jurisdictional claims in published maps and institutional affiliations. |
© 2021 by the authors. Licensee MDPI, Basel, Switzerland. This article is an open access article distributed under the terms and conditions of the Creative Commons Attribution (CC BY) license (https://creativecommons.org/licenses/by/4.0/).
Share and Cite
Baniaș, O.; Florea, D.; Gyalai, R.; Curiac, D.-I. Automated Specification-Based Testing of REST APIs. Sensors 2021, 21, 5375. https://doi.org/10.3390/s21165375
Baniaș O, Florea D, Gyalai R, Curiac D-I. Automated Specification-Based Testing of REST APIs. Sensors. 2021; 21(16):5375. https://doi.org/10.3390/s21165375
Chicago/Turabian StyleBaniaș, Ovidiu, Diana Florea, Robert Gyalai, and Daniel-Ioan Curiac. 2021. "Automated Specification-Based Testing of REST APIs" Sensors 21, no. 16: 5375. https://doi.org/10.3390/s21165375
APA StyleBaniaș, O., Florea, D., Gyalai, R., & Curiac, D.-I. (2021). Automated Specification-Based Testing of REST APIs. Sensors, 21(16), 5375. https://doi.org/10.3390/s21165375

