Sign in to use this feature.

Years

Between: -

Subjects

remove_circle_outline
remove_circle_outline
remove_circle_outline
remove_circle_outline
remove_circle_outline
remove_circle_outline
remove_circle_outline
remove_circle_outline
remove_circle_outline

Journals

remove_circle_outline
remove_circle_outline
remove_circle_outline
remove_circle_outline
remove_circle_outline
remove_circle_outline
remove_circle_outline
remove_circle_outline
remove_circle_outline
remove_circle_outline
remove_circle_outline
remove_circle_outline
remove_circle_outline
remove_circle_outline
remove_circle_outline
remove_circle_outline
remove_circle_outline
remove_circle_outline
remove_circle_outline
remove_circle_outline
remove_circle_outline

Article Types

Countries / Regions

remove_circle_outline
remove_circle_outline
remove_circle_outline
remove_circle_outline
remove_circle_outline
remove_circle_outline
remove_circle_outline
remove_circle_outline
remove_circle_outline
remove_circle_outline
remove_circle_outline

Search Results (5,557)

Search Parameters:
Keywords = traditional sensors

Order results
Result details
Results per page
Select all
Export citation of selected articles as:
28 pages, 11222 KB  
Article
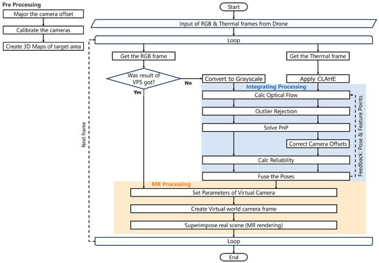
Robustness Enhancement of Self-Localization for Drone-View Mixed Reality via Adaptive RGB-Thermal Integration
by Ryuto Fukuda and Tomohiro Fukuda
Technologies 2026, 14(1), 74; https://doi.org/10.3390/technologies14010074 (registering DOI) - 22 Jan 2026
Abstract
Drone-view mixed reality (MR) in the Architecture, Engineering, and Construction (AEC) sector faces significant self-localization challenges in low-texture environments, such as bare concrete sites. This study proposes an adaptive sensor fusion framework integrating thermal and visible light (RGB) imagery to enhance tracking robustness [...] Read more.
Drone-view mixed reality (MR) in the Architecture, Engineering, and Construction (AEC) sector faces significant self-localization challenges in low-texture environments, such as bare concrete sites. This study proposes an adaptive sensor fusion framework integrating thermal and visible light (RGB) imagery to enhance tracking robustness for diverse site applications. We introduce the Effective Inlier Count (Neff) as a lightweight gating mechanism to evaluate the spatial quality of feature points and dynamically weigh sensor modalities in real-time. By employing a 20×16 grid-based spatial filtering algorithm, the system effectively suppresses the influence of geometric burstiness without significant computational overhead on server-side processing. Validation experiments across various real-world scenarios demonstrate that the proposed method maintains high geometric registration accuracy where traditional RGB-only methods fail. In texture-less and specular conditions, the system consistently maintained an average Intersection over Union (IoU) above 0.72, while the baseline suffered from complete tracking loss or significant drift. These results confirm that thermal-RGB integration ensures operational availability and improves long-term stability by mitigating modality-specific noise. This approach offers a reliable solution for various drone-based AEC tasks, particularly in GPS-denied or adverse environments. Full article
(This article belongs to the Special Issue Image Analysis and Processing)
Show Figures

Graphical abstract

16 pages, 2598 KB  
Article
S3PM: Entropy-Regularized Path Planning for Autonomous Mobile Robots in Dense 3D Point Clouds of Unstructured Environments
by Artem Sazonov, Oleksii Kuchkin, Irina Cherepanska and Arūnas Lipnickas
Sensors 2026, 26(2), 731; https://doi.org/10.3390/s26020731 (registering DOI) - 21 Jan 2026
Abstract
Autonomous navigation in cluttered and dynamic industrial environments remains a major challenge for mobile robots. Traditional occupancy-grid and geometric planning approaches often struggle in such unstructured settings due to partial observability, sensor noise, and the frequent presence of moving agents (machinery, vehicles, humans). [...] Read more.
Autonomous navigation in cluttered and dynamic industrial environments remains a major challenge for mobile robots. Traditional occupancy-grid and geometric planning approaches often struggle in such unstructured settings due to partial observability, sensor noise, and the frequent presence of moving agents (machinery, vehicles, humans). These limitations seriously undermine long-term reliability and safety compliance—both essential for Industry 4.0 applications. This paper introduces S3PM, a lightweight entropy-regularized framework for simultaneous mapping and path planning that operates directly on dense 3D point clouds. Its key innovation is a dynamics-aware entropy field that fuses per-voxel occupancy probabilities with motion cues derived from residual optical flow. Each voxel is assigned a risk-weighted entropy score that accounts for both geometric uncertainty and predicted object dynamics. This representation enables (i) robust differentiation between reliable free space and ambiguous/hazardous regions, (ii) proactive collision avoidance, and (iii) real-time trajectory replanning. The resulting multi-objective cost function effectively balances path length, smoothness, safety margins, and expected information gain, while maintaining high computational efficiency through voxel hashing and incremental distance transforms. Extensive experiments in both real-world and simulated settings, conducted on a Raspberry Pi 5 (with and without the Hailo-8 NPU), show that S3PM achieves 18–27% higher IoU in static/dynamic segmentation, 0.94–0.97 AUC in motion detection, and 30–45% fewer collisions compared to OctoMap + RRT* and standard probabilistic baselines. The full pipeline runs at 12–15 Hz on the bare Pi 5 and 25–30 Hz with NPU acceleration, making S3PM highly suitable for deployment on resource-constrained embedded platforms. Full article
(This article belongs to the Special Issue Mobile Robots: Navigation, Control and Sensing—2nd Edition)
15 pages, 13535 KB  
Article
Multiscale Interlaminar Enhancement of CNT Network/CF Hybrid Composites and In Situ Monitoring of Crack Propagation Behavior
by Tianshu Li, Fenghui Shi, Hongchen Yan, Min Li, Shaokai Wang, Yizhuo Gu and Baoyan Zhang
Polymers 2026, 18(2), 293; https://doi.org/10.3390/polym18020293 (registering DOI) - 21 Jan 2026
Abstract
It has long been desired to achieve mechanical enhancement and structural health monitoring by introducing carbon nanotubes (CNTs) into traditional carbon fiber (CF) composites. Herein, the initiation of micro-damage and crack propagation has been investigated by utilizing in situ electrical resistance changes in [...] Read more.
It has long been desired to achieve mechanical enhancement and structural health monitoring by introducing carbon nanotubes (CNTs) into traditional carbon fiber (CF) composites. Herein, the initiation of micro-damage and crack propagation has been investigated by utilizing in situ electrical resistance changes in interlaminar hybrid CNT network/CF composites during the shear loading process. The results show a clear relationship between the crack propagation and the electrical resistance response particularly when approaching the failure of the single-layer CNT network hybrid composites. Furthermore, the chemically modified CNT network exhibits evident enhancement on main mechanical properties of the CF composites, superior to the thermoplastic toughening method. The characterizations manifest that the multiscale interlayered CNT/CF structure can simultaneously resist the crack propagation along both the in-plane direction and the cross-plane direction, which consequently enhances the flexural and compressive strengths of the composite material. This discovery provides a novel idea for the potential application of CNT network/CF hybrid composites in the integration of mechanical reinforcement and structural health monitoring, namely, that the CNT network acts not only as a reinforcing phase but also as a sensor for the structural health monitoring of the composites. Full article
(This article belongs to the Section Polymer Composites and Nanocomposites)
19 pages, 1623 KB  
Article
Experimental Investigation of the Performance of an Artificial Backfill Rock Layer Against Anchor Impacts for Submarine Pipelines
by Yang He, Chunhong Hu, Kunming Ma, Guixi Jiang, Yunrui Han and Long Yu
J. Mar. Sci. Eng. 2026, 14(2), 228; https://doi.org/10.3390/jmse14020228 (registering DOI) - 21 Jan 2026
Abstract
Subsea pipelines are critical lifelines for marine resource development, yet they face severe threats from accidental ship anchor impacts. This study addresses the scientific challenge of quantifying the “protection margin” of artificial rock-dumping layers, moving beyond traditional passive structural response to a “Critical [...] Read more.
Subsea pipelines are critical lifelines for marine resource development, yet they face severe threats from accidental ship anchor impacts. This study addresses the scientific challenge of quantifying the “protection margin” of artificial rock-dumping layers, moving beyond traditional passive structural response to a “Critical Failure Intervention” logic. Based on the energy criteria of DNV-RP-F107, a critical velocity required to trigger Concrete Weight Coating (CWC) failure for a bare pipe was derived and established as the Safety Factor baseline (S = 1). Two groups of scaled model tests (1:15) were conducted using a Hall anchor to simulate impact scenarios, where impact forces were measured via force sensors beneath the pipeline under varying backfill thicknesses and configurations. Results show that artificial backfill provides a significant protective redundancy; a 10 cm coarse rock layer increases the safety factor to 3.69 relative to the H0 baseline, while a multi-layer configuration (sand bedding plus coarse rock) elevates S to 27. Analysis reveals a non-linear relationship between backfill thickness and cushioning efficiency, characterized by diminishing marginal utility once a specific thickness threshold is reached. These findings indicate that while thickness is critical for extreme impacts, the protection efficiency optimizes at specific depths, providing a quantifiable framework to reduce small-particle layers in engineering projects without compromising safety. Full article
14 pages, 4223 KB  
Article
Fabrication of Highly Sensitive Conformal Temperature Sensors on Stainless Steel via Aerosol Jet Printing
by Ziqi Wang, Jun Xu, Yingjie Niu, Yuanyuan Tan, Biqi Yang and Chenglin Yi
J. Manuf. Mater. Process. 2026, 10(1), 41; https://doi.org/10.3390/jmmp10010041 - 21 Jan 2026
Abstract
Promoting the development of aerospace vehicles toward structural–functional integration and intelligent sensing is a key strategy for achieving lightweight, high-reliability, and autonomous operation and maintenance of next-generation aircraft. However, traditional external sensors face significant limitations because of their bulky size, installation challenges, and [...] Read more.
Promoting the development of aerospace vehicles toward structural–functional integration and intelligent sensing is a key strategy for achieving lightweight, high-reliability, and autonomous operation and maintenance of next-generation aircraft. However, traditional external sensors face significant limitations because of their bulky size, installation challenges, and incompatibility with aerodynamic surfaces. These issues are particularly pronounced on complex, high-curvature substrates, where achieving conformal bonding is difficult, thus restricting their application in critical components. In this study, aerosol jet printing (AJP) was employed to directly fabricate silver nanoparticle-based temperature sensors with real-time monitoring capabilities on the surface of high-curvature stainless steel sleeves, which serve as typical engineering components. This approach enables the in situ manufacturing of high-precision conformal sensors. Through optimized structural design and thermal treatment, the sensors exhibit reliable temperature sensitivity. Microscopic characterization reveals that the printed sensors possess uniform linewidths and well-defined outlines. After gradient sintering at 250 °C, a dense and continuous conductive path is formed, ensuring strong adhesion to the substrate. Temperature-monitoring results indicate that the sensor exhibits a nearly linear resistance response (R2 > 0.999) across a broad detection range of 20–200 °C. It also demonstrates high sensitivity, characterized by a temperature coefficient of resistance (TCR) of 2.15 × 10−3/°C at 20 °C. In repeated thermal cycling tests, the sensor demonstrates excellent repeatability and stability over 100 cycles, with resistance fluctuations kept within 0.5% and negligible hysteresis observed. These findings confirm the feasibility of using AJP technology to fabricate high-performance conformal sensors on complex surfaces, offering a promising strategy for the development of intelligent structural components in next-generation aerospace engineering. Full article
(This article belongs to the Special Issue 3D Micro/Nano Printing Technologies and Advanced Materials)
Show Figures

Figure 1

33 pages, 2852 KB  
Article
Robust Activity Recognition via Redundancy-Aware CNNs and Novel Pooling for Noisy Mobile Sensor Data
by Bnar Azad Hamad Ameen and Sadegh Abdollah Aminifar
Sensors 2026, 26(2), 710; https://doi.org/10.3390/s26020710 - 21 Jan 2026
Abstract
This paper proposes a robust convolutional neural network (CNN) architecture for human activity recognition (HAR) using smartphone accelerometer data, evaluated on the WISDM dataset. We introduce two novel pooling mechanisms—Pooling A (Extrema Contrast Pooling (ECP)) and Pooling B (Center Minus Variation (CMV))—that enhance [...] Read more.
This paper proposes a robust convolutional neural network (CNN) architecture for human activity recognition (HAR) using smartphone accelerometer data, evaluated on the WISDM dataset. We introduce two novel pooling mechanisms—Pooling A (Extrema Contrast Pooling (ECP)) and Pooling B (Center Minus Variation (CMV))—that enhance feature discrimination and noise robustness. ECP emphasizes sharp signal transitions through a nonlinear penalty based on the squared range between extrema, while CMV Pooling penalizes local variability by subtracting the standard deviation, improving resilience to noise. Input data are normalized to the [0, 1] range to ensure bounded and interpretable pooled outputs. The proposed framework is evaluated in two separate configurations: (1) a 1D CNN applied to raw tri-axial sensor streams with the proposed pooling layers, and (2) a histogram-based image encoding pipeline that transforms segment-level sensor redundancy into RGB representations for a 2D CNN with fully connected layers. Ablation studies show that histogram encoding provides the largest improvement, while the combination of ECP and CMV further enhances classification performance. Across six activity classes, the 2D CNN system achieves up to 96.84% weighted classification accuracy, outperforming baseline models and traditional average pooling. Under Gaussian, salt-and-pepper, and mixed noise conditions, the proposed pooling layers consistently reduce performance degradation, demonstrating improved stability in real-world sensing environments. These results highlight the benefits of redundancy-aware pooling and histogram-based representations for accurate and robust mobile HAR systems. Full article
(This article belongs to the Section Intelligent Sensors)
Show Figures

Figure 1

29 pages, 2867 KB  
Article
Experimental Assessment of Peak Daylight Exposure Under Clear-Sky Conditions in Zenithally Lit Museum Rooms at 51° Latitude
by Marcin Brzezicki
Buildings 2026, 16(2), 436; https://doi.org/10.3390/buildings16020436 - 21 Jan 2026
Abstract
This study investigates peak daylight exposure in zenithally lit museum rooms at 51° latitude through an experimental campaign using a 1:20 physical mock-up of a 12 × 12 × 6 m exhibition gallery space. Nine configurations of shading and light-transmitting elements (CSaLTE) were [...] Read more.
This study investigates peak daylight exposure in zenithally lit museum rooms at 51° latitude through an experimental campaign using a 1:20 physical mock-up of a 12 × 12 × 6 m exhibition gallery space. Nine configurations of shading and light-transmitting elements (CSaLTE) were tested under real clear-sky conditions between June and October. To ensure a valid comparative analysis, indoor vertical illuminance (Ev) was measured at 15 min intervals and subsequently interpolated and normalised to a unified equinox-day solar geometry (06:00–18:00). This hybrid empirical-computational methodology allows for a direct performance comparison across different geometric arrangements regardless of their specific measurement dates. The results demonstrate that while traditional annual metrics are the standard, short-term illuminance peaks pose a severe and underexplored threat to conservation safety. Even the most light-attenuating diffusing-roof configurations produced short-term illuminance peaks and cumulative clear-sky exposures that are comparable in magnitude to commonly cited annual limits for highly light-sensitive materials, with several configurations recording extreme spikes surpassing the sensor’s 20,000 lx saturation limit. Stable, low-illuminance distributions were observed only in selected diffusing-roof arrangements (M05–M07), whereas direct-glazing systems (M01–M04) produced unsafe exposure patterns with high temporal variability and poor visual adaptation conditions. The study concludes that passive roof geometries alone are insufficient to ensure conservation-level safety without additional active filtering or adaptive control strategies, providing an experimentally grounded framework for designing zenithal daylighting systems in museum environments. The results are intended for relative peak-risk comparison under controlled clear-sky conditions rather than direct generalisation to whole-room annual conservation safety. Full article
(This article belongs to the Special Issue Daylighting and Environmental Interactions in Building Design)
Show Figures

Figure 1

13 pages, 2539 KB  
Article
Research on a Self-Powered Vibration Sensor for Coal Mine In Situ Stress Fracturing Drilling
by Jiangbin Liu, Mingzhong Li, Chuan Wu, Xianhong Shen and Yanjun Feng
Micromachines 2026, 17(1), 131; https://doi.org/10.3390/mi17010131 - 20 Jan 2026
Abstract
In the process of in situ stress fracturing drilling in coal mines, obtaining downhole vibration data not only improves drilling efficiency but also plays a key role in ensuring operational safety. Nevertheless, the energy supply techniques used in current vibration detectors reduce operational [...] Read more.
In the process of in situ stress fracturing drilling in coal mines, obtaining downhole vibration data not only improves drilling efficiency but also plays a key role in ensuring operational safety. Nevertheless, the energy supply techniques used in current vibration detectors reduce operational performance and escalate excavation expenses. This research proposes a self-powered vibration sensor based on the triboelectric nanogenerator, designed for the operational environment of coal mine in situ stress fracturing drilling. It can simultaneously detect axial and lateral vibration frequencies, and the inclusion of redundant sensing units provides the sensor with high reliability. Experimental outcomes demonstrate that the device functions across a frequency span of 0 to 11 Hz, maintaining error margins for frequency and amplitude under 4%. Furthermore, it functions reliably in environments where temperatures are under 150 °C and humidity is under 90%, proving its strong resilience to environmental factors. In addition, the device possesses self-generating potential, achieving a maximum voltage of 68 V alongside an output current of 51 nA. When connected to a 6 × 107 Ω load, the maximum output power can reach 3.8 × 10−7 W. Unlike traditional subsurface oscillation detectors, the proposed unit combines self-generation capabilities with highly reliable measurement characteristics, making it more suitable for practical drilling needs. Full article
(This article belongs to the Special Issue Micro-Energy Harvesting Technologies and Self-Powered Sensing Systems)
Show Figures

Figure 1

18 pages, 1030 KB  
Article
Effects of NMES Combined with Resistance Training Using Underwater Surface EMG Sensors on Neuromuscular Activation of Breaststroke Technique in Breaststroke Athletes: Analysis of Non-Negative Matrix Muscle Synergy
by Yaohao Guo, Tingyan Gao and Bin Kong
Sensors 2026, 26(2), 671; https://doi.org/10.3390/s26020671 - 20 Jan 2026
Abstract
Background: Neuromuscular electrical stimulation (NMES) is an effective exogenous neuromuscular activation method widely used in sports training and rehabilitation. However, existing research primarily focuses on land-based sports or single-joint movements, with limited in-depth exploration of its intervention effects and underlying neuromuscular control mechanisms [...] Read more.
Background: Neuromuscular electrical stimulation (NMES) is an effective exogenous neuromuscular activation method widely used in sports training and rehabilitation. However, existing research primarily focuses on land-based sports or single-joint movements, with limited in-depth exploration of its intervention effects and underlying neuromuscular control mechanisms for complex, multi-joint coordinated aquatic activities like breaststroke swimming. This study aimed to investigate the effects of NMES combined with traditional resistance training on neuromuscular function during sport-specific technical movements in breaststroke athletes. Methods: A randomized controlled trial was conducted with 30 national-level or above breaststroke athletes assigned to either an experimental group (NMES combined with traditional squat resistance training) or a control group (traditional squat resistance training only) for an 8-week intervention. A specialized fully waterproof wireless electromyography (EMG) sensor system (Mini Wave Infinity Waterproof) was used to synchronously collect surface EMG signals from 10 lower limb and trunk muscles during actual swimming, combined with high-speed video for movement phase segmentation. Changes in lower limb explosive power were assessed using a force plate. Non-negative matrix factorization (NMF) muscle synergy analysis was employed to compare changes in muscle activation levels (iEMG, RMS) and synergy patterns (spatial structure, temporal activation coefficients) across different phases of the breaststroke kick before and after the intervention. Results: Compared to the control group, the experimental group demonstrated significantly greater improvements in single-leg jump height (Δ = 0.06 m vs. 0.03 m) and double-leg jump height (Δ = 0.07 m vs. 0.03 m). Time-domain EMG analysis revealed that the experimental group showed more significant increases in iEMG values for the adductor longus, adductor magnus, and gastrocnemius lateralis during the leg-retraction and leg-flipping phases (p < 0.05). During the pedal-clamp phase, the experimental group exhibited significantly reduced activation of the tibialis anterior alongside enhanced activation of the gastrocnemius. Muscle synergy analysis indicated that post-intervention, the experimental group showed a significant increase in the weighting of the vastus medialis and biceps femoris within synergy module 4 (SYN4, related to propulsion and posture) (p < 0.05), a significant increase in rectus abdominis weighting within synergy module 3 (SYN3, p = 0.033), and a significant shortening of the activation duration of synergy module 2 (SYN2, p = 0.007). Conclusions: NMES combined with traditional resistance training significantly enhances land-based explosive power in breaststroke athletes and specifically optimizes neuromuscular control strategies during the underwater breaststroke kick. This optimization is characterized by improved activation efficiency of key muscle groups, more economical coordination of antagonist muscles, and adaptive remodeling of inter-muscle synergy patterns in specific movement phases. This study provides novel evidence supporting the application of NMES in swimming-specific strength training, spanning from macroscopic performance to microscopic neural control. Full article
(This article belongs to the Special Issue Wearable and Portable Devices for Endurance Sports)
Show Figures

Figure 1

31 pages, 4972 KB  
Article
Minutiae-Free Fingerprint Recognition via Vision Transformers: An Explainable Approach
by Bilgehan Arslan
Appl. Sci. 2026, 16(2), 1009; https://doi.org/10.3390/app16021009 - 19 Jan 2026
Viewed by 37
Abstract
Fingerprint recognition systems have relied on fragile workflows based on minutiae extraction, which suffer from significant performance losses under real-world conditions such as sensor diversity and low image quality. This study introduces a fully minutiae-free fingerprint recognition framework based on self-supervised Vision Transformers. [...] Read more.
Fingerprint recognition systems have relied on fragile workflows based on minutiae extraction, which suffer from significant performance losses under real-world conditions such as sensor diversity and low image quality. This study introduces a fully minutiae-free fingerprint recognition framework based on self-supervised Vision Transformers. A systematic evaluation of multiple DINOv2 model variants is conducted, and the proposed system ultimately adopts the DINOv2-Base Vision Transformer as the primary configuration, as it offers the best generalization performance trade-off under conditions of limited fingerprint data. Larger variants are additionally analyzed to assess scalability and capacity limits. The DINOv2 pretrained network is fine-tuned using self-supervised domain adaptation on 64,801 fingerprint images, eliminating all classical enhancement, binarization, and minutiae extraction steps. Unlike the single-sensor protocols commonly used in the literature, the proposed approach is extensively evaluated in a heterogeneous testbed with a wide range of sensors, qualities, and acquisition methods, including 1631 unique fingers from 12 datasets. The achieved EER of 5.56% under these challenging conditions demonstrates clear cross-sensor superiority over traditional systems such as VeriFinger (26.90%) and SourceAFIS (41.95%) on the same testbed. A systematic comparison of different model capacities shows that moderate-scale ViT models provide optimal generalization under limited-data conditions. Explainability analyses indicate that the attention maps of the model trained without any minutiae information exhibit meaningful overlap with classical structural regions (IoU = 0.41 ± 0.07). Openly sharing the full implementation and evaluation infrastructure makes the study reproducible and provides a standardized benchmark for future research. Full article
Show Figures

Figure 1

19 pages, 4453 KB  
Article
Combining Machine Learning and Vis-NIR Spectroscopy to Estimate Nutrients in Fruit Tree Leaves
by Aparecida Miranda Corrêa, Jean Michel Moura-Bueno, Carlos Augusto Marconato, Micael da Silva Santos, Carina Marchezan, Douglas Luiz Grando, Adriele Tassinari, William Natale, Danilo Eduardo Rozane and Gustavo Brunetto
Horticulturae 2026, 12(1), 108; https://doi.org/10.3390/horticulturae12010108 - 19 Jan 2026
Viewed by 39
Abstract
Traditional chemical analysis of plant tissue is time-consuming, costly, and poses risks due to exposure to toxic gases, highlighting the need for faster, low-cost, and safer alternatives. Vis-NIR spectroscopy, combined with machine learning, offers a promising method for estimating leaf nutrient levels without [...] Read more.
Traditional chemical analysis of plant tissue is time-consuming, costly, and poses risks due to exposure to toxic gases, highlighting the need for faster, low-cost, and safer alternatives. Vis-NIR spectroscopy, combined with machine learning, offers a promising method for estimating leaf nutrient levels without chemical reagents. This study evaluated the potential of Vis-NIR spectroscopy for nutrient estimation in leaf samples of banana (n = 363), mango (n = 239), and grapevine (n = 336) by applying spectral pre-processing techniques—smoothing (SMO) and first derivative Savitzky–Golay (SGD1d) alongside two machine learning methods: Partial Least Squares Regression (PLSR) and Random Forest (RF). Plant tissue samples were analyzed using sulfuric and nitroperchloric wet digestion and hyperspectral sensors. The prediction models were assessed using concordance correlation coefficient (CCC) and mean squared error (MSE). The highest accuracy (CCC > 0.80 and MSE < 2 g kg−1) was achieved for Ca in banana, P in mango, and N and Ca in grapevine across both machine learning methods and pre-processing techniques. The predictive models calibrated for ‘Grapevine’ exhibited the highest accuracy—characterized by higher CCC values and lower MSE values—when compared with the models developed for ‘Mango’ and ‘Banana’. Models using SMO and SGD1d showed better performance than those using raw spectra (RAW). The high amplitudes and variations in nutrient levels, combined with large standard deviations, negatively affected the predictive performance of the models. Full article
Show Figures

Figure 1

24 pages, 3303 KB  
Article
Deep Learning-Based Human Activity Recognition Using Binary Ambient Sensors
by Qixuan Zhao, Alireza Ghasemi, Ahmed Saif and Lila Bossard
Electronics 2026, 15(2), 428; https://doi.org/10.3390/electronics15020428 - 19 Jan 2026
Viewed by 132
Abstract
Human Activity Recognition (HAR) has become crucial across various domains, including healthcare, smart homes, and security systems, owing to the proliferation of Internet of Things (IoT) devices. Several Machine Learning (ML) techniques, including Convolutional Neural Networks (CNNs) and Long Short-Term Memory (LSTM), have [...] Read more.
Human Activity Recognition (HAR) has become crucial across various domains, including healthcare, smart homes, and security systems, owing to the proliferation of Internet of Things (IoT) devices. Several Machine Learning (ML) techniques, including Convolutional Neural Networks (CNNs) and Long Short-Term Memory (LSTM), have been proposed for HAR. However, they are still deficient in addressing the challenges of noisy features and insufficient data. This paper introduces a novel approach to tackle these two challenges, employing a Deep Learning (DL) Ensemble-Based Stacking Neural Network (SNN) combined with Generative Adversarial Networks (GANs) for HAR based on ambient sensors. Our proposed deep learning ensemble-based approach outperforms traditional ML techniques and enables robust and reliable recognition of activities in real-world scenarios. Comprehensive experiments conducted on six benchmark datasets from the CASAS smart home project demonstrate that the proposed stacking framework achieves superior accuracy on five out of six datasets when compared to literature-reported state-of-the-art baselines, with improvements ranging from 3.36 to 39.21 percentage points and an average gain of 13.28 percentage points. Although the baseline marginally outperforms the proposed models on one dataset (Aruba) in terms of accuracy, this exception does not alter the overall trend of consistent performance gains across diverse environments. Statistical significance of these improvements is further confirmed using the Wilcoxon signed-rank test. Moreover, the ASGAN-augmented models consistently improve macro-F1 performance over the corresponding baselines on five out of six datasets, while achieving comparable performance on the Milan dataset. The proposed GAN-based method further improves the activity recognition accuracy by a maximum of 4.77 percentage points, and an average of 1.28 percentage points compared to baseline models. By combining ensemble-based DL with GAN-generated synthetic data, a more robust and effective solution for ambient HAR addressing both accuracy and data imbalance challenges in real-world smart home settings is achieved. Full article
(This article belongs to the Section Computer Science & Engineering)
Show Figures

Figure 1

25 pages, 6614 KB  
Article
Timer-Based Digitization of Analog Sensors Using Ramp-Crossing Time Encoding
by Gabriel Bravo, Ernesto Sifuentes, Geu M. Puentes-Conde, Francisco Enríquez-Aguilera, Juan Cota-Ruiz, Jose Díaz-Roman and Arnulfo Castro
Technologies 2026, 14(1), 72; https://doi.org/10.3390/technologies14010072 - 18 Jan 2026
Viewed by 86
Abstract
This work presents a time-domain analog-to-digital conversion method in which the amplitude of a sensor signal is encoded through its crossing instants with a periodic ramp. The proposed architecture departs from conventional ADC and PWM demodulation approaches by shifting quantization entirely to the [...] Read more.
This work presents a time-domain analog-to-digital conversion method in which the amplitude of a sensor signal is encoded through its crossing instants with a periodic ramp. The proposed architecture departs from conventional ADC and PWM demodulation approaches by shifting quantization entirely to the time domain, enabling waveform reconstruction using only a ramp generator, an analog comparator, and a timer capture module. A theoretical framework is developed to formalize the voltage-to-time mapping, derive expressions for resolution and error, and identify the conditions ensuring monotonicity and single-crossing behavior. Simulation results demonstrate high-fidelity reconstruction for both periodic and non-periodic signals, including real photoplethysmographic (PPG) waveforms, with errors approaching the theoretical quantization limit. A hardware implementation on a PSoC 5LP microcontroller confirms the practicality of the method under realistic operating conditions. Despite ramp nonlinearity, comparator delay, and sensor noise, the system achieves effective resolutions above 12 bits using only native mixed-signal peripherals and no conventional ADC. These results show that accurate waveform reconstruction can be obtained from purely temporal information, positioning time-encoded sensing as a viable alternative to traditional amplitude-based conversion. The minimal analog front end, low power consumption, and scalability of timer-based processing highlight the potential of the proposed approach for embedded instrumentation, distributed sensor nodes, and biomedical monitoring applications. Full article
Show Figures

Figure 1

20 pages, 31235 KB  
Article
Muscle Fatigue Assessment in Healthcare Application by Using Surface Electromyography: A Transfer Learning Approach
by Andrea Manni, Gabriele Rescio, Andrea Caroppo and Alessandro Leone
Sensors 2026, 26(2), 654; https://doi.org/10.3390/s26020654 - 18 Jan 2026
Viewed by 122
Abstract
Monitoring muscle fatigue is essential to ensure safety and support activity in populations such as the elderly. This study introduces a novel deep learning framework for classifying muscle fatigue levels using data from wireless surface electromyographic sensors, with the long-term goal of supporting [...] Read more.
Monitoring muscle fatigue is essential to ensure safety and support activity in populations such as the elderly. This study introduces a novel deep learning framework for classifying muscle fatigue levels using data from wireless surface electromyographic sensors, with the long-term goal of supporting applications in Ambient Assisted Living. A new dataset was collected from healthy elderly and non-elderly adults performing dynamic tasks under controlled conditions, with muscle fatigue levels labelled through self-assessment. The proposed method employs a pipeline that transforms one-dimensional electromyographic signals into two-dimensional time–frequency images (scalograms) using the Continuous Wavelet Transform, which are then classified by a fine-tuned, pre-trained Convolutional Neural Network. These images are then classified by pretrained Convolutional Neural Networks on large-scale image datasets. The classification pipeline includes an initial binary discrimination between non-fatigued and fatigued conditions, followed by a refined three-level classification into No Fatigue, Moderate Fatigue, and Hard Fatigue. The system achieved an accuracy of 98.6% in the binary task and 95.6% in the multiclass setting. This integrated transfer learning pipeline outperformed traditional Machine Learning methods based on manually extracted features, which reached a maximum of 92% accuracy. These findings highlight the robustness and generalizability of the proposed approach, supporting its potential as a real-time, non-invasive muscle fatigue monitoring solution tailored to Ambient Assisted Living scenarios. Full article
(This article belongs to the Special Issue Feature Papers in Electronic Sensors 2025)
Show Figures

Figure 1

17 pages, 1911 KB  
Editorial
Advances in (Bio)Sensors for Physiological Monitoring: A Special Issue Review
by Magnus Falk and Sergey Shleev
Sensors 2026, 26(2), 633; https://doi.org/10.3390/s26020633 - 17 Jan 2026
Viewed by 256
Abstract
Physiological monitoring has become an inherently interdisciplinary field, merging advances in engineering, chemistry, biology, medicine, and data analytics to create sensors that continuously track the vital signals of the body. These developments are enabling more personalized and preventive healthcare, as wearable (bio)sensors and [...] Read more.
Physiological monitoring has become an inherently interdisciplinary field, merging advances in engineering, chemistry, biology, medicine, and data analytics to create sensors that continuously track the vital signals of the body. These developments are enabling more personalized and preventive healthcare, as wearable (bio)sensors and intelligent algorithms can detect subtle physiological changes in real-time. In the Special Issue ‘Advances in (Bio)Sensors for Physiological Monitoring’, researchers from diverse domains contributed 18 papers showcasing cutting-edge sensor technologies and applications for health and performance monitoring. In this review, we summarize these contributions by grouping them into logical themes based on their focus: (1) cardiovascular and autonomic monitoring, (2) glucose and metabolic monitoring, (3) wearable sensors for movement and musculoskeletal health, (4) neurophysiological monitoring and brain–computer interfaces, and (5) innovations in sensor technology and methods. This thematic organization highlights the breadth of the research, spanning from fundamental sensor hardware to data-driven analytics, and underscores how modern (bio)sensors are breaking traditional boundaries in healthcare. Full article
(This article belongs to the Special Issue (Bio)sensors for Physiological Monitoring)
Show Figures

Figure 1

Back to TopTop